C Queue Remove From Middle . Removes (or access) the first element from the queue.the following steps are taken to perform the dequeue operation: If there are multiple occurrences of element k,. We can implement the queue data structure in c using an array. Queue except front end (until and unless you use another auxiliary data. Deletion in a queue in c is a process of removing an element from the queue. Check if the queue is empty. Given a queue q [] and an integer k, the task is to define a method to remove a specific element from the queue q []. Getting and removing the middle element is trivial by also removing all earlier elements: Queue data structures work on the fifo architecture so the element that has entered first in the list will go out from the list first. How to delete an element in a queue in c programming? We add an element to the back of the queue, whereas we remove an element from the front of the queue. First, you can't erase elements from any position of an std:: The queue consists of two basic operations enqueue which adds elements to the queue (insertion) from the rear pointer and dequeue(deletion) which removes elements from.
from www.scaler.com
Getting and removing the middle element is trivial by also removing all earlier elements: Given a queue q [] and an integer k, the task is to define a method to remove a specific element from the queue q []. Deletion in a queue in c is a process of removing an element from the queue. If there are multiple occurrences of element k,. The queue consists of two basic operations enqueue which adds elements to the queue (insertion) from the rear pointer and dequeue(deletion) which removes elements from. Check if the queue is empty. Queue data structures work on the fifo architecture so the element that has entered first in the list will go out from the list first. Removes (or access) the first element from the queue.the following steps are taken to perform the dequeue operation: We can implement the queue data structure in c using an array. Queue except front end (until and unless you use another auxiliary data.
Queue in C++ Scaler Topics
C Queue Remove From Middle The queue consists of two basic operations enqueue which adds elements to the queue (insertion) from the rear pointer and dequeue(deletion) which removes elements from. First, you can't erase elements from any position of an std:: Deletion in a queue in c is a process of removing an element from the queue. If there are multiple occurrences of element k,. We can implement the queue data structure in c using an array. We add an element to the back of the queue, whereas we remove an element from the front of the queue. Queue except front end (until and unless you use another auxiliary data. Getting and removing the middle element is trivial by also removing all earlier elements: Queue data structures work on the fifo architecture so the element that has entered first in the list will go out from the list first. Check if the queue is empty. Removes (or access) the first element from the queue.the following steps are taken to perform the dequeue operation: Given a queue q [] and an integer k, the task is to define a method to remove a specific element from the queue q []. The queue consists of two basic operations enqueue which adds elements to the queue (insertion) from the rear pointer and dequeue(deletion) which removes elements from. How to delete an element in a queue in c programming?
From 9to5answer.com
[Solved] Remove an item from the middle of a Queue? 9to5Answer C Queue Remove From Middle Check if the queue is empty. Deletion in a queue in c is a process of removing an element from the queue. If there are multiple occurrences of element k,. Given a queue q [] and an integer k, the task is to define a method to remove a specific element from the queue q []. How to delete an. C Queue Remove From Middle.
From computingforbeginners.blogspot.com
Computing for Beginners C/C++ Program Implementing Queue Using Linked List C Queue Remove From Middle Getting and removing the middle element is trivial by also removing all earlier elements: First, you can't erase elements from any position of an std:: Queue data structures work on the fifo architecture so the element that has entered first in the list will go out from the list first. If there are multiple occurrences of element k,. We add. C Queue Remove From Middle.
From www.tpsearchtool.com
C Program To Implement Queue Using Linked List Full Code With Images C Queue Remove From Middle Check if the queue is empty. Deletion in a queue in c is a process of removing an element from the queue. Queue data structures work on the fifo architecture so the element that has entered first in the list will go out from the list first. We can implement the queue data structure in c using an array. If. C Queue Remove From Middle.
From www.youtube.com
C Program to implement Linear Queue Insertion And Deletion Operations C Queue Remove From Middle The queue consists of two basic operations enqueue which adds elements to the queue (insertion) from the rear pointer and dequeue(deletion) which removes elements from. We can implement the queue data structure in c using an array. Queue except front end (until and unless you use another auxiliary data. How to delete an element in a queue in c programming?. C Queue Remove From Middle.
From www.youtube.com
How to implement queue in C++ program in an easy way. YouTube C Queue Remove From Middle Getting and removing the middle element is trivial by also removing all earlier elements: Given a queue q [] and an integer k, the task is to define a method to remove a specific element from the queue q []. Removes (or access) the first element from the queue.the following steps are taken to perform the dequeue operation: Queue data. C Queue Remove From Middle.
From www.w3resource.com
C Reverse the elements of a queue C Queue Remove From Middle Check if the queue is empty. How to delete an element in a queue in c programming? We can implement the queue data structure in c using an array. Queue except front end (until and unless you use another auxiliary data. The queue consists of two basic operations enqueue which adds elements to the queue (insertion) from the rear pointer. C Queue Remove From Middle.
From brainly.in
Implement a āCā program to insert element into the queue and delete the C Queue Remove From Middle We add an element to the back of the queue, whereas we remove an element from the front of the queue. How to delete an element in a queue in c programming? The queue consists of two basic operations enqueue which adds elements to the queue (insertion) from the rear pointer and dequeue(deletion) which removes elements from. Given a queue. C Queue Remove From Middle.
From www.scaler.com
Queue in C++ Scaler Topics C Queue Remove From Middle The queue consists of two basic operations enqueue which adds elements to the queue (insertion) from the rear pointer and dequeue(deletion) which removes elements from. Given a queue q [] and an integer k, the task is to define a method to remove a specific element from the queue q []. Queue except front end (until and unless you use. C Queue Remove From Middle.
From cuplex2b.blogspot.com
Write a program in c to insert an element in the middle and delete the C Queue Remove From Middle First, you can't erase elements from any position of an std:: How to delete an element in a queue in c programming? Queue except front end (until and unless you use another auxiliary data. Check if the queue is empty. We can implement the queue data structure in c using an array. Given a queue q [] and an integer. C Queue Remove From Middle.
From owlcation.com
An Example of Creating and Using Stack and Queue in C Owlcation C Queue Remove From Middle Removes (or access) the first element from the queue.the following steps are taken to perform the dequeue operation: The queue consists of two basic operations enqueue which adds elements to the queue (insertion) from the rear pointer and dequeue(deletion) which removes elements from. Getting and removing the middle element is trivial by also removing all earlier elements: Check if the. C Queue Remove From Middle.
From favtutor.com
Priority Queue Insertion, Deletion and Implementation in C++ C Queue Remove From Middle We add an element to the back of the queue, whereas we remove an element from the front of the queue. Removes (or access) the first element from the queue.the following steps are taken to perform the dequeue operation: Getting and removing the middle element is trivial by also removing all earlier elements: We can implement the queue data structure. C Queue Remove From Middle.
From www.scribd.com
Queue Operations in C Implementing a MenuDriven Program to Insert C Queue Remove From Middle We can implement the queue data structure in c using an array. Queue except front end (until and unless you use another auxiliary data. We add an element to the back of the queue, whereas we remove an element from the front of the queue. Given a queue q [] and an integer k, the task is to define a. C Queue Remove From Middle.
From mystudyvoice.blogspot.com
Program in C to implement Queue operation (insert, delete, travers C Queue Remove From Middle If there are multiple occurrences of element k,. Deletion in a queue in c is a process of removing an element from the queue. Removes (or access) the first element from the queue.the following steps are taken to perform the dequeue operation: Getting and removing the middle element is trivial by also removing all earlier elements: Given a queue q. C Queue Remove From Middle.
From techvidvan.com
Stack in C Queue in C TechVidvan C Queue Remove From Middle Given a queue q [] and an integer k, the task is to define a method to remove a specific element from the queue q []. Queue except front end (until and unless you use another auxiliary data. We can implement the queue data structure in c using an array. If there are multiple occurrences of element k,. Check if. C Queue Remove From Middle.
From www.w3resource.com
C Implement a queue using an array with insert, display C Queue Remove From Middle Check if the queue is empty. How to delete an element in a queue in c programming? The queue consists of two basic operations enqueue which adds elements to the queue (insertion) from the rear pointer and dequeue(deletion) which removes elements from. First, you can't erase elements from any position of an std:: If there are multiple occurrences of element. C Queue Remove From Middle.
From www.youtube.com
Concept of Queue in C Programming Language YouTube C Queue Remove From Middle The queue consists of two basic operations enqueue which adds elements to the queue (insertion) from the rear pointer and dequeue(deletion) which removes elements from. We add an element to the back of the queue, whereas we remove an element from the front of the queue. First, you can't erase elements from any position of an std:: Getting and removing. C Queue Remove From Middle.
From prepinsta.com
Queue in C Programming C Queue Remove From Middle Getting and removing the middle element is trivial by also removing all earlier elements: Queue except front end (until and unless you use another auxiliary data. Given a queue q [] and an integer k, the task is to define a method to remove a specific element from the queue q []. First, you can't erase elements from any position. C Queue Remove From Middle.
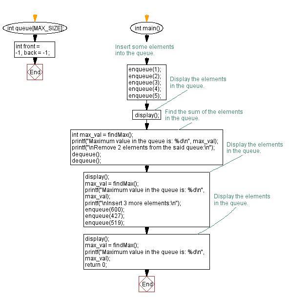
From www.w3resource.com
C Find the maximum element in a queue C Queue Remove From Middle Deletion in a queue in c is a process of removing an element from the queue. If there are multiple occurrences of element k,. The queue consists of two basic operations enqueue which adds elements to the queue (insertion) from the rear pointer and dequeue(deletion) which removes elements from. How to delete an element in a queue in c programming?. C Queue Remove From Middle.
From gamma.app
Circular Queue Insertion and Deletion in C++ C Queue Remove From Middle Deletion in a queue in c is a process of removing an element from the queue. Getting and removing the middle element is trivial by also removing all earlier elements: First, you can't erase elements from any position of an std:: If there are multiple occurrences of element k,. Given a queue q [] and an integer k, the task. C Queue Remove From Middle.
From www.infobrother.com
C Collection Queue Class InfoBrother C Queue Remove From Middle Removes (or access) the first element from the queue.the following steps are taken to perform the dequeue operation: The queue consists of two basic operations enqueue which adds elements to the queue (insertion) from the rear pointer and dequeue(deletion) which removes elements from. Given a queue q [] and an integer k, the task is to define a method to. C Queue Remove From Middle.
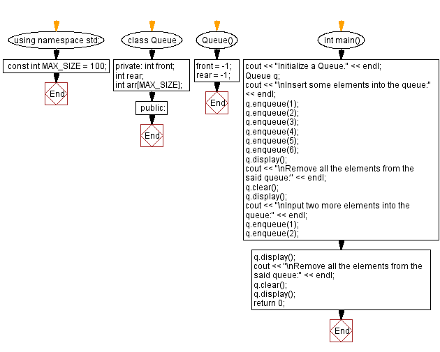
From www.w3resource.com
C++ Remove all the elements from a queue C Queue Remove From Middle Check if the queue is empty. Removes (or access) the first element from the queue.the following steps are taken to perform the dequeue operation: If there are multiple occurrences of element k,. Queue data structures work on the fifo architecture so the element that has entered first in the list will go out from the list first. How to delete. C Queue Remove From Middle.
From cuplex2b.blogspot.com
C PROGRAM TO IMPLEMENT QUEUE USING ARRAY AND PERFORM INSERTON, DELETION C Queue Remove From Middle Given a queue q [] and an integer k, the task is to define a method to remove a specific element from the queue q []. Queue except front end (until and unless you use another auxiliary data. We can implement the queue data structure in c using an array. How to delete an element in a queue in c. C Queue Remove From Middle.
From www.educba.com
Queue in C++ Working Functions Types Example C Queue Remove From Middle We add an element to the back of the queue, whereas we remove an element from the front of the queue. Removes (or access) the first element from the queue.the following steps are taken to perform the dequeue operation: Getting and removing the middle element is trivial by also removing all earlier elements: If there are multiple occurrences of element. C Queue Remove From Middle.
From stackify.com
What is C Queue? An Introduction to C Queues Examples, Methods & More! C Queue Remove From Middle Queue data structures work on the fifo architecture so the element that has entered first in the list will go out from the list first. Check if the queue is empty. We can implement the queue data structure in c using an array. First, you can't erase elements from any position of an std:: Queue except front end (until and. C Queue Remove From Middle.
From www.dremendo.com
Queue using Linked List in C Dremendo C Queue Remove From Middle How to delete an element in a queue in c programming? We can implement the queue data structure in c using an array. Check if the queue is empty. We add an element to the back of the queue, whereas we remove an element from the front of the queue. The queue consists of two basic operations enqueue which adds. C Queue Remove From Middle.
From www.youtube.com
Program of Queue insertion Deletion and Traversing Elements in C C Queue Remove From Middle Check if the queue is empty. Given a queue q [] and an integer k, the task is to define a method to remove a specific element from the queue q []. Deletion in a queue in c is a process of removing an element from the queue. Queue data structures work on the fifo architecture so the element that. C Queue Remove From Middle.
From thispointer.com
Queue in C++ (STL) thisPointer C Queue Remove From Middle We can implement the queue data structure in c using an array. The queue consists of two basic operations enqueue which adds elements to the queue (insertion) from the rear pointer and dequeue(deletion) which removes elements from. We add an element to the back of the queue, whereas we remove an element from the front of the queue. Removes (or. C Queue Remove From Middle.
From www.digitalocean.com
Creating a Queue in C DigitalOcean C Queue Remove From Middle Given a queue q [] and an integer k, the task is to define a method to remove a specific element from the queue q []. The queue consists of two basic operations enqueue which adds elements to the queue (insertion) from the rear pointer and dequeue(deletion) which removes elements from. Queue except front end (until and unless you use. C Queue Remove From Middle.
From codescracker.com
C++ Queue C Queue Remove From Middle The queue consists of two basic operations enqueue which adds elements to the queue (insertion) from the rear pointer and dequeue(deletion) which removes elements from. Deletion in a queue in c is a process of removing an element from the queue. We add an element to the back of the queue, whereas we remove an element from the front of. C Queue Remove From Middle.
From prepinsta.com
Deletion from end in circular linked list in C++ PrepInsta C Queue Remove From Middle We add an element to the back of the queue, whereas we remove an element from the front of the queue. We can implement the queue data structure in c using an array. Getting and removing the middle element is trivial by also removing all earlier elements: The queue consists of two basic operations enqueue which adds elements to the. C Queue Remove From Middle.
From slidetodoc.com
Data Structures and Database Applications Queues in C C Queue Remove From Middle We can implement the queue data structure in c using an array. If there are multiple occurrences of element k,. We add an element to the back of the queue, whereas we remove an element from the front of the queue. How to delete an element in a queue in c programming? Queue data structures work on the fifo architecture. C Queue Remove From Middle.
From techvidvan.com
Stack in C Queue in C TechVidvan C Queue Remove From Middle Given a queue q [] and an integer k, the task is to define a method to remove a specific element from the queue q []. How to delete an element in a queue in c programming? Deletion in a queue in c is a process of removing an element from the queue. Getting and removing the middle element is. C Queue Remove From Middle.
From www.infocodify.com
Queues in C++ programming Infocodify Tutorials C Queue Remove From Middle Given a queue q [] and an integer k, the task is to define a method to remove a specific element from the queue q []. Getting and removing the middle element is trivial by also removing all earlier elements: We add an element to the back of the queue, whereas we remove an element from the front of the. C Queue Remove From Middle.
From www.codeamy.in
Queue Program in C using Array C Queue Remove From Middle First, you can't erase elements from any position of an std:: The queue consists of two basic operations enqueue which adds elements to the queue (insertion) from the rear pointer and dequeue(deletion) which removes elements from. Check if the queue is empty. If there are multiple occurrences of element k,. Getting and removing the middle element is trivial by also. C Queue Remove From Middle.
From inprogrammer.com
QUEUE IN C++ STL C Queue Remove From Middle Queue except front end (until and unless you use another auxiliary data. We can implement the queue data structure in c using an array. Given a queue q [] and an integer k, the task is to define a method to remove a specific element from the queue q []. Queue data structures work on the fifo architecture so the. C Queue Remove From Middle.