Observatory Control System . The observatory control system (ocs) is composed of several python libraries, applications, and django web applications that work together to provide a complete upper stack solution to manage. Within an observatory control system, the observation portal provides modules for: Submit requests to observe a target, track the states of. Vue component library and utilities for an astronomical observatory control system frontend The observatory control system is a distributed control system designed to coordinate data acquisition in astronomical observatories.
from slidetodoc.com
Submit requests to observe a target, track the states of. The observatory control system (ocs) is composed of several python libraries, applications, and django web applications that work together to provide a complete upper stack solution to manage. Vue component library and utilities for an astronomical observatory control system frontend Within an observatory control system, the observation portal provides modules for: The observatory control system is a distributed control system designed to coordinate data acquisition in astronomical observatories.
LSST Telescope and Site Observatory Control System Interface
Observatory Control System Submit requests to observe a target, track the states of. The observatory control system (ocs) is composed of several python libraries, applications, and django web applications that work together to provide a complete upper stack solution to manage. The observatory control system is a distributed control system designed to coordinate data acquisition in astronomical observatories. Within an observatory control system, the observation portal provides modules for: Vue component library and utilities for an astronomical observatory control system frontend Submit requests to observe a target, track the states of.
From www.cameraconcepts.com
MaxDome II Observatory Dome Control System Camera Concepts Observatory Control System The observatory control system is a distributed control system designed to coordinate data acquisition in astronomical observatories. Vue component library and utilities for an astronomical observatory control system frontend The observatory control system (ocs) is composed of several python libraries, applications, and django web applications that work together to provide a complete upper stack solution to manage. Submit requests to. Observatory Control System.
From github.com
GitHub gnthibault/RemoteObservatory Astronomical observatory control Observatory Control System Within an observatory control system, the observation portal provides modules for: Vue component library and utilities for an astronomical observatory control system frontend The observatory control system is a distributed control system designed to coordinate data acquisition in astronomical observatories. The observatory control system (ocs) is composed of several python libraries, applications, and django web applications that work together to. Observatory Control System.
From www.myucdblog.com
Astronomy Field Trip to Teide Observatory myUCD Blog Observatory Control System The observatory control system (ocs) is composed of several python libraries, applications, and django web applications that work together to provide a complete upper stack solution to manage. Within an observatory control system, the observation portal provides modules for: The observatory control system is a distributed control system designed to coordinate data acquisition in astronomical observatories. Vue component library and. Observatory Control System.
From fineartamerica.com
Arecibo Observatory Control Racks Photograph by Mark Williamson/science Observatory Control System Submit requests to observe a target, track the states of. Within an observatory control system, the observation portal provides modules for: Vue component library and utilities for an astronomical observatory control system frontend The observatory control system (ocs) is composed of several python libraries, applications, and django web applications that work together to provide a complete upper stack solution to. Observatory Control System.
From github.com
GitHub gnthibault/RemoteObservatory Astronomical observatory control Observatory Control System The observatory control system (ocs) is composed of several python libraries, applications, and django web applications that work together to provide a complete upper stack solution to manage. Within an observatory control system, the observation portal provides modules for: Vue component library and utilities for an astronomical observatory control system frontend The observatory control system is a distributed control system. Observatory Control System.
From www.tmt.org
TMT International Observatory Observatory Control System Submit requests to observe a target, track the states of. The observatory control system is a distributed control system designed to coordinate data acquisition in astronomical observatories. Vue component library and utilities for an astronomical observatory control system frontend The observatory control system (ocs) is composed of several python libraries, applications, and django web applications that work together to provide. Observatory Control System.
From public.nrao.edu
ALMA Control Room National Radio Astronomy Observatory Observatory Control System The observatory control system is a distributed control system designed to coordinate data acquisition in astronomical observatories. The observatory control system (ocs) is composed of several python libraries, applications, and django web applications that work together to provide a complete upper stack solution to manage. Submit requests to observe a target, track the states of. Vue component library and utilities. Observatory Control System.
From www.cameraconcepts.com
MaxDome II Observatory Dome Control System Camera Concepts Observatory Control System Within an observatory control system, the observation portal provides modules for: The observatory control system (ocs) is composed of several python libraries, applications, and django web applications that work together to provide a complete upper stack solution to manage. The observatory control system is a distributed control system designed to coordinate data acquisition in astronomical observatories. Vue component library and. Observatory Control System.
From www.researchgate.net
(PDF) Observatory Control System of the LAMOST Observatory Control System The observatory control system (ocs) is composed of several python libraries, applications, and django web applications that work together to provide a complete upper stack solution to manage. Vue component library and utilities for an astronomical observatory control system frontend Submit requests to observe a target, track the states of. The observatory control system is a distributed control system designed. Observatory Control System.
From www.omegon.eu
ScopeDome observatory dome control unit, v2.1 Observatory Control System Submit requests to observe a target, track the states of. The observatory control system (ocs) is composed of several python libraries, applications, and django web applications that work together to provide a complete upper stack solution to manage. Within an observatory control system, the observation portal provides modules for: The observatory control system is a distributed control system designed to. Observatory Control System.
From public.nrao.edu
Mission Control for the 140foot National Radio Astronomy Observatory Observatory Control System The observatory control system (ocs) is composed of several python libraries, applications, and django web applications that work together to provide a complete upper stack solution to manage. The observatory control system is a distributed control system designed to coordinate data acquisition in astronomical observatories. Within an observatory control system, the observation portal provides modules for: Submit requests to observe. Observatory Control System.
From noirlab.edu
Rubin Observatory Summit Control Room NOIRLab Observatory Control System Vue component library and utilities for an astronomical observatory control system frontend Within an observatory control system, the observation portal provides modules for: The observatory control system (ocs) is composed of several python libraries, applications, and django web applications that work together to provide a complete upper stack solution to manage. Submit requests to observe a target, track the states. Observatory Control System.
From slideplayer.com
Observatory Control System ppt download Observatory Control System The observatory control system (ocs) is composed of several python libraries, applications, and django web applications that work together to provide a complete upper stack solution to manage. Submit requests to observe a target, track the states of. Vue component library and utilities for an astronomical observatory control system frontend The observatory control system is a distributed control system designed. Observatory Control System.
From www.reddit.com
First post, my Observatory control system. This is the 5th iteration or Observatory Control System The observatory control system is a distributed control system designed to coordinate data acquisition in astronomical observatories. Vue component library and utilities for an astronomical observatory control system frontend The observatory control system (ocs) is composed of several python libraries, applications, and django web applications that work together to provide a complete upper stack solution to manage. Submit requests to. Observatory Control System.
From www.vecteezy.com
Observatory control tower structure 8074942 Stock Photo at Vecteezy Observatory Control System Within an observatory control system, the observation portal provides modules for: The observatory control system (ocs) is composed of several python libraries, applications, and django web applications that work together to provide a complete upper stack solution to manage. Vue component library and utilities for an astronomical observatory control system frontend Submit requests to observe a target, track the states. Observatory Control System.
From observatorycontrolsystem.github.io
Adaptive Scheduler Observatory Control System Observatory Control System Vue component library and utilities for an astronomical observatory control system frontend The observatory control system (ocs) is composed of several python libraries, applications, and django web applications that work together to provide a complete upper stack solution to manage. Within an observatory control system, the observation portal provides modules for: The observatory control system is a distributed control system. Observatory Control System.
From www.youtube.com
Observatory Control System YouTube Observatory Control System Vue component library and utilities for an astronomical observatory control system frontend The observatory control system (ocs) is composed of several python libraries, applications, and django web applications that work together to provide a complete upper stack solution to manage. Submit requests to observe a target, track the states of. The observatory control system is a distributed control system designed. Observatory Control System.
From public.nrao.edu
140foot Control Room Upgrade National Radio Astronomy Observatory Observatory Control System Submit requests to observe a target, track the states of. Within an observatory control system, the observation portal provides modules for: The observatory control system is a distributed control system designed to coordinate data acquisition in astronomical observatories. The observatory control system (ocs) is composed of several python libraries, applications, and django web applications that work together to provide a. Observatory Control System.
From www.researchgate.net
Screen shots of the robotic observatory control system used at the Observatory Control System Vue component library and utilities for an astronomical observatory control system frontend Submit requests to observe a target, track the states of. Within an observatory control system, the observation portal provides modules for: The observatory control system is a distributed control system designed to coordinate data acquisition in astronomical observatories. The observatory control system (ocs) is composed of several python. Observatory Control System.
From www.primalucelab.us
ASTRORES optical Observatory Station with dome Observatory Control System The observatory control system (ocs) is composed of several python libraries, applications, and django web applications that work together to provide a complete upper stack solution to manage. The observatory control system is a distributed control system designed to coordinate data acquisition in astronomical observatories. Vue component library and utilities for an astronomical observatory control system frontend Submit requests to. Observatory Control System.
From piertechinc.com
Roll Off Roof Observatory Motor System Pier Tech Observatory Control System Submit requests to observe a target, track the states of. The observatory control system (ocs) is composed of several python libraries, applications, and django web applications that work together to provide a complete upper stack solution to manage. Vue component library and utilities for an astronomical observatory control system frontend Within an observatory control system, the observation portal provides modules. Observatory Control System.
From www.slideserve.com
PPT JCMT Observatory Control System PowerPoint Presentation, free Observatory Control System Submit requests to observe a target, track the states of. Within an observatory control system, the observation portal provides modules for: The observatory control system is a distributed control system designed to coordinate data acquisition in astronomical observatories. The observatory control system (ocs) is composed of several python libraries, applications, and django web applications that work together to provide a. Observatory Control System.
From www.tmt.org
TMT International Observatory Observatory Control System The observatory control system is a distributed control system designed to coordinate data acquisition in astronomical observatories. Submit requests to observe a target, track the states of. Within an observatory control system, the observation portal provides modules for: The observatory control system (ocs) is composed of several python libraries, applications, and django web applications that work together to provide a. Observatory Control System.
From observatorycontrolsystem.github.io
Fully Custom Scheduler Observatory Control System Observatory Control System Within an observatory control system, the observation portal provides modules for: Submit requests to observe a target, track the states of. The observatory control system is a distributed control system designed to coordinate data acquisition in astronomical observatories. Vue component library and utilities for an astronomical observatory control system frontend The observatory control system (ocs) is composed of several python. Observatory Control System.
From noirlab.edu
Rubin Observatory Summit Control Room NOIRLab Observatory Control System Within an observatory control system, the observation portal provides modules for: Vue component library and utilities for an astronomical observatory control system frontend The observatory control system is a distributed control system designed to coordinate data acquisition in astronomical observatories. Submit requests to observe a target, track the states of. The observatory control system (ocs) is composed of several python. Observatory Control System.
From www.hacastronomy.org
Eagle Nest Digital Observatory (ENDOR) Observatory Control System Within an observatory control system, the observation portal provides modules for: The observatory control system is a distributed control system designed to coordinate data acquisition in astronomical observatories. Vue component library and utilities for an astronomical observatory control system frontend Submit requests to observe a target, track the states of. The observatory control system (ocs) is composed of several python. Observatory Control System.
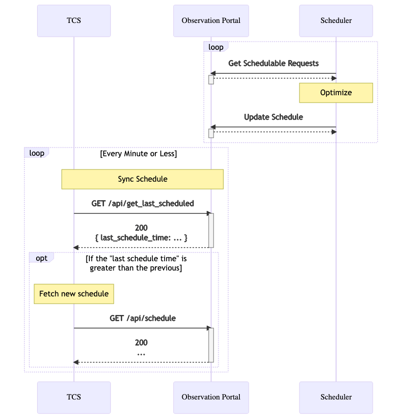
From observatorycontrolsystem.github.io
Telescope Control System (TCS) Integration Observatory Control System Observatory Control System The observatory control system is a distributed control system designed to coordinate data acquisition in astronomical observatories. Submit requests to observe a target, track the states of. The observatory control system (ocs) is composed of several python libraries, applications, and django web applications that work together to provide a complete upper stack solution to manage. Within an observatory control system,. Observatory Control System.
From observatorycontrolsystem.github.io
Components Observatory Control System Observatory Control System The observatory control system (ocs) is composed of several python libraries, applications, and django web applications that work together to provide a complete upper stack solution to manage. The observatory control system is a distributed control system designed to coordinate data acquisition in astronomical observatories. Submit requests to observe a target, track the states of. Vue component library and utilities. Observatory Control System.
From www.researchgate.net
Framework of the universal observation control system (UOCS) (GUI Observatory Control System The observatory control system is a distributed control system designed to coordinate data acquisition in astronomical observatories. The observatory control system (ocs) is composed of several python libraries, applications, and django web applications that work together to provide a complete upper stack solution to manage. Within an observatory control system, the observation portal provides modules for: Vue component library and. Observatory Control System.
From www.slideserve.com
PPT ATST Software and Instrument Development PowerPoint Presentation Observatory Control System The observatory control system is a distributed control system designed to coordinate data acquisition in astronomical observatories. Within an observatory control system, the observation portal provides modules for: Vue component library and utilities for an astronomical observatory control system frontend Submit requests to observe a target, track the states of. The observatory control system (ocs) is composed of several python. Observatory Control System.
From slidetodoc.com
LSST Telescope and Site Observatory Control System Interface Observatory Control System The observatory control system is a distributed control system designed to coordinate data acquisition in astronomical observatories. Submit requests to observe a target, track the states of. Vue component library and utilities for an astronomical observatory control system frontend The observatory control system (ocs) is composed of several python libraries, applications, and django web applications that work together to provide. Observatory Control System.
From www.tmt.org
TMT International Observatory Observatory Control System Vue component library and utilities for an astronomical observatory control system frontend The observatory control system is a distributed control system designed to coordinate data acquisition in astronomical observatories. Submit requests to observe a target, track the states of. Within an observatory control system, the observation portal provides modules for: The observatory control system (ocs) is composed of several python. Observatory Control System.
From www.slideserve.com
PPT HET Observatory Control System Layout, Functionality and Design Observatory Control System The observatory control system (ocs) is composed of several python libraries, applications, and django web applications that work together to provide a complete upper stack solution to manage. Submit requests to observe a target, track the states of. Within an observatory control system, the observation portal provides modules for: The observatory control system is a distributed control system designed to. Observatory Control System.
From larrylart.github.io
Astronomy Software picture identification platesolving Observatory Control System The observatory control system is a distributed control system designed to coordinate data acquisition in astronomical observatories. Within an observatory control system, the observation portal provides modules for: The observatory control system (ocs) is composed of several python libraries, applications, and django web applications that work together to provide a complete upper stack solution to manage. Submit requests to observe. Observatory Control System.
From www.tmt.org
TMT International Observatory Observatory Control System Submit requests to observe a target, track the states of. The observatory control system is a distributed control system designed to coordinate data acquisition in astronomical observatories. The observatory control system (ocs) is composed of several python libraries, applications, and django web applications that work together to provide a complete upper stack solution to manage. Vue component library and utilities. Observatory Control System.