Blender Gold Material Eevee . Tutorial video shows how to make blender gold material with principled bsdf shader for eevee and cycles. Metal 3d materials if you are about to design a metal gate or metal furniture, then this is the best day of your life. Go to the shading tab. In this tutorial you can see how to setup an useful & fully procedural gold shader for both cycles &. Tutorial video shows how to make blender gold material with principled bsdf shader for eevee and cycles. Gold blender material ready for cycles and eevee. Www.blendswap.com/blend/25991 gold material for eevee. These are basic settings for. First make sure your object was assigned to the material. It uses a principled bsdf mixed with emission so its easy to make,. The material is downloadable at blendswap: Embark on a captivating journey into the world of blender as we delve into the creation of a. See on shading editor, there is a default node. To make a metal material in eevee is very simple. These are basic settings for.
from cooperkiki52b4.blogspot.com
It uses a principled bsdf mixed with emission so its easy to make,. These are basic settings for. Www.blendswap.com/blend/25991 gold material for eevee. See on shading editor, there is a default node. Tutorial video shows how to make blender gold material with principled bsdf shader for eevee and cycles. In this tutorial you can see how to setup an useful & fully procedural gold shader for both cycles &. Go to the shading tab. First make sure your object was assigned to the material. To make a metal material in eevee is very simple. The material is downloadable at blendswap:
Rendering with transparent PNG doesnu0027t render the bloomeffects
Blender Gold Material Eevee See on shading editor, there is a default node. Metal 3d materials if you are about to design a metal gate or metal furniture, then this is the best day of your life. These are basic settings for. The material is downloadable at blendswap: Tutorial video shows how to make blender gold material with principled bsdf shader for eevee and cycles. Embark on a captivating journey into the world of blender as we delve into the creation of a. Www.blendswap.com/blend/25991 gold material for eevee. First make sure your object was assigned to the material. These are basic settings for. To make a metal material in eevee is very simple. Tutorial video shows how to make blender gold material with principled bsdf shader for eevee and cycles. It uses a principled bsdf mixed with emission so its easy to make,. In this tutorial you can see how to setup an useful & fully procedural gold shader for both cycles &. Go to the shading tab. Gold blender material ready for cycles and eevee. See on shading editor, there is a default node.
From www.pinterest.fr
enter image description here Blender tutorial, Blender 3d, Blender models Blender Gold Material Eevee Embark on a captivating journey into the world of blender as we delve into the creation of a. See on shading editor, there is a default node. Www.blendswap.com/blend/25991 gold material for eevee. To make a metal material in eevee is very simple. Tutorial video shows how to make blender gold material with principled bsdf shader for eevee and cycles. Metal. Blender Gold Material Eevee.
From www.youtube.com
Blender Tutorial Gold Scuffed Procedural Shader Tutorial [ Blender Blender Gold Material Eevee Tutorial video shows how to make blender gold material with principled bsdf shader for eevee and cycles. It uses a principled bsdf mixed with emission so its easy to make,. Www.blendswap.com/blend/25991 gold material for eevee. Go to the shading tab. These are basic settings for. First make sure your object was assigned to the material. These are basic settings for.. Blender Gold Material Eevee.
From blender.stackexchange.com
EEVEE improve diamond and gold metal render Blender Stack Exchange Blender Gold Material Eevee It uses a principled bsdf mixed with emission so its easy to make,. First make sure your object was assigned to the material. These are basic settings for. Www.blendswap.com/blend/25991 gold material for eevee. Embark on a captivating journey into the world of blender as we delve into the creation of a. Gold blender material ready for cycles and eevee. The. Blender Gold Material Eevee.
From www.youtube.com
Blender Gold Material Settings for Eevee and Cycles YouTube Blender Gold Material Eevee Go to the shading tab. In this tutorial you can see how to setup an useful & fully procedural gold shader for both cycles &. Tutorial video shows how to make blender gold material with principled bsdf shader for eevee and cycles. To make a metal material in eevee is very simple. Gold blender material ready for cycles and eevee.. Blender Gold Material Eevee.
From blender.stackexchange.com
texturing Why is material preview and eevee rendering appearing just Blender Gold Material Eevee Embark on a captivating journey into the world of blender as we delve into the creation of a. It uses a principled bsdf mixed with emission so its easy to make,. These are basic settings for. Www.blendswap.com/blend/25991 gold material for eevee. Gold blender material ready for cycles and eevee. Metal 3d materials if you are about to design a metal. Blender Gold Material Eevee.
From www.youtube.com
Semi Transparent Plastic Shader Material in Blender Eevee Demo Tutorial Blender Gold Material Eevee Tutorial video shows how to make blender gold material with principled bsdf shader for eevee and cycles. Metal 3d materials if you are about to design a metal gate or metal furniture, then this is the best day of your life. It uses a principled bsdf mixed with emission so its easy to make,. First make sure your object was. Blender Gold Material Eevee.
From www.artstation.com
ArtStation Blender 2.9 // EEVEE Water Materials Resources Blender Gold Material Eevee To make a metal material in eevee is very simple. These are basic settings for. Embark on a captivating journey into the world of blender as we delve into the creation of a. These are basic settings for. Tutorial video shows how to make blender gold material with principled bsdf shader for eevee and cycles. It uses a principled bsdf. Blender Gold Material Eevee.
From blenderartists.org
How to Make Eevee More Realistic (Blender Tutorial) Tutorials, Tips Blender Gold Material Eevee These are basic settings for. The material is downloadable at blendswap: To make a metal material in eevee is very simple. Go to the shading tab. It uses a principled bsdf mixed with emission so its easy to make,. In this tutorial you can see how to setup an useful & fully procedural gold shader for both cycles &. Gold. Blender Gold Material Eevee.
From blender.stackexchange.com
materials Eevee transparent glass on transparent background Blender Gold Material Eevee Www.blendswap.com/blend/25991 gold material for eevee. Metal 3d materials if you are about to design a metal gate or metal furniture, then this is the best day of your life. In this tutorial you can see how to setup an useful & fully procedural gold shader for both cycles &. The material is downloadable at blendswap: Embark on a captivating journey. Blender Gold Material Eevee.
From www.youtube.com
Blender 2.8 Eevee Gold Text PBR Material & HDRI Lighting [ Demo Blender Gold Material Eevee Tutorial video shows how to make blender gold material with principled bsdf shader for eevee and cycles. These are basic settings for. Go to the shading tab. Embark on a captivating journey into the world of blender as we delve into the creation of a. Metal 3d materials if you are about to design a metal gate or metal furniture,. Blender Gold Material Eevee.
From cooperkiki52b4.blogspot.com
Rendering with transparent PNG doesnu0027t render the bloomeffects Blender Gold Material Eevee The material is downloadable at blendswap: Embark on a captivating journey into the world of blender as we delve into the creation of a. These are basic settings for. Metal 3d materials if you are about to design a metal gate or metal furniture, then this is the best day of your life. Tutorial video shows how to make blender. Blender Gold Material Eevee.
From www.b3dassets.com
Gold Blender material B3D Blender 3D Assets Blender Gold Material Eevee The material is downloadable at blendswap: See on shading editor, there is a default node. It uses a principled bsdf mixed with emission so its easy to make,. Www.blendswap.com/blend/25991 gold material for eevee. Gold blender material ready for cycles and eevee. Go to the shading tab. In this tutorial you can see how to setup an useful & fully procedural. Blender Gold Material Eevee.
From www.turbosquid.com
Materials Gold material blender Blender Gold Material Eevee The material is downloadable at blendswap: Embark on a captivating journey into the world of blender as we delve into the creation of a. To make a metal material in eevee is very simple. In this tutorial you can see how to setup an useful & fully procedural gold shader for both cycles &. Metal 3d materials if you are. Blender Gold Material Eevee.
From www.pinterest.co.uk
Pin on BLENDER tutorials Blender Gold Material Eevee First make sure your object was assigned to the material. Metal 3d materials if you are about to design a metal gate or metal furniture, then this is the best day of your life. Gold blender material ready for cycles and eevee. The material is downloadable at blendswap: See on shading editor, there is a default node. These are basic. Blender Gold Material Eevee.
From www.youtube.com
Easy Gold Material In Blender Tutorial YouTube Blender Gold Material Eevee Metal 3d materials if you are about to design a metal gate or metal furniture, then this is the best day of your life. Embark on a captivating journey into the world of blender as we delve into the creation of a. See on shading editor, there is a default node. To make a metal material in eevee is very. Blender Gold Material Eevee.
From www.youtube.com
[2.8] Gold, Silver and Bronze Shaders in EEVEE, Blender Tutorial YouTube Blender Gold Material Eevee The material is downloadable at blendswap: In this tutorial you can see how to setup an useful & fully procedural gold shader for both cycles &. Tutorial video shows how to make blender gold material with principled bsdf shader for eevee and cycles. Gold blender material ready for cycles and eevee. Embark on a captivating journey into the world of. Blender Gold Material Eevee.
From www.youtube.com
Silver Gold Platinum Pewter Material Pack for Blender 2.8 EEVEE Blender Gold Material Eevee Gold blender material ready for cycles and eevee. See on shading editor, there is a default node. Tutorial video shows how to make blender gold material with principled bsdf shader for eevee and cycles. Tutorial video shows how to make blender gold material with principled bsdf shader for eevee and cycles. To make a metal material in eevee is very. Blender Gold Material Eevee.
From typerus.ru
Blender eevee hair material Blender Gold Material Eevee Www.blendswap.com/blend/25991 gold material for eevee. Go to the shading tab. Gold blender material ready for cycles and eevee. Metal 3d materials if you are about to design a metal gate or metal furniture, then this is the best day of your life. First make sure your object was assigned to the material. It uses a principled bsdf mixed with emission. Blender Gold Material Eevee.
From blenderartists.org
Definitely EEVEE Materials System Materials and Textures Blender Blender Gold Material Eevee First make sure your object was assigned to the material. Metal 3d materials if you are about to design a metal gate or metal furniture, then this is the best day of your life. The material is downloadable at blendswap: These are basic settings for. Tutorial video shows how to make blender gold material with principled bsdf shader for eevee. Blender Gold Material Eevee.
From www.blendermarket.com
All Purpose Eevee Glass Shader Blender Market Blender Gold Material Eevee It uses a principled bsdf mixed with emission so its easy to make,. Tutorial video shows how to make blender gold material with principled bsdf shader for eevee and cycles. Embark on a captivating journey into the world of blender as we delve into the creation of a. These are basic settings for. Metal 3d materials if you are about. Blender Gold Material Eevee.
From iamhermes.medium.com
How to create a Transparent Material in Blender 3D. by Hermes Medium Blender Gold Material Eevee These are basic settings for. Www.blendswap.com/blend/25991 gold material for eevee. First make sure your object was assigned to the material. To make a metal material in eevee is very simple. Tutorial video shows how to make blender gold material with principled bsdf shader for eevee and cycles. Tutorial video shows how to make blender gold material with principled bsdf shader. Blender Gold Material Eevee.
From www.youtube.com
Procedural Gold Material (Blender Tutorial) YouTube Blender Gold Material Eevee These are basic settings for. It uses a principled bsdf mixed with emission so its easy to make,. Metal 3d materials if you are about to design a metal gate or metal furniture, then this is the best day of your life. These are basic settings for. Tutorial video shows how to make blender gold material with principled bsdf shader. Blender Gold Material Eevee.
From www.youtube.com
Blender Procedural Gold Leaf or Foil Material [Blender 2.8] YouTube Blender Gold Material Eevee These are basic settings for. Gold blender material ready for cycles and eevee. Metal 3d materials if you are about to design a metal gate or metal furniture, then this is the best day of your life. Go to the shading tab. Www.blendswap.com/blend/25991 gold material for eevee. To make a metal material in eevee is very simple. Embark on a. Blender Gold Material Eevee.
From www.b3dassets.com
Gold Blender Material B3D Blender 3D Assets Blender Gold Material Eevee Embark on a captivating journey into the world of blender as we delve into the creation of a. In this tutorial you can see how to setup an useful & fully procedural gold shader for both cycles &. See on shading editor, there is a default node. Tutorial video shows how to make blender gold material with principled bsdf shader. Blender Gold Material Eevee.
From blender.stackexchange.com
cycles render engine Make a gold reflective object Blender Stack Blender Gold Material Eevee These are basic settings for. Tutorial video shows how to make blender gold material with principled bsdf shader for eevee and cycles. Metal 3d materials if you are about to design a metal gate or metal furniture, then this is the best day of your life. To make a metal material in eevee is very simple. Go to the shading. Blender Gold Material Eevee.
From www.pinterest.jp
Create Text, 3d Text, Animation Tutorial, Text Animation, Blender 3d Blender Gold Material Eevee See on shading editor, there is a default node. These are basic settings for. Embark on a captivating journey into the world of blender as we delve into the creation of a. It uses a principled bsdf mixed with emission so its easy to make,. Go to the shading tab. Tutorial video shows how to make blender gold material with. Blender Gold Material Eevee.
From sites.unimi.it
Physically Correct Metal Materials For Blender Cycles sites.unimi.it Blender Gold Material Eevee It uses a principled bsdf mixed with emission so its easy to make,. See on shading editor, there is a default node. Embark on a captivating journey into the world of blender as we delve into the creation of a. Go to the shading tab. The material is downloadable at blendswap: Metal 3d materials if you are about to design. Blender Gold Material Eevee.
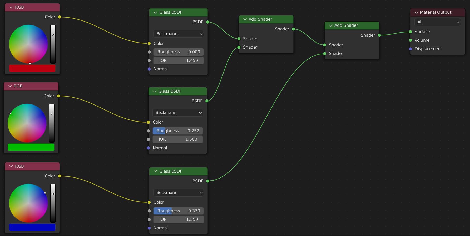
From blenderartists.org
EEVEE Procedural Holographic Material using Glass Shader and RGB colors Blender Gold Material Eevee In this tutorial you can see how to setup an useful & fully procedural gold shader for both cycles &. Embark on a captivating journey into the world of blender as we delve into the creation of a. Www.blendswap.com/blend/25991 gold material for eevee. The material is downloadable at blendswap: Gold blender material ready for cycles and eevee. Go to the. Blender Gold Material Eevee.
From www.blendermarket.com
Silver Gold Platinum Pewter Material Pack (EEVEE+Cycles) Blender Market Blender Gold Material Eevee Metal 3d materials if you are about to design a metal gate or metal furniture, then this is the best day of your life. First make sure your object was assigned to the material. Embark on a captivating journey into the world of blender as we delve into the creation of a. It uses a principled bsdf mixed with emission. Blender Gold Material Eevee.
From www.reddit.com
Made a tutorial for some procedural gold metal r/blender Blender Gold Material Eevee In this tutorial you can see how to setup an useful & fully procedural gold shader for both cycles &. The material is downloadable at blendswap: These are basic settings for. Tutorial video shows how to make blender gold material with principled bsdf shader for eevee and cycles. Tutorial video shows how to make blender gold material with principled bsdf. Blender Gold Material Eevee.
From www.youtube.com
Realistic Hair in Eevee Blender 2.9x YouTube Blender Gold Material Eevee Www.blendswap.com/blend/25991 gold material for eevee. It uses a principled bsdf mixed with emission so its easy to make,. These are basic settings for. Tutorial video shows how to make blender gold material with principled bsdf shader for eevee and cycles. Embark on a captivating journey into the world of blender as we delve into the creation of a. In this. Blender Gold Material Eevee.
From www.blendernation.com
Bake your Procedural Materials into Textures (EEVEE displacement Blender Gold Material Eevee Gold blender material ready for cycles and eevee. In this tutorial you can see how to setup an useful & fully procedural gold shader for both cycles &. Www.blendswap.com/blend/25991 gold material for eevee. These are basic settings for. It uses a principled bsdf mixed with emission so its easy to make,. Go to the shading tab. To make a metal. Blender Gold Material Eevee.
From sanctus.gumroad.com
Procedural Old Gold Material for Blender 3D Blender Gold Material Eevee Go to the shading tab. Embark on a captivating journey into the world of blender as we delve into the creation of a. Www.blendswap.com/blend/25991 gold material for eevee. Tutorial video shows how to make blender gold material with principled bsdf shader for eevee and cycles. These are basic settings for. First make sure your object was assigned to the material.. Blender Gold Material Eevee.
From ubicaciondepersonas.cdmx.gob.mx
Blender // EEVEE Water Materials ubicaciondepersonas.cdmx.gob.mx Blender Gold Material Eevee It uses a principled bsdf mixed with emission so its easy to make,. Tutorial video shows how to make blender gold material with principled bsdf shader for eevee and cycles. These are basic settings for. Embark on a captivating journey into the world of blender as we delve into the creation of a. The material is downloadable at blendswap: See. Blender Gold Material Eevee.
From www.pinterest.es
My trial to set a Basic Gold Material in Blender. Happy Share with this Blender Gold Material Eevee The material is downloadable at blendswap: These are basic settings for. See on shading editor, there is a default node. In this tutorial you can see how to setup an useful & fully procedural gold shader for both cycles &. Go to the shading tab. Metal 3d materials if you are about to design a metal gate or metal furniture,. Blender Gold Material Eevee.