Tags.conf Example Splunk . In the default folder, open the eventtypes.conf. Generally you would want to create an eventtype (some particular search, could just be index=your_index and then set. As soon as you send trace data to splunk apm, you immediately gain insights into errors and latency for these six tags. Easiest way to achieve this is to create different indexes for. If there are fields specified, only annotates tags for those fields. It is the simplest method to get the results in pair while. The following are the spec and example files for tags.conf. Search the eventtypes.conf for any event types that may be useful to search for events involving user/computer account creation. Tested in inputs.conf on a universalforwarder using current splunk. Annotates specified fields in your search results with tags. Splunk tags are used to assign names to specific fields and value combinations. Bottom up too often, we want to start our. # version 9.3.1 # # this file contains possible attribute/value pairs.
from community.splunk.com
Generally you would want to create an eventtype (some particular search, could just be index=your_index and then set. The following are the spec and example files for tags.conf. Tested in inputs.conf on a universalforwarder using current splunk. Bottom up too often, we want to start our. If there are fields specified, only annotates tags for those fields. In the default folder, open the eventtypes.conf. It is the simplest method to get the results in pair while. # version 9.3.1 # # this file contains possible attribute/value pairs. Annotates specified fields in your search results with tags. Search the eventtypes.conf for any event types that may be useful to search for events involving user/computer account creation.
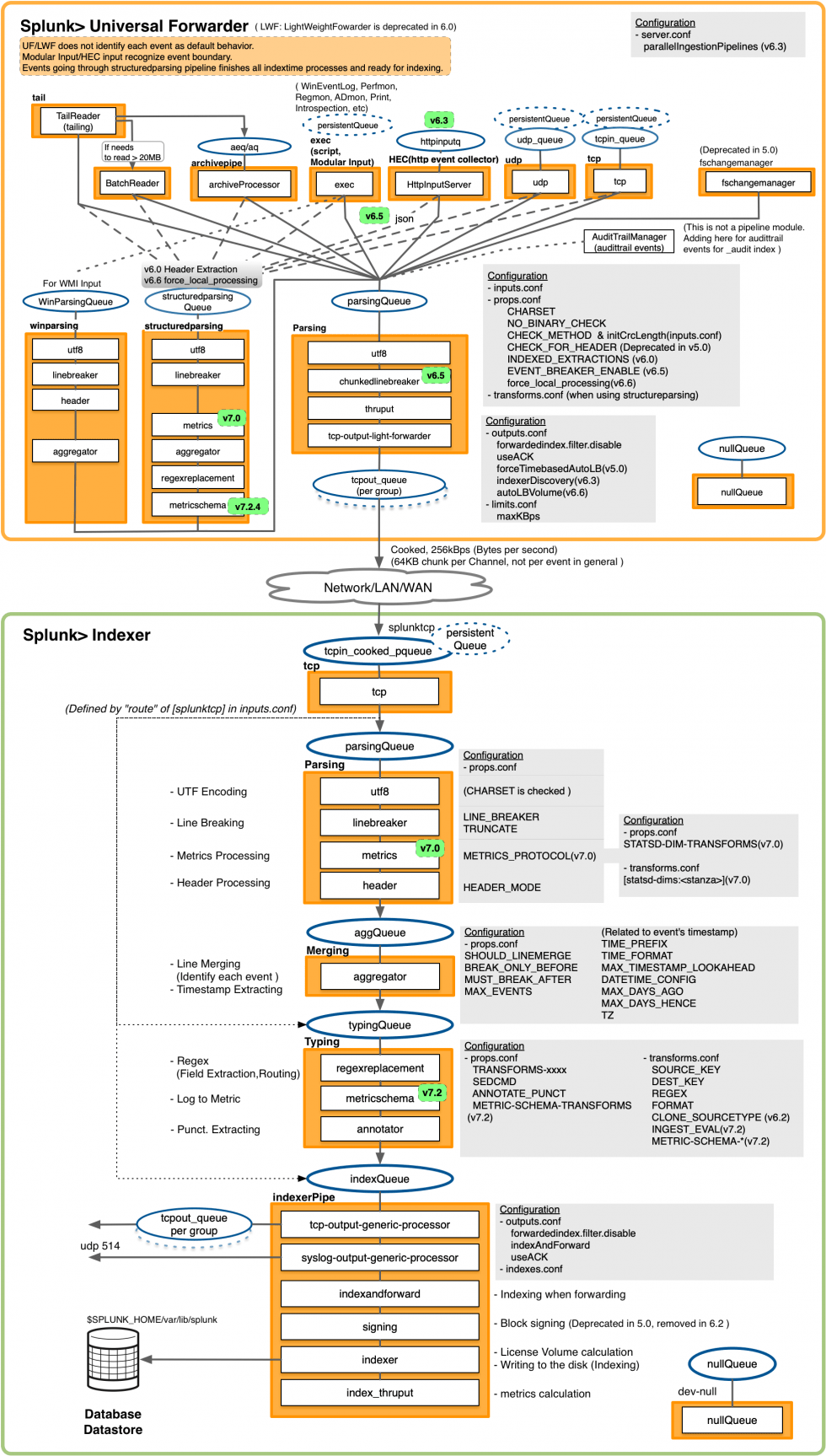
Solved Diagrams of how indexing works in the Splunk platf... Splunk
Tags.conf Example Splunk The following are the spec and example files for tags.conf. Easiest way to achieve this is to create different indexes for. Splunk tags are used to assign names to specific fields and value combinations. If there are fields specified, only annotates tags for those fields. In the default folder, open the eventtypes.conf. Search the eventtypes.conf for any event types that may be useful to search for events involving user/computer account creation. Generally you would want to create an eventtype (some particular search, could just be index=your_index and then set. Annotates specified fields in your search results with tags. It is the simplest method to get the results in pair while. As soon as you send trace data to splunk apm, you immediately gain insights into errors and latency for these six tags. The following are the spec and example files for tags.conf. Bottom up too often, we want to start our. Tested in inputs.conf on a universalforwarder using current splunk. # version 9.3.1 # # this file contains possible attribute/value pairs.
From securityzone.vn
Splunk Splunk 7.x Fundamentals 2 Module 10 Working with Tags and Tags.conf Example Splunk Tested in inputs.conf on a universalforwarder using current splunk. The following are the spec and example files for tags.conf. As soon as you send trace data to splunk apm, you immediately gain insights into errors and latency for these six tags. Splunk tags are used to assign names to specific fields and value combinations. Bottom up too often, we want. Tags.conf Example Splunk.
From kinneygroup.com
Using Splunk Knowledge Objects Kinney Group Tags.conf Example Splunk # version 9.3.1 # # this file contains possible attribute/value pairs. Bottom up too often, we want to start our. If there are fields specified, only annotates tags for those fields. In the default folder, open the eventtypes.conf. The following are the spec and example files for tags.conf. As soon as you send trace data to splunk apm, you immediately. Tags.conf Example Splunk.
From securityzone.vn
Splunk Splunk 7.x Fundamentals 2 Module 10 Working with Tags and Tags.conf Example Splunk # version 9.3.1 # # this file contains possible attribute/value pairs. Tested in inputs.conf on a universalforwarder using current splunk. Easiest way to achieve this is to create different indexes for. As soon as you send trace data to splunk apm, you immediately gain insights into errors and latency for these six tags. Bottom up too often, we want to. Tags.conf Example Splunk.
From docs.splunk.com
Extended example Deploy configurations to several forwarders Splunk Tags.conf Example Splunk It is the simplest method to get the results in pair while. The following are the spec and example files for tags.conf. Easiest way to achieve this is to create different indexes for. If there are fields specified, only annotates tags for those fields. Annotates specified fields in your search results with tags. In the default folder, open the eventtypes.conf.. Tags.conf Example Splunk.
From blog.zsec.uk
Learning The [Defence] Ropes 101 Splunk Setup & Config Tags.conf Example Splunk In the default folder, open the eventtypes.conf. Bottom up too often, we want to start our. Splunk tags are used to assign names to specific fields and value combinations. Annotates specified fields in your search results with tags. The following are the spec and example files for tags.conf. Generally you would want to create an eventtype (some particular search, could. Tags.conf Example Splunk.
From queirozf.com
Splunk Examples Renaming/Replacing Fields and Values Tags.conf Example Splunk In the default folder, open the eventtypes.conf. It is the simplest method to get the results in pair while. Tested in inputs.conf on a universalforwarder using current splunk. As soon as you send trace data to splunk apm, you immediately gain insights into errors and latency for these six tags. Search the eventtypes.conf for any event types that may be. Tags.conf Example Splunk.
From github.com
splunk/props.conf at master · deepsecurity/splunk · GitHub Tags.conf Example Splunk Bottom up too often, we want to start our. If there are fields specified, only annotates tags for those fields. Annotates specified fields in your search results with tags. Generally you would want to create an eventtype (some particular search, could just be index=your_index and then set. As soon as you send trace data to splunk apm, you immediately gain. Tags.conf Example Splunk.
From www.youtube.com
Splunk Tags knowledge objectLearn Tags in 20 min tags.confImportant Tags.conf Example Splunk Splunk tags are used to assign names to specific fields and value combinations. Tested in inputs.conf on a universalforwarder using current splunk. The following are the spec and example files for tags.conf. Search the eventtypes.conf for any event types that may be useful to search for events involving user/computer account creation. Easiest way to achieve this is to create different. Tags.conf Example Splunk.
From securityzone.vn
Splunk Splunk 7.x Fundamentals 2 Module 10 Working with Tags and Tags.conf Example Splunk As soon as you send trace data to splunk apm, you immediately gain insights into errors and latency for these six tags. In the default folder, open the eventtypes.conf. Annotates specified fields in your search results with tags. It is the simplest method to get the results in pair while. The following are the spec and example files for tags.conf.. Tags.conf Example Splunk.
From www.youtube.com
Splunk Discussion on tag knowledge object and "tags" command YouTube Tags.conf Example Splunk In the default folder, open the eventtypes.conf. Annotates specified fields in your search results with tags. If there are fields specified, only annotates tags for those fields. Bottom up too often, we want to start our. It is the simplest method to get the results in pair while. Easiest way to achieve this is to create different indexes for. The. Tags.conf Example Splunk.
From events.picussecurity.com
Splunk .conf Tags.conf Example Splunk Search the eventtypes.conf for any event types that may be useful to search for events involving user/computer account creation. It is the simplest method to get the results in pair while. Bottom up too often, we want to start our. The following are the spec and example files for tags.conf. # version 9.3.1 # # this file contains possible attribute/value. Tags.conf Example Splunk.
From queirozf.com
Splunk Examples Manipulating Text and Strings Tags.conf Example Splunk It is the simplest method to get the results in pair while. Generally you would want to create an eventtype (some particular search, could just be index=your_index and then set. If there are fields specified, only annotates tags for those fields. Bottom up too often, we want to start our. The following are the spec and example files for tags.conf.. Tags.conf Example Splunk.
From docs.splunk.com
How Splunk Enterprise handles syslog data over UDP Splunk Documentation Tags.conf Example Splunk Tested in inputs.conf on a universalforwarder using current splunk. # version 9.3.1 # # this file contains possible attribute/value pairs. If there are fields specified, only annotates tags for those fields. The following are the spec and example files for tags.conf. Search the eventtypes.conf for any event types that may be useful to search for events involving user/computer account creation.. Tags.conf Example Splunk.
From underdefense.com
How to configure log sending from Cisco FirePower to Splunk Tags.conf Example Splunk # version 9.3.1 # # this file contains possible attribute/value pairs. It is the simplest method to get the results in pair while. If there are fields specified, only annotates tags for those fields. As soon as you send trace data to splunk apm, you immediately gain insights into errors and latency for these six tags. Generally you would want. Tags.conf Example Splunk.
From queirozf.com
Splunk Examples Manipulating Text and Strings Tags.conf Example Splunk Splunk tags are used to assign names to specific fields and value combinations. As soon as you send trace data to splunk apm, you immediately gain insights into errors and latency for these six tags. Search the eventtypes.conf for any event types that may be useful to search for events involving user/computer account creation. In the default folder, open the. Tags.conf Example Splunk.
From cepskpia.blob.core.windows.net
Splunk Example Queries at Carolyn Gonzalez blog Tags.conf Example Splunk Generally you would want to create an eventtype (some particular search, could just be index=your_index and then set. Tested in inputs.conf on a universalforwarder using current splunk. In the default folder, open the eventtypes.conf. Annotates specified fields in your search results with tags. Easiest way to achieve this is to create different indexes for. As soon as you send trace. Tags.conf Example Splunk.
From kinneygroup.com
Splunk Collect Command Using It For Summary Indexing Kinney Group Tags.conf Example Splunk Splunk tags are used to assign names to specific fields and value combinations. Search the eventtypes.conf for any event types that may be useful to search for events involving user/computer account creation. # version 9.3.1 # # this file contains possible attribute/value pairs. Easiest way to achieve this is to create different indexes for. Bottom up too often, we want. Tags.conf Example Splunk.
From conf.splunk.com
.conf19 Splunk Tags.conf Example Splunk The following are the spec and example files for tags.conf. Generally you would want to create an eventtype (some particular search, could just be index=your_index and then set. Tested in inputs.conf on a universalforwarder using current splunk. Annotates specified fields in your search results with tags. As soon as you send trace data to splunk apm, you immediately gain insights. Tags.conf Example Splunk.
From www.youtube.com
Splunk Creating Tags and Event Types YouTube Tags.conf Example Splunk Generally you would want to create an eventtype (some particular search, could just be index=your_index and then set. Search the eventtypes.conf for any event types that may be useful to search for events involving user/computer account creation. If there are fields specified, only annotates tags for those fields. Annotates specified fields in your search results with tags. Easiest way to. Tags.conf Example Splunk.
From securityzone.vn
Splunk Splunk 7.x Fundamentals 2 Module 10 Working with Tags and Tags.conf Example Splunk If there are fields specified, only annotates tags for those fields. Annotates specified fields in your search results with tags. It is the simplest method to get the results in pair while. As soon as you send trace data to splunk apm, you immediately gain insights into errors and latency for these six tags. In the default folder, open the. Tags.conf Example Splunk.
From community.splunk.com
How to edit props.conf in splunk cloud Splunk Community Tags.conf Example Splunk Tested in inputs.conf on a universalforwarder using current splunk. As soon as you send trace data to splunk apm, you immediately gain insights into errors and latency for these six tags. Search the eventtypes.conf for any event types that may be useful to search for events involving user/computer account creation. Easiest way to achieve this is to create different indexes. Tags.conf Example Splunk.
From github.com
GitHub ThreatNerdz/Splunk_TA_bro_patched Patches the Splunk_TA_bro Tags.conf Example Splunk Generally you would want to create an eventtype (some particular search, could just be index=your_index and then set. It is the simplest method to get the results in pair while. Search the eventtypes.conf for any event types that may be useful to search for events involving user/computer account creation. The following are the spec and example files for tags.conf. Annotates. Tags.conf Example Splunk.
From securityzone.vn
Splunk Splunk 7.x Fundamentals 2 Module 10 Working with Tags and Tags.conf Example Splunk As soon as you send trace data to splunk apm, you immediately gain insights into errors and latency for these six tags. Tested in inputs.conf on a universalforwarder using current splunk. Generally you would want to create an eventtype (some particular search, could just be index=your_index and then set. If there are fields specified, only annotates tags for those fields.. Tags.conf Example Splunk.
From kinneygroup.com
Splunk Event Types and Tags How to Create & Use Them Kinney Group Tags.conf Example Splunk As soon as you send trace data to splunk apm, you immediately gain insights into errors and latency for these six tags. The following are the spec and example files for tags.conf. Bottom up too often, we want to start our. Splunk tags are used to assign names to specific fields and value combinations. If there are fields specified, only. Tags.conf Example Splunk.
From blog.min.io
Four Takeaways from Splunk's .Conf19 From performance to UX Tags.conf Example Splunk Bottom up too often, we want to start our. Splunk tags are used to assign names to specific fields and value combinations. The following are the spec and example files for tags.conf. Annotates specified fields in your search results with tags. It is the simplest method to get the results in pair while. In the default folder, open the eventtypes.conf.. Tags.conf Example Splunk.
From iptables-for-splunk.readthedocs.io
Deployment and configuration — Netfilter Iptables for Splunk 0 Tags.conf Example Splunk Easiest way to achieve this is to create different indexes for. If there are fields specified, only annotates tags for those fields. Generally you would want to create an eventtype (some particular search, could just be index=your_index and then set. The following are the spec and example files for tags.conf. # version 9.3.1 # # this file contains possible attribute/value. Tags.conf Example Splunk.
From apps.splunk.com
Splunk Dashboard Examples Splunkbase Tags.conf Example Splunk Generally you would want to create an eventtype (some particular search, could just be index=your_index and then set. In the default folder, open the eventtypes.conf. # version 9.3.1 # # this file contains possible attribute/value pairs. It is the simplest method to get the results in pair while. The following are the spec and example files for tags.conf. Annotates specified. Tags.conf Example Splunk.
From subscription.packtpub.com
Using tags to simplify search Implementing Splunk 7 Third Edition Tags.conf Example Splunk Generally you would want to create an eventtype (some particular search, could just be index=your_index and then set. Bottom up too often, we want to start our. As soon as you send trace data to splunk apm, you immediately gain insights into errors and latency for these six tags. In the default folder, open the eventtypes.conf. # version 9.3.1 #. Tags.conf Example Splunk.
From www.youtube.com
Splunk Configuration files Fundamentals about props.conf and Tags.conf Example Splunk In the default folder, open the eventtypes.conf. It is the simplest method to get the results in pair while. Bottom up too often, we want to start our. As soon as you send trace data to splunk apm, you immediately gain insights into errors and latency for these six tags. Search the eventtypes.conf for any event types that may be. Tags.conf Example Splunk.
From lantern.splunk.com
Installing and configuring Splunk Stream Splunk Lantern Tags.conf Example Splunk In the default folder, open the eventtypes.conf. It is the simplest method to get the results in pair while. Easiest way to achieve this is to create different indexes for. Splunk tags are used to assign names to specific fields and value combinations. As soon as you send trace data to splunk apm, you immediately gain insights into errors and. Tags.conf Example Splunk.
From securityzone.vn
Splunk Splunk 7.x Fundamentals 2 Module 10 Working with Tags and Tags.conf Example Splunk Annotates specified fields in your search results with tags. Bottom up too often, we want to start our. As soon as you send trace data to splunk apm, you immediately gain insights into errors and latency for these six tags. Tested in inputs.conf on a universalforwarder using current splunk. Splunk tags are used to assign names to specific fields and. Tags.conf Example Splunk.
From geek-university.com
top command Splunk Tags.conf Example Splunk Easiest way to achieve this is to create different indexes for. Generally you would want to create an eventtype (some particular search, could just be index=your_index and then set. Bottom up too often, we want to start our. Search the eventtypes.conf for any event types that may be useful to search for events involving user/computer account creation. If there are. Tags.conf Example Splunk.
From community.splunk.com
Solved Diagrams of how indexing works in the Splunk platf... Splunk Tags.conf Example Splunk The following are the spec and example files for tags.conf. In the default folder, open the eventtypes.conf. Easiest way to achieve this is to create different indexes for. It is the simplest method to get the results in pair while. If there are fields specified, only annotates tags for those fields. # version 9.3.1 # # this file contains possible. Tags.conf Example Splunk.
From www.youtube.com
Splunk Data Models and Tags YouTube Tags.conf Example Splunk It is the simplest method to get the results in pair while. The following are the spec and example files for tags.conf. Splunk tags are used to assign names to specific fields and value combinations. Generally you would want to create an eventtype (some particular search, could just be index=your_index and then set. If there are fields specified, only annotates. Tags.conf Example Splunk.
From cepskpia.blob.core.windows.net
Splunk Example Queries at Carolyn Gonzalez blog Tags.conf Example Splunk # version 9.3.1 # # this file contains possible attribute/value pairs. Bottom up too often, we want to start our. Splunk tags are used to assign names to specific fields and value combinations. Annotates specified fields in your search results with tags. The following are the spec and example files for tags.conf. As soon as you send trace data to. Tags.conf Example Splunk.