Selenium Ide Element Locator . We use here “click”, but the same applies for other commands that do something else with a dom element. Locator of drag destination object: There are many ways to use the locators in very. Locators in selenium are essential for effective automated testing, enabling precise interaction with web elements in a web application’s document object model (dom). The css selector combines an element selector and a selector value that can identify particular elements on a web page. Like xpath in selenium, css selectors can locate web. Locator is a fancy word for how you tell selenium ide to find the right place to click on. Locating by css selectors in selenium is more. Css selectors in selenium are string patterns used to identify an element based on a combination of html tag, id, class, and attributes.
from www.qafox.com
Locators in selenium are essential for effective automated testing, enabling precise interaction with web elements in a web application’s document object model (dom). Css selectors in selenium are string patterns used to identify an element based on a combination of html tag, id, class, and attributes. The css selector combines an element selector and a selector value that can identify particular elements on a web page. There are many ways to use the locators in very. Locator is a fancy word for how you tell selenium ide to find the right place to click on. Like xpath in selenium, css selectors can locate web. Locator of drag destination object: Locating by css selectors in selenium is more. We use here “click”, but the same applies for other commands that do something else with a dom element.
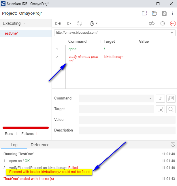
New Selenium IDE Using ‘verify element present’ command to check the
Selenium Ide Element Locator Locating by css selectors in selenium is more. There are many ways to use the locators in very. We use here “click”, but the same applies for other commands that do something else with a dom element. Locating by css selectors in selenium is more. Locators in selenium are essential for effective automated testing, enabling precise interaction with web elements in a web application’s document object model (dom). The css selector combines an element selector and a selector value that can identify particular elements on a web page. Css selectors in selenium are string patterns used to identify an element based on a combination of html tag, id, class, and attributes. Locator of drag destination object: Locator is a fancy word for how you tell selenium ide to find the right place to click on. Like xpath in selenium, css selectors can locate web.
From www.qafox.com
Locators for Selenium Demonstrating ID Locator QAFox Selenium Ide Element Locator We use here “click”, but the same applies for other commands that do something else with a dom element. Css selectors in selenium are string patterns used to identify an element based on a combination of html tag, id, class, and attributes. The css selector combines an element selector and a selector value that can identify particular elements on a. Selenium Ide Element Locator.
From www.frontendtest.org
Selenium IDE XPath Example FRET Selenium Ide Element Locator Like xpath in selenium, css selectors can locate web. Locating by css selectors in selenium is more. There are many ways to use the locators in very. The css selector combines an element selector and a selector value that can identify particular elements on a web page. Css selectors in selenium are string patterns used to identify an element based. Selenium Ide Element Locator.
From www.shivatutorials.com
How Selenium IDE Works? Selenium Ide Element Locator We use here “click”, but the same applies for other commands that do something else with a dom element. The css selector combines an element selector and a selector value that can identify particular elements on a web page. Like xpath in selenium, css selectors can locate web. Locator of drag destination object: Locating by css selectors in selenium is. Selenium Ide Element Locator.
From www.scaler.com
Locators in Selenium Scaler Topics Selenium Ide Element Locator There are many ways to use the locators in very. We use here “click”, but the same applies for other commands that do something else with a dom element. Locator of drag destination object: Locating by css selectors in selenium is more. Locator is a fancy word for how you tell selenium ide to find the right place to click. Selenium Ide Element Locator.
From www.tools4testing.com
How to locate element by ID locator in selenium tools4testing Selenium Ide Element Locator Css selectors in selenium are string patterns used to identify an element based on a combination of html tag, id, class, and attributes. Locator of drag destination object: The css selector combines an element selector and a selector value that can identify particular elements on a web page. We use here “click”, but the same applies for other commands that. Selenium Ide Element Locator.
From www.javatpoint.com
Selenium IDE Locating Strategies By Identifier javatpoint Selenium Ide Element Locator There are many ways to use the locators in very. Locating by css selectors in selenium is more. The css selector combines an element selector and a selector value that can identify particular elements on a web page. Locator of drag destination object: Locator is a fancy word for how you tell selenium ide to find the right place to. Selenium Ide Element Locator.
From www.automationtestinghub.com
Selenium IDE Locators The Basics AutomationTestingHub Selenium Ide Element Locator There are many ways to use the locators in very. Locator is a fancy word for how you tell selenium ide to find the right place to click on. Like xpath in selenium, css selectors can locate web. Css selectors in selenium are string patterns used to identify an element based on a combination of html tag, id, class, and. Selenium Ide Element Locator.
From www.qafox.com
Selenium About ID locator in Detail QAFox Selenium Ide Element Locator The css selector combines an element selector and a selector value that can identify particular elements on a web page. Locating by css selectors in selenium is more. Locator is a fancy word for how you tell selenium ide to find the right place to click on. Like xpath in selenium, css selectors can locate web. Locators in selenium are. Selenium Ide Element Locator.
From www.tools4testing.com
How to locate element by LinkText and PartialLinkText locator in Selenium Ide Element Locator Locator is a fancy word for how you tell selenium ide to find the right place to click on. Like xpath in selenium, css selectors can locate web. We use here “click”, but the same applies for other commands that do something else with a dom element. Locating by css selectors in selenium is more. Locators in selenium are essential. Selenium Ide Element Locator.
From www.softwaretestinghelp.com
Selenium IDE Download Installation and Core Features Introduction Selenium Ide Element Locator Css selectors in selenium are string patterns used to identify an element based on a combination of html tag, id, class, and attributes. There are many ways to use the locators in very. The css selector combines an element selector and a selector value that can identify particular elements on a web page. Locator is a fancy word for how. Selenium Ide Element Locator.
From www.youtube.com
Selenium 24 Element Locators for Selenium YouTube Selenium Ide Element Locator Locating by css selectors in selenium is more. The css selector combines an element selector and a selector value that can identify particular elements on a web page. Css selectors in selenium are string patterns used to identify an element based on a combination of html tag, id, class, and attributes. We use here “click”, but the same applies for. Selenium Ide Element Locator.
From dumbitdude.com
Types of Locators in Selenium IDE Element's Locations Dumb IT Dude Selenium Ide Element Locator Css selectors in selenium are string patterns used to identify an element based on a combination of html tag, id, class, and attributes. Like xpath in selenium, css selectors can locate web. Locating by css selectors in selenium is more. We use here “click”, but the same applies for other commands that do something else with a dom element. The. Selenium Ide Element Locator.
From data-flair.training
What is Selenium IDE? DataFlair Selenium Ide Element Locator Locating by css selectors in selenium is more. Locator is a fancy word for how you tell selenium ide to find the right place to click on. Like xpath in selenium, css selectors can locate web. Locator of drag destination object: Css selectors in selenium are string patterns used to identify an element based on a combination of html tag,. Selenium Ide Element Locator.
From www.lambdatest.com
Making The Move With ID Locator In Selenium Driver Selenium Ide Element Locator The css selector combines an element selector and a selector value that can identify particular elements on a web page. Like xpath in selenium, css selectors can locate web. Locators in selenium are essential for effective automated testing, enabling precise interaction with web elements in a web application’s document object model (dom). Locator of drag destination object: Locating by css. Selenium Ide Element Locator.
From www.guru99.com
How to use Locators in Selenium IDE Selenium Ide Element Locator Css selectors in selenium are string patterns used to identify an element based on a combination of html tag, id, class, and attributes. Locator of drag destination object: Locating by css selectors in selenium is more. The css selector combines an element selector and a selector value that can identify particular elements on a web page. There are many ways. Selenium Ide Element Locator.
From helpful.social
How To Use XPath in Selenium Complete Guide With Examples LambdaTest Selenium Ide Element Locator We use here “click”, but the same applies for other commands that do something else with a dom element. Locator of drag destination object: Locating by css selectors in selenium is more. Locators in selenium are essential for effective automated testing, enabling precise interaction with web elements in a web application’s document object model (dom). There are many ways to. Selenium Ide Element Locator.
From www.tutorialscampus.com
Selenium IDE Locating Strategies Selenium Ide Element Locator We use here “click”, but the same applies for other commands that do something else with a dom element. There are many ways to use the locators in very. The css selector combines an element selector and a selector value that can identify particular elements on a web page. Css selectors in selenium are string patterns used to identify an. Selenium Ide Element Locator.
From www.youtube.com
Locators in Selenium IDE YouTube Selenium Ide Element Locator Locating by css selectors in selenium is more. Css selectors in selenium are string patterns used to identify an element based on a combination of html tag, id, class, and attributes. Locator of drag destination object: We use here “click”, but the same applies for other commands that do something else with a dom element. Locators in selenium are essential. Selenium Ide Element Locator.
From www.software-testing-tutorials-automation.com
Selenium find element by id to locate element Selenium Ide Element Locator We use here “click”, but the same applies for other commands that do something else with a dom element. Css selectors in selenium are string patterns used to identify an element based on a combination of html tag, id, class, and attributes. Like xpath in selenium, css selectors can locate web. Locators in selenium are essential for effective automated testing,. Selenium Ide Element Locator.
From www.qafox.com
New Selenium IDE Using ‘verify element present’ command to check the Selenium Ide Element Locator Locator is a fancy word for how you tell selenium ide to find the right place to click on. We use here “click”, but the same applies for other commands that do something else with a dom element. The css selector combines an element selector and a selector value that can identify particular elements on a web page. Locators in. Selenium Ide Element Locator.
From github.com
seleniumide/packages/seleniumide/src/browser/windows/PlaybackWindow Selenium Ide Element Locator Css selectors in selenium are string patterns used to identify an element based on a combination of html tag, id, class, and attributes. Locating by css selectors in selenium is more. The css selector combines an element selector and a selector value that can identify particular elements on a web page. Like xpath in selenium, css selectors can locate web.. Selenium Ide Element Locator.
From www.edureka.co
Locators In Selenium How To Locate Elements On page Edureka Selenium Ide Element Locator There are many ways to use the locators in very. Locating by css selectors in selenium is more. Locator is a fancy word for how you tell selenium ide to find the right place to click on. We use here “click”, but the same applies for other commands that do something else with a dom element. Css selectors in selenium. Selenium Ide Element Locator.
From studysection.com
StudySection Blog Locators in Selenium code (IDE) Selenium Ide Element Locator Locator of drag destination object: Locator is a fancy word for how you tell selenium ide to find the right place to click on. Locators in selenium are essential for effective automated testing, enabling precise interaction with web elements in a web application’s document object model (dom). Like xpath in selenium, css selectors can locate web. We use here “click”,. Selenium Ide Element Locator.
From www.software-testing-tutorials-automation.com
Element locator XPath in selenium to find element Selenium Ide Element Locator The css selector combines an element selector and a selector value that can identify particular elements on a web page. Locators in selenium are essential for effective automated testing, enabling precise interaction with web elements in a web application’s document object model (dom). Locator of drag destination object: There are many ways to use the locators in very. Like xpath. Selenium Ide Element Locator.
From www.selenium.dev
Legacy Selenium IDE Selenium Selenium Ide Element Locator We use here “click”, but the same applies for other commands that do something else with a dom element. Like xpath in selenium, css selectors can locate web. Css selectors in selenium are string patterns used to identify an element based on a combination of html tag, id, class, and attributes. There are many ways to use the locators in. Selenium Ide Element Locator.
From www.youtube.com
Selenium IDE Find Element by ID YouTube Selenium Ide Element Locator Locating by css selectors in selenium is more. There are many ways to use the locators in very. Locators in selenium are essential for effective automated testing, enabling precise interaction with web elements in a web application’s document object model (dom). Css selectors in selenium are string patterns used to identify an element based on a combination of html tag,. Selenium Ide Element Locator.
From www.tools4testing.com
How to locate element by ID locator in selenium tools4testing Selenium Ide Element Locator There are many ways to use the locators in very. We use here “click”, but the same applies for other commands that do something else with a dom element. The css selector combines an element selector and a selector value that can identify particular elements on a web page. Locators in selenium are essential for effective automated testing, enabling precise. Selenium Ide Element Locator.
From dzone.com
How Selenium 4 Relative Locator Can Change The Way You Test DZone Selenium Ide Element Locator Locator is a fancy word for how you tell selenium ide to find the right place to click on. Locator of drag destination object: The css selector combines an element selector and a selector value that can identify particular elements on a web page. Locating by css selectors in selenium is more. Like xpath in selenium, css selectors can locate. Selenium Ide Element Locator.
From www.youtube.com
Locators In Selenium driver Which locator in Best for Automation Selenium Ide Element Locator Locating by css selectors in selenium is more. We use here “click”, but the same applies for other commands that do something else with a dom element. Like xpath in selenium, css selectors can locate web. Locator is a fancy word for how you tell selenium ide to find the right place to click on. Locators in selenium are essential. Selenium Ide Element Locator.
From selenium-by-arun.blogspot.com
SeleniumByArun 25. Locate UI elements by XPath Selenium Ide Element Locator Css selectors in selenium are string patterns used to identify an element based on a combination of html tag, id, class, and attributes. There are many ways to use the locators in very. Locator is a fancy word for how you tell selenium ide to find the right place to click on. Locator of drag destination object: The css selector. Selenium Ide Element Locator.
From www.qafox.com
Selenium About ID locator in Detail QAFox Selenium Ide Element Locator Css selectors in selenium are string patterns used to identify an element based on a combination of html tag, id, class, and attributes. Locating by css selectors in selenium is more. Locators in selenium are essential for effective automated testing, enabling precise interaction with web elements in a web application’s document object model (dom). We use here “click”, but the. Selenium Ide Element Locator.
From www.selenium.dev
Selenium IDE · Open source record and playback test automation for the web Selenium Ide Element Locator The css selector combines an element selector and a selector value that can identify particular elements on a web page. There are many ways to use the locators in very. Like xpath in selenium, css selectors can locate web. Locating by css selectors in selenium is more. Locator is a fancy word for how you tell selenium ide to find. Selenium Ide Element Locator.
From www.youtube.com
FindElement using Locators in Selenium 4, click and sendKeys Selenium Selenium Ide Element Locator Css selectors in selenium are string patterns used to identify an element based on a combination of html tag, id, class, and attributes. Locating by css selectors in selenium is more. Locators in selenium are essential for effective automated testing, enabling precise interaction with web elements in a web application’s document object model (dom). Locator is a fancy word for. Selenium Ide Element Locator.
From www.youtube.com
Selenium Tutorials Selenium Element Locators examples YouTube Selenium Ide Element Locator We use here “click”, but the same applies for other commands that do something else with a dom element. Locating by css selectors in selenium is more. There are many ways to use the locators in very. Css selectors in selenium are string patterns used to identify an element based on a combination of html tag, id, class, and attributes.. Selenium Ide Element Locator.
From qavalidation.com
Selenium locator strategies how to identify browser elements Selenium Ide Element Locator Css selectors in selenium are string patterns used to identify an element based on a combination of html tag, id, class, and attributes. Like xpath in selenium, css selectors can locate web. Locator is a fancy word for how you tell selenium ide to find the right place to click on. Locator of drag destination object: We use here “click”,. Selenium Ide Element Locator.