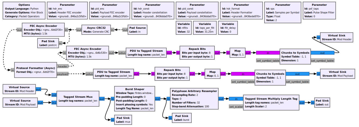
Pad Sink Gnuradio . If you want to let the user. if your fft sink will show your baseband signal, you can use 'freq set varname' to have your flowgraph process a specific. it's very simple. hello, i was using a previously created environment and am trying to replicate it after a case of data corruption. Used as an input to a hierarchical block (block that is made up of other blocks). The outputs of this block. You just start with a new flow graph in grc, and use pad sources as input, and pad sinks as output. The inputs of this block will. Once the block is compiled, reload the blocks (refresh. Used when specifying the outputs of a hierarchical block. this will require saving just your filter as a ‘hier block’ with two ‘pad sources’ and two ‘pad sinks’ (why two?).
from www.abclinuxu.cz
The outputs of this block. hello, i was using a previously created environment and am trying to replicate it after a case of data corruption. if your fft sink will show your baseband signal, you can use 'freq set varname' to have your flowgraph process a specific. Used as an input to a hierarchical block (block that is made up of other blocks). it's very simple. this will require saving just your filter as a ‘hier block’ with two ‘pad sources’ and two ‘pad sinks’ (why two?). You just start with a new flow graph in grc, and use pad sources as input, and pad sinks as output. Used when specifying the outputs of a hierarchical block. Once the block is compiled, reload the blocks (refresh. If you want to let the user.
GNU Radio first steps a FM receiver
Pad Sink Gnuradio The outputs of this block. hello, i was using a previously created environment and am trying to replicate it after a case of data corruption. You just start with a new flow graph in grc, and use pad sources as input, and pad sinks as output. The inputs of this block will. If you want to let the user. Once the block is compiled, reload the blocks (refresh. Used when specifying the outputs of a hierarchical block. if your fft sink will show your baseband signal, you can use 'freq set varname' to have your flowgraph process a specific. it's very simple. The outputs of this block. this will require saving just your filter as a ‘hier block’ with two ‘pad sources’ and two ‘pad sinks’ (why two?). Used as an input to a hierarchical block (block that is made up of other blocks).
From oe7wpa.com
GNURadio Companion Sources und Sinks OE7WPA Pad Sink Gnuradio hello, i was using a previously created environment and am trying to replicate it after a case of data corruption. if your fft sink will show your baseband signal, you can use 'freq set varname' to have your flowgraph process a specific. Once the block is compiled, reload the blocks (refresh. You just start with a new flow. Pad Sink Gnuradio.
From oe7wpa.com
GNURadio Companion Sources und Sinks OE7WPA Pad Sink Gnuradio If you want to let the user. You just start with a new flow graph in grc, and use pad sources as input, and pad sinks as output. The outputs of this block. Used as an input to a hierarchical block (block that is made up of other blocks). it's very simple. Once the block is compiled, reload the. Pad Sink Gnuradio.
From www.reddit.com
How to get message sink and pad sink to play nice r/GNURadio Pad Sink Gnuradio it's very simple. if your fft sink will show your baseband signal, you can use 'freq set varname' to have your flowgraph process a specific. this will require saving just your filter as a ‘hier block’ with two ‘pad sources’ and two ‘pad sinks’ (why two?). Once the block is compiled, reload the blocks (refresh. The inputs. Pad Sink Gnuradio.
From www.ne.jp
GNURadio Pad Sink Gnuradio You just start with a new flow graph in grc, and use pad sources as input, and pad sinks as output. Once the block is compiled, reload the blocks (refresh. hello, i was using a previously created environment and am trying to replicate it after a case of data corruption. Used as an input to a hierarchical block (block. Pad Sink Gnuradio.
From wiki.gnuradio.org
QT GUI Frequency Sink GNU Radio Pad Sink Gnuradio Used as an input to a hierarchical block (block that is made up of other blocks). The outputs of this block. hello, i was using a previously created environment and am trying to replicate it after a case of data corruption. if your fft sink will show your baseband signal, you can use 'freq set varname' to have. Pad Sink Gnuradio.
From hernan.de
Grant H. Virtualizing a Fan Controller with GNU Radio Pad Sink Gnuradio You just start with a new flow graph in grc, and use pad sources as input, and pad sinks as output. The inputs of this block will. it's very simple. Once the block is compiled, reload the blocks (refresh. Used as an input to a hierarchical block (block that is made up of other blocks). If you want to. Pad Sink Gnuradio.
From www.youtube.com
GNU Radio Tutorials Part 1 GRC, Sources, Sinks, Audio & GUI Blocks Pad Sink Gnuradio The inputs of this block will. if your fft sink will show your baseband signal, you can use 'freq set varname' to have your flowgraph process a specific. hello, i was using a previously created environment and am trying to replicate it after a case of data corruption. Used when specifying the outputs of a hierarchical block. Once. Pad Sink Gnuradio.
From cexamples.com
Customizing and understanding GnuRadio QT GUI Vector Sink Cexamples Pad Sink Gnuradio The inputs of this block will. Used as an input to a hierarchical block (block that is made up of other blocks). Once the block is compiled, reload the blocks (refresh. this will require saving just your filter as a ‘hier block’ with two ‘pad sources’ and two ‘pad sinks’ (why two?). If you want to let the user.. Pad Sink Gnuradio.
From michaeldaranto.com
GNU Radio Audio Sink Michael Daranto's Blog Pad Sink Gnuradio Once the block is compiled, reload the blocks (refresh. You just start with a new flow graph in grc, and use pad sources as input, and pad sinks as output. The inputs of this block will. Used as an input to a hierarchical block (block that is made up of other blocks). The outputs of this block. this will. Pad Sink Gnuradio.
From wiki.gnuradio.org
QT GUI Eye Sink GNU Radio Pad Sink Gnuradio The inputs of this block will. The outputs of this block. if your fft sink will show your baseband signal, you can use 'freq set varname' to have your flowgraph process a specific. Used when specifying the outputs of a hierarchical block. If you want to let the user. Used as an input to a hierarchical block (block that. Pad Sink Gnuradio.
From www.ne.jp
GNURadio Pad Sink Gnuradio Used when specifying the outputs of a hierarchical block. this will require saving just your filter as a ‘hier block’ with two ‘pad sources’ and two ‘pad sinks’ (why two?). The inputs of this block will. it's very simple. If you want to let the user. if your fft sink will show your baseband signal, you can. Pad Sink Gnuradio.
From wiki.gnuradio.org
QT GUI Constellation Sink GNU Radio Pad Sink Gnuradio Used as an input to a hierarchical block (block that is made up of other blocks). it's very simple. Once the block is compiled, reload the blocks (refresh. hello, i was using a previously created environment and am trying to replicate it after a case of data corruption. You just start with a new flow graph in grc,. Pad Sink Gnuradio.
From lists.gnu.org
[Discussgnuradio] working with TCP source/sink Pad Sink Gnuradio The outputs of this block. it's very simple. Used as an input to a hierarchical block (block that is made up of other blocks). The inputs of this block will. hello, i was using a previously created environment and am trying to replicate it after a case of data corruption. this will require saving just your filter. Pad Sink Gnuradio.
From wiki.gnuradio.org
Pad Sink GNU Radio Pad Sink Gnuradio The inputs of this block will. Used as an input to a hierarchical block (block that is made up of other blocks). if your fft sink will show your baseband signal, you can use 'freq set varname' to have your flowgraph process a specific. it's very simple. If you want to let the user. Once the block is. Pad Sink Gnuradio.
From www.youtube.com
GNU Radio Companion + USRP B210 UHF USRP Sink Block YouTube Pad Sink Gnuradio Once the block is compiled, reload the blocks (refresh. The outputs of this block. Used as an input to a hierarchical block (block that is made up of other blocks). The inputs of this block will. You just start with a new flow graph in grc, and use pad sources as input, and pad sinks as output. if your. Pad Sink Gnuradio.
From www.abclinuxu.cz
GNU Radio first steps a FM receiver Pad Sink Gnuradio Used as an input to a hierarchical block (block that is made up of other blocks). Once the block is compiled, reload the blocks (refresh. The inputs of this block will. it's very simple. this will require saving just your filter as a ‘hier block’ with two ‘pad sources’ and two ‘pad sinks’ (why two?). if your. Pad Sink Gnuradio.
From www.researchgate.net
18 GNU Radio sinks Null Sink 19 GNU Radio sinks File Sink Pad Sink Gnuradio it's very simple. The inputs of this block will. if your fft sink will show your baseband signal, you can use 'freq set varname' to have your flowgraph process a specific. You just start with a new flow graph in grc, and use pad sources as input, and pad sinks as output. If you want to let the. Pad Sink Gnuradio.
From ham.stackexchange.com
gnuradio How to record and replay the `center frequency` when `file Pad Sink Gnuradio If you want to let the user. Once the block is compiled, reload the blocks (refresh. Used as an input to a hierarchical block (block that is made up of other blocks). this will require saving just your filter as a ‘hier block’ with two ‘pad sources’ and two ‘pad sinks’ (why two?). The outputs of this block. You. Pad Sink Gnuradio.
From www.gnuradio.org
GSoC 2023 Qt Widgets Improvement Week2 [ Integrating Matrix Sink with Pad Sink Gnuradio it's very simple. Used as an input to a hierarchical block (block that is made up of other blocks). The outputs of this block. this will require saving just your filter as a ‘hier block’ with two ‘pad sources’ and two ‘pad sinks’ (why two?). Once the block is compiled, reload the blocks (refresh. if your fft. Pad Sink Gnuradio.
From stackoverflow.com
gnuradio How to read and store minimum value displayed on the Pad Sink Gnuradio The outputs of this block. hello, i was using a previously created environment and am trying to replicate it after a case of data corruption. The inputs of this block will. if your fft sink will show your baseband signal, you can use 'freq set varname' to have your flowgraph process a specific. Used when specifying the outputs. Pad Sink Gnuradio.
From stackoverflow.com
How to set the qt gui sink display order in gnuradio? Stack Overflow Pad Sink Gnuradio it's very simple. The outputs of this block. Once the block is compiled, reload the blocks (refresh. Used when specifying the outputs of a hierarchical block. The inputs of this block will. Used as an input to a hierarchical block (block that is made up of other blocks). if your fft sink will show your baseband signal, you. Pad Sink Gnuradio.
From wiki.gnuradio.org
QT GUI Waterfall Sink GNU Radio Pad Sink Gnuradio hello, i was using a previously created environment and am trying to replicate it after a case of data corruption. this will require saving just your filter as a ‘hier block’ with two ‘pad sources’ and two ‘pad sinks’ (why two?). if your fft sink will show your baseband signal, you can use 'freq set varname' to. Pad Sink Gnuradio.
From wiki.gnuradio.org
FileMatrix sink.png GNU Radio Pad Sink Gnuradio Used as an input to a hierarchical block (block that is made up of other blocks). If you want to let the user. hello, i was using a previously created environment and am trying to replicate it after a case of data corruption. The inputs of this block will. The outputs of this block. Used when specifying the outputs. Pad Sink Gnuradio.
From ez.analog.com
Set parameters over IIO device sink in GNU Radio Q&A Linux Software Pad Sink Gnuradio The inputs of this block will. Once the block is compiled, reload the blocks (refresh. The outputs of this block. If you want to let the user. Used when specifying the outputs of a hierarchical block. if your fft sink will show your baseband signal, you can use 'freq set varname' to have your flowgraph process a specific. . Pad Sink Gnuradio.
From github.com
File Source/Sink Dropping Samples · Issue 2530 · gnuradio/gnuradio Pad Sink Gnuradio Once the block is compiled, reload the blocks (refresh. You just start with a new flow graph in grc, and use pad sources as input, and pad sinks as output. it's very simple. Used as an input to a hierarchical block (block that is made up of other blocks). If you want to let the user. The outputs of. Pad Sink Gnuradio.
From wiki.gnuradio.org
QT GUI Time Sink GNU Radio Pad Sink Gnuradio Used as an input to a hierarchical block (block that is made up of other blocks). it's very simple. You just start with a new flow graph in grc, and use pad sources as input, and pad sinks as output. The inputs of this block will. this will require saving just your filter as a ‘hier block’ with. Pad Sink Gnuradio.
From wiki.gnuradio.org
QT GUI Sink GNU Radio Pad Sink Gnuradio You just start with a new flow graph in grc, and use pad sources as input, and pad sinks as output. it's very simple. Used as an input to a hierarchical block (block that is made up of other blocks). if your fft sink will show your baseband signal, you can use 'freq set varname' to have your. Pad Sink Gnuradio.
From www.researchgate.net
27 GNU Radio instrumentation sinks QT GUI Sink 28 GNU Radio Pad Sink Gnuradio this will require saving just your filter as a ‘hier block’ with two ‘pad sources’ and two ‘pad sinks’ (why two?). Used as an input to a hierarchical block (block that is made up of other blocks). The outputs of this block. Used when specifying the outputs of a hierarchical block. hello, i was using a previously created. Pad Sink Gnuradio.
From forums.ni.com
Gnuradio File Source/Sink, how to add them correctly NI Community Pad Sink Gnuradio this will require saving just your filter as a ‘hier block’ with two ‘pad sources’ and two ‘pad sinks’ (why two?). Used when specifying the outputs of a hierarchical block. hello, i was using a previously created environment and am trying to replicate it after a case of data corruption. The outputs of this block. Used as an. Pad Sink Gnuradio.
From wiki.gnuradio.org
Guided Tutorial PSK Demodulation GNU Radio Pad Sink Gnuradio The outputs of this block. If you want to let the user. hello, i was using a previously created environment and am trying to replicate it after a case of data corruption. Used as an input to a hierarchical block (block that is made up of other blocks). Once the block is compiled, reload the blocks (refresh. if. Pad Sink Gnuradio.
From github.com
File Source/Sink Dropping Samples · Issue 2530 · gnuradio/gnuradio Pad Sink Gnuradio The outputs of this block. You just start with a new flow graph in grc, and use pad sources as input, and pad sinks as output. this will require saving just your filter as a ‘hier block’ with two ‘pad sources’ and two ‘pad sinks’ (why two?). Once the block is compiled, reload the blocks (refresh. Used when specifying. Pad Sink Gnuradio.
From wiki.gnuradio.org
Virtual Sink GNU Radio Pad Sink Gnuradio Used when specifying the outputs of a hierarchical block. if your fft sink will show your baseband signal, you can use 'freq set varname' to have your flowgraph process a specific. You just start with a new flow graph in grc, and use pad sources as input, and pad sinks as output. it's very simple. hello, i. Pad Sink Gnuradio.
From wiki.gnuradio.org
QT GUI Time Raster Sink GNU Radio Pad Sink Gnuradio Once the block is compiled, reload the blocks (refresh. it's very simple. If you want to let the user. this will require saving just your filter as a ‘hier block’ with two ‘pad sources’ and two ‘pad sinks’ (why two?). Used when specifying the outputs of a hierarchical block. hello, i was using a previously created environment. Pad Sink Gnuradio.
From wiki.gnuradio.org
QT GUI Vector Sink GNU Radio Pad Sink Gnuradio The outputs of this block. You just start with a new flow graph in grc, and use pad sources as input, and pad sinks as output. if your fft sink will show your baseband signal, you can use 'freq set varname' to have your flowgraph process a specific. The inputs of this block will. this will require saving. Pad Sink Gnuradio.
From wiki.gnuradio.org
QT GUI Waterfall Sink GNU Radio Pad Sink Gnuradio The outputs of this block. The inputs of this block will. hello, i was using a previously created environment and am trying to replicate it after a case of data corruption. Once the block is compiled, reload the blocks (refresh. Used when specifying the outputs of a hierarchical block. If you want to let the user. if your. Pad Sink Gnuradio.