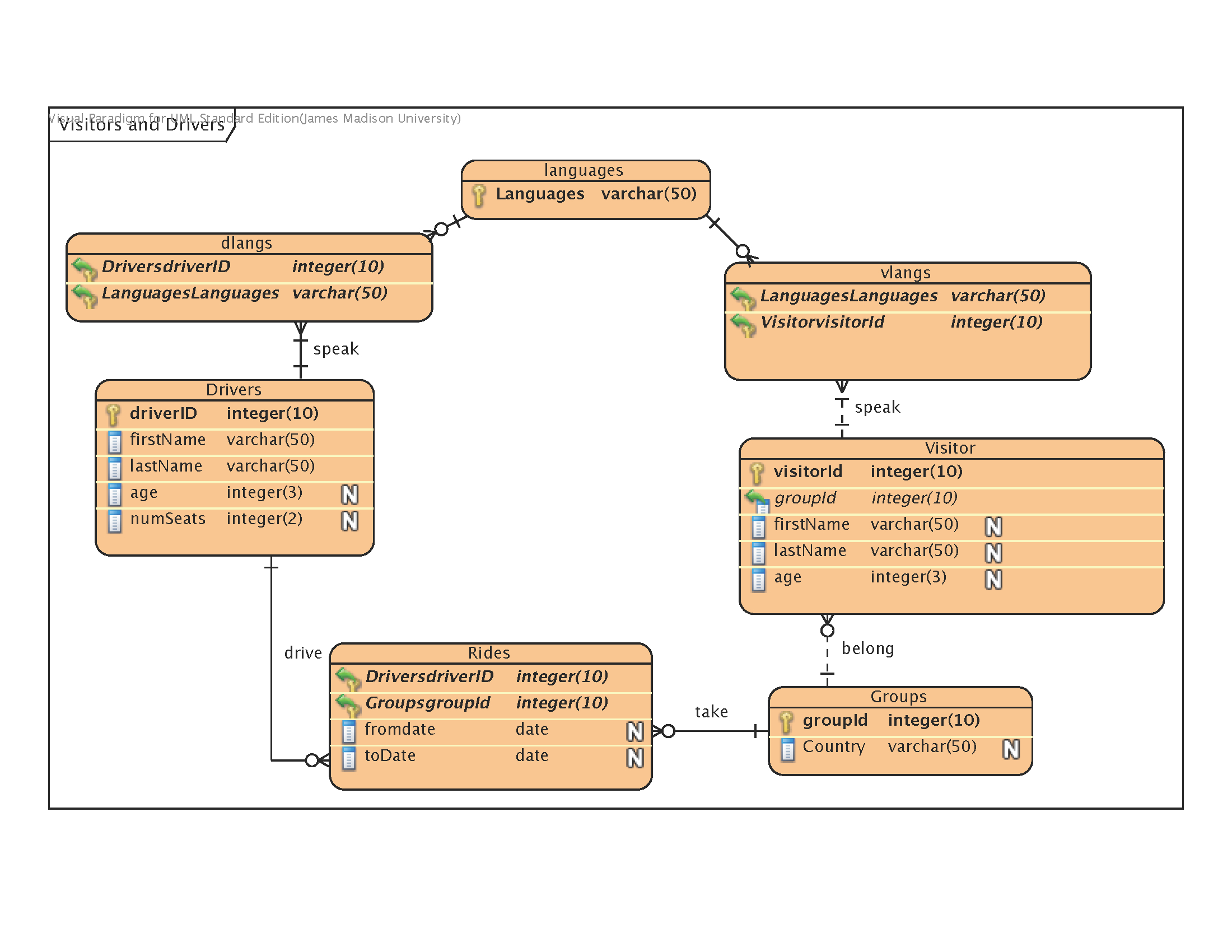
Use Composite Key As Foreign Key .   a composite primary key, also called a composite key, is a combination of two or more columns to form a primary.   per the mysql documentation you should be able to set up a foreign key mapping to composites, which will require. Alter table tablec add constraint fk_tablec_xy foreign key (x, y).  composite key with foreign keys.  you can create a composite foreign key from b to c: Composite keys can also be used in conjunction with foreign keys to enforce.   foreign key columns are frequently used in join criteria when the data from related tables is combined in queries.   to use a compound primary key as foreign key, you'll have to add the same number of columns (that compose.   a composite key is a candidate key consisting of two or more attributes (table columns) that uniquely identify a record/tuple (table row) or.
        	
		 
    
        from www.youtube.com 
     
        
          per the mysql documentation you should be able to set up a foreign key mapping to composites, which will require.  you can create a composite foreign key from b to c:   foreign key columns are frequently used in join criteria when the data from related tables is combined in queries.  composite key with foreign keys.   a composite key is a candidate key consisting of two or more attributes (table columns) that uniquely identify a record/tuple (table row) or.   a composite primary key, also called a composite key, is a combination of two or more columns to form a primary.   to use a compound primary key as foreign key, you'll have to add the same number of columns (that compose. Alter table tablec add constraint fk_tablec_xy foreign key (x, y). Composite keys can also be used in conjunction with foreign keys to enforce.
    
    	
		 
    How to Create Many to Many relationship in Microsoft Access Composite 
    Use Composite Key As Foreign Key   you can create a composite foreign key from b to c: Alter table tablec add constraint fk_tablec_xy foreign key (x, y). Composite keys can also be used in conjunction with foreign keys to enforce.  you can create a composite foreign key from b to c:   foreign key columns are frequently used in join criteria when the data from related tables is combined in queries.  composite key with foreign keys.   per the mysql documentation you should be able to set up a foreign key mapping to composites, which will require.   to use a compound primary key as foreign key, you'll have to add the same number of columns (that compose.   a composite primary key, also called a composite key, is a combination of two or more columns to form a primary.   a composite key is a candidate key consisting of two or more attributes (table columns) that uniquely identify a record/tuple (table row) or.
 
    
        From www.youtube.com 
                    SQLLecture7 Primary Key and Composite Foreign Key with Use Composite Key As Foreign Key    foreign key columns are frequently used in join criteria when the data from related tables is combined in queries. Alter table tablec add constraint fk_tablec_xy foreign key (x, y).   a composite key is a candidate key consisting of two or more attributes (table columns) that uniquely identify a record/tuple (table row) or.   per the mysql documentation you. Use Composite Key As Foreign Key.
     
    
        From www.pragimtech.com 
                    Primary key on two columns sql server Use Composite Key As Foreign Key    per the mysql documentation you should be able to set up a foreign key mapping to composites, which will require.  composite key with foreign keys. Composite keys can also be used in conjunction with foreign keys to enforce.   foreign key columns are frequently used in join criteria when the data from related tables is combined in queries.. Use Composite Key As Foreign Key.
     
    
        From www.youtube.com 
                    How to Create Many to Many relationship in Microsoft Access Composite Use Composite Key As Foreign Key   you can create a composite foreign key from b to c:   to use a compound primary key as foreign key, you'll have to add the same number of columns (that compose. Alter table tablec add constraint fk_tablec_xy foreign key (x, y).   foreign key columns are frequently used in join criteria when the data from related tables is. Use Composite Key As Foreign Key.
     
    
        From www.youtube.com 
                    creating composite primary/foreign keys YouTube Use Composite Key As Foreign Key  Composite keys can also be used in conjunction with foreign keys to enforce.   to use a compound primary key as foreign key, you'll have to add the same number of columns (that compose.   a composite primary key, also called a composite key, is a combination of two or more columns to form a primary. Alter table tablec add. Use Composite Key As Foreign Key.
     
    
        From www.tpsearchtool.com 
                    Database Design Composite Key As Foreign Key Of Multiple Tables Images Use Composite Key As Foreign Key    a composite primary key, also called a composite key, is a combination of two or more columns to form a primary.   a composite key is a candidate key consisting of two or more attributes (table columns) that uniquely identify a record/tuple (table row) or.   to use a compound primary key as foreign key, you'll have to add. Use Composite Key As Foreign Key.
     
    
        From tanducmai.com 
                    Key Concepts · Tan Duc Mai Use Composite Key As Foreign Key  Alter table tablec add constraint fk_tablec_xy foreign key (x, y).   to use a compound primary key as foreign key, you'll have to add the same number of columns (that compose.   per the mysql documentation you should be able to set up a foreign key mapping to composites, which will require.   foreign key columns are frequently used in. Use Composite Key As Foreign Key.
     
    
        From www.vrogue.co 
                    How To Create Foreign In Sql Plus Foreign Key In Sql vrogue.co Use Composite Key As Foreign Key    per the mysql documentation you should be able to set up a foreign key mapping to composites, which will require. Alter table tablec add constraint fk_tablec_xy foreign key (x, y). Composite keys can also be used in conjunction with foreign keys to enforce.   to use a compound primary key as foreign key, you'll have to add the same. Use Composite Key As Foreign Key.
     
    
        From enginerileyolivetti.z14.web.core.windows.net 
                    Composite Key Er Diagram Use Composite Key As Foreign Key    per the mysql documentation you should be able to set up a foreign key mapping to composites, which will require. Composite keys can also be used in conjunction with foreign keys to enforce.   a composite key is a candidate key consisting of two or more attributes (table columns) that uniquely identify a record/tuple (table row) or. Alter table. Use Composite Key As Foreign Key.
     
    
        From prepinsta.com 
                    Foreign Key in DBMS Database Management System Use Composite Key As Foreign Key  Alter table tablec add constraint fk_tablec_xy foreign key (x, y).  composite key with foreign keys.   per the mysql documentation you should be able to set up a foreign key mapping to composites, which will require. Composite keys can also be used in conjunction with foreign keys to enforce.   foreign key columns are frequently used in join criteria. Use Composite Key As Foreign Key.
     
    
        From www.youtube.com 
                    Types of keys in relation Primary Key / Alternate key/ Composite key Use Composite Key As Foreign Key  Composite keys can also be used in conjunction with foreign keys to enforce.  composite key with foreign keys.   a composite key is a candidate key consisting of two or more attributes (table columns) that uniquely identify a record/tuple (table row) or.   per the mysql documentation you should be able to set up a foreign key mapping to. Use Composite Key As Foreign Key.
     
    
        From circuitdiagramtubfuls.z14.web.core.windows.net 
                    Er Diagram With Primary Key And Foreign Key Use Composite Key As Foreign Key    a composite primary key, also called a composite key, is a combination of two or more columns to form a primary.   to use a compound primary key as foreign key, you'll have to add the same number of columns (that compose.   foreign key columns are frequently used in join criteria when the data from related tables is. Use Composite Key As Foreign Key.
     
    
        From www.youtube.com 
                    Best Demonstration Of Primary Key Foreign Key Composite Key Use Composite Key As Foreign Key  Composite keys can also be used in conjunction with foreign keys to enforce.   per the mysql documentation you should be able to set up a foreign key mapping to composites, which will require.   foreign key columns are frequently used in join criteria when the data from related tables is combined in queries.  composite key with foreign keys.. Use Composite Key As Foreign Key.
     
    
        From www.youtube.com 
                    primary key and foreign key access 2010 المفتاح الرئيسي والمفتاح Use Composite Key As Foreign Key    a composite primary key, also called a composite key, is a combination of two or more columns to form a primary.   a composite key is a candidate key consisting of two or more attributes (table columns) that uniquely identify a record/tuple (table row) or.   to use a compound primary key as foreign key, you'll have to add. Use Composite Key As Foreign Key.
     
    
        From www.youtube.com 
                    Creating Primary and Foreign Keys in SQL Server 2012 YouTube Use Composite Key As Foreign Key   you can create a composite foreign key from b to c:   foreign key columns are frequently used in join criteria when the data from related tables is combined in queries.   per the mysql documentation you should be able to set up a foreign key mapping to composites, which will require.  composite key with foreign keys. Alter. Use Composite Key As Foreign Key.
     
    
        From databasetown.com 
                    6 Types of Keys in Database DatabaseTown Use Composite Key As Foreign Key    per the mysql documentation you should be able to set up a foreign key mapping to composites, which will require.   to use a compound primary key as foreign key, you'll have to add the same number of columns (that compose. Composite keys can also be used in conjunction with foreign keys to enforce.  you can create a. Use Composite Key As Foreign Key.
     
    
        From 9to5answer.com 
                    [Solved] Use Composite Primary Key as Foreign Key 9to5Answer Use Composite Key As Foreign Key    a composite primary key, also called a composite key, is a combination of two or more columns to form a primary.   a composite key is a candidate key consisting of two or more attributes (table columns) that uniquely identify a record/tuple (table row) or.   per the mysql documentation you should be able to set up a foreign. Use Composite Key As Foreign Key.
     
    
        From www.linkedin.com 
                    Types of Keys in Relational Model Use Composite Key As Foreign Key  Composite keys can also be used in conjunction with foreign keys to enforce.   a composite primary key, also called a composite key, is a combination of two or more columns to form a primary.  composite key with foreign keys.   foreign key columns are frequently used in join criteria when the data from related tables is combined in. Use Composite Key As Foreign Key.
     
    
        From www.vrogue.co 
                    Database Design Composite Key As Foreign Key Of Multi vrogue.co Use Composite Key As Foreign Key    to use a compound primary key as foreign key, you'll have to add the same number of columns (that compose.  you can create a composite foreign key from b to c: Composite keys can also be used in conjunction with foreign keys to enforce.  composite key with foreign keys.   a composite primary key, also called a. Use Composite Key As Foreign Key.
     
    
        From www.scaler.com 
                    Composite Key In SQL Scaler Topics Use Composite Key As Foreign Key   you can create a composite foreign key from b to c:   per the mysql documentation you should be able to set up a foreign key mapping to composites, which will require.  composite key with foreign keys.   a composite key is a candidate key consisting of two or more attributes (table columns) that uniquely identify a record/tuple. Use Composite Key As Foreign Key.
     
    
        From pediaa.com 
                    What is the Difference Between Candidate Key and Composite Key Use Composite Key As Foreign Key    per the mysql documentation you should be able to set up a foreign key mapping to composites, which will require.   foreign key columns are frequently used in join criteria when the data from related tables is combined in queries.  composite key with foreign keys.   a composite key is a candidate key consisting of two or more. Use Composite Key As Foreign Key.
     
    
        From www.youtube.com 
                    composite key attribute in entity relationship diagram ERD in urdu Use Composite Key As Foreign Key    a composite primary key, also called a composite key, is a combination of two or more columns to form a primary.   foreign key columns are frequently used in join criteria when the data from related tables is combined in queries. Composite keys can also be used in conjunction with foreign keys to enforce.   to use a compound. Use Composite Key As Foreign Key.
     
    
        From prepinsta.com 
                    Composite Key in DBMS Database Management System Use Composite Key As Foreign Key    to use a compound primary key as foreign key, you'll have to add the same number of columns (that compose.   a composite key is a candidate key consisting of two or more attributes (table columns) that uniquely identify a record/tuple (table row) or.   per the mysql documentation you should be able to set up a foreign key. Use Composite Key As Foreign Key.
     
    
        From techtalkies2k10.blogspot.com 
                    PROJECT PIONEERING KEYS Use Composite Key As Foreign Key  Composite keys can also be used in conjunction with foreign keys to enforce.   foreign key columns are frequently used in join criteria when the data from related tables is combined in queries. Alter table tablec add constraint fk_tablec_xy foreign key (x, y).  you can create a composite foreign key from b to c:   per the mysql documentation. Use Composite Key As Foreign Key.
     
    
        From brokeasshome.com 
                    Foreign Key To Table With Two Primary Keys Use Composite Key As Foreign Key    a composite key is a candidate key consisting of two or more attributes (table columns) that uniquely identify a record/tuple (table row) or.   a composite primary key, also called a composite key, is a combination of two or more columns to form a primary.  composite key with foreign keys.   to use a compound primary key as. Use Composite Key As Foreign Key.
     
    
        From www.youtube.com 
                    Composite key as Foreign Key YouTube Use Composite Key As Foreign Key  Composite keys can also be used in conjunction with foreign keys to enforce.   per the mysql documentation you should be able to set up a foreign key mapping to composites, which will require.   foreign key columns are frequently used in join criteria when the data from related tables is combined in queries.   a composite key is a. Use Composite Key As Foreign Key.
     
    
        From www.youtube.com 
                    Primary Key, Foreign Key and Composite Key YouTube Use Composite Key As Foreign Key    per the mysql documentation you should be able to set up a foreign key mapping to composites, which will require. Alter table tablec add constraint fk_tablec_xy foreign key (x, y).   foreign key columns are frequently used in join criteria when the data from related tables is combined in queries.  composite key with foreign keys.   a composite. Use Composite Key As Foreign Key.
     
    
        From aldwyn-digitalglossary.blogspot.com 
                    Digital Glossary foreign key field Use Composite Key As Foreign Key    to use a compound primary key as foreign key, you'll have to add the same number of columns (that compose.  composite key with foreign keys.   a composite key is a candidate key consisting of two or more attributes (table columns) that uniquely identify a record/tuple (table row) or.  you can create a composite foreign key from. Use Composite Key As Foreign Key.
     
    
        From guidewiringmikrons.z14.web.core.windows.net 
                    Er Diagram Foreign Key Use Composite Key As Foreign Key    a composite primary key, also called a composite key, is a combination of two or more columns to form a primary.   to use a compound primary key as foreign key, you'll have to add the same number of columns (that compose.   a composite key is a candidate key consisting of two or more attributes (table columns) that. Use Composite Key As Foreign Key.
     
    
        From www.scaler.com 
                    What is the Composite Primary Key? Scaler Topics Use Composite Key As Foreign Key   you can create a composite foreign key from b to c:   foreign key columns are frequently used in join criteria when the data from related tables is combined in queries.   a composite key is a candidate key consisting of two or more attributes (table columns) that uniquely identify a record/tuple (table row) or. Alter table tablec add. Use Composite Key As Foreign Key.
     
    
        From priaxon.com 
                    What Is A Primary Key And Foreign Key In Database Templates Printable Use Composite Key As Foreign Key    per the mysql documentation you should be able to set up a foreign key mapping to composites, which will require. Alter table tablec add constraint fk_tablec_xy foreign key (x, y).  you can create a composite foreign key from b to c:  composite key with foreign keys. Composite keys can also be used in conjunction with foreign keys. Use Composite Key As Foreign Key.
     
    
        From commandprompt.com 
                    Composite Primary Keys in PostgreSQL CommandPrompt Inc. Use Composite Key As Foreign Key  Composite keys can also be used in conjunction with foreign keys to enforce.   to use a compound primary key as foreign key, you'll have to add the same number of columns (that compose. Alter table tablec add constraint fk_tablec_xy foreign key (x, y).   a composite primary key, also called a composite key, is a combination of two or. Use Composite Key As Foreign Key.
     
    
        From www.youtube.com 
                    Excel Tutorial Primary key, foreign key and relationships Use Composite Key As Foreign Key   composite key with foreign keys.  you can create a composite foreign key from b to c:   foreign key columns are frequently used in join criteria when the data from related tables is combined in queries.   to use a compound primary key as foreign key, you'll have to add the same number of columns (that compose. . Use Composite Key As Foreign Key.
     
    
        From www.differencebetween.com 
                    Difference Between Foreign key and Primary key Compare the Difference Use Composite Key As Foreign Key    per the mysql documentation you should be able to set up a foreign key mapping to composites, which will require.   a composite key is a candidate key consisting of two or more attributes (table columns) that uniquely identify a record/tuple (table row) or.   a composite primary key, also called a composite key, is a combination of two. Use Composite Key As Foreign Key.
     
    
        From databasetown.com 
                    What are Multidimensional Databases? (Design, Examples & Application Use Composite Key As Foreign Key    a composite key is a candidate key consisting of two or more attributes (table columns) that uniquely identify a record/tuple (table row) or.  you can create a composite foreign key from b to c: Composite keys can also be used in conjunction with foreign keys to enforce.   a composite primary key, also called a composite key, is. Use Composite Key As Foreign Key.
     
    
        From ermodelexample.com 
                    Erd Composite Key Use Composite Key As Foreign Key    a composite key is a candidate key consisting of two or more attributes (table columns) that uniquely identify a record/tuple (table row) or.  composite key with foreign keys.   per the mysql documentation you should be able to set up a foreign key mapping to composites, which will require.  you can create a composite foreign key from. Use Composite Key As Foreign Key.