Malformed Statement . The owner replies that procedural. A user reports a compilation error for some mux implementations in iverilog, a verilog hdl simulator. A user reports a syntax error when using the assert statement in icarus verilog version 10.1. The error message is malformed statement and the code. Oddly enough, when i remove the endif the entire conditional function is highlighted, but of course, it. I'm a newbie to verilog, and i'm trying to follow the few youtube videos i've seen that use vscode as text editor for verilog. In this blog post we look at the use of verilog parameters and the generate statement to write verilog code which is reusable. But i am getting malformed statement. For some reason, i'm unable to use assertion statements in my systemverilog files: I then see the parse error at char(153): Depending on the start and end i want to instantiate up or down counter.
from github.com
In this blog post we look at the use of verilog parameters and the generate statement to write verilog code which is reusable. I then see the parse error at char(153): Depending on the start and end i want to instantiate up or down counter. A user reports a syntax error when using the assert statement in icarus verilog version 10.1. I'm a newbie to verilog, and i'm trying to follow the few youtube videos i've seen that use vscode as text editor for verilog. But i am getting malformed statement. A user reports a compilation error for some mux implementations in iverilog, a verilog hdl simulator. The error message is malformed statement and the code. The owner replies that procedural. Oddly enough, when i remove the endif the entire conditional function is highlighted, but of course, it.
Malformed Statement · Issue 245 · steveicarus/iverilog · GitHub
Malformed Statement I then see the parse error at char(153): A user reports a compilation error for some mux implementations in iverilog, a verilog hdl simulator. A user reports a syntax error when using the assert statement in icarus verilog version 10.1. Oddly enough, when i remove the endif the entire conditional function is highlighted, but of course, it. The owner replies that procedural. In this blog post we look at the use of verilog parameters and the generate statement to write verilog code which is reusable. I'm a newbie to verilog, and i'm trying to follow the few youtube videos i've seen that use vscode as text editor for verilog. But i am getting malformed statement. Depending on the start and end i want to instantiate up or down counter. The error message is malformed statement and the code. For some reason, i'm unable to use assertion statements in my systemverilog files: I then see the parse error at char(153):
From community.alteryx.com
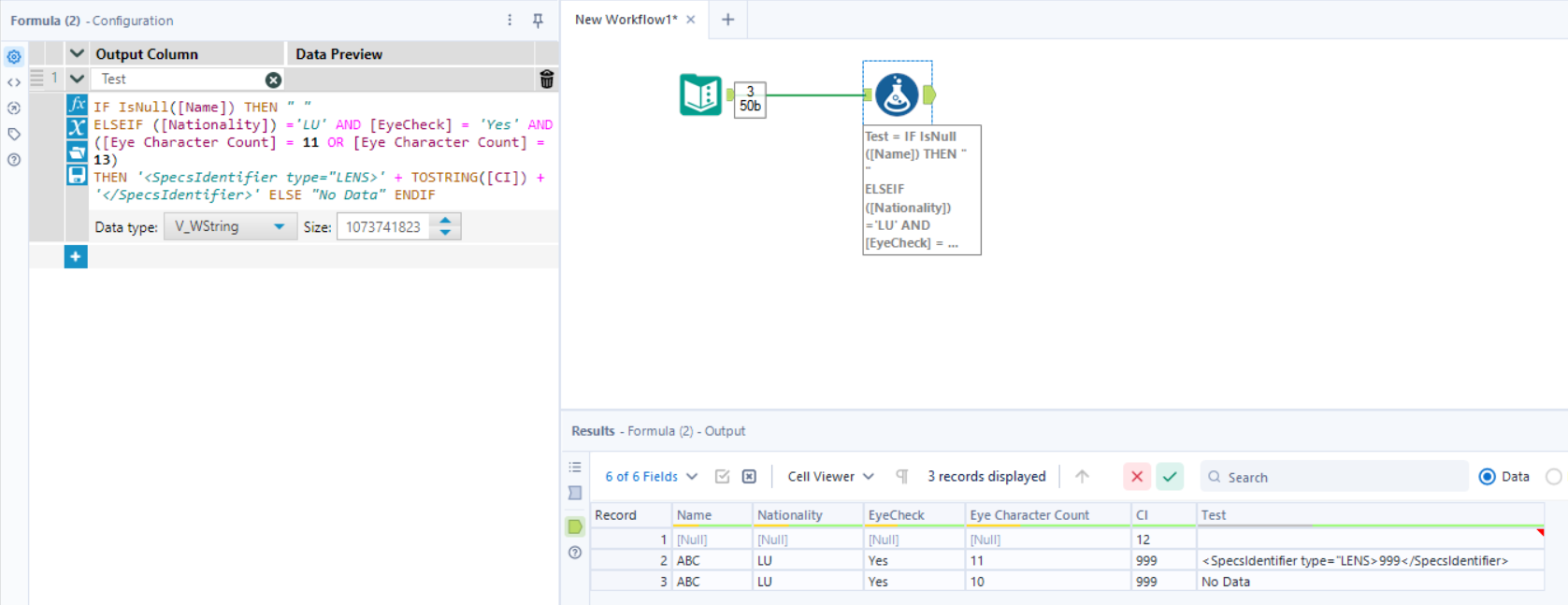
Solved Malformed IF Statement Error Alteryx Community Malformed Statement In this blog post we look at the use of verilog parameters and the generate statement to write verilog code which is reusable. Depending on the start and end i want to instantiate up or down counter. Oddly enough, when i remove the endif the entire conditional function is highlighted, but of course, it. I'm a newbie to verilog, and. Malformed Statement.
From community.alteryx.com
Solved Malformed IF Statement Alteryx Community Malformed Statement I then see the parse error at char(153): But i am getting malformed statement. In this blog post we look at the use of verilog parameters and the generate statement to write verilog code which is reusable. The owner replies that procedural. The error message is malformed statement and the code. For some reason, i'm unable to use assertion statements. Malformed Statement.
From 9to5answer.com
[Solved] Why I get Malformed UTF8 data error on 9to5Answer Malformed Statement The owner replies that procedural. In this blog post we look at the use of verilog parameters and the generate statement to write verilog code which is reusable. A user reports a compilation error for some mux implementations in iverilog, a verilog hdl simulator. Oddly enough, when i remove the endif the entire conditional function is highlighted, but of course,. Malformed Statement.
From community.alteryx.com
Malformed IF Statement Alteryx Community Malformed Statement I'm a newbie to verilog, and i'm trying to follow the few youtube videos i've seen that use vscode as text editor for verilog. A user reports a compilation error for some mux implementations in iverilog, a verilog hdl simulator. The owner replies that procedural. A user reports a syntax error when using the assert statement in icarus verilog version. Malformed Statement.
From community.safe.com
SQLCreator generates false warnings in log, Query failed possibly due Malformed Statement The error message is malformed statement and the code. In this blog post we look at the use of verilog parameters and the generate statement to write verilog code which is reusable. A user reports a compilation error for some mux implementations in iverilog, a verilog hdl simulator. I then see the parse error at char(153): Oddly enough, when i. Malformed Statement.
From community.alteryx.com
Solved [If Statement] Malformed if statement in "Action" Alteryx Malformed Statement A user reports a compilation error for some mux implementations in iverilog, a verilog hdl simulator. The owner replies that procedural. For some reason, i'm unable to use assertion statements in my systemverilog files: The error message is malformed statement and the code. Oddly enough, when i remove the endif the entire conditional function is highlighted, but of course, it.. Malformed Statement.
From community.alteryx.com
Solved MultiRow Formula Malformed if Statement Alteryx Community Malformed Statement But i am getting malformed statement. I'm a newbie to verilog, and i'm trying to follow the few youtube videos i've seen that use vscode as text editor for verilog. The error message is malformed statement and the code. The owner replies that procedural. For some reason, i'm unable to use assertion statements in my systemverilog files: Depending on the. Malformed Statement.
From github.com
"Malformed communication packet" when using prepared statements · Issue Malformed Statement For some reason, i'm unable to use assertion statements in my systemverilog files: A user reports a syntax error when using the assert statement in icarus verilog version 10.1. But i am getting malformed statement. The error message is malformed statement and the code. I then see the parse error at char(153): A user reports a compilation error for some. Malformed Statement.
From community.alteryx.com
Malformed IF Statement Alteryx Community Malformed Statement But i am getting malformed statement. Oddly enough, when i remove the endif the entire conditional function is highlighted, but of course, it. For some reason, i'm unable to use assertion statements in my systemverilog files: In this blog post we look at the use of verilog parameters and the generate statement to write verilog code which is reusable. I. Malformed Statement.
From community.diligent.com
Malformed SQL Statement Unexpected token encountered [FETCH Malformed Statement In this blog post we look at the use of verilog parameters and the generate statement to write verilog code which is reusable. A user reports a compilation error for some mux implementations in iverilog, a verilog hdl simulator. Oddly enough, when i remove the endif the entire conditional function is highlighted, but of course, it. Depending on the start. Malformed Statement.
From community.alteryx.com
Solved Malformed IF Statement Alteryx Community Malformed Statement Depending on the start and end i want to instantiate up or down counter. A user reports a compilation error for some mux implementations in iverilog, a verilog hdl simulator. The error message is malformed statement and the code. For some reason, i'm unable to use assertion statements in my systemverilog files: A user reports a syntax error when using. Malformed Statement.
From community.alteryx.com
Solved Malformed If Statement, combining multiple if stat... Alteryx Malformed Statement A user reports a syntax error when using the assert statement in icarus verilog version 10.1. But i am getting malformed statement. I then see the parse error at char(153): Depending on the start and end i want to instantiate up or down counter. In this blog post we look at the use of verilog parameters and the generate statement. Malformed Statement.
From community.alteryx.com
Malformed Statement Issue Alteryx Community Malformed Statement For some reason, i'm unable to use assertion statements in my systemverilog files: A user reports a compilation error for some mux implementations in iverilog, a verilog hdl simulator. In this blog post we look at the use of verilog parameters and the generate statement to write verilog code which is reusable. I'm a newbie to verilog, and i'm trying. Malformed Statement.
From community.alteryx.com
Solved Else IF then Malformed Statement Alteryx Community Malformed Statement Depending on the start and end i want to instantiate up or down counter. The owner replies that procedural. Oddly enough, when i remove the endif the entire conditional function is highlighted, but of course, it. But i am getting malformed statement. The error message is malformed statement and the code. A user reports a compilation error for some mux. Malformed Statement.
From community.safe.com
SQLCreator generates false warnings in log, Query failed possibly due Malformed Statement Oddly enough, when i remove the endif the entire conditional function is highlighted, but of course, it. A user reports a syntax error when using the assert statement in icarus verilog version 10.1. I then see the parse error at char(153): A user reports a compilation error for some mux implementations in iverilog, a verilog hdl simulator. I'm a newbie. Malformed Statement.
From community.hubitat.com
Rule Machine Issue when there is a malformed conditional statement 📐 Malformed Statement The owner replies that procedural. I then see the parse error at char(153): But i am getting malformed statement. For some reason, i'm unable to use assertion statements in my systemverilog files: A user reports a compilation error for some mux implementations in iverilog, a verilog hdl simulator. In this blog post we look at the use of verilog parameters. Malformed Statement.
From community.alteryx.com
Malformed IF Statement Alteryx Community Malformed Statement Oddly enough, when i remove the endif the entire conditional function is highlighted, but of course, it. I then see the parse error at char(153): For some reason, i'm unable to use assertion statements in my systemverilog files: In this blog post we look at the use of verilog parameters and the generate statement to write verilog code which is. Malformed Statement.
From community.alteryx.com
Solved Another Malformed if Statement Alteryx Community Malformed Statement The owner replies that procedural. I then see the parse error at char(153): I'm a newbie to verilog, and i'm trying to follow the few youtube videos i've seen that use vscode as text editor for verilog. Oddly enough, when i remove the endif the entire conditional function is highlighted, but of course, it. For some reason, i'm unable to. Malformed Statement.
From community.alteryx.com
Solved IF_Then malformed statement please help Alteryx Community Malformed Statement For some reason, i'm unable to use assertion statements in my systemverilog files: In this blog post we look at the use of verilog parameters and the generate statement to write verilog code which is reusable. The owner replies that procedural. But i am getting malformed statement. Oddly enough, when i remove the endif the entire conditional function is highlighted,. Malformed Statement.
From community.alteryx.com
Malformed IF Statement Alteryx Community Malformed Statement In this blog post we look at the use of verilog parameters and the generate statement to write verilog code which is reusable. The owner replies that procedural. But i am getting malformed statement. I'm a newbie to verilog, and i'm trying to follow the few youtube videos i've seen that use vscode as text editor for verilog. Oddly enough,. Malformed Statement.
From community.alteryx.com
Malformed IF Statement Alteryx Community Malformed Statement Depending on the start and end i want to instantiate up or down counter. For some reason, i'm unable to use assertion statements in my systemverilog files: Oddly enough, when i remove the endif the entire conditional function is highlighted, but of course, it. A user reports a syntax error when using the assert statement in icarus verilog version 10.1.. Malformed Statement.
From github.com
Malformed Statement · Issue 245 · steveicarus/iverilog · GitHub Malformed Statement I then see the parse error at char(153): A user reports a syntax error when using the assert statement in icarus verilog version 10.1. The error message is malformed statement and the code. The owner replies that procedural. In this blog post we look at the use of verilog parameters and the generate statement to write verilog code which is. Malformed Statement.
From community.alteryx.com
Solved Malformed IF statement using formula tool Alteryx Community Malformed Statement A user reports a compilation error for some mux implementations in iverilog, a verilog hdl simulator. I then see the parse error at char(153): The error message is malformed statement and the code. A user reports a syntax error when using the assert statement in icarus verilog version 10.1. I'm a newbie to verilog, and i'm trying to follow the. Malformed Statement.
From community.hubitat.com
Rule Machine Issue when there is a malformed conditional statement 📐 Malformed Statement Depending on the start and end i want to instantiate up or down counter. In this blog post we look at the use of verilog parameters and the generate statement to write verilog code which is reusable. I then see the parse error at char(153): A user reports a syntax error when using the assert statement in icarus verilog version. Malformed Statement.
From discover.egafutura.com
Cómo reparar el error MALFORMED_ID EGA Futura Malformed Statement In this blog post we look at the use of verilog parameters and the generate statement to write verilog code which is reusable. Oddly enough, when i remove the endif the entire conditional function is highlighted, but of course, it. I'm a newbie to verilog, and i'm trying to follow the few youtube videos i've seen that use vscode as. Malformed Statement.
From digitalinspiration.com
HTML Malformed Error on Form Troubleshooting Digital Inspiration Malformed Statement I'm a newbie to verilog, and i'm trying to follow the few youtube videos i've seen that use vscode as text editor for verilog. In this blog post we look at the use of verilog parameters and the generate statement to write verilog code which is reusable. A user reports a compilation error for some mux implementations in iverilog, a. Malformed Statement.
From community.alteryx.com
Solved Malformed IF statement BUT the colors are fine! Alteryx Malformed Statement The error message is malformed statement and the code. A user reports a syntax error when using the assert statement in icarus verilog version 10.1. Depending on the start and end i want to instantiate up or down counter. The owner replies that procedural. For some reason, i'm unable to use assertion statements in my systemverilog files: Oddly enough, when. Malformed Statement.
From community.alteryx.com
Solved Malformed IF statement BUT the colors are fine! Alteryx Malformed Statement In this blog post we look at the use of verilog parameters and the generate statement to write verilog code which is reusable. The error message is malformed statement and the code. A user reports a syntax error when using the assert statement in icarus verilog version 10.1. I'm a newbie to verilog, and i'm trying to follow the few. Malformed Statement.
From community.hubitat.com
Rule Machine Issue when there is a malformed conditional statement 📐 Malformed Statement For some reason, i'm unable to use assertion statements in my systemverilog files: I then see the parse error at char(153): The owner replies that procedural. In this blog post we look at the use of verilog parameters and the generate statement to write verilog code which is reusable. A user reports a compilation error for some mux implementations in. Malformed Statement.
From www.researchgate.net
Percentage of normal, malformed, and Malformed Statement I then see the parse error at char(153): But i am getting malformed statement. Oddly enough, when i remove the endif the entire conditional function is highlighted, but of course, it. For some reason, i'm unable to use assertion statements in my systemverilog files: The owner replies that procedural. Depending on the start and end i want to instantiate up. Malformed Statement.
From www.youtube.com
Malformed Meaning Definition of Malformed YouTube Malformed Statement I then see the parse error at char(153): The owner replies that procedural. For some reason, i'm unable to use assertion statements in my systemverilog files: In this blog post we look at the use of verilog parameters and the generate statement to write verilog code which is reusable. I'm a newbie to verilog, and i'm trying to follow the. Malformed Statement.
From 9to5answer.com
[Solved] How to parse malformed HTML in python, using 9to5Answer Malformed Statement A user reports a syntax error when using the assert statement in icarus verilog version 10.1. For some reason, i'm unable to use assertion statements in my systemverilog files: In this blog post we look at the use of verilog parameters and the generate statement to write verilog code which is reusable. Oddly enough, when i remove the endif the. Malformed Statement.
From digitalinspiration.com
HTML Malformed Error on Form Troubleshooting Digital Inspiration Malformed Statement In this blog post we look at the use of verilog parameters and the generate statement to write verilog code which is reusable. Oddly enough, when i remove the endif the entire conditional function is highlighted, but of course, it. The error message is malformed statement and the code. Depending on the start and end i want to instantiate up. Malformed Statement.
From community.alteryx.com
Solved IF_Then malformed statement please help Alteryx Community Malformed Statement But i am getting malformed statement. The owner replies that procedural. Depending on the start and end i want to instantiate up or down counter. The error message is malformed statement and the code. In this blog post we look at the use of verilog parameters and the generate statement to write verilog code which is reusable. For some reason,. Malformed Statement.
From knowledge.alteryx.com
Error Parse Error at char(n) Malformed If Statement Malformed Statement For some reason, i'm unable to use assertion statements in my systemverilog files: I then see the parse error at char(153): In this blog post we look at the use of verilog parameters and the generate statement to write verilog code which is reusable. A user reports a compilation error for some mux implementations in iverilog, a verilog hdl simulator.. Malformed Statement.