Selenium driver Java Jar Download . Selenium provides support for the automation of web browsers. Contribute to seleniumhq/selenium development by. in this tutorial, we will learn how to download selenium jars and configure eclipse ide to use them in writing test. Selenium provides support for the automation of web browsers. It provides extensions to emulate user interaction. first you need to install the selenium bindings for your automation project. a browser automation framework and ecosystem.
from vastiweb.weebly.com
a browser automation framework and ecosystem. Selenium provides support for the automation of web browsers. Contribute to seleniumhq/selenium development by. first you need to install the selenium bindings for your automation project. Selenium provides support for the automation of web browsers. in this tutorial, we will learn how to download selenium jars and configure eclipse ide to use them in writing test. It provides extensions to emulate user interaction.
How to download download selenium java client driver vastiweb
Selenium driver Java Jar Download a browser automation framework and ecosystem. Selenium provides support for the automation of web browsers. a browser automation framework and ecosystem. Contribute to seleniumhq/selenium development by. first you need to install the selenium bindings for your automation project. in this tutorial, we will learn how to download selenium jars and configure eclipse ide to use them in writing test. Selenium provides support for the automation of web browsers. It provides extensions to emulate user interaction.
From vastiweb.weebly.com
How to download download selenium java client driver vastiweb Selenium driver Java Jar Download a browser automation framework and ecosystem. Selenium provides support for the automation of web browsers. first you need to install the selenium bindings for your automation project. Selenium provides support for the automation of web browsers. in this tutorial, we will learn how to download selenium jars and configure eclipse ide to use them in writing test.. Selenium driver Java Jar Download.
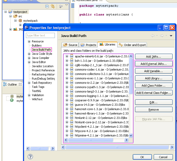
From automation-seleniumtutorial.blogspot.com
selenium webdriver tutorial selenium webdriver download Selenium Selenium driver Java Jar Download It provides extensions to emulate user interaction. Selenium provides support for the automation of web browsers. first you need to install the selenium bindings for your automation project. Contribute to seleniumhq/selenium development by. Selenium provides support for the automation of web browsers. in this tutorial, we will learn how to download selenium jars and configure eclipse ide to. Selenium driver Java Jar Download.
From www.frontendtest.org
Selenium Driver Tutorial (Java) FRET Selenium driver Java Jar Download Selenium provides support for the automation of web browsers. first you need to install the selenium bindings for your automation project. a browser automation framework and ecosystem. Selenium provides support for the automation of web browsers. in this tutorial, we will learn how to download selenium jars and configure eclipse ide to use them in writing test.. Selenium driver Java Jar Download.
From www.youtube.com
Selenium Driver with Java Tutorial 2 Set up and Configuring Selenium driver Java Jar Download Selenium provides support for the automation of web browsers. Contribute to seleniumhq/selenium development by. It provides extensions to emulate user interaction. a browser automation framework and ecosystem. Selenium provides support for the automation of web browsers. in this tutorial, we will learn how to download selenium jars and configure eclipse ide to use them in writing test. . Selenium driver Java Jar Download.
From learningtester.wordpress.com
Setting Up a SeleniumDriver Project Site Title Selenium driver Java Jar Download first you need to install the selenium bindings for your automation project. a browser automation framework and ecosystem. Selenium provides support for the automation of web browsers. Selenium provides support for the automation of web browsers. It provides extensions to emulate user interaction. in this tutorial, we will learn how to download selenium jars and configure eclipse. Selenium driver Java Jar Download.
From aspoyluna.weebly.com
Jxl Jar File For Selenium driver aspoyluna Selenium driver Java Jar Download Contribute to seleniumhq/selenium development by. It provides extensions to emulate user interaction. Selenium provides support for the automation of web browsers. Selenium provides support for the automation of web browsers. in this tutorial, we will learn how to download selenium jars and configure eclipse ide to use them in writing test. first you need to install the selenium. Selenium driver Java Jar Download.
From www.qatouch.com
Getting Started with Selenium Java Driver A StepbyStep Guide Selenium driver Java Jar Download Selenium provides support for the automation of web browsers. first you need to install the selenium bindings for your automation project. Contribute to seleniumhq/selenium development by. Selenium provides support for the automation of web browsers. a browser automation framework and ecosystem. It provides extensions to emulate user interaction. in this tutorial, we will learn how to download. Selenium driver Java Jar Download.
From www.youtube.com
First Selenium Driver Code using Java with Latest JARs in Eclipse Selenium driver Java Jar Download It provides extensions to emulate user interaction. Selenium provides support for the automation of web browsers. first you need to install the selenium bindings for your automation project. in this tutorial, we will learn how to download selenium jars and configure eclipse ide to use them in writing test. Selenium provides support for the automation of web browsers.. Selenium driver Java Jar Download.
From acavine.weebly.com
Download selenium webdriver jars for eclipse acavine Selenium driver Java Jar Download Selenium provides support for the automation of web browsers. in this tutorial, we will learn how to download selenium jars and configure eclipse ide to use them in writing test. a browser automation framework and ecosystem. It provides extensions to emulate user interaction. Selenium provides support for the automation of web browsers. Contribute to seleniumhq/selenium development by. . Selenium driver Java Jar Download.
From testersdock.com
How to setup selenium web driver on your windows computer Selenium driver Java Jar Download Selenium provides support for the automation of web browsers. Selenium provides support for the automation of web browsers. first you need to install the selenium bindings for your automation project. a browser automation framework and ecosystem. It provides extensions to emulate user interaction. Contribute to seleniumhq/selenium development by. in this tutorial, we will learn how to download. Selenium driver Java Jar Download.
From www.bitspedia.com
How to Download a File Using Selenium driver Java Selenium driver Java Jar Download Selenium provides support for the automation of web browsers. Contribute to seleniumhq/selenium development by. Selenium provides support for the automation of web browsers. first you need to install the selenium bindings for your automation project. in this tutorial, we will learn how to download selenium jars and configure eclipse ide to use them in writing test. It provides. Selenium driver Java Jar Download.
From www.automationtestinghub.com
Download Selenium and JUnit jar files AutomationTestingHub Selenium driver Java Jar Download Contribute to seleniumhq/selenium development by. Selenium provides support for the automation of web browsers. It provides extensions to emulate user interaction. in this tutorial, we will learn how to download selenium jars and configure eclipse ide to use them in writing test. Selenium provides support for the automation of web browsers. first you need to install the selenium. Selenium driver Java Jar Download.
From www.simplilearn.com
An Introduction to Selenium Driver Selenium driver Java Jar Download in this tutorial, we will learn how to download selenium jars and configure eclipse ide to use them in writing test. Contribute to seleniumhq/selenium development by. It provides extensions to emulate user interaction. Selenium provides support for the automation of web browsers. Selenium provides support for the automation of web browsers. a browser automation framework and ecosystem. . Selenium driver Java Jar Download.
From www.credly.com
Selenium Driver with Java Credly Selenium driver Java Jar Download Contribute to seleniumhq/selenium development by. first you need to install the selenium bindings for your automation project. a browser automation framework and ecosystem. Selenium provides support for the automation of web browsers. It provides extensions to emulate user interaction. in this tutorial, we will learn how to download selenium jars and configure eclipse ide to use them. Selenium driver Java Jar Download.
From barcelonageeks.com
¿Cómo instalar Selenium Driver en Windows para Java? Barcelona Geeks Selenium driver Java Jar Download Contribute to seleniumhq/selenium development by. first you need to install the selenium bindings for your automation project. Selenium provides support for the automation of web browsers. Selenium provides support for the automation of web browsers. in this tutorial, we will learn how to download selenium jars and configure eclipse ide to use them in writing test. a. Selenium driver Java Jar Download.
From blog.qhashtech.com
Setup JavaSelenium driver from scratch and Run a Sample Selenium Selenium driver Java Jar Download It provides extensions to emulate user interaction. a browser automation framework and ecosystem. first you need to install the selenium bindings for your automation project. Selenium provides support for the automation of web browsers. Contribute to seleniumhq/selenium development by. Selenium provides support for the automation of web browsers. in this tutorial, we will learn how to download. Selenium driver Java Jar Download.
From automation-seleniumtutorial.blogspot.com
selenium webdriver tutorial selenium webdriver download Selenium Selenium driver Java Jar Download It provides extensions to emulate user interaction. Contribute to seleniumhq/selenium development by. in this tutorial, we will learn how to download selenium jars and configure eclipse ide to use them in writing test. first you need to install the selenium bindings for your automation project. a browser automation framework and ecosystem. Selenium provides support for the automation. Selenium driver Java Jar Download.
From www.youtube.com
Step by Step Selenium Tutorial with JAVA Configuration Selenium Selenium driver Java Jar Download Contribute to seleniumhq/selenium development by. first you need to install the selenium bindings for your automation project. in this tutorial, we will learn how to download selenium jars and configure eclipse ide to use them in writing test. Selenium provides support for the automation of web browsers. It provides extensions to emulate user interaction. a browser automation. Selenium driver Java Jar Download.
From www.youtube.com
Download and Install Selenium driver for Java on Eclipse Step by Selenium driver Java Jar Download in this tutorial, we will learn how to download selenium jars and configure eclipse ide to use them in writing test. a browser automation framework and ecosystem. It provides extensions to emulate user interaction. Selenium provides support for the automation of web browsers. Contribute to seleniumhq/selenium development by. Selenium provides support for the automation of web browsers. . Selenium driver Java Jar Download.
From pdfslide.net
(PDF) seleniumwebdriverPara escribir pruebas utilizando Selenium Selenium driver Java Jar Download Selenium provides support for the automation of web browsers. It provides extensions to emulate user interaction. Contribute to seleniumhq/selenium development by. a browser automation framework and ecosystem. first you need to install the selenium bindings for your automation project. in this tutorial, we will learn how to download selenium jars and configure eclipse ide to use them. Selenium driver Java Jar Download.
From www.youtube.com
Selenium Tutorial for BeginnersDownload and install Selenium Selenium driver Java Jar Download a browser automation framework and ecosystem. Selenium provides support for the automation of web browsers. It provides extensions to emulate user interaction. Contribute to seleniumhq/selenium development by. Selenium provides support for the automation of web browsers. in this tutorial, we will learn how to download selenium jars and configure eclipse ide to use them in writing test. . Selenium driver Java Jar Download.
From mavenlibs.com
Download seleniumwebdriver.jar org.webjars.npm Selenium driver Java Jar Download Contribute to seleniumhq/selenium development by. a browser automation framework and ecosystem. Selenium provides support for the automation of web browsers. Selenium provides support for the automation of web browsers. first you need to install the selenium bindings for your automation project. It provides extensions to emulate user interaction. in this tutorial, we will learn how to download. Selenium driver Java Jar Download.
From barcelonageeks.com
¿Cómo instalar Selenium Driver en Windows para Java? Barcelona Geeks Selenium driver Java Jar Download first you need to install the selenium bindings for your automation project. Selenium provides support for the automation of web browsers. It provides extensions to emulate user interaction. in this tutorial, we will learn how to download selenium jars and configure eclipse ide to use them in writing test. Selenium provides support for the automation of web browsers.. Selenium driver Java Jar Download.
From ultimateqa.com
Complete selenium webdriver with java Ultimate QA Selenium driver Java Jar Download in this tutorial, we will learn how to download selenium jars and configure eclipse ide to use them in writing test. Contribute to seleniumhq/selenium development by. Selenium provides support for the automation of web browsers. Selenium provides support for the automation of web browsers. a browser automation framework and ecosystem. first you need to install the selenium. Selenium driver Java Jar Download.
From ultimateqa.com
Complete Selenium Driver with Java Bootcamp Ultimate QA Selenium driver Java Jar Download in this tutorial, we will learn how to download selenium jars and configure eclipse ide to use them in writing test. a browser automation framework and ecosystem. It provides extensions to emulate user interaction. Selenium provides support for the automation of web browsers. Contribute to seleniumhq/selenium development by. Selenium provides support for the automation of web browsers. . Selenium driver Java Jar Download.
From www.softwaretestingclass.com
How to run your first Selenium Driver script Selenium Driver Selenium driver Java Jar Download in this tutorial, we will learn how to download selenium jars and configure eclipse ide to use them in writing test. first you need to install the selenium bindings for your automation project. Selenium provides support for the automation of web browsers. It provides extensions to emulate user interaction. a browser automation framework and ecosystem. Selenium provides. Selenium driver Java Jar Download.
From www.toolsqa.com
Selenium Eclipse Configure Selenium driver for Java in Eclipse? Selenium driver Java Jar Download Contribute to seleniumhq/selenium development by. Selenium provides support for the automation of web browsers. a browser automation framework and ecosystem. It provides extensions to emulate user interaction. first you need to install the selenium bindings for your automation project. in this tutorial, we will learn how to download selenium jars and configure eclipse ide to use them. Selenium driver Java Jar Download.
From www.techtrainersonline.com
Selenium driver example code in java Selenium driver Java Jar Download Selenium provides support for the automation of web browsers. Contribute to seleniumhq/selenium development by. It provides extensions to emulate user interaction. a browser automation framework and ecosystem. Selenium provides support for the automation of web browsers. first you need to install the selenium bindings for your automation project. in this tutorial, we will learn how to download. Selenium driver Java Jar Download.
From www.toolsqa.com
Selenium Eclipse Configure Selenium driver for Java in Eclipse? Selenium driver Java Jar Download Selenium provides support for the automation of web browsers. Selenium provides support for the automation of web browsers. It provides extensions to emulate user interaction. in this tutorial, we will learn how to download selenium jars and configure eclipse ide to use them in writing test. a browser automation framework and ecosystem. Contribute to seleniumhq/selenium development by. . Selenium driver Java Jar Download.
From www.software-testing-tutorials-automation.com
How to download selenium and install Selenium driver with Eclipse Selenium driver Java Jar Download in this tutorial, we will learn how to download selenium jars and configure eclipse ide to use them in writing test. Selenium provides support for the automation of web browsers. Selenium provides support for the automation of web browsers. It provides extensions to emulate user interaction. Contribute to seleniumhq/selenium development by. first you need to install the selenium. Selenium driver Java Jar Download.
From www.geeksforgeeks.org
How to Install Selenium Driver on Windows for Java? Selenium driver Java Jar Download Selenium provides support for the automation of web browsers. It provides extensions to emulate user interaction. Selenium provides support for the automation of web browsers. a browser automation framework and ecosystem. first you need to install the selenium bindings for your automation project. Contribute to seleniumhq/selenium development by. in this tutorial, we will learn how to download. Selenium driver Java Jar Download.
From automation-seleniumtutorial.blogspot.com
selenium webdriver tutorial selenium webdriver download Selenium Selenium driver Java Jar Download first you need to install the selenium bindings for your automation project. It provides extensions to emulate user interaction. Selenium provides support for the automation of web browsers. a browser automation framework and ecosystem. Selenium provides support for the automation of web browsers. Contribute to seleniumhq/selenium development by. in this tutorial, we will learn how to download. Selenium driver Java Jar Download.
From p30download.ir
دانلود Udemy Selenium driver with Java (Basics + Advance + Architec Selenium driver Java Jar Download a browser automation framework and ecosystem. Selenium provides support for the automation of web browsers. in this tutorial, we will learn how to download selenium jars and configure eclipse ide to use them in writing test. first you need to install the selenium bindings for your automation project. Contribute to seleniumhq/selenium development by. It provides extensions to. Selenium driver Java Jar Download.
From www.youtube.com
How to Download and Install Selenium Driver YouTube Selenium driver Java Jar Download It provides extensions to emulate user interaction. in this tutorial, we will learn how to download selenium jars and configure eclipse ide to use them in writing test. Selenium provides support for the automation of web browsers. first you need to install the selenium bindings for your automation project. Contribute to seleniumhq/selenium development by. a browser automation. Selenium driver Java Jar Download.
From www.edureka.co
How to download and add Log4j Jars to Eclipse for Selenium driver Selenium driver Java Jar Download a browser automation framework and ecosystem. It provides extensions to emulate user interaction. first you need to install the selenium bindings for your automation project. Selenium provides support for the automation of web browsers. Contribute to seleniumhq/selenium development by. in this tutorial, we will learn how to download selenium jars and configure eclipse ide to use them. Selenium driver Java Jar Download.