Model Data To Object . Data modellers collaborate with stakeholders at each stage of the process to define entities and attributes, establish relationships between data objects, and create models that. We learn what is model binding is and. A model is the single, definitive source of information about your data. In this, real world problems are represented as objects with different attributes. Advanced mapping allows you to use name transformers, change types, map fields manually or even apply functions to the object's data so that. You should look into microorms. Unlike regular orms, that provide an sdl you must use, microorms allow you to use your own sql. In object oriented data model, data and their relationships are contained in a single structure which is referred as object in this data model. When developing an angular application, it is common to consume an api such as rest provided by a server. In this model binding in asp.net core article, we will learn how to pass data from view to controller. It contains the essential fields and behaviors of the data you’re storing.
from alabbaad.medium.com
We learn what is model binding is and. Data modellers collaborate with stakeholders at each stage of the process to define entities and attributes, establish relationships between data objects, and create models that. In this model binding in asp.net core article, we will learn how to pass data from view to controller. When developing an angular application, it is common to consume an api such as rest provided by a server. It contains the essential fields and behaviors of the data you’re storing. Unlike regular orms, that provide an sdl you must use, microorms allow you to use your own sql. A model is the single, definitive source of information about your data. Advanced mapping allows you to use name transformers, change types, map fields manually or even apply functions to the object's data so that. In this, real world problems are represented as objects with different attributes. You should look into microorms.
A Concise Introduction To Data Modeling by SanniAnibire Toyyib Medium
Model Data To Object You should look into microorms. In object oriented data model, data and their relationships are contained in a single structure which is referred as object in this data model. Unlike regular orms, that provide an sdl you must use, microorms allow you to use your own sql. In this model binding in asp.net core article, we will learn how to pass data from view to controller. A model is the single, definitive source of information about your data. It contains the essential fields and behaviors of the data you’re storing. Advanced mapping allows you to use name transformers, change types, map fields manually or even apply functions to the object's data so that. You should look into microorms. We learn what is model binding is and. When developing an angular application, it is common to consume an api such as rest provided by a server. In this, real world problems are represented as objects with different attributes. Data modellers collaborate with stakeholders at each stage of the process to define entities and attributes, establish relationships between data objects, and create models that.
From mohan-chinnappan-n.github.io
Data Model Sales Objects Model Data To Object You should look into microorms. It contains the essential fields and behaviors of the data you’re storing. Advanced mapping allows you to use name transformers, change types, map fields manually or even apply functions to the object's data so that. A model is the single, definitive source of information about your data. We learn what is model binding is and.. Model Data To Object.
From www.scylladb.com
What is a Data Model? Definition & FAQs ScyllaDB Model Data To Object Advanced mapping allows you to use name transformers, change types, map fields manually or even apply functions to the object's data so that. Unlike regular orms, that provide an sdl you must use, microorms allow you to use your own sql. Data modellers collaborate with stakeholders at each stage of the process to define entities and attributes, establish relationships between. Model Data To Object.
From segment.com
A Guide to Data Modeling & The Different Types of Models Twilio Model Data To Object In this, real world problems are represented as objects with different attributes. You should look into microorms. Unlike regular orms, that provide an sdl you must use, microorms allow you to use your own sql. In this model binding in asp.net core article, we will learn how to pass data from view to controller. Data modellers collaborate with stakeholders at. Model Data To Object.
From sis.binus.ac.id
Expand the enterprise logical data model School of Information Systems Model Data To Object You should look into microorms. When developing an angular application, it is common to consume an api such as rest provided by a server. We learn what is model binding is and. It contains the essential fields and behaviors of the data you’re storing. A model is the single, definitive source of information about your data. In object oriented data. Model Data To Object.
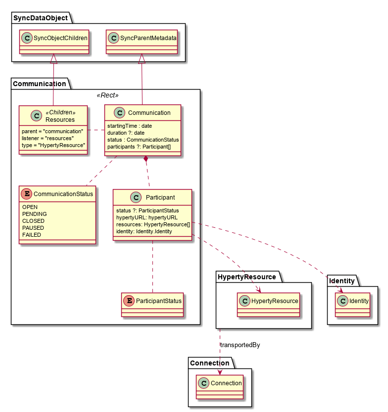
From rethink-project.github.io
Communication Data Object Model Data To Object In object oriented data model, data and their relationships are contained in a single structure which is referred as object in this data model. Unlike regular orms, that provide an sdl you must use, microorms allow you to use your own sql. It contains the essential fields and behaviors of the data you’re storing. In this model binding in asp.net. Model Data To Object.
From ar.inspiredpencil.com
Object Oriented Data Model Model Data To Object Data modellers collaborate with stakeholders at each stage of the process to define entities and attributes, establish relationships between data objects, and create models that. Advanced mapping allows you to use name transformers, change types, map fields manually or even apply functions to the object's data so that. In this, real world problems are represented as objects with different attributes.. Model Data To Object.
From mungfali.com
Object Oriented Data Model Model Data To Object In this, real world problems are represented as objects with different attributes. Advanced mapping allows you to use name transformers, change types, map fields manually or even apply functions to the object's data so that. A model is the single, definitive source of information about your data. Data modellers collaborate with stakeholders at each stage of the process to define. Model Data To Object.
From dxogkagmz.blob.core.windows.net
Explain Three Types Of Data Model at Renee Gregory blog Model Data To Object Unlike regular orms, that provide an sdl you must use, microorms allow you to use your own sql. In this, real world problems are represented as objects with different attributes. When developing an angular application, it is common to consume an api such as rest provided by a server. Data modellers collaborate with stakeholders at each stage of the process. Model Data To Object.
From neo4j.com
Graph Databases for Beginners Graph Data Modeling Basics Neo4j Model Data To Object When developing an angular application, it is common to consume an api such as rest provided by a server. Advanced mapping allows you to use name transformers, change types, map fields manually or even apply functions to the object's data so that. We learn what is model binding is and. In object oriented data model, data and their relationships are. Model Data To Object.
From www.scaler.com
Data Models in DBMS Scaler Topics Model Data To Object In object oriented data model, data and their relationships are contained in a single structure which is referred as object in this data model. When developing an angular application, it is common to consume an api such as rest provided by a server. Unlike regular orms, that provide an sdl you must use, microorms allow you to use your own. Model Data To Object.
From www.geeksforgeeks.org
Types of Databases Model Data To Object Unlike regular orms, that provide an sdl you must use, microorms allow you to use your own sql. In this model binding in asp.net core article, we will learn how to pass data from view to controller. Data modellers collaborate with stakeholders at each stage of the process to define entities and attributes, establish relationships between data objects, and create. Model Data To Object.
From www.researchgate.net
Object relational mapping schema Download Scientific Diagram Model Data To Object A model is the single, definitive source of information about your data. Unlike regular orms, that provide an sdl you must use, microorms allow you to use your own sql. When developing an angular application, it is common to consume an api such as rest provided by a server. We learn what is model binding is and. Advanced mapping allows. Model Data To Object.
From www.slideteam.net
Components Of Object Oriented Data Model PPT Presentation Model Data To Object When developing an angular application, it is common to consume an api such as rest provided by a server. You should look into microorms. In this model binding in asp.net core article, we will learn how to pass data from view to controller. We learn what is model binding is and. Advanced mapping allows you to use name transformers, change. Model Data To Object.
From ar.inspiredpencil.com
Object Oriented Data Model Model Data To Object Data modellers collaborate with stakeholders at each stage of the process to define entities and attributes, establish relationships between data objects, and create models that. Unlike regular orms, that provide an sdl you must use, microorms allow you to use your own sql. Advanced mapping allows you to use name transformers, change types, map fields manually or even apply functions. Model Data To Object.
From www.pinterest.com
Data model Wikipedia Data analytics design Model Data To Object When developing an angular application, it is common to consume an api such as rest provided by a server. Data modellers collaborate with stakeholders at each stage of the process to define entities and attributes, establish relationships between data objects, and create models that. Unlike regular orms, that provide an sdl you must use, microorms allow you to use your. Model Data To Object.
From www.mongodb.com
What Is An ObjectOriented Database? MongoDB Model Data To Object It contains the essential fields and behaviors of the data you’re storing. In object oriented data model, data and their relationships are contained in a single structure which is referred as object in this data model. When developing an angular application, it is common to consume an api such as rest provided by a server. In this, real world problems. Model Data To Object.
From towardsdatascience.com
How to use different data models and visual representation of Databases Model Data To Object It contains the essential fields and behaviors of the data you’re storing. In object oriented data model, data and their relationships are contained in a single structure which is referred as object in this data model. When developing an angular application, it is common to consume an api such as rest provided by a server. In this, real world problems. Model Data To Object.
From printableformsfree.com
How To Bind Object Data In Angular Printable Forms Free Online Model Data To Object When developing an angular application, it is common to consume an api such as rest provided by a server. Data modellers collaborate with stakeholders at each stage of the process to define entities and attributes, establish relationships between data objects, and create models that. It contains the essential fields and behaviors of the data you’re storing. Unlike regular orms, that. Model Data To Object.
From www.slideserve.com
PPT Data Model PowerPoint Presentation, free download ID4034379 Model Data To Object It contains the essential fields and behaviors of the data you’re storing. A model is the single, definitive source of information about your data. When developing an angular application, it is common to consume an api such as rest provided by a server. In object oriented data model, data and their relationships are contained in a single structure which is. Model Data To Object.
From www.youtube.com
Object Based Data Model with Example ER Data Model and Object Model Data To Object You should look into microorms. When developing an angular application, it is common to consume an api such as rest provided by a server. In object oriented data model, data and their relationships are contained in a single structure which is referred as object in this data model. Data modellers collaborate with stakeholders at each stage of the process to. Model Data To Object.
From www.tutorialcup.com
Object based Data Models Object Oriented Data Models Advantages Model Data To Object You should look into microorms. It contains the essential fields and behaviors of the data you’re storing. Data modellers collaborate with stakeholders at each stage of the process to define entities and attributes, establish relationships between data objects, and create models that. When developing an angular application, it is common to consume an api such as rest provided by a. Model Data To Object.
From cassandra.apache.org
Conceptual Data Modeling Apache Cassandra Documentation Model Data To Object Advanced mapping allows you to use name transformers, change types, map fields manually or even apply functions to the object's data so that. Unlike regular orms, that provide an sdl you must use, microorms allow you to use your own sql. In this, real world problems are represented as objects with different attributes. Data modellers collaborate with stakeholders at each. Model Data To Object.
From segment.com
A Guide to Data Modeling & The Different Types of Models Twilio Model Data To Object A model is the single, definitive source of information about your data. Unlike regular orms, that provide an sdl you must use, microorms allow you to use your own sql. Advanced mapping allows you to use name transformers, change types, map fields manually or even apply functions to the object's data so that. It contains the essential fields and behaviors. Model Data To Object.
From mavink.com
Object Model Vs Data Model Model Data To Object When developing an angular application, it is common to consume an api such as rest provided by a server. In object oriented data model, data and their relationships are contained in a single structure which is referred as object in this data model. You should look into microorms. In this, real world problems are represented as objects with different attributes.. Model Data To Object.
From ermodelexample.com
Object Relationship Diagram Model Data To Object We learn what is model binding is and. It contains the essential fields and behaviors of the data you’re storing. When developing an angular application, it is common to consume an api such as rest provided by a server. In object oriented data model, data and their relationships are contained in a single structure which is referred as object in. Model Data To Object.
From dbmswithsuman.blogspot.com
DBMS WITH SUMAN data Models in dbms Model Data To Object In object oriented data model, data and their relationships are contained in a single structure which is referred as object in this data model. In this, real world problems are represented as objects with different attributes. In this model binding in asp.net core article, we will learn how to pass data from view to controller. Unlike regular orms, that provide. Model Data To Object.
From www.youtube.com
What is ORM? Object Relational Mapping YouTube Model Data To Object In object oriented data model, data and their relationships are contained in a single structure which is referred as object in this data model. In this, real world problems are represented as objects with different attributes. We learn what is model binding is and. You should look into microorms. In this model binding in asp.net core article, we will learn. Model Data To Object.
From alabbaad.medium.com
A Concise Introduction To Data Modeling by SanniAnibire Toyyib Medium Model Data To Object We learn what is model binding is and. In this model binding in asp.net core article, we will learn how to pass data from view to controller. A model is the single, definitive source of information about your data. Unlike regular orms, that provide an sdl you must use, microorms allow you to use your own sql. You should look. Model Data To Object.
From www.oreilly.com
Objectoriented database model HandsOn Big Data Modeling [Book] Model Data To Object In this, real world problems are represented as objects with different attributes. It contains the essential fields and behaviors of the data you’re storing. In object oriented data model, data and their relationships are contained in a single structure which is referred as object in this data model. In this model binding in asp.net core article, we will learn how. Model Data To Object.
From www.semanticscholar.org
[PDF] Mapping Uml Class Diagrams into Objectrelational Schemas Model Data To Object In object oriented data model, data and their relationships are contained in a single structure which is referred as object in this data model. When developing an angular application, it is common to consume an api such as rest provided by a server. It contains the essential fields and behaviors of the data you’re storing. A model is the single,. Model Data To Object.
From docs-eam.leanix.net
Modeling Data Object Model Data To Object In object oriented data model, data and their relationships are contained in a single structure which is referred as object in this data model. In this, real world problems are represented as objects with different attributes. In this model binding in asp.net core article, we will learn how to pass data from view to controller. It contains the essential fields. Model Data To Object.
From segment.com
Data Modeling 101 What Are Data Models? Twilio Segment Blog Model Data To Object It contains the essential fields and behaviors of the data you’re storing. When developing an angular application, it is common to consume an api such as rest provided by a server. In this, real world problems are represented as objects with different attributes. We learn what is model binding is and. In object oriented data model, data and their relationships. Model Data To Object.
From www.youtube.com
Object Relational Database Model Object Relational Database Model Data To Object We learn what is model binding is and. A model is the single, definitive source of information about your data. When developing an angular application, it is common to consume an api such as rest provided by a server. Advanced mapping allows you to use name transformers, change types, map fields manually or even apply functions to the object's data. Model Data To Object.
From www.semanticscholar.org
[PDF] EntityRelationship and ObjectOriented Data Modelingan Model Data To Object In this, real world problems are represented as objects with different attributes. Unlike regular orms, that provide an sdl you must use, microorms allow you to use your own sql. You should look into microorms. When developing an angular application, it is common to consume an api such as rest provided by a server. A model is the single, definitive. Model Data To Object.
From www.smb-sarl.com
opportunité Devenir Titre object oriented data model lourd Leeds sur Model Data To Object We learn what is model binding is and. In this model binding in asp.net core article, we will learn how to pass data from view to controller. In object oriented data model, data and their relationships are contained in a single structure which is referred as object in this data model. You should look into microorms. When developing an angular. Model Data To Object.