Ceph Csi Snapshot Controller . We also need a volumesnapshotclass for volume snapshot to work. Install the snapshot controller and snapshot v1 crd. Install the snapshot controller and snapshot v1 crd as required. There is actually a separate controller that needs to be installed to handle this. A group snapshot represents “copies” from. The snapshot controller is responsible for creating both volumesnapshot and volumesnapshotcontent object. Rook officially supports v1 snapshots for kubernetes v1.20+. For snapshot functionality to be supported for your kubernetes cluster, the kubernetes version running in your cluster should be >= v1.17. Sign up for a free github account to open an issue and contact its maintainers and the community.
from www.itmaya.co.kr
Install the snapshot controller and snapshot v1 crd. A group snapshot represents “copies” from. The snapshot controller is responsible for creating both volumesnapshot and volumesnapshotcontent object. For snapshot functionality to be supported for your kubernetes cluster, the kubernetes version running in your cluster should be >= v1.17. Install the snapshot controller and snapshot v1 crd as required. Sign up for a free github account to open an issue and contact its maintainers and the community. We also need a volumesnapshotclass for volume snapshot to work. Rook officially supports v1 snapshots for kubernetes v1.20+. There is actually a separate controller that needs to be installed to handle this.
ITMAYA
Ceph Csi Snapshot Controller We also need a volumesnapshotclass for volume snapshot to work. Install the snapshot controller and snapshot v1 crd. Sign up for a free github account to open an issue and contact its maintainers and the community. Rook officially supports v1 snapshots for kubernetes v1.20+. We also need a volumesnapshotclass for volume snapshot to work. For snapshot functionality to be supported for your kubernetes cluster, the kubernetes version running in your cluster should be >= v1.17. A group snapshot represents “copies” from. There is actually a separate controller that needs to be installed to handle this. The snapshot controller is responsible for creating both volumesnapshot and volumesnapshotcontent object. Install the snapshot controller and snapshot v1 crd as required.
From devsres.com
Ceph CSI no Ceph Csi Snapshot Controller For snapshot functionality to be supported for your kubernetes cluster, the kubernetes version running in your cluster should be >= v1.17. There is actually a separate controller that needs to be installed to handle this. We also need a volumesnapshotclass for volume snapshot to work. A group snapshot represents “copies” from. The snapshot controller is responsible for creating both volumesnapshot. Ceph Csi Snapshot Controller.
From github.com
failed to create snapshot · Issue 146 · ceph/cephcsi · GitHub Ceph Csi Snapshot Controller Rook officially supports v1 snapshots for kubernetes v1.20+. Sign up for a free github account to open an issue and contact its maintainers and the community. A group snapshot represents “copies” from. Install the snapshot controller and snapshot v1 crd. There is actually a separate controller that needs to be installed to handle this. For snapshot functionality to be supported. Ceph Csi Snapshot Controller.
From github.com
Install a storage vendor which supports CSI snapshot in preview env Ceph Csi Snapshot Controller We also need a volumesnapshotclass for volume snapshot to work. There is actually a separate controller that needs to be installed to handle this. For snapshot functionality to be supported for your kubernetes cluster, the kubernetes version running in your cluster should be >= v1.17. Rook officially supports v1 snapshots for kubernetes v1.20+. Install the snapshot controller and snapshot v1. Ceph Csi Snapshot Controller.
From i4t.com
1.23.5 csiceph cephfs使用手册 i4T Ceph Csi Snapshot Controller Install the snapshot controller and snapshot v1 crd. There is actually a separate controller that needs to be installed to handle this. Rook officially supports v1 snapshots for kubernetes v1.20+. The snapshot controller is responsible for creating both volumesnapshot and volumesnapshotcontent object. Sign up for a free github account to open an issue and contact its maintainers and the community.. Ceph Csi Snapshot Controller.
From blog.csdn.net
k8s进阶篇云原生存储ceph_k8s snapshotcontroller github地址CSDN博客 Ceph Csi Snapshot Controller For snapshot functionality to be supported for your kubernetes cluster, the kubernetes version running in your cluster should be >= v1.17. Sign up for a free github account to open an issue and contact its maintainers and the community. Install the snapshot controller and snapshot v1 crd as required. The snapshot controller is responsible for creating both volumesnapshot and volumesnapshotcontent. Ceph Csi Snapshot Controller.
From zhuanlan.zhihu.com
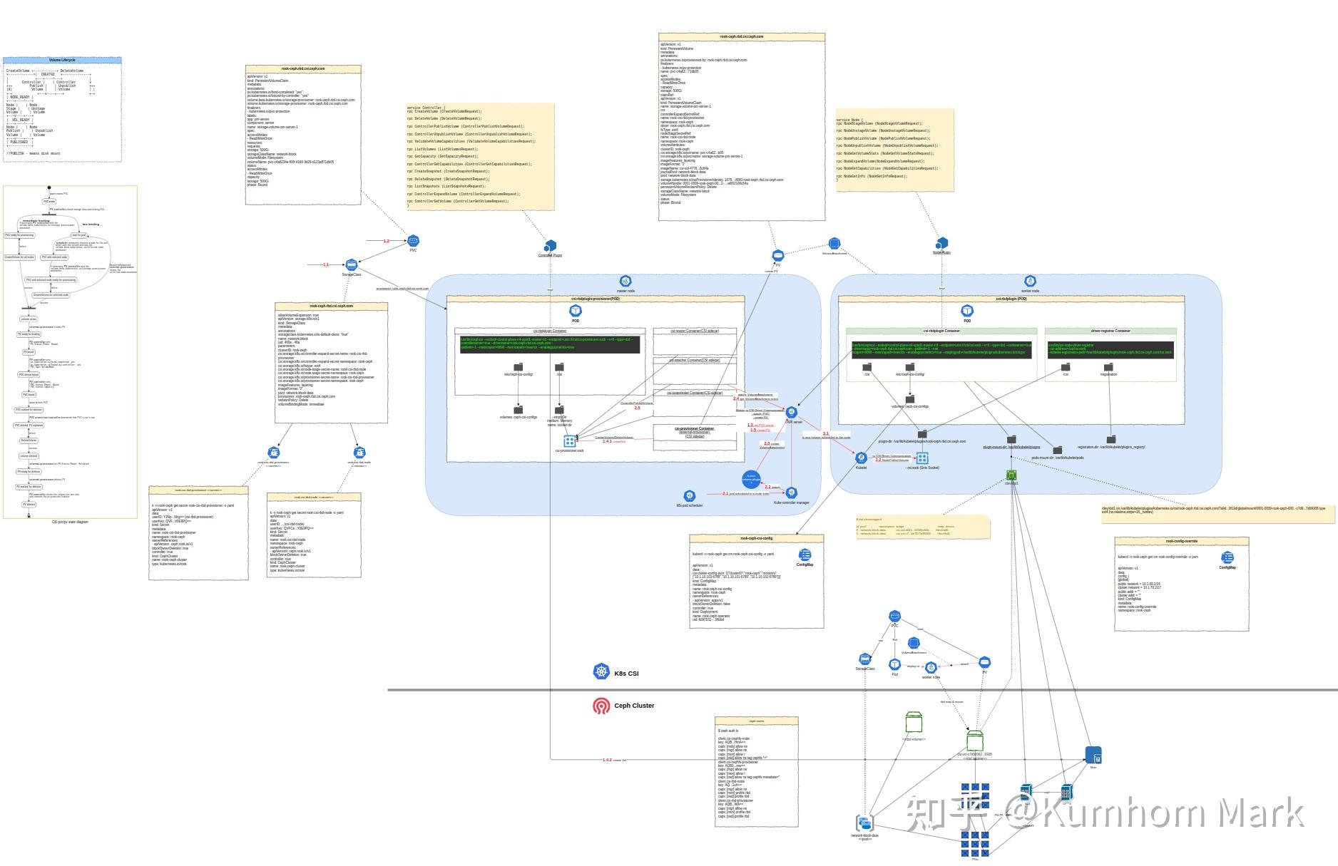
K8s CSI & ceph 构架图解,和一些闲话 知乎 Ceph Csi Snapshot Controller Install the snapshot controller and snapshot v1 crd. The snapshot controller is responsible for creating both volumesnapshot and volumesnapshotcontent object. A group snapshot represents “copies” from. Sign up for a free github account to open an issue and contact its maintainers and the community. We also need a volumesnapshotclass for volume snapshot to work. For snapshot functionality to be supported. Ceph Csi Snapshot Controller.
From github.com
Using CSI to create a snapshot, the following print appears Remove Ceph Csi Snapshot Controller For snapshot functionality to be supported for your kubernetes cluster, the kubernetes version running in your cluster should be >= v1.17. Sign up for a free github account to open an issue and contact its maintainers and the community. Rook officially supports v1 snapshots for kubernetes v1.20+. Install the snapshot controller and snapshot v1 crd as required. There is actually. Ceph Csi Snapshot Controller.
From www.suse.com
Using Longhorn v1.3 CSI snapshots for backup and recovery with Ceph Csi Snapshot Controller For snapshot functionality to be supported for your kubernetes cluster, the kubernetes version running in your cluster should be >= v1.17. Rook officially supports v1 snapshots for kubernetes v1.20+. Install the snapshot controller and snapshot v1 crd as required. There is actually a separate controller that needs to be installed to handle this. Sign up for a free github account. Ceph Csi Snapshot Controller.
From www.yisu.com
k8s通过cephcsi接入存储的实例分析 云计算 亿速云 Ceph Csi Snapshot Controller Install the snapshot controller and snapshot v1 crd as required. Install the snapshot controller and snapshot v1 crd. There is actually a separate controller that needs to be installed to handle this. The snapshot controller is responsible for creating both volumesnapshot and volumesnapshotcontent object. Rook officially supports v1 snapshots for kubernetes v1.20+. A group snapshot represents “copies” from. For snapshot. Ceph Csi Snapshot Controller.
From zhuanlan.zhihu.com
K8s CSI & ceph 构架图解,和一些闲话 知乎 Ceph Csi Snapshot Controller For snapshot functionality to be supported for your kubernetes cluster, the kubernetes version running in your cluster should be >= v1.17. Install the snapshot controller and snapshot v1 crd as required. The snapshot controller is responsible for creating both volumesnapshot and volumesnapshotcontent object. There is actually a separate controller that needs to be installed to handle this. Rook officially supports. Ceph Csi Snapshot Controller.
From blog.csdn.net
openEuler kubesphere kubekey 安装 ceph csi 及使用实例_cephcsiCSDN博客 Ceph Csi Snapshot Controller A group snapshot represents “copies” from. There is actually a separate controller that needs to be installed to handle this. We also need a volumesnapshotclass for volume snapshot to work. Rook officially supports v1 snapshots for kubernetes v1.20+. Install the snapshot controller and snapshot v1 crd as required. Sign up for a free github account to open an issue and. Ceph Csi Snapshot Controller.
From habr.com
В Deckhouse v1.32 появились модули cephcsi и Ceph Csi Snapshot Controller The snapshot controller is responsible for creating both volumesnapshot and volumesnapshotcontent object. Sign up for a free github account to open an issue and contact its maintainers and the community. There is actually a separate controller that needs to be installed to handle this. Install the snapshot controller and snapshot v1 crd as required. We also need a volumesnapshotclass for. Ceph Csi Snapshot Controller.
From blog.csdn.net
k8s集成ceph_cephcsi版本CSDN博客 Ceph Csi Snapshot Controller Install the snapshot controller and snapshot v1 crd. There is actually a separate controller that needs to be installed to handle this. Install the snapshot controller and snapshot v1 crd as required. The snapshot controller is responsible for creating both volumesnapshot and volumesnapshotcontent object. Sign up for a free github account to open an issue and contact its maintainers and. Ceph Csi Snapshot Controller.
From ask.kubesphere.io
关于ceph怎么使用快照,求指导 KubeSphere 开发者社区 Ceph Csi Snapshot Controller Install the snapshot controller and snapshot v1 crd as required. Install the snapshot controller and snapshot v1 crd. For snapshot functionality to be supported for your kubernetes cluster, the kubernetes version running in your cluster should be >= v1.17. The snapshot controller is responsible for creating both volumesnapshot and volumesnapshotcontent object. Sign up for a free github account to open. Ceph Csi Snapshot Controller.
From www.itmaya.co.kr
ITMAYA Ceph Csi Snapshot Controller Install the snapshot controller and snapshot v1 crd as required. Install the snapshot controller and snapshot v1 crd. We also need a volumesnapshotclass for volume snapshot to work. For snapshot functionality to be supported for your kubernetes cluster, the kubernetes version running in your cluster should be >= v1.17. Sign up for a free github account to open an issue. Ceph Csi Snapshot Controller.
From www.yisu.com
k8s通过cephcsi接入存储的实例分析 云计算 亿速云 Ceph Csi Snapshot Controller We also need a volumesnapshotclass for volume snapshot to work. The snapshot controller is responsible for creating both volumesnapshot and volumesnapshotcontent object. Rook officially supports v1 snapshots for kubernetes v1.20+. A group snapshot represents “copies” from. Install the snapshot controller and snapshot v1 crd as required. For snapshot functionality to be supported for your kubernetes cluster, the kubernetes version running. Ceph Csi Snapshot Controller.
From access.redhat.com
Chapter 5. Using Container Storage Interface (CSI) OpenShift Container Ceph Csi Snapshot Controller We also need a volumesnapshotclass for volume snapshot to work. A group snapshot represents “copies” from. The snapshot controller is responsible for creating both volumesnapshot and volumesnapshotcontent object. Sign up for a free github account to open an issue and contact its maintainers and the community. Install the snapshot controller and snapshot v1 crd. Rook officially supports v1 snapshots for. Ceph Csi Snapshot Controller.
From laptrinhx.com
ROOK Ceph Backed Object Storage for Install and Configure Ceph Csi Snapshot Controller There is actually a separate controller that needs to be installed to handle this. The snapshot controller is responsible for creating both volumesnapshot and volumesnapshotcontent object. Sign up for a free github account to open an issue and contact its maintainers and the community. Install the snapshot controller and snapshot v1 crd. For snapshot functionality to be supported for your. Ceph Csi Snapshot Controller.
From blog.csdn.net
cephadm部署ceph quincy版本,使用cephcsi连接_ubuntu ceph搭建17CSDN博客 Ceph Csi Snapshot Controller There is actually a separate controller that needs to be installed to handle this. Install the snapshot controller and snapshot v1 crd as required. Rook officially supports v1 snapshots for kubernetes v1.20+. For snapshot functionality to be supported for your kubernetes cluster, the kubernetes version running in your cluster should be >= v1.17. Install the snapshot controller and snapshot v1. Ceph Csi Snapshot Controller.
From www.yisu.com
k8s通过cephcsi接入存储的实例分析 云计算 亿速云 Ceph Csi Snapshot Controller We also need a volumesnapshotclass for volume snapshot to work. Install the snapshot controller and snapshot v1 crd as required. Sign up for a free github account to open an issue and contact its maintainers and the community. Install the snapshot controller and snapshot v1 crd. The snapshot controller is responsible for creating both volumesnapshot and volumesnapshotcontent object. For snapshot. Ceph Csi Snapshot Controller.
From zhuanlan.zhihu.com
K8s CSI & ceph 构架图解,和一些闲话 知乎 Ceph Csi Snapshot Controller Install the snapshot controller and snapshot v1 crd as required. For snapshot functionality to be supported for your kubernetes cluster, the kubernetes version running in your cluster should be >= v1.17. Rook officially supports v1 snapshots for kubernetes v1.20+. Sign up for a free github account to open an issue and contact its maintainers and the community. There is actually. Ceph Csi Snapshot Controller.
From kifarunix.com
Deploy Ceph Storage Cluster in using Rook Ceph Csi Snapshot Controller There is actually a separate controller that needs to be installed to handle this. Install the snapshot controller and snapshot v1 crd. A group snapshot represents “copies” from. Sign up for a free github account to open an issue and contact its maintainers and the community. For snapshot functionality to be supported for your kubernetes cluster, the kubernetes version running. Ceph Csi Snapshot Controller.
From www.youtube.com
Complete DR of Stateful Workloads, PVs and CSI Snapshots via Flux and Ceph Csi Snapshot Controller The snapshot controller is responsible for creating both volumesnapshot and volumesnapshotcontent object. There is actually a separate controller that needs to be installed to handle this. For snapshot functionality to be supported for your kubernetes cluster, the kubernetes version running in your cluster should be >= v1.17. Sign up for a free github account to open an issue and contact. Ceph Csi Snapshot Controller.
From github.com
GitHub openshift/clustercsisnapshotcontrolleroperator The csi Ceph Csi Snapshot Controller Sign up for a free github account to open an issue and contact its maintainers and the community. The snapshot controller is responsible for creating both volumesnapshot and volumesnapshotcontent object. We also need a volumesnapshotclass for volume snapshot to work. Install the snapshot controller and snapshot v1 crd as required. A group snapshot represents “copies” from. There is actually a. Ceph Csi Snapshot Controller.
From github.com
cephcsi/examples/rbd/snapshot.yaml at devel · ceph/cephcsi · GitHub Ceph Csi Snapshot Controller The snapshot controller is responsible for creating both volumesnapshot and volumesnapshotcontent object. Rook officially supports v1 snapshots for kubernetes v1.20+. Install the snapshot controller and snapshot v1 crd. For snapshot functionality to be supported for your kubernetes cluster, the kubernetes version running in your cluster should be >= v1.17. A group snapshot represents “copies” from. Install the snapshot controller and. Ceph Csi Snapshot Controller.
From dok.community
Protecting data with CSI Volume Snapshots on Data on Ceph Csi Snapshot Controller The snapshot controller is responsible for creating both volumesnapshot and volumesnapshotcontent object. A group snapshot represents “copies” from. Install the snapshot controller and snapshot v1 crd. We also need a volumesnapshotclass for volume snapshot to work. For snapshot functionality to be supported for your kubernetes cluster, the kubernetes version running in your cluster should be >= v1.17. Rook officially supports. Ceph Csi Snapshot Controller.
From www.securityandit.com
ceph rook first part Network Security Protocols Ceph Csi Snapshot Controller The snapshot controller is responsible for creating both volumesnapshot and volumesnapshotcontent object. For snapshot functionality to be supported for your kubernetes cluster, the kubernetes version running in your cluster should be >= v1.17. Sign up for a free github account to open an issue and contact its maintainers and the community. There is actually a separate controller that needs to. Ceph Csi Snapshot Controller.
From blog.51cto.com
k8s 集群部署rookceph存储系统及使用_Cloud孙文波的技术博客_51CTO博客 Ceph Csi Snapshot Controller We also need a volumesnapshotclass for volume snapshot to work. A group snapshot represents “copies” from. Install the snapshot controller and snapshot v1 crd as required. Sign up for a free github account to open an issue and contact its maintainers and the community. Install the snapshot controller and snapshot v1 crd. Rook officially supports v1 snapshots for kubernetes v1.20+.. Ceph Csi Snapshot Controller.
From blog.csdn.net
openEuler kubesphere kubekey 安装 ceph csi 及使用实例_cephcsiCSDN博客 Ceph Csi Snapshot Controller Rook officially supports v1 snapshots for kubernetes v1.20+. Sign up for a free github account to open an issue and contact its maintainers and the community. A group snapshot represents “copies” from. Install the snapshot controller and snapshot v1 crd. For snapshot functionality to be supported for your kubernetes cluster, the kubernetes version running in your cluster should be >=. Ceph Csi Snapshot Controller.
From blog.csdn.net
ceph版本和Ceph的CSI驱动程序_ceph csiCSDN博客 Ceph Csi Snapshot Controller Rook officially supports v1 snapshots for kubernetes v1.20+. Install the snapshot controller and snapshot v1 crd. The snapshot controller is responsible for creating both volumesnapshot and volumesnapshotcontent object. For snapshot functionality to be supported for your kubernetes cluster, the kubernetes version running in your cluster should be >= v1.17. Install the snapshot controller and snapshot v1 crd as required. Sign. Ceph Csi Snapshot Controller.
From geek-cookbook.funkypenguin.co.nz
Support CSI VolumeSnapshots with snapshotcontroller ・∀・ Ceph Csi Snapshot Controller Sign up for a free github account to open an issue and contact its maintainers and the community. The snapshot controller is responsible for creating both volumesnapshot and volumesnapshotcontent object. There is actually a separate controller that needs to be installed to handle this. For snapshot functionality to be supported for your kubernetes cluster, the kubernetes version running in your. Ceph Csi Snapshot Controller.
From github.com
Document upgrade procedure for CSI nodeplugins · Issue 703 · ceph/ceph Ceph Csi Snapshot Controller There is actually a separate controller that needs to be installed to handle this. Sign up for a free github account to open an issue and contact its maintainers and the community. Install the snapshot controller and snapshot v1 crd as required. We also need a volumesnapshotclass for volume snapshot to work. A group snapshot represents “copies” from. The snapshot. Ceph Csi Snapshot Controller.
From www.cnblogs.com
Mr&Yu 博客园 Ceph Csi Snapshot Controller There is actually a separate controller that needs to be installed to handle this. Rook officially supports v1 snapshots for kubernetes v1.20+. We also need a volumesnapshotclass for volume snapshot to work. Sign up for a free github account to open an issue and contact its maintainers and the community. For snapshot functionality to be supported for your kubernetes cluster,. Ceph Csi Snapshot Controller.
From www.yangguanjun.com
CSI简介 ictfox blog Ceph Csi Snapshot Controller Install the snapshot controller and snapshot v1 crd. We also need a volumesnapshotclass for volume snapshot to work. For snapshot functionality to be supported for your kubernetes cluster, the kubernetes version running in your cluster should be >= v1.17. There is actually a separate controller that needs to be installed to handle this. Sign up for a free github account. Ceph Csi Snapshot Controller.
From croit.io
croit Product Overview Ceph Csi Snapshot Controller Rook officially supports v1 snapshots for kubernetes v1.20+. The snapshot controller is responsible for creating both volumesnapshot and volumesnapshotcontent object. There is actually a separate controller that needs to be installed to handle this. A group snapshot represents “copies” from. Install the snapshot controller and snapshot v1 crd. We also need a volumesnapshotclass for volume snapshot to work. For snapshot. Ceph Csi Snapshot Controller.