Soap Wsdl Example C# .   in fact, connecting to a soap api with c# involves obtaining the wsdl file, generating client proxy code, and configuring the soap.   this blog post will have a look at how we can start of with a wsdl (web services description language) file, generate c# code from it by importing it into our.net core project, how to.   trying to create a c# client (will be developed as a windows service) that sends soap requests to a web.   learn how to consume soap web services with wsdl in c# with detailed examples and explanations.   in this tutorial, we will guide you through the process of implementing a soap (simple object access protocol) service using wsdl (web.  you can use the wsdl tool to generate a c# file which will contain the necessary types and members to talk to the web service or.   when working with soap web services in c#, one of the common tasks is to create a soap client that can.   when working with web services in c#, it's often necessary to interact with soap services using wsdl.
        
        from codeahoy.com 
     
        
          in this tutorial, we will guide you through the process of implementing a soap (simple object access protocol) service using wsdl (web.   in fact, connecting to a soap api with c# involves obtaining the wsdl file, generating client proxy code, and configuring the soap.   learn how to consume soap web services with wsdl in c# with detailed examples and explanations.   this blog post will have a look at how we can start of with a wsdl (web services description language) file, generate c# code from it by importing it into our.net core project, how to.  you can use the wsdl tool to generate a c# file which will contain the necessary types and members to talk to the web service or.   when working with web services in c#, it's often necessary to interact with soap services using wsdl.   when working with soap web services in c#, one of the common tasks is to create a soap client that can.   trying to create a c# client (will be developed as a windows service) that sends soap requests to a web.
    
    	
            
	
		 
         
    Using WSDL to Generate SOAP Binding CodeAhoy 
    Soap Wsdl Example C#    trying to create a c# client (will be developed as a windows service) that sends soap requests to a web.   when working with soap web services in c#, one of the common tasks is to create a soap client that can.   in this tutorial, we will guide you through the process of implementing a soap (simple object access protocol) service using wsdl (web.   in fact, connecting to a soap api with c# involves obtaining the wsdl file, generating client proxy code, and configuring the soap.   when working with web services in c#, it's often necessary to interact with soap services using wsdl.   trying to create a c# client (will be developed as a windows service) that sends soap requests to a web.   this blog post will have a look at how we can start of with a wsdl (web services description language) file, generate c# code from it by importing it into our.net core project, how to.   learn how to consume soap web services with wsdl in c# with detailed examples and explanations.  you can use the wsdl tool to generate a c# file which will contain the necessary types and members to talk to the web service or.
            
	
		 
         
 
    
        From www.youtube.com 
                    Step by Step SOAP/WSDL testing YouTube Soap Wsdl Example C#    trying to create a c# client (will be developed as a windows service) that sends soap requests to a web.   this blog post will have a look at how we can start of with a wsdl (web services description language) file, generate c# code from it by importing it into our.net core project, how to.   in fact,. Soap Wsdl Example C#.
     
    
        From www.youtube.com 
                    C SOAP Client in C without access to a WSDLfile YouTube Soap Wsdl Example C#    when working with web services in c#, it's often necessary to interact with soap services using wsdl.   when working with soap web services in c#, one of the common tasks is to create a soap client that can.   this blog post will have a look at how we can start of with a wsdl (web services description. Soap Wsdl Example C#.
     
    
        From www.youtube.com 
                    C How to make a SOAP/WSDL client in C? YouTube Soap Wsdl Example C#    learn how to consume soap web services with wsdl in c# with detailed examples and explanations.   when working with soap web services in c#, one of the common tasks is to create a soap client that can.   this blog post will have a look at how we can start of with a wsdl (web services description language). Soap Wsdl Example C#.
     
    
        From www.dotcom-monitor.com 
                    Using WSDL Wizard to Create a SOAP Request Soap Wsdl Example C#    when working with web services in c#, it's often necessary to interact with soap services using wsdl.   this blog post will have a look at how we can start of with a wsdl (web services description language) file, generate c# code from it by importing it into our.net core project, how to.   learn how to consume soap. Soap Wsdl Example C#.
     
    
        From www.cnblogs.com 
                    C 调用web service soap接口(wsdl文件)(二) header配置 一介桃白白 博客园 Soap Wsdl Example C#    trying to create a c# client (will be developed as a windows service) that sends soap requests to a web.   in this tutorial, we will guide you through the process of implementing a soap (simple object access protocol) service using wsdl (web.   in fact, connecting to a soap api with c# involves obtaining the wsdl file, generating. Soap Wsdl Example C#.
     
    
        From www.scribd.com 
                    SOAP, WSDL, and Discovery Unit4 C & Dot NET Framework PDF Soap  Service Soap Wsdl Example C#    when working with soap web services in c#, one of the common tasks is to create a soap client that can.  you can use the wsdl tool to generate a c# file which will contain the necessary types and members to talk to the web service or.   trying to create a c# client (will be developed as. Soap Wsdl Example C#.
     
    
        From www.codingdict.com 
                    使用 WSDL 文件 SoapUI 教程 编程字典 Soap Wsdl Example C#    in this tutorial, we will guide you through the process of implementing a soap (simple object access protocol) service using wsdl (web.   when working with soap web services in c#, one of the common tasks is to create a soap client that can.   learn how to consume soap web services with wsdl in c# with detailed examples. Soap Wsdl Example C#.
     
    
        From codeahoy.com 
                    Using WSDL to Generate SOAP Binding CodeAhoy Soap Wsdl Example C#    this blog post will have a look at how we can start of with a wsdl (web services description language) file, generate c# code from it by importing it into our.net core project, how to.  you can use the wsdl tool to generate a c# file which will contain the necessary types and members to talk to the. Soap Wsdl Example C#.
     
    
        From stackoverflow.com 
                    soap C WSDL proxy methods Stack Overflow Soap Wsdl Example C#    in this tutorial, we will guide you through the process of implementing a soap (simple object access protocol) service using wsdl (web.  you can use the wsdl tool to generate a c# file which will contain the necessary types and members to talk to the web service or.   when working with soap web services in c#, one. Soap Wsdl Example C#.
     
    
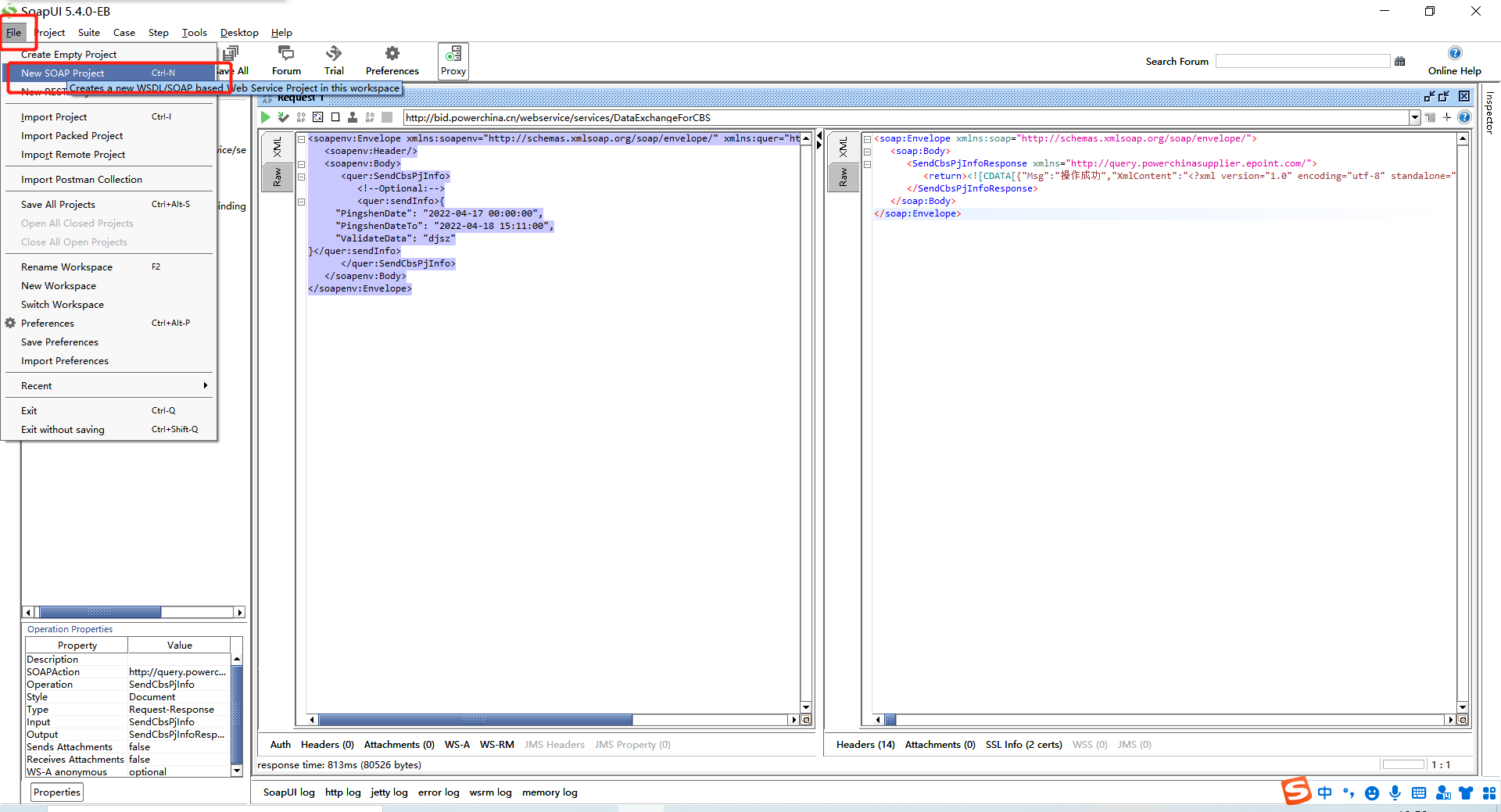
        From www.soapui.org 
                    SOAP  Service Example Getting Started with API Testing SoapUI Soap Wsdl Example C#    learn how to consume soap web services with wsdl in c# with detailed examples and explanations.   trying to create a c# client (will be developed as a windows service) that sends soap requests to a web.   in fact, connecting to a soap api with c# involves obtaining the wsdl file, generating client proxy code, and configuring the. Soap Wsdl Example C#.
     
    
        From www.dotcom-monitor.com 
                    Using WSDL Wizard to Create a SOAP Request Soap Wsdl Example C#    trying to create a c# client (will be developed as a windows service) that sends soap requests to a web.   this blog post will have a look at how we can start of with a wsdl (web services description language) file, generate c# code from it by importing it into our.net core project, how to.   in fact,. Soap Wsdl Example C#.
     
    
        From medium.com 
                    How to import the WSDL of a SOAP  Service in Postman by Valentin Despa APIs with Soap Wsdl Example C#    in this tutorial, we will guide you through the process of implementing a soap (simple object access protocol) service using wsdl (web.  you can use the wsdl tool to generate a c# file which will contain the necessary types and members to talk to the web service or.   when working with web services in c#, it's often. Soap Wsdl Example C#.
     
    
        From www.slideserve.com 
                    PPT Lecture 6 & 7 SOAP WSDL UDDI PowerPoint Presentation ID5264005 Soap Wsdl Example C#    this blog post will have a look at how we can start of with a wsdl (web services description language) file, generate c# code from it by importing it into our.net core project, how to.   when working with web services in c#, it's often necessary to interact with soap services using wsdl.   in fact, connecting to a. Soap Wsdl Example C#.
     
    
        From t.zoukankan.com 
                    C 调用web service soap接口(wsdl文件)(二) header配置 走看看 Soap Wsdl Example C#    when working with soap web services in c#, one of the common tasks is to create a soap client that can.  you can use the wsdl tool to generate a c# file which will contain the necessary types and members to talk to the web service or.   when working with web services in c#, it's often necessary. Soap Wsdl Example C#.
     
    
        From www.cnblogs.com 
                    C 调用web service soap接口(wsdl文件)(一) 接口请求 一介桃白白 博客园 Soap Wsdl Example C#    when working with soap web services in c#, one of the common tasks is to create a soap client that can.   this blog post will have a look at how we can start of with a wsdl (web services description language) file, generate c# code from it by importing it into our.net core project, how to.   when. Soap Wsdl Example C#.
     
    
        From www.scribd.com 
                    PHP SOAP WSDL Server, Client and C Client PDF  Server &  Soap Wsdl Example C#    trying to create a c# client (will be developed as a windows service) that sends soap requests to a web.   this blog post will have a look at how we can start of with a wsdl (web services description language) file, generate c# code from it by importing it into our.net core project, how to.   when working. Soap Wsdl Example C#.
     
    
        From www.cnblogs.com 
                    C 调用web service soap接口(wsdl文件)(二) header配置 一介桃白白 博客园 Soap Wsdl Example C#    this blog post will have a look at how we can start of with a wsdl (web services description language) file, generate c# code from it by importing it into our.net core project, how to.   when working with web services in c#, it's often necessary to interact with soap services using wsdl.   in fact, connecting to a. Soap Wsdl Example C#.
     
    
        From blog.csdn.net 
                    C http webservice wsdl soap xml 通过C调用webservice基于sop协议的接口_c soapCSDN博客 Soap Wsdl Example C#    learn how to consume soap web services with wsdl in c# with detailed examples and explanations.   in this tutorial, we will guide you through the process of implementing a soap (simple object access protocol) service using wsdl (web.   when working with web services in c#, it's often necessary to interact with soap services using wsdl.   trying. Soap Wsdl Example C#.
     
    
        From sqa.fyicenter.com 
                    Create SOAP Project with WSDL Document Soap Wsdl Example C#    in fact, connecting to a soap api with c# involves obtaining the wsdl file, generating client proxy code, and configuring the soap.   when working with web services in c#, it's often necessary to interact with soap services using wsdl.   this blog post will have a look at how we can start of with a wsdl (web services. Soap Wsdl Example C#.
     
    
        From www.researchgate.net 
                    Example of a WSDL document of SOAP  Service to control a drone Download Scientific Diagram Soap Wsdl Example C#    learn how to consume soap web services with wsdl in c# with detailed examples and explanations.   when working with web services in c#, it's often necessary to interact with soap services using wsdl.  you can use the wsdl tool to generate a c# file which will contain the necessary types and members to talk to the web. Soap Wsdl Example C#.
     
    
        From www.itcodar.com 
                    How to Make a Soap/Wsdl Client in C ITCodar Soap Wsdl Example C#    when working with web services in c#, it's often necessary to interact with soap services using wsdl.   learn how to consume soap web services with wsdl in c# with detailed examples and explanations.   in this tutorial, we will guide you through the process of implementing a soap (simple object access protocol) service using wsdl (web.   in. Soap Wsdl Example C#.
     
    
        From stackoverflow.com 
                    c SOAP Request and Response with using the WSDL URL As  Service? Stack Overflow Soap Wsdl Example C#    learn how to consume soap web services with wsdl in c# with detailed examples and explanations.   trying to create a c# client (will be developed as a windows service) that sends soap requests to a web.  you can use the wsdl tool to generate a c# file which will contain the necessary types and members to talk. Soap Wsdl Example C#.
     
    
        From www.cnblogs.com 
                    C 调用web service soap接口(wsdl文件)(二) header配置 一介桃白白 博客园 Soap Wsdl Example C#    when working with soap web services in c#, one of the common tasks is to create a soap client that can.   this blog post will have a look at how we can start of with a wsdl (web services description language) file, generate c# code from it by importing it into our.net core project, how to.   when. Soap Wsdl Example C#.
     
    
        From www.soapui.org 
                    Working with WSDL Files Documentation SoapUI Soap Wsdl Example C#    learn how to consume soap web services with wsdl in c# with detailed examples and explanations.   in fact, connecting to a soap api with c# involves obtaining the wsdl file, generating client proxy code, and configuring the soap.   this blog post will have a look at how we can start of with a wsdl (web services description. Soap Wsdl Example C#.
     
    
        From www.youtube.com 
                    Soap WSDL WEB API C Visual Studio YouTube Soap Wsdl Example C#    when working with web services in c#, it's often necessary to interact with soap services using wsdl.  you can use the wsdl tool to generate a c# file which will contain the necessary types and members to talk to the web service or.   this blog post will have a look at how we can start of with. Soap Wsdl Example C#.
     
    
        From knowledge.informatica.com 
                    HOW TO Test a WSDL using SOAP UI Soap Wsdl Example C#    in fact, connecting to a soap api with c# involves obtaining the wsdl file, generating client proxy code, and configuring the soap.   this blog post will have a look at how we can start of with a wsdl (web services description language) file, generate c# code from it by importing it into our.net core project, how to. . Soap Wsdl Example C#.
     
    
        From www.toolsqa.com 
                    What is SoapUI Project and How to Create SOAP and REST Project? Soap Wsdl Example C#    learn how to consume soap web services with wsdl in c# with detailed examples and explanations.   in this tutorial, we will guide you through the process of implementing a soap (simple object access protocol) service using wsdl (web.   this blog post will have a look at how we can start of with a wsdl (web services description. Soap Wsdl Example C#.
     
    
        From herongyang.com 
                    Creating SOAP Project with WSDL Soap Wsdl Example C#    this blog post will have a look at how we can start of with a wsdl (web services description language) file, generate c# code from it by importing it into our.net core project, how to.  you can use the wsdl tool to generate a c# file which will contain the necessary types and members to talk to the. Soap Wsdl Example C#.
     
    
        From www.slideserve.com 
                    PPT WSDL Service Description Language PowerPoint Presentation, free download ID6082783 Soap Wsdl Example C#    in this tutorial, we will guide you through the process of implementing a soap (simple object access protocol) service using wsdl (web.   when working with soap web services in c#, one of the common tasks is to create a soap client that can.  you can use the wsdl tool to generate a c# file which will contain. Soap Wsdl Example C#.
     
    
        From magento.stackexchange.com 
                    How to get the data from Magento2 Soap api using c program along with wsdl link? Magento Soap Wsdl Example C#    learn how to consume soap web services with wsdl in c# with detailed examples and explanations.   in fact, connecting to a soap api with c# involves obtaining the wsdl file, generating client proxy code, and configuring the soap.   this blog post will have a look at how we can start of with a wsdl (web services description. Soap Wsdl Example C#.
     
    
        From www.itcodar.com 
                    How to Make a Soap/Wsdl Client in C ITCodar Soap Wsdl Example C#    trying to create a c# client (will be developed as a windows service) that sends soap requests to a web.   in this tutorial, we will guide you through the process of implementing a soap (simple object access protocol) service using wsdl (web.   when working with web services in c#, it's often necessary to interact with soap services. Soap Wsdl Example C#.
     
    
        From www.slideserve.com 
                    PPT Lecture 6 & 7 SOAP WSDL UDDI PowerPoint Presentation, free download ID5264005 Soap Wsdl Example C#    in this tutorial, we will guide you through the process of implementing a soap (simple object access protocol) service using wsdl (web.   when working with soap web services in c#, one of the common tasks is to create a soap client that can.  you can use the wsdl tool to generate a c# file which will contain. Soap Wsdl Example C#.
     
    
        From ar.inspiredpencil.com 
                    Http Wsdl Soap Soap Wsdl Example C#    in fact, connecting to a soap api with c# involves obtaining the wsdl file, generating client proxy code, and configuring the soap.   learn how to consume soap web services with wsdl in c# with detailed examples and explanations.   when working with web services in c#, it's often necessary to interact with soap services using wsdl.   in. Soap Wsdl Example C#.
     
    
        From www.soapui.org 
                    Working with WSDL Files Documentation SoapUI Soap Wsdl Example C#    in fact, connecting to a soap api with c# involves obtaining the wsdl file, generating client proxy code, and configuring the soap.   in this tutorial, we will guide you through the process of implementing a soap (simple object access protocol) service using wsdl (web.   learn how to consume soap web services with wsdl in c# with detailed. Soap Wsdl Example C#.
     
    
        From www.youtube.com 
                    What is WSDL and UDDI in SOAP  Service?  Service Tutorial YouTube Soap Wsdl Example C#    when working with web services in c#, it's often necessary to interact with soap services using wsdl.   when working with soap web services in c#, one of the common tasks is to create a soap client that can.   in fact, connecting to a soap api with c# involves obtaining the wsdl file, generating client proxy code, and. Soap Wsdl Example C#.