Spoon Job Pentaho . I have saved some spoon jobs in the pentaho database (i can see them in the r_job_entry table). The other pdi components execute the. You can also use the inbuilt scheduler in pentaho spoon. To access job settings, select job. Job setting are options that control how a job is behaving and how it is logging what it is doing. After you create a job, double clic on the start step and configure the schedule time,. Its an ui interface which. Spoon is a graphical user interface that allows you to design transformations and jobs that can be run with the kettle tools — pan and. There is two ways to create a job scheduling in pentaho data integration. If you are using the ee version of pdi, you will have a inbuilt scheduler in the spoon itself. In spoon i can make jobs and transformations, what's the difference between the two? Spoon is the graphical tool with which you design and test every pdi process. I was used to executing them.
from stackoverflow.com
To access job settings, select job. Spoon is a graphical user interface that allows you to design transformations and jobs that can be run with the kettle tools — pan and. Job setting are options that control how a job is behaving and how it is logging what it is doing. Its an ui interface which. In spoon i can make jobs and transformations, what's the difference between the two? After you create a job, double clic on the start step and configure the schedule time,. You can also use the inbuilt scheduler in pentaho spoon. I was used to executing them. Spoon is the graphical tool with which you design and test every pdi process. I have saved some spoon jobs in the pentaho database (i can see them in the r_job_entry table).
pentaho spoon/PDI how to create a folder with current date? Stack
Spoon Job Pentaho To access job settings, select job. There is two ways to create a job scheduling in pentaho data integration. I was used to executing them. After you create a job, double clic on the start step and configure the schedule time,. The other pdi components execute the. In spoon i can make jobs and transformations, what's the difference between the two? Spoon is a graphical user interface that allows you to design transformations and jobs that can be run with the kettle tools — pan and. Its an ui interface which. You can also use the inbuilt scheduler in pentaho spoon. If you are using the ee version of pdi, you will have a inbuilt scheduler in the spoon itself. I have saved some spoon jobs in the pentaho database (i can see them in the r_job_entry table). To access job settings, select job. Job setting are options that control how a job is behaving and how it is logging what it is doing. Spoon is the graphical tool with which you design and test every pdi process.
From stackoverflow.com
Pentaho running a job in parallel Stack Overflow Spoon Job Pentaho I was used to executing them. After you create a job, double clic on the start step and configure the schedule time,. In spoon i can make jobs and transformations, what's the difference between the two? Its an ui interface which. I have saved some spoon jobs in the pentaho database (i can see them in the r_job_entry table). Spoon. Spoon Job Pentaho.
From stackoverflow.com
pentaho spoon How do I put a success step to a job when there are Spoon Job Pentaho To access job settings, select job. I have saved some spoon jobs in the pentaho database (i can see them in the r_job_entry table). In spoon i can make jobs and transformations, what's the difference between the two? Spoon is a graphical user interface that allows you to design transformations and jobs that can be run with the kettle tools. Spoon Job Pentaho.
From agritsa.blogspot.com
2. Pentaho Spoon 사용 Spoon Job Pentaho The other pdi components execute the. In spoon i can make jobs and transformations, what's the difference between the two? Spoon is a graphical user interface that allows you to design transformations and jobs that can be run with the kettle tools — pan and. Its an ui interface which. I have saved some spoon jobs in the pentaho database. Spoon Job Pentaho.
From www.youtube.com
Como ejecutar una transformacion de Pentaho con Java YouTube Spoon Job Pentaho I was used to executing them. To access job settings, select job. After you create a job, double clic on the start step and configure the schedule time,. There is two ways to create a job scheduling in pentaho data integration. Job setting are options that control how a job is behaving and how it is logging what it is. Spoon Job Pentaho.
From aitor-medrano.github.io
Pentaho Data Integration. ETL mediante Spoon. Inteligencia Artificial Spoon Job Pentaho The other pdi components execute the. You can also use the inbuilt scheduler in pentaho spoon. Job setting are options that control how a job is behaving and how it is logging what it is doing. I was used to executing them. Its an ui interface which. After you create a job, double clic on the start step and configure. Spoon Job Pentaho.
From www.infoq.com
Pentaho Data Integration ETL em Software Livre InfoQ Spoon Job Pentaho In spoon i can make jobs and transformations, what's the difference between the two? I was used to executing them. Job setting are options that control how a job is behaving and how it is logging what it is doing. You can also use the inbuilt scheduler in pentaho spoon. If you are using the ee version of pdi, you. Spoon Job Pentaho.
From pentaho-community.atlassian.net
Pentaho Data Integration Screenshots Pentaho Data Integration Spoon Job Pentaho In spoon i can make jobs and transformations, what's the difference between the two? To access job settings, select job. You can also use the inbuilt scheduler in pentaho spoon. Job setting are options that control how a job is behaving and how it is logging what it is doing. After you create a job, double clic on the start. Spoon Job Pentaho.
From agritsa.blogspot.com
2. Pentaho Spoon 사용 Spoon Job Pentaho To access job settings, select job. I was used to executing them. Job setting are options that control how a job is behaving and how it is logging what it is doing. You can also use the inbuilt scheduler in pentaho spoon. Its an ui interface which. In spoon i can make jobs and transformations, what's the difference between the. Spoon Job Pentaho.
From skirtdiamond27.bitbucket.io
How To Start Pentaho Skirtdiamond27 Spoon Job Pentaho I have saved some spoon jobs in the pentaho database (i can see them in the r_job_entry table). The other pdi components execute the. To access job settings, select job. Its an ui interface which. Job setting are options that control how a job is behaving and how it is logging what it is doing. In spoon i can make. Spoon Job Pentaho.
From community.hitachivantara.com
Issue web service pentaho General Discussion Spoon Job Pentaho If you are using the ee version of pdi, you will have a inbuilt scheduler in the spoon itself. Spoon is a graphical user interface that allows you to design transformations and jobs that can be run with the kettle tools — pan and. In spoon i can make jobs and transformations, what's the difference between the two? To access. Spoon Job Pentaho.
From subscription.packtpub.com
Launching the PDI Graphical Designer Spoon Learning Pentaho Data Spoon Job Pentaho Job setting are options that control how a job is behaving and how it is logging what it is doing. After you create a job, double clic on the start step and configure the schedule time,. Spoon is the graphical tool with which you design and test every pdi process. You can also use the inbuilt scheduler in pentaho spoon.. Spoon Job Pentaho.
From stackoverflow.com
Pentaho Data Integration How to run job with kitchen on carte cluster Spoon Job Pentaho Its an ui interface which. Job setting are options that control how a job is behaving and how it is logging what it is doing. You can also use the inbuilt scheduler in pentaho spoon. I have saved some spoon jobs in the pentaho database (i can see them in the r_job_entry table). In spoon i can make jobs and. Spoon Job Pentaho.
From community.hitachivantara.com
Spoon at org.pentaho.di.ui.spoon.Spoon16.mouseMove(Spoon.java2182 Spoon Job Pentaho To access job settings, select job. I was used to executing them. Spoon is the graphical tool with which you design and test every pdi process. I have saved some spoon jobs in the pentaho database (i can see them in the r_job_entry table). After you create a job, double clic on the start step and configure the schedule time,.. Spoon Job Pentaho.
From pretius.com
How to integrate Pentaho DI with web application? PRETIUS Spoon Job Pentaho If you are using the ee version of pdi, you will have a inbuilt scheduler in the spoon itself. To access job settings, select job. After you create a job, double clic on the start step and configure the schedule time,. You can also use the inbuilt scheduler in pentaho spoon. There is two ways to create a job scheduling. Spoon Job Pentaho.
From agritsa.blogspot.com
2. Pentaho Spoon 사용 Spoon Job Pentaho The other pdi components execute the. After you create a job, double clic on the start step and configure the schedule time,. Spoon is a graphical user interface that allows you to design transformations and jobs that can be run with the kettle tools — pan and. I was used to executing them. Spoon is the graphical tool with which. Spoon Job Pentaho.
From www.youtube.com
SWITCH CASE EN SPOON DE PENTAHO YouTube Spoon Job Pentaho Spoon is the graphical tool with which you design and test every pdi process. In spoon i can make jobs and transformations, what's the difference between the two? You can also use the inbuilt scheduler in pentaho spoon. To access job settings, select job. The other pdi components execute the. Its an ui interface which. After you create a job,. Spoon Job Pentaho.
From www.youtube.com
SQL Sample program for transformation and job in pentaho kettlespoon Spoon Job Pentaho In spoon i can make jobs and transformations, what's the difference between the two? I was used to executing them. Its an ui interface which. The other pdi components execute the. I have saved some spoon jobs in the pentaho database (i can see them in the r_job_entry table). If you are using the ee version of pdi, you will. Spoon Job Pentaho.
From itop.academy
¿Qué es Pentaho Data Integration (PDI) y para qué sirve? Spoon Job Pentaho Spoon is a graphical user interface that allows you to design transformations and jobs that can be run with the kettle tools — pan and. Its an ui interface which. If you are using the ee version of pdi, you will have a inbuilt scheduler in the spoon itself. Spoon is the graphical tool with which you design and test. Spoon Job Pentaho.
From stackoverflow.com
pentaho spoon Want to create transformation such that it picks output Spoon Job Pentaho I have saved some spoon jobs in the pentaho database (i can see them in the r_job_entry table). Its an ui interface which. Spoon is the graphical tool with which you design and test every pdi process. You can also use the inbuilt scheduler in pentaho spoon. I was used to executing them. The other pdi components execute the. There. Spoon Job Pentaho.
From aitor-medrano.github.io
Pentaho Data Integration. ETL mediante Spoon. Inteligencia Artificial Spoon Job Pentaho I have saved some spoon jobs in the pentaho database (i can see them in the r_job_entry table). After you create a job, double clic on the start step and configure the schedule time,. To access job settings, select job. There is two ways to create a job scheduling in pentaho data integration. In spoon i can make jobs and. Spoon Job Pentaho.
From stackoverflow.com
pentaho spoon/PDI how to create a folder with current date? Stack Spoon Job Pentaho You can also use the inbuilt scheduler in pentaho spoon. The other pdi components execute the. Its an ui interface which. In spoon i can make jobs and transformations, what's the difference between the two? Spoon is the graphical tool with which you design and test every pdi process. If you are using the ee version of pdi, you will. Spoon Job Pentaho.
From www.youtube.com
Pentaho Spoon [GET] HTTP Client / Rest Client YouTube Spoon Job Pentaho Its an ui interface which. To access job settings, select job. Job setting are options that control how a job is behaving and how it is logging what it is doing. After you create a job, double clic on the start step and configure the schedule time,. Spoon is the graphical tool with which you design and test every pdi. Spoon Job Pentaho.
From medium.com
Pentaho Data Integration 💻. Pentaho by Adriano Machado somalabs Spoon Job Pentaho You can also use the inbuilt scheduler in pentaho spoon. Spoon is a graphical user interface that allows you to design transformations and jobs that can be run with the kettle tools — pan and. I have saved some spoon jobs in the pentaho database (i can see them in the r_job_entry table). To access job settings, select job. I. Spoon Job Pentaho.
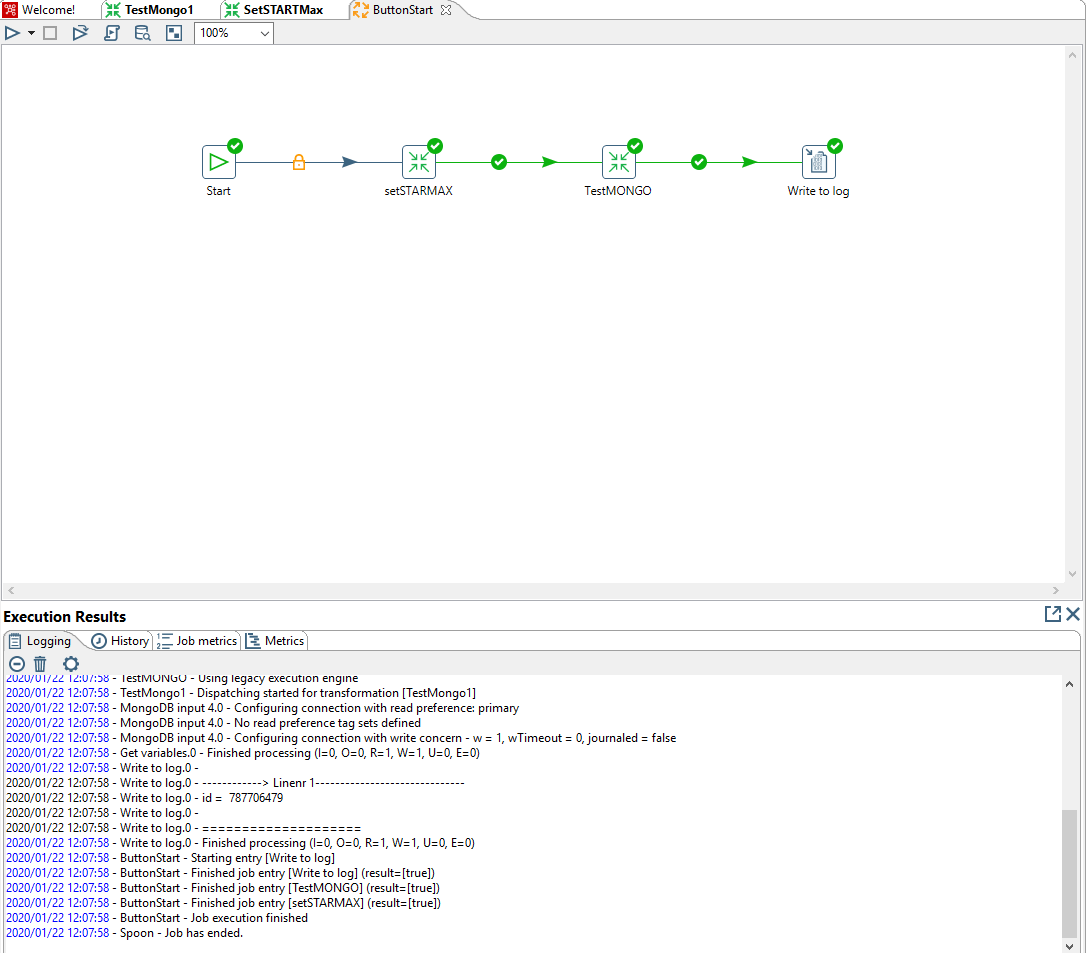
From stackoverflow.com
Pentaho Spoon Pass variable to MongoDB input Stack Overflow Spoon Job Pentaho The other pdi components execute the. Its an ui interface which. If you are using the ee version of pdi, you will have a inbuilt scheduler in the spoon itself. Job setting are options that control how a job is behaving and how it is logging what it is doing. Spoon is the graphical tool with which you design and. Spoon Job Pentaho.
From wantmzaer.weebly.com
Pentaho data integration tutorial for beginners wantmzaer Spoon Job Pentaho You can also use the inbuilt scheduler in pentaho spoon. After you create a job, double clic on the start step and configure the schedule time,. I was used to executing them. There is two ways to create a job scheduling in pentaho data integration. Its an ui interface which. If you are using the ee version of pdi, you. Spoon Job Pentaho.
From www.egosbi.com
Cocina tus datos con Pentaho EGOS BI Spoon Job Pentaho The other pdi components execute the. After you create a job, double clic on the start step and configure the schedule time,. To access job settings, select job. In spoon i can make jobs and transformations, what's the difference between the two? Job setting are options that control how a job is behaving and how it is logging what it. Spoon Job Pentaho.
From www.youtube.com
Mi primer ETL con un Job en Spoon pentaho YouTube Spoon Job Pentaho Job setting are options that control how a job is behaving and how it is logging what it is doing. I have saved some spoon jobs in the pentaho database (i can see them in the r_job_entry table). If you are using the ee version of pdi, you will have a inbuilt scheduler in the spoon itself. You can also. Spoon Job Pentaho.
From www.youtube.com
Spoon Pentaho Data Integration YouTube Spoon Job Pentaho You can also use the inbuilt scheduler in pentaho spoon. I have saved some spoon jobs in the pentaho database (i can see them in the r_job_entry table). Spoon is the graphical tool with which you design and test every pdi process. I was used to executing them. Its an ui interface which. If you are using the ee version. Spoon Job Pentaho.
From www.youtube.com
MERGE JOIN (FULL OUTER) CON SPOON DE PENTAHO. YouTube Spoon Job Pentaho Its an ui interface which. In spoon i can make jobs and transformations, what's the difference between the two? Job setting are options that control how a job is behaving and how it is logging what it is doing. After you create a job, double clic on the start step and configure the schedule time,. I was used to executing. Spoon Job Pentaho.
From agritsa.blogspot.com
2. Pentaho Spoon 사용 Spoon Job Pentaho I have saved some spoon jobs in the pentaho database (i can see them in the r_job_entry table). Spoon is a graphical user interface that allows you to design transformations and jobs that can be run with the kettle tools — pan and. Its an ui interface which. Job setting are options that control how a job is behaving and. Spoon Job Pentaho.
From agritsa.blogspot.com
2. Pentaho Spoon 사용 Spoon Job Pentaho You can also use the inbuilt scheduler in pentaho spoon. In spoon i can make jobs and transformations, what's the difference between the two? Spoon is a graphical user interface that allows you to design transformations and jobs that can be run with the kettle tools — pan and. Job setting are options that control how a job is behaving. Spoon Job Pentaho.
From stackoverflow.com
pentaho spoon How do I put a success step to a job when there are Spoon Job Pentaho Spoon is the graphical tool with which you design and test every pdi process. If you are using the ee version of pdi, you will have a inbuilt scheduler in the spoon itself. There is two ways to create a job scheduling in pentaho data integration. I was used to executing them. To access job settings, select job. I have. Spoon Job Pentaho.
From www.techstation.org
15 Best Business Intelligence Tools (Bi Tools) In 2023 Techstation Spoon Job Pentaho You can also use the inbuilt scheduler in pentaho spoon. I have saved some spoon jobs in the pentaho database (i can see them in the r_job_entry table). Spoon is a graphical user interface that allows you to design transformations and jobs that can be run with the kettle tools — pan and. There is two ways to create a. Spoon Job Pentaho.
From www.youtube.com
Pentaho Data Integration Spoon Tools YouTube Spoon Job Pentaho To access job settings, select job. After you create a job, double clic on the start step and configure the schedule time,. There is two ways to create a job scheduling in pentaho data integration. Spoon is the graphical tool with which you design and test every pdi process. Spoon is a graphical user interface that allows you to design. Spoon Job Pentaho.
From blog.csdn.net
Kettle(Pentaho)用法:job作业中并行作业项执行完后执行下一作业项_kettle并行执行CSDN博客 Spoon Job Pentaho In spoon i can make jobs and transformations, what's the difference between the two? Spoon is a graphical user interface that allows you to design transformations and jobs that can be run with the kettle tools — pan and. If you are using the ee version of pdi, you will have a inbuilt scheduler in the spoon itself. Its an. Spoon Job Pentaho.