Terraform Aws S3 Object Data . The s3 backend stores state data in an s3 object at the path set by the key parameter in the s3 bucket indicated by the bucket parameter. Overview documentation use provider browse aws. Learn about terraform data sources and how they compare to aws cloudformation and the aws cloud development kit (aws cdk). I am trying to download files from s3 bucket to the server in which i am running terraform, is this possible? This article covers how you can automate managing s3 buckets, s3 objects, acls, bucket policies, s3 bucket replication, s3 bucket encryption, configure s3 events, and s3. I tried the below code data. In this article, we will discuss how to use s3 with terraform, a popular infrastructure as code (iac) tool. With s3, you can store various types of unstructured data, such as videos, images, audio files, and any other type of data that doesn't fit neatly into a database. Use hcp terraform for free.
from github.com
The s3 backend stores state data in an s3 object at the path set by the key parameter in the s3 bucket indicated by the bucket parameter. I am trying to download files from s3 bucket to the server in which i am running terraform, is this possible? With s3, you can store various types of unstructured data, such as videos, images, audio files, and any other type of data that doesn't fit neatly into a database. Use hcp terraform for free. This article covers how you can automate managing s3 buckets, s3 objects, acls, bucket policies, s3 bucket replication, s3 bucket encryption, configure s3 events, and s3. In this article, we will discuss how to use s3 with terraform, a popular infrastructure as code (iac) tool. I tried the below code data. Overview documentation use provider browse aws. Learn about terraform data sources and how they compare to aws cloudformation and the aws cloud development kit (aws cdk).
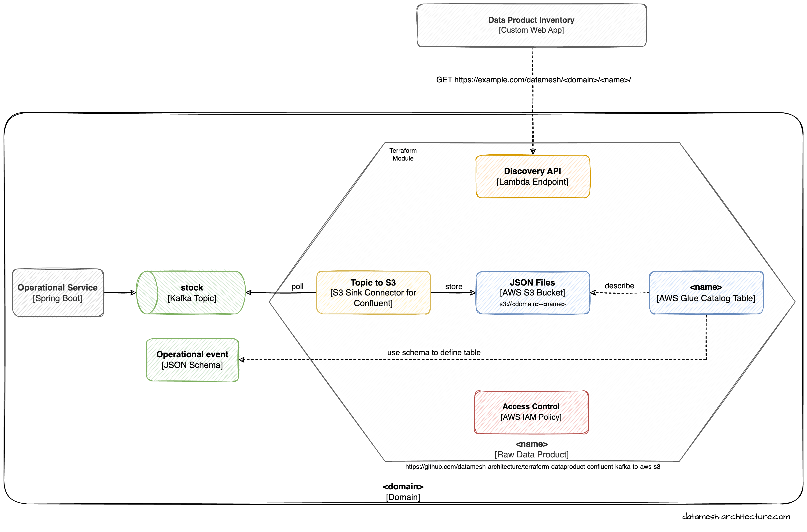
GitHub datamesharchitecture/terraformawsdataproductconfluent
Terraform Aws S3 Object Data Overview documentation use provider browse aws. Use hcp terraform for free. Overview documentation use provider browse aws. In this article, we will discuss how to use s3 with terraform, a popular infrastructure as code (iac) tool. Learn about terraform data sources and how they compare to aws cloudformation and the aws cloud development kit (aws cdk). This article covers how you can automate managing s3 buckets, s3 objects, acls, bucket policies, s3 bucket replication, s3 bucket encryption, configure s3 events, and s3. With s3, you can store various types of unstructured data, such as videos, images, audio files, and any other type of data that doesn't fit neatly into a database. The s3 backend stores state data in an s3 object at the path set by the key parameter in the s3 bucket indicated by the bucket parameter. I am trying to download files from s3 bucket to the server in which i am running terraform, is this possible? I tried the below code data.
From spacelift.io
Creating an AWS S3 Bucket Using Terraform Example Terraform Aws S3 Object Data The s3 backend stores state data in an s3 object at the path set by the key parameter in the s3 bucket indicated by the bucket parameter. I am trying to download files from s3 bucket to the server in which i am running terraform, is this possible? This article covers how you can automate managing s3 buckets, s3 objects,. Terraform Aws S3 Object Data.
From fyoikekja.blob.core.windows.net
Terraform Aws S3 Object Resource at Ryan Cochran blog Terraform Aws S3 Object Data I tried the below code data. Learn about terraform data sources and how they compare to aws cloudformation and the aws cloud development kit (aws cdk). Use hcp terraform for free. With s3, you can store various types of unstructured data, such as videos, images, audio files, and any other type of data that doesn't fit neatly into a database.. Terraform Aws S3 Object Data.
From spacelift.io
Creating an AWS S3 Bucket Using Terraform Example Terraform Aws S3 Object Data With s3, you can store various types of unstructured data, such as videos, images, audio files, and any other type of data that doesn't fit neatly into a database. Use hcp terraform for free. I am trying to download files from s3 bucket to the server in which i am running terraform, is this possible? This article covers how you. Terraform Aws S3 Object Data.
From www.packetswitch.co.uk
How to Upload Multiple Files to AWS S3 Bucket using Terraform Terraform Aws S3 Object Data I am trying to download files from s3 bucket to the server in which i am running terraform, is this possible? Learn about terraform data sources and how they compare to aws cloudformation and the aws cloud development kit (aws cdk). With s3, you can store various types of unstructured data, such as videos, images, audio files, and any other. Terraform Aws S3 Object Data.
From aws.amazon.com
Modern data protection architecture on Amazon S3 Part 1 AWS Storage Blog Terraform Aws S3 Object Data This article covers how you can automate managing s3 buckets, s3 objects, acls, bucket policies, s3 bucket replication, s3 bucket encryption, configure s3 events, and s3. I am trying to download files from s3 bucket to the server in which i am running terraform, is this possible? Overview documentation use provider browse aws. With s3, you can store various types. Terraform Aws S3 Object Data.
From intro-ec2-keypair-securitygroup.blogspot.com
Creating custom Terraform module creating submodule for s3 bucket Terraform Aws S3 Object Data In this article, we will discuss how to use s3 with terraform, a popular infrastructure as code (iac) tool. This article covers how you can automate managing s3 buckets, s3 objects, acls, bucket policies, s3 bucket replication, s3 bucket encryption, configure s3 events, and s3. I tried the below code data. Use hcp terraform for free. Learn about terraform data. Terraform Aws S3 Object Data.
From klaequzpt.blob.core.windows.net
Terraform Aws S3 Bucket Cors Configuration at Tracey Wetzel blog Terraform Aws S3 Object Data I tried the below code data. The s3 backend stores state data in an s3 object at the path set by the key parameter in the s3 bucket indicated by the bucket parameter. Overview documentation use provider browse aws. In this article, we will discuss how to use s3 with terraform, a popular infrastructure as code (iac) tool. I am. Terraform Aws S3 Object Data.
From www.techcrumble.net
How To Configure Terraform AWS Backend With S3 And DynamoDB Table Terraform Aws S3 Object Data Use hcp terraform for free. Overview documentation use provider browse aws. With s3, you can store various types of unstructured data, such as videos, images, audio files, and any other type of data that doesn't fit neatly into a database. Learn about terraform data sources and how they compare to aws cloudformation and the aws cloud development kit (aws cdk).. Terraform Aws S3 Object Data.
From giocxuuco.blob.core.windows.net
Terraform Aws S3 Object Copy at Salvador Fraser blog Terraform Aws S3 Object Data I am trying to download files from s3 bucket to the server in which i am running terraform, is this possible? In this article, we will discuss how to use s3 with terraform, a popular infrastructure as code (iac) tool. Learn about terraform data sources and how they compare to aws cloudformation and the aws cloud development kit (aws cdk).. Terraform Aws S3 Object Data.
From github.com
GitHub datamesharchitecture/terraformawsdataproductconfluent Terraform Aws S3 Object Data I tried the below code data. Use hcp terraform for free. Learn about terraform data sources and how they compare to aws cloudformation and the aws cloud development kit (aws cdk). Overview documentation use provider browse aws. This article covers how you can automate managing s3 buckets, s3 objects, acls, bucket policies, s3 bucket replication, s3 bucket encryption, configure s3. Terraform Aws S3 Object Data.
From github.com
GitHub SnowflakeLabs/terraformsnowflakestorageintegrationaws To Terraform Aws S3 Object Data The s3 backend stores state data in an s3 object at the path set by the key parameter in the s3 bucket indicated by the bucket parameter. Use hcp terraform for free. Learn about terraform data sources and how they compare to aws cloudformation and the aws cloud development kit (aws cdk). In this article, we will discuss how to. Terraform Aws S3 Object Data.
From towardsaws.com
Deploy a 3Tier Architecture with AWS CloudFormation by Dahmear Terraform Aws S3 Object Data This article covers how you can automate managing s3 buckets, s3 objects, acls, bucket policies, s3 bucket replication, s3 bucket encryption, configure s3 events, and s3. Overview documentation use provider browse aws. The s3 backend stores state data in an s3 object at the path set by the key parameter in the s3 bucket indicated by the bucket parameter. In. Terraform Aws S3 Object Data.
From hands-on.cloud
Terraform S3 Tutorial Easy AWS automation Terraform Aws S3 Object Data Overview documentation use provider browse aws. I tried the below code data. Use hcp terraform for free. In this article, we will discuss how to use s3 with terraform, a popular infrastructure as code (iac) tool. Learn about terraform data sources and how they compare to aws cloudformation and the aws cloud development kit (aws cdk). This article covers how. Terraform Aws S3 Object Data.
From giocxuuco.blob.core.windows.net
Terraform Aws S3 Object Copy at Salvador Fraser blog Terraform Aws S3 Object Data This article covers how you can automate managing s3 buckets, s3 objects, acls, bucket policies, s3 bucket replication, s3 bucket encryption, configure s3 events, and s3. Use hcp terraform for free. With s3, you can store various types of unstructured data, such as videos, images, audio files, and any other type of data that doesn't fit neatly into a database.. Terraform Aws S3 Object Data.
From aws.amazon.com
Synchronizing Amazon S3 Buckets Using AWS Step Functions AWS Compute Blog Terraform Aws S3 Object Data Overview documentation use provider browse aws. I am trying to download files from s3 bucket to the server in which i am running terraform, is this possible? This article covers how you can automate managing s3 buckets, s3 objects, acls, bucket policies, s3 bucket replication, s3 bucket encryption, configure s3 events, and s3. The s3 backend stores state data in. Terraform Aws S3 Object Data.
From cloudkatha.com
How to Create S3 Bucket Policy using Terraform CloudKatha Terraform Aws S3 Object Data I am trying to download files from s3 bucket to the server in which i am running terraform, is this possible? I tried the below code data. Use hcp terraform for free. The s3 backend stores state data in an s3 object at the path set by the key parameter in the s3 bucket indicated by the bucket parameter. With. Terraform Aws S3 Object Data.
From medium.com
Building Repeatable Infrastructure with Terraform and Ansible on AWS Terraform Aws S3 Object Data Use hcp terraform for free. I am trying to download files from s3 bucket to the server in which i am running terraform, is this possible? Learn about terraform data sources and how they compare to aws cloudformation and the aws cloud development kit (aws cdk). With s3, you can store various types of unstructured data, such as videos, images,. Terraform Aws S3 Object Data.
From fyoikekja.blob.core.windows.net
Terraform Aws S3 Object Resource at Ryan Cochran blog Terraform Aws S3 Object Data With s3, you can store various types of unstructured data, such as videos, images, audio files, and any other type of data that doesn't fit neatly into a database. This article covers how you can automate managing s3 buckets, s3 objects, acls, bucket policies, s3 bucket replication, s3 bucket encryption, configure s3 events, and s3. In this article, we will. Terraform Aws S3 Object Data.
From litebreeze.com
Terraforming a Laravel application using AWS ECS Fargate Part 1 Terraform Aws S3 Object Data I am trying to download files from s3 bucket to the server in which i am running terraform, is this possible? Use hcp terraform for free. This article covers how you can automate managing s3 buckets, s3 objects, acls, bucket policies, s3 bucket replication, s3 bucket encryption, configure s3 events, and s3. Learn about terraform data sources and how they. Terraform Aws S3 Object Data.
From giocxuuco.blob.core.windows.net
Terraform Aws S3 Object Copy at Salvador Fraser blog Terraform Aws S3 Object Data Learn about terraform data sources and how they compare to aws cloudformation and the aws cloud development kit (aws cdk). I am trying to download files from s3 bucket to the server in which i am running terraform, is this possible? In this article, we will discuss how to use s3 with terraform, a popular infrastructure as code (iac) tool.. Terraform Aws S3 Object Data.
From aws.amazon.com
Using Terraform to Manage AWS Programmable Infrastructures AWS Terraform Aws S3 Object Data The s3 backend stores state data in an s3 object at the path set by the key parameter in the s3 bucket indicated by the bucket parameter. Overview documentation use provider browse aws. With s3, you can store various types of unstructured data, such as videos, images, audio files, and any other type of data that doesn't fit neatly into. Terraform Aws S3 Object Data.
From github.com
GitHub terraformawsmodules/terraformawss3object Terraform Terraform Aws S3 Object Data In this article, we will discuss how to use s3 with terraform, a popular infrastructure as code (iac) tool. The s3 backend stores state data in an s3 object at the path set by the key parameter in the s3 bucket indicated by the bucket parameter. This article covers how you can automate managing s3 buckets, s3 objects, acls, bucket. Terraform Aws S3 Object Data.
From medium.com
Automate AWS Resources (EFS, Cloud Front, S3)using Terraform by Mehul Terraform Aws S3 Object Data Use hcp terraform for free. Learn about terraform data sources and how they compare to aws cloudformation and the aws cloud development kit (aws cdk). I tried the below code data. The s3 backend stores state data in an s3 object at the path set by the key parameter in the s3 bucket indicated by the bucket parameter. With s3,. Terraform Aws S3 Object Data.
From laptrinhx.com
Provision AWS infrastructure using Terraform (By HashiCorp) an example Terraform Aws S3 Object Data I am trying to download files from s3 bucket to the server in which i am running terraform, is this possible? The s3 backend stores state data in an s3 object at the path set by the key parameter in the s3 bucket indicated by the bucket parameter. This article covers how you can automate managing s3 buckets, s3 objects,. Terraform Aws S3 Object Data.
From fyoikekja.blob.core.windows.net
Terraform Aws S3 Object Resource at Ryan Cochran blog Terraform Aws S3 Object Data In this article, we will discuss how to use s3 with terraform, a popular infrastructure as code (iac) tool. I am trying to download files from s3 bucket to the server in which i am running terraform, is this possible? Overview documentation use provider browse aws. With s3, you can store various types of unstructured data, such as videos, images,. Terraform Aws S3 Object Data.
From fyoikekja.blob.core.windows.net
Terraform Aws S3 Object Resource at Ryan Cochran blog Terraform Aws S3 Object Data The s3 backend stores state data in an s3 object at the path set by the key parameter in the s3 bucket indicated by the bucket parameter. Overview documentation use provider browse aws. This article covers how you can automate managing s3 buckets, s3 objects, acls, bucket policies, s3 bucket replication, s3 bucket encryption, configure s3 events, and s3. In. Terraform Aws S3 Object Data.
From docs.ovh.com
Using OVHcloud High Performance (S3) Object Storage as Terraform Terraform Aws S3 Object Data Learn about terraform data sources and how they compare to aws cloudformation and the aws cloud development kit (aws cdk). I tried the below code data. The s3 backend stores state data in an s3 object at the path set by the key parameter in the s3 bucket indicated by the bucket parameter. Use hcp terraform for free. In this. Terraform Aws S3 Object Data.
From www.packetswitch.co.uk
How to Upload Multiple Files to AWS S3 Bucket using Terraform Terraform Aws S3 Object Data In this article, we will discuss how to use s3 with terraform, a popular infrastructure as code (iac) tool. I am trying to download files from s3 bucket to the server in which i am running terraform, is this possible? Overview documentation use provider browse aws. Learn about terraform data sources and how they compare to aws cloudformation and the. Terraform Aws S3 Object Data.
From fyoikekja.blob.core.windows.net
Terraform Aws S3 Object Resource at Ryan Cochran blog Terraform Aws S3 Object Data With s3, you can store various types of unstructured data, such as videos, images, audio files, and any other type of data that doesn't fit neatly into a database. This article covers how you can automate managing s3 buckets, s3 objects, acls, bucket policies, s3 bucket replication, s3 bucket encryption, configure s3 events, and s3. Learn about terraform data sources. Terraform Aws S3 Object Data.
From dataintegration.info
Deploy and manage machine learning pipelines with Terraform using Terraform Aws S3 Object Data I am trying to download files from s3 bucket to the server in which i am running terraform, is this possible? I tried the below code data. In this article, we will discuss how to use s3 with terraform, a popular infrastructure as code (iac) tool. With s3, you can store various types of unstructured data, such as videos, images,. Terraform Aws S3 Object Data.
From github.com
GitHub datamesharchitecture/terraformawsdataproductawsathena Terraform Aws S3 Object Data Use hcp terraform for free. This article covers how you can automate managing s3 buckets, s3 objects, acls, bucket policies, s3 bucket replication, s3 bucket encryption, configure s3 events, and s3. With s3, you can store various types of unstructured data, such as videos, images, audio files, and any other type of data that doesn't fit neatly into a database.. Terraform Aws S3 Object Data.
From exoutxbql.blob.core.windows.net
Terraform Aws S3 Bucket Data Source at James Phipps blog Terraform Aws S3 Object Data Use hcp terraform for free. The s3 backend stores state data in an s3 object at the path set by the key parameter in the s3 bucket indicated by the bucket parameter. With s3, you can store various types of unstructured data, such as videos, images, audio files, and any other type of data that doesn't fit neatly into a. Terraform Aws S3 Object Data.
From medium.com
Building a Modern Data Pipeline A Deep Dive into Terraform, AWS Lambda Terraform Aws S3 Object Data Use hcp terraform for free. I tried the below code data. The s3 backend stores state data in an s3 object at the path set by the key parameter in the s3 bucket indicated by the bucket parameter. With s3, you can store various types of unstructured data, such as videos, images, audio files, and any other type of data. Terraform Aws S3 Object Data.
From giocxuuco.blob.core.windows.net
Terraform Aws S3 Object Copy at Salvador Fraser blog Terraform Aws S3 Object Data Use hcp terraform for free. I am trying to download files from s3 bucket to the server in which i am running terraform, is this possible? Overview documentation use provider browse aws. Learn about terraform data sources and how they compare to aws cloudformation and the aws cloud development kit (aws cdk). The s3 backend stores state data in an. Terraform Aws S3 Object Data.
From www.javaroots.com
JavaRoots How to create AWS s3 bucket using terraform Terraform Aws S3 Object Data With s3, you can store various types of unstructured data, such as videos, images, audio files, and any other type of data that doesn't fit neatly into a database. The s3 backend stores state data in an s3 object at the path set by the key parameter in the s3 bucket indicated by the bucket parameter. I tried the below. Terraform Aws S3 Object Data.