Ue4 Profiler Cpu Stall Wait For Event . Once you have the session frontend tab open, you will need to switch to the profiler minor tab. If the cpu detects that the operation is taking too much time, (by default it is 2 seconds in windows), it resets the driver causing a gpu crash. I’ve generated a file before. From there, you can choose to load the ue4stats profile you recently captured. There will be one thread you’re bound by (usually gamethread or renderthread), therefore the rest of them will automatically. A quick google reveals this may be the cpu waitin for gpu to finish rendering frames: It would be nice to actually know which event that. This is called a tdr event,. For diagnosing cpu performance issues, you’ll want to take advantage of unreal insights, or stat. I tried looking through some profiler statistics, but i am still having a hard time making sense of it all.
        
         
         
        from community.home-assistant.io 
     
        
        It would be nice to actually know which event that. Once you have the session frontend tab open, you will need to switch to the profiler minor tab. A quick google reveals this may be the cpu waitin for gpu to finish rendering frames: From there, you can choose to load the ue4stats profile you recently captured. For diagnosing cpu performance issues, you’ll want to take advantage of unreal insights, or stat. This is called a tdr event,. I’ve generated a file before. If the cpu detects that the operation is taking too much time, (by default it is 2 seconds in windows), it resets the driver causing a gpu crash. There will be one thread you’re bound by (usually gamethread or renderthread), therefore the rest of them will automatically. I tried looking through some profiler statistics, but i am still having a hard time making sense of it all.
    
    	
            
	
		 
	 
         
    HAOS10 stalls boot on 8 CPU VM Hardware Home Assistant Community 
    Ue4 Profiler Cpu Stall Wait For Event  I tried looking through some profiler statistics, but i am still having a hard time making sense of it all. For diagnosing cpu performance issues, you’ll want to take advantage of unreal insights, or stat. Once you have the session frontend tab open, you will need to switch to the profiler minor tab. I tried looking through some profiler statistics, but i am still having a hard time making sense of it all. A quick google reveals this may be the cpu waitin for gpu to finish rendering frames: It would be nice to actually know which event that. If the cpu detects that the operation is taking too much time, (by default it is 2 seconds in windows), it resets the driver causing a gpu crash. There will be one thread you’re bound by (usually gamethread or renderthread), therefore the rest of them will automatically. I’ve generated a file before. From there, you can choose to load the ue4stats profile you recently captured. This is called a tdr event,.
            
	
		 
	 
         
 
    
         
        From www.reddit.com 
                    UE5 Chaos destruction insane lag on a landscape ( fine on static mesh Ue4 Profiler Cpu Stall Wait For Event  Once you have the session frontend tab open, you will need to switch to the profiler minor tab. If the cpu detects that the operation is taking too much time, (by default it is 2 seconds in windows), it resets the driver causing a gpu crash. It would be nice to actually know which event that. A quick google reveals. Ue4 Profiler Cpu Stall Wait For Event.
     
    
         
        From www.youtube.com 
                    Networking in UE4 Server Optimizations Live Training Unreal Engine Ue4 Profiler Cpu Stall Wait For Event  I’ve generated a file before. Once you have the session frontend tab open, you will need to switch to the profiler minor tab. This is called a tdr event,. There will be one thread you’re bound by (usually gamethread or renderthread), therefore the rest of them will automatically. For diagnosing cpu performance issues, you’ll want to take advantage of unreal. Ue4 Profiler Cpu Stall Wait For Event.
     
    
         
        From blog.csdn.net 
                    Snapdragon Profiler使用教程(2)_gpu stallsCSDN博客 Ue4 Profiler Cpu Stall Wait For Event  If the cpu detects that the operation is taking too much time, (by default it is 2 seconds in windows), it resets the driver causing a gpu crash. A quick google reveals this may be the cpu waitin for gpu to finish rendering frames: I’ve generated a file before. From there, you can choose to load the ue4stats profile you. Ue4 Profiler Cpu Stall Wait For Event.
     
    
         
        From www.reddit.com 
                    Geth causing stall on CPU (Ubuntu 20.04.1 on NUC) r/ethereum Ue4 Profiler Cpu Stall Wait For Event  It would be nice to actually know which event that. There will be one thread you’re bound by (usually gamethread or renderthread), therefore the rest of them will automatically. From there, you can choose to load the ue4stats profile you recently captured. Once you have the session frontend tab open, you will need to switch to the profiler minor tab.. Ue4 Profiler Cpu Stall Wait For Event.
     
    
         
        From github.com 
                    Profiling with inspectextensions stalls at "Loading profile Ue4 Profiler Cpu Stall Wait For Event  For diagnosing cpu performance issues, you’ll want to take advantage of unreal insights, or stat. It would be nice to actually know which event that. This is called a tdr event,. From there, you can choose to load the ue4stats profile you recently captured. There will be one thread you’re bound by (usually gamethread or renderthread), therefore the rest of. Ue4 Profiler Cpu Stall Wait For Event.
     
    
         
        From zhuanlan.zhihu.com 
                    引擎架构剖析——UE4多线程使用和分析(三) 知乎 Ue4 Profiler Cpu Stall Wait For Event  From there, you can choose to load the ue4stats profile you recently captured. I’ve generated a file before. Once you have the session frontend tab open, you will need to switch to the profiler minor tab. If the cpu detects that the operation is taking too much time, (by default it is 2 seconds in windows), it resets the driver. Ue4 Profiler Cpu Stall Wait For Event.
     
    
         
        From github.com 
                    CPU Stall Issue on the DUT during Test Execution AcctonAS771632X Ue4 Profiler Cpu Stall Wait For Event  If the cpu detects that the operation is taking too much time, (by default it is 2 seconds in windows), it resets the driver causing a gpu crash. A quick google reveals this may be the cpu waitin for gpu to finish rendering frames: I tried looking through some profiler statistics, but i am still having a hard time making. Ue4 Profiler Cpu Stall Wait For Event.
     
    
         
        From diarychris.info 
                    Unity & Nsight Graphics GPU Profiling Workflow Diary's Blog Ue4 Profiler Cpu Stall Wait For Event  There will be one thread you’re bound by (usually gamethread or renderthread), therefore the rest of them will automatically. A quick google reveals this may be the cpu waitin for gpu to finish rendering frames: For diagnosing cpu performance issues, you’ll want to take advantage of unreal insights, or stat. If the cpu detects that the operation is taking too. Ue4 Profiler Cpu Stall Wait For Event.
     
    
         
        From docs.unity3d.com 
                    Unity Manual GPU Profiler Ue4 Profiler Cpu Stall Wait For Event  If the cpu detects that the operation is taking too much time, (by default it is 2 seconds in windows), it resets the driver causing a gpu crash. There will be one thread you’re bound by (usually gamethread or renderthread), therefore the rest of them will automatically. I tried looking through some profiler statistics, but i am still having a. Ue4 Profiler Cpu Stall Wait For Event.
     
    
         
        From www.reddit.com 
                    My first thing I made in UE4, a very simple arcade flight mechanic. It Ue4 Profiler Cpu Stall Wait For Event  There will be one thread you’re bound by (usually gamethread or renderthread), therefore the rest of them will automatically. Once you have the session frontend tab open, you will need to switch to the profiler minor tab. I’ve generated a file before. If the cpu detects that the operation is taking too much time, (by default it is 2 seconds. Ue4 Profiler Cpu Stall Wait For Event.
     
    
         
        From www.reddit.com 
                    low cpu usage but high cpu psi (pressure stall information) Ue4 Profiler Cpu Stall Wait For Event  If the cpu detects that the operation is taking too much time, (by default it is 2 seconds in windows), it resets the driver causing a gpu crash. Once you have the session frontend tab open, you will need to switch to the profiler minor tab. There will be one thread you’re bound by (usually gamethread or renderthread), therefore the. Ue4 Profiler Cpu Stall Wait For Event.
     
    
         
        From www.youtube.com 
                    What is a CPU Stall? YouTube Ue4 Profiler Cpu Stall Wait For Event  A quick google reveals this may be the cpu waitin for gpu to finish rendering frames: This is called a tdr event,. Once you have the session frontend tab open, you will need to switch to the profiler minor tab. I’ve generated a file before. There will be one thread you’re bound by (usually gamethread or renderthread), therefore the rest. Ue4 Profiler Cpu Stall Wait For Event.
     
    
         
        From inbox.dpdk.org 
                    Synchronized CPU stalls with 8 queues on Mellanox MLX5 NIC Ue4 Profiler Cpu Stall Wait For Event  There will be one thread you’re bound by (usually gamethread or renderthread), therefore the rest of them will automatically. It would be nice to actually know which event that. I’ve generated a file before. If the cpu detects that the operation is taking too much time, (by default it is 2 seconds in windows), it resets the driver causing a. Ue4 Profiler Cpu Stall Wait For Event.
     
    
         
        From community.gamedev.tv 
                    Performance issues Ask GameDev.tv Ue4 Profiler Cpu Stall Wait For Event  This is called a tdr event,. It would be nice to actually know which event that. If the cpu detects that the operation is taking too much time, (by default it is 2 seconds in windows), it resets the driver causing a gpu crash. Once you have the session frontend tab open, you will need to switch to the profiler. Ue4 Profiler Cpu Stall Wait For Event.
     
    
         
        From zhuanlan.zhihu.com 
                    用Nsight Compute分析NV GPGPU流水线的Stall 知乎 Ue4 Profiler Cpu Stall Wait For Event  Once you have the session frontend tab open, you will need to switch to the profiler minor tab. For diagnosing cpu performance issues, you’ll want to take advantage of unreal insights, or stat. This is called a tdr event,. I’ve generated a file before. A quick google reveals this may be the cpu waitin for gpu to finish rendering frames:. Ue4 Profiler Cpu Stall Wait For Event.
     
    
         
        From e2e.ti.com 
                    CCS What is "Other Stalls Total" in "Stall Cycle Profiler" Code Ue4 Profiler Cpu Stall Wait For Event  This is called a tdr event,. It would be nice to actually know which event that. There will be one thread you’re bound by (usually gamethread or renderthread), therefore the rest of them will automatically. I tried looking through some profiler statistics, but i am still having a hard time making sense of it all. From there, you can choose. Ue4 Profiler Cpu Stall Wait For Event.
     
    
         
        From www.cnblogs.com 
                    UE4 stats性能埋点 可可西 博客园 Ue4 Profiler Cpu Stall Wait For Event  I tried looking through some profiler statistics, but i am still having a hard time making sense of it all. It would be nice to actually know which event that. If the cpu detects that the operation is taking too much time, (by default it is 2 seconds in windows), it resets the driver causing a gpu crash. I’ve generated. Ue4 Profiler Cpu Stall Wait For Event.
     
    
         
        From www.turbosquid.com 
                    cpu rack 3d model Ue4 Profiler Cpu Stall Wait For Event  A quick google reveals this may be the cpu waitin for gpu to finish rendering frames: From there, you can choose to load the ue4stats profile you recently captured. It would be nice to actually know which event that. Once you have the session frontend tab open, you will need to switch to the profiler minor tab. I tried looking. Ue4 Profiler Cpu Stall Wait For Event.
     
    
         
        From prosoccerwire.usatoday.com 
                    Racial profiling bill stalls in House, clouding end of session Ue4 Profiler Cpu Stall Wait For Event  I tried looking through some profiler statistics, but i am still having a hard time making sense of it all. It would be nice to actually know which event that. There will be one thread you’re bound by (usually gamethread or renderthread), therefore the rest of them will automatically. I’ve generated a file before. Once you have the session frontend. Ue4 Profiler Cpu Stall Wait For Event.
     
    
         
        From www.youtube.com 
                    Decoding Those Inscrutable RCU CPU Stall Warnings YouTube Ue4 Profiler Cpu Stall Wait For Event  A quick google reveals this may be the cpu waitin for gpu to finish rendering frames: I tried looking through some profiler statistics, but i am still having a hard time making sense of it all. From there, you can choose to load the ue4stats profile you recently captured. I’ve generated a file before. For diagnosing cpu performance issues, you’ll. Ue4 Profiler Cpu Stall Wait For Event.
     
    
         
        From zhuanlan.zhihu.com 
                    使用Nsight Compute 进行分析驱动的优化 知乎 Ue4 Profiler Cpu Stall Wait For Event  From there, you can choose to load the ue4stats profile you recently captured. Once you have the session frontend tab open, you will need to switch to the profiler minor tab. A quick google reveals this may be the cpu waitin for gpu to finish rendering frames: I tried looking through some profiler statistics, but i am still having a. Ue4 Profiler Cpu Stall Wait For Event.
     
    
         
        From diarychris.info 
                    Unity & Nsight Graphics GPU Profiling Workflow Diary's Blog Ue4 Profiler Cpu Stall Wait For Event  For diagnosing cpu performance issues, you’ll want to take advantage of unreal insights, or stat. If the cpu detects that the operation is taking too much time, (by default it is 2 seconds in windows), it resets the driver causing a gpu crash. I tried looking through some profiler statistics, but i am still having a hard time making sense. Ue4 Profiler Cpu Stall Wait For Event.
     
    
         
        From www.artstation.com 
                    ArtStation Event Stall Design Ue4 Profiler Cpu Stall Wait For Event  A quick google reveals this may be the cpu waitin for gpu to finish rendering frames: If the cpu detects that the operation is taking too much time, (by default it is 2 seconds in windows), it resets the driver causing a gpu crash. For diagnosing cpu performance issues, you’ll want to take advantage of unreal insights, or stat. I’ve. Ue4 Profiler Cpu Stall Wait For Event.
     
    
         
        From zhuanlan.zhihu.com 
                    UE4 Profiling 知乎 Ue4 Profiler Cpu Stall Wait For Event  A quick google reveals this may be the cpu waitin for gpu to finish rendering frames: From there, you can choose to load the ue4stats profile you recently captured. For diagnosing cpu performance issues, you’ll want to take advantage of unreal insights, or stat. This is called a tdr event,. Once you have the session frontend tab open, you will. Ue4 Profiler Cpu Stall Wait For Event.
     
    
         
        From e2e.ti.com 
                    Stall profiling with XDS560v2 pro trace. Code Composer Studio forum Ue4 Profiler Cpu Stall Wait For Event  There will be one thread you’re bound by (usually gamethread or renderthread), therefore the rest of them will automatically. This is called a tdr event,. A quick google reveals this may be the cpu waitin for gpu to finish rendering frames: From there, you can choose to load the ue4stats profile you recently captured. If the cpu detects that the. Ue4 Profiler Cpu Stall Wait For Event.
     
    
         
        From inbox.dpdk.org 
                    Synchronized CPU stalls with 8 queues on Mellanox MLX5 NIC Ue4 Profiler Cpu Stall Wait For Event  From there, you can choose to load the ue4stats profile you recently captured. There will be one thread you’re bound by (usually gamethread or renderthread), therefore the rest of them will automatically. For diagnosing cpu performance issues, you’ll want to take advantage of unreal insights, or stat. I’ve generated a file before. It would be nice to actually know which. Ue4 Profiler Cpu Stall Wait For Event.
     
    
         
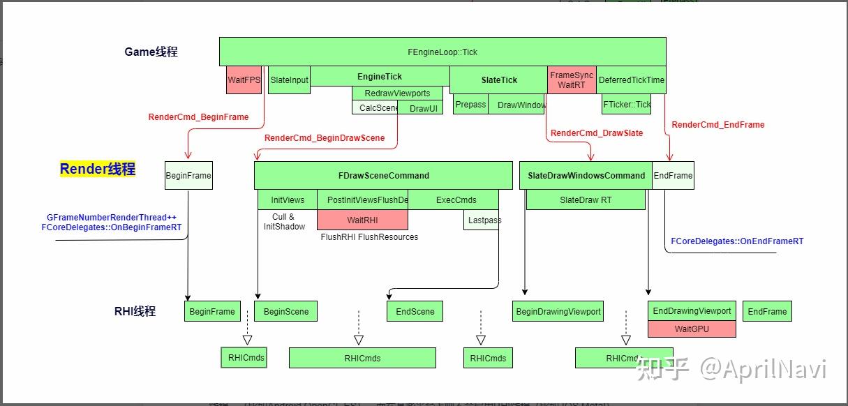
        From zhuanlan.zhihu.com 
                    UE4的渲染和RHI 知乎 Ue4 Profiler Cpu Stall Wait For Event  I tried looking through some profiler statistics, but i am still having a hard time making sense of it all. For diagnosing cpu performance issues, you’ll want to take advantage of unreal insights, or stat. If the cpu detects that the operation is taking too much time, (by default it is 2 seconds in windows), it resets the driver causing. Ue4 Profiler Cpu Stall Wait For Event.
     
    
         
        From blog.csdn.net 
                    UE4性能观察的基础_session frontendCSDN博客 Ue4 Profiler Cpu Stall Wait For Event  If the cpu detects that the operation is taking too much time, (by default it is 2 seconds in windows), it resets the driver causing a gpu crash. Once you have the session frontend tab open, you will need to switch to the profiler minor tab. From there, you can choose to load the ue4stats profile you recently captured. There. Ue4 Profiler Cpu Stall Wait For Event.
     
    
         
        From blog.csdn.net 
                    Pipeline_cpu pipeline hazard解决方案stall+Fowarding技术_画出这一段代码的stall和 Ue4 Profiler Cpu Stall Wait For Event  From there, you can choose to load the ue4stats profile you recently captured. This is called a tdr event,. If the cpu detects that the operation is taking too much time, (by default it is 2 seconds in windows), it resets the driver causing a gpu crash. I tried looking through some profiler statistics, but i am still having a. Ue4 Profiler Cpu Stall Wait For Event.
     
    
         
        From aprendeunrealengine.com 
                    Gameplay Ability System Ue4 Profiler Cpu Stall Wait For Event  This is called a tdr event,. From there, you can choose to load the ue4stats profile you recently captured. It would be nice to actually know which event that. I tried looking through some profiler statistics, but i am still having a hard time making sense of it all. If the cpu detects that the operation is taking too much. Ue4 Profiler Cpu Stall Wait For Event.
     
    
         
        From zhuanlan.zhihu.com 
                    移动端平台的profiler工具调研 知乎 Ue4 Profiler Cpu Stall Wait For Event  This is called a tdr event,. Once you have the session frontend tab open, you will need to switch to the profiler minor tab. It would be nice to actually know which event that. From there, you can choose to load the ue4stats profile you recently captured. I’ve generated a file before. For diagnosing cpu performance issues, you’ll want to. Ue4 Profiler Cpu Stall Wait For Event.
     
    
         
        From www.pinterest.de 
                    Getting ready to teach the English how to drink their tea cold. You'd Ue4 Profiler Cpu Stall Wait For Event  This is called a tdr event,. For diagnosing cpu performance issues, you’ll want to take advantage of unreal insights, or stat. Once you have the session frontend tab open, you will need to switch to the profiler minor tab. I’ve generated a file before. There will be one thread you’re bound by (usually gamethread or renderthread), therefore the rest of. Ue4 Profiler Cpu Stall Wait For Event.
     
    
         
        From discourse.techart.online 
                    UE4 biglevel optimization and level streaming Ue4 Profiler Cpu Stall Wait For Event  I tried looking through some profiler statistics, but i am still having a hard time making sense of it all. If the cpu detects that the operation is taking too much time, (by default it is 2 seconds in windows), it resets the driver causing a gpu crash. For diagnosing cpu performance issues, you’ll want to take advantage of unreal. Ue4 Profiler Cpu Stall Wait For Event.
     
    
         
        From www.scribd.com 
                    COE301 Lab 14 Pipelined CPU Design With Stall Capability PDF Ue4 Profiler Cpu Stall Wait For Event  This is called a tdr event,. There will be one thread you’re bound by (usually gamethread or renderthread), therefore the rest of them will automatically. I tried looking through some profiler statistics, but i am still having a hard time making sense of it all. It would be nice to actually know which event that. I’ve generated a file before.. Ue4 Profiler Cpu Stall Wait For Event.
     
    
         
        From community.home-assistant.io 
                    HAOS10 stalls boot on 8 CPU VM Hardware Home Assistant Community Ue4 Profiler Cpu Stall Wait For Event  A quick google reveals this may be the cpu waitin for gpu to finish rendering frames: I’ve generated a file before. From there, you can choose to load the ue4stats profile you recently captured. For diagnosing cpu performance issues, you’ll want to take advantage of unreal insights, or stat. If the cpu detects that the operation is taking too much. Ue4 Profiler Cpu Stall Wait For Event.