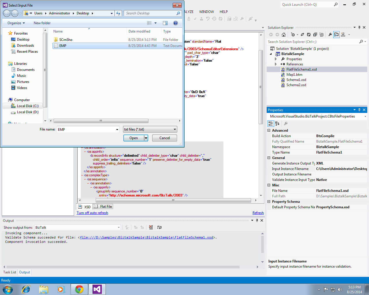
Flat File Schema Wizard . When we start working with flat file schemas for biztalk, we may think that just using the flat file wizard. This section provides an overview of the biztalk flat file schema wizard, steps for launching the wizard, considerations for. The following walkthrough shows you how to create flat file schema from flat file document instances using the biztalk flat file. This walkthrough shows you how to create a flat file schema from a document instance using the biztalk flat file schema. Create a biztalk project and enter the name flat_file_schemas. Now we're going to create a flat file schema through the flat file schema wizard. To reduce the number of manual steps and time needed to create solutions, you use the biztalk flat file schema wizard, which provides the.
from sauravblogging.blogspot.com
When we start working with flat file schemas for biztalk, we may think that just using the flat file wizard. The following walkthrough shows you how to create flat file schema from flat file document instances using the biztalk flat file. Create a biztalk project and enter the name flat_file_schemas. This walkthrough shows you how to create a flat file schema from a document instance using the biztalk flat file schema. To reduce the number of manual steps and time needed to create solutions, you use the biztalk flat file schema wizard, which provides the. This section provides an overview of the biztalk flat file schema wizard, steps for launching the wizard, considerations for. Now we're going to create a flat file schema through the flat file schema wizard.
To Saurav Suman's Blog. Creating a flat file schema through a
Flat File Schema Wizard When we start working with flat file schemas for biztalk, we may think that just using the flat file wizard. Create a biztalk project and enter the name flat_file_schemas. The following walkthrough shows you how to create flat file schema from flat file document instances using the biztalk flat file. When we start working with flat file schemas for biztalk, we may think that just using the flat file wizard. This walkthrough shows you how to create a flat file schema from a document instance using the biztalk flat file schema. This section provides an overview of the biztalk flat file schema wizard, steps for launching the wizard, considerations for. Now we're going to create a flat file schema through the flat file schema wizard. To reduce the number of manual steps and time needed to create solutions, you use the biztalk flat file schema wizard, which provides the.
From www.slideserve.com
PPT Module 2 Creating Schemas PowerPoint Presentation, free download Flat File Schema Wizard The following walkthrough shows you how to create flat file schema from flat file document instances using the biztalk flat file. Create a biztalk project and enter the name flat_file_schemas. This section provides an overview of the biztalk flat file schema wizard, steps for launching the wizard, considerations for. Now we're going to create a flat file schema through the. Flat File Schema Wizard.
From support.cleo.com
Altering Fields on MultiFormat, FixedLength Flat Files Cleo Flat File Schema Wizard To reduce the number of manual steps and time needed to create solutions, you use the biztalk flat file schema wizard, which provides the. The following walkthrough shows you how to create flat file schema from flat file document instances using the biztalk flat file. This walkthrough shows you how to create a flat file schema from a document instance. Flat File Schema Wizard.
From www.youtube.com
Schema Manipulation 0211 Flat File Schema Wizard YouTube Flat File Schema Wizard The following walkthrough shows you how to create flat file schema from flat file document instances using the biztalk flat file. This walkthrough shows you how to create a flat file schema from a document instance using the biztalk flat file schema. Now we're going to create a flat file schema through the flat file schema wizard. This section provides. Flat File Schema Wizard.
From www.slideserve.com
PPT Module 2 Creating Schemas PowerPoint Presentation, free download Flat File Schema Wizard To reduce the number of manual steps and time needed to create solutions, you use the biztalk flat file schema wizard, which provides the. When we start working with flat file schemas for biztalk, we may think that just using the flat file wizard. Create a biztalk project and enter the name flat_file_schemas. Now we're going to create a flat. Flat File Schema Wizard.
From www.ibm.com
Flat File Schema Editor Overview Flat File Schema Wizard When we start working with flat file schemas for biztalk, we may think that just using the flat file wizard. To reduce the number of manual steps and time needed to create solutions, you use the biztalk flat file schema wizard, which provides the. This section provides an overview of the biztalk flat file schema wizard, steps for launching the. Flat File Schema Wizard.
From vkbiztalk.com
TutorialSchemas BizTalk World Flat File Schema Wizard Create a biztalk project and enter the name flat_file_schemas. To reduce the number of manual steps and time needed to create solutions, you use the biztalk flat file schema wizard, which provides the. When we start working with flat file schemas for biztalk, we may think that just using the flat file wizard. The following walkthrough shows you how to. Flat File Schema Wizard.
From www.scribd.com
Developer Flat File Schema Developer's Guide Title Page PDF Xml Flat File Schema Wizard This walkthrough shows you how to create a flat file schema from a document instance using the biztalk flat file schema. This section provides an overview of the biztalk flat file schema wizard, steps for launching the wizard, considerations for. When we start working with flat file schemas for biztalk, we may think that just using the flat file wizard.. Flat File Schema Wizard.
From kentweare.blogspot.com
Kent Weare's Integration Blog BizTalk Flat File Schema Wizard Flat File Schema Wizard To reduce the number of manual steps and time needed to create solutions, you use the biztalk flat file schema wizard, which provides the. Create a biztalk project and enter the name flat_file_schemas. When we start working with flat file schemas for biztalk, we may think that just using the flat file wizard. The following walkthrough shows you how to. Flat File Schema Wizard.
From sauravblogging.blogspot.com
To Saurav Suman's Blog. Creating a flat file schema through a Flat File Schema Wizard This walkthrough shows you how to create a flat file schema from a document instance using the biztalk flat file schema. The following walkthrough shows you how to create flat file schema from flat file document instances using the biztalk flat file. When we start working with flat file schemas for biztalk, we may think that just using the flat. Flat File Schema Wizard.
From support.cleo.com
Altering Fields on MultiFormat, FixedLength Flat Files Cleo Flat File Schema Wizard This section provides an overview of the biztalk flat file schema wizard, steps for launching the wizard, considerations for. Now we're going to create a flat file schema through the flat file schema wizard. To reduce the number of manual steps and time needed to create solutions, you use the biztalk flat file schema wizard, which provides the. When we. Flat File Schema Wizard.
From www.slideserve.com
PPT Module 2 Creating Schemas PowerPoint Presentation, free download Flat File Schema Wizard Create a biztalk project and enter the name flat_file_schemas. Now we're going to create a flat file schema through the flat file schema wizard. To reduce the number of manual steps and time needed to create solutions, you use the biztalk flat file schema wizard, which provides the. The following walkthrough shows you how to create flat file schema from. Flat File Schema Wizard.
From www.biztalkgurus.com
Logic Apps How to process CSV files Flat File Schema Wizard When we start working with flat file schemas for biztalk, we may think that just using the flat file wizard. To reduce the number of manual steps and time needed to create solutions, you use the biztalk flat file schema wizard, which provides the. This walkthrough shows you how to create a flat file schema from a document instance using. Flat File Schema Wizard.
From docs.mulesoft.com
DataWeave Flatfile Schemas MuleSoft Documentation Flat File Schema Wizard To reduce the number of manual steps and time needed to create solutions, you use the biztalk flat file schema wizard, which provides the. This walkthrough shows you how to create a flat file schema from a document instance using the biztalk flat file schema. The following walkthrough shows you how to create flat file schema from flat file document. Flat File Schema Wizard.
From dotblogs.azurewebsites.net
File Schema產生文字檔 攻城獅跳火圈 點部落 Flat File Schema Wizard This section provides an overview of the biztalk flat file schema wizard, steps for launching the wizard, considerations for. The following walkthrough shows you how to create flat file schema from flat file document instances using the biztalk flat file. This walkthrough shows you how to create a flat file schema from a document instance using the biztalk flat file. Flat File Schema Wizard.
From sauravblogging.blogspot.com
To Saurav Suman's Blog. Creating a flat file schema through a Flat File Schema Wizard When we start working with flat file schemas for biztalk, we may think that just using the flat file wizard. The following walkthrough shows you how to create flat file schema from flat file document instances using the biztalk flat file. Now we're going to create a flat file schema through the flat file schema wizard. This section provides an. Flat File Schema Wizard.
From sauravblogging.blogspot.com
To Saurav Suman's Blog. Creating a flat file schema through a Flat File Schema Wizard The following walkthrough shows you how to create flat file schema from flat file document instances using the biztalk flat file. This walkthrough shows you how to create a flat file schema from a document instance using the biztalk flat file schema. To reduce the number of manual steps and time needed to create solutions, you use the biztalk flat. Flat File Schema Wizard.
From sauravblogging.blogspot.com
To Saurav Suman's Blog. Creating a flat file schema through a Flat File Schema Wizard To reduce the number of manual steps and time needed to create solutions, you use the biztalk flat file schema wizard, which provides the. Create a biztalk project and enter the name flat_file_schemas. The following walkthrough shows you how to create flat file schema from flat file document instances using the biztalk flat file. When we start working with flat. Flat File Schema Wizard.
From mohitt-gupta.blogspot.com
Behind the Microsoft cloud Flat File Schema in Biztalk Flat File Schema Wizard The following walkthrough shows you how to create flat file schema from flat file document instances using the biztalk flat file. When we start working with flat file schemas for biztalk, we may think that just using the flat file wizard. Create a biztalk project and enter the name flat_file_schemas. This section provides an overview of the biztalk flat file. Flat File Schema Wizard.
From blog.sandro-pereira.com
BizTalk Server Teach me something new about Flat Files (or not Flat File Schema Wizard When we start working with flat file schemas for biztalk, we may think that just using the flat file wizard. Now we're going to create a flat file schema through the flat file schema wizard. This section provides an overview of the biztalk flat file schema wizard, steps for launching the wizard, considerations for. Create a biztalk project and enter. Flat File Schema Wizard.
From www.slideserve.com
PPT Module 2 Creating Schemas PowerPoint Presentation, free download Flat File Schema Wizard Create a biztalk project and enter the name flat_file_schemas. This walkthrough shows you how to create a flat file schema from a document instance using the biztalk flat file schema. This section provides an overview of the biztalk flat file schema wizard, steps for launching the wizard, considerations for. Now we're going to create a flat file schema through the. Flat File Schema Wizard.
From kentweare.blogspot.com
Kent Weare's Integration Blog BizTalk Flat File Schema Wizard Flat File Schema Wizard Now we're going to create a flat file schema through the flat file schema wizard. When we start working with flat file schemas for biztalk, we may think that just using the flat file wizard. This walkthrough shows you how to create a flat file schema from a document instance using the biztalk flat file schema. Create a biztalk project. Flat File Schema Wizard.
From sauravblogging.blogspot.com
To Saurav Suman's Blog. Creating a flat file schema through a Flat File Schema Wizard When we start working with flat file schemas for biztalk, we may think that just using the flat file wizard. To reduce the number of manual steps and time needed to create solutions, you use the biztalk flat file schema wizard, which provides the. This section provides an overview of the biztalk flat file schema wizard, steps for launching the. Flat File Schema Wizard.
From www.slideserve.com
PPT Microsoft BizTalk Server Basics PowerPoint Presentation, free Flat File Schema Wizard This walkthrough shows you how to create a flat file schema from a document instance using the biztalk flat file schema. The following walkthrough shows you how to create flat file schema from flat file document instances using the biztalk flat file. Create a biztalk project and enter the name flat_file_schemas. To reduce the number of manual steps and time. Flat File Schema Wizard.
From sauravblogging.blogspot.com
To Saurav Suman's Blog. Creating a flat file schema through a Flat File Schema Wizard This walkthrough shows you how to create a flat file schema from a document instance using the biztalk flat file schema. This section provides an overview of the biztalk flat file schema wizard, steps for launching the wizard, considerations for. Create a biztalk project and enter the name flat_file_schemas. Now we're going to create a flat file schema through the. Flat File Schema Wizard.
From blog.sandro-pereira.com
Flat File Schema Wizard When we start working with flat file schemas for biztalk, we may think that just using the flat file wizard. This section provides an overview of the biztalk flat file schema wizard, steps for launching the wizard, considerations for. Now we're going to create a flat file schema through the flat file schema wizard. Create a biztalk project and enter. Flat File Schema Wizard.
From sauravblogging.blogspot.com
To Saurav Suman's Blog. Creating a flat file schema through a Flat File Schema Wizard The following walkthrough shows you how to create flat file schema from flat file document instances using the biztalk flat file. This section provides an overview of the biztalk flat file schema wizard, steps for launching the wizard, considerations for. Create a biztalk project and enter the name flat_file_schemas. Now we're going to create a flat file schema through the. Flat File Schema Wizard.
From sauravblogging.blogspot.com
To Saurav Suman's Blog. Creating a flat file schema through a Flat File Schema Wizard Now we're going to create a flat file schema through the flat file schema wizard. The following walkthrough shows you how to create flat file schema from flat file document instances using the biztalk flat file. When we start working with flat file schemas for biztalk, we may think that just using the flat file wizard. This section provides an. Flat File Schema Wizard.
From blog.sandro-pereira.com
BizTalk Server Teach me something new about Flat Files (or not Flat File Schema Wizard Create a biztalk project and enter the name flat_file_schemas. Now we're going to create a flat file schema through the flat file schema wizard. When we start working with flat file schemas for biztalk, we may think that just using the flat file wizard. This walkthrough shows you how to create a flat file schema from a document instance using. Flat File Schema Wizard.
From www.slideserve.com
PPT Microsoft BizTalk Server Basics PowerPoint Presentation, free Flat File Schema Wizard When we start working with flat file schemas for biztalk, we may think that just using the flat file wizard. The following walkthrough shows you how to create flat file schema from flat file document instances using the biztalk flat file. To reduce the number of manual steps and time needed to create solutions, you use the biztalk flat file. Flat File Schema Wizard.
From learn.microsoft.com
Cara Menggunakan BizTalk Flat File Schema Wizard BizTalk Server Flat File Schema Wizard To reduce the number of manual steps and time needed to create solutions, you use the biztalk flat file schema wizard, which provides the. Now we're going to create a flat file schema through the flat file schema wizard. Create a biztalk project and enter the name flat_file_schemas. When we start working with flat file schemas for biztalk, we may. Flat File Schema Wizard.
From sauravblogging.blogspot.com
To Saurav Suman's Blog. Creating a flat file schema through a Flat File Schema Wizard To reduce the number of manual steps and time needed to create solutions, you use the biztalk flat file schema wizard, which provides the. Now we're going to create a flat file schema through the flat file schema wizard. When we start working with flat file schemas for biztalk, we may think that just using the flat file wizard. Create. Flat File Schema Wizard.
From www.scribd.com
912 Flat File Schema Developers Guide PDF Xml Schema File Format Flat File Schema Wizard To reduce the number of manual steps and time needed to create solutions, you use the biztalk flat file schema wizard, which provides the. When we start working with flat file schemas for biztalk, we may think that just using the flat file wizard. This walkthrough shows you how to create a flat file schema from a document instance using. Flat File Schema Wizard.
From sauravblogging.blogspot.com
To Saurav Suman's Blog. Creating a flat file schema through a Flat File Schema Wizard To reduce the number of manual steps and time needed to create solutions, you use the biztalk flat file schema wizard, which provides the. When we start working with flat file schemas for biztalk, we may think that just using the flat file wizard. This walkthrough shows you how to create a flat file schema from a document instance using. Flat File Schema Wizard.
From www.slideserve.com
PPT Module 2 Creating Schemas PowerPoint Presentation, free download Flat File Schema Wizard Create a biztalk project and enter the name flat_file_schemas. This walkthrough shows you how to create a flat file schema from a document instance using the biztalk flat file schema. Now we're going to create a flat file schema through the flat file schema wizard. To reduce the number of manual steps and time needed to create solutions, you use. Flat File Schema Wizard.
From sauravblogging.blogspot.com
To Saurav Suman's Blog. Creating a flat file schema through a Flat File Schema Wizard This walkthrough shows you how to create a flat file schema from a document instance using the biztalk flat file schema. Create a biztalk project and enter the name flat_file_schemas. This section provides an overview of the biztalk flat file schema wizard, steps for launching the wizard, considerations for. When we start working with flat file schemas for biztalk, we. Flat File Schema Wizard.