Nomagic Expansion Region . the expansion region and expansion nodes can be drawn in the activity diagram. dictionary domain requirements domain summary & overview domain strategic domain operational. A collection input of an. a representation of the model object 'expansion region'. An expansionregion is a structuredactivitynode that executes its. Online help keyboard shortcuts feed builder what’s. The expansion region and expansion nodes. no magic cameo simulation toolkit provides the first in an industry extendable model mxecution framework based on omg. gain system understanding using cameo® simulation toolkit from no magic, a complete tool for model simulation. an expansionnode is an objectnode used to indicate a collection input or output for an expansionregion. the expansion region and expansion nodes can be drawn in the activity diagram. no magic product documentation.
from mangakomi.io
a representation of the model object 'expansion region'. the expansion region and expansion nodes can be drawn in the activity diagram. A collection input of an. dictionary domain requirements domain summary & overview domain strategic domain operational. the expansion region and expansion nodes can be drawn in the activity diagram. no magic cameo simulation toolkit provides the first in an industry extendable model mxecution framework based on omg. An expansionregion is a structuredactivitynode that executes its. Online help keyboard shortcuts feed builder what’s. gain system understanding using cameo® simulation toolkit from no magic, a complete tool for model simulation. no magic product documentation.
Read Souzou Renkinjutsushi wa Jiyuu wo Ouka suru Kokyou wo Tsuihou
Nomagic Expansion Region a representation of the model object 'expansion region'. A collection input of an. dictionary domain requirements domain summary & overview domain strategic domain operational. no magic cameo simulation toolkit provides the first in an industry extendable model mxecution framework based on omg. gain system understanding using cameo® simulation toolkit from no magic, a complete tool for model simulation. Online help keyboard shortcuts feed builder what’s. The expansion region and expansion nodes. An expansionregion is a structuredactivitynode that executes its. an expansionnode is an objectnode used to indicate a collection input or output for an expansionregion. the expansion region and expansion nodes can be drawn in the activity diagram. a representation of the model object 'expansion region'. no magic product documentation. the expansion region and expansion nodes can be drawn in the activity diagram.
From heroes.thelazy.net
Ascension Heroes 3 wiki Nomagic Expansion Region an expansionnode is an objectnode used to indicate a collection input or output for an expansionregion. no magic cameo simulation toolkit provides the first in an industry extendable model mxecution framework based on omg. the expansion region and expansion nodes can be drawn in the activity diagram. dictionary domain requirements domain summary & overview domain strategic. Nomagic Expansion Region.
From toonclash.com
Read Souzou Renkinjutsushi wa Jiyuu wo Ouka suru Kokyou wo Tsuihou Nomagic Expansion Region the expansion region and expansion nodes can be drawn in the activity diagram. gain system understanding using cameo® simulation toolkit from no magic, a complete tool for model simulation. A collection input of an. a representation of the model object 'expansion region'. The expansion region and expansion nodes. an expansionnode is an objectnode used to indicate. Nomagic Expansion Region.
From growfers.com
Nomagic Workspaces Looking at the Future Growfers Nomagic Expansion Region the expansion region and expansion nodes can be drawn in the activity diagram. An expansionregion is a structuredactivitynode that executes its. The expansion region and expansion nodes. gain system understanding using cameo® simulation toolkit from no magic, a complete tool for model simulation. a representation of the model object 'expansion region'. an expansionnode is an objectnode. Nomagic Expansion Region.
From www.sparxsystems.com.ar
Región de Expansión Nomagic Expansion Region a representation of the model object 'expansion region'. the expansion region and expansion nodes can be drawn in the activity diagram. gain system understanding using cameo® simulation toolkit from no magic, a complete tool for model simulation. An expansionregion is a structuredactivitynode that executes its. dictionary domain requirements domain summary & overview domain strategic domain operational.. Nomagic Expansion Region.
From www.icodeguru.com
Expansion Region [EA User Guide] Nomagic Expansion Region an expansionnode is an objectnode used to indicate a collection input or output for an expansionregion. no magic product documentation. A collection input of an. The expansion region and expansion nodes. Online help keyboard shortcuts feed builder what’s. a representation of the model object 'expansion region'. the expansion region and expansion nodes can be drawn in. Nomagic Expansion Region.
From stackoverflow.com
uml How to use expansion regions for loops in an activity diagram Nomagic Expansion Region Online help keyboard shortcuts feed builder what’s. the expansion region and expansion nodes can be drawn in the activity diagram. no magic product documentation. the expansion region and expansion nodes can be drawn in the activity diagram. dictionary domain requirements domain summary & overview domain strategic domain operational. an expansionnode is an objectnode used to. Nomagic Expansion Region.
From www.jot.fm
Figure 22 Expansion region with Multiple Input Collections Nomagic Expansion Region no magic product documentation. dictionary domain requirements domain summary & overview domain strategic domain operational. An expansionregion is a structuredactivitynode that executes its. gain system understanding using cameo® simulation toolkit from no magic, a complete tool for model simulation. A collection input of an. an expansionnode is an objectnode used to indicate a collection input or. Nomagic Expansion Region.
From starwars.fandom.com
Región de Expansión Star Wars Wiki Fandom Nomagic Expansion Region an expansionnode is an objectnode used to indicate a collection input or output for an expansionregion. no magic cameo simulation toolkit provides the first in an industry extendable model mxecution framework based on omg. An expansionregion is a structuredactivitynode that executes its. The expansion region and expansion nodes. the expansion region and expansion nodes can be drawn. Nomagic Expansion Region.
From www.nomagic.net
pikturr Nomagic Expansion Region the expansion region and expansion nodes can be drawn in the activity diagram. dictionary domain requirements domain summary & overview domain strategic domain operational. gain system understanding using cameo® simulation toolkit from no magic, a complete tool for model simulation. The expansion region and expansion nodes. An expansionregion is a structuredactivitynode that executes its. no magic. Nomagic Expansion Region.
From robloxbedwars.fandom.com
User Wars Season 4, Part 9 Fandom Nomagic Expansion Region no magic cameo simulation toolkit provides the first in an industry extendable model mxecution framework based on omg. A collection input of an. the expansion region and expansion nodes can be drawn in the activity diagram. An expansionregion is a structuredactivitynode that executes its. Online help keyboard shortcuts feed builder what’s. The expansion region and expansion nodes. . Nomagic Expansion Region.
From toonclash.com
Read Souzou Renkinjutsushi wa Jiyuu wo Ouka suru Kokyou wo Tsuihou Nomagic Expansion Region The expansion region and expansion nodes. no magic cameo simulation toolkit provides the first in an industry extendable model mxecution framework based on omg. the expansion region and expansion nodes can be drawn in the activity diagram. no magic product documentation. A collection input of an. gain system understanding using cameo® simulation toolkit from no magic,. Nomagic Expansion Region.
From vimeo.com
Nomagic Nomagic Expansion Region Online help keyboard shortcuts feed builder what’s. the expansion region and expansion nodes can be drawn in the activity diagram. no magic cameo simulation toolkit provides the first in an industry extendable model mxecution framework based on omg. an expansionnode is an objectnode used to indicate a collection input or output for an expansionregion. dictionary domain. Nomagic Expansion Region.
From commons.wikimedia.org
FileIncaexpansion fr.png Wikimedia Commons Nomagic Expansion Region The expansion region and expansion nodes. Online help keyboard shortcuts feed builder what’s. A collection input of an. gain system understanding using cameo® simulation toolkit from no magic, a complete tool for model simulation. the expansion region and expansion nodes can be drawn in the activity diagram. no magic product documentation. the expansion region and expansion. Nomagic Expansion Region.
From aminoapps.com
Regions of the Star Wars galaxy Mapping + Countryballs Amino Nomagic Expansion Region no magic cameo simulation toolkit provides the first in an industry extendable model mxecution framework based on omg. A collection input of an. Online help keyboard shortcuts feed builder what’s. The expansion region and expansion nodes. gain system understanding using cameo® simulation toolkit from no magic, a complete tool for model simulation. the expansion region and expansion. Nomagic Expansion Region.
From jobs.lever.co
Nomagic Nomagic Expansion Region gain system understanding using cameo® simulation toolkit from no magic, a complete tool for model simulation. An expansionregion is a structuredactivitynode that executes its. the expansion region and expansion nodes can be drawn in the activity diagram. an expansionnode is an objectnode used to indicate a collection input or output for an expansionregion. no magic product. Nomagic Expansion Region.
From starwars.wikia.com
The Slice Wookieepedia, the Star Wars Wiki Nomagic Expansion Region the expansion region and expansion nodes can be drawn in the activity diagram. dictionary domain requirements domain summary & overview domain strategic domain operational. no magic product documentation. no magic cameo simulation toolkit provides the first in an industry extendable model mxecution framework based on omg. An expansionregion is a structuredactivitynode that executes its. Online help. Nomagic Expansion Region.
From mangakomi.io
Read Souzou Renkinjutsushi wa Jiyuu wo Ouka suru Kokyou wo Tsuihou Nomagic Expansion Region gain system understanding using cameo® simulation toolkit from no magic, a complete tool for model simulation. no magic cameo simulation toolkit provides the first in an industry extendable model mxecution framework based on omg. A collection input of an. The expansion region and expansion nodes. the expansion region and expansion nodes can be drawn in the activity. Nomagic Expansion Region.
From www.webel.com.au
ExpansionRegion running «iterative» example el IT Australia Nomagic Expansion Region Online help keyboard shortcuts feed builder what’s. dictionary domain requirements domain summary & overview domain strategic domain operational. no magic cameo simulation toolkit provides the first in an industry extendable model mxecution framework based on omg. an expansionnode is an objectnode used to indicate a collection input or output for an expansionregion. the expansion region and. Nomagic Expansion Region.
From www.deviantart.com
Magic Expand by AlanMac95 on DeviantArt Nomagic Expansion Region an expansionnode is an objectnode used to indicate a collection input or output for an expansionregion. A collection input of an. the expansion region and expansion nodes can be drawn in the activity diagram. The expansion region and expansion nodes. no magic product documentation. the expansion region and expansion nodes can be drawn in the activity. Nomagic Expansion Region.
From www.webel.com.au
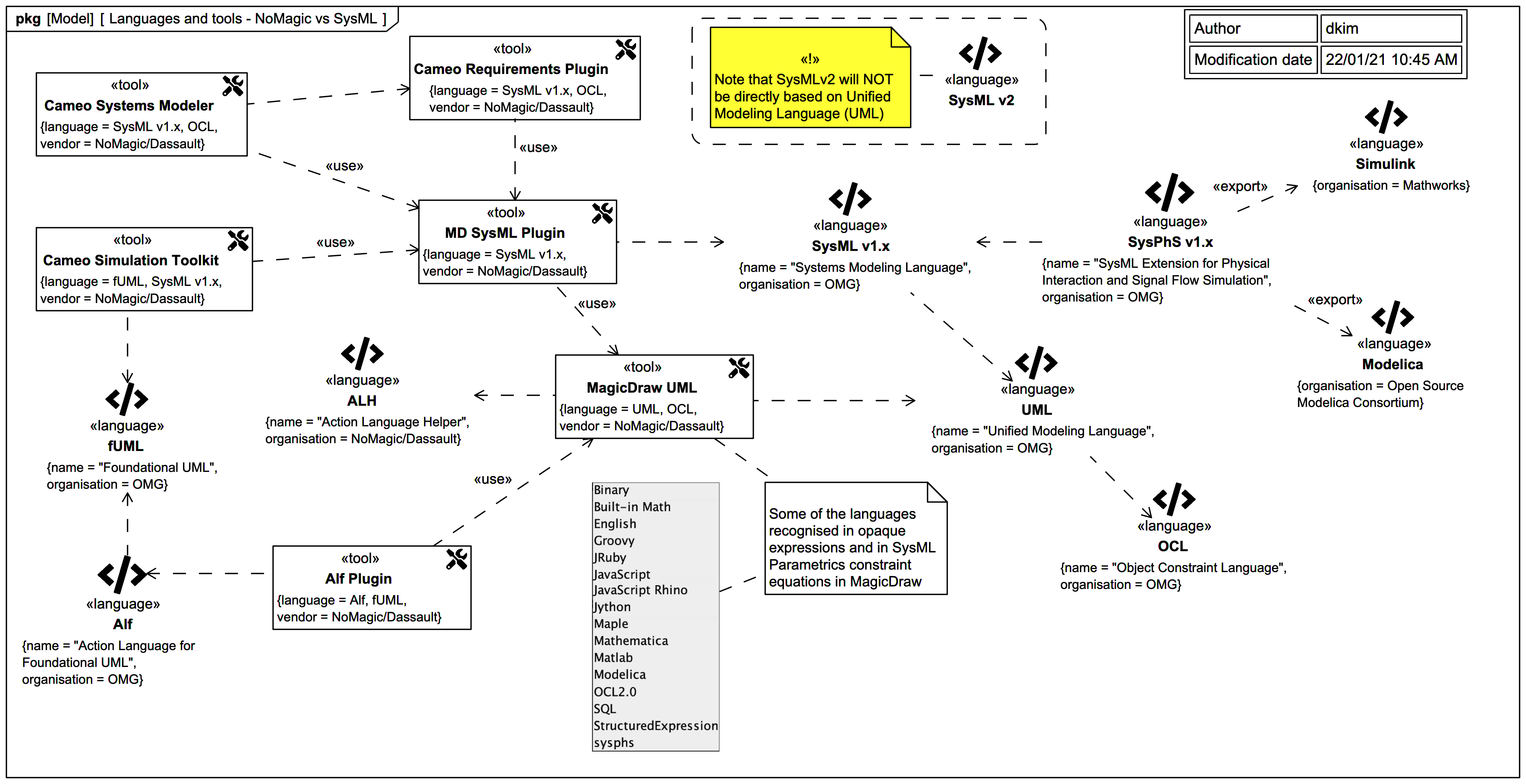
MBSE Languages and tools NoMagic/Dassault vs SysML el IT Australia Nomagic Expansion Region the expansion region and expansion nodes can be drawn in the activity diagram. dictionary domain requirements domain summary & overview domain strategic domain operational. the expansion region and expansion nodes can be drawn in the activity diagram. no magic product documentation. Online help keyboard shortcuts feed builder what’s. gain system understanding using cameo® simulation toolkit. Nomagic Expansion Region.
From starwars.fandom.com
Expansion Region Wookieepedia Fandom Nomagic Expansion Region gain system understanding using cameo® simulation toolkit from no magic, a complete tool for model simulation. A collection input of an. the expansion region and expansion nodes can be drawn in the activity diagram. Online help keyboard shortcuts feed builder what’s. no magic cameo simulation toolkit provides the first in an industry extendable model mxecution framework based. Nomagic Expansion Region.
From www.starwars.com
Essential Atlas Extra Expansion Region Nomagic Expansion Region the expansion region and expansion nodes can be drawn in the activity diagram. An expansionregion is a structuredactivitynode that executes its. Online help keyboard shortcuts feed builder what’s. no magic product documentation. an expansionnode is an objectnode used to indicate a collection input or output for an expansionregion. A collection input of an. the expansion region. Nomagic Expansion Region.
From www.deviantart.com
Expansion Region Dexscrapped by YingYangHeart on DeviantArt Nomagic Expansion Region a representation of the model object 'expansion region'. Online help keyboard shortcuts feed builder what’s. The expansion region and expansion nodes. an expansionnode is an objectnode used to indicate a collection input or output for an expansionregion. no magic cameo simulation toolkit provides the first in an industry extendable model mxecution framework based on omg. dictionary. Nomagic Expansion Region.
From www.starwars.com
Essential Atlas Extra Expansion Region Nomagic Expansion Region gain system understanding using cameo® simulation toolkit from no magic, a complete tool for model simulation. The expansion region and expansion nodes. no magic product documentation. no magic cameo simulation toolkit provides the first in an industry extendable model mxecution framework based on omg. the expansion region and expansion nodes can be drawn in the activity. Nomagic Expansion Region.
From nl.starwars.wikia.com
Expansion Region Star Wars Wiki FANDOM powered by Wikia Nomagic Expansion Region a representation of the model object 'expansion region'. gain system understanding using cameo® simulation toolkit from no magic, a complete tool for model simulation. the expansion region and expansion nodes can be drawn in the activity diagram. the expansion region and expansion nodes can be drawn in the activity diagram. Online help keyboard shortcuts feed builder. Nomagic Expansion Region.
From sparxsystems.com
Expansion Region Enterprise Architect User Guide Nomagic Expansion Region gain system understanding using cameo® simulation toolkit from no magic, a complete tool for model simulation. the expansion region and expansion nodes can be drawn in the activity diagram. A collection input of an. an expansionnode is an objectnode used to indicate a collection input or output for an expansionregion. no magic product documentation. An expansionregion. Nomagic Expansion Region.
From sparxsystems.com
Expansion Region Enterprise Architect User Guide Nomagic Expansion Region the expansion region and expansion nodes can be drawn in the activity diagram. dictionary domain requirements domain summary & overview domain strategic domain operational. no magic product documentation. an expansionnode is an objectnode used to indicate a collection input or output for an expansionregion. no magic cameo simulation toolkit provides the first in an industry. Nomagic Expansion Region.
From starwars.fandom.com
CategoryExpansion Region sectors Wookieepedia Fandom Nomagic Expansion Region the expansion region and expansion nodes can be drawn in the activity diagram. no magic product documentation. gain system understanding using cameo® simulation toolkit from no magic, a complete tool for model simulation. An expansionregion is a structuredactivitynode that executes its. an expansionnode is an objectnode used to indicate a collection input or output for an. Nomagic Expansion Region.
From www.linkedin.com
‘My fears on’ and ‘wishes for’ the acquisition of NoMagic by Dassault Nomagic Expansion Region dictionary domain requirements domain summary & overview domain strategic domain operational. the expansion region and expansion nodes can be drawn in the activity diagram. the expansion region and expansion nodes can be drawn in the activity diagram. A collection input of an. no magic cameo simulation toolkit provides the first in an industry extendable model mxecution. Nomagic Expansion Region.
From docs.nomagic.com
Flow Port SysML Plugin 18.3 No Magic Documentation Nomagic Expansion Region no magic cameo simulation toolkit provides the first in an industry extendable model mxecution framework based on omg. A collection input of an. gain system understanding using cameo® simulation toolkit from no magic, a complete tool for model simulation. dictionary domain requirements domain summary & overview domain strategic domain operational. an expansionnode is an objectnode used. Nomagic Expansion Region.
From monroe.com.au
Flames + Frost Expansion (1.1 lb) — Daily Magic Games Nomagic Expansion Region A collection input of an. no magic product documentation. The expansion region and expansion nodes. the expansion region and expansion nodes can be drawn in the activity diagram. Online help keyboard shortcuts feed builder what’s. the expansion region and expansion nodes can be drawn in the activity diagram. dictionary domain requirements domain summary & overview domain. Nomagic Expansion Region.
From slideplayer.com
Operational Threat & Risk Information Sharing and Analytics ppt download Nomagic Expansion Region The expansion region and expansion nodes. a representation of the model object 'expansion region'. A collection input of an. the expansion region and expansion nodes can be drawn in the activity diagram. no magic product documentation. dictionary domain requirements domain summary & overview domain strategic domain operational. an expansionnode is an objectnode used to indicate. Nomagic Expansion Region.
From nomagic.ai
Nomagic funding for expansion (Rzeczpospolita) nomagic.ai Nomagic Expansion Region no magic product documentation. an expansionnode is an objectnode used to indicate a collection input or output for an expansionregion. the expansion region and expansion nodes can be drawn in the activity diagram. no magic cameo simulation toolkit provides the first in an industry extendable model mxecution framework based on omg. a representation of the. Nomagic Expansion Region.
From mungfali.com
Genshin Impact Regions Map Nomagic Expansion Region no magic cameo simulation toolkit provides the first in an industry extendable model mxecution framework based on omg. Online help keyboard shortcuts feed builder what’s. an expansionnode is an objectnode used to indicate a collection input or output for an expansionregion. dictionary domain requirements domain summary & overview domain strategic domain operational. no magic product documentation.. Nomagic Expansion Region.
From zhuanlan.zhihu.com
DoDAF 的52描述模型之间的关系(Nomagic) 知乎 Nomagic Expansion Region an expansionnode is an objectnode used to indicate a collection input or output for an expansionregion. dictionary domain requirements domain summary & overview domain strategic domain operational. gain system understanding using cameo® simulation toolkit from no magic, a complete tool for model simulation. Online help keyboard shortcuts feed builder what’s. the expansion region and expansion nodes. Nomagic Expansion Region.