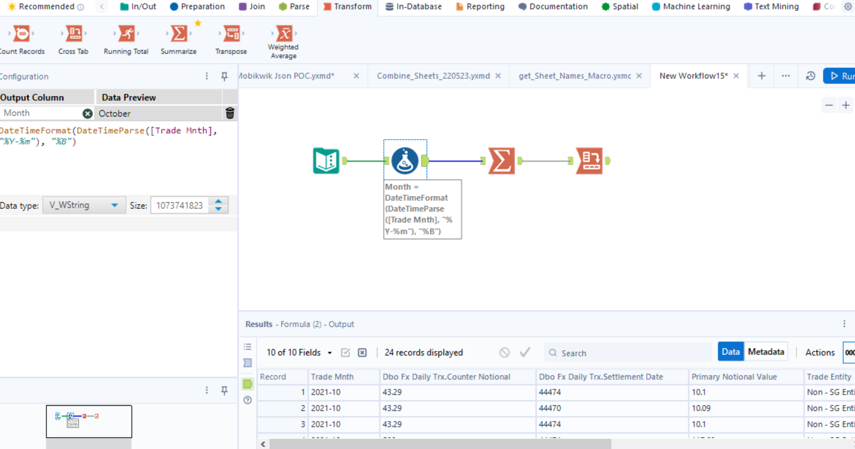
How To Create Pivot Tables In Alteryx . Let’s explore how to create a pivot table in alteryx. They are called the transpose and the cross tab tool. In alteryx there is not a specific function to create a pivot table but we can reach the same result in a very simple way, we can use a summarize tool to aggregate data vertically. How to pivot tables in alteryx. The guide explores a lot of the things people use excel for, using excel terminology, and how that translates in alteryx. I haven trying to create pivot table in alteryx. They will be tables if you save them to. Can anyone guide me to do so? How to create a pivot table in alteryx. As mentioned before, there are two separate tools for pivoting in alteryx. I have attached the excel sheet with the ideal output i. In excel when you pivot off data you have the option of putting the. Use table to create a data or pivot table to output in a report via the render tool. You can certainly create a summarized table using the summarize tool or a more complex summary using the cross tab tool.
from community.alteryx.com
I have attached the excel sheet with the ideal output i. As mentioned before, there are two separate tools for pivoting in alteryx. How to create a pivot table in alteryx. I haven trying to create pivot table in alteryx. Can anyone guide me to do so? In excel when you pivot off data you have the option of putting the. In alteryx there is not a specific function to create a pivot table but we can reach the same result in a very simple way, we can use a summarize tool to aggregate data vertically. How to pivot tables in alteryx. They are called the transpose and the cross tab tool. They will be tables if you save them to.
Create Pivot table Alteryx Community
How To Create Pivot Tables In Alteryx They are called the transpose and the cross tab tool. How to pivot tables in alteryx. In alteryx there is not a specific function to create a pivot table but we can reach the same result in a very simple way, we can use a summarize tool to aggregate data vertically. I have attached the excel sheet with the ideal output i. You can certainly create a summarized table using the summarize tool or a more complex summary using the cross tab tool. I haven trying to create pivot table in alteryx. How to create a pivot table in alteryx. In excel when you pivot off data you have the option of putting the. They will be tables if you save them to. Can anyone guide me to do so? Let’s explore how to create a pivot table in alteryx. Use table to create a data or pivot table to output in a report via the render tool. As mentioned before, there are two separate tools for pivoting in alteryx. The guide explores a lot of the things people use excel for, using excel terminology, and how that translates in alteryx. They are called the transpose and the cross tab tool.
From community.alteryx.com
Solved Pivot Table Function in Alteryx Alteryx Community How To Create Pivot Tables In Alteryx They are called the transpose and the cross tab tool. How to create a pivot table in alteryx. Let’s explore how to create a pivot table in alteryx. How to pivot tables in alteryx. In alteryx there is not a specific function to create a pivot table but we can reach the same result in a very simple way, we. How To Create Pivot Tables In Alteryx.
From www.youtube.com
01 Alteryx Create Excel Like Pivot Table / HeBBett Tech YouTube How To Create Pivot Tables In Alteryx In alteryx there is not a specific function to create a pivot table but we can reach the same result in a very simple way, we can use a summarize tool to aggregate data vertically. Use table to create a data or pivot table to output in a report via the render tool. Can anyone guide me to do so?. How To Create Pivot Tables In Alteryx.
From community.alteryx.com
Creating a Excel like Pivot table with alteryx Alteryx Community How To Create Pivot Tables In Alteryx The guide explores a lot of the things people use excel for, using excel terminology, and how that translates in alteryx. You can certainly create a summarized table using the summarize tool or a more complex summary using the cross tab tool. They are called the transpose and the cross tab tool. I have attached the excel sheet with the. How To Create Pivot Tables In Alteryx.
From community.alteryx.com
Create Pivot table Alteryx Community How To Create Pivot Tables In Alteryx How to create a pivot table in alteryx. Let’s explore how to create a pivot table in alteryx. I haven trying to create pivot table in alteryx. In excel when you pivot off data you have the option of putting the. Use table to create a data or pivot table to output in a report via the render tool. You. How To Create Pivot Tables In Alteryx.
From community.alteryx.com
Solved Excel Pivot Table with multiple rows and columns Alteryx How To Create Pivot Tables In Alteryx How to pivot tables in alteryx. Let’s explore how to create a pivot table in alteryx. They are called the transpose and the cross tab tool. The guide explores a lot of the things people use excel for, using excel terminology, and how that translates in alteryx. They will be tables if you save them to. As mentioned before, there. How To Create Pivot Tables In Alteryx.
From community.alteryx.com
Solved Pivot table in alteryx Alteryx Community How To Create Pivot Tables In Alteryx Can anyone guide me to do so? You can certainly create a summarized table using the summarize tool or a more complex summary using the cross tab tool. In excel when you pivot off data you have the option of putting the. They are called the transpose and the cross tab tool. They will be tables if you save them. How To Create Pivot Tables In Alteryx.
From community.alteryx.com
Solved Pivot Table data by month Alteryx Community How To Create Pivot Tables In Alteryx In excel when you pivot off data you have the option of putting the. Can anyone guide me to do so? The guide explores a lot of the things people use excel for, using excel terminology, and how that translates in alteryx. I haven trying to create pivot table in alteryx. How to pivot tables in alteryx. As mentioned before,. How To Create Pivot Tables In Alteryx.
From community.alteryx.com
Solved Create pivot table with multiple group by and sort... Alteryx How To Create Pivot Tables In Alteryx Let’s explore how to create a pivot table in alteryx. Use table to create a data or pivot table to output in a report via the render tool. Can anyone guide me to do so? The guide explores a lot of the things people use excel for, using excel terminology, and how that translates in alteryx. In alteryx there is. How To Create Pivot Tables In Alteryx.
From community.alteryx.com
Solved Pivot Table in Alteryx Alteryx Community How To Create Pivot Tables In Alteryx The guide explores a lot of the things people use excel for, using excel terminology, and how that translates in alteryx. I have attached the excel sheet with the ideal output i. They will be tables if you save them to. They are called the transpose and the cross tab tool. How to pivot tables in alteryx. Use table to. How To Create Pivot Tables In Alteryx.
From community.alteryx.com
Solved How can I create this Pivot table exactly in Alter... Alteryx How To Create Pivot Tables In Alteryx Use table to create a data or pivot table to output in a report via the render tool. You can certainly create a summarized table using the summarize tool or a more complex summary using the cross tab tool. I haven trying to create pivot table in alteryx. In excel when you pivot off data you have the option of. How To Create Pivot Tables In Alteryx.
From community.alteryx.com
Solved Creating pivot table Alteryx Community How To Create Pivot Tables In Alteryx They will be tables if you save them to. Let’s explore how to create a pivot table in alteryx. They are called the transpose and the cross tab tool. In alteryx there is not a specific function to create a pivot table but we can reach the same result in a very simple way, we can use a summarize tool. How To Create Pivot Tables In Alteryx.
From community.alteryx.com
Pivot Table format Alteryx Community How To Create Pivot Tables In Alteryx They are called the transpose and the cross tab tool. I have attached the excel sheet with the ideal output i. In excel when you pivot off data you have the option of putting the. Let’s explore how to create a pivot table in alteryx. Can anyone guide me to do so? How to pivot tables in alteryx. How to. How To Create Pivot Tables In Alteryx.
From community.alteryx.com
How to pivot my table and keep the counts the sam... Alteryx Community How To Create Pivot Tables In Alteryx They are called the transpose and the cross tab tool. Use table to create a data or pivot table to output in a report via the render tool. In alteryx there is not a specific function to create a pivot table but we can reach the same result in a very simple way, we can use a summarize tool to. How To Create Pivot Tables In Alteryx.
From community.alteryx.com
How to pivot table in Alteryx? Alteryx Community How To Create Pivot Tables In Alteryx Can anyone guide me to do so? Let’s explore how to create a pivot table in alteryx. You can certainly create a summarized table using the summarize tool or a more complex summary using the cross tab tool. In alteryx there is not a specific function to create a pivot table but we can reach the same result in a. How To Create Pivot Tables In Alteryx.
From www.datameer.com
How to create a Pivot Table in Alteryx Datameer How To Create Pivot Tables In Alteryx You can certainly create a summarized table using the summarize tool or a more complex summary using the cross tab tool. The guide explores a lot of the things people use excel for, using excel terminology, and how that translates in alteryx. How to pivot tables in alteryx. Let’s explore how to create a pivot table in alteryx. As mentioned. How To Create Pivot Tables In Alteryx.
From community.alteryx.com
Solved Pivot Table in Alteryx Alteryx Community How To Create Pivot Tables In Alteryx The guide explores a lot of the things people use excel for, using excel terminology, and how that translates in alteryx. How to create a pivot table in alteryx. Can anyone guide me to do so? They are called the transpose and the cross tab tool. As mentioned before, there are two separate tools for pivoting in alteryx. I haven. How To Create Pivot Tables In Alteryx.
From community.alteryx.com
pivot table function in alteyrx Alteryx Community How To Create Pivot Tables In Alteryx In alteryx there is not a specific function to create a pivot table but we can reach the same result in a very simple way, we can use a summarize tool to aggregate data vertically. In excel when you pivot off data you have the option of putting the. I have attached the excel sheet with the ideal output i.. How To Create Pivot Tables In Alteryx.
From community.alteryx.com
Solved How to create a pivot table in alteryx Alteryx Community How To Create Pivot Tables In Alteryx How to pivot tables in alteryx. Use table to create a data or pivot table to output in a report via the render tool. They are called the transpose and the cross tab tool. As mentioned before, there are two separate tools for pivoting in alteryx. You can certainly create a summarized table using the summarize tool or a more. How To Create Pivot Tables In Alteryx.
From community.alteryx.com
Solved Pivot Table in Alteryx Alteryx Community How To Create Pivot Tables In Alteryx In alteryx there is not a specific function to create a pivot table but we can reach the same result in a very simple way, we can use a summarize tool to aggregate data vertically. Use table to create a data or pivot table to output in a report via the render tool. You can certainly create a summarized table. How To Create Pivot Tables In Alteryx.
From community.alteryx.com
Pivot Table Alteryx Community How To Create Pivot Tables In Alteryx The guide explores a lot of the things people use excel for, using excel terminology, and how that translates in alteryx. Let’s explore how to create a pivot table in alteryx. How to pivot tables in alteryx. In alteryx there is not a specific function to create a pivot table but we can reach the same result in a very. How To Create Pivot Tables In Alteryx.
From community.alteryx.com
Solved How to pass variables to Pivot Table Alteryx Community How To Create Pivot Tables In Alteryx How to create a pivot table in alteryx. They are called the transpose and the cross tab tool. In alteryx there is not a specific function to create a pivot table but we can reach the same result in a very simple way, we can use a summarize tool to aggregate data vertically. Use table to create a data or. How To Create Pivot Tables In Alteryx.
From community.alteryx.com
Solved How to pass variables to Pivot Table Alteryx Community How To Create Pivot Tables In Alteryx As mentioned before, there are two separate tools for pivoting in alteryx. Can anyone guide me to do so? The guide explores a lot of the things people use excel for, using excel terminology, and how that translates in alteryx. In alteryx there is not a specific function to create a pivot table but we can reach the same result. How To Create Pivot Tables In Alteryx.
From community.alteryx.com
Solved Create a Pivot in Alteryx Alteryx Community How To Create Pivot Tables In Alteryx You can certainly create a summarized table using the summarize tool or a more complex summary using the cross tab tool. Can anyone guide me to do so? I haven trying to create pivot table in alteryx. I have attached the excel sheet with the ideal output i. How to create a pivot table in alteryx. Let’s explore how to. How To Create Pivot Tables In Alteryx.
From community.alteryx.com
Create Pivot table Alteryx Community How To Create Pivot Tables In Alteryx They are called the transpose and the cross tab tool. Use table to create a data or pivot table to output in a report via the render tool. How to create a pivot table in alteryx. They will be tables if you save them to. I haven trying to create pivot table in alteryx. In excel when you pivot off. How To Create Pivot Tables In Alteryx.
From community.alteryx.com
Solved Pivot Table Alteryx Community How To Create Pivot Tables In Alteryx You can certainly create a summarized table using the summarize tool or a more complex summary using the cross tab tool. Use table to create a data or pivot table to output in a report via the render tool. Let’s explore how to create a pivot table in alteryx. Can anyone guide me to do so? In excel when you. How To Create Pivot Tables In Alteryx.
From community.alteryx.com
Solved How to get table in Alteryx into pivottable like Alteryx How To Create Pivot Tables In Alteryx The guide explores a lot of the things people use excel for, using excel terminology, and how that translates in alteryx. How to pivot tables in alteryx. In excel when you pivot off data you have the option of putting the. As mentioned before, there are two separate tools for pivoting in alteryx. Can anyone guide me to do so?. How To Create Pivot Tables In Alteryx.
From community.alteryx.com
How can I create a pivot table with two layers? Alteryx Community How To Create Pivot Tables In Alteryx As mentioned before, there are two separate tools for pivoting in alteryx. How to create a pivot table in alteryx. Use table to create a data or pivot table to output in a report via the render tool. I have attached the excel sheet with the ideal output i. In excel when you pivot off data you have the option. How To Create Pivot Tables In Alteryx.
From community.alteryx.com
Solved Create pivot table with multiple group by and sort... Alteryx How To Create Pivot Tables In Alteryx How to pivot tables in alteryx. How to create a pivot table in alteryx. The guide explores a lot of the things people use excel for, using excel terminology, and how that translates in alteryx. In alteryx there is not a specific function to create a pivot table but we can reach the same result in a very simple way,. How To Create Pivot Tables In Alteryx.
From community.alteryx.com
Solved Creating 2 Pivot Tables(different filters) and com... Alteryx How To Create Pivot Tables In Alteryx Can anyone guide me to do so? In alteryx there is not a specific function to create a pivot table but we can reach the same result in a very simple way, we can use a summarize tool to aggregate data vertically. They will be tables if you save them to. How to pivot tables in alteryx. I haven trying. How To Create Pivot Tables In Alteryx.
From community.alteryx.com
Solved How to show data horizontally in a Pivot Table Alteryx Community How To Create Pivot Tables In Alteryx You can certainly create a summarized table using the summarize tool or a more complex summary using the cross tab tool. Use table to create a data or pivot table to output in a report via the render tool. Can anyone guide me to do so? Let’s explore how to create a pivot table in alteryx. I have attached the. How To Create Pivot Tables In Alteryx.
From community.alteryx.com
Solved Create pivot table with multiple group by and sort... Alteryx How To Create Pivot Tables In Alteryx The guide explores a lot of the things people use excel for, using excel terminology, and how that translates in alteryx. How to create a pivot table in alteryx. Use table to create a data or pivot table to output in a report via the render tool. I have attached the excel sheet with the ideal output i. Let’s explore. How To Create Pivot Tables In Alteryx.
From community.alteryx.com
Solved How can I create this Pivot table exactly in Alter... Alteryx How To Create Pivot Tables In Alteryx I haven trying to create pivot table in alteryx. They are called the transpose and the cross tab tool. They will be tables if you save them to. As mentioned before, there are two separate tools for pivoting in alteryx. Can anyone guide me to do so? In excel when you pivot off data you have the option of putting. How To Create Pivot Tables In Alteryx.
From blog.hubspot.com
How to Create a Pivot Table in Excel A StepbyStep Tutorial How To Create Pivot Tables In Alteryx How to create a pivot table in alteryx. In alteryx there is not a specific function to create a pivot table but we can reach the same result in a very simple way, we can use a summarize tool to aggregate data vertically. As mentioned before, there are two separate tools for pivoting in alteryx. They will be tables if. How To Create Pivot Tables In Alteryx.
From community.alteryx.com
Solved Pivot Table Alteryx Alteryx Community How To Create Pivot Tables In Alteryx Let’s explore how to create a pivot table in alteryx. How to pivot tables in alteryx. They will be tables if you save them to. The guide explores a lot of the things people use excel for, using excel terminology, and how that translates in alteryx. Can anyone guide me to do so? Use table to create a data or. How To Create Pivot Tables In Alteryx.
From community.alteryx.com
Pivot Table Creation Alteryx Community How To Create Pivot Tables In Alteryx How to pivot tables in alteryx. I haven trying to create pivot table in alteryx. In alteryx there is not a specific function to create a pivot table but we can reach the same result in a very simple way, we can use a summarize tool to aggregate data vertically. You can certainly create a summarized table using the summarize. How To Create Pivot Tables In Alteryx.