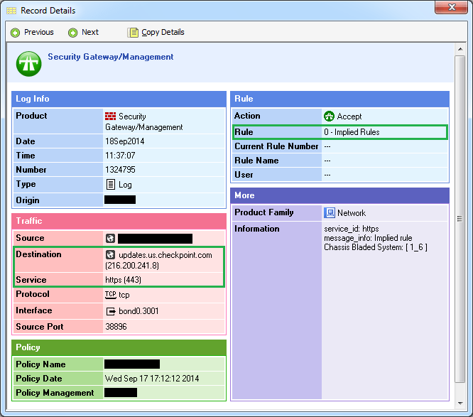
Log Implied Rules Checkpoint . What can i do here? By default, each access control policy contains predefined implied rules that allow the required internal check point communication. Enable logging of informative implied rules by setting the value of kernel parameter. In the r81.10.x releases, this command is available starting from the r81.10.00. Let's talk about implied rules, and let's focus specifically on policy installation traffic which happens over port 18191. Use this window to see some of the implied rules. We historically have tried to avoid using implied rules to have better control of the traffic. Log in to expert mode. What is the best practice regarding this? Let's look at the following diagram that i have attached. These rules apply to each layer in the access control.
from slideplayer.com
By default, each access control policy contains predefined implied rules that allow the required internal check point communication. Let's look at the following diagram that i have attached. We historically have tried to avoid using implied rules to have better control of the traffic. Log in to expert mode. In the r81.10.x releases, this command is available starting from the r81.10.00. Let's talk about implied rules, and let's focus specifically on policy installation traffic which happens over port 18191. Enable logging of informative implied rules by setting the value of kernel parameter. What can i do here? These rules apply to each layer in the access control. What is the best practice regarding this?
Chapter 4 Federalism Section 1 ppt download
Log Implied Rules Checkpoint Enable logging of informative implied rules by setting the value of kernel parameter. In the r81.10.x releases, this command is available starting from the r81.10.00. What is the best practice regarding this? Log in to expert mode. Enable logging of informative implied rules by setting the value of kernel parameter. These rules apply to each layer in the access control. What can i do here? Let's look at the following diagram that i have attached. Use this window to see some of the implied rules. By default, each access control policy contains predefined implied rules that allow the required internal check point communication. We historically have tried to avoid using implied rules to have better control of the traffic. Let's talk about implied rules, and let's focus specifically on policy installation traffic which happens over port 18191.
From community.checkpoint.com
Implied Rule 0 Check Point CheckMates Log Implied Rules Checkpoint Log in to expert mode. These rules apply to each layer in the access control. We historically have tried to avoid using implied rules to have better control of the traffic. What is the best practice regarding this? Use this window to see some of the implied rules. By default, each access control policy contains predefined implied rules that allow. Log Implied Rules Checkpoint.
From community.checkpoint.com
Implied rule override explicit rule Check Point CheckMates Log Implied Rules Checkpoint What is the best practice regarding this? These rules apply to each layer in the access control. Use this window to see some of the implied rules. What can i do here? By default, each access control policy contains predefined implied rules that allow the required internal check point communication. Let's talk about implied rules, and let's focus specifically on. Log Implied Rules Checkpoint.
From community.checkpoint.com
Implied rules and dynamic objects Check Point CheckMates Log Implied Rules Checkpoint Log in to expert mode. What is the best practice regarding this? Enable logging of informative implied rules by setting the value of kernel parameter. What can i do here? We historically have tried to avoid using implied rules to have better control of the traffic. These rules apply to each layer in the access control. Let's look at the. Log Implied Rules Checkpoint.
From supportcenter.checkpoint.com
Best Practices Configuration of logging from Security Gateway to Log Implied Rules Checkpoint Log in to expert mode. What can i do here? We historically have tried to avoid using implied rules to have better control of the traffic. Let's talk about implied rules, and let's focus specifically on policy installation traffic which happens over port 18191. Let's look at the following diagram that i have attached. Enable logging of informative implied rules. Log Implied Rules Checkpoint.
From www.slideserve.com
PPT Check Point 156560 Practice Test Questions PowerPoint Log Implied Rules Checkpoint These rules apply to each layer in the access control. Use this window to see some of the implied rules. Log in to expert mode. What can i do here? Let's look at the following diagram that i have attached. What is the best practice regarding this? Enable logging of informative implied rules by setting the value of kernel parameter.. Log Implied Rules Checkpoint.
From slidesplayer.com
SQL Server Integration Services 架構概觀 ppt download Log Implied Rules Checkpoint By default, each access control policy contains predefined implied rules that allow the required internal check point communication. What is the best practice regarding this? We historically have tried to avoid using implied rules to have better control of the traffic. In the r81.10.x releases, this command is available starting from the r81.10.00. Log in to expert mode. Let's look. Log Implied Rules Checkpoint.
From community.checkpoint.com
Implied Rules SERVICE ICMPPROTO Check Point CheckMates Log Implied Rules Checkpoint Let's talk about implied rules, and let's focus specifically on policy installation traffic which happens over port 18191. Log in to expert mode. Let's look at the following diagram that i have attached. In the r81.10.x releases, this command is available starting from the r81.10.00. What is the best practice regarding this? By default, each access control policy contains predefined. Log Implied Rules Checkpoint.
From community.checkpoint.com
HTTP ACCESS enbled by implied rule Check Point CheckMates Log Implied Rules Checkpoint We historically have tried to avoid using implied rules to have better control of the traffic. Enable logging of informative implied rules by setting the value of kernel parameter. Let's talk about implied rules, and let's focus specifically on policy installation traffic which happens over port 18191. In the r81.10.x releases, this command is available starting from the r81.10.00. Use. Log Implied Rules Checkpoint.
From slideplayer.com
Chapter 4 Federalism Section 1 ppt download Log Implied Rules Checkpoint Use this window to see some of the implied rules. In the r81.10.x releases, this command is available starting from the r81.10.00. These rules apply to each layer in the access control. Enable logging of informative implied rules by setting the value of kernel parameter. Let's look at the following diagram that i have attached. What can i do here?. Log Implied Rules Checkpoint.
From community.checkpoint.com
Check Point r81.20 Log exporter x RSA Netwitness i... Check Point Log Implied Rules Checkpoint What is the best practice regarding this? These rules apply to each layer in the access control. Log in to expert mode. We historically have tried to avoid using implied rules to have better control of the traffic. Let's talk about implied rules, and let's focus specifically on policy installation traffic which happens over port 18191. Use this window to. Log Implied Rules Checkpoint.
From supportcenter.checkpoint.com
Support, Support Requests, Training, Documentation, and Knowledge base Log Implied Rules Checkpoint Let's look at the following diagram that i have attached. Log in to expert mode. What is the best practice regarding this? Enable logging of informative implied rules by setting the value of kernel parameter. Let's talk about implied rules, and let's focus specifically on policy installation traffic which happens over port 18191. What can i do here? Use this. Log Implied Rules Checkpoint.
From community.checkpoint.com
Solved Checkpoint R81.20 Logging Issue Check Point CheckMates Log Implied Rules Checkpoint Enable logging of informative implied rules by setting the value of kernel parameter. By default, each access control policy contains predefined implied rules that allow the required internal check point communication. Let's talk about implied rules, and let's focus specifically on policy installation traffic which happens over port 18191. Use this window to see some of the implied rules. In. Log Implied Rules Checkpoint.
From supportcenter.checkpoint.com
How to view Implied Rules in R80.x / R81.x SmartConsole Log Implied Rules Checkpoint Enable logging of informative implied rules by setting the value of kernel parameter. We historically have tried to avoid using implied rules to have better control of the traffic. Log in to expert mode. What is the best practice regarding this? In the r81.10.x releases, this command is available starting from the r81.10.00. Let's look at the following diagram that. Log Implied Rules Checkpoint.
From slideplayer.com
Transaction Log Internals and Performance David M Maxwell ppt download Log Implied Rules Checkpoint Let's talk about implied rules, and let's focus specifically on policy installation traffic which happens over port 18191. These rules apply to each layer in the access control. We historically have tried to avoid using implied rules to have better control of the traffic. By default, each access control policy contains predefined implied rules that allow the required internal check. Log Implied Rules Checkpoint.
From www.alamy.com
Implied symbol Cut Out Stock Images & Pictures Alamy Log Implied Rules Checkpoint Use this window to see some of the implied rules. What is the best practice regarding this? By default, each access control policy contains predefined implied rules that allow the required internal check point communication. Let's look at the following diagram that i have attached. Enable logging of informative implied rules by setting the value of kernel parameter. These rules. Log Implied Rules Checkpoint.
From community.checkpoint.com
Security gateway accepting https connections via i... Check Point Log Implied Rules Checkpoint What is the best practice regarding this? By default, each access control policy contains predefined implied rules that allow the required internal check point communication. We historically have tried to avoid using implied rules to have better control of the traffic. Let's talk about implied rules, and let's focus specifically on policy installation traffic which happens over port 18191. In. Log Implied Rules Checkpoint.
From essgeelabs.com
Configure Your Check Point Firewall Ess Gee Labs Log Implied Rules Checkpoint Enable logging of informative implied rules by setting the value of kernel parameter. Log in to expert mode. In the r81.10.x releases, this command is available starting from the r81.10.00. Let's look at the following diagram that i have attached. By default, each access control policy contains predefined implied rules that allow the required internal check point communication. What can. Log Implied Rules Checkpoint.
From slideplayer.com
Transaction Log Internals and Performance David M Maxwell ppt download Log Implied Rules Checkpoint In the r81.10.x releases, this command is available starting from the r81.10.00. These rules apply to each layer in the access control. Let's talk about implied rules, and let's focus specifically on policy installation traffic which happens over port 18191. What can i do here? Enable logging of informative implied rules by setting the value of kernel parameter. What is. Log Implied Rules Checkpoint.
From community.checkpoint.com
Implied Rule 0 Check Point CheckMates Log Implied Rules Checkpoint Let's look at the following diagram that i have attached. Let's talk about implied rules, and let's focus specifically on policy installation traffic which happens over port 18191. We historically have tried to avoid using implied rules to have better control of the traffic. In the r81.10.x releases, this command is available starting from the r81.10.00. By default, each access. Log Implied Rules Checkpoint.
From slideplayer.com
Repetition (While Loop) LAB 9 ppt download Log Implied Rules Checkpoint Let's look at the following diagram that i have attached. Log in to expert mode. We historically have tried to avoid using implied rules to have better control of the traffic. By default, each access control policy contains predefined implied rules that allow the required internal check point communication. Let's talk about implied rules, and let's focus specifically on policy. Log Implied Rules Checkpoint.
From community.checkpoint.com
Solved Traffic is accepted by implied rule Check Point CheckMates Log Implied Rules Checkpoint Enable logging of informative implied rules by setting the value of kernel parameter. We historically have tried to avoid using implied rules to have better control of the traffic. What is the best practice regarding this? Let's look at the following diagram that i have attached. In the r81.10.x releases, this command is available starting from the r81.10.00. These rules. Log Implied Rules Checkpoint.
From www.youtube.com
Implied Rules Importance in Checkpoint Firewall Checkpoint Firewall Log Implied Rules Checkpoint Let's look at the following diagram that i have attached. In the r81.10.x releases, this command is available starting from the r81.10.00. These rules apply to each layer in the access control. By default, each access control policy contains predefined implied rules that allow the required internal check point communication. Log in to expert mode. Enable logging of informative implied. Log Implied Rules Checkpoint.
From community.checkpoint.com
Solved Unable to exclude FW1_ICA_Services from implied_ru... Check Log Implied Rules Checkpoint In the r81.10.x releases, this command is available starting from the r81.10.00. Enable logging of informative implied rules by setting the value of kernel parameter. Let's talk about implied rules, and let's focus specifically on policy installation traffic which happens over port 18191. What can i do here? Use this window to see some of the implied rules. Let's look. Log Implied Rules Checkpoint.
From community.checkpoint.com
Implied Rules Check Point CheckMates Log Implied Rules Checkpoint By default, each access control policy contains predefined implied rules that allow the required internal check point communication. These rules apply to each layer in the access control. Enable logging of informative implied rules by setting the value of kernel parameter. Use this window to see some of the implied rules. What is the best practice regarding this? Log in. Log Implied Rules Checkpoint.
From www.truesec.com
Check Point SSL VPN CVE202424919 from an Incident Response Log Implied Rules Checkpoint These rules apply to each layer in the access control. Enable logging of informative implied rules by setting the value of kernel parameter. Log in to expert mode. Let's talk about implied rules, and let's focus specifically on policy installation traffic which happens over port 18191. What is the best practice regarding this? By default, each access control policy contains. Log Implied Rules Checkpoint.
From sc1.checkpoint.com
Logging Log Implied Rules Checkpoint Let's look at the following diagram that i have attached. By default, each access control policy contains predefined implied rules that allow the required internal check point communication. Log in to expert mode. These rules apply to each layer in the access control. What can i do here? In the r81.10.x releases, this command is available starting from the r81.10.00.. Log Implied Rules Checkpoint.
From community.checkpoint.com
Solved Export implied rules from policy Check Point CheckMates Log Implied Rules Checkpoint In the r81.10.x releases, this command is available starting from the r81.10.00. Use this window to see some of the implied rules. What can i do here? Let's talk about implied rules, and let's focus specifically on policy installation traffic which happens over port 18191. Enable logging of informative implied rules by setting the value of kernel parameter. These rules. Log Implied Rules Checkpoint.
From community.checkpoint.com
Solved Rules with any Application/Service not logging app... Check Log Implied Rules Checkpoint Let's look at the following diagram that i have attached. Log in to expert mode. Let's talk about implied rules, and let's focus specifically on policy installation traffic which happens over port 18191. What is the best practice regarding this? In the r81.10.x releases, this command is available starting from the r81.10.00. These rules apply to each layer in the. Log Implied Rules Checkpoint.
From community.checkpoint.com
Remote Access and SitetoSite VPN access restrict... Check Point Log Implied Rules Checkpoint What is the best practice regarding this? By default, each access control policy contains predefined implied rules that allow the required internal check point communication. Enable logging of informative implied rules by setting the value of kernel parameter. We historically have tried to avoid using implied rules to have better control of the traffic. Use this window to see some. Log Implied Rules Checkpoint.
From community.checkpoint.com
Solved Implied Rules SMB Check Point CheckMates Log Implied Rules Checkpoint What can i do here? Use this window to see some of the implied rules. By default, each access control policy contains predefined implied rules that allow the required internal check point communication. Let's talk about implied rules, and let's focus specifically on policy installation traffic which happens over port 18191. Log in to expert mode. In the r81.10.x releases,. Log Implied Rules Checkpoint.
From community.checkpoint.com
Solved Implied Rules SMB Check Point CheckMates Log Implied Rules Checkpoint Enable logging of informative implied rules by setting the value of kernel parameter. Let's look at the following diagram that i have attached. By default, each access control policy contains predefined implied rules that allow the required internal check point communication. Let's talk about implied rules, and let's focus specifically on policy installation traffic which happens over port 18191. Use. Log Implied Rules Checkpoint.
From community.checkpoint.com
Implied Rule 0 Check Point CheckMates Log Implied Rules Checkpoint Let's look at the following diagram that i have attached. These rules apply to each layer in the access control. Log in to expert mode. What is the best practice regarding this? Use this window to see some of the implied rules. We historically have tried to avoid using implied rules to have better control of the traffic. In the. Log Implied Rules Checkpoint.
From atmarkit.itmedia.co.jp
FireWall1によるファイアウォール構築:ファイアウォール運用の基礎(5)(2/4 ページ) @IT Log Implied Rules Checkpoint Use this window to see some of the implied rules. These rules apply to each layer in the access control. What is the best practice regarding this? What can i do here? By default, each access control policy contains predefined implied rules that allow the required internal check point communication. We historically have tried to avoid using implied rules to. Log Implied Rules Checkpoint.
From supportcenter.checkpoint.com
Support, Support Requests, Training, Documentation, and Knowledge base Log Implied Rules Checkpoint Log in to expert mode. Let's talk about implied rules, and let's focus specifically on policy installation traffic which happens over port 18191. Enable logging of informative implied rules by setting the value of kernel parameter. These rules apply to each layer in the access control. What can i do here? In the r81.10.x releases, this command is available starting. Log Implied Rules Checkpoint.
From www.crack4sure.com
Crack4sure Stable 156560 Check Point Certified Cloud Specialist (CCCS Log Implied Rules Checkpoint Let's talk about implied rules, and let's focus specifically on policy installation traffic which happens over port 18191. Log in to expert mode. Enable logging of informative implied rules by setting the value of kernel parameter. We historically have tried to avoid using implied rules to have better control of the traffic. What can i do here? By default, each. Log Implied Rules Checkpoint.