What Is Asp.net Thread Pool . A thread pool is a pool of worker threads that have already been created and are available for apps to use them as needed. You can configure the size of this. It is also the queuing mechanism for all the incoming requests. Now when a request comes, then it directly goes to the thread pool and checks whether there are any free threads available or not. Thread injection in response to blocking work items. In some cases, the thread pool detects work items that block its threads. The thread pool in c# is nothing but a collection of threads that can be reused to perform a number of tasks in the background. Threadpool is the native software level thread management system for dotnet runtime. The thread pool provides new worker threads or i/o completion threads on demand until it reaches the maximum for each category.
from www.leansentry.com
The thread pool provides new worker threads or i/o completion threads on demand until it reaches the maximum for each category. You can configure the size of this. Thread injection in response to blocking work items. Threadpool is the native software level thread management system for dotnet runtime. In some cases, the thread pool detects work items that block its threads. The thread pool in c# is nothing but a collection of threads that can be reused to perform a number of tasks in the background. A thread pool is a pool of worker threads that have already been created and are available for apps to use them as needed. It is also the queuing mechanism for all the incoming requests. Now when a request comes, then it directly goes to the thread pool and checks whether there are any free threads available or not.
Performance score Thread pool performance [HowTo]
What Is Asp.net Thread Pool Threadpool is the native software level thread management system for dotnet runtime. Now when a request comes, then it directly goes to the thread pool and checks whether there are any free threads available or not. In some cases, the thread pool detects work items that block its threads. You can configure the size of this. A thread pool is a pool of worker threads that have already been created and are available for apps to use them as needed. Threadpool is the native software level thread management system for dotnet runtime. It is also the queuing mechanism for all the incoming requests. The thread pool provides new worker threads or i/o completion threads on demand until it reaches the maximum for each category. The thread pool in c# is nothing but a collection of threads that can be reused to perform a number of tasks in the background. Thread injection in response to blocking work items.
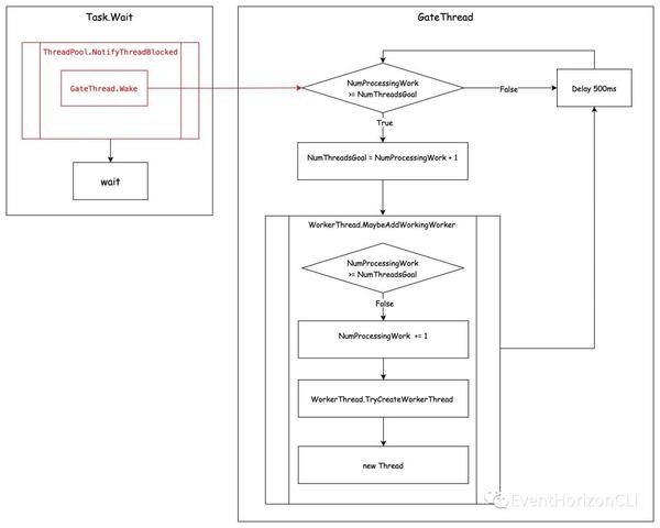
From www.codeproject.com
MultiThreading in CodeProject What Is Asp.net Thread Pool The thread pool in c# is nothing but a collection of threads that can be reused to perform a number of tasks in the background. A thread pool is a pool of worker threads that have already been created and are available for apps to use them as needed. You can configure the size of this. The thread pool provides. What Is Asp.net Thread Pool.
From host4asp.net
What Is Everything You Need to Know What Is Asp.net Thread Pool Threadpool is the native software level thread management system for dotnet runtime. The thread pool provides new worker threads or i/o completion threads on demand until it reaches the maximum for each category. It is also the queuing mechanism for all the incoming requests. Now when a request comes, then it directly goes to the thread pool and checks whether. What Is Asp.net Thread Pool.
From www.leansentry.com
Performance score Thread pool performance [HowTo] What Is Asp.net Thread Pool The thread pool provides new worker threads or i/o completion threads on demand until it reaches the maximum for each category. Now when a request comes, then it directly goes to the thread pool and checks whether there are any free threads available or not. In some cases, the thread pool detects work items that block its threads. Thread injection. What Is Asp.net Thread Pool.
From procodeguide.com
Scale Core Application using ThreadPool Pro Code Guide What Is Asp.net Thread Pool In some cases, the thread pool detects work items that block its threads. Now when a request comes, then it directly goes to the thread pool and checks whether there are any free threads available or not. Thread injection in response to blocking work items. It is also the queuing mechanism for all the incoming requests. A thread pool is. What Is Asp.net Thread Pool.
From www.studypool.com
SOLUTION Overview of asp net core Studypool What Is Asp.net Thread Pool You can configure the size of this. The thread pool provides new worker threads or i/o completion threads on demand until it reaches the maximum for each category. In some cases, the thread pool detects work items that block its threads. Now when a request comes, then it directly goes to the thread pool and checks whether there are any. What Is Asp.net Thread Pool.
From procodeguide.com
Scale Core Application using ThreadPool Pro Code Guide What Is Asp.net Thread Pool Thread injection in response to blocking work items. The thread pool provides new worker threads or i/o completion threads on demand until it reaches the maximum for each category. The thread pool in c# is nothing but a collection of threads that can be reused to perform a number of tasks in the background. A thread pool is a pool. What Is Asp.net Thread Pool.
From www.devopsschool.com
An introduction of What Is Asp.net Thread Pool Threadpool is the native software level thread management system for dotnet runtime. Now when a request comes, then it directly goes to the thread pool and checks whether there are any free threads available or not. The thread pool in c# is nothing but a collection of threads that can be reused to perform a number of tasks in the. What Is Asp.net Thread Pool.
From www.studypool.com
SOLUTION Asp net quick guide Studypool What Is Asp.net Thread Pool The thread pool in c# is nothing but a collection of threads that can be reused to perform a number of tasks in the background. It is also the queuing mechanism for all the incoming requests. You can configure the size of this. In some cases, the thread pool detects work items that block its threads. A thread pool is. What Is Asp.net Thread Pool.
From www.fatalerrors.org
All Java programmers have thread pools to understand what is a thread What Is Asp.net Thread Pool Now when a request comes, then it directly goes to the thread pool and checks whether there are any free threads available or not. It is also the queuing mechanism for all the incoming requests. A thread pool is a pool of worker threads that have already been created and are available for apps to use them as needed. Thread. What Is Asp.net Thread Pool.
From procodeguide.com
Scale Core Application using ThreadPool Pro Code Guide What Is Asp.net Thread Pool The thread pool provides new worker threads or i/o completion threads on demand until it reaches the maximum for each category. Now when a request comes, then it directly goes to the thread pool and checks whether there are any free threads available or not. A thread pool is a pool of worker threads that have already been created and. What Is Asp.net Thread Pool.
From zhuanlan.zhihu.com
概述 ThreadPool 实现 知乎 What Is Asp.net Thread Pool Now when a request comes, then it directly goes to the thread pool and checks whether there are any free threads available or not. Thread injection in response to blocking work items. Threadpool is the native software level thread management system for dotnet runtime. A thread pool is a pool of worker threads that have already been created and are. What Is Asp.net Thread Pool.
From morioh.com
Scalable and Performant Core APIs Asynchronous Code What Is Asp.net Thread Pool Threadpool is the native software level thread management system for dotnet runtime. The thread pool provides new worker threads or i/o completion threads on demand until it reaches the maximum for each category. Thread injection in response to blocking work items. The thread pool in c# is nothing but a collection of threads that can be reused to perform a. What Is Asp.net Thread Pool.
From javatutorial.net
Java Thread Pool Example Java Tutorial Network What Is Asp.net Thread Pool Thread injection in response to blocking work items. Now when a request comes, then it directly goes to the thread pool and checks whether there are any free threads available or not. In some cases, the thread pool detects work items that block its threads. A thread pool is a pool of worker threads that have already been created and. What Is Asp.net Thread Pool.
From www.youtube.com
Scale Core Application using ThreadPool YouTube What Is Asp.net Thread Pool In some cases, the thread pool detects work items that block its threads. Now when a request comes, then it directly goes to the thread pool and checks whether there are any free threads available or not. Threadpool is the native software level thread management system for dotnet runtime. A thread pool is a pool of worker threads that have. What Is Asp.net Thread Pool.
From www.zzvips.com
What Is Asp.net Thread Pool The thread pool in c# is nothing but a collection of threads that can be reused to perform a number of tasks in the background. The thread pool provides new worker threads or i/o completion threads on demand until it reaches the maximum for each category. It is also the queuing mechanism for all the incoming requests. Threadpool is the. What Is Asp.net Thread Pool.
From www.studypool.com
SOLUTION Asp net mvc quick guide Studypool What Is Asp.net Thread Pool You can configure the size of this. Thread injection in response to blocking work items. Threadpool is the native software level thread management system for dotnet runtime. The thread pool in c# is nothing but a collection of threads that can be reused to perform a number of tasks in the background. The thread pool provides new worker threads or. What Is Asp.net Thread Pool.
From www.spacestem.com
What is A Complete Guide to Getting Started What Is Asp.net Thread Pool In some cases, the thread pool detects work items that block its threads. Threadpool is the native software level thread management system for dotnet runtime. Now when a request comes, then it directly goes to the thread pool and checks whether there are any free threads available or not. Thread injection in response to blocking work items. A thread pool. What Is Asp.net Thread Pool.
From coderjony.com
CoderJony What is Thread Starvation in applications? What Is Asp.net Thread Pool The thread pool in c# is nothing but a collection of threads that can be reused to perform a number of tasks in the background. The thread pool provides new worker threads or i/o completion threads on demand until it reaches the maximum for each category. It is also the queuing mechanism for all the incoming requests. Now when a. What Is Asp.net Thread Pool.
From www.scaler.com
What is Thread Pool ? Scaler Topics What Is Asp.net Thread Pool The thread pool in c# is nothing but a collection of threads that can be reused to perform a number of tasks in the background. A thread pool is a pool of worker threads that have already been created and are available for apps to use them as needed. In some cases, the thread pool detects work items that block. What Is Asp.net Thread Pool.
From www.youtube.com
Thread Pool Design Pattern Explained YouTube What Is Asp.net Thread Pool A thread pool is a pool of worker threads that have already been created and are available for apps to use them as needed. The thread pool provides new worker threads or i/o completion threads on demand until it reaches the maximum for each category. Now when a request comes, then it directly goes to the thread pool and checks. What Is Asp.net Thread Pool.
From zhuanlan.zhihu.com
概述 ThreadPool 实现 知乎 What Is Asp.net Thread Pool The thread pool provides new worker threads or i/o completion threads on demand until it reaches the maximum for each category. In some cases, the thread pool detects work items that block its threads. Threadpool is the native software level thread management system for dotnet runtime. Now when a request comes, then it directly goes to the thread pool and. What Is Asp.net Thread Pool.
From www.studypool.com
SOLUTION Asp net quick guide Studypool What Is Asp.net Thread Pool In some cases, the thread pool detects work items that block its threads. The thread pool provides new worker threads or i/o completion threads on demand until it reaches the maximum for each category. A thread pool is a pool of worker threads that have already been created and are available for apps to use them as needed. The thread. What Is Asp.net Thread Pool.
From www.youtube.com
Difference between Asp and in details. YouTube What Is Asp.net Thread Pool In some cases, the thread pool detects work items that block its threads. Threadpool is the native software level thread management system for dotnet runtime. You can configure the size of this. The thread pool in c# is nothing but a collection of threads that can be reused to perform a number of tasks in the background. The thread pool. What Is Asp.net Thread Pool.
From morioh.com
What Is Introduction To Tutorial For Beginners What Is Asp.net Thread Pool It is also the queuing mechanism for all the incoming requests. In some cases, the thread pool detects work items that block its threads. The thread pool provides new worker threads or i/o completion threads on demand until it reaches the maximum for each category. A thread pool is a pool of worker threads that have already been created and. What Is Asp.net Thread Pool.
From procodeguide.com
Scale Core Application using ThreadPool Pro Code Guide What Is Asp.net Thread Pool It is also the queuing mechanism for all the incoming requests. The thread pool provides new worker threads or i/o completion threads on demand until it reaches the maximum for each category. The thread pool in c# is nothing but a collection of threads that can be reused to perform a number of tasks in the background. A thread pool. What Is Asp.net Thread Pool.
From hfut-xyc.github.io
ThreadPool Terminote What Is Asp.net Thread Pool The thread pool in c# is nothing but a collection of threads that can be reused to perform a number of tasks in the background. You can configure the size of this. It is also the queuing mechanism for all the incoming requests. Threadpool is the native software level thread management system for dotnet runtime. The thread pool provides new. What Is Asp.net Thread Pool.
From blog.hostmysite.com
Understanding Basic Fundamentals HostMySite What Is Asp.net Thread Pool Now when a request comes, then it directly goes to the thread pool and checks whether there are any free threads available or not. Thread injection in response to blocking work items. In some cases, the thread pool detects work items that block its threads. You can configure the size of this. The thread pool provides new worker threads or. What Is Asp.net Thread Pool.
From www.digitalocean.com
ThreadPoolExecutor Java Thread Pool Example DigitalOcean What Is Asp.net Thread Pool A thread pool is a pool of worker threads that have already been created and are available for apps to use them as needed. The thread pool in c# is nothing but a collection of threads that can be reused to perform a number of tasks in the background. You can configure the size of this. The thread pool provides. What Is Asp.net Thread Pool.
From www.youtube.com
Software Engineering Architecture of a thread pool for several What Is Asp.net Thread Pool Thread injection in response to blocking work items. It is also the queuing mechanism for all the incoming requests. In some cases, the thread pool detects work items that block its threads. Threadpool is the native software level thread management system for dotnet runtime. The thread pool in c# is nothing but a collection of threads that can be reused. What Is Asp.net Thread Pool.
From www.webcluesinfotech.com
Building Applications with Core Tips and Best Practices What Is Asp.net Thread Pool Thread injection in response to blocking work items. The thread pool provides new worker threads or i/o completion threads on demand until it reaches the maximum for each category. In some cases, the thread pool detects work items that block its threads. You can configure the size of this. The thread pool in c# is nothing but a collection of. What Is Asp.net Thread Pool.
From www.oneclickitsolution.com
What is Top 5 Benefits of Framework in 2024 What Is Asp.net Thread Pool You can configure the size of this. The thread pool in c# is nothing but a collection of threads that can be reused to perform a number of tasks in the background. In some cases, the thread pool detects work items that block its threads. Now when a request comes, then it directly goes to the thread pool and checks. What Is Asp.net Thread Pool.
From www.linkedin.com
What is Framework and Types of Framework What Is Asp.net Thread Pool In some cases, the thread pool detects work items that block its threads. Now when a request comes, then it directly goes to the thread pool and checks whether there are any free threads available or not. Threadpool is the native software level thread management system for dotnet runtime. It is also the queuing mechanism for all the incoming requests.. What Is Asp.net Thread Pool.
From www.youtube.com
C Do asynchronous operations in MVC use a thread from What Is Asp.net Thread Pool The thread pool provides new worker threads or i/o completion threads on demand until it reaches the maximum for each category. A thread pool is a pool of worker threads that have already been created and are available for apps to use them as needed. Now when a request comes, then it directly goes to the thread pool and checks. What Is Asp.net Thread Pool.
From owlcation.com
C ThreadPool and Its Task Queue Explained (With Example) Owlcation What Is Asp.net Thread Pool Now when a request comes, then it directly goes to the thread pool and checks whether there are any free threads available or not. Threadpool is the native software level thread management system for dotnet runtime. Thread injection in response to blocking work items. You can configure the size of this. The thread pool provides new worker threads or i/o. What Is Asp.net Thread Pool.
From www.codeproject.com
MultiThreading in CodeProject What Is Asp.net Thread Pool Threadpool is the native software level thread management system for dotnet runtime. You can configure the size of this. The thread pool in c# is nothing but a collection of threads that can be reused to perform a number of tasks in the background. A thread pool is a pool of worker threads that have already been created and are. What Is Asp.net Thread Pool.