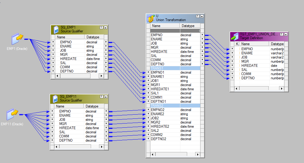
Union Transformation Example In Informatica . You have demographic data about employees. You have demographic data about employees from two flat file sources and you want to merge that data. Use a union transformation in the developer tool to merge data from multiple sources without removing the duplicate rows. The union transformation is an active transformation that you use to merge data from multiple pipelines into a single pipeline. The union transformation is an active transformation that you use to merge data from two pipelines into a single pipeline. Union transformation in informatica is an active transformation used to merge data by row after row from multiple sets as from homogeneous. This example shows how to use the union transformation to merge data from two sources.
from informaticaetldwpk.blogspot.com
Use a union transformation in the developer tool to merge data from multiple sources without removing the duplicate rows. The union transformation is an active transformation that you use to merge data from multiple pipelines into a single pipeline. The union transformation is an active transformation that you use to merge data from two pipelines into a single pipeline. You have demographic data about employees from two flat file sources and you want to merge that data. Union transformation in informatica is an active transformation used to merge data by row after row from multiple sets as from homogeneous. This example shows how to use the union transformation to merge data from two sources. You have demographic data about employees.
Data Integration & Warehousing Union Transformation in Informatica
Union Transformation Example In Informatica This example shows how to use the union transformation to merge data from two sources. Use a union transformation in the developer tool to merge data from multiple sources without removing the duplicate rows. You have demographic data about employees from two flat file sources and you want to merge that data. This example shows how to use the union transformation to merge data from two sources. The union transformation is an active transformation that you use to merge data from multiple pipelines into a single pipeline. You have demographic data about employees. Union transformation in informatica is an active transformation used to merge data by row after row from multiple sets as from homogeneous. The union transformation is an active transformation that you use to merge data from two pipelines into a single pipeline.
From basicinformaticatutorial.blogspot.com
Basic Informatica Tutorial Union Transformation Union Transformation Example In Informatica Union transformation in informatica is an active transformation used to merge data by row after row from multiple sets as from homogeneous. The union transformation is an active transformation that you use to merge data from two pipelines into a single pipeline. You have demographic data about employees from two flat file sources and you want to merge that data.. Union Transformation Example In Informatica.
From www.programiz.com
SQL UNION (With Examples) Union Transformation Example In Informatica You have demographic data about employees. The union transformation is an active transformation that you use to merge data from two pipelines into a single pipeline. You have demographic data about employees from two flat file sources and you want to merge that data. This example shows how to use the union transformation to merge data from two sources. The. Union Transformation Example In Informatica.
From www.youtube.com
Union Transformation in informatica YouTube Union Transformation Example In Informatica This example shows how to use the union transformation to merge data from two sources. You have demographic data about employees from two flat file sources and you want to merge that data. The union transformation is an active transformation that you use to merge data from multiple pipelines into a single pipeline. Use a union transformation in the developer. Union Transformation Example In Informatica.
From informaticasukul.blogspot.com
Informatica Union Transformation. Union Transformation Example In Informatica You have demographic data about employees from two flat file sources and you want to merge that data. Union transformation in informatica is an active transformation used to merge data by row after row from multiple sets as from homogeneous. Use a union transformation in the developer tool to merge data from multiple sources without removing the duplicate rows. You. Union Transformation Example In Informatica.
From www.tutorialgateway.org
Union Transformation in Informatica Union Transformation Example In Informatica Use a union transformation in the developer tool to merge data from multiple sources without removing the duplicate rows. You have demographic data about employees from two flat file sources and you want to merge that data. Union transformation in informatica is an active transformation used to merge data by row after row from multiple sets as from homogeneous. The. Union Transformation Example In Informatica.
From www.youtube.com
Union Transformation in Informatica YouTube Union Transformation Example In Informatica You have demographic data about employees from two flat file sources and you want to merge that data. You have demographic data about employees. Union transformation in informatica is an active transformation used to merge data by row after row from multiple sets as from homogeneous. The union transformation is an active transformation that you use to merge data from. Union Transformation Example In Informatica.
From thinketl.com
Union Transformation in Informatica Cloud (IICS) ThinkETL Union Transformation Example In Informatica You have demographic data about employees. You have demographic data about employees from two flat file sources and you want to merge that data. The union transformation is an active transformation that you use to merge data from multiple pipelines into a single pipeline. This example shows how to use the union transformation to merge data from two sources. Use. Union Transformation Example In Informatica.
From www.tutorialgateway.org
Union Transformation in Informatica Union Transformation Example In Informatica Union transformation in informatica is an active transformation used to merge data by row after row from multiple sets as from homogeneous. You have demographic data about employees. You have demographic data about employees from two flat file sources and you want to merge that data. The union transformation is an active transformation that you use to merge data from. Union Transformation Example In Informatica.
From www.youtube.com
Union Transformation in Informatica YouTube Union Transformation Example In Informatica Use a union transformation in the developer tool to merge data from multiple sources without removing the duplicate rows. The union transformation is an active transformation that you use to merge data from two pipelines into a single pipeline. You have demographic data about employees. The union transformation is an active transformation that you use to merge data from multiple. Union Transformation Example In Informatica.
From www.tutorialgateway.org
Union Transformation in Informatica Union Transformation Example In Informatica Use a union transformation in the developer tool to merge data from multiple sources without removing the duplicate rows. The union transformation is an active transformation that you use to merge data from multiple pipelines into a single pipeline. The union transformation is an active transformation that you use to merge data from two pipelines into a single pipeline. You. Union Transformation Example In Informatica.
From www.youtube.com
084 Union Transformation Example YouTube Union Transformation Example In Informatica You have demographic data about employees from two flat file sources and you want to merge that data. This example shows how to use the union transformation to merge data from two sources. Use a union transformation in the developer tool to merge data from multiple sources without removing the duplicate rows. Union transformation in informatica is an active transformation. Union Transformation Example In Informatica.
From www.youtube.com
How to use Union Transformation in Informatica Mapping designer YouTube Union Transformation Example In Informatica Use a union transformation in the developer tool to merge data from multiple sources without removing the duplicate rows. You have demographic data about employees. The union transformation is an active transformation that you use to merge data from two pipelines into a single pipeline. This example shows how to use the union transformation to merge data from two sources.. Union Transformation Example In Informatica.
From www.tutorialgateway.org
Union Transformation in Informatica Union Transformation Example In Informatica Union transformation in informatica is an active transformation used to merge data by row after row from multiple sets as from homogeneous. The union transformation is an active transformation that you use to merge data from two pipelines into a single pipeline. Use a union transformation in the developer tool to merge data from multiple sources without removing the duplicate. Union Transformation Example In Informatica.
From docs.astera.com
Union Transformation — Centerprise 9 documentation Union Transformation Example In Informatica Use a union transformation in the developer tool to merge data from multiple sources without removing the duplicate rows. Union transformation in informatica is an active transformation used to merge data by row after row from multiple sets as from homogeneous. The union transformation is an active transformation that you use to merge data from two pipelines into a single. Union Transformation Example In Informatica.
From informaticaetldwpk.blogspot.com
Data Integration & Warehousing Union Transformation in Informatica Union Transformation Example In Informatica Union transformation in informatica is an active transformation used to merge data by row after row from multiple sets as from homogeneous. You have demographic data about employees from two flat file sources and you want to merge that data. The union transformation is an active transformation that you use to merge data from multiple pipelines into a single pipeline.. Union Transformation Example In Informatica.
From www.tutorialgateway.org
Union Transformation in Informatica Union Transformation Example In Informatica Use a union transformation in the developer tool to merge data from multiple sources without removing the duplicate rows. This example shows how to use the union transformation to merge data from two sources. You have demographic data about employees. The union transformation is an active transformation that you use to merge data from multiple pipelines into a single pipeline.. Union Transformation Example In Informatica.
From informatica4dummys.blogspot.com
Informatica and Boxi for Dummies Union Transformation Union Transformation Example In Informatica Union transformation in informatica is an active transformation used to merge data by row after row from multiple sets as from homogeneous. You have demographic data about employees. The union transformation is an active transformation that you use to merge data from two pipelines into a single pipeline. The union transformation is an active transformation that you use to merge. Union Transformation Example In Informatica.
From informatica4dummys.blogspot.com
Informatica and Boxi for Dummies Union Transformation Union Transformation Example In Informatica The union transformation is an active transformation that you use to merge data from two pipelines into a single pipeline. You have demographic data about employees from two flat file sources and you want to merge that data. You have demographic data about employees. Use a union transformation in the developer tool to merge data from multiple sources without removing. Union Transformation Example In Informatica.
From pedroanalytics.com
Informatica Powercenter Union Transformation Pedro Carvalho Union Transformation Example In Informatica The union transformation is an active transformation that you use to merge data from multiple pipelines into a single pipeline. Use a union transformation in the developer tool to merge data from multiple sources without removing the duplicate rows. Union transformation in informatica is an active transformation used to merge data by row after row from multiple sets as from. Union Transformation Example In Informatica.
From pedroanalytics.com
Informatica Powercenter Union Transformation Pedro Carvalho Union Transformation Example In Informatica The union transformation is an active transformation that you use to merge data from multiple pipelines into a single pipeline. This example shows how to use the union transformation to merge data from two sources. Union transformation in informatica is an active transformation used to merge data by row after row from multiple sets as from homogeneous. You have demographic. Union Transformation Example In Informatica.
From www.tutorialgateway.org
Union Transformation in Informatica Union Transformation Example In Informatica The union transformation is an active transformation that you use to merge data from multiple pipelines into a single pipeline. The union transformation is an active transformation that you use to merge data from two pipelines into a single pipeline. Use a union transformation in the developer tool to merge data from multiple sources without removing the duplicate rows. You. Union Transformation Example In Informatica.
From pedroanalytics.com
Informatica Powercenter Union Transformation Pedro Carvalho Union Transformation Example In Informatica Use a union transformation in the developer tool to merge data from multiple sources without removing the duplicate rows. Union transformation in informatica is an active transformation used to merge data by row after row from multiple sets as from homogeneous. The union transformation is an active transformation that you use to merge data from two pipelines into a single. Union Transformation Example In Informatica.
From www.tutorialgateway.org
Union Transformation in Informatica Union Transformation Example In Informatica You have demographic data about employees. This example shows how to use the union transformation to merge data from two sources. You have demographic data about employees from two flat file sources and you want to merge that data. The union transformation is an active transformation that you use to merge data from two pipelines into a single pipeline. The. Union Transformation Example In Informatica.
From www.tutorialgateway.org
Union Transformation in Informatica Union Transformation Example In Informatica This example shows how to use the union transformation to merge data from two sources. You have demographic data about employees. You have demographic data about employees from two flat file sources and you want to merge that data. The union transformation is an active transformation that you use to merge data from multiple pipelines into a single pipeline. Union. Union Transformation Example In Informatica.
From www.youtube.com
Informatica part17 Union transformation YouTube Union Transformation Example In Informatica You have demographic data about employees from two flat file sources and you want to merge that data. You have demographic data about employees. This example shows how to use the union transformation to merge data from two sources. Union transformation in informatica is an active transformation used to merge data by row after row from multiple sets as from. Union Transformation Example In Informatica.
From www.tutorialgateway.org
Union Transformation in Informatica Union Transformation Example In Informatica Union transformation in informatica is an active transformation used to merge data by row after row from multiple sets as from homogeneous. You have demographic data about employees. The union transformation is an active transformation that you use to merge data from multiple pipelines into a single pipeline. This example shows how to use the union transformation to merge data. Union Transformation Example In Informatica.
From exploreinformatica.com
Joiner Transformation Overview Explore Informatica Union Transformation Example In Informatica You have demographic data about employees. This example shows how to use the union transformation to merge data from two sources. Use a union transformation in the developer tool to merge data from multiple sources without removing the duplicate rows. The union transformation is an active transformation that you use to merge data from multiple pipelines into a single pipeline.. Union Transformation Example In Informatica.
From pedroanalytics.com
Informatica Powercenter Union Transformation Pedro Carvalho Union Transformation Example In Informatica The union transformation is an active transformation that you use to merge data from two pipelines into a single pipeline. You have demographic data about employees from two flat file sources and you want to merge that data. This example shows how to use the union transformation to merge data from two sources. Use a union transformation in the developer. Union Transformation Example In Informatica.
From pedroanalytics.com
Informatica Powercenter Union Transformation Pedro Carvalho Union Transformation Example In Informatica You have demographic data about employees from two flat file sources and you want to merge that data. The union transformation is an active transformation that you use to merge data from two pipelines into a single pipeline. This example shows how to use the union transformation to merge data from two sources. Union transformation in informatica is an active. Union Transformation Example In Informatica.
From www.tutorialgateway.org
Union Transformation in Informatica Union Transformation Example In Informatica The union transformation is an active transformation that you use to merge data from multiple pipelines into a single pipeline. Union transformation in informatica is an active transformation used to merge data by row after row from multiple sets as from homogeneous. The union transformation is an active transformation that you use to merge data from two pipelines into a. Union Transformation Example In Informatica.
From informatica4dummys.blogspot.com
Informatica and Boxi for Dummies Union Transformation Union Transformation Example In Informatica This example shows how to use the union transformation to merge data from two sources. Use a union transformation in the developer tool to merge data from multiple sources without removing the duplicate rows. Union transformation in informatica is an active transformation used to merge data by row after row from multiple sets as from homogeneous. The union transformation is. Union Transformation Example In Informatica.
From pedroanalytics.com
Informatica Powercenter Union Transformation Pedro Carvalho Union Transformation Example In Informatica Use a union transformation in the developer tool to merge data from multiple sources without removing the duplicate rows. The union transformation is an active transformation that you use to merge data from multiple pipelines into a single pipeline. The union transformation is an active transformation that you use to merge data from two pipelines into a single pipeline. You. Union Transformation Example In Informatica.
From www.youtube.com
Union transformation in informatica YouTube Union Transformation Example In Informatica This example shows how to use the union transformation to merge data from two sources. Union transformation in informatica is an active transformation used to merge data by row after row from multiple sets as from homogeneous. The union transformation is an active transformation that you use to merge data from two pipelines into a single pipeline. You have demographic. Union Transformation Example In Informatica.
From www.tutorialgateway.org
Union Transformation in Informatica Union Transformation Example In Informatica The union transformation is an active transformation that you use to merge data from two pipelines into a single pipeline. You have demographic data about employees from two flat file sources and you want to merge that data. Union transformation in informatica is an active transformation used to merge data by row after row from multiple sets as from homogeneous.. Union Transformation Example In Informatica.
From informatica4dummys.blogspot.com
Informatica and Boxi for Dummies Union Transformation Union Transformation Example In Informatica You have demographic data about employees from two flat file sources and you want to merge that data. Union transformation in informatica is an active transformation used to merge data by row after row from multiple sets as from homogeneous. This example shows how to use the union transformation to merge data from two sources. The union transformation is an. Union Transformation Example In Informatica.