Sql Server View Schema . Database schemas act as namespaces or containers for objects, such as tables, views, procedures, and functions, that can be found in the. I need a schema of microsoft sql server like in this screenshot: The information_schema views allow you to retrieve metadata about the objects within a database. Using the ado.net schema retrieval api, i get a list of all collections but there is no collection for 'schemas'. In this blog post, gives an overview of sql schema and its usage in sql server. These views can be found in. We define sql schema as a logical collection of database objects. I want to retrieve a list of all schemas in a given sql server database. I created a schema according to create schema in ssms , but i can not view it in microsoft sql server.
from blog.sqlauthority.com
I need a schema of microsoft sql server like in this screenshot: These views can be found in. We define sql schema as a logical collection of database objects. I created a schema according to create schema in ssms , but i can not view it in microsoft sql server. The information_schema views allow you to retrieve metadata about the objects within a database. Database schemas act as namespaces or containers for objects, such as tables, views, procedures, and functions, that can be found in the. I want to retrieve a list of all schemas in a given sql server database. Using the ado.net schema retrieval api, i get a list of all collections but there is no collection for 'schemas'. In this blog post, gives an overview of sql schema and its usage in sql server.
SQL SERVER How to Compare the Schema of Two Databases with Schema
Sql Server View Schema I need a schema of microsoft sql server like in this screenshot: We define sql schema as a logical collection of database objects. Database schemas act as namespaces or containers for objects, such as tables, views, procedures, and functions, that can be found in the. I want to retrieve a list of all schemas in a given sql server database. Using the ado.net schema retrieval api, i get a list of all collections but there is no collection for 'schemas'. The information_schema views allow you to retrieve metadata about the objects within a database. I need a schema of microsoft sql server like in this screenshot: In this blog post, gives an overview of sql schema and its usage in sql server. I created a schema according to create schema in ssms , but i can not view it in microsoft sql server. These views can be found in.
From www.mssqltips.com
SQL Server Database Diagram Tool in Management Studio Sql Server View Schema These views can be found in. Database schemas act as namespaces or containers for objects, such as tables, views, procedures, and functions, that can be found in the. The information_schema views allow you to retrieve metadata about the objects within a database. I need a schema of microsoft sql server like in this screenshot: I created a schema according to. Sql Server View Schema.
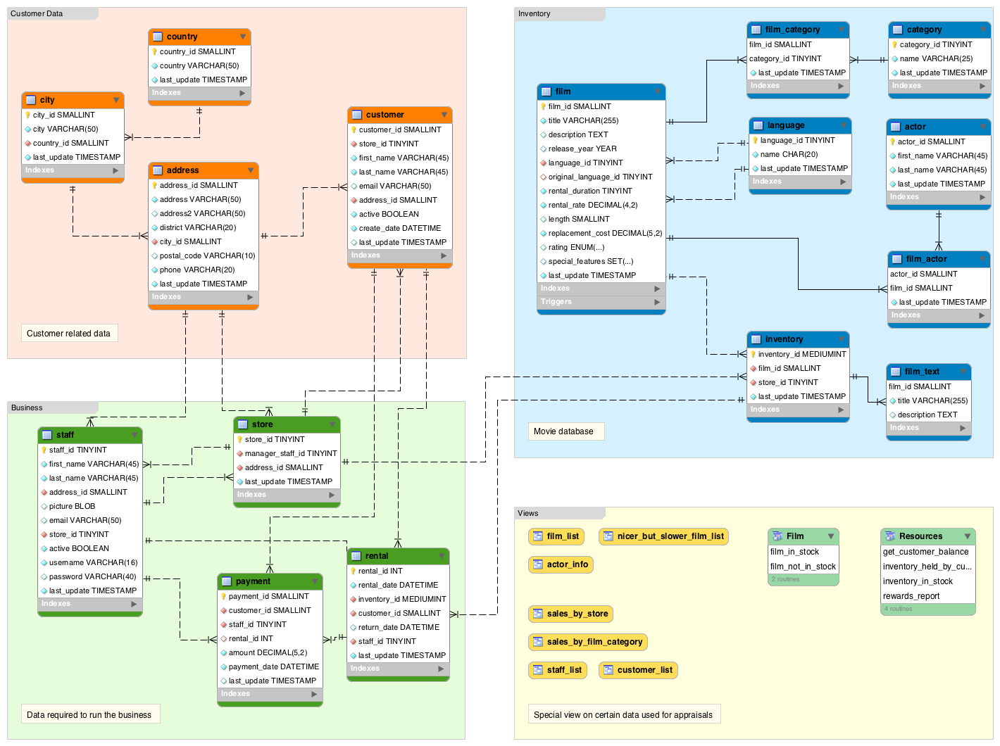
From ermodelexample.com
Sql Schema Diagram Sql Server View Schema We define sql schema as a logical collection of database objects. I need a schema of microsoft sql server like in this screenshot: Using the ado.net schema retrieval api, i get a list of all collections but there is no collection for 'schemas'. I created a schema according to create schema in ssms , but i can not view it. Sql Server View Schema.
From www.youtube.com
SQL Server Tutorial 8 How to create a database schema using SSMS and T Sql Server View Schema Using the ado.net schema retrieval api, i get a list of all collections but there is no collection for 'schemas'. Database schemas act as namespaces or containers for objects, such as tables, views, procedures, and functions, that can be found in the. I created a schema according to create schema in ssms , but i can not view it in. Sql Server View Schema.
From www.youtube.com
Display List schemas in SQL Server database YouTube Sql Server View Schema I need a schema of microsoft sql server like in this screenshot: We define sql schema as a logical collection of database objects. Database schemas act as namespaces or containers for objects, such as tables, views, procedures, and functions, that can be found in the. I want to retrieve a list of all schemas in a given sql server database.. Sql Server View Schema.
From peter-whyte.com
Changing Schemas in SQL Server MSSQL DBA Blog Sql Server View Schema The information_schema views allow you to retrieve metadata about the objects within a database. Database schemas act as namespaces or containers for objects, such as tables, views, procedures, and functions, that can be found in the. I need a schema of microsoft sql server like in this screenshot: We define sql schema as a logical collection of database objects. I. Sql Server View Schema.
From blog.sqlauthority.com
SQL SERVER How to Compare the Schema of Two Databases with Schema Sql Server View Schema The information_schema views allow you to retrieve metadata about the objects within a database. Database schemas act as namespaces or containers for objects, such as tables, views, procedures, and functions, that can be found in the. I need a schema of microsoft sql server like in this screenshot: I want to retrieve a list of all schemas in a given. Sql Server View Schema.
From docslib.org
View Schema Definition Sql Server DocsLib Sql Server View Schema Using the ado.net schema retrieval api, i get a list of all collections but there is no collection for 'schemas'. I created a schema according to create schema in ssms , but i can not view it in microsoft sql server. I need a schema of microsoft sql server like in this screenshot: The information_schema views allow you to retrieve. Sql Server View Schema.
From elchoroukhost.net
Sql Server Show Relationships Between Tables Elcho Table Sql Server View Schema These views can be found in. The information_schema views allow you to retrieve metadata about the objects within a database. In this blog post, gives an overview of sql schema and its usage in sql server. I want to retrieve a list of all schemas in a given sql server database. We define sql schema as a logical collection of. Sql Server View Schema.
From dataedo.com
Reporting schema changes with SQL Server Management Studio SSMS Tutorials Sql Server View Schema Database schemas act as namespaces or containers for objects, such as tables, views, procedures, and functions, that can be found in the. I created a schema according to create schema in ssms , but i can not view it in microsoft sql server. The information_schema views allow you to retrieve metadata about the objects within a database. I want to. Sql Server View Schema.
From www.pinterest.co.kr
Relational Database Design Examples SQL Server Database Diagram Sql Server View Schema I created a schema according to create schema in ssms , but i can not view it in microsoft sql server. I want to retrieve a list of all schemas in a given sql server database. These views can be found in. The information_schema views allow you to retrieve metadata about the objects within a database. Using the ado.net schema. Sql Server View Schema.
From blog.devart.com
Create ER Diagram for SQL Server Database Using SSMS and SQL Designer Sql Server View Schema The information_schema views allow you to retrieve metadata about the objects within a database. Database schemas act as namespaces or containers for objects, such as tables, views, procedures, and functions, that can be found in the. I created a schema according to create schema in ssms , but i can not view it in microsoft sql server. We define sql. Sql Server View Schema.
From www.youtube.com
How to Create Database Diagrams in SQL Server 2019 YouTube Sql Server View Schema We define sql schema as a logical collection of database objects. I want to retrieve a list of all schemas in a given sql server database. The information_schema views allow you to retrieve metadata about the objects within a database. These views can be found in. Using the ado.net schema retrieval api, i get a list of all collections but. Sql Server View Schema.
From www.guru99.com
SQL Server Architecture (Explained) Sql Server View Schema These views can be found in. Database schemas act as namespaces or containers for objects, such as tables, views, procedures, and functions, that can be found in the. Using the ado.net schema retrieval api, i get a list of all collections but there is no collection for 'schemas'. In this blog post, gives an overview of sql schema and its. Sql Server View Schema.
From www.youtube.com
introduction to sql server 2008 create schema ( trasnsact sql ) YouTube Sql Server View Schema Database schemas act as namespaces or containers for objects, such as tables, views, procedures, and functions, that can be found in the. The information_schema views allow you to retrieve metadata about the objects within a database. I created a schema according to create schema in ssms , but i can not view it in microsoft sql server. I want to. Sql Server View Schema.
From www.tutorialsteacher.com
Database Schema in SQL Server Sql Server View Schema I created a schema according to create schema in ssms , but i can not view it in microsoft sql server. I need a schema of microsoft sql server like in this screenshot: The information_schema views allow you to retrieve metadata about the objects within a database. We define sql schema as a logical collection of database objects. In this. Sql Server View Schema.
From blog.quest.com
Database schemas guide Sql Server View Schema I want to retrieve a list of all schemas in a given sql server database. I created a schema according to create schema in ssms , but i can not view it in microsoft sql server. I need a schema of microsoft sql server like in this screenshot: We define sql schema as a logical collection of database objects. The. Sql Server View Schema.
From syntaxfix.com
[sqlserver] How to generate Entity Relationship (ER) Diagram of a Sql Server View Schema I want to retrieve a list of all schemas in a given sql server database. I created a schema according to create schema in ssms , but i can not view it in microsoft sql server. The information_schema views allow you to retrieve metadata about the objects within a database. These views can be found in. I need a schema. Sql Server View Schema.
From guidelibeternising.z13.web.core.windows.net
Database Diagram Sql Server Management Studio Sql Server View Schema Database schemas act as namespaces or containers for objects, such as tables, views, procedures, and functions, that can be found in the. We define sql schema as a logical collection of database objects. Using the ado.net schema retrieval api, i get a list of all collections but there is no collection for 'schemas'. I need a schema of microsoft sql. Sql Server View Schema.
From www.sqlshack.com
A Walkthrough of SQL Schema Sql Server View Schema We define sql schema as a logical collection of database objects. I created a schema according to create schema in ssms , but i can not view it in microsoft sql server. Database schemas act as namespaces or containers for objects, such as tables, views, procedures, and functions, that can be found in the. These views can be found in.. Sql Server View Schema.
From www.youtube.com
Create Schema in Sql Server YouTube Sql Server View Schema The information_schema views allow you to retrieve metadata about the objects within a database. Using the ado.net schema retrieval api, i get a list of all collections but there is no collection for 'schemas'. Database schemas act as namespaces or containers for objects, such as tables, views, procedures, and functions, that can be found in the. In this blog post,. Sql Server View Schema.
From blog.devart.com
Create ER Diagram for SQL Server Database Using SSMS and SQL Designer Sql Server View Schema In this blog post, gives an overview of sql schema and its usage in sql server. Database schemas act as namespaces or containers for objects, such as tables, views, procedures, and functions, that can be found in the. I want to retrieve a list of all schemas in a given sql server database. We define sql schema as a logical. Sql Server View Schema.
From www.youtube.com
Using Information_Schema views to generate TSQL YouTube Sql Server View Schema The information_schema views allow you to retrieve metadata about the objects within a database. I want to retrieve a list of all schemas in a given sql server database. I created a schema according to create schema in ssms , but i can not view it in microsoft sql server. Database schemas act as namespaces or containers for objects, such. Sql Server View Schema.
From stackoverflow.com
t sql How to view schema of Microsoft SQL Server? Stack Overflow Sql Server View Schema These views can be found in. In this blog post, gives an overview of sql schema and its usage in sql server. I need a schema of microsoft sql server like in this screenshot: The information_schema views allow you to retrieve metadata about the objects within a database. Using the ado.net schema retrieval api, i get a list of all. Sql Server View Schema.
From templates.udlvirtual.edu.pe
View Tables In Schema Sql Server Printable Templates Sql Server View Schema Database schemas act as namespaces or containers for objects, such as tables, views, procedures, and functions, that can be found in the. I created a schema according to create schema in ssms , but i can not view it in microsoft sql server. Using the ado.net schema retrieval api, i get a list of all collections but there is no. Sql Server View Schema.
From sqlserverguides.com
How to CREATE SCHEMA in SQL Server SQL Server Guides Sql Server View Schema We define sql schema as a logical collection of database objects. In this blog post, gives an overview of sql schema and its usage in sql server. These views can be found in. I need a schema of microsoft sql server like in this screenshot: The information_schema views allow you to retrieve metadata about the objects within a database. I. Sql Server View Schema.
From dataedo.com
How to create ER diagram for existing SQL Server database with SSMS Sql Server View Schema The information_schema views allow you to retrieve metadata about the objects within a database. I need a schema of microsoft sql server like in this screenshot: We define sql schema as a logical collection of database objects. These views can be found in. I created a schema according to create schema in ssms , but i can not view it. Sql Server View Schema.
From www.youtube.com
What is SCHEMABINDING in Ms SQL Server Views YouTube Sql Server View Schema I created a schema according to create schema in ssms , but i can not view it in microsoft sql server. I want to retrieve a list of all schemas in a given sql server database. Using the ado.net schema retrieval api, i get a list of all collections but there is no collection for 'schemas'. We define sql schema. Sql Server View Schema.
From www.sqlshack.com
A Walkthrough of SQL Schema Sql Server View Schema In this blog post, gives an overview of sql schema and its usage in sql server. Database schemas act as namespaces or containers for objects, such as tables, views, procedures, and functions, that can be found in the. We define sql schema as a logical collection of database objects. I need a schema of microsoft sql server like in this. Sql Server View Schema.
From peter-whyte.com
Changing Schemas in SQL Server MSSQL DBA Blog Sql Server View Schema I want to retrieve a list of all schemas in a given sql server database. Database schemas act as namespaces or containers for objects, such as tables, views, procedures, and functions, that can be found in the. I need a schema of microsoft sql server like in this screenshot: These views can be found in. We define sql schema as. Sql Server View Schema.
From stackoverflow.com
sql server SQL database schema from diagram class Stack Overflow Sql Server View Schema We define sql schema as a logical collection of database objects. I created a schema according to create schema in ssms , but i can not view it in microsoft sql server. These views can be found in. I need a schema of microsoft sql server like in this screenshot: The information_schema views allow you to retrieve metadata about the. Sql Server View Schema.
From blog.devart.com
Create ER Diagram for SQL Server Database Using SSMS and SQL Designer Sql Server View Schema The information_schema views allow you to retrieve metadata about the objects within a database. I need a schema of microsoft sql server like in this screenshot: I created a schema according to create schema in ssms , but i can not view it in microsoft sql server. These views can be found in. Using the ado.net schema retrieval api, i. Sql Server View Schema.
From design.udlvirtual.edu.pe
Create Table In New Schema Sql Server Design Talk Sql Server View Schema We define sql schema as a logical collection of database objects. These views can be found in. The information_schema views allow you to retrieve metadata about the objects within a database. Database schemas act as namespaces or containers for objects, such as tables, views, procedures, and functions, that can be found in the. Using the ado.net schema retrieval api, i. Sql Server View Schema.
From www.tech-recipes.com
How To Create Database Diagram In SQL Server SSMS Sql Server View Schema I created a schema according to create schema in ssms , but i can not view it in microsoft sql server. Using the ado.net schema retrieval api, i get a list of all collections but there is no collection for 'schemas'. In this blog post, gives an overview of sql schema and its usage in sql server. We define sql. Sql Server View Schema.
From docs.oracle.com
ObjectRelational Mappings Using SQL Schema Viewer Sql Server View Schema I created a schema according to create schema in ssms , but i can not view it in microsoft sql server. Database schemas act as namespaces or containers for objects, such as tables, views, procedures, and functions, that can be found in the. Using the ado.net schema retrieval api, i get a list of all collections but there is no. Sql Server View Schema.
From www.educba.com
SQL Schema Complete Guide on SQL Schema in Detail Sql Server View Schema I created a schema according to create schema in ssms , but i can not view it in microsoft sql server. Using the ado.net schema retrieval api, i get a list of all collections but there is no collection for 'schemas'. Database schemas act as namespaces or containers for objects, such as tables, views, procedures, and functions, that can be. Sql Server View Schema.