Huggingface Transformers Chatbot . How to use model / tokenizer; In this tutorial, we will show you how to use the transformers library from huggingface to build chatbot pipelines. Learn to implement and run llama 3 using hugging face transformers. How to use the pipeline; This comprehensive guide covers setup, model download, and creating an ai chatbot. In this example, we are going to learn how to use huggingface to create a chatbot called nextmachina. In order to train or fine. Dialogpt enables the user to create a chat bot in just 10 lines of code as shown on dialogpt’s model card. Two of the most popular leaderboards are the openllm leaderboard and the lmsys chatbot arena leaderboard. Let’s start by installing the transformers library: How to combine with pytorch /.
from torch.classcat.com
In this example, we are going to learn how to use huggingface to create a chatbot called nextmachina. How to combine with pytorch /. In order to train or fine. In this tutorial, we will show you how to use the transformers library from huggingface to build chatbot pipelines. This comprehensive guide covers setup, model download, and creating an ai chatbot. Dialogpt enables the user to create a chat bot in just 10 lines of code as shown on dialogpt’s model card. Two of the most popular leaderboards are the openllm leaderboard and the lmsys chatbot arena leaderboard. Let’s start by installing the transformers library: How to use model / tokenizer; Learn to implement and run llama 3 using hugging face transformers.
HuggingFace Hub スペース 概要 Transformers, Diffusers ClassCat® Chatbot
Huggingface Transformers Chatbot Learn to implement and run llama 3 using hugging face transformers. How to combine with pytorch /. In order to train or fine. Let’s start by installing the transformers library: How to use model / tokenizer; Dialogpt enables the user to create a chat bot in just 10 lines of code as shown on dialogpt’s model card. How to use the pipeline; In this tutorial, we will show you how to use the transformers library from huggingface to build chatbot pipelines. Two of the most popular leaderboards are the openllm leaderboard and the lmsys chatbot arena leaderboard. Learn to implement and run llama 3 using hugging face transformers. In this example, we are going to learn how to use huggingface to create a chatbot called nextmachina. This comprehensive guide covers setup, model download, and creating an ai chatbot.
From huggingface.co
HuggingFace_Transformers_Tutorial a Hugging Face Space by arunnaudiyal786 Huggingface Transformers Chatbot Let’s start by installing the transformers library: Two of the most popular leaderboards are the openllm leaderboard and the lmsys chatbot arena leaderboard. Dialogpt enables the user to create a chat bot in just 10 lines of code as shown on dialogpt’s model card. Learn to implement and run llama 3 using hugging face transformers. How to use model /. Huggingface Transformers Chatbot.
From github.com
GitHub chenjunyi1999/ChatBotGPT2 [NLP] A ChatBot implemented using Huggingface Transformers Chatbot Dialogpt enables the user to create a chat bot in just 10 lines of code as shown on dialogpt’s model card. Learn to implement and run llama 3 using hugging face transformers. How to combine with pytorch /. Two of the most popular leaderboards are the openllm leaderboard and the lmsys chatbot arena leaderboard. Let’s start by installing the transformers. Huggingface Transformers Chatbot.
From joiywukii.blob.core.windows.net
Huggingface Transformers Roberta at Shayna Johnson blog Huggingface Transformers Chatbot This comprehensive guide covers setup, model download, and creating an ai chatbot. In order to train or fine. Two of the most popular leaderboards are the openllm leaderboard and the lmsys chatbot arena leaderboard. Learn to implement and run llama 3 using hugging face transformers. How to use model / tokenizer; How to use the pipeline; How to combine with. Huggingface Transformers Chatbot.
From www.freecodecamp.org
How to Use the Hugging Face Transformer Library Huggingface Transformers Chatbot Learn to implement and run llama 3 using hugging face transformers. How to use the pipeline; How to combine with pytorch /. Two of the most popular leaderboards are the openllm leaderboard and the lmsys chatbot arena leaderboard. In this tutorial, we will show you how to use the transformers library from huggingface to build chatbot pipelines. This comprehensive guide. Huggingface Transformers Chatbot.
From blog.roboflow.com
How to Train the Hugging Face Vision Transformer On a Custom Dataset Huggingface Transformers Chatbot Learn to implement and run llama 3 using hugging face transformers. How to use the pipeline; In order to train or fine. How to combine with pytorch /. Dialogpt enables the user to create a chat bot in just 10 lines of code as shown on dialogpt’s model card. This comprehensive guide covers setup, model download, and creating an ai. Huggingface Transformers Chatbot.
From hybrowlabs.com
Create a PDF Chatbot in 5 Easy Steps Using LangChain, OpenAI, Panel Huggingface Transformers Chatbot In this example, we are going to learn how to use huggingface to create a chatbot called nextmachina. Learn to implement and run llama 3 using hugging face transformers. In order to train or fine. Dialogpt enables the user to create a chat bot in just 10 lines of code as shown on dialogpt’s model card. This comprehensive guide covers. Huggingface Transformers Chatbot.
From www.youtube.com
How to Build an AI Chatbot using Huggingface Transformers Part 1 YouTube Huggingface Transformers Chatbot Let’s start by installing the transformers library: How to use the pipeline; In this tutorial, we will show you how to use the transformers library from huggingface to build chatbot pipelines. In this example, we are going to learn how to use huggingface to create a chatbot called nextmachina. How to combine with pytorch /. Two of the most popular. Huggingface Transformers Chatbot.
From www.youtube.com
Learn How to Use Huggingface Transformer in Pytorch NLP Python Huggingface Transformers Chatbot In this example, we are going to learn how to use huggingface to create a chatbot called nextmachina. Dialogpt enables the user to create a chat bot in just 10 lines of code as shown on dialogpt’s model card. Two of the most popular leaderboards are the openllm leaderboard and the lmsys chatbot arena leaderboard. In order to train or. Huggingface Transformers Chatbot.
From fourthbrain.ai
HuggingFace Demo Building NLP Applications with Transformers FourthBrain Huggingface Transformers Chatbot How to use the pipeline; In order to train or fine. Two of the most popular leaderboards are the openllm leaderboard and the lmsys chatbot arena leaderboard. Let’s start by installing the transformers library: Learn to implement and run llama 3 using hugging face transformers. In this tutorial, we will show you how to use the transformers library from huggingface. Huggingface Transformers Chatbot.
From huggingface.co
Introducing Decision Transformers on Hugging Face 🤗 Huggingface Transformers Chatbot In this example, we are going to learn how to use huggingface to create a chatbot called nextmachina. How to use the pipeline; How to combine with pytorch /. Dialogpt enables the user to create a chat bot in just 10 lines of code as shown on dialogpt’s model card. How to use model / tokenizer; This comprehensive guide covers. Huggingface Transformers Chatbot.
From twitter.com
Jeremy Pinto on Twitter "Meet Buster 🤖, a chatbot that answers Huggingface Transformers Chatbot How to use the pipeline; Learn to implement and run llama 3 using hugging face transformers. How to use model / tokenizer; In this example, we are going to learn how to use huggingface to create a chatbot called nextmachina. Dialogpt enables the user to create a chat bot in just 10 lines of code as shown on dialogpt’s model. Huggingface Transformers Chatbot.
From rubikscode.net
Using Huggingface Transformers with Rubix Code Huggingface Transformers Chatbot How to use model / tokenizer; Dialogpt enables the user to create a chat bot in just 10 lines of code as shown on dialogpt’s model card. How to combine with pytorch /. Let’s start by installing the transformers library: In this tutorial, we will show you how to use the transformers library from huggingface to build chatbot pipelines. How. Huggingface Transformers Chatbot.
From www.youtube.com
Getting Started with AI powered Q&A using Hugging Face Transformers Huggingface Transformers Chatbot How to use model / tokenizer; In this tutorial, we will show you how to use the transformers library from huggingface to build chatbot pipelines. Learn to implement and run llama 3 using hugging face transformers. Dialogpt enables the user to create a chat bot in just 10 lines of code as shown on dialogpt’s model card. In this example,. Huggingface Transformers Chatbot.
From www.youtube.com
Customised Chatbot using langchain Huggingface and llama2 with gradio Huggingface Transformers Chatbot Learn to implement and run llama 3 using hugging face transformers. In this example, we are going to learn how to use huggingface to create a chatbot called nextmachina. How to use the pipeline; Let’s start by installing the transformers library: Two of the most popular leaderboards are the openllm leaderboard and the lmsys chatbot arena leaderboard. How to use. Huggingface Transformers Chatbot.
From torch.classcat.com
HuggingFace Diffusers Transformers, Diffusers & ClassCat® Chatbot Huggingface Transformers Chatbot In this example, we are going to learn how to use huggingface to create a chatbot called nextmachina. How to use model / tokenizer; How to use the pipeline; How to combine with pytorch /. Let’s start by installing the transformers library: In order to train or fine. Learn to implement and run llama 3 using hugging face transformers. Dialogpt. Huggingface Transformers Chatbot.
From blog.danielnazarian.com
HuggingFace 🤗 Introduction, Transformers and Pipelines Oh My! Huggingface Transformers Chatbot In order to train or fine. Learn to implement and run llama 3 using hugging face transformers. In this tutorial, we will show you how to use the transformers library from huggingface to build chatbot pipelines. This comprehensive guide covers setup, model download, and creating an ai chatbot. Two of the most popular leaderboards are the openllm leaderboard and the. Huggingface Transformers Chatbot.
From www.youtube.com
How To Develop Question Answering Bot Using Only Hugging Face Huggingface Transformers Chatbot How to use the pipeline; Two of the most popular leaderboards are the openllm leaderboard and the lmsys chatbot arena leaderboard. How to combine with pytorch /. In order to train or fine. Dialogpt enables the user to create a chat bot in just 10 lines of code as shown on dialogpt’s model card. Let’s start by installing the transformers. Huggingface Transformers Chatbot.
From www.upwork.com
A chatbot with OpenAI LLM Langchain and Huggingface models Upwork Huggingface Transformers Chatbot In order to train or fine. Learn to implement and run llama 3 using hugging face transformers. How to use the pipeline; Dialogpt enables the user to create a chat bot in just 10 lines of code as shown on dialogpt’s model card. Let’s start by installing the transformers library: How to combine with pytorch /. How to use model. Huggingface Transformers Chatbot.
From www.youtube.com
HuggingFace Transformers Agent Full tutorial Like AutoGPT , ChatGPT Huggingface Transformers Chatbot In this example, we are going to learn how to use huggingface to create a chatbot called nextmachina. Dialogpt enables the user to create a chat bot in just 10 lines of code as shown on dialogpt’s model card. In order to train or fine. Let’s start by installing the transformers library: Two of the most popular leaderboards are the. Huggingface Transformers Chatbot.
From www.youtube.com
Tutorial 1Transformer And Bert Implementation With Huggingface YouTube Huggingface Transformers Chatbot How to combine with pytorch /. Learn to implement and run llama 3 using hugging face transformers. In order to train or fine. Let’s start by installing the transformers library: In this example, we are going to learn how to use huggingface to create a chatbot called nextmachina. This comprehensive guide covers setup, model download, and creating an ai chatbot.. Huggingface Transformers Chatbot.
From blog.csml.dev
Supercharge your Chatbot with Huggingface Models Huggingface Transformers Chatbot Two of the most popular leaderboards are the openllm leaderboard and the lmsys chatbot arena leaderboard. How to use the pipeline; Dialogpt enables the user to create a chat bot in just 10 lines of code as shown on dialogpt’s model card. Learn to implement and run llama 3 using hugging face transformers. How to use model / tokenizer; This. Huggingface Transformers Chatbot.
From www.youtube.com
Chat, Create, and Learn with Zephyr 7B HuggingFace's New AI Chatbot Huggingface Transformers Chatbot Two of the most popular leaderboards are the openllm leaderboard and the lmsys chatbot arena leaderboard. In this example, we are going to learn how to use huggingface to create a chatbot called nextmachina. This comprehensive guide covers setup, model download, and creating an ai chatbot. In this tutorial, we will show you how to use the transformers library from. Huggingface Transformers Chatbot.
From torch.classcat.com
HuggingFace Hub スペース 概要 Transformers, Diffusers ClassCat® Chatbot Huggingface Transformers Chatbot How to combine with pytorch /. How to use the pipeline; Let’s start by installing the transformers library: Learn to implement and run llama 3 using hugging face transformers. In this tutorial, we will show you how to use the transformers library from huggingface to build chatbot pipelines. How to use model / tokenizer; In this example, we are going. Huggingface Transformers Chatbot.
From github.com
transformers/docs/source/ko/model_doc/autoformer.md at main Huggingface Transformers Chatbot In this example, we are going to learn how to use huggingface to create a chatbot called nextmachina. How to use model / tokenizer; Two of the most popular leaderboards are the openllm leaderboard and the lmsys chatbot arena leaderboard. This comprehensive guide covers setup, model download, and creating an ai chatbot. How to combine with pytorch /. Let’s start. Huggingface Transformers Chatbot.
From www.aibarcelonaworld.com
Demystifying Transformers and Hugging Face through Interactive Play Huggingface Transformers Chatbot How to use model / tokenizer; Two of the most popular leaderboards are the openllm leaderboard and the lmsys chatbot arena leaderboard. Let’s start by installing the transformers library: In this tutorial, we will show you how to use the transformers library from huggingface to build chatbot pipelines. In order to train or fine. How to combine with pytorch /.. Huggingface Transformers Chatbot.
From github.com
GitHub butyr/huggingfacetransformerchatbots A collection of simple Huggingface Transformers Chatbot Learn to implement and run llama 3 using hugging face transformers. Dialogpt enables the user to create a chat bot in just 10 lines of code as shown on dialogpt’s model card. This comprehensive guide covers setup, model download, and creating an ai chatbot. Two of the most popular leaderboards are the openllm leaderboard and the lmsys chatbot arena leaderboard.. Huggingface Transformers Chatbot.
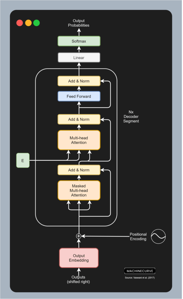
From machinecurve.com
Easy Chatbot with DialoGPT, Machine Learning and HuggingFace Huggingface Transformers Chatbot How to use model / tokenizer; Dialogpt enables the user to create a chat bot in just 10 lines of code as shown on dialogpt’s model card. Two of the most popular leaderboards are the openllm leaderboard and the lmsys chatbot arena leaderboard. Let’s start by installing the transformers library: In order to train or fine. How to combine with. Huggingface Transformers Chatbot.
From www.youtube.com
Fine tuning gpt2 Transformers huggingface conversational chatbot Huggingface Transformers Chatbot Let’s start by installing the transformers library: How to use the pipeline; This comprehensive guide covers setup, model download, and creating an ai chatbot. Two of the most popular leaderboards are the openllm leaderboard and the lmsys chatbot arena leaderboard. In this tutorial, we will show you how to use the transformers library from huggingface to build chatbot pipelines. Dialogpt. Huggingface Transformers Chatbot.
From www.youtube.com
Mastering HuggingFace Transformers StepByStep Guide to Model Huggingface Transformers Chatbot How to combine with pytorch /. Let’s start by installing the transformers library: In this example, we are going to learn how to use huggingface to create a chatbot called nextmachina. In this tutorial, we will show you how to use the transformers library from huggingface to build chatbot pipelines. Dialogpt enables the user to create a chat bot in. Huggingface Transformers Chatbot.
From torch.classcat.com
HuggingFace ブログ Dreambooth による Stable Diffusion の訓練 Transformers Huggingface Transformers Chatbot In this tutorial, we will show you how to use the transformers library from huggingface to build chatbot pipelines. This comprehensive guide covers setup, model download, and creating an ai chatbot. How to combine with pytorch /. How to use model / tokenizer; How to use the pipeline; In order to train or fine. Learn to implement and run llama. Huggingface Transformers Chatbot.
From torch.classcat.com
HuggingFace Diffusers 0.12 ノートブック Stable Diffusion 🎨 Transformers Huggingface Transformers Chatbot Dialogpt enables the user to create a chat bot in just 10 lines of code as shown on dialogpt’s model card. How to use the pipeline; In this tutorial, we will show you how to use the transformers library from huggingface to build chatbot pipelines. How to use model / tokenizer; Learn to implement and run llama 3 using hugging. Huggingface Transformers Chatbot.
From www.youtube.com
Transformers Agents HuggingFace's NEW Tool for Natural Language Huggingface Transformers Chatbot Two of the most popular leaderboards are the openllm leaderboard and the lmsys chatbot arena leaderboard. This comprehensive guide covers setup, model download, and creating an ai chatbot. Dialogpt enables the user to create a chat bot in just 10 lines of code as shown on dialogpt’s model card. In this example, we are going to learn how to use. Huggingface Transformers Chatbot.
From www.youtube.com
How To Make a Chatbot with Huggingface ML model SAP Build Apps Chat Huggingface Transformers Chatbot In order to train or fine. How to use model / tokenizer; In this example, we are going to learn how to use huggingface to create a chatbot called nextmachina. In this tutorial, we will show you how to use the transformers library from huggingface to build chatbot pipelines. How to use the pipeline; This comprehensive guide covers setup, model. Huggingface Transformers Chatbot.
From torch.classcat.com
HuggingFace Diffusers 0.9 リリースノート Stable Diffusion 2 Transformers Huggingface Transformers Chatbot How to combine with pytorch /. How to use model / tokenizer; Two of the most popular leaderboards are the openllm leaderboard and the lmsys chatbot arena leaderboard. In order to train or fine. This comprehensive guide covers setup, model download, and creating an ai chatbot. Learn to implement and run llama 3 using hugging face transformers. Dialogpt enables the. Huggingface Transformers Chatbot.
From torch.classcat.com
HuggingFace Hub スペース 概要 Transformers, Diffusers ClassCat® Chatbot Huggingface Transformers Chatbot How to use model / tokenizer; In order to train or fine. Two of the most popular leaderboards are the openllm leaderboard and the lmsys chatbot arena leaderboard. Learn to implement and run llama 3 using hugging face transformers. How to use the pipeline; This comprehensive guide covers setup, model download, and creating an ai chatbot. In this tutorial, we. Huggingface Transformers Chatbot.