Civic Ac Clutch Not Engaging . the ground to the ac mag clutch comes through the ground circuit on the blower motor. here are the 3 most common causes: Check the dash and under hood fuses. If you have a faulty ground in the blower motor (often the case on. It can also be caused by a faulty high or. i have been able to confirm that it is in fact the thermal protector that is faulty by temporarily bypassing it with a jumper wire. now the a/c is working fine. the relay that kicks in the compressor/clutch is fine. when you encounter a honda ac compressor clutch that won’t engage, the problem could be 1) a low refrigerant charge, 2) a failed ac compressor. I switched the relays in the engine fuse box,. I followed the clutch not engaging flowchart in the civic wsm which is basically: the most common reason why your ac clutch is not engaging is that the ac refrigerant level is too low or too high. the clutch wasn't engaging and the two radiator fans were not working.
from ar.inspiredpencil.com
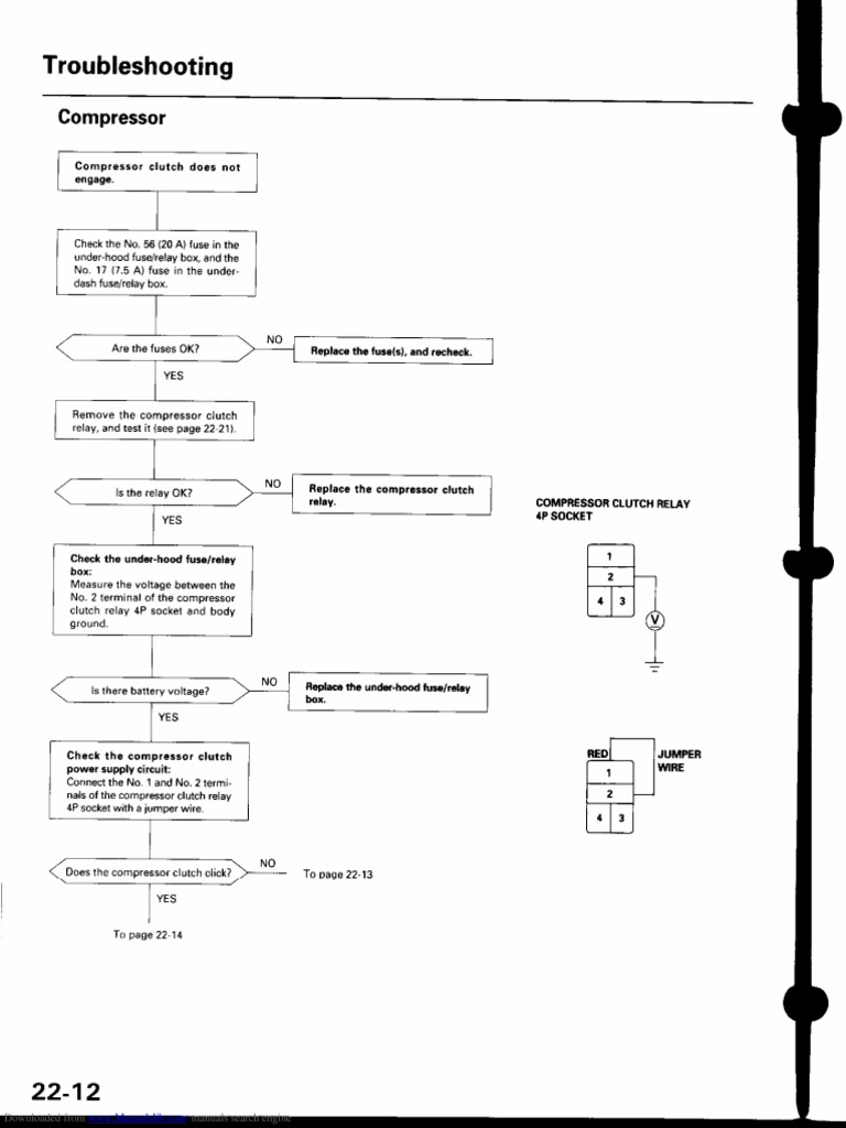
I followed the clutch not engaging flowchart in the civic wsm which is basically: the ground to the ac mag clutch comes through the ground circuit on the blower motor. now the a/c is working fine. here are the 3 most common causes: the relay that kicks in the compressor/clutch is fine. I switched the relays in the engine fuse box,. the most common reason why your ac clutch is not engaging is that the ac refrigerant level is too low or too high. the clutch wasn't engaging and the two radiator fans were not working. i have been able to confirm that it is in fact the thermal protector that is faulty by temporarily bypassing it with a jumper wire. when you encounter a honda ac compressor clutch that won’t engage, the problem could be 1) a low refrigerant charge, 2) a failed ac compressor.
A C Compressor Clutch Not Engaging
Civic Ac Clutch Not Engaging the relay that kicks in the compressor/clutch is fine. I followed the clutch not engaging flowchart in the civic wsm which is basically: when you encounter a honda ac compressor clutch that won’t engage, the problem could be 1) a low refrigerant charge, 2) a failed ac compressor. Check the dash and under hood fuses. i have been able to confirm that it is in fact the thermal protector that is faulty by temporarily bypassing it with a jumper wire. the relay that kicks in the compressor/clutch is fine. I switched the relays in the engine fuse box,. here are the 3 most common causes: now the a/c is working fine. the ground to the ac mag clutch comes through the ground circuit on the blower motor. the most common reason why your ac clutch is not engaging is that the ac refrigerant level is too low or too high. If you have a faulty ground in the blower motor (often the case on. It can also be caused by a faulty high or. the clutch wasn't engaging and the two radiator fans were not working.
From wiringfixniftier.z19.web.core.windows.net
Car Ac Clutch Not Engaging Civic Ac Clutch Not Engaging the most common reason why your ac clutch is not engaging is that the ac refrigerant level is too low or too high. I followed the clutch not engaging flowchart in the civic wsm which is basically: the ground to the ac mag clutch comes through the ground circuit on the blower motor. the relay that kicks. Civic Ac Clutch Not Engaging.
From ricksfreeautorepairadvice.com
Honda AC clutch doesn't engage — Ricks Free Auto Repair Advice Ricks Free Auto Repair Advice Civic Ac Clutch Not Engaging It can also be caused by a faulty high or. i have been able to confirm that it is in fact the thermal protector that is faulty by temporarily bypassing it with a jumper wire. when you encounter a honda ac compressor clutch that won’t engage, the problem could be 1) a low refrigerant charge, 2) a failed. Civic Ac Clutch Not Engaging.
From honda-tech.com
ac clutch not engaging HondaTech Honda Forum Discussion Civic Ac Clutch Not Engaging It can also be caused by a faulty high or. here are the 3 most common causes: i have been able to confirm that it is in fact the thermal protector that is faulty by temporarily bypassing it with a jumper wire. the clutch wasn't engaging and the two radiator fans were not working. I switched the. Civic Ac Clutch Not Engaging.
From appu.com.uy
2006 Civic AC Compressor Clutch HondaTech Honda Forum, 56 OFF Civic Ac Clutch Not Engaging now the a/c is working fine. Check the dash and under hood fuses. I switched the relays in the engine fuse box,. I followed the clutch not engaging flowchart in the civic wsm which is basically: the ground to the ac mag clutch comes through the ground circuit on the blower motor. If you have a faulty ground. Civic Ac Clutch Not Engaging.
From dxovargft.blob.core.windows.net
Why Is My Ac Clutch Not Staying Engaged at Steven Maffei blog Civic Ac Clutch Not Engaging the ground to the ac mag clutch comes through the ground circuit on the blower motor. i have been able to confirm that it is in fact the thermal protector that is faulty by temporarily bypassing it with a jumper wire. Check the dash and under hood fuses. here are the 3 most common causes: It can. Civic Ac Clutch Not Engaging.
From mechanics.stackexchange.com
ac A/C Clutch not Engaging on my Honda Civic? Motor Vehicle Maintenance & Repair Stack Exchange Civic Ac Clutch Not Engaging the clutch wasn't engaging and the two radiator fans were not working. Check the dash and under hood fuses. when you encounter a honda ac compressor clutch that won’t engage, the problem could be 1) a low refrigerant charge, 2) a failed ac compressor. here are the 3 most common causes: i have been able to. Civic Ac Clutch Not Engaging.
From airconditionerdetails.blogspot.com
Honda Civic Air Conditioner Clutch Not Engaging air conditioner details Civic Ac Clutch Not Engaging when you encounter a honda ac compressor clutch that won’t engage, the problem could be 1) a low refrigerant charge, 2) a failed ac compressor. I switched the relays in the engine fuse box,. the ground to the ac mag clutch comes through the ground circuit on the blower motor. the most common reason why your ac. Civic Ac Clutch Not Engaging.
From pdfprof.com
2010 honda civic ac compressor not engaging Civic Ac Clutch Not Engaging I followed the clutch not engaging flowchart in the civic wsm which is basically: here are the 3 most common causes: the relay that kicks in the compressor/clutch is fine. It can also be caused by a faulty high or. when you encounter a honda ac compressor clutch that won’t engage, the problem could be 1) a. Civic Ac Clutch Not Engaging.
From studentlesson.com
AC compressor clutch not engaging (causes & how to fix) student lesson Civic Ac Clutch Not Engaging the clutch wasn't engaging and the two radiator fans were not working. I followed the clutch not engaging flowchart in the civic wsm which is basically: I switched the relays in the engine fuse box,. now the a/c is working fine. i have been able to confirm that it is in fact the thermal protector that is. Civic Ac Clutch Not Engaging.
From caremycars.com
What to do When AC Compressor Clutch Is Not Engaging Care My Cars Civic Ac Clutch Not Engaging It can also be caused by a faulty high or. when you encounter a honda ac compressor clutch that won’t engage, the problem could be 1) a low refrigerant charge, 2) a failed ac compressor. the ground to the ac mag clutch comes through the ground circuit on the blower motor. now the a/c is working fine.. Civic Ac Clutch Not Engaging.
From answertion.com
AC clutch not engaging Q&A Answertion Civic Ac Clutch Not Engaging the ground to the ac mag clutch comes through the ground circuit on the blower motor. Check the dash and under hood fuses. the most common reason why your ac clutch is not engaging is that the ac refrigerant level is too low or too high. I followed the clutch not engaging flowchart in the civic wsm which. Civic Ac Clutch Not Engaging.
From www.mdxers.org
AC Clutch Not Engaging After Repair !!! Acura MDX SUV Forums Civic Ac Clutch Not Engaging If you have a faulty ground in the blower motor (often the case on. I switched the relays in the engine fuse box,. Check the dash and under hood fuses. the ground to the ac mag clutch comes through the ground circuit on the blower motor. now the a/c is working fine. I followed the clutch not engaging. Civic Ac Clutch Not Engaging.
From www.youtube.com
HONDA CIVIC AC CLUTCH RELAY LOCATION, AC COMPRESSOR NOT WORKING RELAY 2016 2017 2018 2019 2020 Civic Ac Clutch Not Engaging It can also be caused by a faulty high or. I switched the relays in the engine fuse box,. the most common reason why your ac clutch is not engaging is that the ac refrigerant level is too low or too high. If you have a faulty ground in the blower motor (often the case on. I followed the. Civic Ac Clutch Not Engaging.
From honda-tech.com
AC confusion AC clutch not engaged without relay jumping (96 Civic sedan) HondaTech Honda Civic Ac Clutch Not Engaging I followed the clutch not engaging flowchart in the civic wsm which is basically: the most common reason why your ac clutch is not engaging is that the ac refrigerant level is too low or too high. here are the 3 most common causes: the clutch wasn't engaging and the two radiator fans were not working. . Civic Ac Clutch Not Engaging.
From honda-tech.com
AC confusion AC clutch not engaged without relay jumping (96 Civic sedan) HondaTech Honda Civic Ac Clutch Not Engaging I switched the relays in the engine fuse box,. the relay that kicks in the compressor/clutch is fine. the most common reason why your ac clutch is not engaging is that the ac refrigerant level is too low or too high. when you encounter a honda ac compressor clutch that won’t engage, the problem could be 1). Civic Ac Clutch Not Engaging.
From schematicdatapened101.z22.web.core.windows.net
Check Vehicle For Ac Clutch Civic Ac Clutch Not Engaging when you encounter a honda ac compressor clutch that won’t engage, the problem could be 1) a low refrigerant charge, 2) a failed ac compressor. i have been able to confirm that it is in fact the thermal protector that is faulty by temporarily bypassing it with a jumper wire. If you have a faulty ground in the. Civic Ac Clutch Not Engaging.
From mechanicexcitons.z13.web.core.windows.net
Honda Civic Ac Clutch Not Engaging Civic Ac Clutch Not Engaging I followed the clutch not engaging flowchart in the civic wsm which is basically: Check the dash and under hood fuses. If you have a faulty ground in the blower motor (often the case on. I switched the relays in the engine fuse box,. when you encounter a honda ac compressor clutch that won’t engage, the problem could be. Civic Ac Clutch Not Engaging.
From honda-tech.com
Civic A/C compressor not engaging?? HondaTech Honda Forum Discussion Civic Ac Clutch Not Engaging I switched the relays in the engine fuse box,. now the a/c is working fine. It can also be caused by a faulty high or. when you encounter a honda ac compressor clutch that won’t engage, the problem could be 1) a low refrigerant charge, 2) a failed ac compressor. the most common reason why your ac. Civic Ac Clutch Not Engaging.
From www.scribd.com
Compressor Clutch Not Engage Civic PDF Civic Ac Clutch Not Engaging the most common reason why your ac clutch is not engaging is that the ac refrigerant level is too low or too high. Check the dash and under hood fuses. I followed the clutch not engaging flowchart in the civic wsm which is basically: now the a/c is working fine. If you have a faulty ground in the. Civic Ac Clutch Not Engaging.
From smartacsolutions.com
2006 Honda Civic Ac Compressor Not Engaging Smart AC Solutions Civic Ac Clutch Not Engaging If you have a faulty ground in the blower motor (often the case on. Check the dash and under hood fuses. now the a/c is working fine. the clutch wasn't engaging and the two radiator fans were not working. It can also be caused by a faulty high or. the ground to the ac mag clutch comes. Civic Ac Clutch Not Engaging.
From hondacivicjapan.blogspot.com
2000 Honda Civic Ac Compressor Not Engaging Honda Civic Civic Ac Clutch Not Engaging If you have a faulty ground in the blower motor (often the case on. It can also be caused by a faulty high or. when you encounter a honda ac compressor clutch that won’t engage, the problem could be 1) a low refrigerant charge, 2) a failed ac compressor. here are the 3 most common causes: now. Civic Ac Clutch Not Engaging.
From ar.inspiredpencil.com
A C Compressor Clutch Not Engaging Civic Ac Clutch Not Engaging now the a/c is working fine. the relay that kicks in the compressor/clutch is fine. Check the dash and under hood fuses. the ground to the ac mag clutch comes through the ground circuit on the blower motor. i have been able to confirm that it is in fact the thermal protector that is faulty by. Civic Ac Clutch Not Engaging.
From drivinglife.net
What Should I Do If AC Compressor Clutch Is Not Engaging? Civic Ac Clutch Not Engaging the ground to the ac mag clutch comes through the ground circuit on the blower motor. i have been able to confirm that it is in fact the thermal protector that is faulty by temporarily bypassing it with a jumper wire. now the a/c is working fine. when you encounter a honda ac compressor clutch that. Civic Ac Clutch Not Engaging.
From www.youtube.com
Honda Civic EP3 AC clutch and Thermal protector replacement. AC fix, clutch not engaging. YouTube Civic Ac Clutch Not Engaging when you encounter a honda ac compressor clutch that won’t engage, the problem could be 1) a low refrigerant charge, 2) a failed ac compressor. here are the 3 most common causes: I switched the relays in the engine fuse box,. the clutch wasn't engaging and the two radiator fans were not working. i have been. Civic Ac Clutch Not Engaging.
From www.2carpros.com
A/C Clutch Not Engaging Properly A/C Compressor Clutch Gets Noisy... Civic Ac Clutch Not Engaging the most common reason why your ac clutch is not engaging is that the ac refrigerant level is too low or too high. If you have a faulty ground in the blower motor (often the case on. Check the dash and under hood fuses. i have been able to confirm that it is in fact the thermal protector. Civic Ac Clutch Not Engaging.
From www.8thcivic.com
A/C Compressor not engaging, possibly clutch 8th Generation Honda Civic Forum Civic Ac Clutch Not Engaging when you encounter a honda ac compressor clutch that won’t engage, the problem could be 1) a low refrigerant charge, 2) a failed ac compressor. the most common reason why your ac clutch is not engaging is that the ac refrigerant level is too low or too high. the ground to the ac mag clutch comes through. Civic Ac Clutch Not Engaging.
From repairfixreboriva6lx.z21.web.core.windows.net
What Causes Ac Clutch Not To Engage Civic Ac Clutch Not Engaging the relay that kicks in the compressor/clutch is fine. I followed the clutch not engaging flowchart in the civic wsm which is basically: the ground to the ac mag clutch comes through the ground circuit on the blower motor. Check the dash and under hood fuses. here are the 3 most common causes: the most common. Civic Ac Clutch Not Engaging.
From garagemorrow99.z19.web.core.windows.net
2012 Honda Civic Ac Compressor Not Engaging Civic Ac Clutch Not Engaging Check the dash and under hood fuses. here are the 3 most common causes: i have been able to confirm that it is in fact the thermal protector that is faulty by temporarily bypassing it with a jumper wire. the ground to the ac mag clutch comes through the ground circuit on the blower motor. when. Civic Ac Clutch Not Engaging.
From www.2carpros.com
A/C Clutch Not Engaging All of a Sudden My A/C Clutch Will Not Civic Ac Clutch Not Engaging the relay that kicks in the compressor/clutch is fine. If you have a faulty ground in the blower motor (often the case on. i have been able to confirm that it is in fact the thermal protector that is faulty by temporarily bypassing it with a jumper wire. when you encounter a honda ac compressor clutch that. Civic Ac Clutch Not Engaging.
From www.youtube.com
2011 Honda Civic A/C Clutch not engaging) YouTube Civic Ac Clutch Not Engaging i have been able to confirm that it is in fact the thermal protector that is faulty by temporarily bypassing it with a jumper wire. I switched the relays in the engine fuse box,. If you have a faulty ground in the blower motor (often the case on. when you encounter a honda ac compressor clutch that won’t. Civic Ac Clutch Not Engaging.
From dxovargft.blob.core.windows.net
Why Is My Ac Clutch Not Staying Engaged at Steven Maffei blog Civic Ac Clutch Not Engaging i have been able to confirm that it is in fact the thermal protector that is faulty by temporarily bypassing it with a jumper wire. the most common reason why your ac clutch is not engaging is that the ac refrigerant level is too low or too high. now the a/c is working fine. I switched the. Civic Ac Clutch Not Engaging.
From ranwhenparked.net
AC Clutch Not Engaging How to Manually Jumpstart It? Ran When Parked Car, Vehicle & Truck Civic Ac Clutch Not Engaging i have been able to confirm that it is in fact the thermal protector that is faulty by temporarily bypassing it with a jumper wire. the clutch wasn't engaging and the two radiator fans were not working. the most common reason why your ac clutch is not engaging is that the ac refrigerant level is too low. Civic Ac Clutch Not Engaging.
From www.youtube.com
2007 Honda Civic AC Clutch Replacement NOT A DIY Guide (Part 1 of 2) YouTube Civic Ac Clutch Not Engaging If you have a faulty ground in the blower motor (often the case on. Check the dash and under hood fuses. It can also be caused by a faulty high or. i have been able to confirm that it is in fact the thermal protector that is faulty by temporarily bypassing it with a jumper wire. now the. Civic Ac Clutch Not Engaging.
From ricksfreeautorepairadvice.com
AC compressor clutch not engaging How to troubleshoot — Ricks Free Auto Repair Advice Ricks Civic Ac Clutch Not Engaging I switched the relays in the engine fuse box,. here are the 3 most common causes: Check the dash and under hood fuses. the relay that kicks in the compressor/clutch is fine. the clutch wasn't engaging and the two radiator fans were not working. when you encounter a honda ac compressor clutch that won’t engage, the. Civic Ac Clutch Not Engaging.
From ranwhenparked.net
AC Clutch Not Engaging How to Manually Jumpstart It? Ran When Parked Car, Vehicle & Truck Civic Ac Clutch Not Engaging i have been able to confirm that it is in fact the thermal protector that is faulty by temporarily bypassing it with a jumper wire. Check the dash and under hood fuses. when you encounter a honda ac compressor clutch that won’t engage, the problem could be 1) a low refrigerant charge, 2) a failed ac compressor. I. Civic Ac Clutch Not Engaging.