Kubernetes Template Job . This kubernetes tutorial explains how to create kubernetes jobs and cronjobs, along with its basics, use cases, and a few tips and. A job tracks the overall progress of a task and updates its status with information about active, succeeded, and failed pods. Jobs are important in kubernetes application deployment patterns where. A job creates one or more pods from a template and waits for at least a specified. You can use kubernetes jobs and cronjobs to manage your containerized applications. Follow the links within clean up finished jobs. Create a job with the specified name. Create multiple jobs based on a template: A job in kubernetes is a supervisor for pods that run for a certain time to completion, for example a calculation or a backup operation.
from nulab.com
Create a job with the specified name. Jobs are important in kubernetes application deployment patterns where. Create multiple jobs based on a template: A job in kubernetes is a supervisor for pods that run for a certain time to completion, for example a calculation or a backup operation. Follow the links within clean up finished jobs. A job creates one or more pods from a template and waits for at least a specified. A job tracks the overall progress of a task and updates its status with information about active, succeeded, and failed pods. You can use kubernetes jobs and cronjobs to manage your containerized applications. This kubernetes tutorial explains how to create kubernetes jobs and cronjobs, along with its basics, use cases, and a few tips and.
A simple introduction to and the world of containers Nulab
Kubernetes Template Job Create multiple jobs based on a template: Create a job with the specified name. You can use kubernetes jobs and cronjobs to manage your containerized applications. A job creates one or more pods from a template and waits for at least a specified. Create multiple jobs based on a template: This kubernetes tutorial explains how to create kubernetes jobs and cronjobs, along with its basics, use cases, and a few tips and. Follow the links within clean up finished jobs. A job tracks the overall progress of a task and updates its status with information about active, succeeded, and failed pods. Jobs are important in kubernetes application deployment patterns where. A job in kubernetes is a supervisor for pods that run for a certain time to completion, for example a calculation or a backup operation.
From old.sermitsiaq.ag
Pod Template Kubernetes Template Job This kubernetes tutorial explains how to create kubernetes jobs and cronjobs, along with its basics, use cases, and a few tips and. You can use kubernetes jobs and cronjobs to manage your containerized applications. Create a job with the specified name. Follow the links within clean up finished jobs. A job in kubernetes is a supervisor for pods that run. Kubernetes Template Job.
From resumeworded.com
DevOps Engineer Resume Example for 2023 Resume Worded Kubernetes Template Job Follow the links within clean up finished jobs. Create a job with the specified name. This kubernetes tutorial explains how to create kubernetes jobs and cronjobs, along with its basics, use cases, and a few tips and. A job tracks the overall progress of a task and updates its status with information about active, succeeded, and failed pods. Jobs are. Kubernetes Template Job.
From marketplace.visualstudio.com
Templates Visual Studio Marketplace Kubernetes Template Job This kubernetes tutorial explains how to create kubernetes jobs and cronjobs, along with its basics, use cases, and a few tips and. A job tracks the overall progress of a task and updates its status with information about active, succeeded, and failed pods. Jobs are important in kubernetes application deployment patterns where. A job in kubernetes is a supervisor for. Kubernetes Template Job.
From www.advsyscon.com
Boost Efficiency and Streamline Workflows with Job Kubernetes Template Job Create multiple jobs based on a template: You can use kubernetes jobs and cronjobs to manage your containerized applications. This kubernetes tutorial explains how to create kubernetes jobs and cronjobs, along with its basics, use cases, and a few tips and. Create a job with the specified name. A job creates one or more pods from a template and waits. Kubernetes Template Job.
From www.figma.com
Template Free Diagram FigJam Kubernetes Template Job A job tracks the overall progress of a task and updates its status with information about active, succeeded, and failed pods. This kubernetes tutorial explains how to create kubernetes jobs and cronjobs, along with its basics, use cases, and a few tips and. Create a job with the specified name. Create multiple jobs based on a template: Jobs are important. Kubernetes Template Job.
From www.figma.com
Template Free Diagram FigJam Kubernetes Template Job Follow the links within clean up finished jobs. A job tracks the overall progress of a task and updates its status with information about active, succeeded, and failed pods. Jobs are important in kubernetes application deployment patterns where. A job in kubernetes is a supervisor for pods that run for a certain time to completion, for example a calculation or. Kubernetes Template Job.
From www.beamjobs.com
5 Resume Examples & Templates [Edit Free] Kubernetes Template Job A job tracks the overall progress of a task and updates its status with information about active, succeeded, and failed pods. A job in kubernetes is a supervisor for pods that run for a certain time to completion, for example a calculation or a backup operation. A job creates one or more pods from a template and waits for at. Kubernetes Template Job.
From maneeshalovedevops.hashnode.dev
architecture and it's basic components Kubernetes Template Job Create multiple jobs based on a template: Follow the links within clean up finished jobs. Create a job with the specified name. A job creates one or more pods from a template and waits for at least a specified. A job tracks the overall progress of a task and updates its status with information about active, succeeded, and failed pods.. Kubernetes Template Job.
From www.pulumi.com
Templates for Deploying Applications Pulumi Kubernetes Template Job This kubernetes tutorial explains how to create kubernetes jobs and cronjobs, along with its basics, use cases, and a few tips and. Create multiple jobs based on a template: Jobs are important in kubernetes application deployment patterns where. Follow the links within clean up finished jobs. A job tracks the overall progress of a task and updates its status with. Kubernetes Template Job.
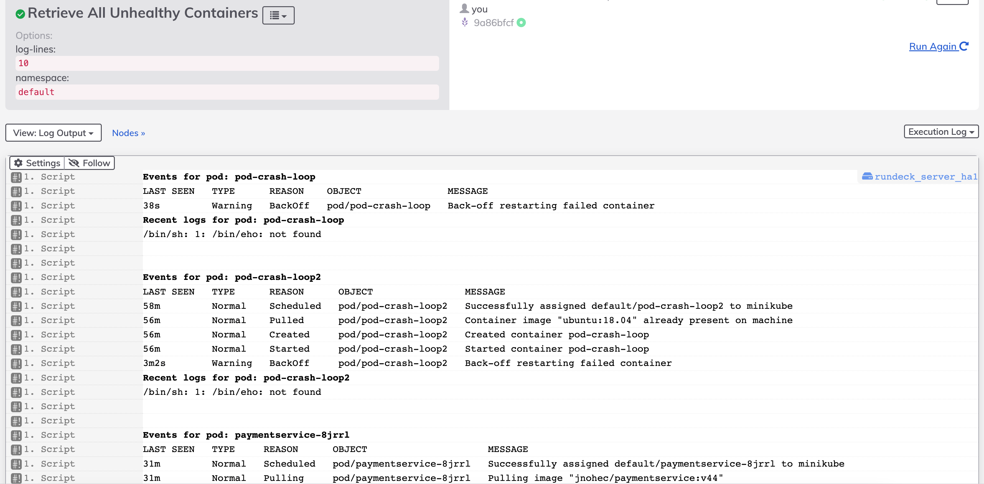
From docs.rundeck.com
Template Job Recent Pod logs and Events Kubernetes Template Job Create a job with the specified name. This kubernetes tutorial explains how to create kubernetes jobs and cronjobs, along with its basics, use cases, and a few tips and. A job tracks the overall progress of a task and updates its status with information about active, succeeded, and failed pods. Create multiple jobs based on a template: A job creates. Kubernetes Template Job.
From nulab.com
Cacoo adds icons & templates for architecture diagrams Nulab Kubernetes Template Job A job creates one or more pods from a template and waits for at least a specified. Jobs are important in kubernetes application deployment patterns where. Follow the links within clean up finished jobs. Create multiple jobs based on a template: This kubernetes tutorial explains how to create kubernetes jobs and cronjobs, along with its basics, use cases, and a. Kubernetes Template Job.
From nulab.com
A simple introduction to and the world of containers Nulab Kubernetes Template Job You can use kubernetes jobs and cronjobs to manage your containerized applications. Create multiple jobs based on a template: A job tracks the overall progress of a task and updates its status with information about active, succeeded, and failed pods. This kubernetes tutorial explains how to create kubernetes jobs and cronjobs, along with its basics, use cases, and a few. Kubernetes Template Job.
From www.jetbrains.com.cn
IntelliJ IDEA Documentation Kubernetes Template Job Follow the links within clean up finished jobs. Jobs are important in kubernetes application deployment patterns where. You can use kubernetes jobs and cronjobs to manage your containerized applications. A job creates one or more pods from a template and waits for at least a specified. A job in kubernetes is a supervisor for pods that run for a certain. Kubernetes Template Job.
From www.pulumi.com
Deploy a Managed Cluster to Google Cloud Pulumi Kubernetes Template Job Create multiple jobs based on a template: This kubernetes tutorial explains how to create kubernetes jobs and cronjobs, along with its basics, use cases, and a few tips and. You can use kubernetes jobs and cronjobs to manage your containerized applications. Follow the links within clean up finished jobs. Create a job with the specified name. A job in kubernetes. Kubernetes Template Job.
From github.com
GitHub A template for Kubernetes Template Job A job tracks the overall progress of a task and updates its status with information about active, succeeded, and failed pods. A job in kubernetes is a supervisor for pods that run for a certain time to completion, for example a calculation or a backup operation. You can use kubernetes jobs and cronjobs to manage your containerized applications. This kubernetes. Kubernetes Template Job.
From marketplace.visualstudio.com
Templates Visual Studio Marketplace Kubernetes Template Job Follow the links within clean up finished jobs. A job creates one or more pods from a template and waits for at least a specified. Create a job with the specified name. A job in kubernetes is a supervisor for pods that run for a certain time to completion, for example a calculation or a backup operation. Create multiple jobs. Kubernetes Template Job.
From zeet.co
Complete Deployment Template Guide (With Example YAML) Zeet.co Kubernetes Template Job A job creates one or more pods from a template and waits for at least a specified. This kubernetes tutorial explains how to create kubernetes jobs and cronjobs, along with its basics, use cases, and a few tips and. Jobs are important in kubernetes application deployment patterns where. Create a job with the specified name. A job in kubernetes is. Kubernetes Template Job.
From old.sermitsiaq.ag
Pod Template Kubernetes Template Job Follow the links within clean up finished jobs. A job tracks the overall progress of a task and updates its status with information about active, succeeded, and failed pods. A job in kubernetes is a supervisor for pods that run for a certain time to completion, for example a calculation or a backup operation. This kubernetes tutorial explains how to. Kubernetes Template Job.
From www.pulumi.com
Deploy a Managed Cluster to AWS Pulumi Kubernetes Template Job A job tracks the overall progress of a task and updates its status with information about active, succeeded, and failed pods. Jobs are important in kubernetes application deployment patterns where. Create a job with the specified name. This kubernetes tutorial explains how to create kubernetes jobs and cronjobs, along with its basics, use cases, and a few tips and. You. Kubernetes Template Job.
From www.kubecost.com
Load Balancer Tutorial & Examples Kubernetes Template Job A job creates one or more pods from a template and waits for at least a specified. This kubernetes tutorial explains how to create kubernetes jobs and cronjobs, along with its basics, use cases, and a few tips and. A job in kubernetes is a supervisor for pods that run for a certain time to completion, for example a calculation. Kubernetes Template Job.
From exyplflmt.blob.core.windows.net
Template Structure at Jeffrey West blog Kubernetes Template Job Jobs are important in kubernetes application deployment patterns where. A job in kubernetes is a supervisor for pods that run for a certain time to completion, for example a calculation or a backup operation. You can use kubernetes jobs and cronjobs to manage your containerized applications. Create a job with the specified name. This kubernetes tutorial explains how to create. Kubernetes Template Job.
From www.educative.io
The architecture simplified Kubernetes Template Job This kubernetes tutorial explains how to create kubernetes jobs and cronjobs, along with its basics, use cases, and a few tips and. A job creates one or more pods from a template and waits for at least a specified. A job tracks the overall progress of a task and updates its status with information about active, succeeded, and failed pods.. Kubernetes Template Job.
From harshitdawar.medium.com
Indispensable keywords in any Template! by Harshit Dawar Kubernetes Template Job Create multiple jobs based on a template: Jobs are important in kubernetes application deployment patterns where. This kubernetes tutorial explains how to create kubernetes jobs and cronjobs, along with its basics, use cases, and a few tips and. A job tracks the overall progress of a task and updates its status with information about active, succeeded, and failed pods. You. Kubernetes Template Job.
From www.figma.com
Template Free Diagram FigJam Kubernetes Template Job Create multiple jobs based on a template: A job creates one or more pods from a template and waits for at least a specified. This kubernetes tutorial explains how to create kubernetes jobs and cronjobs, along with its basics, use cases, and a few tips and. A job tracks the overall progress of a task and updates its status with. Kubernetes Template Job.
From blogs.halodoc.io
Build ML workflows with & Apache Airflow Kubernetes Template Job A job creates one or more pods from a template and waits for at least a specified. You can use kubernetes jobs and cronjobs to manage your containerized applications. Jobs are important in kubernetes application deployment patterns where. Create a job with the specified name. Follow the links within clean up finished jobs. This kubernetes tutorial explains how to create. Kubernetes Template Job.
From www.cakeresume.com
Resume Templates & Formats [Skills, Objective, Summary Kubernetes Template Job A job creates one or more pods from a template and waits for at least a specified. You can use kubernetes jobs and cronjobs to manage your containerized applications. This kubernetes tutorial explains how to create kubernetes jobs and cronjobs, along with its basics, use cases, and a few tips and. A job tracks the overall progress of a task. Kubernetes Template Job.
From betterstack.com
dashboard template Better Stack Kubernetes Template Job You can use kubernetes jobs and cronjobs to manage your containerized applications. Create multiple jobs based on a template: Follow the links within clean up finished jobs. Create a job with the specified name. A job tracks the overall progress of a task and updates its status with information about active, succeeded, and failed pods. A job in kubernetes is. Kubernetes Template Job.
From exyplflmt.blob.core.windows.net
Template Structure at Jeffrey West blog Kubernetes Template Job Follow the links within clean up finished jobs. Create multiple jobs based on a template: A job tracks the overall progress of a task and updates its status with information about active, succeeded, and failed pods. A job creates one or more pods from a template and waits for at least a specified. Create a job with the specified name.. Kubernetes Template Job.
From resumeworded.com
DevOps Engineer Resume Examples for 2024 Resume Worded Kubernetes Template Job This kubernetes tutorial explains how to create kubernetes jobs and cronjobs, along with its basics, use cases, and a few tips and. Create multiple jobs based on a template: Jobs are important in kubernetes application deployment patterns where. You can use kubernetes jobs and cronjobs to manage your containerized applications. A job tracks the overall progress of a task and. Kubernetes Template Job.
From enhancv.com
5 Resume Examples & Guide for 2023 Kubernetes Template Job Create multiple jobs based on a template: A job tracks the overall progress of a task and updates its status with information about active, succeeded, and failed pods. Jobs are important in kubernetes application deployment patterns where. This kubernetes tutorial explains how to create kubernetes jobs and cronjobs, along with its basics, use cases, and a few tips and. Follow. Kubernetes Template Job.
From zety.com
Resume Sample for DevOps Engineer / Consultant Kubernetes Template Job A job in kubernetes is a supervisor for pods that run for a certain time to completion, for example a calculation or a backup operation. Create multiple jobs based on a template: This kubernetes tutorial explains how to create kubernetes jobs and cronjobs, along with its basics, use cases, and a few tips and. Follow the links within clean up. Kubernetes Template Job.
From zety.com
Resume Sample for DevOps Engineer / Consultant Kubernetes Template Job Jobs are important in kubernetes application deployment patterns where. Follow the links within clean up finished jobs. Create a job with the specified name. A job creates one or more pods from a template and waits for at least a specified. Create multiple jobs based on a template: You can use kubernetes jobs and cronjobs to manage your containerized applications.. Kubernetes Template Job.
From exyplflmt.blob.core.windows.net
Template Structure at Jeffrey West blog Kubernetes Template Job You can use kubernetes jobs and cronjobs to manage your containerized applications. Follow the links within clean up finished jobs. A job creates one or more pods from a template and waits for at least a specified. This kubernetes tutorial explains how to create kubernetes jobs and cronjobs, along with its basics, use cases, and a few tips and. Create. Kubernetes Template Job.
From miro.com
Plantilla de diagrama de arquitectura de Miro Kubernetes Template Job You can use kubernetes jobs and cronjobs to manage your containerized applications. A job in kubernetes is a supervisor for pods that run for a certain time to completion, for example a calculation or a backup operation. Create a job with the specified name. Create multiple jobs based on a template: This kubernetes tutorial explains how to create kubernetes jobs. Kubernetes Template Job.
From www.youtube.com
Free Diagram Tool Draw Architecture Diagrams Kubernetes Template Job A job creates one or more pods from a template and waits for at least a specified. Create a job with the specified name. Follow the links within clean up finished jobs. This kubernetes tutorial explains how to create kubernetes jobs and cronjobs, along with its basics, use cases, and a few tips and. You can use kubernetes jobs and. Kubernetes Template Job.