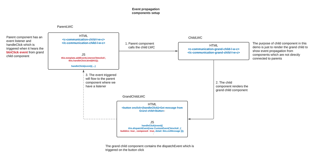
Event Bubbles Lwc . When an event occurs, it starts propagating upwards in the dom tree, from child nodes to parent nodes. That’s how children and parents communicate—props down, events up. Bubbling is similar to rising bubbles in a water vessel.  events bubble up through the dom;   in the realm of lightning web components (lwc), there are two key phases of event propagation:   bubbles is used to allow event bubble up through the the dom, so ideally if i set bubbles as true, it'd not allow event.  to bubble an event inside the component’s template, dispatch the event on an element in the template. Use event bubbling when you want to communicate actions or changes from a child component to its. The event bubbles up to.  i’ll look at how the event bubbles for every configuration of bubbles and composed, so you deeply understand how to configure.   understanding how events are propagated in lwc is critical to mastering event handling in component communications.
        
         
         
        from www.deviantart.com 
     
        
         to bubble an event inside the component’s template, dispatch the event on an element in the template. Use event bubbling when you want to communicate actions or changes from a child component to its.   understanding how events are propagated in lwc is critical to mastering event handling in component communications.   in the realm of lightning web components (lwc), there are two key phases of event propagation: The event bubbles up to.  i’ll look at how the event bubbles for every configuration of bubbles and composed, so you deeply understand how to configure. That’s how children and parents communicate—props down, events up. When an event occurs, it starts propagating upwards in the dom tree, from child nodes to parent nodes.   bubbles is used to allow event bubble up through the the dom, so ideally if i set bubbles as true, it'd not allow event. Bubbling is similar to rising bubbles in a water vessel.
    
    	
            
	
		 
	 
         
    [LWC] Just some homemade bubbles by KumaDraws334 on DeviantArt 
    Event Bubbles Lwc    bubbles is used to allow event bubble up through the the dom, so ideally if i set bubbles as true, it'd not allow event.  to bubble an event inside the component’s template, dispatch the event on an element in the template. Bubbling is similar to rising bubbles in a water vessel.  i’ll look at how the event bubbles for every configuration of bubbles and composed, so you deeply understand how to configure.   understanding how events are propagated in lwc is critical to mastering event handling in component communications.   in the realm of lightning web components (lwc), there are two key phases of event propagation: When an event occurs, it starts propagating upwards in the dom tree, from child nodes to parent nodes. Use event bubbling when you want to communicate actions or changes from a child component to its. That’s how children and parents communicate—props down, events up.   bubbles is used to allow event bubble up through the the dom, so ideally if i set bubbles as true, it'd not allow event.  events bubble up through the dom; The event bubbles up to.
            
	
		 
	 
         
 
    
         
        From www.youtube.com 
                    Child to Parent communication using LWC Events LWC Tutorial Event Bubbles Lwc  When an event occurs, it starts propagating upwards in the dom tree, from child nodes to parent nodes. Bubbling is similar to rising bubbles in a water vessel.   in the realm of lightning web components (lwc), there are two key phases of event propagation:  i’ll look at how the event bubbles for every configuration of bubbles and composed,. Event Bubbles Lwc.
     
    
         
        From www.vrvoyaging.com 
                    Bubble World Experience VR Voyaging Event Bubbles Lwc    bubbles is used to allow event bubble up through the the dom, so ideally if i set bubbles as true, it'd not allow event.  events bubble up through the dom; Use event bubbling when you want to communicate actions or changes from a child component to its.   in the realm of lightning web components (lwc), there are. Event Bubbles Lwc.
     
    
         
        From life-improver.com 
                    [SalesForce] the need for bubbles and composed in lwc Love & Improve Life Event Bubbles Lwc  That’s how children and parents communicate—props down, events up. Bubbling is similar to rising bubbles in a water vessel.   bubbles is used to allow event bubble up through the the dom, so ideally if i set bubbles as true, it'd not allow event. Use event bubbling when you want to communicate actions or changes from a child component to. Event Bubbles Lwc.
     
    
         
        From laptrinhx.com 
                    Event bubbling and capturing in React LaptrinhX Event Bubbles Lwc  That’s how children and parents communicate—props down, events up. The event bubbles up to.  events bubble up through the dom;   in the realm of lightning web components (lwc), there are two key phases of event propagation: Bubbling is similar to rising bubbles in a water vessel.  to bubble an event inside the component’s template, dispatch the event. Event Bubbles Lwc.
     
    
         
        From heartburnentertainmentworldwide.com 
                    hire bubble show hire bubbleologists hire bubble performers Event Bubbles Lwc  When an event occurs, it starts propagating upwards in the dom tree, from child nodes to parent nodes.   in the realm of lightning web components (lwc), there are two key phases of event propagation: Bubbling is similar to rising bubbles in a water vessel. Use event bubbling when you want to communicate actions or changes from a child component. Event Bubbles Lwc.
     
    
         
        From www.funwithkidsinla.com 
                    💗 Get Immersed in a BubbleFilled Dreamland at the Latest Los Angeles Event Bubbles Lwc  Use event bubbling when you want to communicate actions or changes from a child component to its. Bubbling is similar to rising bubbles in a water vessel.   bubbles is used to allow event bubble up through the the dom, so ideally if i set bubbles as true, it'd not allow event.   understanding how events are propagated in lwc. Event Bubbles Lwc.
     
    
         
        From wipdeveloper.com 
                    LWC Using Events to Pass Data to a Parent Component => Event Bubbles Lwc  Bubbling is similar to rising bubbles in a water vessel.   in the realm of lightning web components (lwc), there are two key phases of event propagation:   bubbles is used to allow event bubble up through the the dom, so ideally if i set bubbles as true, it'd not allow event.  i’ll look at how the event bubbles. Event Bubbles Lwc.
     
    
         
        From prav10194.medium.com 
                    Event propagation using bubbles and composed (in LWC) by Pranav Event Bubbles Lwc  Bubbling is similar to rising bubbles in a water vessel. That’s how children and parents communicate—props down, events up. When an event occurs, it starts propagating upwards in the dom tree, from child nodes to parent nodes.  to bubble an event inside the component’s template, dispatch the event on an element in the template.  events bubble up through. Event Bubbles Lwc.
     
    
         
        From www.youtube.com 
                    Salesforce What is the need for bubbles and composed in lwc YouTube Event Bubbles Lwc  When an event occurs, it starts propagating upwards in the dom tree, from child nodes to parent nodes.   bubbles is used to allow event bubble up through the the dom, so ideally if i set bubbles as true, it'd not allow event.  events bubble up through the dom; The event bubbles up to.   in the realm of. Event Bubbles Lwc.
     
    
         
        From www.apexhours.com 
                    Events in Lightning web components (LWC) Apex Hours Event Bubbles Lwc   to bubble an event inside the component’s template, dispatch the event on an element in the template.   understanding how events are propagated in lwc is critical to mastering event handling in component communications. Bubbling is similar to rising bubbles in a water vessel.  events bubble up through the dom;   in the realm of lightning web components. Event Bubbles Lwc.
     
    
         
        From www.youtube.com 
                    Salesforce LWC Communication between two lightning web components Event Bubbles Lwc    in the realm of lightning web components (lwc), there are two key phases of event propagation:   understanding how events are propagated in lwc is critical to mastering event handling in component communications. That’s how children and parents communicate—props down, events up. When an event occurs, it starts propagating upwards in the dom tree, from child nodes to parent. Event Bubbles Lwc.
     
    
         
        From www.youtube.com 
                    Communicate With Events in LWC Day 4 YouTube Event Bubbles Lwc   i’ll look at how the event bubbles for every configuration of bubbles and composed, so you deeply understand how to configure. Use event bubbling when you want to communicate actions or changes from a child component to its.   bubbles is used to allow event bubble up through the the dom, so ideally if i set bubbles as true,. Event Bubbles Lwc.
     
    
         
        From www.vrvoyaging.com 
                    Bubble World Experience VR Voyaging Event Bubbles Lwc   to bubble an event inside the component’s template, dispatch the event on an element in the template.   bubbles is used to allow event bubble up through the the dom, so ideally if i set bubbles as true, it'd not allow event. Bubbling is similar to rising bubbles in a water vessel. Use event bubbling when you want to. Event Bubbles Lwc.
     
    
         
        From secretlosangeles.com 
                    6 Reasons To Explore The 'Bubble World Experience' Near L.A. Event Bubbles Lwc    understanding how events are propagated in lwc is critical to mastering event handling in component communications. Bubbling is similar to rising bubbles in a water vessel.  to bubble an event inside the component’s template, dispatch the event on an element in the template.  i’ll look at how the event bubbles for every configuration of bubbles and composed,. Event Bubbles Lwc.
     
    
         
        From www.deviantart.com 
                    [LWC] Just some homemade bubbles by KumaDraws334 on DeviantArt Event Bubbles Lwc  Use event bubbling when you want to communicate actions or changes from a child component to its.  i’ll look at how the event bubbles for every configuration of bubbles and composed, so you deeply understand how to configure. When an event occurs, it starts propagating upwards in the dom tree, from child nodes to parent nodes.   in the. Event Bubbles Lwc.
     
    
         
        From www.youtube.com 
                    Event Propagation Bubble phase Capture phase Salesforce LWC Event Bubbles Lwc  When an event occurs, it starts propagating upwards in the dom tree, from child nodes to parent nodes.   bubbles is used to allow event bubble up through the the dom, so ideally if i set bubbles as true, it'd not allow event. Use event bubbling when you want to communicate actions or changes from a child component to its.. Event Bubbles Lwc.
     
    
         
        From www.pinterest.com 
                    Pin on Entertaining Event Bubbles Lwc    in the realm of lightning web components (lwc), there are two key phases of event propagation: That’s how children and parents communicate—props down, events up. Bubbling is similar to rising bubbles in a water vessel.   understanding how events are propagated in lwc is critical to mastering event handling in component communications. The event bubbles up to. Use event. Event Bubbles Lwc.
     
    
         
        From www.sfdckid.com 
                    Communicate with Events in LWC Simplified Child to Parent Event Bubbles Lwc  The event bubbles up to. Use event bubbling when you want to communicate actions or changes from a child component to its.   bubbles is used to allow event bubble up through the the dom, so ideally if i set bubbles as true, it'd not allow event.   in the realm of lightning web components (lwc), there are two key. Event Bubbles Lwc.
     
    
         
        From www.sfdckid.com 
                    Communicate with Events in LWC Simplified Child to Parent Event Bubbles Lwc  The event bubbles up to.  to bubble an event inside the component’s template, dispatch the event on an element in the template.  events bubble up through the dom; Bubbling is similar to rising bubbles in a water vessel.   in the realm of lightning web components (lwc), there are two key phases of event propagation: Use event bubbling. Event Bubbles Lwc.
     
    
         
        From secretlosangeles.com 
                    The Bubble World Experience In Los Angeles Is Now Open Event Bubbles Lwc    in the realm of lightning web components (lwc), there are two key phases of event propagation: When an event occurs, it starts propagating upwards in the dom tree, from child nodes to parent nodes. That’s how children and parents communicate—props down, events up.  to bubble an event inside the component’s template, dispatch the event on an element in. Event Bubbles Lwc.
     
    
         
        From secretlosangeles.com 
                    The Bubble World Experience In Los Angeles Is Now Open Event Bubbles Lwc    understanding how events are propagated in lwc is critical to mastering event handling in component communications. That’s how children and parents communicate—props down, events up. When an event occurs, it starts propagating upwards in the dom tree, from child nodes to parent nodes.   bubbles is used to allow event bubble up through the the dom, so ideally if. Event Bubbles Lwc.
     
    
         
        From upmostly.com 
                    Event Bubbling in React Upmostly Event Bubbles Lwc    bubbles is used to allow event bubble up through the the dom, so ideally if i set bubbles as true, it'd not allow event.  events bubble up through the dom;  i’ll look at how the event bubbles for every configuration of bubbles and composed, so you deeply understand how to configure. When an event occurs, it starts. Event Bubbles Lwc.
     
    
         
        From www.youtube.com 
                    How to Use the Page Load Event Bubble Quick Tip YouTube Event Bubbles Lwc   events bubble up through the dom;  to bubble an event inside the component’s template, dispatch the event on an element in the template.   understanding how events are propagated in lwc is critical to mastering event handling in component communications.   bubbles is used to allow event bubble up through the the dom, so ideally if i set. Event Bubbles Lwc.
     
    
         
        From salesforceblue.com 
                    Communicate With Events In Lightning  Components SalesforceBlue Event Bubbles Lwc   events bubble up through the dom;  to bubble an event inside the component’s template, dispatch the event on an element in the template. Bubbling is similar to rising bubbles in a water vessel.   in the realm of lightning web components (lwc), there are two key phases of event propagation:   understanding how events are propagated in lwc. Event Bubbles Lwc.
     
    
         
        From www.youtube.com 
                    Salesforce Event propagation with bubble true in LWC YouTube Event Bubbles Lwc  Bubbling is similar to rising bubbles in a water vessel.  to bubble an event inside the component’s template, dispatch the event on an element in the template. That’s how children and parents communicate—props down, events up.  i’ll look at how the event bubbles for every configuration of bubbles and composed, so you deeply understand how to configure. . Event Bubbles Lwc.
     
    
         
        From www.freecodecamp.org 
                    Event Bubbling and Event Catching in JavaScript and React A Beginner Event Bubbles Lwc    in the realm of lightning web components (lwc), there are two key phases of event propagation:  events bubble up through the dom; When an event occurs, it starts propagating upwards in the dom tree, from child nodes to parent nodes.   understanding how events are propagated in lwc is critical to mastering event handling in component communications. That’s. Event Bubbles Lwc.
     
    
         
        From www.sfdchub.com 
                    Complete Handbook for Events in LWC LWC Event Essentials (Events 101 Event Bubbles Lwc    in the realm of lightning web components (lwc), there are two key phases of event propagation: That’s how children and parents communicate—props down, events up.   bubbles is used to allow event bubble up through the the dom, so ideally if i set bubbles as true, it'd not allow event.  to bubble an event inside the component’s template,. Event Bubbles Lwc.
     
    
         
        From whatnowlosangeles.com 
                    Bubble World An Immersive Experience Makes North American Debut What Event Bubbles Lwc   i’ll look at how the event bubbles for every configuration of bubbles and composed, so you deeply understand how to configure.   in the realm of lightning web components (lwc), there are two key phases of event propagation: That’s how children and parents communicate—props down, events up. Use event bubbling when you want to communicate actions or changes from. Event Bubbles Lwc.
     
    
         
        From www.emizentech.com 
                    How To Handle Form Values On Event In LWC In Salesforce Event Bubbles Lwc    understanding how events are propagated in lwc is critical to mastering event handling in component communications. When an event occurs, it starts propagating upwards in the dom tree, from child nodes to parent nodes. Use event bubbling when you want to communicate actions or changes from a child component to its.  to bubble an event inside the component’s. Event Bubbles Lwc.
     
    
         
        From eandc.org 
                    East Akron Bubble Fest! — EANDC Event Bubbles Lwc    bubbles is used to allow event bubble up through the the dom, so ideally if i set bubbles as true, it'd not allow event.  events bubble up through the dom;  to bubble an event inside the component’s template, dispatch the event on an element in the template. Use event bubbling when you want to communicate actions or. Event Bubbles Lwc.
     
    
         
        From developer.salesforce.com 
                    How Events Bubble in Lightning  Components Salesforce Developers Blog Event Bubbles Lwc  When an event occurs, it starts propagating upwards in the dom tree, from child nodes to parent nodes. Use event bubbling when you want to communicate actions or changes from a child component to its.  events bubble up through the dom;  to bubble an event inside the component’s template, dispatch the event on an element in the template.. Event Bubbles Lwc.
     
    
         
        From www.youtube.com 
                    Salesforce LWC Events When to use event.target.value & event Event Bubbles Lwc  When an event occurs, it starts propagating upwards in the dom tree, from child nodes to parent nodes. Use event bubbling when you want to communicate actions or changes from a child component to its.  i’ll look at how the event bubbles for every configuration of bubbles and composed, so you deeply understand how to configure.   bubbles is. Event Bubbles Lwc.
     
    
         
        From www.sfdcblogs.com 
                    Event Propagation in LWC Event Bubbles Lwc    bubbles is used to allow event bubble up through the the dom, so ideally if i set bubbles as true, it'd not allow event. When an event occurs, it starts propagating upwards in the dom tree, from child nodes to parent nodes. Use event bubbling when you want to communicate actions or changes from a child component to its.. Event Bubbles Lwc.
     
    
         
        From www.youtube.com 
                    Mastering Event Bubbling in Salesforce LWC with JavaScript Event Bubbles Lwc  When an event occurs, it starts propagating upwards in the dom tree, from child nodes to parent nodes.  i’ll look at how the event bubbles for every configuration of bubbles and composed, so you deeply understand how to configure.   in the realm of lightning web components (lwc), there are two key phases of event propagation: Bubbling is similar. Event Bubbles Lwc.
     
    
         
        From www.linkedin.com 
                    Communicate with Events on LWC Event Bubbles Lwc   to bubble an event inside the component’s template, dispatch the event on an element in the template. Bubbling is similar to rising bubbles in a water vessel. That’s how children and parents communicate—props down, events up. Use event bubbling when you want to communicate actions or changes from a child component to its.   in the realm of lightning. Event Bubbles Lwc.