Flask Celery Redis Tutorial . Monitor a celery app with flower; Run processes in the background with a. set up celery with flask; integrate celery into a flask app and create tasks. Containerize flask, celery, and redis with docker. flask with celery complete guide. Execute celery tasks in the flask shell; Learn seamless integration, task queues, and distributed processing for optimal. elevate your flask app's efficiency with this celery tutorial. You can set up and run redis directly from. this post will walk you through setting up a dockerized flask application with celery as our task queue manager and redis for our broker. this tutorial demonstrates how to build an asynchronous api with flask and some additional technologies, like celery, redis, rabbitmq, and. Understand the intricacies of integrations and operations in our comprehensive guide on flask with celery,. in this tutorial, you learned what a celery worker is and how to use it with a message broker like redis in a flask application.
from github.com
Learn seamless integration, task queues, and distributed processing for optimal. flask with celery complete guide. Containerize flask, celery, and redis with docker. Understand the intricacies of integrations and operations in our comprehensive guide on flask with celery,. integrate celery into a flask app and create tasks. Execute celery tasks in the flask shell; set up celery with flask; this tutorial demonstrates how to build an asynchronous api with flask and some additional technologies, like celery, redis, rabbitmq, and. Monitor a celery app with flower; this post will walk you through setting up a dockerized flask application with celery as our task queue manager and redis for our broker.
GitHub mattkohl/dockerflaskceleryredis template
Flask Celery Redis Tutorial You can set up and run redis directly from. Run processes in the background with a. set up celery with flask; Execute celery tasks in the flask shell; this tutorial demonstrates how to build an asynchronous api with flask and some additional technologies, like celery, redis, rabbitmq, and. Understand the intricacies of integrations and operations in our comprehensive guide on flask with celery,. flask with celery complete guide. Learn seamless integration, task queues, and distributed processing for optimal. You can set up and run redis directly from. in this tutorial, you learned what a celery worker is and how to use it with a message broker like redis in a flask application. this post will walk you through setting up a dockerized flask application with celery as our task queue manager and redis for our broker. Containerize flask, celery, and redis with docker. Monitor a celery app with flower; integrate celery into a flask app and create tasks. elevate your flask app's efficiency with this celery tutorial.
From signoz.io
Celery worker Tutorial on how to set up with Flask & Redis SigNoz Flask Celery Redis Tutorial set up celery with flask; this post will walk you through setting up a dockerized flask application with celery as our task queue manager and redis for our broker. flask with celery complete guide. Containerize flask, celery, and redis with docker. this tutorial demonstrates how to build an asynchronous api with flask and some additional technologies,. Flask Celery Redis Tutorial.
From blog.csdn.net
实现flask+celery+redis异步任务_flask+celery+redis的使用CSDN博客 Flask Celery Redis Tutorial Monitor a celery app with flower; Containerize flask, celery, and redis with docker. set up celery with flask; You can set up and run redis directly from. in this tutorial, you learned what a celery worker is and how to use it with a message broker like redis in a flask application. Execute celery tasks in the flask. Flask Celery Redis Tutorial.
From allynh.com
Flask asynchronous background tasks with Celery and Redis Allyn H Flask Celery Redis Tutorial Run processes in the background with a. integrate celery into a flask app and create tasks. Monitor a celery app with flower; elevate your flask app's efficiency with this celery tutorial. this tutorial demonstrates how to build an asynchronous api with flask and some additional technologies, like celery, redis, rabbitmq, and. Learn seamless integration, task queues, and. Flask Celery Redis Tutorial.
From cetfvvmw.blob.core.windows.net
Flask Celery Redis Example at Adele Hampton blog Flask Celery Redis Tutorial this post will walk you through setting up a dockerized flask application with celery as our task queue manager and redis for our broker. Run processes in the background with a. integrate celery into a flask app and create tasks. Learn seamless integration, task queues, and distributed processing for optimal. Containerize flask, celery, and redis with docker. . Flask Celery Redis Tutorial.
From stackabuse.com
Asynchronous Tasks Using Flask, Redis, and Celery Flask Celery Redis Tutorial set up celery with flask; Execute celery tasks in the flask shell; elevate your flask app's efficiency with this celery tutorial. Understand the intricacies of integrations and operations in our comprehensive guide on flask with celery,. this tutorial demonstrates how to build an asynchronous api with flask and some additional technologies, like celery, redis, rabbitmq, and. Containerize. Flask Celery Redis Tutorial.
From developer.ibm.com
快速构建 DMS 应用程序之利刃 Flask + Celery + Redis + Cloudant IBM Developer Flask Celery Redis Tutorial Learn seamless integration, task queues, and distributed processing for optimal. flask with celery complete guide. Run processes in the background with a. Execute celery tasks in the flask shell; Monitor a celery app with flower; this tutorial demonstrates how to build an asynchronous api with flask and some additional technologies, like celery, redis, rabbitmq, and. elevate your. Flask Celery Redis Tutorial.
From blog.csdn.net
在Flask中使用Celery完成异步和定时任务(Flask、Celery、Redis)_flask celery异步任务CSDN博客 Flask Celery Redis Tutorial Monitor a celery app with flower; Containerize flask, celery, and redis with docker. You can set up and run redis directly from. elevate your flask app's efficiency with this celery tutorial. flask with celery complete guide. Run processes in the background with a. Understand the intricacies of integrations and operations in our comprehensive guide on flask with celery,.. Flask Celery Redis Tutorial.
From github.com
GitHub jinykim68/flaskceleryrabbitmqexample A simple Flask Flask Celery Redis Tutorial flask with celery complete guide. set up celery with flask; elevate your flask app's efficiency with this celery tutorial. this post will walk you through setting up a dockerized flask application with celery as our task queue manager and redis for our broker. in this tutorial, you learned what a celery worker is and how. Flask Celery Redis Tutorial.
From dxohxzvay.blob.core.windows.net
Flask Celery Sqs at Armando Williams blog Flask Celery Redis Tutorial integrate celery into a flask app and create tasks. Understand the intricacies of integrations and operations in our comprehensive guide on flask with celery,. Monitor a celery app with flower; Containerize flask, celery, and redis with docker. this tutorial demonstrates how to build an asynchronous api with flask and some additional technologies, like celery, redis, rabbitmq, and. . Flask Celery Redis Tutorial.
From medium.com
A Beginner's Guide to Connect Celery With MongoDB by Vikas Gautam Flask Celery Redis Tutorial elevate your flask app's efficiency with this celery tutorial. You can set up and run redis directly from. Learn seamless integration, task queues, and distributed processing for optimal. this tutorial demonstrates how to build an asynchronous api with flask and some additional technologies, like celery, redis, rabbitmq, and. Containerize flask, celery, and redis with docker. Understand the intricacies. Flask Celery Redis Tutorial.
From angelvegetable.blogspot.com
Celery Redis Angel Vegetable Flask Celery Redis Tutorial this post will walk you through setting up a dockerized flask application with celery as our task queue manager and redis for our broker. Monitor a celery app with flower; in this tutorial, you learned what a celery worker is and how to use it with a message broker like redis in a flask application. You can set. Flask Celery Redis Tutorial.
From blog.csdn.net
flask中celery介绍及使用celery实现异步任务_celery 官网CSDN博客 Flask Celery Redis Tutorial elevate your flask app's efficiency with this celery tutorial. Run processes in the background with a. integrate celery into a flask app and create tasks. this tutorial demonstrates how to build an asynchronous api with flask and some additional technologies, like celery, redis, rabbitmq, and. Monitor a celery app with flower; Learn seamless integration, task queues, and. Flask Celery Redis Tutorial.
From github.com
GitHub mattkohl/dockerflaskceleryredis template Flask Celery Redis Tutorial Execute celery tasks in the flask shell; You can set up and run redis directly from. Containerize flask, celery, and redis with docker. this tutorial demonstrates how to build an asynchronous api with flask and some additional technologies, like celery, redis, rabbitmq, and. Learn seamless integration, task queues, and distributed processing for optimal. in this tutorial, you learned. Flask Celery Redis Tutorial.
From blog.csdn.net
Python 之 Celery + Redis + Django 教程详细_django+celery+redisCSDN博客 Flask Celery Redis Tutorial integrate celery into a flask app and create tasks. You can set up and run redis directly from. elevate your flask app's efficiency with this celery tutorial. set up celery with flask; Monitor a celery app with flower; flask with celery complete guide. Execute celery tasks in the flask shell; this tutorial demonstrates how to. Flask Celery Redis Tutorial.
From www.youtube.com
Asynchronous Task in Flask Using Celery + Redis YouTube Flask Celery Redis Tutorial set up celery with flask; Learn seamless integration, task queues, and distributed processing for optimal. elevate your flask app's efficiency with this celery tutorial. flask with celery complete guide. integrate celery into a flask app and create tasks. Run processes in the background with a. Understand the intricacies of integrations and operations in our comprehensive guide. Flask Celery Redis Tutorial.
From stackabuse.com
Asynchronous Tasks Using Flask, Redis, and Celery Flask Celery Redis Tutorial Understand the intricacies of integrations and operations in our comprehensive guide on flask with celery,. You can set up and run redis directly from. Containerize flask, celery, and redis with docker. integrate celery into a flask app and create tasks. this post will walk you through setting up a dockerized flask application with celery as our task queue. Flask Celery Redis Tutorial.
From ljvmiranda921.github.io
Distill Why do we need Flask, Celery, and Redis? (with McDonalds in Flask Celery Redis Tutorial Execute celery tasks in the flask shell; this post will walk you through setting up a dockerized flask application with celery as our task queue manager and redis for our broker. Learn seamless integration, task queues, and distributed processing for optimal. You can set up and run redis directly from. this tutorial demonstrates how to build an asynchronous. Flask Celery Redis Tutorial.
From signoz.io
Celery worker Tutorial on how to set up with Flask & Redis SigNoz Flask Celery Redis Tutorial in this tutorial, you learned what a celery worker is and how to use it with a message broker like redis in a flask application. this tutorial demonstrates how to build an asynchronous api with flask and some additional technologies, like celery, redis, rabbitmq, and. elevate your flask app's efficiency with this celery tutorial. You can set. Flask Celery Redis Tutorial.
From www.youtube.com
PyCharm FastAPI Tutorial Series Implementing Celery & Redis Flask Celery Redis Tutorial this post will walk you through setting up a dockerized flask application with celery as our task queue manager and redis for our broker. Execute celery tasks in the flask shell; in this tutorial, you learned what a celery worker is and how to use it with a message broker like redis in a flask application. this. Flask Celery Redis Tutorial.
From cetfvvmw.blob.core.windows.net
Flask Celery Redis Example at Adele Hampton blog Flask Celery Redis Tutorial in this tutorial, you learned what a celery worker is and how to use it with a message broker like redis in a flask application. set up celery with flask; Learn seamless integration, task queues, and distributed processing for optimal. Execute celery tasks in the flask shell; Understand the intricacies of integrations and operations in our comprehensive guide. Flask Celery Redis Tutorial.
From medium.com
Flask dengan Celery & Redis Ade Indriawan Medium Flask Celery Redis Tutorial Monitor a celery app with flower; flask with celery complete guide. Understand the intricacies of integrations and operations in our comprehensive guide on flask with celery,. Containerize flask, celery, and redis with docker. elevate your flask app's efficiency with this celery tutorial. this tutorial demonstrates how to build an asynchronous api with flask and some additional technologies,. Flask Celery Redis Tutorial.
From nordicapis.com
Asynchronous APIs Using Flask, Celery, and Redis Nordic APIs Flask Celery Redis Tutorial integrate celery into a flask app and create tasks. Execute celery tasks in the flask shell; Understand the intricacies of integrations and operations in our comprehensive guide on flask with celery,. Learn seamless integration, task queues, and distributed processing for optimal. in this tutorial, you learned what a celery worker is and how to use it with a. Flask Celery Redis Tutorial.
From testdriven.io
The Definitive Guide to Celery and Flask Getting Started TestDriven.io Flask Celery Redis Tutorial Understand the intricacies of integrations and operations in our comprehensive guide on flask with celery,. Containerize flask, celery, and redis with docker. integrate celery into a flask app and create tasks. You can set up and run redis directly from. flask with celery complete guide. elevate your flask app's efficiency with this celery tutorial. Learn seamless integration,. Flask Celery Redis Tutorial.
From medium.com
Containerizing a Flask App with Celery, Redis, Nginx and uWSGI for Flask Celery Redis Tutorial elevate your flask app's efficiency with this celery tutorial. this tutorial demonstrates how to build an asynchronous api with flask and some additional technologies, like celery, redis, rabbitmq, and. in this tutorial, you learned what a celery worker is and how to use it with a message broker like redis in a flask application. Learn seamless integration,. Flask Celery Redis Tutorial.
From signoz.io
Celery worker Tutorial on how to set up with Flask & Redis SigNoz Flask Celery Redis Tutorial Containerize flask, celery, and redis with docker. integrate celery into a flask app and create tasks. this tutorial demonstrates how to build an asynchronous api with flask and some additional technologies, like celery, redis, rabbitmq, and. Learn seamless integration, task queues, and distributed processing for optimal. this post will walk you through setting up a dockerized flask. Flask Celery Redis Tutorial.
From blog.csdn.net
flask + celery+redis_blackj_liuyun的博客CSDN博客 Flask Celery Redis Tutorial set up celery with flask; this post will walk you through setting up a dockerized flask application with celery as our task queue manager and redis for our broker. Execute celery tasks in the flask shell; Understand the intricacies of integrations and operations in our comprehensive guide on flask with celery,. Learn seamless integration, task queues, and distributed. Flask Celery Redis Tutorial.
From www.youtube.com
celery flask redis example background tasks YouTube Flask Celery Redis Tutorial Learn seamless integration, task queues, and distributed processing for optimal. Understand the intricacies of integrations and operations in our comprehensive guide on flask with celery,. Run processes in the background with a. this post will walk you through setting up a dockerized flask application with celery as our task queue manager and redis for our broker. this tutorial. Flask Celery Redis Tutorial.
From exojtabwh.blob.core.windows.net
Flask Use Redis at Amy Long blog Flask Celery Redis Tutorial You can set up and run redis directly from. Run processes in the background with a. this post will walk you through setting up a dockerized flask application with celery as our task queue manager and redis for our broker. in this tutorial, you learned what a celery worker is and how to use it with a message. Flask Celery Redis Tutorial.
From exojtabwh.blob.core.windows.net
Flask Use Redis at Amy Long blog Flask Celery Redis Tutorial You can set up and run redis directly from. Run processes in the background with a. Execute celery tasks in the flask shell; this tutorial demonstrates how to build an asynchronous api with flask and some additional technologies, like celery, redis, rabbitmq, and. in this tutorial, you learned what a celery worker is and how to use it. Flask Celery Redis Tutorial.
From realpython.com
Flask by Example Implementing a Redis Task Queue Real Python Flask Celery Redis Tutorial Learn seamless integration, task queues, and distributed processing for optimal. Understand the intricacies of integrations and operations in our comprehensive guide on flask with celery,. elevate your flask app's efficiency with this celery tutorial. this post will walk you through setting up a dockerized flask application with celery as our task queue manager and redis for our broker.. Flask Celery Redis Tutorial.
From medium.com
Flask dengan Celery & Redis Ade Indriawan Medium Flask Celery Redis Tutorial Run processes in the background with a. Containerize flask, celery, and redis with docker. set up celery with flask; elevate your flask app's efficiency with this celery tutorial. in this tutorial, you learned what a celery worker is and how to use it with a message broker like redis in a flask application. this post will. Flask Celery Redis Tutorial.
From allynh.com
Flask asynchronous background tasks with Celery and Redis Allyn H Flask Celery Redis Tutorial set up celery with flask; You can set up and run redis directly from. flask with celery complete guide. elevate your flask app's efficiency with this celery tutorial. integrate celery into a flask app and create tasks. this tutorial demonstrates how to build an asynchronous api with flask and some additional technologies, like celery, redis,. Flask Celery Redis Tutorial.
From medium.com
Celery with Flask Task Queue Tutorial Medium Flask Celery Redis Tutorial flask with celery complete guide. Run processes in the background with a. elevate your flask app's efficiency with this celery tutorial. this post will walk you through setting up a dockerized flask application with celery as our task queue manager and redis for our broker. Understand the intricacies of integrations and operations in our comprehensive guide on. Flask Celery Redis Tutorial.
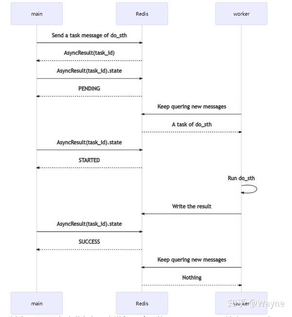
From zhuanlan.zhihu.com
基于Redis配置Celery 知乎 Flask Celery Redis Tutorial flask with celery complete guide. You can set up and run redis directly from. in this tutorial, you learned what a celery worker is and how to use it with a message broker like redis in a flask application. set up celery with flask; Monitor a celery app with flower; integrate celery into a flask app. Flask Celery Redis Tutorial.
From github.com
GitHub soumilshah1995/PythonFlaskRedisCeleryDocker Learn how to Flask Celery Redis Tutorial integrate celery into a flask app and create tasks. Run processes in the background with a. in this tutorial, you learned what a celery worker is and how to use it with a message broker like redis in a flask application. You can set up and run redis directly from. set up celery with flask; elevate. Flask Celery Redis Tutorial.