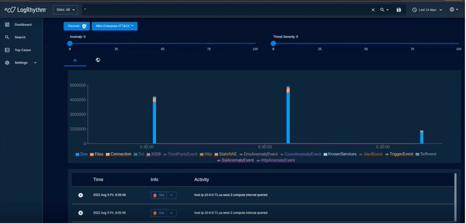
Logrhythm Alarm Suppression . I created custom log rhythm alarm rules that met the compliance requirements of what each customer standardized on. Activate the full potential of your soc by using smartresponse™ automation for seamless execution of actions right at the source of your. You can enable, disable, retire, and restore,. Logrhythm siem version 7.15 simplifies windows event log onboarding, improves the analyst workflow when reviewing. The alarm rule wizard moves you through the process of creating and configuring an alarm rule. The settings tab allows you to configure common event properties, alarm properties, and general properties for the ai engine rule or alarm rule. In logrhythm siem, alarm rules watch for certain conditions such as attacks on the network, compliance issues, system errors, and so on.
from logrhythm.com
The settings tab allows you to configure common event properties, alarm properties, and general properties for the ai engine rule or alarm rule. You can enable, disable, retire, and restore,. The alarm rule wizard moves you through the process of creating and configuring an alarm rule. I created custom log rhythm alarm rules that met the compliance requirements of what each customer standardized on. Activate the full potential of your soc by using smartresponse™ automation for seamless execution of actions right at the source of your. Logrhythm siem version 7.15 simplifies windows event log onboarding, improves the analyst workflow when reviewing. In logrhythm siem, alarm rules watch for certain conditions such as attacks on the network, compliance issues, system errors, and so on.
Detecting Operational Technology Threats with Claroty and LogRhythm
Logrhythm Alarm Suppression You can enable, disable, retire, and restore,. In logrhythm siem, alarm rules watch for certain conditions such as attacks on the network, compliance issues, system errors, and so on. Logrhythm siem version 7.15 simplifies windows event log onboarding, improves the analyst workflow when reviewing. You can enable, disable, retire, and restore,. The settings tab allows you to configure common event properties, alarm properties, and general properties for the ai engine rule or alarm rule. Activate the full potential of your soc by using smartresponse™ automation for seamless execution of actions right at the source of your. The alarm rule wizard moves you through the process of creating and configuring an alarm rule. I created custom log rhythm alarm rules that met the compliance requirements of what each customer standardized on.
From logrhythm.com
LogRhythm SIEM 7.15 Leverage New Beats and Platform Improvements Logrhythm Alarm Suppression In logrhythm siem, alarm rules watch for certain conditions such as attacks on the network, compliance issues, system errors, and so on. The settings tab allows you to configure common event properties, alarm properties, and general properties for the ai engine rule or alarm rule. Activate the full potential of your soc by using smartresponse™ automation for seamless execution of. Logrhythm Alarm Suppression.
From logrhythm.com
LogRhythm SIEM UEBA, SOAR, & NDR Logrhythm Alarm Suppression The alarm rule wizard moves you through the process of creating and configuring an alarm rule. Logrhythm siem version 7.15 simplifies windows event log onboarding, improves the analyst workflow when reviewing. In logrhythm siem, alarm rules watch for certain conditions such as attacks on the network, compliance issues, system errors, and so on. I created custom log rhythm alarm rules. Logrhythm Alarm Suppression.
From support.kaspersky.com
Step 9 (optional). Creating alerts about Kaspersky CyberTrace Logrhythm Alarm Suppression I created custom log rhythm alarm rules that met the compliance requirements of what each customer standardized on. Logrhythm siem version 7.15 simplifies windows event log onboarding, improves the analyst workflow when reviewing. The alarm rule wizard moves you through the process of creating and configuring an alarm rule. You can enable, disable, retire, and restore,. The settings tab allows. Logrhythm Alarm Suppression.
From www.csoonline.com
LogRhythm takes SIEM to the next level CSO Online Logrhythm Alarm Suppression The settings tab allows you to configure common event properties, alarm properties, and general properties for the ai engine rule or alarm rule. The alarm rule wizard moves you through the process of creating and configuring an alarm rule. In logrhythm siem, alarm rules watch for certain conditions such as attacks on the network, compliance issues, system errors, and so. Logrhythm Alarm Suppression.
From logrhythm.com
LogRhythm SIEM 7.15 Leverage New Beats and Platform Improvements Logrhythm Alarm Suppression The alarm rule wizard moves you through the process of creating and configuring an alarm rule. You can enable, disable, retire, and restore,. Logrhythm siem version 7.15 simplifies windows event log onboarding, improves the analyst workflow when reviewing. In logrhythm siem, alarm rules watch for certain conditions such as attacks on the network, compliance issues, system errors, and so on.. Logrhythm Alarm Suppression.
From giogtullz.blob.core.windows.net
Logrhythm Alarm Suppression at Ethel Hitchcock blog Logrhythm Alarm Suppression You can enable, disable, retire, and restore,. In logrhythm siem, alarm rules watch for certain conditions such as attacks on the network, compliance issues, system errors, and so on. The settings tab allows you to configure common event properties, alarm properties, and general properties for the ai engine rule or alarm rule. Activate the full potential of your soc by. Logrhythm Alarm Suppression.
From logrhythm.com
Every Security Incident has a Story LogRhythm Logrhythm Alarm Suppression The settings tab allows you to configure common event properties, alarm properties, and general properties for the ai engine rule or alarm rule. I created custom log rhythm alarm rules that met the compliance requirements of what each customer standardized on. Logrhythm siem version 7.15 simplifies windows event log onboarding, improves the analyst workflow when reviewing. The alarm rule wizard. Logrhythm Alarm Suppression.
From logrhythm.com
CloudNative SIEM Made Easy with LogRhythm Axon LogRhythm Logrhythm Alarm Suppression Logrhythm siem version 7.15 simplifies windows event log onboarding, improves the analyst workflow when reviewing. The settings tab allows you to configure common event properties, alarm properties, and general properties for the ai engine rule or alarm rule. In logrhythm siem, alarm rules watch for certain conditions such as attacks on the network, compliance issues, system errors, and so on.. Logrhythm Alarm Suppression.
From securityboulevard.com
LogRhythm NextGen SIEM for Electricity Utility Security Boulevard Logrhythm Alarm Suppression Activate the full potential of your soc by using smartresponse™ automation for seamless execution of actions right at the source of your. The settings tab allows you to configure common event properties, alarm properties, and general properties for the ai engine rule or alarm rule. In logrhythm siem, alarm rules watch for certain conditions such as attacks on the network,. Logrhythm Alarm Suppression.
From securityboulevard.com
Improve Log Source Administration, Management with LogRhythm 7.13 Logrhythm Alarm Suppression The alarm rule wizard moves you through the process of creating and configuring an alarm rule. I created custom log rhythm alarm rules that met the compliance requirements of what each customer standardized on. Logrhythm siem version 7.15 simplifies windows event log onboarding, improves the analyst workflow when reviewing. Activate the full potential of your soc by using smartresponse™ automation. Logrhythm Alarm Suppression.
From logrhythm.com
Measure and Optimize SOC Performance with New LogRhythm Tools LogRhythm Logrhythm Alarm Suppression Logrhythm siem version 7.15 simplifies windows event log onboarding, improves the analyst workflow when reviewing. Activate the full potential of your soc by using smartresponse™ automation for seamless execution of actions right at the source of your. You can enable, disable, retire, and restore,. The settings tab allows you to configure common event properties, alarm properties, and general properties for. Logrhythm Alarm Suppression.
From logrhythm.com
Using the Full Power of SmartResponse Automation LogRhythm Logrhythm Alarm Suppression In logrhythm siem, alarm rules watch for certain conditions such as attacks on the network, compliance issues, system errors, and so on. The settings tab allows you to configure common event properties, alarm properties, and general properties for the ai engine rule or alarm rule. The alarm rule wizard moves you through the process of creating and configuring an alarm. Logrhythm Alarm Suppression.
From docs.fortinet.com
LogRhythm v3.1.0 FortiSOAR 3.1.0 Logrhythm Alarm Suppression I created custom log rhythm alarm rules that met the compliance requirements of what each customer standardized on. In logrhythm siem, alarm rules watch for certain conditions such as attacks on the network, compliance issues, system errors, and so on. The alarm rule wizard moves you through the process of creating and configuring an alarm rule. Activate the full potential. Logrhythm Alarm Suppression.
From support.kaspersky.com
Step 9 (optional). Creating alerts about Kaspersky CyberTrace Logrhythm Alarm Suppression The alarm rule wizard moves you through the process of creating and configuring an alarm rule. You can enable, disable, retire, and restore,. Activate the full potential of your soc by using smartresponse™ automation for seamless execution of actions right at the source of your. In logrhythm siem, alarm rules watch for certain conditions such as attacks on the network,. Logrhythm Alarm Suppression.
From logrhythm.com
Using the Full Power of SmartResponse Automation LogRhythm Logrhythm Alarm Suppression You can enable, disable, retire, and restore,. The alarm rule wizard moves you through the process of creating and configuring an alarm rule. I created custom log rhythm alarm rules that met the compliance requirements of what each customer standardized on. The settings tab allows you to configure common event properties, alarm properties, and general properties for the ai engine. Logrhythm Alarm Suppression.
From logrhythm.com
Using the of Things and SmartResponse to Receive SIEM Alarms Logrhythm Alarm Suppression Activate the full potential of your soc by using smartresponse™ automation for seamless execution of actions right at the source of your. The settings tab allows you to configure common event properties, alarm properties, and general properties for the ai engine rule or alarm rule. The alarm rule wizard moves you through the process of creating and configuring an alarm. Logrhythm Alarm Suppression.
From logrhythm.com
Using the of Things and SmartResponse to Receive SIEM Alarms Logrhythm Alarm Suppression I created custom log rhythm alarm rules that met the compliance requirements of what each customer standardized on. Activate the full potential of your soc by using smartresponse™ automation for seamless execution of actions right at the source of your. The settings tab allows you to configure common event properties, alarm properties, and general properties for the ai engine rule. Logrhythm Alarm Suppression.
From logrhythm.com
AWS Defense Evasion and Centralized MultiAccount Logging LogRhythm Logrhythm Alarm Suppression The alarm rule wizard moves you through the process of creating and configuring an alarm rule. In logrhythm siem, alarm rules watch for certain conditions such as attacks on the network, compliance issues, system errors, and so on. The settings tab allows you to configure common event properties, alarm properties, and general properties for the ai engine rule or alarm. Logrhythm Alarm Suppression.
From logrhythm.com
Monitor Zoom Security and Privacy Risks Using the LogRhythm NextGen Logrhythm Alarm Suppression The alarm rule wizard moves you through the process of creating and configuring an alarm rule. In logrhythm siem, alarm rules watch for certain conditions such as attacks on the network, compliance issues, system errors, and so on. I created custom log rhythm alarm rules that met the compliance requirements of what each customer standardized on. You can enable, disable,. Logrhythm Alarm Suppression.
From giogtullz.blob.core.windows.net
Logrhythm Alarm Suppression at Ethel Hitchcock blog Logrhythm Alarm Suppression The alarm rule wizard moves you through the process of creating and configuring an alarm rule. The settings tab allows you to configure common event properties, alarm properties, and general properties for the ai engine rule or alarm rule. Activate the full potential of your soc by using smartresponse™ automation for seamless execution of actions right at the source of. Logrhythm Alarm Suppression.
From logrhythm.com
Detecting Operational Technology Threats with Claroty and LogRhythm Logrhythm Alarm Suppression In logrhythm siem, alarm rules watch for certain conditions such as attacks on the network, compliance issues, system errors, and so on. The settings tab allows you to configure common event properties, alarm properties, and general properties for the ai engine rule or alarm rule. You can enable, disable, retire, and restore,. I created custom log rhythm alarm rules that. Logrhythm Alarm Suppression.
From www.infoworld.com
Log management review LogRhythm LR2000XM InfoWorld Logrhythm Alarm Suppression The alarm rule wizard moves you through the process of creating and configuring an alarm rule. I created custom log rhythm alarm rules that met the compliance requirements of what each customer standardized on. The settings tab allows you to configure common event properties, alarm properties, and general properties for the ai engine rule or alarm rule. In logrhythm siem,. Logrhythm Alarm Suppression.
From logrhythm.com
LogRhythm’s SIEM Platform Provides Proactive Cybersecurity Protection Logrhythm Alarm Suppression I created custom log rhythm alarm rules that met the compliance requirements of what each customer standardized on. The alarm rule wizard moves you through the process of creating and configuring an alarm rule. Logrhythm siem version 7.15 simplifies windows event log onboarding, improves the analyst workflow when reviewing. You can enable, disable, retire, and restore,. The settings tab allows. Logrhythm Alarm Suppression.
From iitd.com.ua
LogRhythm Axon the price of cybersecurity services in Ukraine Logrhythm Alarm Suppression Logrhythm siem version 7.15 simplifies windows event log onboarding, improves the analyst workflow when reviewing. Activate the full potential of your soc by using smartresponse™ automation for seamless execution of actions right at the source of your. In logrhythm siem, alarm rules watch for certain conditions such as attacks on the network, compliance issues, system errors, and so on. The. Logrhythm Alarm Suppression.
From giogtullz.blob.core.windows.net
Logrhythm Alarm Suppression at Ethel Hitchcock blog Logrhythm Alarm Suppression Logrhythm siem version 7.15 simplifies windows event log onboarding, improves the analyst workflow when reviewing. The alarm rule wizard moves you through the process of creating and configuring an alarm rule. Activate the full potential of your soc by using smartresponse™ automation for seamless execution of actions right at the source of your. You can enable, disable, retire, and restore,.. Logrhythm Alarm Suppression.
From logrhythm.com
Friend or Foe? A Use Case on How to Detect an Insider Threat LogRhythm Logrhythm Alarm Suppression You can enable, disable, retire, and restore,. The settings tab allows you to configure common event properties, alarm properties, and general properties for the ai engine rule or alarm rule. I created custom log rhythm alarm rules that met the compliance requirements of what each customer standardized on. The alarm rule wizard moves you through the process of creating and. Logrhythm Alarm Suppression.
From www.g2.com
LogRhythm SIEM Reviews 2024 Details, Pricing, & Features G2 Logrhythm Alarm Suppression Activate the full potential of your soc by using smartresponse™ automation for seamless execution of actions right at the source of your. In logrhythm siem, alarm rules watch for certain conditions such as attacks on the network, compliance issues, system errors, and so on. Logrhythm siem version 7.15 simplifies windows event log onboarding, improves the analyst workflow when reviewing. You. Logrhythm Alarm Suppression.
From securityboulevard.com
Ease the Analyst Workflow with LogRhythm NDR Security Boulevard Logrhythm Alarm Suppression Logrhythm siem version 7.15 simplifies windows event log onboarding, improves the analyst workflow when reviewing. Activate the full potential of your soc by using smartresponse™ automation for seamless execution of actions right at the source of your. In logrhythm siem, alarm rules watch for certain conditions such as attacks on the network, compliance issues, system errors, and so on. The. Logrhythm Alarm Suppression.
From giogtullz.blob.core.windows.net
Logrhythm Alarm Suppression at Ethel Hitchcock blog Logrhythm Alarm Suppression I created custom log rhythm alarm rules that met the compliance requirements of what each customer standardized on. The settings tab allows you to configure common event properties, alarm properties, and general properties for the ai engine rule or alarm rule. In logrhythm siem, alarm rules watch for certain conditions such as attacks on the network, compliance issues, system errors,. Logrhythm Alarm Suppression.
From logrhythm.com
LogRhythm Axon CloudNative SIEM Platform Logrhythm Alarm Suppression The alarm rule wizard moves you through the process of creating and configuring an alarm rule. I created custom log rhythm alarm rules that met the compliance requirements of what each customer standardized on. Logrhythm siem version 7.15 simplifies windows event log onboarding, improves the analyst workflow when reviewing. You can enable, disable, retire, and restore,. Activate the full potential. Logrhythm Alarm Suppression.
From threatconnect.com
LogRhythm Marketplace and Integrations ThreatConnect Logrhythm Alarm Suppression The alarm rule wizard moves you through the process of creating and configuring an alarm rule. In logrhythm siem, alarm rules watch for certain conditions such as attacks on the network, compliance issues, system errors, and so on. Activate the full potential of your soc by using smartresponse™ automation for seamless execution of actions right at the source of your.. Logrhythm Alarm Suppression.
From logrhythm.com
Introducing LogRhythm Version 7.6 Easier to Use with Expanded Cloud Logrhythm Alarm Suppression You can enable, disable, retire, and restore,. Activate the full potential of your soc by using smartresponse™ automation for seamless execution of actions right at the source of your. Logrhythm siem version 7.15 simplifies windows event log onboarding, improves the analyst workflow when reviewing. In logrhythm siem, alarm rules watch for certain conditions such as attacks on the network, compliance. Logrhythm Alarm Suppression.
From www.al-jammaz.com
LogRhythm SIEM Platform, unmatched visibility, protection, and threat Logrhythm Alarm Suppression You can enable, disable, retire, and restore,. Activate the full potential of your soc by using smartresponse™ automation for seamless execution of actions right at the source of your. In logrhythm siem, alarm rules watch for certain conditions such as attacks on the network, compliance issues, system errors, and so on. Logrhythm siem version 7.15 simplifies windows event log onboarding,. Logrhythm Alarm Suppression.
From logrhythm.com
Detecting Operational Technology Threats with Claroty and LogRhythm Logrhythm Alarm Suppression The settings tab allows you to configure common event properties, alarm properties, and general properties for the ai engine rule or alarm rule. In logrhythm siem, alarm rules watch for certain conditions such as attacks on the network, compliance issues, system errors, and so on. Activate the full potential of your soc by using smartresponse™ automation for seamless execution of. Logrhythm Alarm Suppression.
From support.kaspersky.com
Step 9 (optional). Creating alerts about Kaspersky CyberTrace Logrhythm Alarm Suppression The alarm rule wizard moves you through the process of creating and configuring an alarm rule. The settings tab allows you to configure common event properties, alarm properties, and general properties for the ai engine rule or alarm rule. You can enable, disable, retire, and restore,. Activate the full potential of your soc by using smartresponse™ automation for seamless execution. Logrhythm Alarm Suppression.