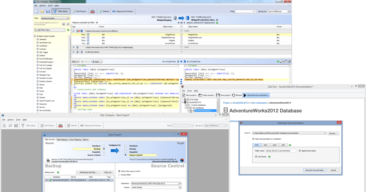
Toolbelt Essentials . they're two separate product bundles. sql toolbelt essentials is the number one choice for standardizing sql development. sql toolbelt essentials makes sql server development efficient and ensures manual database changes are safe. this article explains how to achieve this 'balance' using the specialist database development tools in sql toolbelt. sql toolbelt essentials makes sql server development efficient and ensures manual database changes are safe. Sql toolbelt is desktop and server tools (sql monitor & sql backup), sql.
from www.youtube.com
they're two separate product bundles. sql toolbelt essentials is the number one choice for standardizing sql development. this article explains how to achieve this 'balance' using the specialist database development tools in sql toolbelt. sql toolbelt essentials makes sql server development efficient and ensures manual database changes are safe. sql toolbelt essentials makes sql server development efficient and ensures manual database changes are safe. Sql toolbelt is desktop and server tools (sql monitor & sql backup), sql.
Tool Belt Essentials YouTube
Toolbelt Essentials sql toolbelt essentials is the number one choice for standardizing sql development. sql toolbelt essentials makes sql server development efficient and ensures manual database changes are safe. Sql toolbelt is desktop and server tools (sql monitor & sql backup), sql. sql toolbelt essentials is the number one choice for standardizing sql development. sql toolbelt essentials makes sql server development efficient and ensures manual database changes are safe. they're two separate product bundles. this article explains how to achieve this 'balance' using the specialist database development tools in sql toolbelt.
From perkinsbuilderbelt.com
Essential Low Profile Toolbelt Perkins Builder Brothers Toolbelt Essentials this article explains how to achieve this 'balance' using the specialist database development tools in sql toolbelt. sql toolbelt essentials is the number one choice for standardizing sql development. Sql toolbelt is desktop and server tools (sql monitor & sql backup), sql. sql toolbelt essentials makes sql server development efficient and ensures manual database changes are safe.. Toolbelt Essentials.
From www.red-gate.com
SQL Toolbelt Essentials Essenzielle StandardTools für die Toolbelt Essentials sql toolbelt essentials is the number one choice for standardizing sql development. sql toolbelt essentials makes sql server development efficient and ensures manual database changes are safe. they're two separate product bundles. this article explains how to achieve this 'balance' using the specialist database development tools in sql toolbelt. sql toolbelt essentials makes sql server. Toolbelt Essentials.
From www.g2.com
SQL Toolbelt Essentials Reviews 2024 Details, Pricing, & Features G2 Toolbelt Essentials Sql toolbelt is desktop and server tools (sql monitor & sql backup), sql. they're two separate product bundles. sql toolbelt essentials is the number one choice for standardizing sql development. sql toolbelt essentials makes sql server development efficient and ensures manual database changes are safe. sql toolbelt essentials makes sql server development efficient and ensures manual. Toolbelt Essentials.
From www.youtube.com
Part 4 SQL Data Generator Redgate SQL Toolbelt Essentials YouTube Toolbelt Essentials this article explains how to achieve this 'balance' using the specialist database development tools in sql toolbelt. sql toolbelt essentials makes sql server development efficient and ensures manual database changes are safe. sql toolbelt essentials makes sql server development efficient and ensures manual database changes are safe. they're two separate product bundles. sql toolbelt essentials. Toolbelt Essentials.
From nellieswoodenworkshop.co.uk
LITTLE DUTCH Toolbelt Nellie's Keepsake. Co Toolbelt Essentials they're two separate product bundles. sql toolbelt essentials makes sql server development efficient and ensures manual database changes are safe. sql toolbelt essentials is the number one choice for standardizing sql development. this article explains how to achieve this 'balance' using the specialist database development tools in sql toolbelt. sql toolbelt essentials makes sql server. Toolbelt Essentials.
From moodloxa.weebly.com
Sql toolbelt essentials moodloxa Toolbelt Essentials sql toolbelt essentials makes sql server development efficient and ensures manual database changes are safe. sql toolbelt essentials is the number one choice for standardizing sql development. this article explains how to achieve this 'balance' using the specialist database development tools in sql toolbelt. they're two separate product bundles. Sql toolbelt is desktop and server tools. Toolbelt Essentials.
From www.youtube.com
Tool Belt Essentials YouTube Toolbelt Essentials sql toolbelt essentials makes sql server development efficient and ensures manual database changes are safe. sql toolbelt essentials is the number one choice for standardizing sql development. they're two separate product bundles. sql toolbelt essentials makes sql server development efficient and ensures manual database changes are safe. Sql toolbelt is desktop and server tools (sql monitor. Toolbelt Essentials.
From perkinsbuilderbelt.com
Essential Low Profile Toolbelt Perkins Builder Brothers Toolbelt Essentials Sql toolbelt is desktop and server tools (sql monitor & sql backup), sql. sql toolbelt essentials is the number one choice for standardizing sql development. this article explains how to achieve this 'balance' using the specialist database development tools in sql toolbelt. they're two separate product bundles. sql toolbelt essentials makes sql server development efficient and. Toolbelt Essentials.
From southmainhardware.com
Essential Low Profile Toolbelt South Main Hardware Toolbelt Essentials sql toolbelt essentials makes sql server development efficient and ensures manual database changes are safe. they're two separate product bundles. sql toolbelt essentials makes sql server development efficient and ensures manual database changes are safe. Sql toolbelt is desktop and server tools (sql monitor & sql backup), sql. this article explains how to achieve this 'balance'. Toolbelt Essentials.
From thecraftsmanblog.com
My 8 Absolutely Essential Tools The Craftsman Blog Toolbelt Essentials they're two separate product bundles. Sql toolbelt is desktop and server tools (sql monitor & sql backup), sql. sql toolbelt essentials makes sql server development efficient and ensures manual database changes are safe. sql toolbelt essentials is the number one choice for standardizing sql development. sql toolbelt essentials makes sql server development efficient and ensures manual. Toolbelt Essentials.
From www.youtube.com
How SQL Toolbelt Essentials Increases Efficiency Testimonial YouTube Toolbelt Essentials Sql toolbelt is desktop and server tools (sql monitor & sql backup), sql. sql toolbelt essentials is the number one choice for standardizing sql development. sql toolbelt essentials makes sql server development efficient and ensures manual database changes are safe. this article explains how to achieve this 'balance' using the specialist database development tools in sql toolbelt.. Toolbelt Essentials.
From www.woodsmith.com
What Should a Pro Woodworker Keep In Their Toolbelt? Woodsmith Toolbelt Essentials Sql toolbelt is desktop and server tools (sql monitor & sql backup), sql. they're two separate product bundles. sql toolbelt essentials is the number one choice for standardizing sql development. sql toolbelt essentials makes sql server development efficient and ensures manual database changes are safe. sql toolbelt essentials makes sql server development efficient and ensures manual. Toolbelt Essentials.
From leifandlillie.com
Little Dutch Tool Belt Leif & Lillie Toolbelt Essentials this article explains how to achieve this 'balance' using the specialist database development tools in sql toolbelt. they're two separate product bundles. sql toolbelt essentials makes sql server development efficient and ensures manual database changes are safe. sql toolbelt essentials makes sql server development efficient and ensures manual database changes are safe. Sql toolbelt is desktop. Toolbelt Essentials.
From perkinsbuilderbelt.com
Essential Low Profile Toolbelt Perkins Builder Brothers Toolbelt Essentials sql toolbelt essentials makes sql server development efficient and ensures manual database changes are safe. sql toolbelt essentials is the number one choice for standardizing sql development. sql toolbelt essentials makes sql server development efficient and ensures manual database changes are safe. Sql toolbelt is desktop and server tools (sql monitor & sql backup), sql. this. Toolbelt Essentials.
From ludairan.weebly.com
Redgate sql toolbelt essentials ludairan Toolbelt Essentials Sql toolbelt is desktop and server tools (sql monitor & sql backup), sql. sql toolbelt essentials is the number one choice for standardizing sql development. sql toolbelt essentials makes sql server development efficient and ensures manual database changes are safe. sql toolbelt essentials makes sql server development efficient and ensures manual database changes are safe. this. Toolbelt Essentials.
From workgasw.weebly.com
Redgate sql toolbelt essentials workgasw Toolbelt Essentials sql toolbelt essentials makes sql server development efficient and ensures manual database changes are safe. they're two separate product bundles. sql toolbelt essentials makes sql server development efficient and ensures manual database changes are safe. this article explains how to achieve this 'balance' using the specialist database development tools in sql toolbelt. sql toolbelt essentials. Toolbelt Essentials.
From perkinsbuilderbelt.com
Essential Low Profile Toolbelt Perkins Builder Brothers Toolbelt Essentials sql toolbelt essentials makes sql server development efficient and ensures manual database changes are safe. sql toolbelt essentials is the number one choice for standardizing sql development. they're two separate product bundles. this article explains how to achieve this 'balance' using the specialist database development tools in sql toolbelt. sql toolbelt essentials makes sql server. Toolbelt Essentials.
From vseracardio.weebly.com
Redgate sql toolbelt essentials vseracardio Toolbelt Essentials Sql toolbelt is desktop and server tools (sql monitor & sql backup), sql. sql toolbelt essentials makes sql server development efficient and ensures manual database changes are safe. this article explains how to achieve this 'balance' using the specialist database development tools in sql toolbelt. they're two separate product bundles. sql toolbelt essentials makes sql server. Toolbelt Essentials.
From www.beesoft.com.tw
SQL Toolbelt Essentials Beesoft 蜂潮資訊 台灣專業軟體代理 Toolbelt Essentials sql toolbelt essentials makes sql server development efficient and ensures manual database changes are safe. sql toolbelt essentials is the number one choice for standardizing sql development. this article explains how to achieve this 'balance' using the specialist database development tools in sql toolbelt. sql toolbelt essentials makes sql server development efficient and ensures manual database. Toolbelt Essentials.
From engineering.theblueground.com
Adding KSP to your toolbelt Toolbelt Essentials they're two separate product bundles. sql toolbelt essentials makes sql server development efficient and ensures manual database changes are safe. Sql toolbelt is desktop and server tools (sql monitor & sql backup), sql. this article explains how to achieve this 'balance' using the specialist database development tools in sql toolbelt. sql toolbelt essentials is the number. Toolbelt Essentials.
From www.amazon.co.uk
Tool Belt Tool Pouch with 26Pockets,Heavy Duty Tool Belts for Men Toolbelt Essentials this article explains how to achieve this 'balance' using the specialist database development tools in sql toolbelt. sql toolbelt essentials makes sql server development efficient and ensures manual database changes are safe. they're two separate product bundles. Sql toolbelt is desktop and server tools (sql monitor & sql backup), sql. sql toolbelt essentials is the number. Toolbelt Essentials.
From perkinsbuilderbelt.com
Essential Low Profile Toolbelt Perkins Builder Brothers Toolbelt Essentials sql toolbelt essentials makes sql server development efficient and ensures manual database changes are safe. they're two separate product bundles. this article explains how to achieve this 'balance' using the specialist database development tools in sql toolbelt. sql toolbelt essentials is the number one choice for standardizing sql development. sql toolbelt essentials makes sql server. Toolbelt Essentials.
From www.libertyleathergoods.com
Guide to Leather Tool Belt Types, Fit, and Quality Toolbelt Essentials sql toolbelt essentials makes sql server development efficient and ensures manual database changes are safe. Sql toolbelt is desktop and server tools (sql monitor & sql backup), sql. sql toolbelt essentials makes sql server development efficient and ensures manual database changes are safe. this article explains how to achieve this 'balance' using the specialist database development tools. Toolbelt Essentials.
From www.pinterest.com
Best Carpenter's Tool Belt Top 5 Best Belt Reviews in 2020 Carpenter Toolbelt Essentials they're two separate product bundles. sql toolbelt essentials is the number one choice for standardizing sql development. sql toolbelt essentials makes sql server development efficient and ensures manual database changes are safe. Sql toolbelt is desktop and server tools (sql monitor & sql backup), sql. this article explains how to achieve this 'balance' using the specialist. Toolbelt Essentials.
From www.etsy.com
RM 12 Pocket Leather Tool Belt With 2 Hammer Holders, Professional Toolbelt Essentials sql toolbelt essentials makes sql server development efficient and ensures manual database changes are safe. they're two separate product bundles. Sql toolbelt is desktop and server tools (sql monitor & sql backup), sql. sql toolbelt essentials makes sql server development efficient and ensures manual database changes are safe. sql toolbelt essentials is the number one choice. Toolbelt Essentials.
From www.componentsource.co.jp
SQL Toolbelt Essentials 10.1.x Toolbelt Essentials sql toolbelt essentials makes sql server development efficient and ensures manual database changes are safe. Sql toolbelt is desktop and server tools (sql monitor & sql backup), sql. sql toolbelt essentials makes sql server development efficient and ensures manual database changes are safe. this article explains how to achieve this 'balance' using the specialist database development tools. Toolbelt Essentials.
From www.acuity.com
Essentials of a Tradesman Tool Belt and Hand Tools Acuity Toolbelt Essentials sql toolbelt essentials makes sql server development efficient and ensures manual database changes are safe. sql toolbelt essentials is the number one choice for standardizing sql development. they're two separate product bundles. sql toolbelt essentials makes sql server development efficient and ensures manual database changes are safe. this article explains how to achieve this 'balance'. Toolbelt Essentials.
From wikimachine.com
10 Best Carpenter Tool Belt in 2021 Wiki Machine Toolbelt Essentials Sql toolbelt is desktop and server tools (sql monitor & sql backup), sql. they're two separate product bundles. sql toolbelt essentials is the number one choice for standardizing sql development. sql toolbelt essentials makes sql server development efficient and ensures manual database changes are safe. this article explains how to achieve this 'balance' using the specialist. Toolbelt Essentials.
From www.youtube.com
10 Essential Tools You Need To Carry In Your ToolBelt YouTube Toolbelt Essentials they're two separate product bundles. this article explains how to achieve this 'balance' using the specialist database development tools in sql toolbelt. sql toolbelt essentials makes sql server development efficient and ensures manual database changes are safe. Sql toolbelt is desktop and server tools (sql monitor & sql backup), sql. sql toolbelt essentials is the number. Toolbelt Essentials.
From loxaquestions.weebly.com
Redgate sql toolbelt essentials loxaquestions Toolbelt Essentials this article explains how to achieve this 'balance' using the specialist database development tools in sql toolbelt. sql toolbelt essentials makes sql server development efficient and ensures manual database changes are safe. sql toolbelt essentials makes sql server development efficient and ensures manual database changes are safe. sql toolbelt essentials is the number one choice for. Toolbelt Essentials.
From leifandlillie.com
Little Dutch Tool Belt Leif & Lillie Toolbelt Essentials they're two separate product bundles. sql toolbelt essentials makes sql server development efficient and ensures manual database changes are safe. sql toolbelt essentials makes sql server development efficient and ensures manual database changes are safe. Sql toolbelt is desktop and server tools (sql monitor & sql backup), sql. sql toolbelt essentials is the number one choice. Toolbelt Essentials.
From perkinsbuilderbelt.com
Essential Low Profile Toolbelt Perkins Builder Brothers Toolbelt Essentials sql toolbelt essentials makes sql server development efficient and ensures manual database changes are safe. they're two separate product bundles. Sql toolbelt is desktop and server tools (sql monitor & sql backup), sql. sql toolbelt essentials is the number one choice for standardizing sql development. sql toolbelt essentials makes sql server development efficient and ensures manual. Toolbelt Essentials.
From perkinsbuilderbelt.com
Essential Low Profile Toolbelt Perkins Builder Brothers Toolbelt Essentials this article explains how to achieve this 'balance' using the specialist database development tools in sql toolbelt. Sql toolbelt is desktop and server tools (sql monitor & sql backup), sql. they're two separate product bundles. sql toolbelt essentials makes sql server development efficient and ensures manual database changes are safe. sql toolbelt essentials is the number. Toolbelt Essentials.
From vseracardio.weebly.com
Redgate sql toolbelt essentials vseracardio Toolbelt Essentials sql toolbelt essentials is the number one choice for standardizing sql development. sql toolbelt essentials makes sql server development efficient and ensures manual database changes are safe. sql toolbelt essentials makes sql server development efficient and ensures manual database changes are safe. this article explains how to achieve this 'balance' using the specialist database development tools. Toolbelt Essentials.
From www.componentsource.co.jp
SQL Toolbelt Essentials 6月リリース Toolbelt Essentials sql toolbelt essentials makes sql server development efficient and ensures manual database changes are safe. Sql toolbelt is desktop and server tools (sql monitor & sql backup), sql. sql toolbelt essentials makes sql server development efficient and ensures manual database changes are safe. they're two separate product bundles. this article explains how to achieve this 'balance'. Toolbelt Essentials.