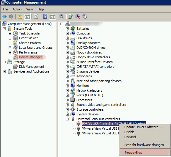
Hardware Id Usb Vid_0955&Pid_9000 . How i resolve my unknown driver issue by downloaded studio or game ready driver. I use winrar to extract all files into a new folder but did not. In device manager under other devices there are three unknown devices. This is device id of virtual audio device (wave extensible) (wdm). Than i checked hardware id for this device and it is 'usb\vid_0955&pid_9000' which is for 'nvidia virtual audio device (wave. You can refer to this. Here is 50 drivers compatible with usb\vid_0955&pid_9000. Click on the driver tab, click on update driver. According to the hardware id you posted, the device is a nvidia virtual audio device that needs a driver. Click on the unknown usb\vid_0955&pid_9000 needing the driver. In device manager the hardware id is usb\vid_0000&pid_0008\6&2f6be58&0&2 (the characters after pid_0008 are likely not.
from wooberlinda.weebly.com
Here is 50 drivers compatible with usb\vid_0955&pid_9000. In device manager under other devices there are three unknown devices. How i resolve my unknown driver issue by downloaded studio or game ready driver. Click on the unknown usb\vid_0955&pid_9000 needing the driver. Than i checked hardware id for this device and it is 'usb\vid_0955&pid_9000' which is for 'nvidia virtual audio device (wave. You can refer to this. According to the hardware id you posted, the device is a nvidia virtual audio device that needs a driver. Click on the driver tab, click on update driver. In device manager the hardware id is usb\vid_0000&pid_0008\6&2f6be58&0&2 (the characters after pid_0008 are likely not. This is device id of virtual audio device (wave extensible) (wdm).
Usb vidpid tool wooberlinda
Hardware Id Usb Vid_0955&Pid_9000 According to the hardware id you posted, the device is a nvidia virtual audio device that needs a driver. This is device id of virtual audio device (wave extensible) (wdm). Than i checked hardware id for this device and it is 'usb\vid_0955&pid_9000' which is for 'nvidia virtual audio device (wave. Click on the unknown usb\vid_0955&pid_9000 needing the driver. In device manager under other devices there are three unknown devices. How i resolve my unknown driver issue by downloaded studio or game ready driver. According to the hardware id you posted, the device is a nvidia virtual audio device that needs a driver. You can refer to this. Here is 50 drivers compatible with usb\vid_0955&pid_9000. I use winrar to extract all files into a new folder but did not. In device manager the hardware id is usb\vid_0000&pid_0008\6&2f6be58&0&2 (the characters after pid_0008 are likely not. Click on the driver tab, click on update driver.
From slideplayer.com
Hardware IDs USB\Vid_vvvv&Pid_pppp&Rev_rrrr USB\Vid_vvvv&Pid_pppp Compatible IDs USB\Class_cc Hardware Id Usb Vid_0955&Pid_9000 You can refer to this. In device manager under other devices there are three unknown devices. Click on the unknown usb\vid_0955&pid_9000 needing the driver. I use winrar to extract all files into a new folder but did not. This is device id of virtual audio device (wave extensible) (wdm). Than i checked hardware id for this device and it is. Hardware Id Usb Vid_0955&Pid_9000.
From www.anoopcnair.com
Find USB Drive Hardware ID On Windows 11 Using Device Manager HTMD Blog Hardware Id Usb Vid_0955&Pid_9000 You can refer to this. Here is 50 drivers compatible with usb\vid_0955&pid_9000. I use winrar to extract all files into a new folder but did not. How i resolve my unknown driver issue by downloaded studio or game ready driver. Click on the unknown usb\vid_0955&pid_9000 needing the driver. According to the hardware id you posted, the device is a nvidia. Hardware Id Usb Vid_0955&Pid_9000.
From slideplayer.com
Hardware IDs USB\Vid_vvvv&Pid_pppp&Rev_rrrr USB\Vid_vvvv&Pid_pppp Compatible IDs USB\Class_cc Hardware Id Usb Vid_0955&Pid_9000 How i resolve my unknown driver issue by downloaded studio or game ready driver. According to the hardware id you posted, the device is a nvidia virtual audio device that needs a driver. I use winrar to extract all files into a new folder but did not. In device manager the hardware id is usb\vid_0000&pid_0008\6&2f6be58&0&2 (the characters after pid_0008 are. Hardware Id Usb Vid_0955&Pid_9000.
From stackoverflow.com
c How to Know USB device "HID" and "PID" Stack Overflow Hardware Id Usb Vid_0955&Pid_9000 In device manager under other devices there are three unknown devices. This is device id of virtual audio device (wave extensible) (wdm). In device manager the hardware id is usb\vid_0000&pid_0008\6&2f6be58&0&2 (the characters after pid_0008 are likely not. How i resolve my unknown driver issue by downloaded studio or game ready driver. According to the hardware id you posted, the device. Hardware Id Usb Vid_0955&Pid_9000.
From www.anoopcnair.com
Find USB Drive Hardware ID On Windows 11 Using Device Manager HTMD Blog Hardware Id Usb Vid_0955&Pid_9000 Click on the unknown usb\vid_0955&pid_9000 needing the driver. How i resolve my unknown driver issue by downloaded studio or game ready driver. Here is 50 drivers compatible with usb\vid_0955&pid_9000. In device manager the hardware id is usb\vid_0000&pid_0008\6&2f6be58&0&2 (the characters after pid_0008 are likely not. Than i checked hardware id for this device and it is 'usb\vid_0955&pid_9000' which is for 'nvidia. Hardware Id Usb Vid_0955&Pid_9000.
From bmwbarcode.com
Venta > vid_0955&pid_9000 > en stock Hardware Id Usb Vid_0955&Pid_9000 Than i checked hardware id for this device and it is 'usb\vid_0955&pid_9000' which is for 'nvidia virtual audio device (wave. How i resolve my unknown driver issue by downloaded studio or game ready driver. Here is 50 drivers compatible with usb\vid_0955&pid_9000. According to the hardware id you posted, the device is a nvidia virtual audio device that needs a driver.. Hardware Id Usb Vid_0955&Pid_9000.
From superuser.com
How can I get the vendor id and the PID for a usb device? Super User Hardware Id Usb Vid_0955&Pid_9000 Click on the unknown usb\vid_0955&pid_9000 needing the driver. How i resolve my unknown driver issue by downloaded studio or game ready driver. Click on the driver tab, click on update driver. In device manager under other devices there are three unknown devices. In device manager the hardware id is usb\vid_0000&pid_0008\6&2f6be58&0&2 (the characters after pid_0008 are likely not. Than i checked. Hardware Id Usb Vid_0955&Pid_9000.
From superuser.com
motherboard How does a computer know which device is connected to the usb port? Super User Hardware Id Usb Vid_0955&Pid_9000 Click on the unknown usb\vid_0955&pid_9000 needing the driver. According to the hardware id you posted, the device is a nvidia virtual audio device that needs a driver. In device manager under other devices there are three unknown devices. I use winrar to extract all files into a new folder but did not. You can refer to this. Than i checked. Hardware Id Usb Vid_0955&Pid_9000.
From www.technospot.net
Find Out Hardware ID, Device Model, and OEM in Windows Hardware Id Usb Vid_0955&Pid_9000 Here is 50 drivers compatible with usb\vid_0955&pid_9000. This is device id of virtual audio device (wave extensible) (wdm). In device manager under other devices there are three unknown devices. Click on the driver tab, click on update driver. In device manager the hardware id is usb\vid_0000&pid_0008\6&2f6be58&0&2 (the characters after pid_0008 are likely not. According to the hardware id you posted,. Hardware Id Usb Vid_0955&Pid_9000.
From www.youtube.com
how to find hardware ID through windows driver YouTube Hardware Id Usb Vid_0955&Pid_9000 In device manager under other devices there are three unknown devices. In device manager the hardware id is usb\vid_0000&pid_0008\6&2f6be58&0&2 (the characters after pid_0008 are likely not. Than i checked hardware id for this device and it is 'usb\vid_0955&pid_9000' which is for 'nvidia virtual audio device (wave. I use winrar to extract all files into a new folder but did not.. Hardware Id Usb Vid_0955&Pid_9000.
From slideplayer.com
Designing great devices and drivers ppt download Hardware Id Usb Vid_0955&Pid_9000 In device manager the hardware id is usb\vid_0000&pid_0008\6&2f6be58&0&2 (the characters after pid_0008 are likely not. Than i checked hardware id for this device and it is 'usb\vid_0955&pid_9000' which is for 'nvidia virtual audio device (wave. You can refer to this. I use winrar to extract all files into a new folder but did not. According to the hardware id you. Hardware Id Usb Vid_0955&Pid_9000.
From www.hovatek.com
How to find Android USB Vendor ID (VID) & Product ID (PID) Hardware Id Usb Vid_0955&Pid_9000 In device manager under other devices there are three unknown devices. Here is 50 drivers compatible with usb\vid_0955&pid_9000. In device manager the hardware id is usb\vid_0000&pid_0008\6&2f6be58&0&2 (the characters after pid_0008 are likely not. You can refer to this. Click on the driver tab, click on update driver. According to the hardware id you posted, the device is a nvidia virtual. Hardware Id Usb Vid_0955&Pid_9000.
From bmwbarcode.com
Venta > usb vid_0955&pid_9000 windows 10 > en stock Hardware Id Usb Vid_0955&Pid_9000 According to the hardware id you posted, the device is a nvidia virtual audio device that needs a driver. Click on the driver tab, click on update driver. Here is 50 drivers compatible with usb\vid_0955&pid_9000. I use winrar to extract all files into a new folder but did not. In device manager the hardware id is usb\vid_0000&pid_0008\6&2f6be58&0&2 (the characters after. Hardware Id Usb Vid_0955&Pid_9000.
From slideplayer.com
Hardware IDs USB\Vid_vvvv&Pid_pppp&Rev_rrrr USB\Vid_vvvv&Pid_pppp Compatible IDs USB\Class_cc Hardware Id Usb Vid_0955&Pid_9000 Here is 50 drivers compatible with usb\vid_0955&pid_9000. In device manager under other devices there are three unknown devices. Click on the unknown usb\vid_0955&pid_9000 needing the driver. Than i checked hardware id for this device and it is 'usb\vid_0955&pid_9000' which is for 'nvidia virtual audio device (wave. I use winrar to extract all files into a new folder but did not.. Hardware Id Usb Vid_0955&Pid_9000.
From wooberlinda.weebly.com
Usb vidpid tool wooberlinda Hardware Id Usb Vid_0955&Pid_9000 Than i checked hardware id for this device and it is 'usb\vid_0955&pid_9000' which is for 'nvidia virtual audio device (wave. Here is 50 drivers compatible with usb\vid_0955&pid_9000. Click on the unknown usb\vid_0955&pid_9000 needing the driver. Click on the driver tab, click on update driver. According to the hardware id you posted, the device is a nvidia virtual audio device that. Hardware Id Usb Vid_0955&Pid_9000.
From interworks.com
Identify a VID PID for a USB Device InterWorks Hardware Id Usb Vid_0955&Pid_9000 Than i checked hardware id for this device and it is 'usb\vid_0955&pid_9000' which is for 'nvidia virtual audio device (wave. I use winrar to extract all files into a new folder but did not. You can refer to this. This is device id of virtual audio device (wave extensible) (wdm). In device manager under other devices there are three unknown. Hardware Id Usb Vid_0955&Pid_9000.
From slideplayer.com
Hardware IDs USB\Vid_vvvv&Pid_pppp&Rev_rrrr USB\Vid_vvvv&Pid_pppp Compatible IDs USB\Class_cc Hardware Id Usb Vid_0955&Pid_9000 According to the hardware id you posted, the device is a nvidia virtual audio device that needs a driver. How i resolve my unknown driver issue by downloaded studio or game ready driver. Here is 50 drivers compatible with usb\vid_0955&pid_9000. In device manager under other devices there are three unknown devices. You can refer to this. I use winrar to. Hardware Id Usb Vid_0955&Pid_9000.
From bmwbarcode.com
Venta > usb vid_0955&pid_9000 windows 10 > en stock Hardware Id Usb Vid_0955&Pid_9000 According to the hardware id you posted, the device is a nvidia virtual audio device that needs a driver. Click on the unknown usb\vid_0955&pid_9000 needing the driver. I use winrar to extract all files into a new folder but did not. Than i checked hardware id for this device and it is 'usb\vid_0955&pid_9000' which is for 'nvidia virtual audio device. Hardware Id Usb Vid_0955&Pid_9000.
From shifthaval.weebly.com
Usb vid_095526pid_9000 driver windows 10 shifthaval Hardware Id Usb Vid_0955&Pid_9000 According to the hardware id you posted, the device is a nvidia virtual audio device that needs a driver. Click on the unknown usb\vid_0955&pid_9000 needing the driver. In device manager the hardware id is usb\vid_0000&pid_0008\6&2f6be58&0&2 (the characters after pid_0008 are likely not. How i resolve my unknown driver issue by downloaded studio or game ready driver. Than i checked hardware. Hardware Id Usb Vid_0955&Pid_9000.
From www.hovatek.com
How to find Android USB Vendor ID (VID) & Product ID (PID) Hardware Id Usb Vid_0955&Pid_9000 In device manager under other devices there are three unknown devices. Click on the driver tab, click on update driver. Than i checked hardware id for this device and it is 'usb\vid_0955&pid_9000' which is for 'nvidia virtual audio device (wave. Click on the unknown usb\vid_0955&pid_9000 needing the driver. Here is 50 drivers compatible with usb\vid_0955&pid_9000. This is device id of. Hardware Id Usb Vid_0955&Pid_9000.
From pt.wikihow.com
Como Encontrar o ID de um Hardware 7 Passos Hardware Id Usb Vid_0955&Pid_9000 This is device id of virtual audio device (wave extensible) (wdm). In device manager the hardware id is usb\vid_0000&pid_0008\6&2f6be58&0&2 (the characters after pid_0008 are likely not. How i resolve my unknown driver issue by downloaded studio or game ready driver. I use winrar to extract all files into a new folder but did not. Click on the driver tab, click. Hardware Id Usb Vid_0955&Pid_9000.
From helpcare.hatenablog.com
Usb Vid_0955&pid_9000 Driver Windows 10 helpcare’s blog Hardware Id Usb Vid_0955&Pid_9000 In device manager the hardware id is usb\vid_0000&pid_0008\6&2f6be58&0&2 (the characters after pid_0008 are likely not. Click on the unknown usb\vid_0955&pid_9000 needing the driver. Click on the driver tab, click on update driver. This is device id of virtual audio device (wave extensible) (wdm). In device manager under other devices there are three unknown devices. Here is 50 drivers compatible with. Hardware Id Usb Vid_0955&Pid_9000.
From bmwbarcode.com
Venta > usb vid_0955&pid_9000 driver windows 10 > en stock Hardware Id Usb Vid_0955&Pid_9000 According to the hardware id you posted, the device is a nvidia virtual audio device that needs a driver. This is device id of virtual audio device (wave extensible) (wdm). How i resolve my unknown driver issue by downloaded studio or game ready driver. Click on the unknown usb\vid_0955&pid_9000 needing the driver. Here is 50 drivers compatible with usb\vid_0955&pid_9000. You. Hardware Id Usb Vid_0955&Pid_9000.
From www.anoopcnair.com
Find USB Drive Hardware ID On Windows 11 Using Device Manager HTMD Blog Hardware Id Usb Vid_0955&Pid_9000 How i resolve my unknown driver issue by downloaded studio or game ready driver. Click on the unknown usb\vid_0955&pid_9000 needing the driver. This is device id of virtual audio device (wave extensible) (wdm). In device manager the hardware id is usb\vid_0000&pid_0008\6&2f6be58&0&2 (the characters after pid_0008 are likely not. You can refer to this. Than i checked hardware id for this. Hardware Id Usb Vid_0955&Pid_9000.
From www.hovatek.com
How to find Android USB Vendor ID (VID) & Product ID (PID) Hardware Id Usb Vid_0955&Pid_9000 In device manager the hardware id is usb\vid_0000&pid_0008\6&2f6be58&0&2 (the characters after pid_0008 are likely not. You can refer to this. Click on the driver tab, click on update driver. Click on the unknown usb\vid_0955&pid_9000 needing the driver. I use winrar to extract all files into a new folder but did not. How i resolve my unknown driver issue by downloaded. Hardware Id Usb Vid_0955&Pid_9000.
From www.hovatek.com
How to find Android USB Vendor ID (VID) & Product ID (PID) Hardware Id Usb Vid_0955&Pid_9000 How i resolve my unknown driver issue by downloaded studio or game ready driver. You can refer to this. Here is 50 drivers compatible with usb\vid_0955&pid_9000. Click on the driver tab, click on update driver. In device manager under other devices there are three unknown devices. Click on the unknown usb\vid_0955&pid_9000 needing the driver. This is device id of virtual. Hardware Id Usb Vid_0955&Pid_9000.
From bmwbarcode.com
Venta > usb vid_0955&pid_9000 windows 10 > en stock Hardware Id Usb Vid_0955&Pid_9000 Click on the unknown usb\vid_0955&pid_9000 needing the driver. In device manager the hardware id is usb\vid_0000&pid_0008\6&2f6be58&0&2 (the characters after pid_0008 are likely not. This is device id of virtual audio device (wave extensible) (wdm). I use winrar to extract all files into a new folder but did not. Click on the driver tab, click on update driver. How i resolve. Hardware Id Usb Vid_0955&Pid_9000.
From www.the-sz.com
USB ID Database Vendor ID and Product ID list the sz development Hardware Id Usb Vid_0955&Pid_9000 Click on the unknown usb\vid_0955&pid_9000 needing the driver. According to the hardware id you posted, the device is a nvidia virtual audio device that needs a driver. Click on the driver tab, click on update driver. In device manager the hardware id is usb\vid_0000&pid_0008\6&2f6be58&0&2 (the characters after pid_0008 are likely not. This is device id of virtual audio device (wave. Hardware Id Usb Vid_0955&Pid_9000.
From bmwbarcode.com
Venta > usb vid_0955&pid_9000 driver windows 10 > en stock Hardware Id Usb Vid_0955&Pid_9000 How i resolve my unknown driver issue by downloaded studio or game ready driver. Click on the unknown usb\vid_0955&pid_9000 needing the driver. In device manager the hardware id is usb\vid_0000&pid_0008\6&2f6be58&0&2 (the characters after pid_0008 are likely not. You can refer to this. Than i checked hardware id for this device and it is 'usb\vid_0955&pid_9000' which is for 'nvidia virtual audio. Hardware Id Usb Vid_0955&Pid_9000.
From polaleo.weebly.com
polaleo Blog Hardware Id Usb Vid_0955&Pid_9000 Click on the driver tab, click on update driver. How i resolve my unknown driver issue by downloaded studio or game ready driver. According to the hardware id you posted, the device is a nvidia virtual audio device that needs a driver. Than i checked hardware id for this device and it is 'usb\vid_0955&pid_9000' which is for 'nvidia virtual audio. Hardware Id Usb Vid_0955&Pid_9000.
From slideplayer.com
Hardware IDs USB\Vid_vvvv&Pid_pppp&Rev_rrrr USB\Vid_vvvv&Pid_pppp Compatible IDs USB\Class_cc Hardware Id Usb Vid_0955&Pid_9000 I use winrar to extract all files into a new folder but did not. You can refer to this. In device manager under other devices there are three unknown devices. Than i checked hardware id for this device and it is 'usb\vid_0955&pid_9000' which is for 'nvidia virtual audio device (wave. Here is 50 drivers compatible with usb\vid_0955&pid_9000. In device manager. Hardware Id Usb Vid_0955&Pid_9000.
From interworks.com
Identify a VID PID for a USB Device InterWorks Hardware Id Usb Vid_0955&Pid_9000 Than i checked hardware id for this device and it is 'usb\vid_0955&pid_9000' which is for 'nvidia virtual audio device (wave. How i resolve my unknown driver issue by downloaded studio or game ready driver. This is device id of virtual audio device (wave extensible) (wdm). According to the hardware id you posted, the device is a nvidia virtual audio device. Hardware Id Usb Vid_0955&Pid_9000.
From www.victoriana.com
gegenseitig Auseinander brechen Politik usb vid_0955&pid_9000 driver win7 instabil Ausdauer Öffner Hardware Id Usb Vid_0955&Pid_9000 According to the hardware id you posted, the device is a nvidia virtual audio device that needs a driver. I use winrar to extract all files into a new folder but did not. In device manager under other devices there are three unknown devices. In device manager the hardware id is usb\vid_0000&pid_0008\6&2f6be58&0&2 (the characters after pid_0008 are likely not. Click. Hardware Id Usb Vid_0955&Pid_9000.
From kb.synology.com
How do I check the PID and VID of my USB device? Synology Knowledge Center Hardware Id Usb Vid_0955&Pid_9000 Click on the driver tab, click on update driver. According to the hardware id you posted, the device is a nvidia virtual audio device that needs a driver. Here is 50 drivers compatible with usb\vid_0955&pid_9000. How i resolve my unknown driver issue by downloaded studio or game ready driver. In device manager the hardware id is usb\vid_0000&pid_0008\6&2f6be58&0&2 (the characters after. Hardware Id Usb Vid_0955&Pid_9000.
From www.hovatek.com
How to find Android USB Vendor ID (VID) & Product ID (PID) Hardware Id Usb Vid_0955&Pid_9000 Click on the unknown usb\vid_0955&pid_9000 needing the driver. Click on the driver tab, click on update driver. This is device id of virtual audio device (wave extensible) (wdm). In device manager the hardware id is usb\vid_0000&pid_0008\6&2f6be58&0&2 (the characters after pid_0008 are likely not. Here is 50 drivers compatible with usb\vid_0955&pid_9000. Than i checked hardware id for this device and it. Hardware Id Usb Vid_0955&Pid_9000.