Shopping Cart Python Price . This tutorial will guide you through the process of building a shopping cart class. It is a small shopping cart application with a small set of ecommerce/shopping cart rules. The cart data is stored in memory, and the total price is. In this guide, we’ll delve into the process of implementing a. The shopping cart is not just a feature but a crucial component that can significantly impact the success of an online store. In this program you will implement an online shopping cart using a python list of dictionary. Thus, create a variable called total , set it to 0 , and increase it for each item in the list. Let’s have fun with python by creating a shopping cart while requesting user input. This code sets up a basic shopping cart api with flask, allowing clients to view the cart contents and add items to the cart. We’re going to build an application. Learn how to create a shopping cart using python dictionaries. To get the price of the item, you do item.price. The dictionary will contain the product name,. By allowing customers to virtually shop for their desired items, calculate their bill, and even receive order pickup details, the project successfully emulates the.
from www.w3resource.com
By allowing customers to virtually shop for their desired items, calculate their bill, and even receive order pickup details, the project successfully emulates the. To get the price of the item, you do item.price. Learn how to create a shopping cart using python dictionaries. This tutorial will guide you through the process of building a shopping cart class. The dictionary will contain the product name,. This code sets up a basic shopping cart api with flask, allowing clients to view the cart contents and add items to the cart. In this guide, we’ll delve into the process of implementing a. It is a small shopping cart application with a small set of ecommerce/shopping cart rules. In this program you will implement an online shopping cart using a python list of dictionary. Let’s have fun with python by creating a shopping cart while requesting user input.
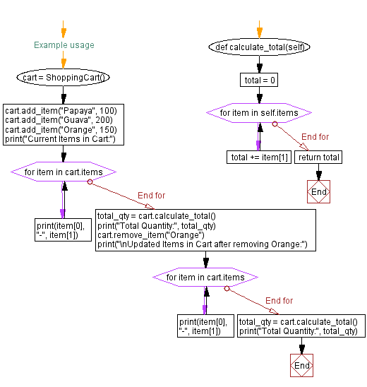
Python OOP Shopping cart class with item management and total calculation
Shopping Cart Python Price The cart data is stored in memory, and the total price is. This code sets up a basic shopping cart api with flask, allowing clients to view the cart contents and add items to the cart. To get the price of the item, you do item.price. The cart data is stored in memory, and the total price is. It is a small shopping cart application with a small set of ecommerce/shopping cart rules. This tutorial will guide you through the process of building a shopping cart class. Thus, create a variable called total , set it to 0 , and increase it for each item in the list. The dictionary will contain the product name,. The shopping cart is not just a feature but a crucial component that can significantly impact the success of an online store. In this program you will implement an online shopping cart using a python list of dictionary. We’re going to build an application. By allowing customers to virtually shop for their desired items, calculate their bill, and even receive order pickup details, the project successfully emulates the. Learn how to create a shopping cart using python dictionaries. In this guide, we’ll delve into the process of implementing a. Let’s have fun with python by creating a shopping cart while requesting user input.
From roytuts.com
Building Simple Shopping Cart using Python, Flask, MySQL Roy Tutorials Shopping Cart Python Price In this program you will implement an online shopping cart using a python list of dictionary. The cart data is stored in memory, and the total price is. The dictionary will contain the product name,. To get the price of the item, you do item.price. In this guide, we’ll delve into the process of implementing a. By allowing customers to. Shopping Cart Python Price.
From morioh.com
Shopping Cart using Python Flask PostgreSQL Shopping Cart Python Price Thus, create a variable called total , set it to 0 , and increase it for each item in the list. Learn how to create a shopping cart using python dictionaries. This code sets up a basic shopping cart api with flask, allowing clients to view the cart contents and add items to the cart. The dictionary will contain the. Shopping Cart Python Price.
From it2051229.com
it2051229 Python Online Shopping Cart Shopping Cart Python Price This tutorial will guide you through the process of building a shopping cart class. Learn how to create a shopping cart using python dictionaries. In this program you will implement an online shopping cart using a python list of dictionary. By allowing customers to virtually shop for their desired items, calculate their bill, and even receive order pickup details, the. Shopping Cart Python Price.
From itsourcecode.com
Shopping Cart in Python with Source Code Shopping Cart Python Price The cart data is stored in memory, and the total price is. Thus, create a variable called total , set it to 0 , and increase it for each item in the list. It is a small shopping cart application with a small set of ecommerce/shopping cart rules. In this program you will implement an online shopping cart using a. Shopping Cart Python Price.
From data-flair.training
Online Shopping System Project in Python Django DataFlair Shopping Cart Python Price The cart data is stored in memory, and the total price is. This code sets up a basic shopping cart api with flask, allowing clients to view the cart contents and add items to the cart. This tutorial will guide you through the process of building a shopping cart class. By allowing customers to virtually shop for their desired items,. Shopping Cart Python Price.
From sourcecodehero.com
Shopping Cart In Python With Source Code Shopping Cart Python Price The dictionary will contain the product name,. In this guide, we’ll delve into the process of implementing a. By allowing customers to virtually shop for their desired items, calculate their bill, and even receive order pickup details, the project successfully emulates the. This code sets up a basic shopping cart api with flask, allowing clients to view the cart contents. Shopping Cart Python Price.
From itsourcecode.com
Shopping Cart in Python with Source Code Shopping Cart Python Price It is a small shopping cart application with a small set of ecommerce/shopping cart rules. To get the price of the item, you do item.price. In this program you will implement an online shopping cart using a python list of dictionary. In this guide, we’ll delve into the process of implementing a. We’re going to build an application. Thus, create. Shopping Cart Python Price.
From it2051229.com
it2051229 Python Online Shopping Cart Shopping Cart Python Price It is a small shopping cart application with a small set of ecommerce/shopping cart rules. This code sets up a basic shopping cart api with flask, allowing clients to view the cart contents and add items to the cart. The cart data is stored in memory, and the total price is. Thus, create a variable called total , set it. Shopping Cart Python Price.
From www.youtube.com
Python Code a Shopping List App (1/3) YouTube Shopping Cart Python Price Learn how to create a shopping cart using python dictionaries. This tutorial will guide you through the process of building a shopping cart class. We’re going to build an application. Thus, create a variable called total , set it to 0 , and increase it for each item in the list. In this guide, we’ll delve into the process of. Shopping Cart Python Price.
From www.w3resource.com
Python OOP Shopping cart class with item management and total calculation Shopping Cart Python Price In this program you will implement an online shopping cart using a python list of dictionary. Let’s have fun with python by creating a shopping cart while requesting user input. Learn how to create a shopping cart using python dictionaries. The shopping cart is not just a feature but a crucial component that can significantly impact the success of an. Shopping Cart Python Price.
From www.youtube.com
Python Lesson 4.4 Lab Shopping Cart Part 2 YouTube Shopping Cart Python Price The cart data is stored in memory, and the total price is. The shopping cart is not just a feature but a crucial component that can significantly impact the success of an online store. To get the price of the item, you do item.price. In this program you will implement an online shopping cart using a python list of dictionary.. Shopping Cart Python Price.
From it2051229.com
it2051229 Python Online Shopping Cart Shopping Cart Python Price The dictionary will contain the product name,. The cart data is stored in memory, and the total price is. It is a small shopping cart application with a small set of ecommerce/shopping cart rules. To get the price of the item, you do item.price. This code sets up a basic shopping cart api with flask, allowing clients to view the. Shopping Cart Python Price.
From itsourcecode.com
Shopping Cart in Python with Source Code Shopping Cart Python Price By allowing customers to virtually shop for their desired items, calculate their bill, and even receive order pickup details, the project successfully emulates the. The cart data is stored in memory, and the total price is. The shopping cart is not just a feature but a crucial component that can significantly impact the success of an online store. Learn how. Shopping Cart Python Price.
From www.coursehero.com
[Solved] How would you create shopping list in Python Course Hero Shopping Cart Python Price The cart data is stored in memory, and the total price is. By allowing customers to virtually shop for their desired items, calculate their bill, and even receive order pickup details, the project successfully emulates the. This tutorial will guide you through the process of building a shopping cart class. The shopping cart is not just a feature but a. Shopping Cart Python Price.
From www.youtube.com
Python Tutorial // Build a Digital Shopping Cart with Django YouTube Shopping Cart Python Price We’re going to build an application. By allowing customers to virtually shop for their desired items, calculate their bill, and even receive order pickup details, the project successfully emulates the. It is a small shopping cart application with a small set of ecommerce/shopping cart rules. Let’s have fun with python by creating a shopping cart while requesting user input. The. Shopping Cart Python Price.
From www.kashipara.com
Python program to Shopping Cart GUI App Using The Python Tkinter Shopping Cart Python Price To get the price of the item, you do item.price. The dictionary will contain the product name,. Let’s have fun with python by creating a shopping cart while requesting user input. In this program you will implement an online shopping cart using a python list of dictionary. Thus, create a variable called total , set it to 0 , and. Shopping Cart Python Price.
From itsourcecode.com
Shopping Cart in Python with Source Code Shopping Cart Python Price In this program you will implement an online shopping cart using a python list of dictionary. Let’s have fun with python by creating a shopping cart while requesting user input. In this guide, we’ll delve into the process of implementing a. Learn how to create a shopping cart using python dictionaries. The dictionary will contain the product name,. By allowing. Shopping Cart Python Price.
From sourcecodehero.com
Shopping Cart In Python With Source Code Shopping Cart Python Price To get the price of the item, you do item.price. In this guide, we’ll delve into the process of implementing a. We’re going to build an application. Let’s have fun with python by creating a shopping cart while requesting user input. The shopping cart is not just a feature but a crucial component that can significantly impact the success of. Shopping Cart Python Price.
From github.com
GitHub It is a simple shopping cart Shopping Cart Python Price It is a small shopping cart application with a small set of ecommerce/shopping cart rules. By allowing customers to virtually shop for their desired items, calculate their bill, and even receive order pickup details, the project successfully emulates the. Let’s have fun with python by creating a shopping cart while requesting user input. This tutorial will guide you through the. Shopping Cart Python Price.
From www.youtube.com
Python Programming Display shopping cart items, quantity and unit Shopping Cart Python Price This tutorial will guide you through the process of building a shopping cart class. The shopping cart is not just a feature but a crucial component that can significantly impact the success of an online store. By allowing customers to virtually shop for their desired items, calculate their bill, and even receive order pickup details, the project successfully emulates the.. Shopping Cart Python Price.
From www.chegg.com
Solved PYTHON Online shopping cart (Part 2) Error help Shopping Cart Python Price To get the price of the item, you do item.price. Thus, create a variable called total , set it to 0 , and increase it for each item in the list. The dictionary will contain the product name,. The shopping cart is not just a feature but a crucial component that can significantly impact the success of an online store.. Shopping Cart Python Price.
From www.youtube.com
Shopping Cart using Python Flask MySQL YouTube Shopping Cart Python Price It is a small shopping cart application with a small set of ecommerce/shopping cart rules. The cart data is stored in memory, and the total price is. To get the price of the item, you do item.price. The shopping cart is not just a feature but a crucial component that can significantly impact the success of an online store. By. Shopping Cart Python Price.
From roytuts.com
Building Simple Shopping Cart using Python, Flask, MySQL Roy Tutorials Shopping Cart Python Price This tutorial will guide you through the process of building a shopping cart class. It is a small shopping cart application with a small set of ecommerce/shopping cart rules. Learn how to create a shopping cart using python dictionaries. To get the price of the item, you do item.price. Thus, create a variable called total , set it to 0. Shopping Cart Python Price.
From www.chegg.com
Solved PYTHON Online shopping cart (Part 2) Error help Shopping Cart Python Price In this program you will implement an online shopping cart using a python list of dictionary. It is a small shopping cart application with a small set of ecommerce/shopping cart rules. Thus, create a variable called total , set it to 0 , and increase it for each item in the list. The dictionary will contain the product name,. Let’s. Shopping Cart Python Price.
From www.youtube.com
python and django shopping cart YouTube Shopping Cart Python Price The cart data is stored in memory, and the total price is. Learn how to create a shopping cart using python dictionaries. The dictionary will contain the product name,. To get the price of the item, you do item.price. In this guide, we’ll delve into the process of implementing a. The shopping cart is not just a feature but a. Shopping Cart Python Price.
From www.youtube.com
creating a shopping cart in python 1 YouTube Shopping Cart Python Price To get the price of the item, you do item.price. The cart data is stored in memory, and the total price is. In this guide, we’ll delve into the process of implementing a. By allowing customers to virtually shop for their desired items, calculate their bill, and even receive order pickup details, the project successfully emulates the. The shopping cart. Shopping Cart Python Price.
From www.kashipara.com
Python program to Shopping Cart GUI App Using The Python Tkinter Shopping Cart Python Price Learn how to create a shopping cart using python dictionaries. To get the price of the item, you do item.price. This tutorial will guide you through the process of building a shopping cart class. Thus, create a variable called total , set it to 0 , and increase it for each item in the list. The shopping cart is not. Shopping Cart Python Price.
From loebaikut.blob.core.windows.net
How To Create A Shopping Cart Python at Joseph Clayton blog Shopping Cart Python Price The cart data is stored in memory, and the total price is. This tutorial will guide you through the process of building a shopping cart class. By allowing customers to virtually shop for their desired items, calculate their bill, and even receive order pickup details, the project successfully emulates the. Thus, create a variable called total , set it to. Shopping Cart Python Price.
From www.youtube.com
Shopping Cart Interaction Python Scraping for Beginners YouTube Shopping Cart Python Price The shopping cart is not just a feature but a crucial component that can significantly impact the success of an online store. In this guide, we’ll delve into the process of implementing a. The cart data is stored in memory, and the total price is. To get the price of the item, you do item.price. It is a small shopping. Shopping Cart Python Price.
From github.com
GitHub Shopping cart project based Shopping Cart Python Price This code sets up a basic shopping cart api with flask, allowing clients to view the cart contents and add items to the cart. This tutorial will guide you through the process of building a shopping cart class. By allowing customers to virtually shop for their desired items, calculate their bill, and even receive order pickup details, the project successfully. Shopping Cart Python Price.
From www.youtube.com
Python shopping cart program 🛒 YouTube Shopping Cart Python Price To get the price of the item, you do item.price. The cart data is stored in memory, and the total price is. This tutorial will guide you through the process of building a shopping cart class. It is a small shopping cart application with a small set of ecommerce/shopping cart rules. Let’s have fun with python by creating a shopping. Shopping Cart Python Price.
From www.youtube.com
Python Projects For Beginner Project 2 Creating a Shopping Cart Shopping Cart Python Price Learn how to create a shopping cart using python dictionaries. It is a small shopping cart application with a small set of ecommerce/shopping cart rules. The dictionary will contain the product name,. This tutorial will guide you through the process of building a shopping cart class. This code sets up a basic shopping cart api with flask, allowing clients to. Shopping Cart Python Price.
From it2051229.com
it2051229 Python Online Shopping Cart Shopping Cart Python Price We’re going to build an application. This code sets up a basic shopping cart api with flask, allowing clients to view the cart contents and add items to the cart. To get the price of the item, you do item.price. In this guide, we’ll delve into the process of implementing a. In this program you will implement an online shopping. Shopping Cart Python Price.
From github.com
ShoppingCartUsingDjango2.0andPython3.6/cart.py at master Shopping Cart Python Price We’re going to build an application. This tutorial will guide you through the process of building a shopping cart class. Let’s have fun with python by creating a shopping cart while requesting user input. Learn how to create a shopping cart using python dictionaries. In this guide, we’ll delve into the process of implementing a. In this program you will. Shopping Cart Python Price.
From loebaikut.blob.core.windows.net
How To Create A Shopping Cart Python at Joseph Clayton blog Shopping Cart Python Price Learn how to create a shopping cart using python dictionaries. The dictionary will contain the product name,. Let’s have fun with python by creating a shopping cart while requesting user input. In this program you will implement an online shopping cart using a python list of dictionary. It is a small shopping cart application with a small set of ecommerce/shopping. Shopping Cart Python Price.