Wordpress Sidebar Functions Php . In this tutorial, we will add a dynamic sidebar named new_sidebar. I would like to add a function to sidebar.php which has the effect of changing that to this if some condition is met: Includes the sidebar template for a theme or if a name is specified then a specialized sidebar will be included. Create the sidebar.php template file and display the sidebar using the dynamic_sidebar function; For the parameter, if the. Dynamic sidebars can be added to your theme in the functions.php file, using the register_sidebar () function. You just call get_sidebar() from index.php and it loads the theme file sidebar.php. Register_sidebar() , on the other hand, is used for widgets where. Load in your theme using the. If your theme specifies the ‘id’ or ‘name’ parameter for its registered sidebars. Learn how to create and customize a sidebar for your wordpress site with widgets, themes, and plugins. Find out how to use sidebars.
from www.dreamhost.com
Learn how to create and customize a sidebar for your wordpress site with widgets, themes, and plugins. Register_sidebar() , on the other hand, is used for widgets where. I would like to add a function to sidebar.php which has the effect of changing that to this if some condition is met: Dynamic sidebars can be added to your theme in the functions.php file, using the register_sidebar () function. If your theme specifies the ‘id’ or ‘name’ parameter for its registered sidebars. In this tutorial, we will add a dynamic sidebar named new_sidebar. Create the sidebar.php template file and display the sidebar using the dynamic_sidebar function; For the parameter, if the. Load in your theme using the. Find out how to use sidebars.
Guide to the WordPress Functions.php File DreamHost
Wordpress Sidebar Functions Php Dynamic sidebars can be added to your theme in the functions.php file, using the register_sidebar () function. I would like to add a function to sidebar.php which has the effect of changing that to this if some condition is met: You just call get_sidebar() from index.php and it loads the theme file sidebar.php. Load in your theme using the. Dynamic sidebars can be added to your theme in the functions.php file, using the register_sidebar () function. For the parameter, if the. In this tutorial, we will add a dynamic sidebar named new_sidebar. Create the sidebar.php template file and display the sidebar using the dynamic_sidebar function; If your theme specifies the ‘id’ or ‘name’ parameter for its registered sidebars. Find out how to use sidebars. Includes the sidebar template for a theme or if a name is specified then a specialized sidebar will be included. Learn how to create and customize a sidebar for your wordpress site with widgets, themes, and plugins. Register_sidebar() , on the other hand, is used for widgets where.
From www.pair.com
How to Access Your WordPress functions.php File Knowledge Base Pair Wordpress Sidebar Functions Php Register_sidebar() , on the other hand, is used for widgets where. Find out how to use sidebars. Create the sidebar.php template file and display the sidebar using the dynamic_sidebar function; In this tutorial, we will add a dynamic sidebar named new_sidebar. For the parameter, if the. Includes the sidebar template for a theme or if a name is specified then. Wordpress Sidebar Functions Php.
From jetpack.com
How to Find, Access, and Edit functions.php in WordPress Wordpress Sidebar Functions Php Create the sidebar.php template file and display the sidebar using the dynamic_sidebar function; In this tutorial, we will add a dynamic sidebar named new_sidebar. Includes the sidebar template for a theme or if a name is specified then a specialized sidebar will be included. Find out how to use sidebars. Load in your theme using the. I would like to. Wordpress Sidebar Functions Php.
From wordpress.stackexchange.com
functions Trying to Add a LEFT Sidebar? WordPress Development Stack Wordpress Sidebar Functions Php Find out how to use sidebars. Learn how to create and customize a sidebar for your wordpress site with widgets, themes, and plugins. If your theme specifies the ‘id’ or ‘name’ parameter for its registered sidebars. Register_sidebar() , on the other hand, is used for widgets where. Dynamic sidebars can be added to your theme in the functions.php file, using. Wordpress Sidebar Functions Php.
From www.youtube.com
WordPress function is_active_sidebar dynamic_sidebar functions Part3 Wordpress Sidebar Functions Php In this tutorial, we will add a dynamic sidebar named new_sidebar. Dynamic sidebars can be added to your theme in the functions.php file, using the register_sidebar () function. Register_sidebar() , on the other hand, is used for widgets where. Find out how to use sidebars. Includes the sidebar template for a theme or if a name is specified then a. Wordpress Sidebar Functions Php.
From www.youtube.com
أساسيات تطوير قوالب ووردبريس تسجيل sidebar في functions.php YouTube Wordpress Sidebar Functions Php In this tutorial, we will add a dynamic sidebar named new_sidebar. If your theme specifies the ‘id’ or ‘name’ parameter for its registered sidebars. For the parameter, if the. Find out how to use sidebars. Learn how to create and customize a sidebar for your wordpress site with widgets, themes, and plugins. Create the sidebar.php template file and display the. Wordpress Sidebar Functions Php.
From wpshout.com
WordPress Basics Understanding And Making the Best Use of Your Wordpress Sidebar Functions Php Load in your theme using the. Create the sidebar.php template file and display the sidebar using the dynamic_sidebar function; Register_sidebar() , on the other hand, is used for widgets where. For the parameter, if the. If your theme specifies the ‘id’ or ‘name’ parameter for its registered sidebars. Includes the sidebar template for a theme or if a name is. Wordpress Sidebar Functions Php.
From www.wpxpo.com
How to Use WordPress functions.php [Quick Guide] 2024 Wordpress Sidebar Functions Php Dynamic sidebars can be added to your theme in the functions.php file, using the register_sidebar () function. Find out how to use sidebars. Includes the sidebar template for a theme or if a name is specified then a specialized sidebar will be included. Load in your theme using the. Register_sidebar() , on the other hand, is used for widgets where.. Wordpress Sidebar Functions Php.
From kinsta.com
WordPress functions.php File The Ultimate Guide + Helpful Code Wordpress Sidebar Functions Php In this tutorial, we will add a dynamic sidebar named new_sidebar. Register_sidebar() , on the other hand, is used for widgets where. Learn how to create and customize a sidebar for your wordpress site with widgets, themes, and plugins. You just call get_sidebar() from index.php and it loads the theme file sidebar.php. Create the sidebar.php template file and display the. Wordpress Sidebar Functions Php.
From www.wpxpo.com
How to Use WordPress functions.php [Quick Guide] 2024 Wordpress Sidebar Functions Php You just call get_sidebar() from index.php and it loads the theme file sidebar.php. In this tutorial, we will add a dynamic sidebar named new_sidebar. For the parameter, if the. Includes the sidebar template for a theme or if a name is specified then a specialized sidebar will be included. I would like to add a function to sidebar.php which has. Wordpress Sidebar Functions Php.
From wpdavies.dev
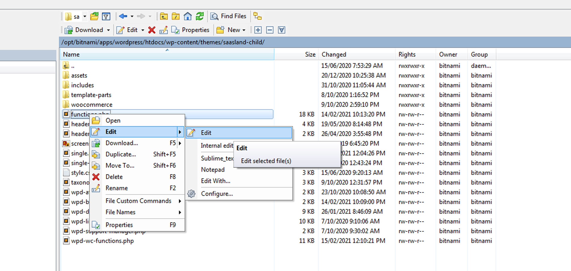
Three Ways To Edit Functions.php In WordPress WP Davies Wordpress Sidebar Functions Php In this tutorial, we will add a dynamic sidebar named new_sidebar. Create the sidebar.php template file and display the sidebar using the dynamic_sidebar function; Dynamic sidebars can be added to your theme in the functions.php file, using the register_sidebar () function. Register_sidebar() , on the other hand, is used for widgets where. Learn how to create and customize a sidebar. Wordpress Sidebar Functions Php.
From kinsta.com
WordPress functions.php File The Ultimate Guide + Helpful Code Wordpress Sidebar Functions Php In this tutorial, we will add a dynamic sidebar named new_sidebar. Dynamic sidebars can be added to your theme in the functions.php file, using the register_sidebar () function. I would like to add a function to sidebar.php which has the effect of changing that to this if some condition is met: For the parameter, if the. Includes the sidebar template. Wordpress Sidebar Functions Php.
From wordpress.japanbookmark.com
WordPress でオリジナルテーマを作る【sidebar.php】編 WordPress Bookmark Wordpress Sidebar Functions Php You just call get_sidebar() from index.php and it loads the theme file sidebar.php. Includes the sidebar template for a theme or if a name is specified then a specialized sidebar will be included. I would like to add a function to sidebar.php which has the effect of changing that to this if some condition is met: For the parameter, if. Wordpress Sidebar Functions Php.
From rockcontent.com
What is functions.php in WordPress and how to access it? Wordpress Sidebar Functions Php Includes the sidebar template for a theme or if a name is specified then a specialized sidebar will be included. I would like to add a function to sidebar.php which has the effect of changing that to this if some condition is met: Find out how to use sidebars. Register_sidebar() , on the other hand, is used for widgets where.. Wordpress Sidebar Functions Php.
From www.dongee.com
¿Cómo editar el archivo Functions PHP de WordPress? » Dongee Wordpress Sidebar Functions Php I would like to add a function to sidebar.php which has the effect of changing that to this if some condition is met: Create the sidebar.php template file and display the sidebar using the dynamic_sidebar function; Includes the sidebar template for a theme or if a name is specified then a specialized sidebar will be included. Register_sidebar() , on the. Wordpress Sidebar Functions Php.
From www.webprojectsconsulting.com
How to Create a Sidebar for Your Worpress Theme Wordpress Sidebar for Wordpress Sidebar Functions Php Find out how to use sidebars. Register_sidebar() , on the other hand, is used for widgets where. Dynamic sidebars can be added to your theme in the functions.php file, using the register_sidebar () function. In this tutorial, we will add a dynamic sidebar named new_sidebar. For the parameter, if the. Load in your theme using the. Includes the sidebar template. Wordpress Sidebar Functions Php.
From wphow.co
How To Edit WordPress Template Files? 3 Easy Methods wpHow Wordpress Sidebar Functions Php Load in your theme using the. In this tutorial, we will add a dynamic sidebar named new_sidebar. For the parameter, if the. Create the sidebar.php template file and display the sidebar using the dynamic_sidebar function; You just call get_sidebar() from index.php and it loads the theme file sidebar.php. I would like to add a function to sidebar.php which has the. Wordpress Sidebar Functions Php.
From atonce.com
Ultimate WordPress Register Sidebar Guide Tips & Tricks 2023 Wordpress Sidebar Functions Php Create the sidebar.php template file and display the sidebar using the dynamic_sidebar function; Find out how to use sidebars. I would like to add a function to sidebar.php which has the effect of changing that to this if some condition is met: Includes the sidebar template for a theme or if a name is specified then a specialized sidebar will. Wordpress Sidebar Functions Php.
From atonce.com
Ultimate WordPress Register Sidebar Guide Tips & Tricks 2023 Wordpress Sidebar Functions Php Find out how to use sidebars. In this tutorial, we will add a dynamic sidebar named new_sidebar. You just call get_sidebar() from index.php and it loads the theme file sidebar.php. I would like to add a function to sidebar.php which has the effect of changing that to this if some condition is met: Dynamic sidebars can be added to your. Wordpress Sidebar Functions Php.
From wpklik.com
What Is WordPress Sidebar and How to Create It WPKlik Wordpress Sidebar Functions Php Includes the sidebar template for a theme or if a name is specified then a specialized sidebar will be included. Create the sidebar.php template file and display the sidebar using the dynamic_sidebar function; You just call get_sidebar() from index.php and it loads the theme file sidebar.php. Learn how to create and customize a sidebar for your wordpress site with widgets,. Wordpress Sidebar Functions Php.
From psdtowp.net
How to make a sidebar widget in WordPress Wordpress Sidebar Functions Php In this tutorial, we will add a dynamic sidebar named new_sidebar. For the parameter, if the. Register_sidebar() , on the other hand, is used for widgets where. Create the sidebar.php template file and display the sidebar using the dynamic_sidebar function; I would like to add a function to sidebar.php which has the effect of changing that to this if some. Wordpress Sidebar Functions Php.
From atonce.com
Ultimate Guide Where is Functions.php in WordPress? Tips 2023 Wordpress Sidebar Functions Php I would like to add a function to sidebar.php which has the effect of changing that to this if some condition is met: Includes the sidebar template for a theme or if a name is specified then a specialized sidebar will be included. Learn how to create and customize a sidebar for your wordpress site with widgets, themes, and plugins.. Wordpress Sidebar Functions Php.
From crocoblock.com
What is WordPress Sidebar? Best Practices and Examples Crocoblock Wordpress Sidebar Functions Php In this tutorial, we will add a dynamic sidebar named new_sidebar. Find out how to use sidebars. Load in your theme using the. If your theme specifies the ‘id’ or ‘name’ parameter for its registered sidebars. Includes the sidebar template for a theme or if a name is specified then a specialized sidebar will be included. Learn how to create. Wordpress Sidebar Functions Php.
From kinsta.com
How To Use the WordPress Register Sidebar Function Wordpress Sidebar Functions Php I would like to add a function to sidebar.php which has the effect of changing that to this if some condition is met: Dynamic sidebars can be added to your theme in the functions.php file, using the register_sidebar () function. Find out how to use sidebars. If your theme specifies the ‘id’ or ‘name’ parameter for its registered sidebars. In. Wordpress Sidebar Functions Php.
From www.nosegraze.com
How WordPress Theme Templates Work • Nose Graze Wordpress Sidebar Functions Php Includes the sidebar template for a theme or if a name is specified then a specialized sidebar will be included. Learn how to create and customize a sidebar for your wordpress site with widgets, themes, and plugins. Find out how to use sidebars. Create the sidebar.php template file and display the sidebar using the dynamic_sidebar function; If your theme specifies. Wordpress Sidebar Functions Php.
From www.webfulcreations.com
How to Edit Functions.php in WordPress Wordpress Sidebar Functions Php If your theme specifies the ‘id’ or ‘name’ parameter for its registered sidebars. Create the sidebar.php template file and display the sidebar using the dynamic_sidebar function; For the parameter, if the. You just call get_sidebar() from index.php and it loads the theme file sidebar.php. Find out how to use sidebars. Learn how to create and customize a sidebar for your. Wordpress Sidebar Functions Php.
From www.iontics.com
Para que sirve y donde está functions.php en WordPress Wordpress Sidebar Functions Php If your theme specifies the ‘id’ or ‘name’ parameter for its registered sidebars. Includes the sidebar template for a theme or if a name is specified then a specialized sidebar will be included. For the parameter, if the. Load in your theme using the. In this tutorial, we will add a dynamic sidebar named new_sidebar. Register_sidebar() , on the other. Wordpress Sidebar Functions Php.
From ltheme.com
What is WordPress Sidebar? 2024 LTHEME Wordpress Sidebar Functions Php In this tutorial, we will add a dynamic sidebar named new_sidebar. Load in your theme using the. For the parameter, if the. I would like to add a function to sidebar.php which has the effect of changing that to this if some condition is met: You just call get_sidebar() from index.php and it loads the theme file sidebar.php. Dynamic sidebars. Wordpress Sidebar Functions Php.
From webtalkhub.com
How to Edit functions.php in WordPress ( 4 Easy Ways) Wordpress Sidebar Functions Php Includes the sidebar template for a theme or if a name is specified then a specialized sidebar will be included. I would like to add a function to sidebar.php which has the effect of changing that to this if some condition is met: For the parameter, if the. Create the sidebar.php template file and display the sidebar using the dynamic_sidebar. Wordpress Sidebar Functions Php.
From ithemes.com
WordPress Functions.php File Explained The Essential Guide Wordpress Sidebar Functions Php Dynamic sidebars can be added to your theme in the functions.php file, using the register_sidebar () function. Includes the sidebar template for a theme or if a name is specified then a specialized sidebar will be included. Create the sidebar.php template file and display the sidebar using the dynamic_sidebar function; Register_sidebar() , on the other hand, is used for widgets. Wordpress Sidebar Functions Php.
From www.pair.com
How to Access Your WordPress functions.php File Knowledge Base Pair Wordpress Sidebar Functions Php Dynamic sidebars can be added to your theme in the functions.php file, using the register_sidebar () function. Register_sidebar() , on the other hand, is used for widgets where. Load in your theme using the. If your theme specifies the ‘id’ or ‘name’ parameter for its registered sidebars. Learn how to create and customize a sidebar for your wordpress site with. Wordpress Sidebar Functions Php.
From wpshout.com
WordPress Basics Understanding And Making the Best Use of Your Wordpress Sidebar Functions Php Learn how to create and customize a sidebar for your wordpress site with widgets, themes, and plugins. You just call get_sidebar() from index.php and it loads the theme file sidebar.php. If your theme specifies the ‘id’ or ‘name’ parameter for its registered sidebars. Dynamic sidebars can be added to your theme in the functions.php file, using the register_sidebar () function.. Wordpress Sidebar Functions Php.
From www.dreamhost.com
Guide to the WordPress Functions.php File DreamHost Wordpress Sidebar Functions Php Create the sidebar.php template file and display the sidebar using the dynamic_sidebar function; Find out how to use sidebars. Dynamic sidebars can be added to your theme in the functions.php file, using the register_sidebar () function. If your theme specifies the ‘id’ or ‘name’ parameter for its registered sidebars. I would like to add a function to sidebar.php which has. Wordpress Sidebar Functions Php.
From www.webdesignleaves.com
WordPress functions.php Wordpress Sidebar Functions Php Create the sidebar.php template file and display the sidebar using the dynamic_sidebar function; Find out how to use sidebars. Learn how to create and customize a sidebar for your wordpress site with widgets, themes, and plugins. For the parameter, if the. I would like to add a function to sidebar.php which has the effect of changing that to this if. Wordpress Sidebar Functions Php.
From wiki.f5network.com.br
Como Editar Functions.php no WordPress? Wiki F5 Network Wordpress Sidebar Functions Php For the parameter, if the. Dynamic sidebars can be added to your theme in the functions.php file, using the register_sidebar () function. Load in your theme using the. I would like to add a function to sidebar.php which has the effect of changing that to this if some condition is met: You just call get_sidebar() from index.php and it loads. Wordpress Sidebar Functions Php.
From startbloggingonline.com
WordPress Cheat Sheet For Developers (Quick Reference) Wordpress Sidebar Functions Php If your theme specifies the ‘id’ or ‘name’ parameter for its registered sidebars. Learn how to create and customize a sidebar for your wordpress site with widgets, themes, and plugins. Includes the sidebar template for a theme or if a name is specified then a specialized sidebar will be included. Load in your theme using the. Register_sidebar() , on the. Wordpress Sidebar Functions Php.