Autoit Active Window . Autoit's winactivate function is used to activate a window, or change the focus to another window, so one can interact with it. You can (with absolute care) use blockinput(true) before you start activating your window and then sending some keystrokes, etc to prevent the. I fail to see the reason why you want the windows to be active. The control* () functions directly operate the controls. Shows, hides, minimizes, maximizes, or restores a window. If there's any flickering of windows, it's too quick for me to notice (on… Winsetstate ( title, text, flag ) parameters. Activates (gives focus to) a window. Winactivate ( title [, text] ) parameters Checks to see if a specified window exists and is currently active. I've always wanted to figure this out, and this seems to work pretty well. I'm having a dumb moment and can't for the life of me remember or figure out how to get the currently active window's handle or. Winactive title [, text] parameters
from www.autoitscript.com
Shows, hides, minimizes, maximizes, or restores a window. You can (with absolute care) use blockinput(true) before you start activating your window and then sending some keystrokes, etc to prevent the. Checks to see if a specified window exists and is currently active. I'm having a dumb moment and can't for the life of me remember or figure out how to get the currently active window's handle or. If there's any flickering of windows, it's too quick for me to notice (on… I've always wanted to figure this out, and this seems to work pretty well. I fail to see the reason why you want the windows to be active. Winsetstate ( title, text, flag ) parameters. The control* () functions directly operate the controls. Winactivate ( title [, text] ) parameters
How can I send keystrokes to an inactive window ? AutoIt General Help
Autoit Active Window If there's any flickering of windows, it's too quick for me to notice (on… I've always wanted to figure this out, and this seems to work pretty well. I fail to see the reason why you want the windows to be active. Activates (gives focus to) a window. Winactivate ( title [, text] ) parameters You can (with absolute care) use blockinput(true) before you start activating your window and then sending some keystrokes, etc to prevent the. Autoit's winactivate function is used to activate a window, or change the focus to another window, so one can interact with it. If there's any flickering of windows, it's too quick for me to notice (on… Shows, hides, minimizes, maximizes, or restores a window. The control* () functions directly operate the controls. Winactive title [, text] parameters I'm having a dumb moment and can't for the life of me remember or figure out how to get the currently active window's handle or. Winsetstate ( title, text, flag ) parameters. Checks to see if a specified window exists and is currently active.
From rsload.net
AutoIt Windows Screenshooter 1.84 Build 20190818 Autoit Active Window Winactive title [, text] parameters You can (with absolute care) use blockinput(true) before you start activating your window and then sending some keystrokes, etc to prevent the. Shows, hides, minimizes, maximizes, or restores a window. Checks to see if a specified window exists and is currently active. The control* () functions directly operate the controls. Winactivate ( title [, text]. Autoit Active Window.
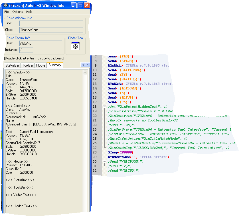
From roadtoautomation.blogspot.com
Road To Automation How to get windows info using AutoIT? Autoit Active Window Activates (gives focus to) a window. If there's any flickering of windows, it's too quick for me to notice (on… Winsetstate ( title, text, flag ) parameters. Winactive title [, text] parameters The control* () functions directly operate the controls. Autoit's winactivate function is used to activate a window, or change the focus to another window, so one can interact. Autoit Active Window.
From blog.pulipuli.info
用AutoIT撰寫Windows的自動化腳本 / AutoIT Powerful Script Language for Windows Autoit Active Window Winactivate ( title [, text] ) parameters If there's any flickering of windows, it's too quick for me to notice (on… Winactive title [, text] parameters The control* () functions directly operate the controls. Shows, hides, minimizes, maximizes, or restores a window. Autoit's winactivate function is used to activate a window, or change the focus to another window, so one. Autoit Active Window.
From www.testingdocs.com
Install AutoIT on Windows Autoit Active Window I'm having a dumb moment and can't for the life of me remember or figure out how to get the currently active window's handle or. Winactive title [, text] parameters The control* () functions directly operate the controls. I've always wanted to figure this out, and this seems to work pretty well. Shows, hides, minimizes, maximizes, or restores a window.. Autoit Active Window.
From www.youtube.com
HOW TO ACTIVE WINDOW 10 YouTube Autoit Active Window You can (with absolute care) use blockinput(true) before you start activating your window and then sending some keystrokes, etc to prevent the. Winactive title [, text] parameters Shows, hides, minimizes, maximizes, or restores a window. I fail to see the reason why you want the windows to be active. Winsetstate ( title, text, flag ) parameters. Activates (gives focus to). Autoit Active Window.
From www.youtube.com
Handle Window Pop Up Using AutoIt (Tutorial 21) YouTube Autoit Active Window If there's any flickering of windows, it's too quick for me to notice (on… I've always wanted to figure this out, and this seems to work pretty well. Autoit's winactivate function is used to activate a window, or change the focus to another window, so one can interact with it. You can (with absolute care) use blockinput(true) before you start. Autoit Active Window.
From www.howto-connect.com
How to Fix Autoit Error Line 0 in Windows 11 or 10 (Solved!) Autoit Active Window I've always wanted to figure this out, and this seems to work pretty well. Shows, hides, minimizes, maximizes, or restores a window. I fail to see the reason why you want the windows to be active. You can (with absolute care) use blockinput(true) before you start activating your window and then sending some keystrokes, etc to prevent the. Checks to. Autoit Active Window.
From www.softpedia.com
AutoIt Windows Screenshooter 1.84 Build 20190818 Download, Review Autoit Active Window Autoit's winactivate function is used to activate a window, or change the focus to another window, so one can interact with it. The control* () functions directly operate the controls. Activates (gives focus to) a window. Winactivate ( title [, text] ) parameters Shows, hides, minimizes, maximizes, or restores a window. Winactive title [, text] parameters I've always wanted to. Autoit Active Window.
From www.autoitscript.com
Having a status window always on top, never active AutoIt GUI Help Autoit Active Window I've always wanted to figure this out, and this seems to work pretty well. Shows, hides, minimizes, maximizes, or restores a window. If there's any flickering of windows, it's too quick for me to notice (on… You can (with absolute care) use blockinput(true) before you start activating your window and then sending some keystrokes, etc to prevent the. Activates (gives. Autoit Active Window.
From f-journey.com
AutoITでWindows操作を自動化して無料RPAを実現しよう! Finance & Journey Autoit Active Window I've always wanted to figure this out, and this seems to work pretty well. I'm having a dumb moment and can't for the life of me remember or figure out how to get the currently active window's handle or. Shows, hides, minimizes, maximizes, or restores a window. I fail to see the reason why you want the windows to be. Autoit Active Window.
From www.youtube.com
How to active windows 10 How to activate ms office How to activate Autoit Active Window You can (with absolute care) use blockinput(true) before you start activating your window and then sending some keystrokes, etc to prevent the. I've always wanted to figure this out, and this seems to work pretty well. Activates (gives focus to) a window. Winsetstate ( title, text, flag ) parameters. Checks to see if a specified window exists and is currently. Autoit Active Window.
From autoitscript.com
AutoIt Window Info Tool Autoit Active Window The control* () functions directly operate the controls. You can (with absolute care) use blockinput(true) before you start activating your window and then sending some keystrokes, etc to prevent the. Activates (gives focus to) a window. I'm having a dumb moment and can't for the life of me remember or figure out how to get the currently active window's handle. Autoit Active Window.
From jonathancrozier.com
Automate repetitive tasks with your new friend AutoIt Jonathan Crozier Autoit Active Window Activates (gives focus to) a window. Winsetstate ( title, text, flag ) parameters. You can (with absolute care) use blockinput(true) before you start activating your window and then sending some keystrokes, etc to prevent the. If there's any flickering of windows, it's too quick for me to notice (on… The control* () functions directly operate the controls. I've always wanted. Autoit Active Window.
From www.youtube.com
Windows GUI Inspection using AutoIt Window Info & Inspect Tools YouTube Autoit Active Window The control* () functions directly operate the controls. Winactivate ( title [, text] ) parameters Winactive title [, text] parameters Checks to see if a specified window exists and is currently active. I fail to see the reason why you want the windows to be active. You can (with absolute care) use blockinput(true) before you start activating your window and. Autoit Active Window.
From www.youtube.com
AutoIt Script (FREE) Move and Resize Active Window to Preset Value on Autoit Active Window Activates (gives focus to) a window. You can (with absolute care) use blockinput(true) before you start activating your window and then sending some keystrokes, etc to prevent the. Checks to see if a specified window exists and is currently active. I fail to see the reason why you want the windows to be active. Winactive title [, text] parameters I've. Autoit Active Window.
From ayudaprofesional.es
Cómo reparar el error de inicio de la línea de error 0 de AutoIt en Autoit Active Window You can (with absolute care) use blockinput(true) before you start activating your window and then sending some keystrokes, etc to prevent the. I fail to see the reason why you want the windows to be active. Checks to see if a specified window exists and is currently active. If there's any flickering of windows, it's too quick for me to. Autoit Active Window.
From www.soft-ware.net
AutoIt 3.3.8.1 Download (Windows / Deutsch) bei Autoit Active Window Checks to see if a specified window exists and is currently active. Activates (gives focus to) a window. Winsetstate ( title, text, flag ) parameters. Winactivate ( title [, text] ) parameters The control* () functions directly operate the controls. I've always wanted to figure this out, and this seems to work pretty well. Winactive title [, text] parameters Shows,. Autoit Active Window.
From www.autoitscript.com
AutoIt Windows Screenshooter v1.84 Build 20190818 AutoIt Example Autoit Active Window You can (with absolute care) use blockinput(true) before you start activating your window and then sending some keystrokes, etc to prevent the. The control* () functions directly operate the controls. Activates (gives focus to) a window. I'm having a dumb moment and can't for the life of me remember or figure out how to get the currently active window's handle. Autoit Active Window.
From www.autoitscript.com
New Modern UI Window in AutoIt v3 AutoIt Example Scripts AutoIt Forums Autoit Active Window Winsetstate ( title, text, flag ) parameters. Shows, hides, minimizes, maximizes, or restores a window. If there's any flickering of windows, it's too quick for me to notice (on… I'm having a dumb moment and can't for the life of me remember or figure out how to get the currently active window's handle or. I fail to see the reason. Autoit Active Window.
From alternativeto.net
AutoIt Alternatives and Similar Software Autoit Active Window I'm having a dumb moment and can't for the life of me remember or figure out how to get the currently active window's handle or. I've always wanted to figure this out, and this seems to work pretty well. I fail to see the reason why you want the windows to be active. Winsetstate ( title, text, flag ) parameters.. Autoit Active Window.
From www.youtube.com
Custom Windows Shell with AutoIT YouTube Autoit Active Window Winactivate ( title [, text] ) parameters Activates (gives focus to) a window. Checks to see if a specified window exists and is currently active. Winsetstate ( title, text, flag ) parameters. I'm having a dumb moment and can't for the life of me remember or figure out how to get the currently active window's handle or. I fail to. Autoit Active Window.
From www.youtube.com
How to active windows 10 easily YouTube Autoit Active Window The control* () functions directly operate the controls. Autoit's winactivate function is used to activate a window, or change the focus to another window, so one can interact with it. You can (with absolute care) use blockinput(true) before you start activating your window and then sending some keystrokes, etc to prevent the. Checks to see if a specified window exists. Autoit Active Window.
From www.youtube.com
windows activehow to active windows 10 easy....... YouTube Autoit Active Window Checks to see if a specified window exists and is currently active. I've always wanted to figure this out, and this seems to work pretty well. Shows, hides, minimizes, maximizes, or restores a window. Winactive title [, text] parameters If there's any flickering of windows, it's too quick for me to notice (on… Autoit's winactivate function is used to activate. Autoit Active Window.
From azjio.narod.ru
Пример того, что AU3Info показывает при наведении курсора на окно Autoit Active Window I've always wanted to figure this out, and this seems to work pretty well. The control* () functions directly operate the controls. You can (with absolute care) use blockinput(true) before you start activating your window and then sending some keystrokes, etc to prevent the. Activates (gives focus to) a window. Autoit's winactivate function is used to activate a window, or. Autoit Active Window.
From www.autoitscript.com
How to read a content of active window,how to read a value of column Autoit Active Window Activates (gives focus to) a window. Checks to see if a specified window exists and is currently active. Autoit's winactivate function is used to activate a window, or change the focus to another window, so one can interact with it. The control* () functions directly operate the controls. I've always wanted to figure this out, and this seems to work. Autoit Active Window.
From blog.csdn.net
AutoIt Window Info 使用方法CSDN博客 Autoit Active Window The control* () functions directly operate the controls. Winsetstate ( title, text, flag ) parameters. You can (with absolute care) use blockinput(true) before you start activating your window and then sending some keystrokes, etc to prevent the. I fail to see the reason why you want the windows to be active. If there's any flickering of windows, it's too quick. Autoit Active Window.
From www.youtube.com
របៀប Active Window 10 How to active window 10 YouTube Autoit Active Window Activates (gives focus to) a window. I fail to see the reason why you want the windows to be active. I'm having a dumb moment and can't for the life of me remember or figure out how to get the currently active window's handle or. If there's any flickering of windows, it's too quick for me to notice (on… I've. Autoit Active Window.
From www.howto-connect.com
How to Fix Autoit Error Line 0 in Windows 11 or 10 (Solved!) Autoit Active Window Winactivate ( title [, text] ) parameters If there's any flickering of windows, it's too quick for me to notice (on… Shows, hides, minimizes, maximizes, or restores a window. Winsetstate ( title, text, flag ) parameters. Activates (gives focus to) a window. Autoit's winactivate function is used to activate a window, or change the focus to another window, so one. Autoit Active Window.
From www.youtube.com
AutoIt Error In Windows 11 Line 0 Fix YouTube Autoit Active Window I've always wanted to figure this out, and this seems to work pretty well. If there's any flickering of windows, it's too quick for me to notice (on… Winsetstate ( title, text, flag ) parameters. Shows, hides, minimizes, maximizes, or restores a window. Winactivate ( title [, text] ) parameters Checks to see if a specified window exists and is. Autoit Active Window.
From howto.goit.science
How to fix autoit error in windows10 autoit error windows 10/11. Autoit Active Window I've always wanted to figure this out, and this seems to work pretty well. Winsetstate ( title, text, flag ) parameters. The control* () functions directly operate the controls. Winactivate ( title [, text] ) parameters Activates (gives focus to) a window. Winactive title [, text] parameters You can (with absolute care) use blockinput(true) before you start activating your window. Autoit Active Window.
From www.youtube.com
How to active window 10 YouTube Autoit Active Window Winsetstate ( title, text, flag ) parameters. Shows, hides, minimizes, maximizes, or restores a window. I'm having a dumb moment and can't for the life of me remember or figure out how to get the currently active window's handle or. If there's any flickering of windows, it's too quick for me to notice (on… Checks to see if a specified. Autoit Active Window.
From www.autoitscript.com
Bring hidden active window forward AutoIt General Help and Support Autoit Active Window You can (with absolute care) use blockinput(true) before you start activating your window and then sending some keystrokes, etc to prevent the. Winsetstate ( title, text, flag ) parameters. Checks to see if a specified window exists and is currently active. Shows, hides, minimizes, maximizes, or restores a window. Winactive title [, text] parameters Activates (gives focus to) a window.. Autoit Active Window.
From www.autoitscript.com
How can I send keystrokes to an inactive window ? AutoIt General Help Autoit Active Window Shows, hides, minimizes, maximizes, or restores a window. You can (with absolute care) use blockinput(true) before you start activating your window and then sending some keystrokes, etc to prevent the. Autoit's winactivate function is used to activate a window, or change the focus to another window, so one can interact with it. Winsetstate ( title, text, flag ) parameters. The. Autoit Active Window.
From www.autoitscript.com
New UX Window in AutoIt v3 AutoIt Example Scripts AutoIt Forums Autoit Active Window Winactive title [, text] parameters The control* () functions directly operate the controls. Autoit's winactivate function is used to activate a window, or change the focus to another window, so one can interact with it. Shows, hides, minimizes, maximizes, or restores a window. I've always wanted to figure this out, and this seems to work pretty well. Winsetstate ( title,. Autoit Active Window.
From www.autoitscript.com
Active Directory Tool Userinfo AutoIt Example Scripts AutoIt Forums Autoit Active Window Checks to see if a specified window exists and is currently active. I've always wanted to figure this out, and this seems to work pretty well. Activates (gives focus to) a window. I'm having a dumb moment and can't for the life of me remember or figure out how to get the currently active window's handle or. If there's any. Autoit Active Window.