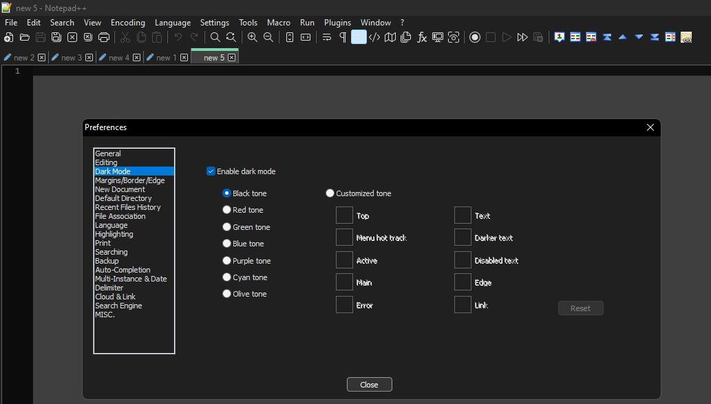
Notepad++ Dark Mode Settings . Learn how to enable dark mode in notepad ++ and type text or code against that dark. To enable dark mode in notepad++, go to settings > style configurator, select a dark theme like 'deep black' from the 'select theme:' dropdown, then click 'save and. The first way is to change the dark mode notepad++ via. Notepad++ offers an option wherein you can enable dark mode only in the text area of the app. Notepad++ will track settings > preferences > general settings for the tool bar and tab bar separately for light mode and dark mode, as well as settings > style configurator > theme to. Why use dark themes in notepad++? There are 2 simple ways to set up notepad++ dark mode on windows 10/11. This keeps your menu bar and other elements in light mode, while turning your text.
from www.theregister.com
To enable dark mode in notepad++, go to settings > style configurator, select a dark theme like 'deep black' from the 'select theme:' dropdown, then click 'save and. Notepad++ offers an option wherein you can enable dark mode only in the text area of the app. There are 2 simple ways to set up notepad++ dark mode on windows 10/11. Learn how to enable dark mode in notepad ++ and type text or code against that dark. This keeps your menu bar and other elements in light mode, while turning your text. Notepad++ will track settings > preferences > general settings for the tool bar and tab bar separately for light mode and dark mode, as well as settings > style configurator > theme to. Why use dark themes in notepad++? The first way is to change the dark mode notepad++ via.
Version 8 of opensource code editor Notepad++ brings Dark Mode and an
Notepad++ Dark Mode Settings The first way is to change the dark mode notepad++ via. Notepad++ offers an option wherein you can enable dark mode only in the text area of the app. This keeps your menu bar and other elements in light mode, while turning your text. Learn how to enable dark mode in notepad ++ and type text or code against that dark. Why use dark themes in notepad++? There are 2 simple ways to set up notepad++ dark mode on windows 10/11. To enable dark mode in notepad++, go to settings > style configurator, select a dark theme like 'deep black' from the 'select theme:' dropdown, then click 'save and. Notepad++ will track settings > preferences > general settings for the tool bar and tab bar separately for light mode and dark mode, as well as settings > style configurator > theme to. The first way is to change the dark mode notepad++ via.
From www.prajwaldesai.com
How to Enable Dark Mode for Notepad in Windows 11/10 Notepad++ Dark Mode Settings Why use dark themes in notepad++? This keeps your menu bar and other elements in light mode, while turning your text. To enable dark mode in notepad++, go to settings > style configurator, select a dark theme like 'deep black' from the 'select theme:' dropdown, then click 'save and. There are 2 simple ways to set up notepad++ dark mode. Notepad++ Dark Mode Settings.
From dotnetgenetics.blogspot.com
How To Enable Notepad++ Editor Dark Theme Mode In Windows 10 Or Windows 11 Notepad++ Dark Mode Settings To enable dark mode in notepad++, go to settings > style configurator, select a dark theme like 'deep black' from the 'select theme:' dropdown, then click 'save and. Why use dark themes in notepad++? This keeps your menu bar and other elements in light mode, while turning your text. There are 2 simple ways to set up notepad++ dark mode. Notepad++ Dark Mode Settings.
From github.com
Dark Mode and Style settings lost if opening a txt file rather than Notepad++ Dark Mode Settings Why use dark themes in notepad++? This keeps your menu bar and other elements in light mode, while turning your text. Notepad++ offers an option wherein you can enable dark mode only in the text area of the app. To enable dark mode in notepad++, go to settings > style configurator, select a dark theme like 'deep black' from the. Notepad++ Dark Mode Settings.
From www.youtube.com
How to Enable Dark Theme in Notepad++ Switch to EyeFriendly Mode Now Notepad++ Dark Mode Settings Notepad++ will track settings > preferences > general settings for the tool bar and tab bar separately for light mode and dark mode, as well as settings > style configurator > theme to. Why use dark themes in notepad++? There are 2 simple ways to set up notepad++ dark mode on windows 10/11. The first way is to change the. Notepad++ Dark Mode Settings.
From github.com
Dark Mode and Style settings lost if opening a txt file rather than Notepad++ Dark Mode Settings To enable dark mode in notepad++, go to settings > style configurator, select a dark theme like 'deep black' from the 'select theme:' dropdown, then click 'save and. Notepad++ offers an option wherein you can enable dark mode only in the text area of the app. Why use dark themes in notepad++? Learn how to enable dark mode in notepad. Notepad++ Dark Mode Settings.
From www.prajwaldesai.com
How to Enable Dark Mode for Notepad in Windows 11/10 Notepad++ Dark Mode Settings There are 2 simple ways to set up notepad++ dark mode on windows 10/11. This keeps your menu bar and other elements in light mode, while turning your text. Why use dark themes in notepad++? Notepad++ offers an option wherein you can enable dark mode only in the text area of the app. The first way is to change the. Notepad++ Dark Mode Settings.
From www.youtube.com
How to turn on dark mode on Notepad++ YouTube Notepad++ Dark Mode Settings Learn how to enable dark mode in notepad ++ and type text or code against that dark. There are 2 simple ways to set up notepad++ dark mode on windows 10/11. Why use dark themes in notepad++? The first way is to change the dark mode notepad++ via. Notepad++ offers an option wherein you can enable dark mode only in. Notepad++ Dark Mode Settings.
From ftevibe.weebly.com
Notepad++ dark mode theme ftevibe Notepad++ Dark Mode Settings Notepad++ will track settings > preferences > general settings for the tool bar and tab bar separately for light mode and dark mode, as well as settings > style configurator > theme to. To enable dark mode in notepad++, go to settings > style configurator, select a dark theme like 'deep black' from the 'select theme:' dropdown, then click 'save. Notepad++ Dark Mode Settings.
From gasmpublications.weebly.com
Notepad++ dark mode matlab gasmpublications Notepad++ Dark Mode Settings Why use dark themes in notepad++? Notepad++ will track settings > preferences > general settings for the tool bar and tab bar separately for light mode and dark mode, as well as settings > style configurator > theme to. The first way is to change the dark mode notepad++ via. To enable dark mode in notepad++, go to settings >. Notepad++ Dark Mode Settings.
From github.com
Dark Mode opening file with notepad++ from explorer context menu Notepad++ Dark Mode Settings There are 2 simple ways to set up notepad++ dark mode on windows 10/11. Notepad++ will track settings > preferences > general settings for the tool bar and tab bar separately for light mode and dark mode, as well as settings > style configurator > theme to. Why use dark themes in notepad++? To enable dark mode in notepad++, go. Notepad++ Dark Mode Settings.
From github.com
Dark Mode opening file with notepad++ from explorer context menu Notepad++ Dark Mode Settings Learn how to enable dark mode in notepad ++ and type text or code against that dark. Notepad++ offers an option wherein you can enable dark mode only in the text area of the app. Notepad++ will track settings > preferences > general settings for the tool bar and tab bar separately for light mode and dark mode, as well. Notepad++ Dark Mode Settings.
From dejah.dev
How to use the New Dark Mode in Notepad++ Notepad++ Dark Mode Settings There are 2 simple ways to set up notepad++ dark mode on windows 10/11. Learn how to enable dark mode in notepad ++ and type text or code against that dark. To enable dark mode in notepad++, go to settings > style configurator, select a dark theme like 'deep black' from the 'select theme:' dropdown, then click 'save and. Notepad++. Notepad++ Dark Mode Settings.
From gossipfunda.com
Notepad++ dark mode Gossipfunda Notepad++ Dark Mode Settings This keeps your menu bar and other elements in light mode, while turning your text. There are 2 simple ways to set up notepad++ dark mode on windows 10/11. The first way is to change the dark mode notepad++ via. To enable dark mode in notepad++, go to settings > style configurator, select a dark theme like 'deep black' from. Notepad++ Dark Mode Settings.
From code2care.org
Enable Native Dark Mode in Notepad++ Notepad++ Dark Mode Settings Notepad++ will track settings > preferences > general settings for the tool bar and tab bar separately for light mode and dark mode, as well as settings > style configurator > theme to. To enable dark mode in notepad++, go to settings > style configurator, select a dark theme like 'deep black' from the 'select theme:' dropdown, then click 'save. Notepad++ Dark Mode Settings.
From imageaestheticpastel.blogspot.com
Notepad++ Dark Mode image aesthetic pastel Notepad++ Dark Mode Settings Notepad++ will track settings > preferences > general settings for the tool bar and tab bar separately for light mode and dark mode, as well as settings > style configurator > theme to. The first way is to change the dark mode notepad++ via. Why use dark themes in notepad++? This keeps your menu bar and other elements in light. Notepad++ Dark Mode Settings.
From dotnetgenetics.blogspot.com
How To Enable Notepad++ Editor Dark Theme Mode In Windows 10 Or Windows 11 Notepad++ Dark Mode Settings Learn how to enable dark mode in notepad ++ and type text or code against that dark. The first way is to change the dark mode notepad++ via. There are 2 simple ways to set up notepad++ dark mode on windows 10/11. To enable dark mode in notepad++, go to settings > style configurator, select a dark theme like 'deep. Notepad++ Dark Mode Settings.
From www.techowns.com
How to Enable Notepad++ Dark Mode [Guide] TechOwns Notepad++ Dark Mode Settings The first way is to change the dark mode notepad++ via. There are 2 simple ways to set up notepad++ dark mode on windows 10/11. Notepad++ offers an option wherein you can enable dark mode only in the text area of the app. To enable dark mode in notepad++, go to settings > style configurator, select a dark theme like. Notepad++ Dark Mode Settings.
From www.youtube.com
Notepad++ Dark Mode Enable Notepad++ Dark Mode YouTube Notepad++ Dark Mode Settings Notepad++ offers an option wherein you can enable dark mode only in the text area of the app. Notepad++ will track settings > preferences > general settings for the tool bar and tab bar separately for light mode and dark mode, as well as settings > style configurator > theme to. This keeps your menu bar and other elements in. Notepad++ Dark Mode Settings.
From github.com
Dark Mode and Style settings lost if opening a txt file rather than Notepad++ Dark Mode Settings Notepad++ offers an option wherein you can enable dark mode only in the text area of the app. To enable dark mode in notepad++, go to settings > style configurator, select a dark theme like 'deep black' from the 'select theme:' dropdown, then click 'save and. There are 2 simple ways to set up notepad++ dark mode on windows 10/11.. Notepad++ Dark Mode Settings.
From www.partitionwizard.com
Notepad++ Dark Mode/Themes How to Enable It on Windows 10/11 Notepad++ Dark Mode Settings There are 2 simple ways to set up notepad++ dark mode on windows 10/11. Learn how to enable dark mode in notepad ++ and type text or code against that dark. Notepad++ offers an option wherein you can enable dark mode only in the text area of the app. The first way is to change the dark mode notepad++ via.. Notepad++ Dark Mode Settings.
From www.theregister.com
Version 8 of opensource code editor Notepad++ brings Dark Mode and an Notepad++ Dark Mode Settings There are 2 simple ways to set up notepad++ dark mode on windows 10/11. To enable dark mode in notepad++, go to settings > style configurator, select a dark theme like 'deep black' from the 'select theme:' dropdown, then click 'save and. This keeps your menu bar and other elements in light mode, while turning your text. Notepad++ offers an. Notepad++ Dark Mode Settings.
From www.techowns.com
How to Enable Notepad++ Dark Mode [Guide] TechOwns Notepad++ Dark Mode Settings To enable dark mode in notepad++, go to settings > style configurator, select a dark theme like 'deep black' from the 'select theme:' dropdown, then click 'save and. Learn how to enable dark mode in notepad ++ and type text or code against that dark. There are 2 simple ways to set up notepad++ dark mode on windows 10/11. Why. Notepad++ Dark Mode Settings.
From kselittle.weebly.com
Notepad++ dark mode matlab kselittle Notepad++ Dark Mode Settings Why use dark themes in notepad++? Notepad++ offers an option wherein you can enable dark mode only in the text area of the app. The first way is to change the dark mode notepad++ via. Learn how to enable dark mode in notepad ++ and type text or code against that dark. To enable dark mode in notepad++, go to. Notepad++ Dark Mode Settings.
From github.com
Dark Mode and Style settings lost if opening a txt file rather than Notepad++ Dark Mode Settings Learn how to enable dark mode in notepad ++ and type text or code against that dark. Notepad++ will track settings > preferences > general settings for the tool bar and tab bar separately for light mode and dark mode, as well as settings > style configurator > theme to. This keeps your menu bar and other elements in light. Notepad++ Dark Mode Settings.
From www.windows-faq.de
Notepad Dark Mode aktivieren Windows FAQ Notepad++ Dark Mode Settings Notepad++ offers an option wherein you can enable dark mode only in the text area of the app. To enable dark mode in notepad++, go to settings > style configurator, select a dark theme like 'deep black' from the 'select theme:' dropdown, then click 'save and. There are 2 simple ways to set up notepad++ dark mode on windows 10/11.. Notepad++ Dark Mode Settings.
From community.notepad-plus-plus.org
Theme settings for better dark mode Notepad++ Community Notepad++ Dark Mode Settings Why use dark themes in notepad++? Notepad++ will track settings > preferences > general settings for the tool bar and tab bar separately for light mode and dark mode, as well as settings > style configurator > theme to. There are 2 simple ways to set up notepad++ dark mode on windows 10/11. Notepad++ offers an option wherein you can. Notepad++ Dark Mode Settings.
From treksop.weebly.com
Dark mode notepad++ treksop Notepad++ Dark Mode Settings Notepad++ offers an option wherein you can enable dark mode only in the text area of the app. There are 2 simple ways to set up notepad++ dark mode on windows 10/11. Notepad++ will track settings > preferences > general settings for the tool bar and tab bar separately for light mode and dark mode, as well as settings >. Notepad++ Dark Mode Settings.
From www.xda-developers.com
Notepad++ v8 update brings dark mode support and an ARM64 build Notepad++ Dark Mode Settings The first way is to change the dark mode notepad++ via. This keeps your menu bar and other elements in light mode, while turning your text. Learn how to enable dark mode in notepad ++ and type text or code against that dark. Notepad++ will track settings > preferences > general settings for the tool bar and tab bar separately. Notepad++ Dark Mode Settings.
From github.com
Dark Mode and Style settings lost if opening a txt file rather than Notepad++ Dark Mode Settings To enable dark mode in notepad++, go to settings > style configurator, select a dark theme like 'deep black' from the 'select theme:' dropdown, then click 'save and. Learn how to enable dark mode in notepad ++ and type text or code against that dark. Notepad++ offers an option wherein you can enable dark mode only in the text area. Notepad++ Dark Mode Settings.
From code2care.org
Enable Native Dark Mode in Notepad++ Notepad++ Dark Mode Settings Why use dark themes in notepad++? Notepad++ will track settings > preferences > general settings for the tool bar and tab bar separately for light mode and dark mode, as well as settings > style configurator > theme to. This keeps your menu bar and other elements in light mode, while turning your text. The first way is to change. Notepad++ Dark Mode Settings.
From community.notepad-plus-plus.org
Dark mode and plugin with a custom lexer and xml styler Notepad++ Notepad++ Dark Mode Settings Why use dark themes in notepad++? To enable dark mode in notepad++, go to settings > style configurator, select a dark theme like 'deep black' from the 'select theme:' dropdown, then click 'save and. There are 2 simple ways to set up notepad++ dark mode on windows 10/11. Notepad++ will track settings > preferences > general settings for the tool. Notepad++ Dark Mode Settings.
From www.techowns.com
How to Enable Notepad++ Dark Mode [Guide] TechOwns Notepad++ Dark Mode Settings This keeps your menu bar and other elements in light mode, while turning your text. There are 2 simple ways to set up notepad++ dark mode on windows 10/11. To enable dark mode in notepad++, go to settings > style configurator, select a dark theme like 'deep black' from the 'select theme:' dropdown, then click 'save and. Notepad++ offers an. Notepad++ Dark Mode Settings.
From dotnetgenetics.blogspot.com
How To Enable Notepad++ Editor Dark Theme Mode In Windows 10 Or Windows 11 Notepad++ Dark Mode Settings To enable dark mode in notepad++, go to settings > style configurator, select a dark theme like 'deep black' from the 'select theme:' dropdown, then click 'save and. The first way is to change the dark mode notepad++ via. Learn how to enable dark mode in notepad ++ and type text or code against that dark. This keeps your menu. Notepad++ Dark Mode Settings.
From www.techowns.com
How to Enable Notepad++ Dark Mode [Guide] TechOwns Notepad++ Dark Mode Settings Why use dark themes in notepad++? To enable dark mode in notepad++, go to settings > style configurator, select a dark theme like 'deep black' from the 'select theme:' dropdown, then click 'save and. The first way is to change the dark mode notepad++ via. This keeps your menu bar and other elements in light mode, while turning your text.. Notepad++ Dark Mode Settings.
From community.notepad-plus-plus.org
Syntax highlighting and dark mode Notepad++ Community Notepad++ Dark Mode Settings Notepad++ offers an option wherein you can enable dark mode only in the text area of the app. Learn how to enable dark mode in notepad ++ and type text or code against that dark. The first way is to change the dark mode notepad++ via. Why use dark themes in notepad++? This keeps your menu bar and other elements. Notepad++ Dark Mode Settings.