Spring Kafka Topic Partitions . Apache kafka supports topic partitioning natively. In this article, we will discuss about how to configure kafka topics from the spring boot application. Sometimes it is advantageous to send data to specific partitions — for example, when you. The partitions of a topic are distributed over the brokers in the kafka cluster where each broker handles data and requests for a share of the partitions. There’s more than one way to partition to a kafka topic—the new relic events. In this article, we’ve looked at the definitions of kafka topics and partitions and how they relate to each other. Kafka organizes data into topics and further divides topics into partitions. We’ve also illustrated a scenario of a consumer reading events. Each partition acts as an independent channel,. When manually assigning partitions, you can set the initial offset (if desired) in the configured topicpartitionoffset arguments (see message. Learn how to handle kafka topic partitioning and develop a winning kafka partition strategy.
from blog.csdn.net
Learn how to handle kafka topic partitioning and develop a winning kafka partition strategy. The partitions of a topic are distributed over the brokers in the kafka cluster where each broker handles data and requests for a share of the partitions. When manually assigning partitions, you can set the initial offset (if desired) in the configured topicpartitionoffset arguments (see message. Apache kafka supports topic partitioning natively. Each partition acts as an independent channel,. We’ve also illustrated a scenario of a consumer reading events. Kafka organizes data into topics and further divides topics into partitions. In this article, we will discuss about how to configure kafka topics from the spring boot application. Sometimes it is advantageous to send data to specific partitions — for example, when you. There’s more than one way to partition to a kafka topic—the new relic events.
kafka主题和分区的概念_kafka的分区是什么呢CSDN博客
Spring Kafka Topic Partitions Apache kafka supports topic partitioning natively. Kafka organizes data into topics and further divides topics into partitions. When manually assigning partitions, you can set the initial offset (if desired) in the configured topicpartitionoffset arguments (see message. Each partition acts as an independent channel,. The partitions of a topic are distributed over the brokers in the kafka cluster where each broker handles data and requests for a share of the partitions. Learn how to handle kafka topic partitioning and develop a winning kafka partition strategy. In this article, we will discuss about how to configure kafka topics from the spring boot application. Apache kafka supports topic partitioning natively. In this article, we’ve looked at the definitions of kafka topics and partitions and how they relate to each other. There’s more than one way to partition to a kafka topic—the new relic events. Sometimes it is advantageous to send data to specific partitions — for example, when you. We’ve also illustrated a scenario of a consumer reading events.
From exyjnzaqr.blob.core.windows.net
Check How Many Partitions Kafka Topic at Julianne Davis blog Spring Kafka Topic Partitions In this article, we’ve looked at the definitions of kafka topics and partitions and how they relate to each other. Sometimes it is advantageous to send data to specific partitions — for example, when you. The partitions of a topic are distributed over the brokers in the kafka cluster where each broker handles data and requests for a share of. Spring Kafka Topic Partitions.
From blog.csdn.net
kafka主题和分区的概念_kafka的分区是什么呢CSDN博客 Spring Kafka Topic Partitions We’ve also illustrated a scenario of a consumer reading events. Learn how to handle kafka topic partitioning and develop a winning kafka partition strategy. The partitions of a topic are distributed over the brokers in the kafka cluster where each broker handles data and requests for a share of the partitions. In this article, we’ve looked at the definitions of. Spring Kafka Topic Partitions.
From blog.benclmnt.com
Kafka Basics Spring Kafka Topic Partitions Learn how to handle kafka topic partitioning and develop a winning kafka partition strategy. Apache kafka supports topic partitioning natively. In this article, we will discuss about how to configure kafka topics from the spring boot application. Sometimes it is advantageous to send data to specific partitions — for example, when you. We’ve also illustrated a scenario of a consumer. Spring Kafka Topic Partitions.
From exyjnzaqr.blob.core.windows.net
Check How Many Partitions Kafka Topic at Julianne Davis blog Spring Kafka Topic Partitions Each partition acts as an independent channel,. We’ve also illustrated a scenario of a consumer reading events. Kafka organizes data into topics and further divides topics into partitions. Apache kafka supports topic partitioning natively. In this article, we’ve looked at the definitions of kafka topics and partitions and how they relate to each other. In this article, we will discuss. Spring Kafka Topic Partitions.
From exyjnzaqr.blob.core.windows.net
Check How Many Partitions Kafka Topic at Julianne Davis blog Spring Kafka Topic Partitions When manually assigning partitions, you can set the initial offset (if desired) in the configured topicpartitionoffset arguments (see message. The partitions of a topic are distributed over the brokers in the kafka cluster where each broker handles data and requests for a share of the partitions. Apache kafka supports topic partitioning natively. In this article, we’ve looked at the definitions. Spring Kafka Topic Partitions.
From www.researchgate.net
3 Kafka topic partitions associated with Data Processors Download Spring Kafka Topic Partitions We’ve also illustrated a scenario of a consumer reading events. Sometimes it is advantageous to send data to specific partitions — for example, when you. Kafka organizes data into topics and further divides topics into partitions. There’s more than one way to partition to a kafka topic—the new relic events. Each partition acts as an independent channel,. Learn how to. Spring Kafka Topic Partitions.
From www.scaler.com
How to Use Kafka with Spring Boot? Scaler Topics Spring Kafka Topic Partitions We’ve also illustrated a scenario of a consumer reading events. When manually assigning partitions, you can set the initial offset (if desired) in the configured topicpartitionoffset arguments (see message. Apache kafka supports topic partitioning natively. In this article, we’ve looked at the definitions of kafka topics and partitions and how they relate to each other. Kafka organizes data into topics. Spring Kafka Topic Partitions.
From www.instaclustr.com
Partitions to Maximise Your Kafka Cluster Instaclustr Spring Kafka Topic Partitions There’s more than one way to partition to a kafka topic—the new relic events. In this article, we will discuss about how to configure kafka topics from the spring boot application. We’ve also illustrated a scenario of a consumer reading events. Learn how to handle kafka topic partitioning and develop a winning kafka partition strategy. Kafka organizes data into topics. Spring Kafka Topic Partitions.
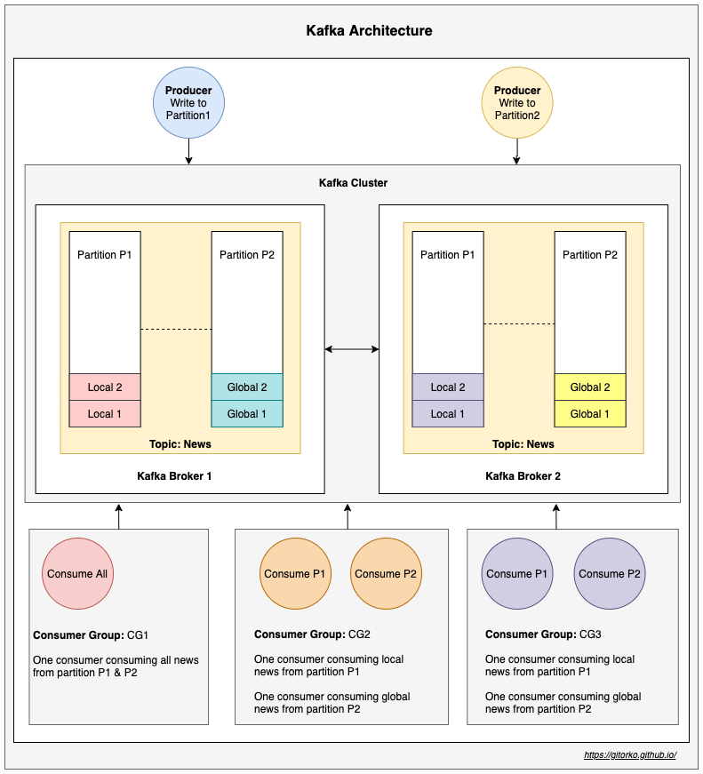
From gitorko.github.io
Spring Boot Apache Kafka GitOrko Spring Kafka Topic Partitions Each partition acts as an independent channel,. There’s more than one way to partition to a kafka topic—the new relic events. In this article, we’ve looked at the definitions of kafka topics and partitions and how they relate to each other. Apache kafka supports topic partitioning natively. Sometimes it is advantageous to send data to specific partitions — for example,. Spring Kafka Topic Partitions.
From stackoverflow.com
spring boot Kafka consumer/partition vs thread/partition relationship Spring Kafka Topic Partitions Each partition acts as an independent channel,. Learn how to handle kafka topic partitioning and develop a winning kafka partition strategy. We’ve also illustrated a scenario of a consumer reading events. The partitions of a topic are distributed over the brokers in the kafka cluster where each broker handles data and requests for a share of the partitions. Sometimes it. Spring Kafka Topic Partitions.
From baeldung-cn.com
Introduction to Apache Kafka Baeldung中文网 Spring Kafka Topic Partitions Each partition acts as an independent channel,. In this article, we’ve looked at the definitions of kafka topics and partitions and how they relate to each other. The partitions of a topic are distributed over the brokers in the kafka cluster where each broker handles data and requests for a share of the partitions. When manually assigning partitions, you can. Spring Kafka Topic Partitions.
From stackoverflow.com
Understanding Kafka Topics and Partitions Stack Overflow Spring Kafka Topic Partitions Kafka organizes data into topics and further divides topics into partitions. The partitions of a topic are distributed over the brokers in the kafka cluster where each broker handles data and requests for a share of the partitions. Apache kafka supports topic partitioning natively. Sometimes it is advantageous to send data to specific partitions — for example, when you. When. Spring Kafka Topic Partitions.
From dxohxqplc.blob.core.windows.net
Kafka Partitions Nodes at Carissa Castro blog Spring Kafka Topic Partitions In this article, we will discuss about how to configure kafka topics from the spring boot application. Each partition acts as an independent channel,. Apache kafka supports topic partitioning natively. We’ve also illustrated a scenario of a consumer reading events. Sometimes it is advantageous to send data to specific partitions — for example, when you. The partitions of a topic. Spring Kafka Topic Partitions.
From data-flair.training
Apache Kafka Topic Architecture & Partitions DataFlair Spring Kafka Topic Partitions Sometimes it is advantageous to send data to specific partitions — for example, when you. Each partition acts as an independent channel,. When manually assigning partitions, you can set the initial offset (if desired) in the configured topicpartitionoffset arguments (see message. There’s more than one way to partition to a kafka topic—the new relic events. We’ve also illustrated a scenario. Spring Kafka Topic Partitions.
From www.confluent.io
Advanced Testing Techniques for Spring Kafka UK Spring Kafka Topic Partitions When manually assigning partitions, you can set the initial offset (if desired) in the configured topicpartitionoffset arguments (see message. In this article, we will discuss about how to configure kafka topics from the spring boot application. There’s more than one way to partition to a kafka topic—the new relic events. Kafka organizes data into topics and further divides topics into. Spring Kafka Topic Partitions.
From devcodef1.com
Pausing and Resuming Kafka Topic Partitions in Spring Boot with Reactor Spring Kafka Topic Partitions Sometimes it is advantageous to send data to specific partitions — for example, when you. We’ve also illustrated a scenario of a consumer reading events. Apache kafka supports topic partitioning natively. In this article, we will discuss about how to configure kafka topics from the spring boot application. Kafka organizes data into topics and further divides topics into partitions. The. Spring Kafka Topic Partitions.
From zichen.dev
Kafka Partition, Explained(What is Kafka Partition) ZICHEN.DEV Spring Kafka Topic Partitions In this article, we’ve looked at the definitions of kafka topics and partitions and how they relate to each other. In this article, we will discuss about how to configure kafka topics from the spring boot application. Sometimes it is advantageous to send data to specific partitions — for example, when you. There’s more than one way to partition to. Spring Kafka Topic Partitions.
From arnoldgalovics.com
Scaling Spring Batch processing with remote partitioning using Kafka Spring Kafka Topic Partitions In this article, we’ve looked at the definitions of kafka topics and partitions and how they relate to each other. The partitions of a topic are distributed over the brokers in the kafka cluster where each broker handles data and requests for a share of the partitions. When manually assigning partitions, you can set the initial offset (if desired) in. Spring Kafka Topic Partitions.
From www.lydtechconsulting.com
Lydtech Consulting Kafka Consumer NonBlocking Retry Spring Retry Topics Spring Kafka Topic Partitions Kafka organizes data into topics and further divides topics into partitions. In this article, we will discuss about how to configure kafka topics from the spring boot application. There’s more than one way to partition to a kafka topic—the new relic events. Apache kafka supports topic partitioning natively. We’ve also illustrated a scenario of a consumer reading events. The partitions. Spring Kafka Topic Partitions.
From programmer.ink
spring boot integrates kafka and detailed explanation of kafka design Spring Kafka Topic Partitions There’s more than one way to partition to a kafka topic—the new relic events. In this article, we’ve looked at the definitions of kafka topics and partitions and how they relate to each other. Kafka organizes data into topics and further divides topics into partitions. Apache kafka supports topic partitioning natively. Sometimes it is advantageous to send data to specific. Spring Kafka Topic Partitions.
From medium.com
Kafka Producer and Consumer. I talked about Kafka architecture in my Spring Kafka Topic Partitions Apache kafka supports topic partitioning natively. Learn how to handle kafka topic partitioning and develop a winning kafka partition strategy. The partitions of a topic are distributed over the brokers in the kafka cluster where each broker handles data and requests for a share of the partitions. Each partition acts as an independent channel,. We’ve also illustrated a scenario of. Spring Kafka Topic Partitions.
From thepracticaldeveloper.com
Spring Boot and Kafka Practical Example Spring Kafka Topic Partitions We’ve also illustrated a scenario of a consumer reading events. When manually assigning partitions, you can set the initial offset (if desired) in the configured topicpartitionoffset arguments (see message. Apache kafka supports topic partitioning natively. In this article, we will discuss about how to configure kafka topics from the spring boot application. Sometimes it is advantageous to send data to. Spring Kafka Topic Partitions.
From gitorko.github.io
Spring Boot Apache Kafka GitOrko Spring Kafka Topic Partitions When manually assigning partitions, you can set the initial offset (if desired) in the configured topicpartitionoffset arguments (see message. Each partition acts as an independent channel,. There’s more than one way to partition to a kafka topic—the new relic events. Learn how to handle kafka topic partitioning and develop a winning kafka partition strategy. Apache kafka supports topic partitioning natively.. Spring Kafka Topic Partitions.
From nhanvietluanvan.com
Top 19 Kafka Consume From Multiple Topics Update Spring Kafka Topic Partitions The partitions of a topic are distributed over the brokers in the kafka cluster where each broker handles data and requests for a share of the partitions. In this article, we’ve looked at the definitions of kafka topics and partitions and how they relate to each other. There’s more than one way to partition to a kafka topic—the new relic. Spring Kafka Topic Partitions.
From github.com
Error while fetching metadata with correlation, UNKNOWN_TOPIC_OR Spring Kafka Topic Partitions When manually assigning partitions, you can set the initial offset (if desired) in the configured topicpartitionoffset arguments (see message. Sometimes it is advantageous to send data to specific partitions — for example, when you. Apache kafka supports topic partitioning natively. The partitions of a topic are distributed over the brokers in the kafka cluster where each broker handles data and. Spring Kafka Topic Partitions.
From data-flair.training
Apache Kafka Topic Architecture & Partitions DataFlair Spring Kafka Topic Partitions In this article, we’ve looked at the definitions of kafka topics and partitions and how they relate to each other. Kafka organizes data into topics and further divides topics into partitions. The partitions of a topic are distributed over the brokers in the kafka cluster where each broker handles data and requests for a share of the partitions. Apache kafka. Spring Kafka Topic Partitions.
From www.instaclustr.com
Partitions to Maximise Your Kafka Cluster Instaclustr Spring Kafka Topic Partitions We’ve also illustrated a scenario of a consumer reading events. Apache kafka supports topic partitioning natively. There’s more than one way to partition to a kafka topic—the new relic events. Learn how to handle kafka topic partitioning and develop a winning kafka partition strategy. Kafka organizes data into topics and further divides topics into partitions. Sometimes it is advantageous to. Spring Kafka Topic Partitions.
From dxohxqplc.blob.core.windows.net
Kafka Partitions Nodes at Carissa Castro blog Spring Kafka Topic Partitions There’s more than one way to partition to a kafka topic—the new relic events. The partitions of a topic are distributed over the brokers in the kafka cluster where each broker handles data and requests for a share of the partitions. When manually assigning partitions, you can set the initial offset (if desired) in the configured topicpartitionoffset arguments (see message.. Spring Kafka Topic Partitions.
From www.scaler.com
Apache Kafka Topics, Partitions, and Offsets Scaler Topics Spring Kafka Topic Partitions When manually assigning partitions, you can set the initial offset (if desired) in the configured topicpartitionoffset arguments (see message. Sometimes it is advantageous to send data to specific partitions — for example, when you. There’s more than one way to partition to a kafka topic—the new relic events. The partitions of a topic are distributed over the brokers in the. Spring Kafka Topic Partitions.
From www.uber.com
Enabling Seamless Kafka Async Queuing with Consumer Proxy Uber Blog Spring Kafka Topic Partitions When manually assigning partitions, you can set the initial offset (if desired) in the configured topicpartitionoffset arguments (see message. There’s more than one way to partition to a kafka topic—the new relic events. Learn how to handle kafka topic partitioning and develop a winning kafka partition strategy. Apache kafka supports topic partitioning natively. Each partition acts as an independent channel,.. Spring Kafka Topic Partitions.
From www.researchgate.net
Kafka's architecture (illustrated with 3 partitions, 3 replicas and 5 Spring Kafka Topic Partitions The partitions of a topic are distributed over the brokers in the kafka cluster where each broker handles data and requests for a share of the partitions. Learn how to handle kafka topic partitioning and develop a winning kafka partition strategy. Sometimes it is advantageous to send data to specific partitions — for example, when you. When manually assigning partitions,. Spring Kafka Topic Partitions.
From zichen.dev
Kafka Partition, Explained(What is Kafka Partition) ZICHEN.DEV Spring Kafka Topic Partitions Apache kafka supports topic partitioning natively. In this article, we’ve looked at the definitions of kafka topics and partitions and how they relate to each other. Learn how to handle kafka topic partitioning and develop a winning kafka partition strategy. When manually assigning partitions, you can set the initial offset (if desired) in the configured topicpartitionoffset arguments (see message. We’ve. Spring Kafka Topic Partitions.
From www.crowdstrike.com
How CrowdStrike Addressed Uneven Partition Lag in Kafka Spring Kafka Topic Partitions Sometimes it is advantageous to send data to specific partitions — for example, when you. When manually assigning partitions, you can set the initial offset (if desired) in the configured topicpartitionoffset arguments (see message. In this article, we’ve looked at the definitions of kafka topics and partitions and how they relate to each other. In this article, we will discuss. Spring Kafka Topic Partitions.
From www.youtube.com
Spring Boot Kafka Microservices 2 What is EventDriven Spring Kafka Topic Partitions Sometimes it is advantageous to send data to specific partitions — for example, when you. In this article, we will discuss about how to configure kafka topics from the spring boot application. There’s more than one way to partition to a kafka topic—the new relic events. In this article, we’ve looked at the definitions of kafka topics and partitions and. Spring Kafka Topic Partitions.
From trigodev.com
TRIGO Spring Kafka Topic Partitions When manually assigning partitions, you can set the initial offset (if desired) in the configured topicpartitionoffset arguments (see message. Each partition acts as an independent channel,. Apache kafka supports topic partitioning natively. There’s more than one way to partition to a kafka topic—the new relic events. Learn how to handle kafka topic partitioning and develop a winning kafka partition strategy.. Spring Kafka Topic Partitions.