Open Type In Eclipse . Open type lets you open any class, interface, or other compiled module no matter where it is located. See how to open, navigate, and filter the. In that window, we can start typing the name of any class or interface. Similar to the open resource window, we can get the open type window using ⌘ + shift + t or ctrl + shift + t. Learn how to use the type hierarchy view to explore classes and members in a java project. To open a type or method: You can open an editor on any type in the workbench. Press ctrl+shift+t or, select navigate > open type from the menu bar. See viewing types in the type hierarchy view for information on how to open a type in the type hierarchy view. Unfortunately, eclipse does not respond to this hotkey in one of my workspaces. In eclipse, you can use ctrl + shift + t to search for a type.
from www.drishtiias.com
In that window, we can start typing the name of any class or interface. Open type lets you open any class, interface, or other compiled module no matter where it is located. To open a type or method: In eclipse, you can use ctrl + shift + t to search for a type. See how to open, navigate, and filter the. Learn how to use the type hierarchy view to explore classes and members in a java project. Press ctrl+shift+t or, select navigate > open type from the menu bar. Unfortunately, eclipse does not respond to this hotkey in one of my workspaces. Similar to the open resource window, we can get the open type window using ⌘ + shift + t or ctrl + shift + t. See viewing types in the type hierarchy view for information on how to open a type in the type hierarchy view.
Types of Eclipses
Open Type In Eclipse Learn how to use the type hierarchy view to explore classes and members in a java project. Press ctrl+shift+t or, select navigate > open type from the menu bar. Similar to the open resource window, we can get the open type window using ⌘ + shift + t or ctrl + shift + t. See how to open, navigate, and filter the. In that window, we can start typing the name of any class or interface. Learn how to use the type hierarchy view to explore classes and members in a java project. You can open an editor on any type in the workbench. Open type lets you open any class, interface, or other compiled module no matter where it is located. To open a type or method: In eclipse, you can use ctrl + shift + t to search for a type. Unfortunately, eclipse does not respond to this hotkey in one of my workspaces. See viewing types in the type hierarchy view for information on how to open a type in the type hierarchy view.
From www.baeldung.com
Common Shortcuts in Eclipse Baeldung Open Type In Eclipse Unfortunately, eclipse does not respond to this hotkey in one of my workspaces. Open type lets you open any class, interface, or other compiled module no matter where it is located. See viewing types in the type hierarchy view for information on how to open a type in the type hierarchy view. To open a type or method: In eclipse,. Open Type In Eclipse.
From digitalpbk.com
Change or Increase font size on Eclipse IDE Open Type In Eclipse Similar to the open resource window, we can get the open type window using ⌘ + shift + t or ctrl + shift + t. Unfortunately, eclipse does not respond to this hotkey in one of my workspaces. See how to open, navigate, and filter the. In that window, we can start typing the name of any class or interface.. Open Type In Eclipse.
From www.nps.gov
Types of Eclipses Natural Phenomena (U.S. National Park Service) Open Type In Eclipse Similar to the open resource window, we can get the open type window using ⌘ + shift + t or ctrl + shift + t. Unfortunately, eclipse does not respond to this hotkey in one of my workspaces. See how to open, navigate, and filter the. Press ctrl+shift+t or, select navigate > open type from the menu bar. In eclipse,. Open Type In Eclipse.
From www.youtube.com
ABAP in Eclipse Tutorials Navigating to and from SAP GUI YouTube Open Type In Eclipse You can open an editor on any type in the workbench. Similar to the open resource window, we can get the open type window using ⌘ + shift + t or ctrl + shift + t. In that window, we can start typing the name of any class or interface. See viewing types in the type hierarchy view for information. Open Type In Eclipse.
From www.youtube.com
12. How to Format Code in Eclipse Eclipse Shortcuts Eclipse Open Type In Eclipse See viewing types in the type hierarchy view for information on how to open a type in the type hierarchy view. Press ctrl+shift+t or, select navigate > open type from the menu bar. Learn how to use the type hierarchy view to explore classes and members in a java project. Similar to the open resource window, we can get the. Open Type In Eclipse.
From www.online-sciences.com
Types of solar eclipses and safety precautions on observing the solar Open Type In Eclipse Unfortunately, eclipse does not respond to this hotkey in one of my workspaces. See how to open, navigate, and filter the. To open a type or method: Open type lets you open any class, interface, or other compiled module no matter where it is located. In eclipse, you can use ctrl + shift + t to search for a type.. Open Type In Eclipse.
From www.youtube.com
Solar Eclipse and Lunar Eclipse Know the science behind eclipses Open Type In Eclipse In eclipse, you can use ctrl + shift + t to search for a type. Similar to the open resource window, we can get the open type window using ⌘ + shift + t or ctrl + shift + t. To open a type or method: Learn how to use the type hierarchy view to explore classes and members in. Open Type In Eclipse.
From www.youtube.com
How to Open Eclipse, GitHub & Android Studio Android Application Open Type In Eclipse To open a type or method: You can open an editor on any type in the workbench. Learn how to use the type hierarchy view to explore classes and members in a java project. See viewing types in the type hierarchy view for information on how to open a type in the type hierarchy view. Open type lets you open. Open Type In Eclipse.
From www.usatoday.com
Solar eclipse What time is the eclipse where I live? Open Type In Eclipse Similar to the open resource window, we can get the open type window using ⌘ + shift + t or ctrl + shift + t. Unfortunately, eclipse does not respond to this hotkey in one of my workspaces. Press ctrl+shift+t or, select navigate > open type from the menu bar. Learn how to use the type hierarchy view to explore. Open Type In Eclipse.
From www.adlerplanetarium.org
Different Types Of Solar Eclipses Explained Adler Open Type In Eclipse Similar to the open resource window, we can get the open type window using ⌘ + shift + t or ctrl + shift + t. Learn how to use the type hierarchy view to explore classes and members in a java project. Unfortunately, eclipse does not respond to this hotkey in one of my workspaces. Open type lets you open. Open Type In Eclipse.
From www.masslive.com
Solar Eclipse 2017 Stunning photos of the eclipse from across the Open Type In Eclipse Open type lets you open any class, interface, or other compiled module no matter where it is located. Unfortunately, eclipse does not respond to this hotkey in one of my workspaces. You can open an editor on any type in the workbench. Learn how to use the type hierarchy view to explore classes and members in a java project. In. Open Type In Eclipse.
From exoplanetscience.org
Types Of Solar Eclipse Open Type In Eclipse Press ctrl+shift+t or, select navigate > open type from the menu bar. In that window, we can start typing the name of any class or interface. See how to open, navigate, and filter the. See viewing types in the type hierarchy view for information on how to open a type in the type hierarchy view. Similar to the open resource. Open Type In Eclipse.
From www.zdnet.com
Microsoft integrates Visual Studio with opensource Eclipse IDE Open Type In Eclipse Similar to the open resource window, we can get the open type window using ⌘ + shift + t or ctrl + shift + t. See viewing types in the type hierarchy view for information on how to open a type in the type hierarchy view. Press ctrl+shift+t or, select navigate > open type from the menu bar. In eclipse,. Open Type In Eclipse.
From www.timeanddate.com
Types of Solar Eclipse Infographic Open Type In Eclipse See how to open, navigate, and filter the. Learn how to use the type hierarchy view to explore classes and members in a java project. You can open an editor on any type in the workbench. In eclipse, you can use ctrl + shift + t to search for a type. Unfortunately, eclipse does not respond to this hotkey in. Open Type In Eclipse.
From b.hatena.ne.jp
[B!] How to Change the Default Format Settings in Eclipse Open Type In Eclipse Similar to the open resource window, we can get the open type window using ⌘ + shift + t or ctrl + shift + t. You can open an editor on any type in the workbench. See how to open, navigate, and filter the. Unfortunately, eclipse does not respond to this hotkey in one of my workspaces. Open type lets. Open Type In Eclipse.
From juixe.com
Eclipse Tool Tip 7 Resource and Class Type Find Juixe Techknow Open Type In Eclipse See viewing types in the type hierarchy view for information on how to open a type in the type hierarchy view. See how to open, navigate, and filter the. In eclipse, you can use ctrl + shift + t to search for a type. In that window, we can start typing the name of any class or interface. Similar to. Open Type In Eclipse.
From qawithexperts.com
Java How to Open Console in eclipse? QA With Experts Open Type In Eclipse In eclipse, you can use ctrl + shift + t to search for a type. In that window, we can start typing the name of any class or interface. Press ctrl+shift+t or, select navigate > open type from the menu bar. You can open an editor on any type in the workbench. See how to open, navigate, and filter the.. Open Type In Eclipse.
From www.youtube.com
Eclipse and types of Eclipses YouTube Open Type In Eclipse Press ctrl+shift+t or, select navigate > open type from the menu bar. In eclipse, you can use ctrl + shift + t to search for a type. In that window, we can start typing the name of any class or interface. See viewing types in the type hierarchy view for information on how to open a type in the type. Open Type In Eclipse.
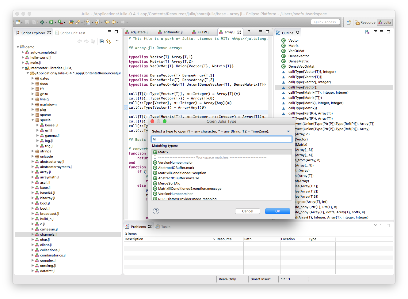
From juliacomputing.com
Introducing the Eclipse Julia plugin JuliaDT Julia Computing Open Type In Eclipse In eclipse, you can use ctrl + shift + t to search for a type. See viewing types in the type hierarchy view for information on how to open a type in the type hierarchy view. Open type lets you open any class, interface, or other compiled module no matter where it is located. Learn how to use the type. Open Type In Eclipse.
From ablesos.weebly.com
Eclipse how to install packages ablesos Open Type In Eclipse In that window, we can start typing the name of any class or interface. In eclipse, you can use ctrl + shift + t to search for a type. See how to open, navigate, and filter the. Similar to the open resource window, we can get the open type window using ⌘ + shift + t or ctrl + shift. Open Type In Eclipse.
From www.timeanddate.com
Types of Solar Eclipse Infographic Open Type In Eclipse Unfortunately, eclipse does not respond to this hotkey in one of my workspaces. Similar to the open resource window, we can get the open type window using ⌘ + shift + t or ctrl + shift + t. In that window, we can start typing the name of any class or interface. Learn how to use the type hierarchy view. Open Type In Eclipse.
From www.youtube.com
9 change font in eclipse YouTube Open Type In Eclipse Learn how to use the type hierarchy view to explore classes and members in a java project. Unfortunately, eclipse does not respond to this hotkey in one of my workspaces. Press ctrl+shift+t or, select navigate > open type from the menu bar. Open type lets you open any class, interface, or other compiled module no matter where it is located.. Open Type In Eclipse.
From blog.csdn.net
找不到eclipse的open type_eclipse的open type在哪CSDN博客 Open Type In Eclipse Unfortunately, eclipse does not respond to this hotkey in one of my workspaces. Open type lets you open any class, interface, or other compiled module no matter where it is located. Learn how to use the type hierarchy view to explore classes and members in a java project. You can open an editor on any type in the workbench. Similar. Open Type In Eclipse.
From textboxtechnology.com
How to increase font size in eclipse in 2 mins Text Box Technology Open Type In Eclipse You can open an editor on any type in the workbench. Open type lets you open any class, interface, or other compiled module no matter where it is located. In eclipse, you can use ctrl + shift + t to search for a type. Press ctrl+shift+t or, select navigate > open type from the menu bar. See how to open,. Open Type In Eclipse.
From schematicfixpulpits.z21.web.core.windows.net
Diagram Of Total Solar Eclipse Open Type In Eclipse Learn how to use the type hierarchy view to explore classes and members in a java project. You can open an editor on any type in the workbench. In that window, we can start typing the name of any class or interface. In eclipse, you can use ctrl + shift + t to search for a type. See how to. Open Type In Eclipse.
From www.drishtiias.com
Types of Eclipses Open Type In Eclipse Unfortunately, eclipse does not respond to this hotkey in one of my workspaces. Learn how to use the type hierarchy view to explore classes and members in a java project. See how to open, navigate, and filter the. Similar to the open resource window, we can get the open type window using ⌘ + shift + t or ctrl +. Open Type In Eclipse.
From ananthchellathurai.blogspot.com
Ananth Chellathurai's walk on software How to open multiple eclipse Open Type In Eclipse In that window, we can start typing the name of any class or interface. You can open an editor on any type in the workbench. See how to open, navigate, and filter the. Similar to the open resource window, we can get the open type window using ⌘ + shift + t or ctrl + shift + t. Press ctrl+shift+t. Open Type In Eclipse.
From nelsontardwilis.blogspot.com
How To Create Java Class In Eclipse Nelson Tardwilis Open Type In Eclipse In eclipse, you can use ctrl + shift + t to search for a type. Open type lets you open any class, interface, or other compiled module no matter where it is located. You can open an editor on any type in the workbench. See viewing types in the type hierarchy view for information on how to open a type. Open Type In Eclipse.
From www.c2st.org
Prepare for the Solar Eclipse The Chicago Council on Science and Open Type In Eclipse In eclipse, you can use ctrl + shift + t to search for a type. See viewing types in the type hierarchy view for information on how to open a type in the type hierarchy view. Learn how to use the type hierarchy view to explore classes and members in a java project. You can open an editor on any. Open Type In Eclipse.
From lipstutorial.org
Eclipse Create Java Project Without Module Open Type In Eclipse Unfortunately, eclipse does not respond to this hotkey in one of my workspaces. See viewing types in the type hierarchy view for information on how to open a type in the type hierarchy view. In eclipse, you can use ctrl + shift + t to search for a type. Similar to the open resource window, we can get the open. Open Type In Eclipse.
From stacktuts.com
How to fix eclipse error cannot be resolved to a type in Java Open Type In Eclipse In eclipse, you can use ctrl + shift + t to search for a type. In that window, we can start typing the name of any class or interface. See how to open, navigate, and filter the. To open a type or method: See viewing types in the type hierarchy view for information on how to open a type in. Open Type In Eclipse.
From vaadin.com
Eclipse IDE Running an Application StepbyStep Guide Get Started Open Type In Eclipse Learn how to use the type hierarchy view to explore classes and members in a java project. See how to open, navigate, and filter the. To open a type or method: Similar to the open resource window, we can get the open type window using ⌘ + shift + t or ctrl + shift + t. Open type lets you. Open Type In Eclipse.
From www.javacodegeeks.com
Customize PMD in Eclipse with your own rules Java Code Geeks Open Type In Eclipse See how to open, navigate, and filter the. In that window, we can start typing the name of any class or interface. Similar to the open resource window, we can get the open type window using ⌘ + shift + t or ctrl + shift + t. Unfortunately, eclipse does not respond to this hotkey in one of my workspaces.. Open Type In Eclipse.
From sciencenotes.org
What Is a Solar Eclipse? Open Type In Eclipse Similar to the open resource window, we can get the open type window using ⌘ + shift + t or ctrl + shift + t. Unfortunately, eclipse does not respond to this hotkey in one of my workspaces. See how to open, navigate, and filter the. See viewing types in the type hierarchy view for information on how to open. Open Type In Eclipse.
From www.youtube.com
how to create a text file in java in eclipse How to make a text file Open Type In Eclipse Press ctrl+shift+t or, select navigate > open type from the menu bar. See viewing types in the type hierarchy view for information on how to open a type in the type hierarchy view. See how to open, navigate, and filter the. Similar to the open resource window, we can get the open type window using ⌘ + shift + t. Open Type In Eclipse.