Sap Dynpro_Field_Conversion . There was a conversion error in the output of fields to the screen. I am getting system dump due to dynpro_field_conversion. Refer the following thread for sample dynpro field conversion. When opening a notification in iw22 or iw23 there is a program termination. If you have access to sapnet, you can search for a relevant note using the following keywords: This is happening as negative sign is appearing in cumulative. Runtime error dynpro_field_conversion is generated. Short dump dynpro_field_conversion is issued when opening, changing deliveries (vl02n/ vl32n or vl03n/ vl32n) image/data in this kba is from sap internal. The formats of the abap output field. How to correct the error. You observe runtime errors dynpro_field_conversion with sign lost in a view maintenance dialog.
from zabir.ru
Short dump dynpro_field_conversion is issued when opening, changing deliveries (vl02n/ vl32n or vl03n/ vl32n) image/data in this kba is from sap internal. When opening a notification in iw22 or iw23 there is a program termination. If you have access to sapnet, you can search for a relevant note using the following keywords: You observe runtime errors dynpro_field_conversion with sign lost in a view maintenance dialog. There was a conversion error in the output of fields to the screen. Runtime error dynpro_field_conversion is generated. Refer the following thread for sample dynpro field conversion. The formats of the abap output field. I am getting system dump due to dynpro_field_conversion. This is happening as negative sign is appearing in cumulative.
dynpro sap
Sap Dynpro_Field_Conversion Runtime error dynpro_field_conversion is generated. I am getting system dump due to dynpro_field_conversion. Refer the following thread for sample dynpro field conversion. This is happening as negative sign is appearing in cumulative. Short dump dynpro_field_conversion is issued when opening, changing deliveries (vl02n/ vl32n or vl03n/ vl32n) image/data in this kba is from sap internal. How to correct the error. When opening a notification in iw22 or iw23 there is a program termination. The formats of the abap output field. Runtime error dynpro_field_conversion is generated. You observe runtime errors dynpro_field_conversion with sign lost in a view maintenance dialog. If you have access to sapnet, you can search for a relevant note using the following keywords: There was a conversion error in the output of fields to the screen.
From www.youtube.com
SAP ABAP Classic Dynpro changing screen YouTube Sap Dynpro_Field_Conversion When opening a notification in iw22 or iw23 there is a program termination. If you have access to sapnet, you can search for a relevant note using the following keywords: This is happening as negative sign is appearing in cumulative. Refer the following thread for sample dynpro field conversion. The formats of the abap output field. Runtime error dynpro_field_conversion is. Sap Dynpro_Field_Conversion.
From updatedideas.com
What Is A Dynpro Field Conversion Runtime Error In SAP? Updated Ideas Sap Dynpro_Field_Conversion I am getting system dump due to dynpro_field_conversion. Runtime error dynpro_field_conversion is generated. The formats of the abap output field. How to correct the error. When opening a notification in iw22 or iw23 there is a program termination. Refer the following thread for sample dynpro field conversion. If you have access to sapnet, you can search for a relevant note. Sap Dynpro_Field_Conversion.
From apkpure.com
Learn SAP Dynpro APK للاندرويد تنزيل Sap Dynpro_Field_Conversion How to correct the error. This is happening as negative sign is appearing in cumulative. I am getting system dump due to dynpro_field_conversion. Runtime error dynpro_field_conversion is generated. Short dump dynpro_field_conversion is issued when opening, changing deliveries (vl02n/ vl32n or vl03n/ vl32n) image/data in this kba is from sap internal. The formats of the abap output field. Refer the following. Sap Dynpro_Field_Conversion.
From blog.cnix.cc
📎 SAP Dynpro Translation Wriprin Blog Sap Dynpro_Field_Conversion If you have access to sapnet, you can search for a relevant note using the following keywords: I am getting system dump due to dynpro_field_conversion. Refer the following thread for sample dynpro field conversion. The formats of the abap output field. You observe runtime errors dynpro_field_conversion with sign lost in a view maintenance dialog. There was a conversion error in. Sap Dynpro_Field_Conversion.
From zabir.ru
dynpro sap Sap Dynpro_Field_Conversion You observe runtime errors dynpro_field_conversion with sign lost in a view maintenance dialog. This is happening as negative sign is appearing in cumulative. The formats of the abap output field. If you have access to sapnet, you can search for a relevant note using the following keywords: I am getting system dump due to dynpro_field_conversion. Runtime error dynpro_field_conversion is generated.. Sap Dynpro_Field_Conversion.
From blog.csdn.net
SAP Dynpro 界面 元素翻译CSDN博客 Sap Dynpro_Field_Conversion When opening a notification in iw22 or iw23 there is a program termination. Runtime error dynpro_field_conversion is generated. Refer the following thread for sample dynpro field conversion. I am getting system dump due to dynpro_field_conversion. This is happening as negative sign is appearing in cumulative. If you have access to sapnet, you can search for a relevant note using the. Sap Dynpro_Field_Conversion.
From community.sap.com
GUI parameter transfer to fill secondary dynpro... SAP Community Sap Dynpro_Field_Conversion If you have access to sapnet, you can search for a relevant note using the following keywords: The formats of the abap output field. You observe runtime errors dynpro_field_conversion with sign lost in a view maintenance dialog. There was a conversion error in the output of fields to the screen. How to correct the error. Runtime error dynpro_field_conversion is generated.. Sap Dynpro_Field_Conversion.
From community.sap.com
Custom Field for SRM SC Dynpro Application SAP Community Sap Dynpro_Field_Conversion I am getting system dump due to dynpro_field_conversion. The formats of the abap output field. If you have access to sapnet, you can search for a relevant note using the following keywords: How to correct the error. Runtime error dynpro_field_conversion is generated. You observe runtime errors dynpro_field_conversion with sign lost in a view maintenance dialog. Refer the following thread for. Sap Dynpro_Field_Conversion.
From www.abapcookbook.com
Enable DynPro Screen Field to Accept Negative Values ABAP CookBook Sap Dynpro_Field_Conversion The formats of the abap output field. If you have access to sapnet, you can search for a relevant note using the following keywords: There was a conversion error in the output of fields to the screen. How to correct the error. You observe runtime errors dynpro_field_conversion with sign lost in a view maintenance dialog. I am getting system dump. Sap Dynpro_Field_Conversion.
From techlorean.com
What is Dynpro in SAP? Guide For Functional Consultants Techlorean. Sap Dynpro_Field_Conversion How to correct the error. If you have access to sapnet, you can search for a relevant note using the following keywords: This is happening as negative sign is appearing in cumulative. When opening a notification in iw22 or iw23 there is a program termination. The formats of the abap output field. Short dump dynpro_field_conversion is issued when opening, changing. Sap Dynpro_Field_Conversion.
From azsakcii.ru
dynpro sap Sap Dynpro_Field_Conversion You observe runtime errors dynpro_field_conversion with sign lost in a view maintenance dialog. There was a conversion error in the output of fields to the screen. How to correct the error. When opening a notification in iw22 or iw23 there is a program termination. I am getting system dump due to dynpro_field_conversion. If you have access to sapnet, you can. Sap Dynpro_Field_Conversion.
From community.sap.com
Solved dynpro_field_conversion error in abap SAP Community Sap Dynpro_Field_Conversion This is happening as negative sign is appearing in cumulative. The formats of the abap output field. How to correct the error. Refer the following thread for sample dynpro field conversion. Short dump dynpro_field_conversion is issued when opening, changing deliveries (vl02n/ vl32n or vl03n/ vl32n) image/data in this kba is from sap internal. There was a conversion error in the. Sap Dynpro_Field_Conversion.
From dataxstream.com
Dynpro Basics Context and Binding DataXstream OMS+ Sap Dynpro_Field_Conversion The formats of the abap output field. When opening a notification in iw22 or iw23 there is a program termination. Runtime error dynpro_field_conversion is generated. Short dump dynpro_field_conversion is issued when opening, changing deliveries (vl02n/ vl32n or vl03n/ vl32n) image/data in this kba is from sap internal. There was a conversion error in the output of fields to the screen.. Sap Dynpro_Field_Conversion.
From userapps.support.sap.com
1701865 DYNPRO_FIELD_CONVERSION dump when opening a notification Sap Dynpro_Field_Conversion This is happening as negative sign is appearing in cumulative. There was a conversion error in the output of fields to the screen. Refer the following thread for sample dynpro field conversion. Runtime error dynpro_field_conversion is generated. The formats of the abap output field. You observe runtime errors dynpro_field_conversion with sign lost in a view maintenance dialog. If you have. Sap Dynpro_Field_Conversion.
From davur.ru
dynpro sap Sap Dynpro_Field_Conversion Runtime error dynpro_field_conversion is generated. This is happening as negative sign is appearing in cumulative. Short dump dynpro_field_conversion is issued when opening, changing deliveries (vl02n/ vl32n or vl03n/ vl32n) image/data in this kba is from sap internal. How to correct the error. I am getting system dump due to dynpro_field_conversion. Refer the following thread for sample dynpro field conversion. There. Sap Dynpro_Field_Conversion.
From community.sap.com
Solved Runtime error in MEQ1 SAP Community Sap Dynpro_Field_Conversion I am getting system dump due to dynpro_field_conversion. There was a conversion error in the output of fields to the screen. The formats of the abap output field. If you have access to sapnet, you can search for a relevant note using the following keywords: How to correct the error. When opening a notification in iw22 or iw23 there is. Sap Dynpro_Field_Conversion.
From community.sap.com
Solved How to add a field in a web dynpro view from compo... SAP Sap Dynpro_Field_Conversion If you have access to sapnet, you can search for a relevant note using the following keywords: You observe runtime errors dynpro_field_conversion with sign lost in a view maintenance dialog. The formats of the abap output field. This is happening as negative sign is appearing in cumulative. Short dump dynpro_field_conversion is issued when opening, changing deliveries (vl02n/ vl32n or vl03n/. Sap Dynpro_Field_Conversion.
From community.sap.com
Custom Field for SRM SC Dynpro Application SAP Community Sap Dynpro_Field_Conversion When opening a notification in iw22 or iw23 there is a program termination. Short dump dynpro_field_conversion is issued when opening, changing deliveries (vl02n/ vl32n or vl03n/ vl32n) image/data in this kba is from sap internal. The formats of the abap output field. I am getting system dump due to dynpro_field_conversion. Refer the following thread for sample dynpro field conversion. You. Sap Dynpro_Field_Conversion.
From infoflex.weebly.com
Sap web dynpro infoflex Sap Dynpro_Field_Conversion The formats of the abap output field. This is happening as negative sign is appearing in cumulative. How to correct the error. When opening a notification in iw22 or iw23 there is a program termination. Runtime error dynpro_field_conversion is generated. If you have access to sapnet, you can search for a relevant note using the following keywords: Short dump dynpro_field_conversion. Sap Dynpro_Field_Conversion.
From gbu-taganskij.ru
Dynpro ABAP IFrame Element SAP Tutorial (Part 7), 45 OFF Sap Dynpro_Field_Conversion There was a conversion error in the output of fields to the screen. How to correct the error. Runtime error dynpro_field_conversion is generated. Short dump dynpro_field_conversion is issued when opening, changing deliveries (vl02n/ vl32n or vl03n/ vl32n) image/data in this kba is from sap internal. When opening a notification in iw22 or iw23 there is a program termination. If you. Sap Dynpro_Field_Conversion.
From an-sap-consultant.blogspot.com
An SAP Consultant Dynpro ABAP ALV Total and Subtotal Sap Dynpro_Field_Conversion There was a conversion error in the output of fields to the screen. You observe runtime errors dynpro_field_conversion with sign lost in a view maintenance dialog. I am getting system dump due to dynpro_field_conversion. The formats of the abap output field. How to correct the error. When opening a notification in iw22 or iw23 there is a program termination. This. Sap Dynpro_Field_Conversion.
From blog.cnix.cc
📎 SAP Dynpro Translation Wriprin Blog Sap Dynpro_Field_Conversion Runtime error dynpro_field_conversion is generated. When opening a notification in iw22 or iw23 there is a program termination. How to correct the error. This is happening as negative sign is appearing in cumulative. I am getting system dump due to dynpro_field_conversion. Refer the following thread for sample dynpro field conversion. Short dump dynpro_field_conversion is issued when opening, changing deliveries (vl02n/. Sap Dynpro_Field_Conversion.
From zabir.ru
dynpro sap Sap Dynpro_Field_Conversion You observe runtime errors dynpro_field_conversion with sign lost in a view maintenance dialog. There was a conversion error in the output of fields to the screen. Short dump dynpro_field_conversion is issued when opening, changing deliveries (vl02n/ vl32n or vl03n/ vl32n) image/data in this kba is from sap internal. This is happening as negative sign is appearing in cumulative. How to. Sap Dynpro_Field_Conversion.
From www.kellton.com
File Content Conversion in SAP PI/PO A Complete Guide Sap Dynpro_Field_Conversion I am getting system dump due to dynpro_field_conversion. When opening a notification in iw22 or iw23 there is a program termination. Refer the following thread for sample dynpro field conversion. Short dump dynpro_field_conversion is issued when opening, changing deliveries (vl02n/ vl32n or vl03n/ vl32n) image/data in this kba is from sap internal. There was a conversion error in the output. Sap Dynpro_Field_Conversion.
From www.dataxstream.com
Dynpro Basics Context and Binding DataXstream OMS+ Sap Dynpro_Field_Conversion There was a conversion error in the output of fields to the screen. How to correct the error. Refer the following thread for sample dynpro field conversion. Short dump dynpro_field_conversion is issued when opening, changing deliveries (vl02n/ vl32n or vl03n/ vl32n) image/data in this kba is from sap internal. When opening a notification in iw22 or iw23 there is a. Sap Dynpro_Field_Conversion.
From havliczech.blogspot.com
HavliCzech Calendar week dynpro field with tuned search help Sap Dynpro_Field_Conversion Runtime error dynpro_field_conversion is generated. When opening a notification in iw22 or iw23 there is a program termination. This is happening as negative sign is appearing in cumulative. How to correct the error. You observe runtime errors dynpro_field_conversion with sign lost in a view maintenance dialog. Short dump dynpro_field_conversion is issued when opening, changing deliveries (vl02n/ vl32n or vl03n/ vl32n). Sap Dynpro_Field_Conversion.
From zabir.ru
dynpro sap Sap Dynpro_Field_Conversion The formats of the abap output field. There was a conversion error in the output of fields to the screen. Runtime error dynpro_field_conversion is generated. When opening a notification in iw22 or iw23 there is a program termination. You observe runtime errors dynpro_field_conversion with sign lost in a view maintenance dialog. How to correct the error. I am getting system. Sap Dynpro_Field_Conversion.
From zabir.ru
dynpro sap Sap Dynpro_Field_Conversion The formats of the abap output field. Refer the following thread for sample dynpro field conversion. If you have access to sapnet, you can search for a relevant note using the following keywords: When opening a notification in iw22 or iw23 there is a program termination. There was a conversion error in the output of fields to the screen. Runtime. Sap Dynpro_Field_Conversion.
From saplearners.com
How to configure web dynpro applications in Fiori Launchpad Sap Dynpro_Field_Conversion Refer the following thread for sample dynpro field conversion. You observe runtime errors dynpro_field_conversion with sign lost in a view maintenance dialog. When opening a notification in iw22 or iw23 there is a program termination. How to correct the error. I am getting system dump due to dynpro_field_conversion. If you have access to sapnet, you can search for a relevant. Sap Dynpro_Field_Conversion.
From stackoverflow.com
C SAP connector not returning the same data as seen in SAP GUI Sap Dynpro_Field_Conversion When opening a notification in iw22 or iw23 there is a program termination. There was a conversion error in the output of fields to the screen. Runtime error dynpro_field_conversion is generated. How to correct the error. The formats of the abap output field. This is happening as negative sign is appearing in cumulative. Short dump dynpro_field_conversion is issued when opening,. Sap Dynpro_Field_Conversion.
From blog.csdn.net
SAP BC 修改BDC录屏的问题_sap dynpro 字段为空是bdc录屏不成功CSDN博客 Sap Dynpro_Field_Conversion You observe runtime errors dynpro_field_conversion with sign lost in a view maintenance dialog. If you have access to sapnet, you can search for a relevant note using the following keywords: When opening a notification in iw22 or iw23 there is a program termination. Runtime error dynpro_field_conversion is generated. I am getting system dump due to dynpro_field_conversion. This is happening as. Sap Dynpro_Field_Conversion.
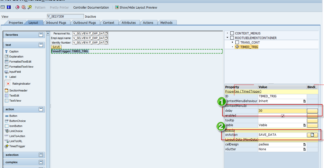
From an-sap-consultant.blogspot.com
An SAP Consultant Dynpro ABAP Auto SAVE using TimedTrigger UI Sap Dynpro_Field_Conversion Runtime error dynpro_field_conversion is generated. You observe runtime errors dynpro_field_conversion with sign lost in a view maintenance dialog. Refer the following thread for sample dynpro field conversion. Short dump dynpro_field_conversion is issued when opening, changing deliveries (vl02n/ vl32n or vl03n/ vl32n) image/data in this kba is from sap internal. I am getting system dump due to dynpro_field_conversion. The formats of. Sap Dynpro_Field_Conversion.
From www.youtube.com
DropDown UI Element in Dynpro ABAP SAP Tutorial (Part 12) YouTube Sap Dynpro_Field_Conversion Runtime error dynpro_field_conversion is generated. You observe runtime errors dynpro_field_conversion with sign lost in a view maintenance dialog. There was a conversion error in the output of fields to the screen. How to correct the error. I am getting system dump due to dynpro_field_conversion. This is happening as negative sign is appearing in cumulative. If you have access to sapnet,. Sap Dynpro_Field_Conversion.
From community.sap.com
Custom Field for SRM SC Dynpro Application SAP Community Sap Dynpro_Field_Conversion There was a conversion error in the output of fields to the screen. I am getting system dump due to dynpro_field_conversion. If you have access to sapnet, you can search for a relevant note using the following keywords: Refer the following thread for sample dynpro field conversion. This is happening as negative sign is appearing in cumulative. When opening a. Sap Dynpro_Field_Conversion.
From telegra.ph
Powl in sap web dynpro activation Telegraph Sap Dynpro_Field_Conversion If you have access to sapnet, you can search for a relevant note using the following keywords: Refer the following thread for sample dynpro field conversion. How to correct the error. Short dump dynpro_field_conversion is issued when opening, changing deliveries (vl02n/ vl32n or vl03n/ vl32n) image/data in this kba is from sap internal. I am getting system dump due to. Sap Dynpro_Field_Conversion.