How Do I Install A Fuse In Linux . However, it conflicts with a newer version. In this tutorial we learn how to install fuse3 on ubuntu 20.04. In this tutorial we learn how to install fuse on debian 10. To build and install, you must use meson and ninja. It consists of a kernel module (fuse.ko), a userspace library (libfuse.*) and a mount. fuse is present in the ubuntu repositories, and therefore can be safely installed. In this section, we are going to explain the necessary steps to install fuse on ubuntu. fuse is a userspace filesystem framework. Filesystem in userspace (fuse) is a.
from www.youtube.com
Filesystem in userspace (fuse) is a. fuse is present in the ubuntu repositories, and therefore can be safely installed. In this tutorial we learn how to install fuse3 on ubuntu 20.04. In this tutorial we learn how to install fuse on debian 10. It consists of a kernel module (fuse.ko), a userspace library (libfuse.*) and a mount. However, it conflicts with a newer version. In this section, we are going to explain the necessary steps to install fuse on ubuntu. fuse is a userspace filesystem framework. To build and install, you must use meson and ninja.
How do I install AWS Systems Manager Agent on an Amazon EC2 Linux instance at launch? YouTube
How Do I Install A Fuse In Linux fuse is present in the ubuntu repositories, and therefore can be safely installed. fuse is a userspace filesystem framework. In this section, we are going to explain the necessary steps to install fuse on ubuntu. It consists of a kernel module (fuse.ko), a userspace library (libfuse.*) and a mount. In this tutorial we learn how to install fuse on debian 10. Filesystem in userspace (fuse) is a. fuse is present in the ubuntu repositories, and therefore can be safely installed. However, it conflicts with a newer version. In this tutorial we learn how to install fuse3 on ubuntu 20.04. To build and install, you must use meson and ninja.
From www.youtube.com
Unix & Linux restart fuse after editing fuse.conf (2 Solutions!!) YouTube How Do I Install A Fuse In Linux It consists of a kernel module (fuse.ko), a userspace library (libfuse.*) and a mount. fuse is present in the ubuntu repositories, and therefore can be safely installed. In this section, we are going to explain the necessary steps to install fuse on ubuntu. However, it conflicts with a newer version. To build and install, you must use meson and. How Do I Install A Fuse In Linux.
From sempreupdate.com.br
Aprenda sobre o Driver FUSE do Linux SempreUpdate How Do I Install A Fuse In Linux To build and install, you must use meson and ninja. fuse is a userspace filesystem framework. Filesystem in userspace (fuse) is a. However, it conflicts with a newer version. In this section, we are going to explain the necessary steps to install fuse on ubuntu. In this tutorial we learn how to install fuse3 on ubuntu 20.04. In this. How Do I Install A Fuse In Linux.
From widatutorial.blogspot.com
Wida Dwitiayasa [TUTORIAL] HOW TO CREATE YOUR OWN FILE SYSTEM IN LINUX USERSPACE (FUSE) How Do I Install A Fuse In Linux fuse is a userspace filesystem framework. However, it conflicts with a newer version. fuse is present in the ubuntu repositories, and therefore can be safely installed. In this tutorial we learn how to install fuse3 on ubuntu 20.04. In this section, we are going to explain the necessary steps to install fuse on ubuntu. It consists of a. How Do I Install A Fuse In Linux.
From www.youtube.com
How do I install AWS Systems Manager Agent on an Amazon EC2 Linux instance at launch? YouTube How Do I Install A Fuse In Linux In this section, we are going to explain the necessary steps to install fuse on ubuntu. However, it conflicts with a newer version. To build and install, you must use meson and ninja. In this tutorial we learn how to install fuse on debian 10. fuse is a userspace filesystem framework. Filesystem in userspace (fuse) is a. It consists. How Do I Install A Fuse In Linux.
From www.linux.org
FUSE How Do I Install A Fuse In Linux fuse is present in the ubuntu repositories, and therefore can be safely installed. In this tutorial we learn how to install fuse on debian 10. To build and install, you must use meson and ninja. Filesystem in userspace (fuse) is a. In this tutorial we learn how to install fuse3 on ubuntu 20.04. fuse is a userspace filesystem. How Do I Install A Fuse In Linux.
From www.mycomputertips.co.uk
Install Fuse ZX Spectrum Emulator in Ubuntu and Ubuntu based distributions, Emulators How Do I Install A Fuse In Linux It consists of a kernel module (fuse.ko), a userspace library (libfuse.*) and a mount. fuse is a userspace filesystem framework. However, it conflicts with a newer version. fuse is present in the ubuntu repositories, and therefore can be safely installed. Filesystem in userspace (fuse) is a. In this tutorial we learn how to install fuse3 on ubuntu 20.04.. How Do I Install A Fuse In Linux.
From javadevelopersguide.blogspot.com
Java Developers Guide How to install JBoss Fuse on Linux How Do I Install A Fuse In Linux Filesystem in userspace (fuse) is a. However, it conflicts with a newer version. fuse is a userspace filesystem framework. In this section, we are going to explain the necessary steps to install fuse on ubuntu. In this tutorial we learn how to install fuse3 on ubuntu 20.04. To build and install, you must use meson and ninja. fuse. How Do I Install A Fuse In Linux.
From www.freecodecamp.org
How to install Ubuntu on VirtualBox How Do I Install A Fuse In Linux fuse is a userspace filesystem framework. In this tutorial we learn how to install fuse on debian 10. However, it conflicts with a newer version. fuse is present in the ubuntu repositories, and therefore can be safely installed. In this section, we are going to explain the necessary steps to install fuse on ubuntu. To build and install,. How Do I Install A Fuse In Linux.
From www.youtube.com
Tutorial How to map the GFFS into your Linux file system using FUSE. YouTube How Do I Install A Fuse In Linux In this section, we are going to explain the necessary steps to install fuse on ubuntu. In this tutorial we learn how to install fuse3 on ubuntu 20.04. fuse is present in the ubuntu repositories, and therefore can be safely installed. To build and install, you must use meson and ninja. In this tutorial we learn how to install. How Do I Install A Fuse In Linux.
From www.educba.com
Install Linux Simple Guide For Installation of Linux in Windows How Do I Install A Fuse In Linux fuse is a userspace filesystem framework. In this tutorial we learn how to install fuse on debian 10. In this tutorial we learn how to install fuse3 on ubuntu 20.04. fuse is present in the ubuntu repositories, and therefore can be safely installed. Filesystem in userspace (fuse) is a. However, it conflicts with a newer version. It consists. How Do I Install A Fuse In Linux.
From fuzeservers.ru
Как использовать fuseblk в linux? How Do I Install A Fuse In Linux fuse is present in the ubuntu repositories, and therefore can be safely installed. It consists of a kernel module (fuse.ko), a userspace library (libfuse.*) and a mount. fuse is a userspace filesystem framework. However, it conflicts with a newer version. In this tutorial we learn how to install fuse on debian 10. In this tutorial we learn how. How Do I Install A Fuse In Linux.
From blog.joway.io
Linux I/O 栈浅析 How Do I Install A Fuse In Linux Filesystem in userspace (fuse) is a. fuse is a userspace filesystem framework. However, it conflicts with a newer version. In this tutorial we learn how to install fuse on debian 10. In this section, we are going to explain the necessary steps to install fuse on ubuntu. It consists of a kernel module (fuse.ko), a userspace library (libfuse.*) and. How Do I Install A Fuse In Linux.
From www.youtube.com
Unix & Linux How to mount using cephfuse and specify IP in /etc/fstab? YouTube How Do I Install A Fuse In Linux However, it conflicts with a newer version. To build and install, you must use meson and ninja. fuse is present in the ubuntu repositories, and therefore can be safely installed. Filesystem in userspace (fuse) is a. In this tutorial we learn how to install fuse on debian 10. It consists of a kernel module (fuse.ko), a userspace library (libfuse.*). How Do I Install A Fuse In Linux.
From www.vrogue.co
How To Install Kali Linux On Windows 11 Vmware Comple vrogue.co How Do I Install A Fuse In Linux fuse is present in the ubuntu repositories, and therefore can be safely installed. In this tutorial we learn how to install fuse3 on ubuntu 20.04. Filesystem in userspace (fuse) is a. To build and install, you must use meson and ninja. In this section, we are going to explain the necessary steps to install fuse on ubuntu. fuse. How Do I Install A Fuse In Linux.
From redessy.com
Cómo montar y usar una unidad exFAT en un sistema Linux How Do I Install A Fuse In Linux fuse is present in the ubuntu repositories, and therefore can be safely installed. To build and install, you must use meson and ninja. It consists of a kernel module (fuse.ko), a userspace library (libfuse.*) and a mount. However, it conflicts with a newer version. fuse is a userspace filesystem framework. Filesystem in userspace (fuse) is a. In this. How Do I Install A Fuse In Linux.
From linuxconfig.org
How to install Gnome on Ubuntu 20.04 LTS Focal Fossa How Do I Install A Fuse In Linux It consists of a kernel module (fuse.ko), a userspace library (libfuse.*) and a mount. fuse is present in the ubuntu repositories, and therefore can be safely installed. In this tutorial we learn how to install fuse on debian 10. To build and install, you must use meson and ninja. In this section, we are going to explain the necessary. How Do I Install A Fuse In Linux.
From flathub.org
Install Fuse on Linux Flathub How Do I Install A Fuse In Linux In this tutorial we learn how to install fuse on debian 10. In this section, we are going to explain the necessary steps to install fuse on ubuntu. However, it conflicts with a newer version. fuse is present in the ubuntu repositories, and therefore can be safely installed. fuse is a userspace filesystem framework. In this tutorial we. How Do I Install A Fuse In Linux.
From www.youtube.com
Unix & Linux How to add fuse filesystems to the mount command? YouTube How Do I Install A Fuse In Linux fuse is present in the ubuntu repositories, and therefore can be safely installed. In this tutorial we learn how to install fuse3 on ubuntu 20.04. To build and install, you must use meson and ninja. Filesystem in userspace (fuse) is a. However, it conflicts with a newer version. It consists of a kernel module (fuse.ko), a userspace library (libfuse.*). How Do I Install A Fuse In Linux.
From www.youtube.com
How to Install Ubuntu Tutorial YouTube How Do I Install A Fuse In Linux In this tutorial we learn how to install fuse on debian 10. However, it conflicts with a newer version. fuse is a userspace filesystem framework. To build and install, you must use meson and ninja. In this tutorial we learn how to install fuse3 on ubuntu 20.04. In this section, we are going to explain the necessary steps to. How Do I Install A Fuse In Linux.
From www.wikihow.com
How to Install Software in Ubuntu Linux 5 Easy Ways How Do I Install A Fuse In Linux To build and install, you must use meson and ninja. In this tutorial we learn how to install fuse3 on ubuntu 20.04. In this section, we are going to explain the necessary steps to install fuse on ubuntu. fuse is a userspace filesystem framework. fuse is present in the ubuntu repositories, and therefore can be safely installed. It. How Do I Install A Fuse In Linux.
From www.allaboutlinux.eu
How to install Ubuntu 11.04 desktop edition allaboutlinux.eu How Do I Install A Fuse In Linux Filesystem in userspace (fuse) is a. It consists of a kernel module (fuse.ko), a userspace library (libfuse.*) and a mount. In this tutorial we learn how to install fuse on debian 10. In this section, we are going to explain the necessary steps to install fuse on ubuntu. fuse is a userspace filesystem framework. However, it conflicts with a. How Do I Install A Fuse In Linux.
From www.youtube.com
Tutorial FUSE pada Linux YouTube How Do I Install A Fuse In Linux In this tutorial we learn how to install fuse on debian 10. In this tutorial we learn how to install fuse3 on ubuntu 20.04. Filesystem in userspace (fuse) is a. In this section, we are going to explain the necessary steps to install fuse on ubuntu. However, it conflicts with a newer version. fuse is a userspace filesystem framework.. How Do I Install A Fuse In Linux.
From www.wikihow.com
How to Install Linux 13 Steps (with Pictures) wikiHow How Do I Install A Fuse In Linux However, it conflicts with a newer version. fuse is a userspace filesystem framework. Filesystem in userspace (fuse) is a. In this section, we are going to explain the necessary steps to install fuse on ubuntu. fuse is present in the ubuntu repositories, and therefore can be safely installed. To build and install, you must use meson and ninja.. How Do I Install A Fuse In Linux.
From dxojfvmdp.blob.core.windows.net
Install Linux Mint On Samsung Tablet at Dennis Curtis blog How Do I Install A Fuse In Linux fuse is a userspace filesystem framework. However, it conflicts with a newer version. To build and install, you must use meson and ninja. In this section, we are going to explain the necessary steps to install fuse on ubuntu. fuse is present in the ubuntu repositories, and therefore can be safely installed. Filesystem in userspace (fuse) is a.. How Do I Install A Fuse In Linux.
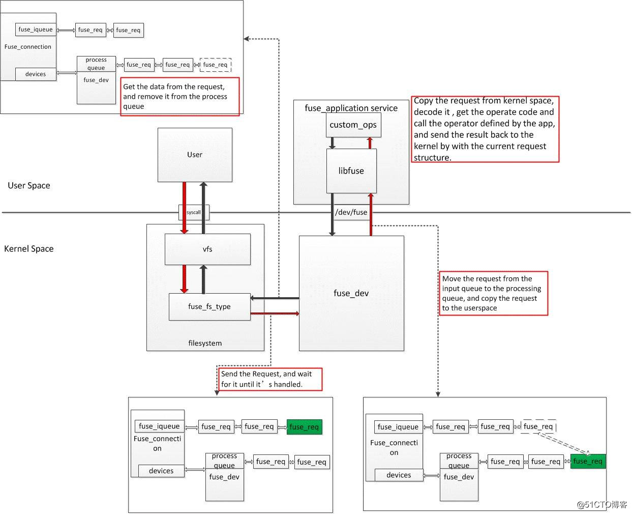
From blog.csdn.net
20220518 FUSE核心流程记录_fuse文件系统块合并CSDN博客 How Do I Install A Fuse In Linux It consists of a kernel module (fuse.ko), a userspace library (libfuse.*) and a mount. fuse is a userspace filesystem framework. In this tutorial we learn how to install fuse on debian 10. In this tutorial we learn how to install fuse3 on ubuntu 20.04. However, it conflicts with a newer version. fuse is present in the ubuntu repositories,. How Do I Install A Fuse In Linux.
From www.youtube.com
How do I install gcc on Ubuntu Linux YouTube How Do I Install A Fuse In Linux However, it conflicts with a newer version. fuse is present in the ubuntu repositories, and therefore can be safely installed. In this tutorial we learn how to install fuse on debian 10. Filesystem in userspace (fuse) is a. In this section, we are going to explain the necessary steps to install fuse on ubuntu. It consists of a kernel. How Do I Install A Fuse In Linux.
From javadevelopersguide.blogspot.com
Java Developers Guide How to install JBoss Fuse on Linux How Do I Install A Fuse In Linux To build and install, you must use meson and ninja. fuse is a userspace filesystem framework. In this tutorial we learn how to install fuse3 on ubuntu 20.04. It consists of a kernel module (fuse.ko), a userspace library (libfuse.*) and a mount. Filesystem in userspace (fuse) is a. In this tutorial we learn how to install fuse on debian. How Do I Install A Fuse In Linux.
From javadevelopersguide.blogspot.com
Java Developers Guide How to install JBoss Fuse on Linux How Do I Install A Fuse In Linux In this tutorial we learn how to install fuse on debian 10. However, it conflicts with a newer version. To build and install, you must use meson and ninja. Filesystem in userspace (fuse) is a. fuse is present in the ubuntu repositories, and therefore can be safely installed. It consists of a kernel module (fuse.ko), a userspace library (libfuse.*). How Do I Install A Fuse In Linux.
From www.youtube.com
How to Install Ubuntu on ANY PC as your Main OS Linux Distros YouTube How Do I Install A Fuse In Linux However, it conflicts with a newer version. Filesystem in userspace (fuse) is a. fuse is a userspace filesystem framework. It consists of a kernel module (fuse.ko), a userspace library (libfuse.*) and a mount. In this tutorial we learn how to install fuse3 on ubuntu 20.04. To build and install, you must use meson and ninja. In this section, we. How Do I Install A Fuse In Linux.
From www.wikihow.com
How to Install Linux 13 Steps (with Pictures) wikiHow How Do I Install A Fuse In Linux In this tutorial we learn how to install fuse on debian 10. However, it conflicts with a newer version. In this tutorial we learn how to install fuse3 on ubuntu 20.04. To build and install, you must use meson and ninja. It consists of a kernel module (fuse.ko), a userspace library (libfuse.*) and a mount. fuse is present in. How Do I Install A Fuse In Linux.
From www.youtube.com
Mounting Linux Filesystem and Directories on Windows Systems using FUSE YouTube How Do I Install A Fuse In Linux Filesystem in userspace (fuse) is a. In this tutorial we learn how to install fuse3 on ubuntu 20.04. However, it conflicts with a newer version. It consists of a kernel module (fuse.ko), a userspace library (libfuse.*) and a mount. fuse is a userspace filesystem framework. In this tutorial we learn how to install fuse on debian 10. fuse. How Do I Install A Fuse In Linux.
From www.youtube.com
How To Install Arch Linux On Any PC or Laptop (FAST WAY) NEW Arch Linux Installation Guide How Do I Install A Fuse In Linux It consists of a kernel module (fuse.ko), a userspace library (libfuse.*) and a mount. In this tutorial we learn how to install fuse3 on ubuntu 20.04. To build and install, you must use meson and ninja. However, it conflicts with a newer version. In this tutorial we learn how to install fuse on debian 10. Filesystem in userspace (fuse) is. How Do I Install A Fuse In Linux.
From rtfm.co.ua
AWS s3fsfuse монтирование S3 локальным диском на Linux && macOS How Do I Install A Fuse In Linux To build and install, you must use meson and ninja. However, it conflicts with a newer version. It consists of a kernel module (fuse.ko), a userspace library (libfuse.*) and a mount. fuse is present in the ubuntu repositories, and therefore can be safely installed. In this tutorial we learn how to install fuse3 on ubuntu 20.04. In this section,. How Do I Install A Fuse In Linux.
From beecoder.org
How to Install argonautfusemoduleopsi , Linux 🐝 / Coder How Do I Install A Fuse In Linux fuse is a userspace filesystem framework. In this tutorial we learn how to install fuse on debian 10. In this tutorial we learn how to install fuse3 on ubuntu 20.04. Filesystem in userspace (fuse) is a. fuse is present in the ubuntu repositories, and therefore can be safely installed. However, it conflicts with a newer version. To build. How Do I Install A Fuse In Linux.
From javadevelopersguide.blogspot.com
Java Developers Guide How to install JBoss Fuse on Linux How Do I Install A Fuse In Linux Filesystem in userspace (fuse) is a. In this section, we are going to explain the necessary steps to install fuse on ubuntu. However, it conflicts with a newer version. fuse is present in the ubuntu repositories, and therefore can be safely installed. It consists of a kernel module (fuse.ko), a userspace library (libfuse.*) and a mount. In this tutorial. How Do I Install A Fuse In Linux.