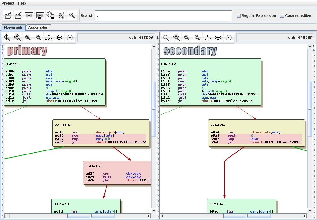
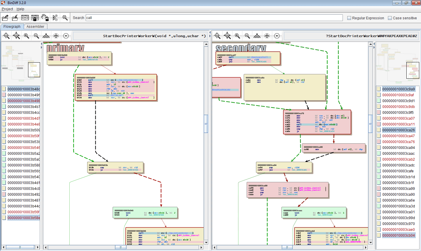
How To Use Bindiff . I'm trying to learn how to use bindiff tool, but i can't figure out how to open two binaries to do the comparison. Bindiff is a comparison tool for binary files, that assists vulnerability researchers and engineers to quickly find differences and similarities in disassembled code. Join us for some quick tips on how to use bindiff and ida pro to speed up your malware triage! In general, bindiff in its current version as of this writing (4.x) works by matching attributes on the function level. Bindiff is a tool used for binary comparison, widely utilized by security researchers and engineers to identify differences and. Basically, matching is divided into two phases: While skimming through their manual, it seems like i need to have ida pro for that. Bindiff is much more than just a binary. While bindiff is our preferred tool for this task and. In this post i’ve highlighted bindiff and showed how it can be used to diff patches in order to find more information about vulnerabilities.
        	
		 
	 
    
         
         
        from blog.matteyeux.com 
     
        
        While bindiff is our preferred tool for this task and. Bindiff is a tool used for binary comparison, widely utilized by security researchers and engineers to identify differences and. Bindiff is much more than just a binary. Bindiff is a comparison tool for binary files, that assists vulnerability researchers and engineers to quickly find differences and similarities in disassembled code. Join us for some quick tips on how to use bindiff and ida pro to speed up your malware triage! In this post i’ve highlighted bindiff and showed how it can be used to diff patches in order to find more information about vulnerabilities. I'm trying to learn how to use bindiff tool, but i can't figure out how to open two binaries to do the comparison. In general, bindiff in its current version as of this writing (4.x) works by matching attributes on the function level. While skimming through their manual, it seems like i need to have ida pro for that. Basically, matching is divided into two phases:
    
    	
		 
	 
    Utiliser Bindiff avec Binary Ninja matteyeux's blog 
    How To Use Bindiff  Bindiff is a comparison tool for binary files, that assists vulnerability researchers and engineers to quickly find differences and similarities in disassembled code. In general, bindiff in its current version as of this writing (4.x) works by matching attributes on the function level. Basically, matching is divided into two phases: I'm trying to learn how to use bindiff tool, but i can't figure out how to open two binaries to do the comparison. Bindiff is much more than just a binary. Join us for some quick tips on how to use bindiff and ida pro to speed up your malware triage! In this post i’ve highlighted bindiff and showed how it can be used to diff patches in order to find more information about vulnerabilities. While bindiff is our preferred tool for this task and. While skimming through their manual, it seems like i need to have ida pro for that. Bindiff is a tool used for binary comparison, widely utilized by security researchers and engineers to identify differences and. Bindiff is a comparison tool for binary files, that assists vulnerability researchers and engineers to quickly find differences and similarities in disassembled code.
 
    
         
        From www.zynamics.com 
                    BinDiff Manual How To Use Bindiff  Bindiff is much more than just a binary. In general, bindiff in its current version as of this writing (4.x) works by matching attributes on the function level. While bindiff is our preferred tool for this task and. Bindiff is a tool used for binary comparison, widely utilized by security researchers and engineers to identify differences and. Basically, matching is. How To Use Bindiff.
     
    
         
        From www.youtube.com 
                    Binary Comparisons for Patch Diffing BinDiff Tutorial YouTube How To Use Bindiff  Bindiff is a tool used for binary comparison, widely utilized by security researchers and engineers to identify differences and. I'm trying to learn how to use bindiff tool, but i can't figure out how to open two binaries to do the comparison. While bindiff is our preferred tool for this task and. In this post i’ve highlighted bindiff and showed. How To Use Bindiff.
     
    
         
        From www.zynamics.com 
                    BinDiff Manual How To Use Bindiff  In this post i’ve highlighted bindiff and showed how it can be used to diff patches in order to find more information about vulnerabilities. Basically, matching is divided into two phases: Join us for some quick tips on how to use bindiff and ida pro to speed up your malware triage! While skimming through their manual, it seems like i. How To Use Bindiff.
     
    
         
        From blog.matteyeux.com 
                    Utiliser Bindiff avec Binary Ninja matteyeux's blog How To Use Bindiff  Basically, matching is divided into two phases: While skimming through their manual, it seems like i need to have ida pro for that. Bindiff is a tool used for binary comparison, widely utilized by security researchers and engineers to identify differences and. Bindiff is a comparison tool for binary files, that assists vulnerability researchers and engineers to quickly find differences. How To Use Bindiff.
     
    
         
        From www.orangecyberdefense.com 
                    Introduction to Binary Diffing Part 2 How To Use Bindiff  Join us for some quick tips on how to use bindiff and ida pro to speed up your malware triage! While bindiff is our preferred tool for this task and. In this post i’ve highlighted bindiff and showed how it can be used to diff patches in order to find more information about vulnerabilities. Basically, matching is divided into two. How To Use Bindiff.
     
    
         
        From morioh.com 
                    BinDiff Unveiling Code Similarities & Differences How To Use Bindiff  Bindiff is a tool used for binary comparison, widely utilized by security researchers and engineers to identify differences and. While bindiff is our preferred tool for this task and. I'm trying to learn how to use bindiff tool, but i can't figure out how to open two binaries to do the comparison. In general, bindiff in its current version as. How To Use Bindiff.
     
    
         
        From blog.matteyeux.com 
                    Utiliser Bindiff avec Binary Ninja matteyeux's blog How To Use Bindiff  In general, bindiff in its current version as of this writing (4.x) works by matching attributes on the function level. I'm trying to learn how to use bindiff tool, but i can't figure out how to open two binaries to do the comparison. Bindiff is a tool used for binary comparison, widely utilized by security researchers and engineers to identify. How To Use Bindiff.
     
    
         
        From blog.csdn.net 
                    bindiff+ida判定样本所属类型_ida bindiffCSDN博客 How To Use Bindiff  Bindiff is much more than just a binary. Bindiff is a comparison tool for binary files, that assists vulnerability researchers and engineers to quickly find differences and similarities in disassembled code. Join us for some quick tips on how to use bindiff and ida pro to speed up your malware triage! In this post i’ve highlighted bindiff and showed how. How To Use Bindiff.
     
    
         
        From guidedhacking.com 
                    IDA Pro BinDiff Tutorial Handle Game Updates Like a Pro How To Use Bindiff  I'm trying to learn how to use bindiff tool, but i can't figure out how to open two binaries to do the comparison. While bindiff is our preferred tool for this task and. While skimming through their manual, it seems like i need to have ida pro for that. In general, bindiff in its current version as of this writing. How To Use Bindiff.
     
    
         
        From www.cnblogs.com 
                    BinDiff安装使用教程 诸子流 博客园 How To Use Bindiff  In general, bindiff in its current version as of this writing (4.x) works by matching attributes on the function level. While skimming through their manual, it seems like i need to have ida pro for that. I'm trying to learn how to use bindiff tool, but i can't figure out how to open two binaries to do the comparison. Basically,. How To Use Bindiff.
     
    
         
        From blog.csdn.net 
                    Bindiff安装以及使用CSDN博客 How To Use Bindiff  I'm trying to learn how to use bindiff tool, but i can't figure out how to open two binaries to do the comparison. While skimming through their manual, it seems like i need to have ida pro for that. Basically, matching is divided into two phases: Bindiff is much more than just a binary. Join us for some quick tips. How To Use Bindiff.
     
    
         
        From blog.csdn.net 
                    Bindiff安装以及使用CSDN博客 How To Use Bindiff  Join us for some quick tips on how to use bindiff and ida pro to speed up your malware triage! I'm trying to learn how to use bindiff tool, but i can't figure out how to open two binaries to do the comparison. Bindiff is a tool used for binary comparison, widely utilized by security researchers and engineers to identify. How To Use Bindiff.
     
    
         
        From www.cnblogs.com 
                    BinDiff安装使用教程 诸子流 博客园 How To Use Bindiff  Bindiff is much more than just a binary. In general, bindiff in its current version as of this writing (4.x) works by matching attributes on the function level. Basically, matching is divided into two phases: Join us for some quick tips on how to use bindiff and ida pro to speed up your malware triage! I'm trying to learn how. How To Use Bindiff.
     
    
         
        From blog.csdn.net 
                    2023GUDOCTFL!S!(bindiff的使用)_bindiff使用教程CSDN博客 How To Use Bindiff  In this post i’ve highlighted bindiff and showed how it can be used to diff patches in order to find more information about vulnerabilities. While skimming through their manual, it seems like i need to have ida pro for that. While bindiff is our preferred tool for this task and. Bindiff is a tool used for binary comparison, widely utilized. How To Use Bindiff.
     
    
         
        From blog.csdn.net 
                    Bindiff安装以及使用CSDN博客 How To Use Bindiff  In general, bindiff in its current version as of this writing (4.x) works by matching attributes on the function level. While bindiff is our preferred tool for this task and. While skimming through their manual, it seems like i need to have ida pro for that. I'm trying to learn how to use bindiff tool, but i can't figure out. How To Use Bindiff.
     
    
         
        From w00tsec.blogspot.com 
                    w00tsec Binwally Directory tree diff tool using Fuzzy Hashing How To Use Bindiff  Bindiff is a comparison tool for binary files, that assists vulnerability researchers and engineers to quickly find differences and similarities in disassembled code. In this post i’ve highlighted bindiff and showed how it can be used to diff patches in order to find more information about vulnerabilities. Bindiff is a tool used for binary comparison, widely utilized by security researchers. How To Use Bindiff.
     
    
         
        From www.zynamics.com 
                    BinDiff How To Use Bindiff  Bindiff is a comparison tool for binary files, that assists vulnerability researchers and engineers to quickly find differences and similarities in disassembled code. In this post i’ve highlighted bindiff and showed how it can be used to diff patches in order to find more information about vulnerabilities. While skimming through their manual, it seems like i need to have ida. How To Use Bindiff.
     
    
         
        From www.orangecyberdefense.com 
                    Introduction to Binary Diffing Windows Patches part 2 How To Use Bindiff  While bindiff is our preferred tool for this task and. In this post i’ve highlighted bindiff and showed how it can be used to diff patches in order to find more information about vulnerabilities. Bindiff is a tool used for binary comparison, widely utilized by security researchers and engineers to identify differences and. I'm trying to learn how to use. How To Use Bindiff.
     
    
         
        From blog.zynamics.com 
                    BinDiff « How To Use Bindiff  Join us for some quick tips on how to use bindiff and ida pro to speed up your malware triage! Bindiff is a tool used for binary comparison, widely utilized by security researchers and engineers to identify differences and. While skimming through their manual, it seems like i need to have ida pro for that. Basically, matching is divided into. How To Use Bindiff.
     
    
         
        From blog.matteyeux.com 
                    Utiliser Bindiff avec Binary Ninja matteyeux's blog How To Use Bindiff  In this post i’ve highlighted bindiff and showed how it can be used to diff patches in order to find more information about vulnerabilities. Join us for some quick tips on how to use bindiff and ida pro to speed up your malware triage! While skimming through their manual, it seems like i need to have ida pro for that.. How To Use Bindiff.
     
    
         
        From www.cnblogs.com 
                    BinDiff安装使用教程 诸子流 博客园 How To Use Bindiff  Bindiff is much more than just a binary. Basically, matching is divided into two phases: While bindiff is our preferred tool for this task and. Bindiff is a tool used for binary comparison, widely utilized by security researchers and engineers to identify differences and. In this post i’ve highlighted bindiff and showed how it can be used to diff patches. How To Use Bindiff.
     
    
         
        From blog.matteyeux.com 
                    Utiliser Bindiff avec Binary Ninja matteyeux's blog How To Use Bindiff  Bindiff is a comparison tool for binary files, that assists vulnerability researchers and engineers to quickly find differences and similarities in disassembled code. In this post i’ve highlighted bindiff and showed how it can be used to diff patches in order to find more information about vulnerabilities. Bindiff is a tool used for binary comparison, widely utilized by security researchers. How To Use Bindiff.
     
    
         
        From speakerdeck.com 
                    fn_fuzzy Fast Multiple Binary Diffing Triage with IDA Speaker Deck How To Use Bindiff  Bindiff is a comparison tool for binary files, that assists vulnerability researchers and engineers to quickly find differences and similarities in disassembled code. In this post i’ve highlighted bindiff and showed how it can be used to diff patches in order to find more information about vulnerabilities. While skimming through their manual, it seems like i need to have ida. How To Use Bindiff.
     
    
         
        From blog.zynamics.com 
                    BinDiff 3.2.0 released « How To Use Bindiff  I'm trying to learn how to use bindiff tool, but i can't figure out how to open two binaries to do the comparison. In general, bindiff in its current version as of this writing (4.x) works by matching attributes on the function level. Bindiff is a tool used for binary comparison, widely utilized by security researchers and engineers to identify. How To Use Bindiff.
     
    
         
        From blog.zynamics.com 
                    BinDiff « How To Use Bindiff  In this post i’ve highlighted bindiff and showed how it can be used to diff patches in order to find more information about vulnerabilities. Basically, matching is divided into two phases: While bindiff is our preferred tool for this task and. Bindiff is a comparison tool for binary files, that assists vulnerability researchers and engineers to quickly find differences and. How To Use Bindiff.
     
    
         
        From www.helpnetsecurity.com 
                    BinDiff Opensource comparison tool for binary files Help Net Security How To Use Bindiff  Bindiff is a comparison tool for binary files, that assists vulnerability researchers and engineers to quickly find differences and similarities in disassembled code. In general, bindiff in its current version as of this writing (4.x) works by matching attributes on the function level. Join us for some quick tips on how to use bindiff and ida pro to speed up. How To Use Bindiff.
     
    
         
        From blog.csdn.net 
                    Bindiff安装以及使用CSDN博客 How To Use Bindiff  While bindiff is our preferred tool for this task and. I'm trying to learn how to use bindiff tool, but i can't figure out how to open two binaries to do the comparison. Bindiff is a tool used for binary comparison, widely utilized by security researchers and engineers to identify differences and. While skimming through their manual, it seems like. How To Use Bindiff.
     
    
         
        From www.zynamics.com 
                    BinDiff Manual How To Use Bindiff  In general, bindiff in its current version as of this writing (4.x) works by matching attributes on the function level. In this post i’ve highlighted bindiff and showed how it can be used to diff patches in order to find more information about vulnerabilities. Basically, matching is divided into two phases: While bindiff is our preferred tool for this task. How To Use Bindiff.
     
    
         
        From blog.zynamics.com 
                    BinDiff 3.2.1… fun! « How To Use Bindiff  Bindiff is a comparison tool for binary files, that assists vulnerability researchers and engineers to quickly find differences and similarities in disassembled code. While bindiff is our preferred tool for this task and. While skimming through their manual, it seems like i need to have ida pro for that. Bindiff is a tool used for binary comparison, widely utilized by. How To Use Bindiff.
     
    
         
        From blog.matteyeux.com 
                    Utiliser Bindiff avec Binary Ninja matteyeux's blog How To Use Bindiff  While bindiff is our preferred tool for this task and. Bindiff is much more than just a binary. Basically, matching is divided into two phases: In general, bindiff in its current version as of this writing (4.x) works by matching attributes on the function level. Join us for some quick tips on how to use bindiff and ida pro to. How To Use Bindiff.
     
    
         
        From www.zynamics.com 
                    BinDiff How To Use Bindiff  While skimming through their manual, it seems like i need to have ida pro for that. Bindiff is a comparison tool for binary files, that assists vulnerability researchers and engineers to quickly find differences and similarities in disassembled code. Bindiff is a tool used for binary comparison, widely utilized by security researchers and engineers to identify differences and. I'm trying. How To Use Bindiff.
     
    
         
        From blog.csdn.net 
                    use bindiff to diff patch_ida反汇编 bindiffCSDN博客 How To Use Bindiff  While bindiff is our preferred tool for this task and. In general, bindiff in its current version as of this writing (4.x) works by matching attributes on the function level. Bindiff is a tool used for binary comparison, widely utilized by security researchers and engineers to identify differences and. Join us for some quick tips on how to use bindiff. How To Use Bindiff.
     
    
         
        From blog.csdn.net 
                    Bindiff安装以及使用CSDN博客 How To Use Bindiff  Basically, matching is divided into two phases: Join us for some quick tips on how to use bindiff and ida pro to speed up your malware triage! Bindiff is much more than just a binary. Bindiff is a comparison tool for binary files, that assists vulnerability researchers and engineers to quickly find differences and similarities in disassembled code. While skimming. How To Use Bindiff.
     
    
         
        From blog.zynamics.com 
                    BinDiff « How To Use Bindiff  Bindiff is a tool used for binary comparison, widely utilized by security researchers and engineers to identify differences and. Join us for some quick tips on how to use bindiff and ida pro to speed up your malware triage! I'm trying to learn how to use bindiff tool, but i can't figure out how to open two binaries to do. How To Use Bindiff.
     
    
         
        From blog.csdn.net 
                    Bindiff安装以及使用CSDN博客 How To Use Bindiff  Bindiff is a comparison tool for binary files, that assists vulnerability researchers and engineers to quickly find differences and similarities in disassembled code. In general, bindiff in its current version as of this writing (4.x) works by matching attributes on the function level. While skimming through their manual, it seems like i need to have ida pro for that. While. How To Use Bindiff.