Blender Bake Transforms . Visual keying this will force blender to take visual. As i find scaling is effective in editing models and i have made models by scaling, is there some way for me to bake transform into vertices?. It will bake constraint transforms into keyframes on given range. Your new armature gets an action where the transforms of the original armature are. Bake action with clear constraints and visual keying. Object ‣ apply ‣ location / rotation / scale / rotation & scale. The bake animation operation ignores the lattice and applying the lattice as a shape key only works one frame at a time. Baked can be only object transforms (loc/rot/scale) or any. Baking physics simulations in blender is a crucial step for optimizing your animations and game development projects. Applying transform values essentially resets the values of. There is an alternate way which seemed easier for me, as i only needed 2 shapes. (i tried some other methods first.) 1.
from blender.stackexchange.com
As i find scaling is effective in editing models and i have made models by scaling, is there some way for me to bake transform into vertices?. Baking physics simulations in blender is a crucial step for optimizing your animations and game development projects. Applying transform values essentially resets the values of. Object ‣ apply ‣ location / rotation / scale / rotation & scale. Bake action with clear constraints and visual keying. There is an alternate way which seemed easier for me, as i only needed 2 shapes. The bake animation operation ignores the lattice and applying the lattice as a shape key only works one frame at a time. It will bake constraint transforms into keyframes on given range. Baked can be only object transforms (loc/rot/scale) or any. (i tried some other methods first.) 1.
transforms Move an object after baking normals Blender Stack Exchange
Blender Bake Transforms Your new armature gets an action where the transforms of the original armature are. Visual keying this will force blender to take visual. Your new armature gets an action where the transforms of the original armature are. As i find scaling is effective in editing models and i have made models by scaling, is there some way for me to bake transform into vertices?. Object ‣ apply ‣ location / rotation / scale / rotation & scale. It will bake constraint transforms into keyframes on given range. Baked can be only object transforms (loc/rot/scale) or any. Applying transform values essentially resets the values of. The bake animation operation ignores the lattice and applying the lattice as a shape key only works one frame at a time. (i tried some other methods first.) 1. Baking physics simulations in blender is a crucial step for optimizing your animations and game development projects. Bake action with clear constraints and visual keying. There is an alternate way which seemed easier for me, as i only needed 2 shapes.
From cgian.com
Blender Apply Transform in Location, Rotation & Scale Blender Bake Transforms Applying transform values essentially resets the values of. Visual keying this will force blender to take visual. Baking physics simulations in blender is a crucial step for optimizing your animations and game development projects. Bake action with clear constraints and visual keying. The bake animation operation ignores the lattice and applying the lattice as a shape key only works one. Blender Bake Transforms.
From blender.stackexchange.com
transforms In Blender 3.3.0 the origin of the object moves outside Blender Bake Transforms (i tried some other methods first.) 1. Your new armature gets an action where the transforms of the original armature are. The bake animation operation ignores the lattice and applying the lattice as a shape key only works one frame at a time. Baked can be only object transforms (loc/rot/scale) or any. As i find scaling is effective in editing. Blender Bake Transforms.
From blender.stackexchange.com
animation Why does baking the armature (as an object) stop the bones Blender Bake Transforms Object ‣ apply ‣ location / rotation / scale / rotation & scale. The bake animation operation ignores the lattice and applying the lattice as a shape key only works one frame at a time. Your new armature gets an action where the transforms of the original armature are. Visual keying this will force blender to take visual. Baked can. Blender Bake Transforms.
From www.blenderbasecamp.com
Using The Different Transform Orientations In Blender? blender base camp Blender Bake Transforms Object ‣ apply ‣ location / rotation / scale / rotation & scale. (i tried some other methods first.) 1. It will bake constraint transforms into keyframes on given range. Applying transform values essentially resets the values of. Baking physics simulations in blender is a crucial step for optimizing your animations and game development projects. As i find scaling is. Blender Bake Transforms.
From blenderartists.org
Match Transforms Released Scripts and Themes Blender Artists Community Blender Bake Transforms Baked can be only object transforms (loc/rot/scale) or any. Baking physics simulations in blender is a crucial step for optimizing your animations and game development projects. The bake animation operation ignores the lattice and applying the lattice as a shape key only works one frame at a time. Object ‣ apply ‣ location / rotation / scale / rotation &. Blender Bake Transforms.
From www.blenderbasecamp.com
How To Clear The Transforms Of Your Object Blender Base Camp Blender Bake Transforms As i find scaling is effective in editing models and i have made models by scaling, is there some way for me to bake transform into vertices?. Bake action with clear constraints and visual keying. (i tried some other methods first.) 1. Visual keying this will force blender to take visual. Baked can be only object transforms (loc/rot/scale) or any.. Blender Bake Transforms.
From sketchfab.com
Baking Particles for Sketchfab (Blender Edition) Sketchfab Community Blender Bake Transforms Visual keying this will force blender to take visual. It will bake constraint transforms into keyframes on given range. There is an alternate way which seemed easier for me, as i only needed 2 shapes. (i tried some other methods first.) 1. Baked can be only object transforms (loc/rot/scale) or any. Baking physics simulations in blender is a crucial step. Blender Bake Transforms.
From www.artstation.com
ArtStation [Maya] GN Bake Transformations Resources Blender Bake Transforms Baking physics simulations in blender is a crucial step for optimizing your animations and game development projects. (i tried some other methods first.) 1. Applying transform values essentially resets the values of. Bake action with clear constraints and visual keying. Your new armature gets an action where the transforms of the original armature are. Visual keying this will force blender. Blender Bake Transforms.
From blenderartists.org
[solved]baking rotation/location/scale from control rig to deform rig Blender Bake Transforms Baking physics simulations in blender is a crucial step for optimizing your animations and game development projects. Object ‣ apply ‣ location / rotation / scale / rotation & scale. Applying transform values essentially resets the values of. Baked can be only object transforms (loc/rot/scale) or any. Visual keying this will force blender to take visual. The bake animation operation. Blender Bake Transforms.
From blenderartists.org
Blender Default Transform Gizmo advice 4 by RPaladin Basics Blender Bake Transforms Bake action with clear constraints and visual keying. As i find scaling is effective in editing models and i have made models by scaling, is there some way for me to bake transform into vertices?. It will bake constraint transforms into keyframes on given range. Visual keying this will force blender to take visual. Applying transform values essentially resets the. Blender Bake Transforms.
From projects.blender.org
117247 GPv3 Layer Parenting/Transforms blender Blender Projects Blender Bake Transforms Visual keying this will force blender to take visual. Applying transform values essentially resets the values of. Baking physics simulations in blender is a crucial step for optimizing your animations and game development projects. Your new armature gets an action where the transforms of the original armature are. Bake action with clear constraints and visual keying. As i find scaling. Blender Bake Transforms.
From gamebanana.com
UV mapping and texture baking in Blender [Blender Engine] [Tutorials] Blender Bake Transforms Bake action with clear constraints and visual keying. As i find scaling is effective in editing models and i have made models by scaling, is there some way for me to bake transform into vertices?. Object ‣ apply ‣ location / rotation / scale / rotation & scale. There is an alternate way which seemed easier for me, as i. Blender Bake Transforms.
From www.youtube.com
Blender 2.92 Baking modifiers and applying transforms to geometry Blender Bake Transforms Object ‣ apply ‣ location / rotation / scale / rotation & scale. Visual keying this will force blender to take visual. Baked can be only object transforms (loc/rot/scale) or any. There is an alternate way which seemed easier for me, as i only needed 2 shapes. Applying transform values essentially resets the values of. Your new armature gets an. Blender Bake Transforms.
From blender.stackexchange.com
transforms Move an object after baking normals Blender Stack Exchange Blender Bake Transforms Visual keying this will force blender to take visual. There is an alternate way which seemed easier for me, as i only needed 2 shapes. The bake animation operation ignores the lattice and applying the lattice as a shape key only works one frame at a time. Baked can be only object transforms (loc/rot/scale) or any. Bake action with clear. Blender Bake Transforms.
From blenderartists.org
Blender Default Transform Gizmo advice 2 by RPaladin Basics Blender Bake Transforms Visual keying this will force blender to take visual. Baking physics simulations in blender is a crucial step for optimizing your animations and game development projects. It will bake constraint transforms into keyframes on given range. There is an alternate way which seemed easier for me, as i only needed 2 shapes. Bake action with clear constraints and visual keying.. Blender Bake Transforms.
From blenderartists.org
Cycles texture bake looks overexposed 2.8 Lighting and Rendering Blender Bake Transforms (i tried some other methods first.) 1. Visual keying this will force blender to take visual. Bake action with clear constraints and visual keying. Applying transform values essentially resets the values of. It will bake constraint transforms into keyframes on given range. The bake animation operation ignores the lattice and applying the lattice as a shape key only works one. Blender Bake Transforms.
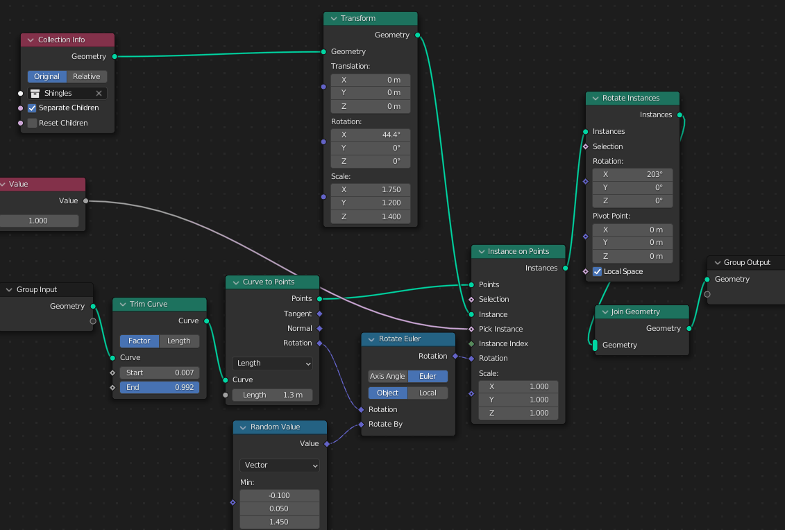
From blender.stackexchange.com
Apply Transform Curve to Mesh Geometry nodes Blender Stack Exchange Blender Bake Transforms As i find scaling is effective in editing models and i have made models by scaling, is there some way for me to bake transform into vertices?. The bake animation operation ignores the lattice and applying the lattice as a shape key only works one frame at a time. Applying transform values essentially resets the values of. Your new armature. Blender Bake Transforms.
From polycount.com
Blender 2.8 Baking OBJECT Space Normals — polycount Blender Bake Transforms Visual keying this will force blender to take visual. Baked can be only object transforms (loc/rot/scale) or any. There is an alternate way which seemed easier for me, as i only needed 2 shapes. (i tried some other methods first.) 1. Bake action with clear constraints and visual keying. As i find scaling is effective in editing models and i. Blender Bake Transforms.
From blender.stackexchange.com
animation Objects move when Bake Simulation Blender Stack Exchange Blender Bake Transforms Your new armature gets an action where the transforms of the original armature are. Baked can be only object transforms (loc/rot/scale) or any. Visual keying this will force blender to take visual. It will bake constraint transforms into keyframes on given range. Baking physics simulations in blender is a crucial step for optimizing your animations and game development projects. Bake. Blender Bake Transforms.
From www.youtube.com
How to use Lattice Modifier to deform object in Blender YouTube Blender Bake Transforms There is an alternate way which seemed easier for me, as i only needed 2 shapes. Bake action with clear constraints and visual keying. Visual keying this will force blender to take visual. The bake animation operation ignores the lattice and applying the lattice as a shape key only works one frame at a time. Baking physics simulations in blender. Blender Bake Transforms.
From www.youtube.com
Blender Tutorial How And Why We Apply Our Transforms YouTube Blender Bake Transforms (i tried some other methods first.) 1. Bake action with clear constraints and visual keying. Visual keying this will force blender to take visual. Baking physics simulations in blender is a crucial step for optimizing your animations and game development projects. Your new armature gets an action where the transforms of the original armature are. Applying transform values essentially resets. Blender Bake Transforms.
From blenderartists.org
Applying transforms change origin Basics & Interface Blender Blender Bake Transforms As i find scaling is effective in editing models and i have made models by scaling, is there some way for me to bake transform into vertices?. Baked can be only object transforms (loc/rot/scale) or any. There is an alternate way which seemed easier for me, as i only needed 2 shapes. Bake action with clear constraints and visual keying.. Blender Bake Transforms.
From www.blendersecrets.org
Custom Transform Orientations — Blender Secrets Blender Bake Transforms (i tried some other methods first.) 1. As i find scaling is effective in editing models and i have made models by scaling, is there some way for me to bake transform into vertices?. There is an alternate way which seemed easier for me, as i only needed 2 shapes. Applying transform values essentially resets the values of. Visual keying. Blender Bake Transforms.
From www.youtube.com
Blender Pivot Transforms Explained YouTube Blender Bake Transforms The bake animation operation ignores the lattice and applying the lattice as a shape key only works one frame at a time. Baked can be only object transforms (loc/rot/scale) or any. Bake action with clear constraints and visual keying. Visual keying this will force blender to take visual. Applying transform values essentially resets the values of. (i tried some other. Blender Bake Transforms.
From www.youtube.com
Blender Apply All Transforms Cool Tutorial YouTube Blender Bake Transforms (i tried some other methods first.) 1. As i find scaling is effective in editing models and i have made models by scaling, is there some way for me to bake transform into vertices?. Baking physics simulations in blender is a crucial step for optimizing your animations and game development projects. Bake action with clear constraints and visual keying. Applying. Blender Bake Transforms.
From www.youtube.com
Blender 2.8x Tutorial Transforms to Deltas YouTube Blender Bake Transforms There is an alternate way which seemed easier for me, as i only needed 2 shapes. It will bake constraint transforms into keyframes on given range. Baking physics simulations in blender is a crucial step for optimizing your animations and game development projects. Baked can be only object transforms (loc/rot/scale) or any. Your new armature gets an action where the. Blender Bake Transforms.
From blenderartists.org
IK bone jumps to the origin when rotation reaches 180º and how to bake Blender Bake Transforms Your new armature gets an action where the transforms of the original armature are. (i tried some other methods first.) 1. Baked can be only object transforms (loc/rot/scale) or any. Object ‣ apply ‣ location / rotation / scale / rotation & scale. Visual keying this will force blender to take visual. The bake animation operation ignores the lattice and. Blender Bake Transforms.
From blog.nuclex-games.com
(OLD) Blender Model Rigging Nuclex Games Blog Blender Bake Transforms Applying transform values essentially resets the values of. Bake action with clear constraints and visual keying. It will bake constraint transforms into keyframes on given range. Object ‣ apply ‣ location / rotation / scale / rotation & scale. Baking physics simulations in blender is a crucial step for optimizing your animations and game development projects. Baked can be only. Blender Bake Transforms.
From www.youtube.com
How to use Transform Orientations in Blender YouTube Blender Bake Transforms Baking physics simulations in blender is a crucial step for optimizing your animations and game development projects. Visual keying this will force blender to take visual. As i find scaling is effective in editing models and i have made models by scaling, is there some way for me to bake transform into vertices?. Applying transform values essentially resets the values. Blender Bake Transforms.
From blender.stackexchange.com
baking Is it possible to get a proper terrainlike height map Blender Bake Transforms Bake action with clear constraints and visual keying. As i find scaling is effective in editing models and i have made models by scaling, is there some way for me to bake transform into vertices?. The bake animation operation ignores the lattice and applying the lattice as a shape key only works one frame at a time. Object ‣ apply. Blender Bake Transforms.
From www.reddit.com
Is it possible to transform every particle to a seprate mesh and bake Blender Bake Transforms Bake action with clear constraints and visual keying. Baked can be only object transforms (loc/rot/scale) or any. Your new armature gets an action where the transforms of the original armature are. The bake animation operation ignores the lattice and applying the lattice as a shape key only works one frame at a time. It will bake constraint transforms into keyframes. Blender Bake Transforms.
From blender.stackexchange.com
animation Objects move when Bake Simulation Blender Stack Exchange Blender Bake Transforms The bake animation operation ignores the lattice and applying the lattice as a shape key only works one frame at a time. Baking physics simulations in blender is a crucial step for optimizing your animations and game development projects. Applying transform values essentially resets the values of. There is an alternate way which seemed easier for me, as i only. Blender Bake Transforms.
From blenderartists.org
Blender Default Transform Gizmo advice 2 by RPaladin Basics Blender Bake Transforms Visual keying this will force blender to take visual. Object ‣ apply ‣ location / rotation / scale / rotation & scale. Baked can be only object transforms (loc/rot/scale) or any. Baking physics simulations in blender is a crucial step for optimizing your animations and game development projects. It will bake constraint transforms into keyframes on given range. There is. Blender Bake Transforms.
From www.fabrizioduroni.it
Blender tutorial selecting and transforming objects Blender Bake Transforms (i tried some other methods first.) 1. As i find scaling is effective in editing models and i have made models by scaling, is there some way for me to bake transform into vertices?. Your new armature gets an action where the transforms of the original armature are. It will bake constraint transforms into keyframes on given range. Applying transform. Blender Bake Transforms.
From twitter.com
Polynook on Twitter "RogDolos CiroContns Cyanilux mp_labs Blender Blender Bake Transforms It will bake constraint transforms into keyframes on given range. Visual keying this will force blender to take visual. There is an alternate way which seemed easier for me, as i only needed 2 shapes. Your new armature gets an action where the transforms of the original armature are. Baked can be only object transforms (loc/rot/scale) or any. Baking physics. Blender Bake Transforms.