What Is Sum Sql . What is the sql sum function? Sum is a deterministic function when used without the over and order by clauses. It’s part of the sql standard so it’s available in all major. Today, we will explore three main tasks: Here’s the syntax of the sum() function: The sql server sum() function is an aggregate function that calculates the sum of all or distinct values in an expression. Consider the table orders with the following structure. Microsoft supports the sum function to help the sql database developer write queries to solve these problems. 1) perform summation on a. The sum function is used to add up the numbers in a specified column and return the total. The sql sum() function is used to aggregate the totals of a particular column in a dataset. It's nondeterministic when specified with the over. The sum() function calculates the sum of a set of values.
from codingsight.com
Here’s the syntax of the sum() function: The sum() function calculates the sum of a set of values. Microsoft supports the sum function to help the sql database developer write queries to solve these problems. Consider the table orders with the following structure. What is the sql sum function? 1) perform summation on a. The sql sum() function is used to aggregate the totals of a particular column in a dataset. It's nondeterministic when specified with the over. The sql server sum() function is an aggregate function that calculates the sum of all or distinct values in an expression. Today, we will explore three main tasks:
How to Use SQL SUM Function 5 Use Cases {coding}Sight
What Is Sum Sql What is the sql sum function? The sql sum() function is used to aggregate the totals of a particular column in a dataset. It’s part of the sql standard so it’s available in all major. Consider the table orders with the following structure. The sql server sum() function is an aggregate function that calculates the sum of all or distinct values in an expression. Sum is a deterministic function when used without the over and order by clauses. What is the sql sum function? Microsoft supports the sum function to help the sql database developer write queries to solve these problems. It's nondeterministic when specified with the over. Here’s the syntax of the sum() function: The sum function is used to add up the numbers in a specified column and return the total. The sum() function calculates the sum of a set of values. 1) perform summation on a. Today, we will explore three main tasks:
From aoverflow.com
use of sum SQL SERVER What Is Sum Sql The sum() function calculates the sum of a set of values. The sum function is used to add up the numbers in a specified column and return the total. Microsoft supports the sum function to help the sql database developer write queries to solve these problems. Consider the table orders with the following structure. What is the sql sum function?. What Is Sum Sql.
From sqlbasico.blogspot.com
SQL Basico SUM What Is Sum Sql The sql server sum() function is an aggregate function that calculates the sum of all or distinct values in an expression. The sql sum() function is used to aggregate the totals of a particular column in a dataset. Microsoft supports the sum function to help the sql database developer write queries to solve these problems. Consider the table orders with. What Is Sum Sql.
From www.youtube.com
Calculating A Running Total With SQL YouTube What Is Sum Sql Microsoft supports the sum function to help the sql database developer write queries to solve these problems. Today, we will explore three main tasks: The sql sum() function is used to aggregate the totals of a particular column in a dataset. The sum function is used to add up the numbers in a specified column and return the total. Sum. What Is Sum Sql.
From codingsight.com
How to Use SQL SUM Function 5 Use Cases {coding}Sight What Is Sum Sql The sum function is used to add up the numbers in a specified column and return the total. The sql sum() function is used to aggregate the totals of a particular column in a dataset. Today, we will explore three main tasks: Sum is a deterministic function when used without the over and order by clauses. It's nondeterministic when specified. What Is Sum Sql.
From dongtienvietnam.com
Understanding Cumulative Sum In Sql A Comprehensive Guide What Is Sum Sql It’s part of the sql standard so it’s available in all major. Here’s the syntax of the sum() function: Consider the table orders with the following structure. Microsoft supports the sum function to help the sql database developer write queries to solve these problems. The sum() function calculates the sum of a set of values. The sum function is used. What Is Sum Sql.
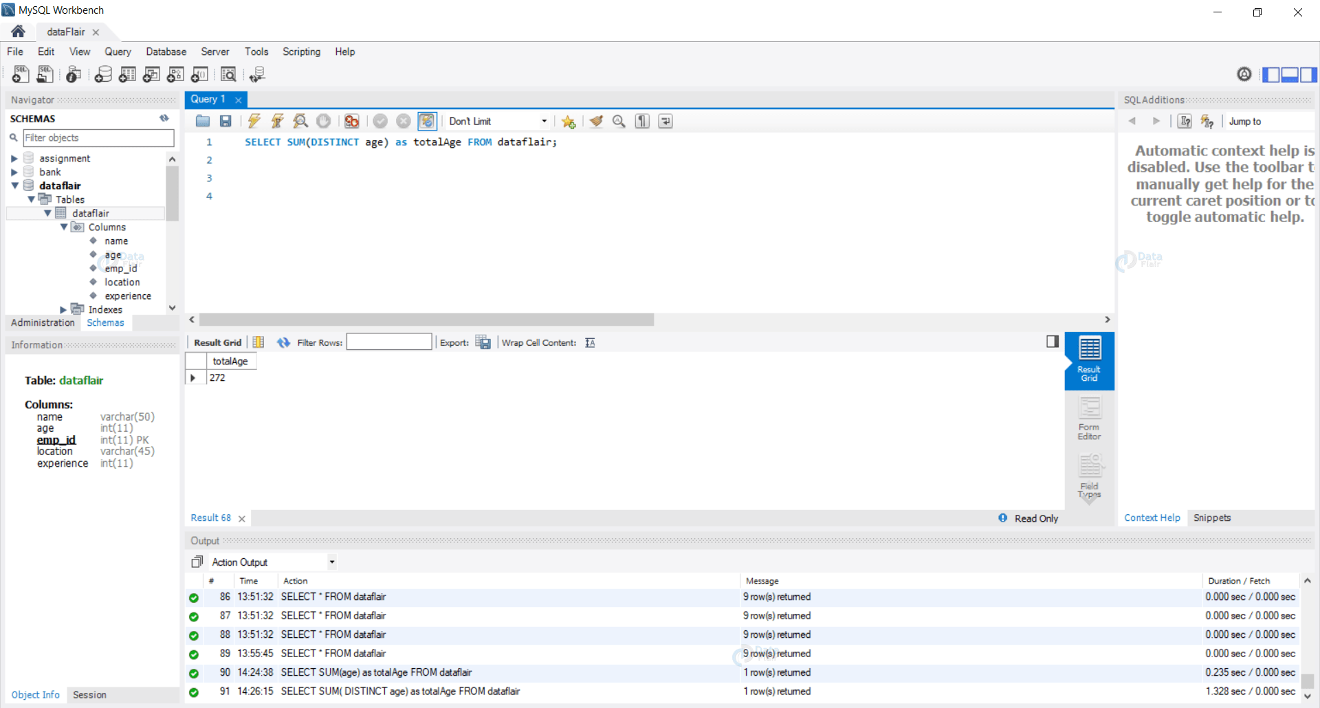
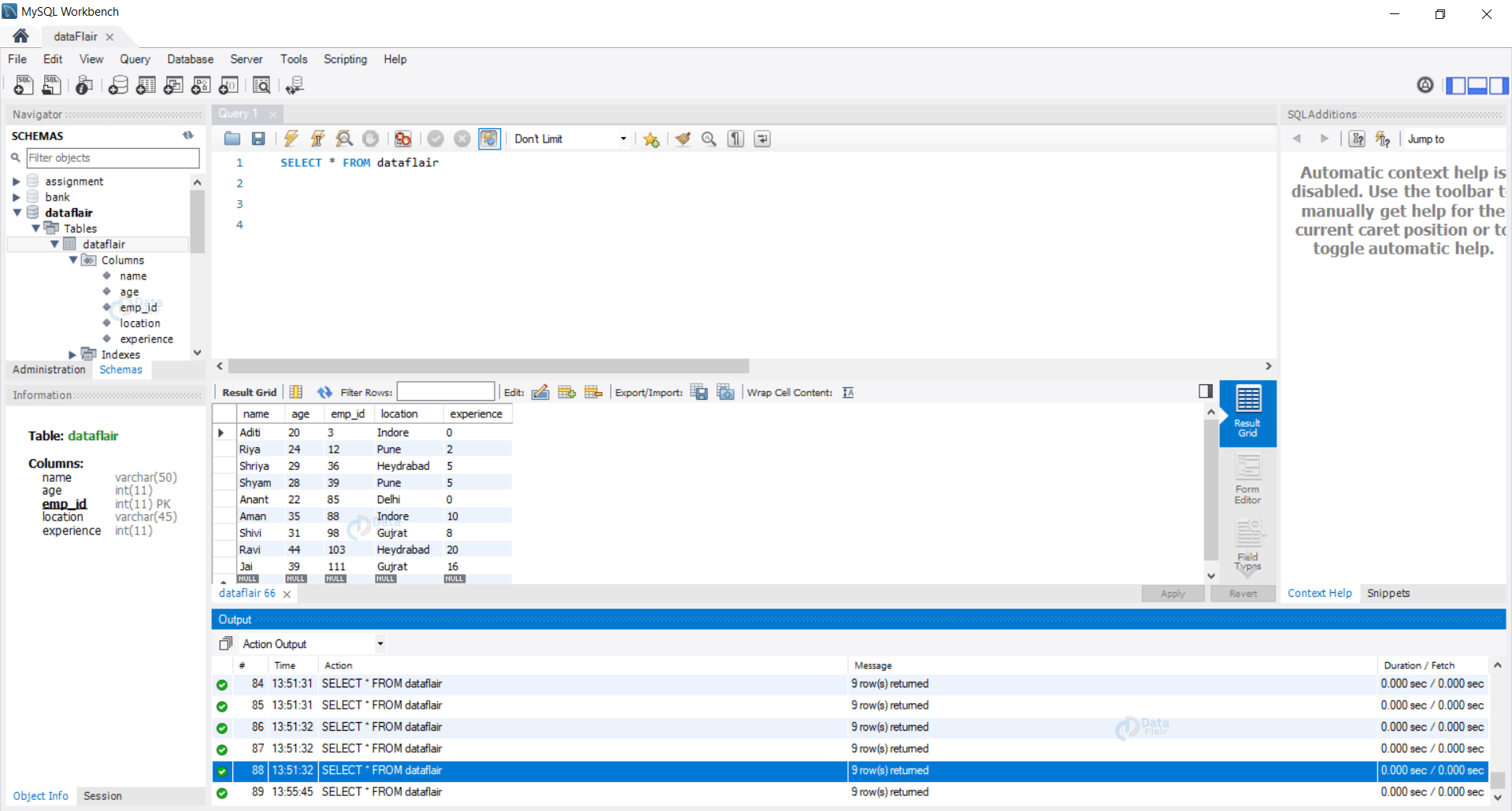
From data-flair.training
SUM Function in SQL Syntax and Cases With Examples DataFlair What Is Sum Sql The sum function is used to add up the numbers in a specified column and return the total. The sql server sum() function is an aggregate function that calculates the sum of all or distinct values in an expression. It’s part of the sql standard so it’s available in all major. Here’s the syntax of the sum() function: Consider the. What Is Sum Sql.
From sqlbasico.blogspot.com
SUM SQL Basico What Is Sum Sql The sum function is used to add up the numbers in a specified column and return the total. Sum is a deterministic function when used without the over and order by clauses. Today, we will explore three main tasks: Consider the table orders with the following structure. It's nondeterministic when specified with the over. Here’s the syntax of the sum(). What Is Sum Sql.
From www.souysoeng.com
SQL SUM What Is Sum Sql Here’s the syntax of the sum() function: It’s part of the sql standard so it’s available in all major. Today, we will explore three main tasks: The sum() function calculates the sum of a set of values. The sum function is used to add up the numbers in a specified column and return the total. The sql server sum() function. What Is Sum Sql.
From www.youtube.com
How to use SUM in SQL Server YouTube What Is Sum Sql Consider the table orders with the following structure. What is the sql sum function? The sql sum() function is used to aggregate the totals of a particular column in a dataset. 1) perform summation on a. Today, we will explore three main tasks: Sum is a deterministic function when used without the over and order by clauses. It’s part of. What Is Sum Sql.
From data-flair.training
SUM Function in SQL Syntax and Cases With Examples DataFlair What Is Sum Sql It's nondeterministic when specified with the over. What is the sql sum function? The sum function is used to add up the numbers in a specified column and return the total. It’s part of the sql standard so it’s available in all major. The sum() function calculates the sum of a set of values. The sql server sum() function is. What Is Sum Sql.
From www.tutorialgateway.org
SQL SUM Function What Is Sum Sql It's nondeterministic when specified with the over. Microsoft supports the sum function to help the sql database developer write queries to solve these problems. The sql sum() function is used to aggregate the totals of a particular column in a dataset. Consider the table orders with the following structure. The sql server sum() function is an aggregate function that calculates. What Is Sum Sql.
From www.apdaga.com
Calculate CUMULATIVE SUM (running total) using SQL / Hive query What Is Sum Sql The sum function is used to add up the numbers in a specified column and return the total. What is the sql sum function? It's nondeterministic when specified with the over. The sum() function calculates the sum of a set of values. The sql sum() function is used to aggregate the totals of a particular column in a dataset. Consider. What Is Sum Sql.
From www.youtube.com
SQL SUM function how to use SQL SUM function YouTube What Is Sum Sql Consider the table orders with the following structure. Here’s the syntax of the sum() function: The sum function is used to add up the numbers in a specified column and return the total. It's nondeterministic when specified with the over. What is the sql sum function? The sql sum() function is used to aggregate the totals of a particular column. What Is Sum Sql.
From codingsight.com
How to Use SQL SUM Function 5 Use Cases {coding}Sight What Is Sum Sql The sql server sum() function is an aggregate function that calculates the sum of all or distinct values in an expression. It's nondeterministic when specified with the over. Here’s the syntax of the sum() function: Today, we will explore three main tasks: The sql sum() function is used to aggregate the totals of a particular column in a dataset. Consider. What Is Sum Sql.
From data-flair.training
SUM Function in SQL Syntax and Cases With Examples DataFlair What Is Sum Sql The sql server sum() function is an aggregate function that calculates the sum of all or distinct values in an expression. The sql sum() function is used to aggregate the totals of a particular column in a dataset. Consider the table orders with the following structure. The sum() function calculates the sum of a set of values. Microsoft supports the. What Is Sum Sql.
From nhanvietluanvan.com
Sum Function Exploring Sql Query Cases Without Double Quotes What Is Sum Sql The sum function is used to add up the numbers in a specified column and return the total. Sum is a deterministic function when used without the over and order by clauses. The sql sum() function is used to aggregate the totals of a particular column in a dataset. Microsoft supports the sum function to help the sql database developer. What Is Sum Sql.
From www.programiz.com
SQL SUM() AND AVG() (With Examples) What Is Sum Sql Here’s the syntax of the sum() function: What is the sql sum function? It's nondeterministic when specified with the over. 1) perform summation on a. The sql server sum() function is an aggregate function that calculates the sum of all or distinct values in an expression. The sum() function calculates the sum of a set of values. It’s part of. What Is Sum Sql.
From www.educba.com
SQL SUM() Syntax and examples of SQL SUM() with code and output What Is Sum Sql Microsoft supports the sum function to help the sql database developer write queries to solve these problems. Sum is a deterministic function when used without the over and order by clauses. Here’s the syntax of the sum() function: 1) perform summation on a. The sql server sum() function is an aggregate function that calculates the sum of all or distinct. What Is Sum Sql.
From www.programiz.com
SQL SUM() AND AVG() (With Examples) What Is Sum Sql It's nondeterministic when specified with the over. The sum() function calculates the sum of a set of values. The sql sum() function is used to aggregate the totals of a particular column in a dataset. Here’s the syntax of the sum() function: What is the sql sum function? The sum function is used to add up the numbers in a. What Is Sum Sql.
From stackoverflow.com
sql server SUM() takes less time than SELECT() in SQL. How it works What Is Sum Sql What is the sql sum function? It's nondeterministic when specified with the over. It’s part of the sql standard so it’s available in all major. 1) perform summation on a. The sum function is used to add up the numbers in a specified column and return the total. The sql sum() function is used to aggregate the totals of a. What Is Sum Sql.
From www.w3resource.com
SQL SUM() function w3resource What Is Sum Sql What is the sql sum function? Here’s the syntax of the sum() function: The sql sum() function is used to aggregate the totals of a particular column in a dataset. Today, we will explore three main tasks: Sum is a deterministic function when used without the over and order by clauses. The sum() function calculates the sum of a set. What Is Sum Sql.
From learnsql.com
SQL SUM() Function Explained with 5 Practical Examples What Is Sum Sql The sql sum() function is used to aggregate the totals of a particular column in a dataset. It’s part of the sql standard so it’s available in all major. The sql server sum() function is an aggregate function that calculates the sum of all or distinct values in an expression. The sum() function calculates the sum of a set of. What Is Sum Sql.
From www.youtube.com
Answers of questions posted by visitors on SQL sum command MySQL query What Is Sum Sql Here’s the syntax of the sum() function: The sql sum() function is used to aggregate the totals of a particular column in a dataset. Consider the table orders with the following structure. The sum() function calculates the sum of a set of values. It’s part of the sql standard so it’s available in all major. Today, we will explore three. What Is Sum Sql.
From www.w3resource.com
MySQL Aggregate Function Exercises Get the highest, lowest, sum, and What Is Sum Sql Today, we will explore three main tasks: The sum() function calculates the sum of a set of values. The sql server sum() function is an aggregate function that calculates the sum of all or distinct values in an expression. The sql sum() function is used to aggregate the totals of a particular column in a dataset. Microsoft supports the sum. What Is Sum Sql.
From stackoverflow.com
mysql SQL HAVING on conditional SUM Stack Overflow What Is Sum Sql What is the sql sum function? Microsoft supports the sum function to help the sql database developer write queries to solve these problems. It's nondeterministic when specified with the over. Today, we will explore three main tasks: The sql server sum() function is an aggregate function that calculates the sum of all or distinct values in an expression. Here’s the. What Is Sum Sql.
From codingsight.com
How to Use SQL SUM Function 5 Use Cases {coding}Sight What Is Sum Sql 1) perform summation on a. The sql sum() function is used to aggregate the totals of a particular column in a dataset. It's nondeterministic when specified with the over. The sql server sum() function is an aggregate function that calculates the sum of all or distinct values in an expression. The sum function is used to add up the numbers. What Is Sum Sql.
From nhanvietluanvan.com
Sum Function Exploring Sql Query Cases Without Double Quotes What Is Sum Sql The sql server sum() function is an aggregate function that calculates the sum of all or distinct values in an expression. It’s part of the sql standard so it’s available in all major. Microsoft supports the sum function to help the sql database developer write queries to solve these problems. Today, we will explore three main tasks: The sql sum(). What Is Sum Sql.
From www.pinterest.ph
SQL COUNT(), SUM() and AVG() Functions in 2021 Sql, Learn sql, Sum What Is Sum Sql Today, we will explore three main tasks: It’s part of the sql standard so it’s available in all major. It's nondeterministic when specified with the over. Here’s the syntax of the sum() function: The sql server sum() function is an aggregate function that calculates the sum of all or distinct values in an expression. Microsoft supports the sum function to. What Is Sum Sql.
From sqlserverdb.com
SQL SUM Ejemplos y Sintaxis Sqlserverdb What Is Sum Sql 1) perform summation on a. Today, we will explore three main tasks: The sum() function calculates the sum of a set of values. Microsoft supports the sum function to help the sql database developer write queries to solve these problems. It's nondeterministic when specified with the over. The sql sum() function is used to aggregate the totals of a particular. What Is Sum Sql.
From www.w3resource.com
SQL SUM() with GROUP by w3resource What Is Sum Sql The sql sum() function is used to aggregate the totals of a particular column in a dataset. Consider the table orders with the following structure. It’s part of the sql standard so it’s available in all major. The sum function is used to add up the numbers in a specified column and return the total. It's nondeterministic when specified with. What Is Sum Sql.
From z-marketing.net
【SQL】SUM関数を使って指定カラムの合計値を求める Z MARKETING What Is Sum Sql Here’s the syntax of the sum() function: Consider the table orders with the following structure. The sum() function calculates the sum of a set of values. 1) perform summation on a. It's nondeterministic when specified with the over. The sum function is used to add up the numbers in a specified column and return the total. What is the sql. What Is Sum Sql.
From www.geekster.in
SQL SELECT SUM Geekster Article What Is Sum Sql It's nondeterministic when specified with the over. Today, we will explore three main tasks: What is the sql sum function? Microsoft supports the sum function to help the sql database developer write queries to solve these problems. The sql server sum() function is an aggregate function that calculates the sum of all or distinct values in an expression. Sum is. What Is Sum Sql.
From www.w3resource.com
SQL Sums of all order amounts, grouped by date What Is Sum Sql The sql sum() function is used to aggregate the totals of a particular column in a dataset. Today, we will explore three main tasks: It's nondeterministic when specified with the over. Sum is a deterministic function when used without the over and order by clauses. What is the sql sum function? The sum() function calculates the sum of a set. What Is Sum Sql.
From 9to5answer.com
[Solved] SQL SELECT multiple with sum 9to5Answer What Is Sum Sql Consider the table orders with the following structure. Here’s the syntax of the sum() function: Microsoft supports the sum function to help the sql database developer write queries to solve these problems. The sql server sum() function is an aggregate function that calculates the sum of all or distinct values in an expression. The sql sum() function is used to. What Is Sum Sql.
From www.youtube.com
สอน SQL เบื้องต้น การใช้ GROUP BY เพื่อสรุปข้อมูล เช่น COUNT, SUM, AVG What Is Sum Sql Sum is a deterministic function when used without the over and order by clauses. 1) perform summation on a. Consider the table orders with the following structure. Today, we will explore three main tasks: What is the sql sum function? Here’s the syntax of the sum() function: It's nondeterministic when specified with the over. The sql server sum() function is. What Is Sum Sql.