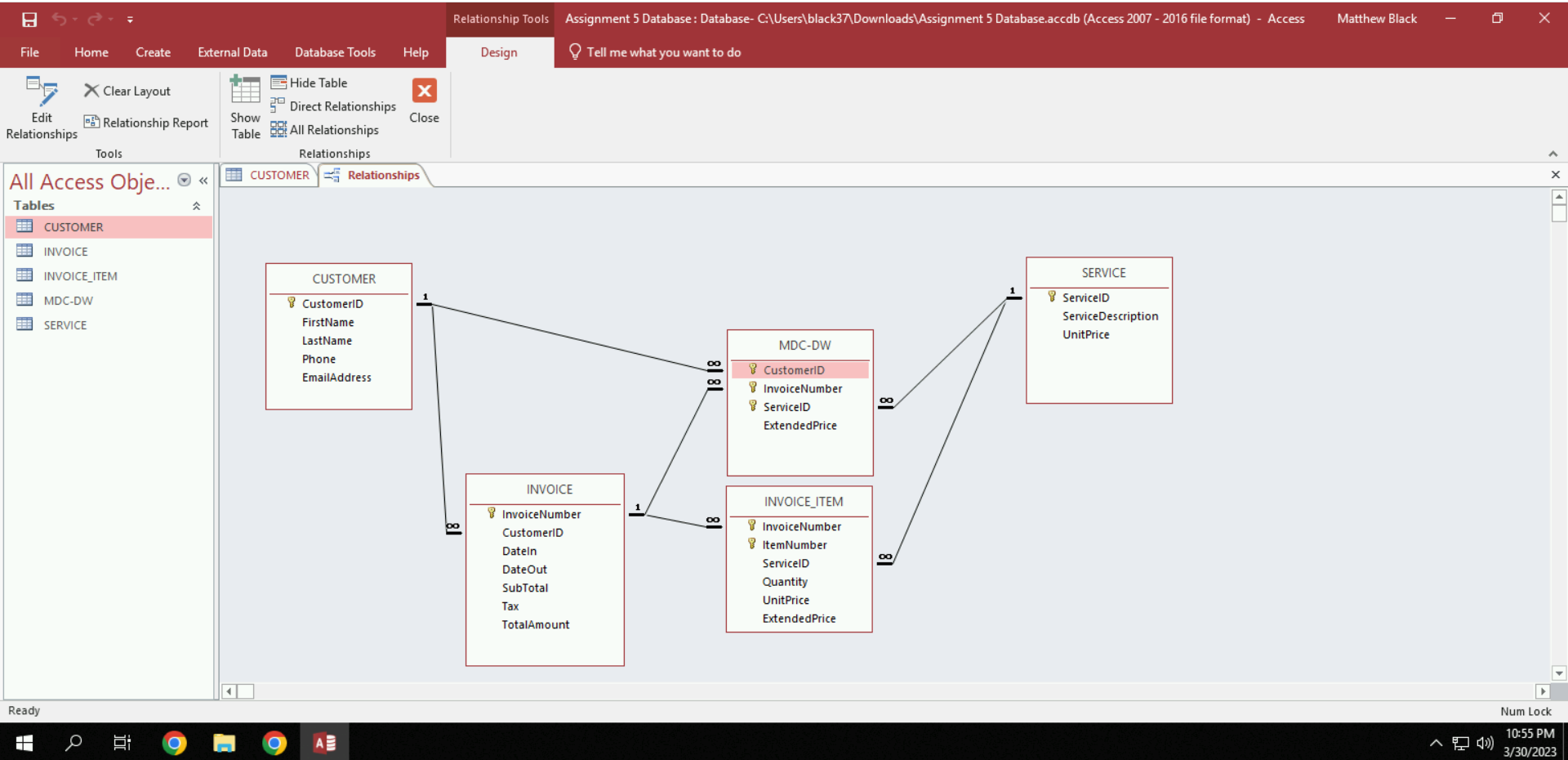
Crow's Foot Diagram Design . This single page, printable quick reference pdf demonstrates what each of the crow's foot entity relationship diagram symbols mean, and how they're used. At its core, crow's foot notation is a visual language used in erds to depict the relationships between entities in a database. Here’s an example of the symbols used with the crow’s foot notation style. This is the style you’ll see the most on database star as it’s the one i’m most familiar with. Crow's foot notation is a critical aspect of database design, and its proper understanding can make. Introduced in the 1970s, the distinctive arrows used in crow’s foot notation have also been. 15 oct 2024• 4 min read. Crow's foot notation, also known as information engineering notation, is an elegant method for representing complex database structures in a clear and. Learn how to use relationship lines and cardinality symbols.
from www.chegg.com
This is the style you’ll see the most on database star as it’s the one i’m most familiar with. Crow's foot notation, also known as information engineering notation, is an elegant method for representing complex database structures in a clear and. Introduced in the 1970s, the distinctive arrows used in crow’s foot notation have also been. This single page, printable quick reference pdf demonstrates what each of the crow's foot entity relationship diagram symbols mean, and how they're used. Here’s an example of the symbols used with the crow’s foot notation style. Learn how to use relationship lines and cardinality symbols. Crow's foot notation is a critical aspect of database design, and its proper understanding can make. 15 oct 2024• 4 min read. At its core, crow's foot notation is a visual language used in erds to depict the relationships between entities in a database.
Solved Instructions a. Using the Crow's Foot Diagrram
Crow's Foot Diagram Design Here’s an example of the symbols used with the crow’s foot notation style. At its core, crow's foot notation is a visual language used in erds to depict the relationships between entities in a database. Here’s an example of the symbols used with the crow’s foot notation style. This single page, printable quick reference pdf demonstrates what each of the crow's foot entity relationship diagram symbols mean, and how they're used. Learn how to use relationship lines and cardinality symbols. This is the style you’ll see the most on database star as it’s the one i’m most familiar with. Introduced in the 1970s, the distinctive arrows used in crow’s foot notation have also been. Crow's foot notation, also known as information engineering notation, is an elegant method for representing complex database structures in a clear and. Crow's foot notation is a critical aspect of database design, and its proper understanding can make. 15 oct 2024• 4 min read.
From www.vrogue.co
Er Diagram Crows Foot Symbols Ermodelexample Com Vrogue Crow's Foot Diagram Design Crow's foot notation is a critical aspect of database design, and its proper understanding can make. 15 oct 2024• 4 min read. Learn how to use relationship lines and cardinality symbols. Crow's foot notation, also known as information engineering notation, is an elegant method for representing complex database structures in a clear and. At its core, crow's foot notation is. Crow's Foot Diagram Design.
From www.gleek.io
Crow’s foot notation in entityrelationship diagrams Gleek Gleek Crow's Foot Diagram Design At its core, crow's foot notation is a visual language used in erds to depict the relationships between entities in a database. Crow's foot notation is a critical aspect of database design, and its proper understanding can make. Introduced in the 1970s, the distinctive arrows used in crow’s foot notation have also been. This is the style you’ll see the. Crow's Foot Diagram Design.
From www.metabase.com
ERD Crow's Foot Diagram Design Introduced in the 1970s, the distinctive arrows used in crow’s foot notation have also been. This is the style you’ll see the most on database star as it’s the one i’m most familiar with. Here’s an example of the symbols used with the crow’s foot notation style. This single page, printable quick reference pdf demonstrates what each of the crow's. Crow's Foot Diagram Design.
From int.eucerin.com
Crow's feet Treatment, causes and prevention Eucerin Crow's Foot Diagram Design Introduced in the 1970s, the distinctive arrows used in crow’s foot notation have also been. Crow's foot notation is a critical aspect of database design, and its proper understanding can make. Crow's foot notation, also known as information engineering notation, is an elegant method for representing complex database structures in a clear and. This single page, printable quick reference pdf. Crow's Foot Diagram Design.
From www.freecodecamp.org
Crow's Foot Notation Relationship Symbols And How to Read Diagrams Crow's Foot Diagram Design Crow's foot notation, also known as information engineering notation, is an elegant method for representing complex database structures in a clear and. This single page, printable quick reference pdf demonstrates what each of the crow's foot entity relationship diagram symbols mean, and how they're used. Crow's foot notation is a critical aspect of database design, and its proper understanding can. Crow's Foot Diagram Design.
From www.edrawmax.com
Crow's Foot Notation in ER Diagrams EdrawMax EdrawMax Templates Crow's Foot Diagram Design Introduced in the 1970s, the distinctive arrows used in crow’s foot notation have also been. This is the style you’ll see the most on database star as it’s the one i’m most familiar with. 15 oct 2024• 4 min read. Learn how to use relationship lines and cardinality symbols. Here’s an example of the symbols used with the crow’s foot. Crow's Foot Diagram Design.
From drgracekelly.co.uk
Crow’s Feet Dr Grace Kelly Aesthetics Clinic Buckinghamshire Crow's Foot Diagram Design At its core, crow's foot notation is a visual language used in erds to depict the relationships between entities in a database. This single page, printable quick reference pdf demonstrates what each of the crow's foot entity relationship diagram symbols mean, and how they're used. Introduced in the 1970s, the distinctive arrows used in crow’s foot notation have also been.. Crow's Foot Diagram Design.
From akashcorale.blogspot.com
20+ erd crow's foot diagram AkashCorale Crow's Foot Diagram Design Crow's foot notation is a critical aspect of database design, and its proper understanding can make. 15 oct 2024• 4 min read. At its core, crow's foot notation is a visual language used in erds to depict the relationships between entities in a database. Here’s an example of the symbols used with the crow’s foot notation style. Introduced in the. Crow's Foot Diagram Design.
From ermodelexample.com
Ie Crow's Foot ER Diagram Crow's Foot Diagram Design Crow's foot notation, also known as information engineering notation, is an elegant method for representing complex database structures in a clear and. 15 oct 2024• 4 min read. Learn how to use relationship lines and cardinality symbols. Introduced in the 1970s, the distinctive arrows used in crow’s foot notation have also been. At its core, crow's foot notation is a. Crow's Foot Diagram Design.
From schematicellstopmen.z21.web.core.windows.net
Crow Foot Notation For Er Diagram Crow's Foot Diagram Design Introduced in the 1970s, the distinctive arrows used in crow’s foot notation have also been. Here’s an example of the symbols used with the crow’s foot notation style. Learn how to use relationship lines and cardinality symbols. This single page, printable quick reference pdf demonstrates what each of the crow's foot entity relationship diagram symbols mean, and how they're used.. Crow's Foot Diagram Design.
From www.pinterest.com
Pin by Rachael Whitehead on Art References Black bird, Vulture culture, Crow Crow's Foot Diagram Design Crow's foot notation is a critical aspect of database design, and its proper understanding can make. At its core, crow's foot notation is a visual language used in erds to depict the relationships between entities in a database. This is the style you’ll see the most on database star as it’s the one i’m most familiar with. Learn how to. Crow's Foot Diagram Design.
From www.vrogue.co
20 Erd Crow S Foot Diagram Akashcorale vrogue.co Crow's Foot Diagram Design Crow's foot notation, also known as information engineering notation, is an elegant method for representing complex database structures in a clear and. Crow's foot notation is a critical aspect of database design, and its proper understanding can make. This is the style you’ll see the most on database star as it’s the one i’m most familiar with. 15 oct 2024•. Crow's Foot Diagram Design.
From ermodelexample.com
Er Diagram Crows Foot Symbols Crow's Foot Diagram Design At its core, crow's foot notation is a visual language used in erds to depict the relationships between entities in a database. Crow's foot notation, also known as information engineering notation, is an elegant method for representing complex database structures in a clear and. Introduced in the 1970s, the distinctive arrows used in crow’s foot notation have also been. Crow's. Crow's Foot Diagram Design.
From www.coursehero.com
[Solved] a. Create a Crow's Foot Notation Entity Relationship Diagram (ERD)... Course Hero Crow's Foot Diagram Design Crow's foot notation is a critical aspect of database design, and its proper understanding can make. This single page, printable quick reference pdf demonstrates what each of the crow's foot entity relationship diagram symbols mean, and how they're used. Crow's foot notation, also known as information engineering notation, is an elegant method for representing complex database structures in a clear. Crow's Foot Diagram Design.
From ar.inspiredpencil.com
Crow Feet Crow's Foot Diagram Design 15 oct 2024• 4 min read. Crow's foot notation, also known as information engineering notation, is an elegant method for representing complex database structures in a clear and. At its core, crow's foot notation is a visual language used in erds to depict the relationships between entities in a database. Learn how to use relationship lines and cardinality symbols. Here’s. Crow's Foot Diagram Design.
From www.conceptdraw.com
Crow’s Foot Notation How To Make a Crow's Foot ER Diagram Download Crow Foot Notation Software Crow's Foot Diagram Design This is the style you’ll see the most on database star as it’s the one i’m most familiar with. Here’s an example of the symbols used with the crow’s foot notation style. At its core, crow's foot notation is a visual language used in erds to depict the relationships between entities in a database. This single page, printable quick reference. Crow's Foot Diagram Design.
From www.conceptdraw.com
CS Odessa Adds Free Crow’s Foot Notation Model to ConceptDraw Solutions Crow's Foot Diagram Design This single page, printable quick reference pdf demonstrates what each of the crow's foot entity relationship diagram symbols mean, and how they're used. Learn how to use relationship lines and cardinality symbols. 15 oct 2024• 4 min read. Here’s an example of the symbols used with the crow’s foot notation style. This is the style you’ll see the most on. Crow's Foot Diagram Design.
From ar.inspiredpencil.com
Crow Feet Crow's Foot Diagram Design At its core, crow's foot notation is a visual language used in erds to depict the relationships between entities in a database. This is the style you’ll see the most on database star as it’s the one i’m most familiar with. Introduced in the 1970s, the distinctive arrows used in crow’s foot notation have also been. Crow's foot notation is. Crow's Foot Diagram Design.
From www.vrogue.co
Crow S Foot Notation Vertabelo Database Modeler Crow vrogue.co Crow's Foot Diagram Design Crow's foot notation is a critical aspect of database design, and its proper understanding can make. At its core, crow's foot notation is a visual language used in erds to depict the relationships between entities in a database. This is the style you’ll see the most on database star as it’s the one i’m most familiar with. Learn how to. Crow's Foot Diagram Design.
From rainayouthbolton.blogspot.com
A Crow's Foot Is Used to Describe Attributes Crow's Foot Diagram Design This is the style you’ll see the most on database star as it’s the one i’m most familiar with. 15 oct 2024• 4 min read. Here’s an example of the symbols used with the crow’s foot notation style. Crow's foot notation, also known as information engineering notation, is an elegant method for representing complex database structures in a clear and.. Crow's Foot Diagram Design.
From toxicwidowcustoms.com
Crow's Foot Toxic Widow Customs Crow's Foot Diagram Design At its core, crow's foot notation is a visual language used in erds to depict the relationships between entities in a database. Here’s an example of the symbols used with the crow’s foot notation style. This is the style you’ll see the most on database star as it’s the one i’m most familiar with. 15 oct 2024• 4 min read.. Crow's Foot Diagram Design.
From www.chegg.com
Solved Using the Table below, create a Entity Crow's Foot Diagram Design 15 oct 2024• 4 min read. Crow's foot notation is a critical aspect of database design, and its proper understanding can make. This single page, printable quick reference pdf demonstrates what each of the crow's foot entity relationship diagram symbols mean, and how they're used. Here’s an example of the symbols used with the crow’s foot notation style. Crow's foot. Crow's Foot Diagram Design.
From www.conceptdraw.com
Creating Crow's Foot ER diagram ConceptDraw HelpDesk Crow's Foot Diagram Design At its core, crow's foot notation is a visual language used in erds to depict the relationships between entities in a database. 15 oct 2024• 4 min read. Crow's foot notation, also known as information engineering notation, is an elegant method for representing complex database structures in a clear and. This single page, printable quick reference pdf demonstrates what each. Crow's Foot Diagram Design.
From www.rprepository.com
Crow's Free Sketches RP Repository Crow's Foot Diagram Design Introduced in the 1970s, the distinctive arrows used in crow’s foot notation have also been. Learn how to use relationship lines and cardinality symbols. Crow's foot notation, also known as information engineering notation, is an elegant method for representing complex database structures in a clear and. 15 oct 2024• 4 min read. Crow's foot notation is a critical aspect of. Crow's Foot Diagram Design.
From www.lucidchart.com
ERD (crow's foot) Lucidchart Crow's Foot Diagram Design Crow's foot notation, also known as information engineering notation, is an elegant method for representing complex database structures in a clear and. This single page, printable quick reference pdf demonstrates what each of the crow's foot entity relationship diagram symbols mean, and how they're used. Introduced in the 1970s, the distinctive arrows used in crow’s foot notation have also been.. Crow's Foot Diagram Design.
From www.studocu.com
Database ER diagram (crow's foot) CUSTOMER PK CUSTOMER ID cust_lname cust_fname cust_address Crow's Foot Diagram Design Here’s an example of the symbols used with the crow’s foot notation style. This is the style you’ll see the most on database star as it’s the one i’m most familiar with. Crow's foot notation is a critical aspect of database design, and its proper understanding can make. At its core, crow's foot notation is a visual language used in. Crow's Foot Diagram Design.
From www.conceptdraw.com
Entity Relationship Diagram Design Element — Crows Foot Professional ERD Drawing Crow's Foot Diagram Design Introduced in the 1970s, the distinctive arrows used in crow’s foot notation have also been. This single page, printable quick reference pdf demonstrates what each of the crow's foot entity relationship diagram symbols mean, and how they're used. 15 oct 2024• 4 min read. Crow's foot notation, also known as information engineering notation, is an elegant method for representing complex. Crow's Foot Diagram Design.
From www.youtube.com
EntityRelationship model Crow's foot notation example YouTube Crow's Foot Diagram Design 15 oct 2024• 4 min read. Introduced in the 1970s, the distinctive arrows used in crow’s foot notation have also been. Crow's foot notation is a critical aspect of database design, and its proper understanding can make. This single page, printable quick reference pdf demonstrates what each of the crow's foot entity relationship diagram symbols mean, and how they're used.. Crow's Foot Diagram Design.
From www.chegg.com
Solved 1. Looking at this crow's foot diagram below, answer Crow's Foot Diagram Design Learn how to use relationship lines and cardinality symbols. 15 oct 2024• 4 min read. Crow's foot notation is a critical aspect of database design, and its proper understanding can make. This is the style you’ll see the most on database star as it’s the one i’m most familiar with. This single page, printable quick reference pdf demonstrates what each. Crow's Foot Diagram Design.
From www.chegg.com
Solved Explain the following crow's foot ER diagram. Be Crow's Foot Diagram Design Learn how to use relationship lines and cardinality symbols. Here’s an example of the symbols used with the crow’s foot notation style. Crow's foot notation is a critical aspect of database design, and its proper understanding can make. At its core, crow's foot notation is a visual language used in erds to depict the relationships between entities in a database.. Crow's Foot Diagram Design.
From www.freecodecamp.org
Crow's Foot Notation Relationship Symbols And How to Read Diagrams Crow's Foot Diagram Design Crow's foot notation is a critical aspect of database design, and its proper understanding can make. This single page, printable quick reference pdf demonstrates what each of the crow's foot entity relationship diagram symbols mean, and how they're used. Introduced in the 1970s, the distinctive arrows used in crow’s foot notation have also been. Crow's foot notation, also known as. Crow's Foot Diagram Design.
From tex.stackexchange.com
tikz pgf Creating crow's foot style ER diagrams, rather than Chenstyle ones TeX LaTeX Crow's Foot Diagram Design This single page, printable quick reference pdf demonstrates what each of the crow's foot entity relationship diagram symbols mean, and how they're used. Here’s an example of the symbols used with the crow’s foot notation style. Crow's foot notation, also known as information engineering notation, is an elegant method for representing complex database structures in a clear and. Crow's foot. Crow's Foot Diagram Design.
From chabaud.deviantart.com
Crow's Foot by Chabaud on DeviantArt Crow's Foot Diagram Design Introduced in the 1970s, the distinctive arrows used in crow’s foot notation have also been. At its core, crow's foot notation is a visual language used in erds to depict the relationships between entities in a database. This is the style you’ll see the most on database star as it’s the one i’m most familiar with. This single page, printable. Crow's Foot Diagram Design.
From www.conceptdraw.com
Design elements ERD (crow's foot notation) ERD Symbols and Meanings Crow's Foot Notation Crow's Foot Diagram Design Introduced in the 1970s, the distinctive arrows used in crow’s foot notation have also been. At its core, crow's foot notation is a visual language used in erds to depict the relationships between entities in a database. This single page, printable quick reference pdf demonstrates what each of the crow's foot entity relationship diagram symbols mean, and how they're used.. Crow's Foot Diagram Design.
From www.chegg.com
Solved Instructions a. Using the Crow's Foot Diagrram Crow's Foot Diagram Design Crow's foot notation, also known as information engineering notation, is an elegant method for representing complex database structures in a clear and. This single page, printable quick reference pdf demonstrates what each of the crow's foot entity relationship diagram symbols mean, and how they're used. Introduced in the 1970s, the distinctive arrows used in crow’s foot notation have also been.. Crow's Foot Diagram Design.