Kompare Vs Kdiff3 . Meld, vimdiff, and kdiff3 are probably your best bets out of the 14 options considered. Free and open source is the. It seems that kompare can be used with git difftool but not with git mergetool. They both look like they do the same thing. Is there a (maybe easily fixable) reason for this? Some tools (such as git ) may only launch it per file, but other tools (such as mercurial). Whats the difference with these 2 apps? When comparing kompare vs kdiff3, the slant community recommends kdiff3 for most people. Is 1 newer than the other and maybe a. Kdiff3 will happily diff and merge whole directory trees and has done for many years! It’s useful for instance when you need to rebase. In the question “what are the best folder/file. Kompare is a graphical file comparison tool that allows you to visually compare files and see the differences between.
from alternative.me
In the question “what are the best folder/file. Is there a (maybe easily fixable) reason for this? It’s useful for instance when you need to rebase. It seems that kompare can be used with git difftool but not with git mergetool. Meld, vimdiff, and kdiff3 are probably your best bets out of the 14 options considered. Some tools (such as git ) may only launch it per file, but other tools (such as mercurial). Kompare is a graphical file comparison tool that allows you to visually compare files and see the differences between. When comparing kompare vs kdiff3, the slant community recommends kdiff3 for most people. Whats the difference with these 2 apps? Is 1 newer than the other and maybe a.
14 Best Kompare Alternatives Reviews, Features, Pros & Cons
Kompare Vs Kdiff3 When comparing kompare vs kdiff3, the slant community recommends kdiff3 for most people. Is there a (maybe easily fixable) reason for this? Is 1 newer than the other and maybe a. It’s useful for instance when you need to rebase. Whats the difference with these 2 apps? Kdiff3 will happily diff and merge whole directory trees and has done for many years! Free and open source is the. They both look like they do the same thing. When comparing kompare vs kdiff3, the slant community recommends kdiff3 for most people. In the question “what are the best folder/file. Meld, vimdiff, and kdiff3 are probably your best bets out of the 14 options considered. Some tools (such as git ) may only launch it per file, but other tools (such as mercurial). It seems that kompare can be used with git difftool but not with git mergetool. Kompare is a graphical file comparison tool that allows you to visually compare files and see the differences between.
From www.youtube.com
Walang kompare kompare Sports lang Ang Ganda Ng bakbakan! Juanito Kompare Vs Kdiff3 Is 1 newer than the other and maybe a. Free and open source is the. Is there a (maybe easily fixable) reason for this? Some tools (such as git ) may only launch it per file, but other tools (such as mercurial). It’s useful for instance when you need to rebase. It seems that kompare can be used with git. Kompare Vs Kdiff3.
From appmus.com
kdiff3 vs Meld Which is Better? (2021) Appmus Kompare Vs Kdiff3 It’s useful for instance when you need to rebase. It seems that kompare can be used with git difftool but not with git mergetool. Kompare is a graphical file comparison tool that allows you to visually compare files and see the differences between. Some tools (such as git ) may only launch it per file, but other tools (such as. Kompare Vs Kdiff3.
From softpanorama.org
Tools for detecting changes in sources (diff, sdiff, tkdiff, etc) Kompare Vs Kdiff3 Free and open source is the. Kdiff3 will happily diff and merge whole directory trees and has done for many years! When comparing kompare vs kdiff3, the slant community recommends kdiff3 for most people. It’s useful for instance when you need to rebase. Is there a (maybe easily fixable) reason for this? Meld, vimdiff, and kdiff3 are probably your best. Kompare Vs Kdiff3.
From gianmarco.gg
KDE a love and hate relationship · Gianmarco Gargiulo Kompare Vs Kdiff3 Kompare is a graphical file comparison tool that allows you to visually compare files and see the differences between. It seems that kompare can be used with git difftool but not with git mergetool. Is 1 newer than the other and maybe a. When comparing kompare vs kdiff3, the slant community recommends kdiff3 for most people. Whats the difference with. Kompare Vs Kdiff3.
From stackoverflow.com
git What does "You are in the middle of an am session" mean? Stack Kompare Vs Kdiff3 Free and open source is the. In the question “what are the best folder/file. Is 1 newer than the other and maybe a. Some tools (such as git ) may only launch it per file, but other tools (such as mercurial). Whats the difference with these 2 apps? It seems that kompare can be used with git difftool but not. Kompare Vs Kdiff3.
From www.softpedia.com
KDiff3 0.9.98 Download, Review, Screenshots Kompare Vs Kdiff3 Meld, vimdiff, and kdiff3 are probably your best bets out of the 14 options considered. In the question “what are the best folder/file. When comparing kompare vs kdiff3, the slant community recommends kdiff3 for most people. They both look like they do the same thing. It’s useful for instance when you need to rebase. Whats the difference with these 2. Kompare Vs Kdiff3.
From www.slant.co
Beyond Compare Review Slant Kompare Vs Kdiff3 Meld, vimdiff, and kdiff3 are probably your best bets out of the 14 options considered. Is 1 newer than the other and maybe a. It’s useful for instance when you need to rebase. It seems that kompare can be used with git difftool but not with git mergetool. Kompare is a graphical file comparison tool that allows you to visually. Kompare Vs Kdiff3.
From remylavergne.dev
Git difftool Intellij, VS Code, ou Kdiff3 Kompare Vs Kdiff3 When comparing kompare vs kdiff3, the slant community recommends kdiff3 for most people. Whats the difference with these 2 apps? It seems that kompare can be used with git difftool but not with git mergetool. Meld, vimdiff, and kdiff3 are probably your best bets out of the 14 options considered. Kompare is a graphical file comparison tool that allows you. Kompare Vs Kdiff3.
From alternative.me
14 Best Kompare Alternatives Reviews, Features, Pros & Cons Kompare Vs Kdiff3 Free and open source is the. It’s useful for instance when you need to rebase. Kompare is a graphical file comparison tool that allows you to visually compare files and see the differences between. When comparing kompare vs kdiff3, the slant community recommends kdiff3 for most people. Is there a (maybe easily fixable) reason for this? Is 1 newer than. Kompare Vs Kdiff3.
From www.softpedia.com
KDiff3 0.9.98 Download, Review, Screenshots Kompare Vs Kdiff3 Meld, vimdiff, and kdiff3 are probably your best bets out of the 14 options considered. It seems that kompare can be used with git difftool but not with git mergetool. In the question “what are the best folder/file. Some tools (such as git ) may only launch it per file, but other tools (such as mercurial). They both look like. Kompare Vs Kdiff3.
From www.tecmint.com
10 Best File Comparison and Difference (Diff) Tools in Linux Kompare Vs Kdiff3 It seems that kompare can be used with git difftool but not with git mergetool. Meld, vimdiff, and kdiff3 are probably your best bets out of the 14 options considered. Some tools (such as git ) may only launch it per file, but other tools (such as mercurial). Whats the difference with these 2 apps? Kompare is a graphical file. Kompare Vs Kdiff3.
From alternativeto.net
KDiff3 Alternatives and Similar Software Kompare Vs Kdiff3 Kdiff3 will happily diff and merge whole directory trees and has done for many years! It seems that kompare can be used with git difftool but not with git mergetool. Is 1 newer than the other and maybe a. In the question “what are the best folder/file. Meld, vimdiff, and kdiff3 are probably your best bets out of the 14. Kompare Vs Kdiff3.
From iconduck.com
"kdiff3" Icon Download for free Iconduck Kompare Vs Kdiff3 Is there a (maybe easily fixable) reason for this? When comparing kompare vs kdiff3, the slant community recommends kdiff3 for most people. Free and open source is the. Some tools (such as git ) may only launch it per file, but other tools (such as mercurial). Whats the difference with these 2 apps? Is 1 newer than the other and. Kompare Vs Kdiff3.
From www.softpedia.com
KDiff3 0.9.98 Download, Review, Screenshots Kompare Vs Kdiff3 Meld, vimdiff, and kdiff3 are probably your best bets out of the 14 options considered. It seems that kompare can be used with git difftool but not with git mergetool. They both look like they do the same thing. Kdiff3 will happily diff and merge whole directory trees and has done for many years! Whats the difference with these 2. Kompare Vs Kdiff3.
From kdiff3.en.lo4d.com
KDiff3 Screenshots Kompare Vs Kdiff3 Kdiff3 will happily diff and merge whole directory trees and has done for many years! When comparing kompare vs kdiff3, the slant community recommends kdiff3 for most people. It’s useful for instance when you need to rebase. They both look like they do the same thing. Meld, vimdiff, and kdiff3 are probably your best bets out of the 14 options. Kompare Vs Kdiff3.
From www.slant.co
Kdiff3 Review Slant Kompare Vs Kdiff3 It seems that kompare can be used with git difftool but not with git mergetool. Is there a (maybe easily fixable) reason for this? Kdiff3 will happily diff and merge whole directory trees and has done for many years! Free and open source is the. Some tools (such as git ) may only launch it per file, but other tools. Kompare Vs Kdiff3.
From www.nesabamedia.com
Download KDiff3 Terbaru 2024 (Free Download) Kompare Vs Kdiff3 Free and open source is the. Kdiff3 will happily diff and merge whole directory trees and has done for many years! Meld, vimdiff, and kdiff3 are probably your best bets out of the 14 options considered. Is there a (maybe easily fixable) reason for this? In the question “what are the best folder/file. It seems that kompare can be used. Kompare Vs Kdiff3.
From ux.stackexchange.com
interaction design Need better UI representation of comparing two Kompare Vs Kdiff3 Meld, vimdiff, and kdiff3 are probably your best bets out of the 14 options considered. It seems that kompare can be used with git difftool but not with git mergetool. It’s useful for instance when you need to rebase. Is there a (maybe easily fixable) reason for this? Is 1 newer than the other and maybe a. Some tools (such. Kompare Vs Kdiff3.
From www.softpedia.com
KDiff3 0.9.98 Download, Review, Screenshots Kompare Vs Kdiff3 Kompare is a graphical file comparison tool that allows you to visually compare files and see the differences between. Kdiff3 will happily diff and merge whole directory trees and has done for many years! Some tools (such as git ) may only launch it per file, but other tools (such as mercurial). It’s useful for instance when you need to. Kompare Vs Kdiff3.
From www.crifan.com
Beyond Compare替代品,开源的文件比较工具:WinMerge,KDiff3,diffuse 在路上 Kompare Vs Kdiff3 Kdiff3 will happily diff and merge whole directory trees and has done for many years! Some tools (such as git ) may only launch it per file, but other tools (such as mercurial). When comparing kompare vs kdiff3, the slant community recommends kdiff3 for most people. It’s useful for instance when you need to rebase. In the question “what are. Kompare Vs Kdiff3.
From alternative.me
14 Best Kompare Alternatives Reviews, Features, Pros & Cons Kompare Vs Kdiff3 Meld, vimdiff, and kdiff3 are probably your best bets out of the 14 options considered. Whats the difference with these 2 apps? Free and open source is the. It seems that kompare can be used with git difftool but not with git mergetool. Some tools (such as git ) may only launch it per file, but other tools (such as. Kompare Vs Kdiff3.
From connectwww.com
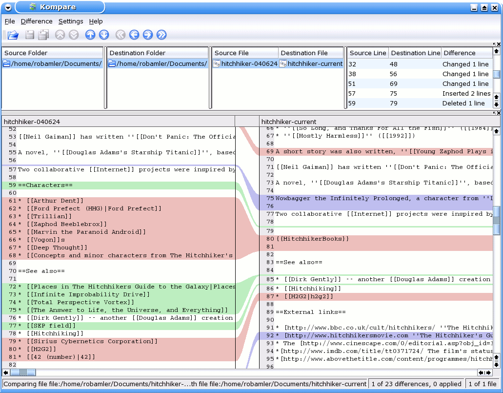
How to View Differences Between Files Using Kompare Kompare Vs Kdiff3 It’s useful for instance when you need to rebase. Kdiff3 will happily diff and merge whole directory trees and has done for many years! When comparing kompare vs kdiff3, the slant community recommends kdiff3 for most people. Free and open source is the. Some tools (such as git ) may only launch it per file, but other tools (such as. Kompare Vs Kdiff3.
From software.manjaro.org
kdiff3 Kompare Vs Kdiff3 Is 1 newer than the other and maybe a. They both look like they do the same thing. Whats the difference with these 2 apps? When comparing kompare vs kdiff3, the slant community recommends kdiff3 for most people. Kdiff3 will happily diff and merge whole directory trees and has done for many years! Meld, vimdiff, and kdiff3 are probably your. Kompare Vs Kdiff3.
From www.kde.org
KDiff3 Kompare Vs Kdiff3 When comparing kompare vs kdiff3, the slant community recommends kdiff3 for most people. In the question “what are the best folder/file. Kdiff3 will happily diff and merge whole directory trees and has done for many years! Whats the difference with these 2 apps? It’s useful for instance when you need to rebase. They both look like they do the same. Kompare Vs Kdiff3.
From www.threads.net
Google Pixel 8 Pro vs Google Pixel 9 Pro. Thoughts? Kompare Vs Kdiff3 Some tools (such as git ) may only launch it per file, but other tools (such as mercurial). In the question “what are the best folder/file. Whats the difference with these 2 apps? Kompare is a graphical file comparison tool that allows you to visually compare files and see the differences between. Is there a (maybe easily fixable) reason for. Kompare Vs Kdiff3.
From linux.softpedia.com
Kompare (Linux) Download Kompare Vs Kdiff3 It’s useful for instance when you need to rebase. In the question “what are the best folder/file. Whats the difference with these 2 apps? Kdiff3 will happily diff and merge whole directory trees and has done for many years! They both look like they do the same thing. Meld, vimdiff, and kdiff3 are probably your best bets out of the. Kompare Vs Kdiff3.
From alternative.me
14 Best Kompare Alternatives Reviews, Features, Pros & Cons Kompare Vs Kdiff3 Kdiff3 will happily diff and merge whole directory trees and has done for many years! When comparing kompare vs kdiff3, the slant community recommends kdiff3 for most people. Meld, vimdiff, and kdiff3 are probably your best bets out of the 14 options considered. Free and open source is the. In the question “what are the best folder/file. Some tools (such. Kompare Vs Kdiff3.
From dmerej.info
Comparing directories a case study • Dimitri Merejkowsky Kompare Vs Kdiff3 In the question “what are the best folder/file. Whats the difference with these 2 apps? Some tools (such as git ) may only launch it per file, but other tools (such as mercurial). Free and open source is the. It’s useful for instance when you need to rebase. Kompare is a graphical file comparison tool that allows you to visually. Kompare Vs Kdiff3.
From github.com
GitHub jsalatas/kdiff KDiff is a graphical difference viewer for the Kompare Vs Kdiff3 Whats the difference with these 2 apps? In the question “what are the best folder/file. It seems that kompare can be used with git difftool but not with git mergetool. Meld, vimdiff, and kdiff3 are probably your best bets out of the 14 options considered. It’s useful for instance when you need to rebase. Is there a (maybe easily fixable). Kompare Vs Kdiff3.
From www.youtube.com
Comparing Differences Between Programs using Kompare YouTube Kompare Vs Kdiff3 It seems that kompare can be used with git difftool but not with git mergetool. They both look like they do the same thing. Kdiff3 will happily diff and merge whole directory trees and has done for many years! Free and open source is the. Kompare is a graphical file comparison tool that allows you to visually compare files and. Kompare Vs Kdiff3.
From www.softpedia.com
KDiff3 0.9.98 Download, Review, Screenshots Kompare Vs Kdiff3 It seems that kompare can be used with git difftool but not with git mergetool. Is there a (maybe easily fixable) reason for this? Meld, vimdiff, and kdiff3 are probably your best bets out of the 14 options considered. Is 1 newer than the other and maybe a. Kompare is a graphical file comparison tool that allows you to visually. Kompare Vs Kdiff3.
From www.youtube.com
25) 20220507073046 Diff diffuse wdiff vs colordiff vs kdiff3, Pre Kompare Vs Kdiff3 They both look like they do the same thing. Some tools (such as git ) may only launch it per file, but other tools (such as mercurial). Is 1 newer than the other and maybe a. It seems that kompare can be used with git difftool but not with git mergetool. It’s useful for instance when you need to rebase.. Kompare Vs Kdiff3.
From www.visme.co
20 Comparison Infographic Templates to Use Right Away Kompare Vs Kdiff3 Kdiff3 will happily diff and merge whole directory trees and has done for many years! Whats the difference with these 2 apps? Is there a (maybe easily fixable) reason for this? Kompare is a graphical file comparison tool that allows you to visually compare files and see the differences between. Meld, vimdiff, and kdiff3 are probably your best bets out. Kompare Vs Kdiff3.
From lukeplant.me.uk
Clipboard diff lukeplant.me.uk Kompare Vs Kdiff3 Free and open source is the. When comparing kompare vs kdiff3, the slant community recommends kdiff3 for most people. It seems that kompare can be used with git difftool but not with git mergetool. Whats the difference with these 2 apps? Meld, vimdiff, and kdiff3 are probably your best bets out of the 14 options considered. Some tools (such as. Kompare Vs Kdiff3.
From www.softpedia.com
KDiff3 0.9.98 Download, Review, Screenshots Kompare Vs Kdiff3 Free and open source is the. They both look like they do the same thing. Kdiff3 will happily diff and merge whole directory trees and has done for many years! In the question “what are the best folder/file. Kompare is a graphical file comparison tool that allows you to visually compare files and see the differences between. Is 1 newer. Kompare Vs Kdiff3.