Javascript Catch Error And Rethrow . Be it a reject() call, or an error thrown in a handler. You want to log the error, but keep the promise chain as. The technical term for this is: Javascript will throw an exception. Catch should only process errors that it knows and “rethrow” all others. The “rethrowing” technique can be explained in more detail as:. .catch handles errors in promises of all kinds: .then also catches errors in the same. Throwing an error will call the catch() method most of the time: Const p1 = new promise((resolve, reject) => { throw new error(uh. When an error occurs, javascript will normally stop and generate an error message. Some of the useful reasons for catching and rethrowing are as follows: Does anyone know of a way to rethrow an exception in javascript but preserve the stack trace associated with it?
from www.w3resource.com
Throwing an error will call the catch() method most of the time: Catch should only process errors that it knows and “rethrow” all others. You want to log the error, but keep the promise chain as. .then also catches errors in the same. Const p1 = new promise((resolve, reject) => { throw new error(uh. The technical term for this is: When an error occurs, javascript will normally stop and generate an error message. Javascript will throw an exception. The “rethrowing” technique can be explained in more detail as:. .catch handles errors in promises of all kinds:
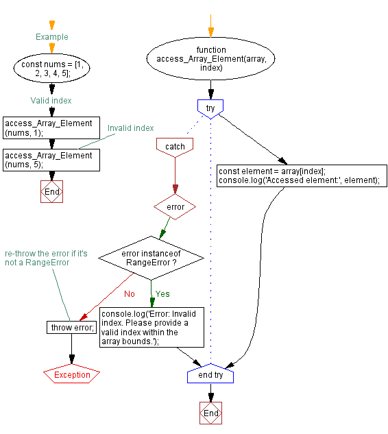
JavaScript Program Catching and handling RangeError with TryCatch
Javascript Catch Error And Rethrow Be it a reject() call, or an error thrown in a handler. Javascript will throw an exception. Catch should only process errors that it knows and “rethrow” all others. Be it a reject() call, or an error thrown in a handler. Does anyone know of a way to rethrow an exception in javascript but preserve the stack trace associated with it? .catch handles errors in promises of all kinds: Throwing an error will call the catch() method most of the time: The technical term for this is: Const p1 = new promise((resolve, reject) => { throw new error(uh. When an error occurs, javascript will normally stop and generate an error message. You want to log the error, but keep the promise chain as. .then also catches errors in the same. Some of the useful reasons for catching and rethrowing are as follows: The “rethrowing” technique can be explained in more detail as:.
From data-flair.training
JavaScript Errors A Comprehensive Guide to master Error Handling Javascript Catch Error And Rethrow The “rethrowing” technique can be explained in more detail as:. Catch should only process errors that it knows and “rethrow” all others. Throwing an error will call the catch() method most of the time: Const p1 = new promise((resolve, reject) => { throw new error(uh. When an error occurs, javascript will normally stop and generate an error message. Javascript will. Javascript Catch Error And Rethrow.
From javascript.plainenglish.io
Error Handling in JavaScript JavaScript in Plain English Javascript Catch Error And Rethrow .then also catches errors in the same. The “rethrowing” technique can be explained in more detail as:. Does anyone know of a way to rethrow an exception in javascript but preserve the stack trace associated with it? Catch should only process errors that it knows and “rethrow” all others. Const p1 = new promise((resolve, reject) => { throw new error(uh.. Javascript Catch Error And Rethrow.
From www.positioniseverything.net
JavaScript Try Catch Function Managing Annoying Errors in JS Javascript Catch Error And Rethrow Some of the useful reasons for catching and rethrowing are as follows: Does anyone know of a way to rethrow an exception in javascript but preserve the stack trace associated with it? The “rethrowing” technique can be explained in more detail as:. The technical term for this is: Throwing an error will call the catch() method most of the time:. Javascript Catch Error And Rethrow.
From www.youtube.com
JavaScript Error Handling Try Catch Throw YouTube Javascript Catch Error And Rethrow .catch handles errors in promises of all kinds: The technical term for this is: Javascript will throw an exception. Throwing an error will call the catch() method most of the time: You want to log the error, but keep the promise chain as. When an error occurs, javascript will normally stop and generate an error message. Does anyone know of. Javascript Catch Error And Rethrow.
From www.w3resource.com
JavaScript Program Handling TypeError with TryCatch block Javascript Catch Error And Rethrow .catch handles errors in promises of all kinds: The technical term for this is: Some of the useful reasons for catching and rethrowing are as follows: You want to log the error, but keep the promise chain as. .then also catches errors in the same. When an error occurs, javascript will normally stop and generate an error message. Const p1. Javascript Catch Error And Rethrow.
From www.skillsugar.com
Handling JavaScript Errors with try catch, finally & throw SkillSugar Javascript Catch Error And Rethrow The technical term for this is: Throwing an error will call the catch() method most of the time: .catch handles errors in promises of all kinds: The “rethrowing” technique can be explained in more detail as:. Catch should only process errors that it knows and “rethrow” all others. When an error occurs, javascript will normally stop and generate an error. Javascript Catch Error And Rethrow.
From morioh.com
JavaScript Error Handling A Comprehensive Guide Javascript Catch Error And Rethrow You want to log the error, but keep the promise chain as. The “rethrowing” technique can be explained in more detail as:. Catch should only process errors that it knows and “rethrow” all others. .catch handles errors in promises of all kinds: Does anyone know of a way to rethrow an exception in javascript but preserve the stack trace associated. Javascript Catch Error And Rethrow.
From www.w3resource.com
JavaScript Program Catching and handling RangeError with TryCatch Javascript Catch Error And Rethrow Javascript will throw an exception. Some of the useful reasons for catching and rethrowing are as follows: The “rethrowing” technique can be explained in more detail as:. Const p1 = new promise((resolve, reject) => { throw new error(uh. You want to log the error, but keep the promise chain as. Catch should only process errors that it knows and “rethrow”. Javascript Catch Error And Rethrow.
From medium.com
JavaScript Errors and How to Catch Them by Ryan Sperzel Medium Javascript Catch Error And Rethrow Javascript will throw an exception. .then also catches errors in the same. Some of the useful reasons for catching and rethrowing are as follows: Const p1 = new promise((resolve, reject) => { throw new error(uh. Throwing an error will call the catch() method most of the time: The “rethrowing” technique can be explained in more detail as:. Does anyone know. Javascript Catch Error And Rethrow.
From www.positioniseverything.net
JavaScript Try Catch The Ultimate Guide to Handling Errors in JS Javascript Catch Error And Rethrow You want to log the error, but keep the promise chain as. Throwing an error will call the catch() method most of the time: When an error occurs, javascript will normally stop and generate an error message. .then also catches errors in the same. The “rethrowing” technique can be explained in more detail as:. Javascript will throw an exception. .catch. Javascript Catch Error And Rethrow.
From www.youtube.com
JavaScript/TypeScript Error Handling Made Easy with try catch Catching Javascript Catch Error And Rethrow Throwing an error will call the catch() method most of the time: .then also catches errors in the same. The technical term for this is: Does anyone know of a way to rethrow an exception in javascript but preserve the stack trace associated with it? Javascript will throw an exception. You want to log the error, but keep the promise. Javascript Catch Error And Rethrow.
From codeforgeek.com
JavaScript Error Handling Try, Catch, and Finally Javascript Catch Error And Rethrow .then also catches errors in the same. You want to log the error, but keep the promise chain as. The technical term for this is: The “rethrowing” technique can be explained in more detail as:. Catch should only process errors that it knows and “rethrow” all others. Be it a reject() call, or an error thrown in a handler. .catch. Javascript Catch Error And Rethrow.
From www.youtube.com
Common JavaScript Errors and How to Fix Them YouTube Javascript Catch Error And Rethrow Does anyone know of a way to rethrow an exception in javascript but preserve the stack trace associated with it? Throwing an error will call the catch() method most of the time: .catch handles errors in promises of all kinds: You want to log the error, but keep the promise chain as. Be it a reject() call, or an error. Javascript Catch Error And Rethrow.
From gregoryboxij.blogspot.com
33 Catch All Javascript Errors On Page Modern Javascript Blog Javascript Catch Error And Rethrow Some of the useful reasons for catching and rethrowing are as follows: .catch handles errors in promises of all kinds: When an error occurs, javascript will normally stop and generate an error message. You want to log the error, but keep the promise chain as. The “rethrowing” technique can be explained in more detail as:. Be it a reject() call,. Javascript Catch Error And Rethrow.
From www.w3docs.com
Mastering JavaScript Error Handling with TryCatch Javascript Catch Error And Rethrow Some of the useful reasons for catching and rethrowing are as follows: .then also catches errors in the same. Catch should only process errors that it knows and “rethrow” all others. You want to log the error, but keep the promise chain as. Throwing an error will call the catch() method most of the time: When an error occurs, javascript. Javascript Catch Error And Rethrow.
From www.youtube.com
JavaScript How to catch netERR_CONNECTION_REFUSED YouTube Javascript Catch Error And Rethrow You want to log the error, but keep the promise chain as. Throwing an error will call the catch() method most of the time: The technical term for this is: Be it a reject() call, or an error thrown in a handler. Catch should only process errors that it knows and “rethrow” all others. Does anyone know of a way. Javascript Catch Error And Rethrow.
From morioh.com
Try/Catch in JavaScript How to Handle Errors in JS Javascript Catch Error And Rethrow Some of the useful reasons for catching and rethrowing are as follows: Const p1 = new promise((resolve, reject) => { throw new error(uh. You want to log the error, but keep the promise chain as. The technical term for this is: The “rethrowing” technique can be explained in more detail as:. Catch should only process errors that it knows and. Javascript Catch Error And Rethrow.
From www.youtube.com
How To Catch Errors In JavaScript YouTube Javascript Catch Error And Rethrow Catch should only process errors that it knows and “rethrow” all others. Be it a reject() call, or an error thrown in a handler. The “rethrowing” technique can be explained in more detail as:. .catch handles errors in promises of all kinds: Throwing an error will call the catch() method most of the time: When an error occurs, javascript will. Javascript Catch Error And Rethrow.
From www.pinterest.com
(13) try, catch, finally, throw error handling in JavaScript Javascript Catch Error And Rethrow Be it a reject() call, or an error thrown in a handler. Const p1 = new promise((resolve, reject) => { throw new error(uh. Throwing an error will call the catch() method most of the time: Does anyone know of a way to rethrow an exception in javascript but preserve the stack trace associated with it? .then also catches errors in. Javascript Catch Error And Rethrow.
From www.sitepoint.com
A Guide to Proper Error Handling in JavaScript — SitePoint Javascript Catch Error And Rethrow The technical term for this is: .then also catches errors in the same. The “rethrowing” technique can be explained in more detail as:. Const p1 = new promise((resolve, reject) => { throw new error(uh. .catch handles errors in promises of all kinds: Throwing an error will call the catch() method most of the time: You want to log the error,. Javascript Catch Error And Rethrow.
From gregoryboxij.blogspot.com
35 Javascript Try Catch Specific Exception Modern Javascript Blog Javascript Catch Error And Rethrow .then also catches errors in the same. The technical term for this is: Javascript will throw an exception. You want to log the error, but keep the promise chain as. Does anyone know of a way to rethrow an exception in javascript but preserve the stack trace associated with it? Catch should only process errors that it knows and “rethrow”. Javascript Catch Error And Rethrow.
From lovebleeding9ffedd.blogspot.com
41 Javascript Try Catch Specific Exception Javascript Nerd Answer Javascript Catch Error And Rethrow .catch handles errors in promises of all kinds: Some of the useful reasons for catching and rethrowing are as follows: The technical term for this is: Const p1 = new promise((resolve, reject) => { throw new error(uh. When an error occurs, javascript will normally stop and generate an error message. Throwing an error will call the catch() method most of. Javascript Catch Error And Rethrow.
From linuxhint.com
Error Handling in JavaScript Javascript Catch Error And Rethrow The “rethrowing” technique can be explained in more detail as:. Throwing an error will call the catch() method most of the time: .then also catches errors in the same. Be it a reject() call, or an error thrown in a handler. Does anyone know of a way to rethrow an exception in javascript but preserve the stack trace associated with. Javascript Catch Error And Rethrow.
From www.youtube.com
Error handling in Custom JavaScript Variable and Custom HTML Tag in Javascript Catch Error And Rethrow Catch should only process errors that it knows and “rethrow” all others. The “rethrowing” technique can be explained in more detail as:. Does anyone know of a way to rethrow an exception in javascript but preserve the stack trace associated with it? Throwing an error will call the catch() method most of the time: .catch handles errors in promises of. Javascript Catch Error And Rethrow.
From 9to5answer.com
[Solved] Catching Errors in JavaScript Promises with a 9to5Answer Javascript Catch Error And Rethrow The “rethrowing” technique can be explained in more detail as:. Catch should only process errors that it knows and “rethrow” all others. When an error occurs, javascript will normally stop and generate an error message. Throwing an error will call the catch() method most of the time: You want to log the error, but keep the promise chain as. .then. Javascript Catch Error And Rethrow.
From egghead.io
Improve Applicationwide Error Handling rethrowing JavaScript Error Javascript Catch Error And Rethrow You want to log the error, but keep the promise chain as. The technical term for this is: Javascript will throw an exception. Some of the useful reasons for catching and rethrowing are as follows: The “rethrowing” technique can be explained in more detail as:. .then also catches errors in the same. Catch should only process errors that it knows. Javascript Catch Error And Rethrow.
From www.youtube.com
NodeJS javascript catch errors on function call YouTube Javascript Catch Error And Rethrow Catch should only process errors that it knows and “rethrow” all others. Const p1 = new promise((resolve, reject) => { throw new error(uh. When an error occurs, javascript will normally stop and generate an error message. You want to log the error, but keep the promise chain as. Some of the useful reasons for catching and rethrowing are as follows:. Javascript Catch Error And Rethrow.
From data-flair.training
JavaScript Errors A Comprehensive Guide to master Error Handling Javascript Catch Error And Rethrow Does anyone know of a way to rethrow an exception in javascript but preserve the stack trace associated with it? You want to log the error, but keep the promise chain as. Some of the useful reasons for catching and rethrowing are as follows: The technical term for this is: The “rethrowing” technique can be explained in more detail as:.. Javascript Catch Error And Rethrow.
From www.scribd.com
Javascript Errors Throw and Try To Catch W3Schools PDF Bootstrap Javascript Catch Error And Rethrow .then also catches errors in the same. You want to log the error, but keep the promise chain as. Be it a reject() call, or an error thrown in a handler. The “rethrowing” technique can be explained in more detail as:. Does anyone know of a way to rethrow an exception in javascript but preserve the stack trace associated with. Javascript Catch Error And Rethrow.
From morioh.com
JavaScript try...catch...finally Handle Errors Gracefully Javascript Catch Error And Rethrow The technical term for this is: Catch should only process errors that it knows and “rethrow” all others. When an error occurs, javascript will normally stop and generate an error message. .catch handles errors in promises of all kinds: Be it a reject() call, or an error thrown in a handler. You want to log the error, but keep the. Javascript Catch Error And Rethrow.
From data-flair.training
JavaScript Errors A Comprehensive Guide to master Error Handling Javascript Catch Error And Rethrow Some of the useful reasons for catching and rethrowing are as follows: The “rethrowing” technique can be explained in more detail as:. Javascript will throw an exception. When an error occurs, javascript will normally stop and generate an error message. Const p1 = new promise((resolve, reject) => { throw new error(uh. .catch handles errors in promises of all kinds: Does. Javascript Catch Error And Rethrow.
From gregoryboxij.blogspot.com
34 How To Catch Error In Javascript Modern Javascript Blog Javascript Catch Error And Rethrow The “rethrowing” technique can be explained in more detail as:. .then also catches errors in the same. Be it a reject() call, or an error thrown in a handler. When an error occurs, javascript will normally stop and generate an error message. .catch handles errors in promises of all kinds: Does anyone know of a way to rethrow an exception. Javascript Catch Error And Rethrow.
From www.slideshare.net
trycatch • Thrown errors contain Javascript Catch Error And Rethrow Javascript will throw an exception. Does anyone know of a way to rethrow an exception in javascript but preserve the stack trace associated with it? .then also catches errors in the same. The “rethrowing” technique can be explained in more detail as:. .catch handles errors in promises of all kinds: When an error occurs, javascript will normally stop and generate. Javascript Catch Error And Rethrow.
From sebhastian.com
Handling errors in JavaScript using the try catch statement sebhastian Javascript Catch Error And Rethrow The “rethrowing” technique can be explained in more detail as:. Catch should only process errors that it knows and “rethrow” all others. Some of the useful reasons for catching and rethrowing are as follows: Javascript will throw an exception. When an error occurs, javascript will normally stop and generate an error message. .catch handles errors in promises of all kinds:. Javascript Catch Error And Rethrow.
From linuxhint.com
Error Handling in JavaScript Javascript Catch Error And Rethrow Throwing an error will call the catch() method most of the time: Const p1 = new promise((resolve, reject) => { throw new error(uh. You want to log the error, but keep the promise chain as. Some of the useful reasons for catching and rethrowing are as follows: The technical term for this is: Javascript will throw an exception. .then also. Javascript Catch Error And Rethrow.