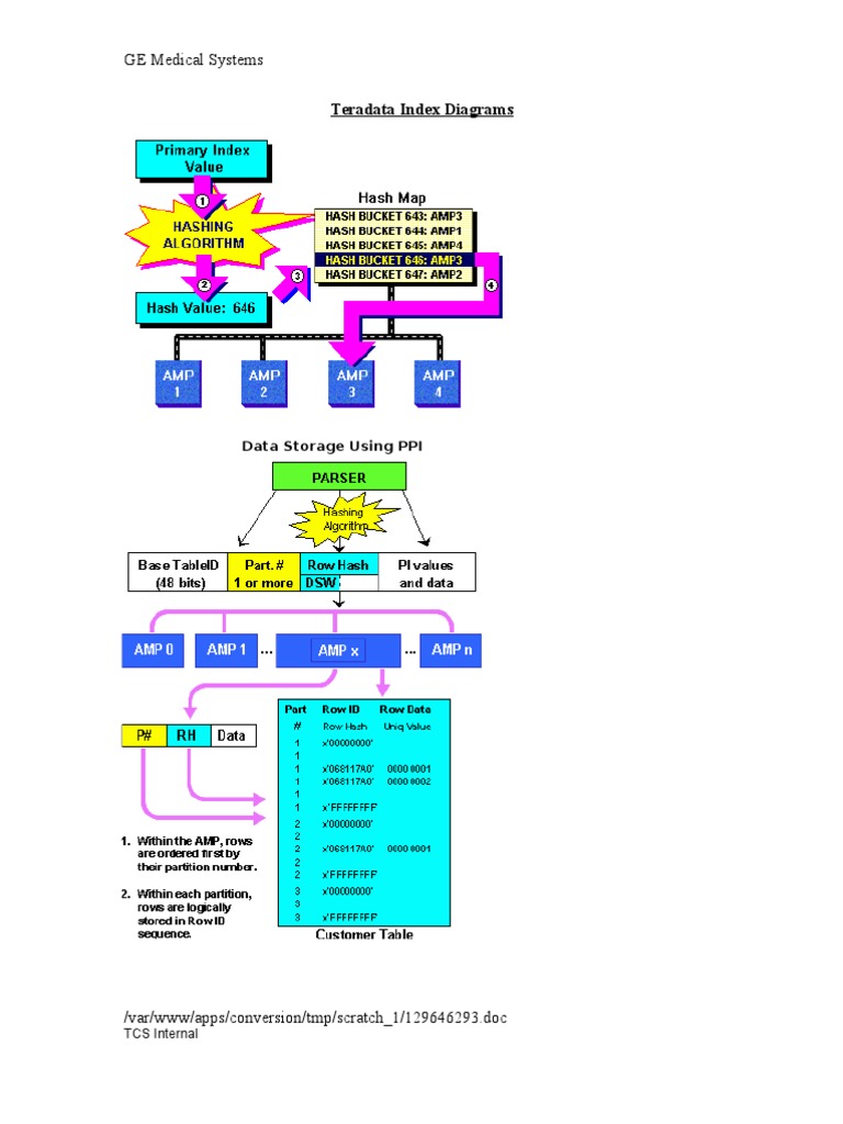
Teradata Indexes With Examples . When 'i' then 'join index' when 'n' then 'hash index' when 't' then 'table'. Query below lists table indexes. Primary index is the physical mechanism for storing and retrieving data row in teradata amp. Alter the primary index of the table using alter table query. Each table in teradata must have at least one column as primary index. There are two types of secondary index: As soon as you define secondary index, the next move comes. While we create the table in teradata, we can specify the primary index (pi) or unique primary index (upi). Today, we’re delving into a teradata sql scenario focusing on enhancing performance by avoiding full table scans and effectively using secondary indexes. Teradata gives you a way to create a table without choosing for primary index (if you are sure of any column).
from www.scribd.com
As soon as you define secondary index, the next move comes. Teradata gives you a way to create a table without choosing for primary index (if you are sure of any column). Alter the primary index of the table using alter table query. Primary index is the physical mechanism for storing and retrieving data row in teradata amp. When 'i' then 'join index' when 'n' then 'hash index' when 't' then 'table'. Today, we’re delving into a teradata sql scenario focusing on enhancing performance by avoiding full table scans and effectively using secondary indexes. While we create the table in teradata, we can specify the primary index (pi) or unique primary index (upi). Each table in teradata must have at least one column as primary index. There are two types of secondary index: Query below lists table indexes.
Teradata Terminology Database Index Databases
Teradata Indexes With Examples Teradata gives you a way to create a table without choosing for primary index (if you are sure of any column). Query below lists table indexes. Today, we’re delving into a teradata sql scenario focusing on enhancing performance by avoiding full table scans and effectively using secondary indexes. When 'i' then 'join index' when 'n' then 'hash index' when 't' then 'table'. There are two types of secondary index: Each table in teradata must have at least one column as primary index. Teradata gives you a way to create a table without choosing for primary index (if you are sure of any column). As soon as you define secondary index, the next move comes. While we create the table in teradata, we can specify the primary index (pi) or unique primary index (upi). Primary index is the physical mechanism for storing and retrieving data row in teradata amp. Alter the primary index of the table using alter table query.
From teradata-tutorials.blogspot.com
TERADATA TUTORIALS Teradata Index Teradata Indexes With Examples Today, we’re delving into a teradata sql scenario focusing on enhancing performance by avoiding full table scans and effectively using secondary indexes. Teradata gives you a way to create a table without choosing for primary index (if you are sure of any column). While we create the table in teradata, we can specify the primary index (pi) or unique primary. Teradata Indexes With Examples.
From www.teradata.com
Teradata Unveils Powerful Analytics Platform Teradata Indexes With Examples As soon as you define secondary index, the next move comes. Each table in teradata must have at least one column as primary index. Teradata gives you a way to create a table without choosing for primary index (if you are sure of any column). There are two types of secondary index: Query below lists table indexes. Today, we’re delving. Teradata Indexes With Examples.
From brokeasshome.com
Create Table With Data Primary Index Teradata Teradata Indexes With Examples Query below lists table indexes. Teradata gives you a way to create a table without choosing for primary index (if you are sure of any column). When 'i' then 'join index' when 'n' then 'hash index' when 't' then 'table'. There are two types of secondary index: Today, we’re delving into a teradata sql scenario focusing on enhancing performance by. Teradata Indexes With Examples.
From www.devopsschool.com
Teradata No Primary Index (NOPI) Table Teradata Indexes With Examples As soon as you define secondary index, the next move comes. When 'i' then 'join index' when 'n' then 'hash index' when 't' then 'table'. Primary index is the physical mechanism for storing and retrieving data row in teradata amp. There are two types of secondary index: Query below lists table indexes. While we create the table in teradata, we. Teradata Indexes With Examples.
From www.youtube.com
Let's Learn Teradata Lesson 110 Single Table Join Indexes YouTube Teradata Indexes With Examples As soon as you define secondary index, the next move comes. Query below lists table indexes. When 'i' then 'join index' when 'n' then 'hash index' when 't' then 'table'. There are two types of secondary index: Today, we’re delving into a teradata sql scenario focusing on enhancing performance by avoiding full table scans and effectively using secondary indexes. Each. Teradata Indexes With Examples.
From teradatawiki.blogspot.com
Teradata Wiki Partitioned Primary Index Teradata Indexes With Examples Today, we’re delving into a teradata sql scenario focusing on enhancing performance by avoiding full table scans and effectively using secondary indexes. Primary index is the physical mechanism for storing and retrieving data row in teradata amp. As soon as you define secondary index, the next move comes. There are two types of secondary index: Query below lists table indexes.. Teradata Indexes With Examples.
From www.educba.com
Teradata Create Table Options in Creating Teradata Tables with examples Teradata Indexes With Examples While we create the table in teradata, we can specify the primary index (pi) or unique primary index (upi). Alter the primary index of the table using alter table query. As soon as you define secondary index, the next move comes. When 'i' then 'join index' when 'n' then 'hash index' when 't' then 'table'. Each table in teradata must. Teradata Indexes With Examples.
From www.scribd.com
Teradata Fast Load Utility PDF Database Index Table (Database) Teradata Indexes With Examples Alter the primary index of the table using alter table query. Query below lists table indexes. There are two types of secondary index: Teradata gives you a way to create a table without choosing for primary index (if you are sure of any column). Today, we’re delving into a teradata sql scenario focusing on enhancing performance by avoiding full table. Teradata Indexes With Examples.
From www.devopsschool.com
Secondary Index in Teradata Teradata Indexes With Examples Each table in teradata must have at least one column as primary index. Primary index is the physical mechanism for storing and retrieving data row in teradata amp. Query below lists table indexes. Alter the primary index of the table using alter table query. There are two types of secondary index: While we create the table in teradata, we can. Teradata Indexes With Examples.
From www.scribd.com
Teradata Explain PDF Database Index Software Teradata Indexes With Examples When 'i' then 'join index' when 'n' then 'hash index' when 't' then 'table'. While we create the table in teradata, we can specify the primary index (pi) or unique primary index (upi). As soon as you define secondary index, the next move comes. Query below lists table indexes. Teradata gives you a way to create a table without choosing. Teradata Indexes With Examples.
From www.educba.com
Teradata Create Table Options in Creating Teradata Tables with examples Teradata Indexes With Examples Query below lists table indexes. There are two types of secondary index: When 'i' then 'join index' when 'n' then 'hash index' when 't' then 'table'. Primary index is the physical mechanism for storing and retrieving data row in teradata amp. As soon as you define secondary index, the next move comes. Teradata gives you a way to create a. Teradata Indexes With Examples.
From www.slideserve.com
PPT Online Teradata Training Online Teradata Certification Course Teradata Indexes With Examples Today, we’re delving into a teradata sql scenario focusing on enhancing performance by avoiding full table scans and effectively using secondary indexes. When 'i' then 'join index' when 'n' then 'hash index' when 't' then 'table'. Primary index is the physical mechanism for storing and retrieving data row in teradata amp. There are two types of secondary index: Query below. Teradata Indexes With Examples.
From teradata-tutorials.blogspot.com
TERADATA TUTORIALS Teradata Index Teradata Indexes With Examples There are two types of secondary index: Query below lists table indexes. Primary index is the physical mechanism for storing and retrieving data row in teradata amp. Each table in teradata must have at least one column as primary index. When 'i' then 'join index' when 'n' then 'hash index' when 't' then 'table'. Teradata gives you a way to. Teradata Indexes With Examples.
From www.dataengines.in
Primary Index in Teradata Teradata Indexes With Examples When 'i' then 'join index' when 'n' then 'hash index' when 't' then 'table'. Alter the primary index of the table using alter table query. While we create the table in teradata, we can specify the primary index (pi) or unique primary index (upi). There are two types of secondary index: Primary index is the physical mechanism for storing and. Teradata Indexes With Examples.
From teradatanotepad.blogspot.com
Teradata Notepad Secondary Index Teradata Indexes With Examples There are two types of secondary index: When 'i' then 'join index' when 'n' then 'hash index' when 't' then 'table'. Primary index is the physical mechanism for storing and retrieving data row in teradata amp. Each table in teradata must have at least one column as primary index. Today, we’re delving into a teradata sql scenario focusing on enhancing. Teradata Indexes With Examples.
From www.youtube.com
Teradata Partitioned Primary Index (PPI) Row Partitioning YouTube Teradata Indexes With Examples Primary index is the physical mechanism for storing and retrieving data row in teradata amp. While we create the table in teradata, we can specify the primary index (pi) or unique primary index (upi). Today, we’re delving into a teradata sql scenario focusing on enhancing performance by avoiding full table scans and effectively using secondary indexes. Query below lists table. Teradata Indexes With Examples.
From www.revisitclass.com
How to create Partitioned primary index in Teradata? Teradata Indexes With Examples Teradata gives you a way to create a table without choosing for primary index (if you are sure of any column). Alter the primary index of the table using alter table query. Query below lists table indexes. There are two types of secondary index: As soon as you define secondary index, the next move comes. When 'i' then 'join index'. Teradata Indexes With Examples.
From teradata-tutorials.blogspot.com
TERADATA TUTORIALS Teradata Index Teradata Indexes With Examples Teradata gives you a way to create a table without choosing for primary index (if you are sure of any column). When 'i' then 'join index' when 'n' then 'hash index' when 't' then 'table'. Today, we’re delving into a teradata sql scenario focusing on enhancing performance by avoiding full table scans and effectively using secondary indexes. While we create. Teradata Indexes With Examples.
From brokeasshome.com
Create Table With Data Primary Index Teradata Teradata Indexes With Examples Today, we’re delving into a teradata sql scenario focusing on enhancing performance by avoiding full table scans and effectively using secondary indexes. Primary index is the physical mechanism for storing and retrieving data row in teradata amp. Alter the primary index of the table using alter table query. Query below lists table indexes. Each table in teradata must have at. Teradata Indexes With Examples.
From dbmstutorials.com
Teradata Partitioned Primary Index(PPI) Teradata Indexes With Examples While we create the table in teradata, we can specify the primary index (pi) or unique primary index (upi). As soon as you define secondary index, the next move comes. Primary index is the physical mechanism for storing and retrieving data row in teradata amp. Query below lists table indexes. There are two types of secondary index: Teradata gives you. Teradata Indexes With Examples.
From teradata-tutorials.blogspot.com
TERADATA TUTORIALS Teradata Storage and Access Teradata Indexes With Examples Primary index is the physical mechanism for storing and retrieving data row in teradata amp. Teradata gives you a way to create a table without choosing for primary index (if you are sure of any column). Alter the primary index of the table using alter table query. As soon as you define secondary index, the next move comes. Each table. Teradata Indexes With Examples.
From teradata-tutorials.blogspot.com
TERADATA TUTORIALS Teradata Overview Teradata Indexes With Examples Teradata gives you a way to create a table without choosing for primary index (if you are sure of any column). As soon as you define secondary index, the next move comes. While we create the table in teradata, we can specify the primary index (pi) or unique primary index (upi). Today, we’re delving into a teradata sql scenario focusing. Teradata Indexes With Examples.
From teradatastudents.blogspot.com
Best Teradata Training Institute in Hyderabad (Dev & DBA).Best Teradata Teradata Indexes With Examples While we create the table in teradata, we can specify the primary index (pi) or unique primary index (upi). Each table in teradata must have at least one column as primary index. Teradata gives you a way to create a table without choosing for primary index (if you are sure of any column). Today, we’re delving into a teradata sql. Teradata Indexes With Examples.
From teradatanotepad.blogspot.com
Teradata Notepad Primary Index Teradata Indexes With Examples While we create the table in teradata, we can specify the primary index (pi) or unique primary index (upi). Alter the primary index of the table using alter table query. Each table in teradata must have at least one column as primary index. Today, we’re delving into a teradata sql scenario focusing on enhancing performance by avoiding full table scans. Teradata Indexes With Examples.
From www.scribd.com
Teradata Indexes Database Index Table (Database) Teradata Indexes With Examples As soon as you define secondary index, the next move comes. When 'i' then 'join index' when 'n' then 'hash index' when 't' then 'table'. Alter the primary index of the table using alter table query. There are two types of secondary index: Each table in teradata must have at least one column as primary index. Teradata gives you a. Teradata Indexes With Examples.
From www.scribd.com
Teradata Architecture Databases Database Index Teradata Indexes With Examples Teradata gives you a way to create a table without choosing for primary index (if you are sure of any column). There are two types of secondary index: Primary index is the physical mechanism for storing and retrieving data row in teradata amp. While we create the table in teradata, we can specify the primary index (pi) or unique primary. Teradata Indexes With Examples.
From www.devopsschool.com
Hashing of the Teradata Primary Index Teradata Indexes With Examples Primary index is the physical mechanism for storing and retrieving data row in teradata amp. Today, we’re delving into a teradata sql scenario focusing on enhancing performance by avoiding full table scans and effectively using secondary indexes. There are two types of secondary index: As soon as you define secondary index, the next move comes. Each table in teradata must. Teradata Indexes With Examples.
From www.scribd.com
Best Practices Teradata PDF Database Index Table (Database) Teradata Indexes With Examples Each table in teradata must have at least one column as primary index. There are two types of secondary index: While we create the table in teradata, we can specify the primary index (pi) or unique primary index (upi). Primary index is the physical mechanism for storing and retrieving data row in teradata amp. Alter the primary index of the. Teradata Indexes With Examples.
From www.devopsschool.com
Hashing of the Teradata Primary Index Teradata Indexes With Examples Primary index is the physical mechanism for storing and retrieving data row in teradata amp. Teradata gives you a way to create a table without choosing for primary index (if you are sure of any column). Alter the primary index of the table using alter table query. Query below lists table indexes. Each table in teradata must have at least. Teradata Indexes With Examples.
From www.scribd.com
Teradata Terminology Database Index Databases Teradata Indexes With Examples There are two types of secondary index: Primary index is the physical mechanism for storing and retrieving data row in teradata amp. When 'i' then 'join index' when 'n' then 'hash index' when 't' then 'table'. As soon as you define secondary index, the next move comes. Today, we’re delving into a teradata sql scenario focusing on enhancing performance by. Teradata Indexes With Examples.
From www.educba.com
Teradata Create Table Options in Creating Teradata Tables with examples Teradata Indexes With Examples Primary index is the physical mechanism for storing and retrieving data row in teradata amp. There are two types of secondary index: While we create the table in teradata, we can specify the primary index (pi) or unique primary index (upi). Each table in teradata must have at least one column as primary index. Alter the primary index of the. Teradata Indexes With Examples.
From teradata-tutorials.blogspot.com
TERADATA TUTORIALS Teradata Index Teradata Indexes With Examples Teradata gives you a way to create a table without choosing for primary index (if you are sure of any column). As soon as you define secondary index, the next move comes. Query below lists table indexes. Today, we’re delving into a teradata sql scenario focusing on enhancing performance by avoiding full table scans and effectively using secondary indexes. While. Teradata Indexes With Examples.
From dokumen.tips
(PDF) 1058 Teradata Indexes How they work and when to use them Teradata Indexes With Examples Primary index is the physical mechanism for storing and retrieving data row in teradata amp. When 'i' then 'join index' when 'n' then 'hash index' when 't' then 'table'. As soon as you define secondary index, the next move comes. Query below lists table indexes. There are two types of secondary index: Today, we’re delving into a teradata sql scenario. Teradata Indexes With Examples.
From coffingdw.com
How to Tune a Teradata System Software connecting all databases Teradata Indexes With Examples There are two types of secondary index: Each table in teradata must have at least one column as primary index. When 'i' then 'join index' when 'n' then 'hash index' when 't' then 'table'. Teradata gives you a way to create a table without choosing for primary index (if you are sure of any column). As soon as you define. Teradata Indexes With Examples.
From teradatanotepad.blogspot.com
Teradata Notepad Primary Index Teradata Indexes With Examples Alter the primary index of the table using alter table query. When 'i' then 'join index' when 'n' then 'hash index' when 't' then 'table'. Teradata gives you a way to create a table without choosing for primary index (if you are sure of any column). While we create the table in teradata, we can specify the primary index (pi). Teradata Indexes With Examples.