Parallel Processing In Java Spring Boot . i need to call a couple of async services in parallel, from my spring application. spring boot spring framework. in this article, we will explore the use of java completablefuture, a feature introduced in java 8, to create parallel. The code should be as. At a higher level, there are two modes of parallel. to implement a job with some parallel processing, a range of options is provided. this article will help you to implement parallel calls in a spring boot java application and to test these. to implement parallel processing in spring boot, we can use the java stream api's parallel streams. Learn how to make spring boot parallel calls using resttemplate and. when you are ready to start implementing a job with some parallel processing, spring batch offers a range of options, which are.
from tutorialspedia.com
to implement parallel processing in spring boot, we can use the java stream api's parallel streams. this article will help you to implement parallel calls in a spring boot java application and to test these. to implement a job with some parallel processing, a range of options is provided. spring boot spring framework. i need to call a couple of async services in parallel, from my spring application. Learn how to make spring boot parallel calls using resttemplate and. At a higher level, there are two modes of parallel. The code should be as. in this article, we will explore the use of java completablefuture, a feature introduced in java 8, to create parallel. when you are ready to start implementing a job with some parallel processing, spring batch offers a range of options, which are.
How Java Spring MVC Works Spring MVC Request Flow Explained
Parallel Processing In Java Spring Boot when you are ready to start implementing a job with some parallel processing, spring batch offers a range of options, which are. i need to call a couple of async services in parallel, from my spring application. in this article, we will explore the use of java completablefuture, a feature introduced in java 8, to create parallel. when you are ready to start implementing a job with some parallel processing, spring batch offers a range of options, which are. spring boot spring framework. this article will help you to implement parallel calls in a spring boot java application and to test these. to implement a job with some parallel processing, a range of options is provided. to implement parallel processing in spring boot, we can use the java stream api's parallel streams. At a higher level, there are two modes of parallel. The code should be as. Learn how to make spring boot parallel calls using resttemplate and.
From www.youtube.com
Overview of Parallel Programming in Java YouTube Parallel Processing In Java Spring Boot The code should be as. At a higher level, there are two modes of parallel. when you are ready to start implementing a job with some parallel processing, spring batch offers a range of options, which are. Learn how to make spring boot parallel calls using resttemplate and. i need to call a couple of async services in. Parallel Processing In Java Spring Boot.
From www.slideserve.com
PPT Java Parallel Processing Framework PowerPoint Presentation, free Parallel Processing In Java Spring Boot this article will help you to implement parallel calls in a spring boot java application and to test these. to implement a job with some parallel processing, a range of options is provided. to implement parallel processing in spring boot, we can use the java stream api's parallel streams. At a higher level, there are two modes. Parallel Processing In Java Spring Boot.
From www.youtube.com
Java Tutorial Working with Parallel Arrays YouTube Parallel Processing In Java Spring Boot At a higher level, there are two modes of parallel. in this article, we will explore the use of java completablefuture, a feature introduced in java 8, to create parallel. i need to call a couple of async services in parallel, from my spring application. to implement a job with some parallel processing, a range of options. Parallel Processing In Java Spring Boot.
From www.delftstack.com
Parallelverarbeitung in Java Delft Stack Parallel Processing In Java Spring Boot The code should be as. in this article, we will explore the use of java completablefuture, a feature introduced in java 8, to create parallel. to implement parallel processing in spring boot, we can use the java stream api's parallel streams. At a higher level, there are two modes of parallel. this article will help you to. Parallel Processing In Java Spring Boot.
From medium.com
Advanced Prompt Processing in Java Parallel Processing, Data Parallel Processing In Java Spring Boot when you are ready to start implementing a job with some parallel processing, spring batch offers a range of options, which are. to implement parallel processing in spring boot, we can use the java stream api's parallel streams. Learn how to make spring boot parallel calls using resttemplate and. The code should be as. this article will. Parallel Processing In Java Spring Boot.
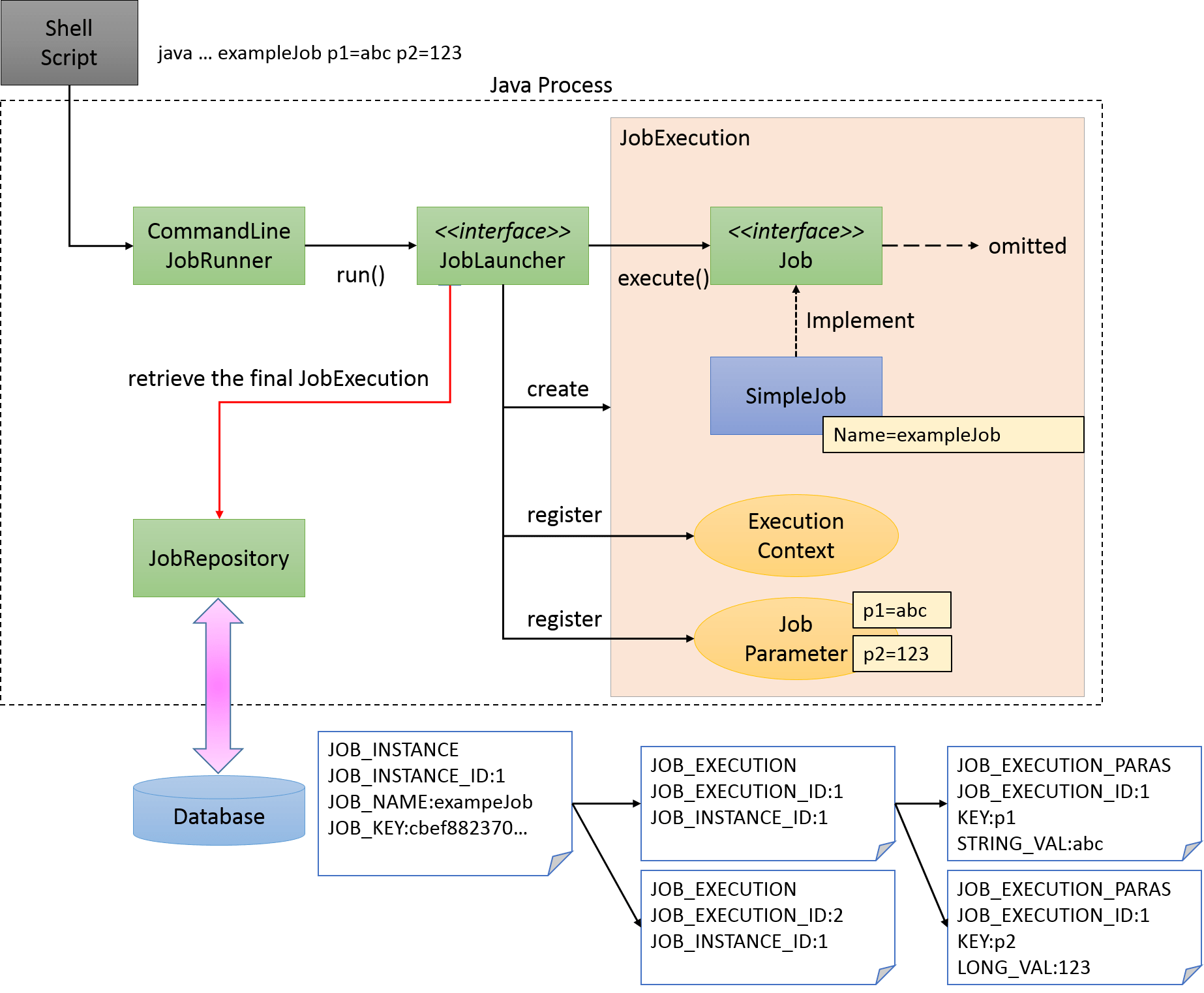
From terasoluna-batch.github.io
Spring Batch Architecture Parallel Processing In Java Spring Boot i need to call a couple of async services in parallel, from my spring application. to implement a job with some parallel processing, a range of options is provided. spring boot spring framework. to implement parallel processing in spring boot, we can use the java stream api's parallel streams. in this article, we will explore. Parallel Processing In Java Spring Boot.
From in.pinterest.com
Parallel stream processing in Java can speed up some tasks. However Parallel Processing In Java Spring Boot The code should be as. this article will help you to implement parallel calls in a spring boot java application and to test these. when you are ready to start implementing a job with some parallel processing, spring batch offers a range of options, which are. At a higher level, there are two modes of parallel. spring. Parallel Processing In Java Spring Boot.
From mentor.enterprisedna.co
Master Parallel Processing with Spring Boot & Project Parallel Processing In Java Spring Boot to implement parallel processing in spring boot, we can use the java stream api's parallel streams. At a higher level, there are two modes of parallel. this article will help you to implement parallel calls in a spring boot java application and to test these. The code should be as. i need to call a couple of. Parallel Processing In Java Spring Boot.
From terasoluna-batch.github.io
Spring Batchのアーキテクチャ Parallel Processing In Java Spring Boot this article will help you to implement parallel calls in a spring boot java application and to test these. when you are ready to start implementing a job with some parallel processing, spring batch offers a range of options, which are. The code should be as. spring boot spring framework. i need to call a couple. Parallel Processing In Java Spring Boot.
From mirbozorgi.com
XML Java Scaling and Parallel Processing Parallel Processing In Java Spring Boot this article will help you to implement parallel calls in a spring boot java application and to test these. Learn how to make spring boot parallel calls using resttemplate and. to implement parallel processing in spring boot, we can use the java stream api's parallel streams. to implement a job with some parallel processing, a range of. Parallel Processing In Java Spring Boot.
From betterjavacode.com
Step by Step Spring Batch Tutorial Code Complete Parallel Processing In Java Spring Boot At a higher level, there are two modes of parallel. to implement parallel processing in spring boot, we can use the java stream api's parallel streams. this article will help you to implement parallel calls in a spring boot java application and to test these. The code should be as. Learn how to make spring boot parallel calls. Parallel Processing In Java Spring Boot.
From www.youtube.com
Spring Batch Partition for Scaling & Parallel Processing YouTube Parallel Processing In Java Spring Boot At a higher level, there are two modes of parallel. The code should be as. Learn how to make spring boot parallel calls using resttemplate and. in this article, we will explore the use of java completablefuture, a feature introduced in java 8, to create parallel. spring boot spring framework. this article will help you to implement. Parallel Processing In Java Spring Boot.
From medium.com
Harnessing the Power of Parallel Calls in Java Spring Boot Using Parallel Processing In Java Spring Boot spring boot spring framework. i need to call a couple of async services in parallel, from my spring application. in this article, we will explore the use of java completablefuture, a feature introduced in java 8, to create parallel. to implement a job with some parallel processing, a range of options is provided. when you. Parallel Processing In Java Spring Boot.
From www.youtube.com
Parallel processing in Java using Fork Join Framework YouTube Parallel Processing In Java Spring Boot Learn how to make spring boot parallel calls using resttemplate and. when you are ready to start implementing a job with some parallel processing, spring batch offers a range of options, which are. The code should be as. spring boot spring framework. i need to call a couple of async services in parallel, from my spring application.. Parallel Processing In Java Spring Boot.
From www.slideserve.com
PPT Java Parallel Processing Framework PowerPoint Presentation, free Parallel Processing In Java Spring Boot this article will help you to implement parallel calls in a spring boot java application and to test these. i need to call a couple of async services in parallel, from my spring application. when you are ready to start implementing a job with some parallel processing, spring batch offers a range of options, which are. The. Parallel Processing In Java Spring Boot.
From javarevisited.blogspot.com
Java 8 Parallel Stream Example? How to improve performance by using Parallel Processing In Java Spring Boot to implement a job with some parallel processing, a range of options is provided. i need to call a couple of async services in parallel, from my spring application. At a higher level, there are two modes of parallel. spring boot spring framework. in this article, we will explore the use of java completablefuture, a feature. Parallel Processing In Java Spring Boot.
From www.youtube.com
Java/C Parallel Processing YouTube Parallel Processing In Java Spring Boot to implement parallel processing in spring boot, we can use the java stream api's parallel streams. when you are ready to start implementing a job with some parallel processing, spring batch offers a range of options, which are. The code should be as. Learn how to make spring boot parallel calls using resttemplate and. i need to. Parallel Processing In Java Spring Boot.
From medium.com
Making Java Spring Boot (with containerization) work with Azure DevOps Parallel Processing In Java Spring Boot At a higher level, there are two modes of parallel. to implement parallel processing in spring boot, we can use the java stream api's parallel streams. spring boot spring framework. in this article, we will explore the use of java completablefuture, a feature introduced in java 8, to create parallel. this article will help you to. Parallel Processing In Java Spring Boot.
From trycatchdebug.net
Parallel Processing of NonIdentical Payloads in Spring Boot Kafka Consumer Parallel Processing In Java Spring Boot this article will help you to implement parallel calls in a spring boot java application and to test these. to implement parallel processing in spring boot, we can use the java stream api's parallel streams. The code should be as. spring boot spring framework. when you are ready to start implementing a job with some parallel. Parallel Processing In Java Spring Boot.
From hevodata.com
Batch Processing in Spring Boot Simplified 101 Hevo Parallel Processing In Java Spring Boot i need to call a couple of async services in parallel, from my spring application. to implement a job with some parallel processing, a range of options is provided. The code should be as. in this article, we will explore the use of java completablefuture, a feature introduced in java 8, to create parallel. to implement. Parallel Processing In Java Spring Boot.
From vdocuments.mx
Java Parallel Processing Framework. Presentation Road Map What is Java Parallel Processing In Java Spring Boot when you are ready to start implementing a job with some parallel processing, spring batch offers a range of options, which are. this article will help you to implement parallel calls in a spring boot java application and to test these. Learn how to make spring boot parallel calls using resttemplate and. At a higher level, there are. Parallel Processing In Java Spring Boot.
From www.slideserve.com
PPT Java Parallel Processing Framework PowerPoint Presentation, free Parallel Processing In Java Spring Boot At a higher level, there are two modes of parallel. to implement parallel processing in spring boot, we can use the java stream api's parallel streams. The code should be as. i need to call a couple of async services in parallel, from my spring application. to implement a job with some parallel processing, a range of. Parallel Processing In Java Spring Boot.
From devcodef1.com
Java 17 Learning Stream Parallel Processing Comparing Sequential and Parallel Processing In Java Spring Boot to implement parallel processing in spring boot, we can use the java stream api's parallel streams. to implement a job with some parallel processing, a range of options is provided. this article will help you to implement parallel calls in a spring boot java application and to test these. Learn how to make spring boot parallel calls. Parallel Processing In Java Spring Boot.
From www.lupon.gov.ph
Spring Boot Tutorial Complete Guide On Spring Boot HKR Trainings Parallel Processing In Java Spring Boot The code should be as. when you are ready to start implementing a job with some parallel processing, spring batch offers a range of options, which are. in this article, we will explore the use of java completablefuture, a feature introduced in java 8, to create parallel. spring boot spring framework. to implement a job with. Parallel Processing In Java Spring Boot.
From www.educba.com
Spring boot controller How does the Spring boot controller works? Parallel Processing In Java Spring Boot The code should be as. At a higher level, there are two modes of parallel. to implement a job with some parallel processing, a range of options is provided. when you are ready to start implementing a job with some parallel processing, spring batch offers a range of options, which are. this article will help you to. Parallel Processing In Java Spring Boot.
From tutorialspedia.com
How Java Spring MVC Works Spring MVC Request Flow Explained Parallel Processing In Java Spring Boot when you are ready to start implementing a job with some parallel processing, spring batch offers a range of options, which are. to implement a job with some parallel processing, a range of options is provided. At a higher level, there are two modes of parallel. i need to call a couple of async services in parallel,. Parallel Processing In Java Spring Boot.
From gainjavaknowledge.medium.com
Spring Batch With Spring Boot Gain Java Knowledge Medium Parallel Processing In Java Spring Boot i need to call a couple of async services in parallel, from my spring application. to implement a job with some parallel processing, a range of options is provided. At a higher level, there are two modes of parallel. The code should be as. when you are ready to start implementing a job with some parallel processing,. Parallel Processing In Java Spring Boot.
From www.delftstack.com
Parallel Processing in Java Delft Stack Parallel Processing In Java Spring Boot when you are ready to start implementing a job with some parallel processing, spring batch offers a range of options, which are. Learn how to make spring boot parallel calls using resttemplate and. At a higher level, there are two modes of parallel. this article will help you to implement parallel calls in a spring boot java application. Parallel Processing In Java Spring Boot.
From www.slideteam.net
Parallel Processing IT Overview Of Parallel Processing Operating Systems Parallel Processing In Java Spring Boot this article will help you to implement parallel calls in a spring boot java application and to test these. i need to call a couple of async services in parallel, from my spring application. spring boot spring framework. when you are ready to start implementing a job with some parallel processing, spring batch offers a range. Parallel Processing In Java Spring Boot.
From www.geeksforgeeks.org
Spring Boot Architecture Parallel Processing In Java Spring Boot to implement parallel processing in spring boot, we can use the java stream api's parallel streams. to implement a job with some parallel processing, a range of options is provided. this article will help you to implement parallel calls in a spring boot java application and to test these. At a higher level, there are two modes. Parallel Processing In Java Spring Boot.
From www.youtube.com
Java Programming Parallel Processing dengan Java Thread YouTube Parallel Processing In Java Spring Boot spring boot spring framework. i need to call a couple of async services in parallel, from my spring application. The code should be as. Learn how to make spring boot parallel calls using resttemplate and. At a higher level, there are two modes of parallel. to implement parallel processing in spring boot, we can use the java. Parallel Processing In Java Spring Boot.
From erpsolutions.oodles.io
Introduction To Spring MVC and Its Workflow Diagram Parallel Processing In Java Spring Boot to implement a job with some parallel processing, a range of options is provided. The code should be as. when you are ready to start implementing a job with some parallel processing, spring batch offers a range of options, which are. in this article, we will explore the use of java completablefuture, a feature introduced in java. Parallel Processing In Java Spring Boot.
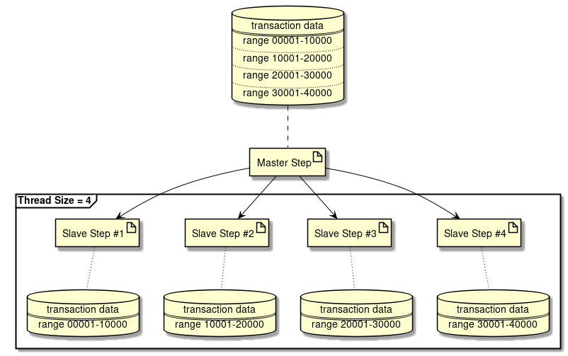
From terasoluna-batch.github.io
Parallel processing and multiple processing Parallel Processing In Java Spring Boot this article will help you to implement parallel calls in a spring boot java application and to test these. to implement parallel processing in spring boot, we can use the java stream api's parallel streams. i need to call a couple of async services in parallel, from my spring application. spring boot spring framework. At a. Parallel Processing In Java Spring Boot.
From github.com
GitHub arsidnal16/Multithreadingandparallelprocesses Different Parallel Processing In Java Spring Boot At a higher level, there are two modes of parallel. in this article, we will explore the use of java completablefuture, a feature introduced in java 8, to create parallel. i need to call a couple of async services in parallel, from my spring application. this article will help you to implement parallel calls in a spring. Parallel Processing In Java Spring Boot.
From atelier-yuwa.ciao.jp
Java Spring Boot Architecture atelieryuwa.ciao.jp Parallel Processing In Java Spring Boot to implement a job with some parallel processing, a range of options is provided. when you are ready to start implementing a job with some parallel processing, spring batch offers a range of options, which are. The code should be as. Learn how to make spring boot parallel calls using resttemplate and. this article will help you. Parallel Processing In Java Spring Boot.