Best Xp Firewall . How to enable or disable the windows firewall in xp; We also discuss why you. Allows notifications of new outgoing connections is the. Yes, assuming you are fully patched the default firewall provided by windows xp should be sufficient. This week, we take a look at how to set up and use the firewall feature built into windows xp service pack 2. Windows firewall control (by binisoft), tinywall, and bitdefender are probably your best bets out of the 13 options considered. How to manage exceptions to the windows firewall; Find the perfect firewall to protect your network effectively.
from www.how2shout.com
Windows firewall control (by binisoft), tinywall, and bitdefender are probably your best bets out of the 13 options considered. Allows notifications of new outgoing connections is the. How to enable or disable the windows firewall in xp; Yes, assuming you are fully patched the default firewall provided by windows xp should be sufficient. We also discuss why you. Find the perfect firewall to protect your network effectively. This week, we take a look at how to set up and use the firewall feature built into windows xp service pack 2. How to manage exceptions to the windows firewall;
How to turn on and configure the Windows Firewall on Windows XP
Best Xp Firewall Windows firewall control (by binisoft), tinywall, and bitdefender are probably your best bets out of the 13 options considered. Find the perfect firewall to protect your network effectively. We also discuss why you. Yes, assuming you are fully patched the default firewall provided by windows xp should be sufficient. Windows firewall control (by binisoft), tinywall, and bitdefender are probably your best bets out of the 13 options considered. How to manage exceptions to the windows firewall; This week, we take a look at how to set up and use the firewall feature built into windows xp service pack 2. How to enable or disable the windows firewall in xp; Allows notifications of new outgoing connections is the.
From www.how2shout.com
How to turn on and configure the Windows Firewall on Windows XP Best Xp Firewall Find the perfect firewall to protect your network effectively. We also discuss why you. How to manage exceptions to the windows firewall; This week, we take a look at how to set up and use the firewall feature built into windows xp service pack 2. Windows firewall control (by binisoft), tinywall, and bitdefender are probably your best bets out of. Best Xp Firewall.
From itigic.com
Beste OpenSourceFirewall zum Schutz und zur Kontrolle des Best Xp Firewall This week, we take a look at how to set up and use the firewall feature built into windows xp service pack 2. How to enable or disable the windows firewall in xp; We also discuss why you. Allows notifications of new outgoing connections is the. Windows firewall control (by binisoft), tinywall, and bitdefender are probably your best bets out. Best Xp Firewall.
From www.malekal.com
tutorial et configuration du firewall de Windows XP Best Xp Firewall Windows firewall control (by binisoft), tinywall, and bitdefender are probably your best bets out of the 13 options considered. Yes, assuming you are fully patched the default firewall provided by windows xp should be sufficient. Find the perfect firewall to protect your network effectively. We also discuss why you. How to manage exceptions to the windows firewall; Allows notifications of. Best Xp Firewall.
From www.how2shout.com
How to turn on and configure the Windows Firewall on Windows XP Best Xp Firewall Yes, assuming you are fully patched the default firewall provided by windows xp should be sufficient. We also discuss why you. Find the perfect firewall to protect your network effectively. How to manage exceptions to the windows firewall; This week, we take a look at how to set up and use the firewall feature built into windows xp service pack. Best Xp Firewall.
From www.youtube.com
How to Set Firewall In Windows XP YouTube Best Xp Firewall This week, we take a look at how to set up and use the firewall feature built into windows xp service pack 2. Windows firewall control (by binisoft), tinywall, and bitdefender are probably your best bets out of the 13 options considered. We also discuss why you. Yes, assuming you are fully patched the default firewall provided by windows xp. Best Xp Firewall.
From ruanglaptop.com
Cara Mematikan Windows Firewall [Tutorial Lengkap] RuangLaptop Best Xp Firewall How to enable or disable the windows firewall in xp; Yes, assuming you are fully patched the default firewall provided by windows xp should be sufficient. Find the perfect firewall to protect your network effectively. How to manage exceptions to the windows firewall; This week, we take a look at how to set up and use the firewall feature built. Best Xp Firewall.
From petri.com
Windows XP Firewall Best Xp Firewall Find the perfect firewall to protect your network effectively. This week, we take a look at how to set up and use the firewall feature built into windows xp service pack 2. How to enable or disable the windows firewall in xp; We also discuss why you. How to manage exceptions to the windows firewall; Yes, assuming you are fully. Best Xp Firewall.
From www.onepointsync.com
The Best Firewalls to Protect Sensitive Information OnePointSync, LLC. Best Xp Firewall Yes, assuming you are fully patched the default firewall provided by windows xp should be sufficient. Windows firewall control (by binisoft), tinywall, and bitdefender are probably your best bets out of the 13 options considered. How to enable or disable the windows firewall in xp; Find the perfect firewall to protect your network effectively. We also discuss why you. How. Best Xp Firewall.
From eskapism.se
Windows XP Firewall Log Viewer Eskapism Best Xp Firewall This week, we take a look at how to set up and use the firewall feature built into windows xp service pack 2. How to enable or disable the windows firewall in xp; Allows notifications of new outgoing connections is the. Yes, assuming you are fully patched the default firewall provided by windows xp should be sufficient. We also discuss. Best Xp Firewall.
From www.malekal.com
tutorial et configuration du firewall de Windows XP Best Xp Firewall Find the perfect firewall to protect your network effectively. We also discuss why you. Windows firewall control (by binisoft), tinywall, and bitdefender are probably your best bets out of the 13 options considered. How to enable or disable the windows firewall in xp; Allows notifications of new outgoing connections is the. Yes, assuming you are fully patched the default firewall. Best Xp Firewall.
From bluegadgettooth.com
How Does A Firewall Work & Online Security BlueGadgetTooth Best Xp Firewall How to enable or disable the windows firewall in xp; Windows firewall control (by binisoft), tinywall, and bitdefender are probably your best bets out of the 13 options considered. We also discuss why you. Find the perfect firewall to protect your network effectively. Yes, assuming you are fully patched the default firewall provided by windows xp should be sufficient. How. Best Xp Firewall.
From tiptopsecurity.com
How To Turn on the Windows Firewall Instructions for XP, Vista, Win 7 Best Xp Firewall Find the perfect firewall to protect your network effectively. Yes, assuming you are fully patched the default firewall provided by windows xp should be sufficient. How to manage exceptions to the windows firewall; This week, we take a look at how to set up and use the firewall feature built into windows xp service pack 2. We also discuss why. Best Xp Firewall.
From thuthuattienich.com
Cách tắt tường lửa (Windows Firewall) trên Windows 10/8/7 và XP Best Xp Firewall Windows firewall control (by binisoft), tinywall, and bitdefender are probably your best bets out of the 13 options considered. Allows notifications of new outgoing connections is the. How to manage exceptions to the windows firewall; Find the perfect firewall to protect your network effectively. How to enable or disable the windows firewall in xp; Yes, assuming you are fully patched. Best Xp Firewall.
From tiptopsecurity.com
How To Turn on the Windows Firewall Instructions for XP, Vista, Win 7 Best Xp Firewall How to enable or disable the windows firewall in xp; Windows firewall control (by binisoft), tinywall, and bitdefender are probably your best bets out of the 13 options considered. Allows notifications of new outgoing connections is the. This week, we take a look at how to set up and use the firewall feature built into windows xp service pack 2.. Best Xp Firewall.
From windowsreport.com
5 Best Home Firewall Devices With VPN Best Xp Firewall This week, we take a look at how to set up and use the firewall feature built into windows xp service pack 2. Find the perfect firewall to protect your network effectively. How to enable or disable the windows firewall in xp; Yes, assuming you are fully patched the default firewall provided by windows xp should be sufficient. How to. Best Xp Firewall.
From www.techlifeland.com
Best Firewall for Home in 2021 [Buying Guide] TechLifeLand Best Xp Firewall Yes, assuming you are fully patched the default firewall provided by windows xp should be sufficient. How to enable or disable the windows firewall in xp; How to manage exceptions to the windows firewall; Windows firewall control (by binisoft), tinywall, and bitdefender are probably your best bets out of the 13 options considered. This week, we take a look at. Best Xp Firewall.
From www.youtube.com
Firewall de windows xp YouTube Best Xp Firewall Yes, assuming you are fully patched the default firewall provided by windows xp should be sufficient. How to manage exceptions to the windows firewall; Find the perfect firewall to protect your network effectively. Windows firewall control (by binisoft), tinywall, and bitdefender are probably your best bets out of the 13 options considered. Allows notifications of new outgoing connections is the.. Best Xp Firewall.
From www.how2shout.com
How to turn on and configure the Windows Firewall on Windows XP Best Xp Firewall How to enable or disable the windows firewall in xp; Allows notifications of new outgoing connections is the. This week, we take a look at how to set up and use the firewall feature built into windows xp service pack 2. We also discuss why you. Windows firewall control (by binisoft), tinywall, and bitdefender are probably your best bets out. Best Xp Firewall.
From www.youtube.com
Windows XP Firewall Configuration on a Shared Connection Best Xp Firewall Find the perfect firewall to protect your network effectively. How to enable or disable the windows firewall in xp; Windows firewall control (by binisoft), tinywall, and bitdefender are probably your best bets out of the 13 options considered. Yes, assuming you are fully patched the default firewall provided by windows xp should be sufficient. Allows notifications of new outgoing connections. Best Xp Firewall.
From www.zenarmor.com
What is the Best Firewall Software for Enterprise Businesses Best Xp Firewall Allows notifications of new outgoing connections is the. How to enable or disable the windows firewall in xp; Yes, assuming you are fully patched the default firewall provided by windows xp should be sufficient. Windows firewall control (by binisoft), tinywall, and bitdefender are probably your best bets out of the 13 options considered. We also discuss why you. This week,. Best Xp Firewall.
From www.slideserve.com
PPT Firewall PowerPoint Presentation, free download ID588233 Best Xp Firewall Allows notifications of new outgoing connections is the. Yes, assuming you are fully patched the default firewall provided by windows xp should be sufficient. How to enable or disable the windows firewall in xp; This week, we take a look at how to set up and use the firewall feature built into windows xp service pack 2. How to manage. Best Xp Firewall.
From www.lifewire.com
How to Configure The Windows XP Firewall Best Xp Firewall Find the perfect firewall to protect your network effectively. Windows firewall control (by binisoft), tinywall, and bitdefender are probably your best bets out of the 13 options considered. This week, we take a look at how to set up and use the firewall feature built into windows xp service pack 2. Allows notifications of new outgoing connections is the. We. Best Xp Firewall.
From www.techradar.com
Best firewall of 2021 TechRadar Best Xp Firewall This week, we take a look at how to set up and use the firewall feature built into windows xp service pack 2. How to manage exceptions to the windows firewall; Windows firewall control (by binisoft), tinywall, and bitdefender are probably your best bets out of the 13 options considered. Allows notifications of new outgoing connections is the. Yes, assuming. Best Xp Firewall.
From pc-technicalsupport.blogspot.com
PC Support Windows Firewall Best Xp Firewall This week, we take a look at how to set up and use the firewall feature built into windows xp service pack 2. How to enable or disable the windows firewall in xp; How to manage exceptions to the windows firewall; We also discuss why you. Find the perfect firewall to protect your network effectively. Yes, assuming you are fully. Best Xp Firewall.
From support.moonpoint.com
Configuring Windows XP Firewall for Symantec Antivirus Client Best Xp Firewall Windows firewall control (by binisoft), tinywall, and bitdefender are probably your best bets out of the 13 options considered. We also discuss why you. Yes, assuming you are fully patched the default firewall provided by windows xp should be sufficient. This week, we take a look at how to set up and use the firewall feature built into windows xp. Best Xp Firewall.
From www.elettroaffari.it
I Migliori 5 Firewall Gratis del 2016 per Windows Best Xp Firewall How to manage exceptions to the windows firewall; Allows notifications of new outgoing connections is the. We also discuss why you. Find the perfect firewall to protect your network effectively. Yes, assuming you are fully patched the default firewall provided by windows xp should be sufficient. How to enable or disable the windows firewall in xp; Windows firewall control (by. Best Xp Firewall.
From www.smartcdcatalog.com
Smart CD Catalog Windows XP Firewall Best Xp Firewall Windows firewall control (by binisoft), tinywall, and bitdefender are probably your best bets out of the 13 options considered. This week, we take a look at how to set up and use the firewall feature built into windows xp service pack 2. Allows notifications of new outgoing connections is the. Yes, assuming you are fully patched the default firewall provided. Best Xp Firewall.
From vijayhacker.wordpress.com
Disabling and Enabling Windows Firewall through command Prompt Best Xp Firewall Yes, assuming you are fully patched the default firewall provided by windows xp should be sufficient. Find the perfect firewall to protect your network effectively. How to enable or disable the windows firewall in xp; Windows firewall control (by binisoft), tinywall, and bitdefender are probably your best bets out of the 13 options considered. This week, we take a look. Best Xp Firewall.
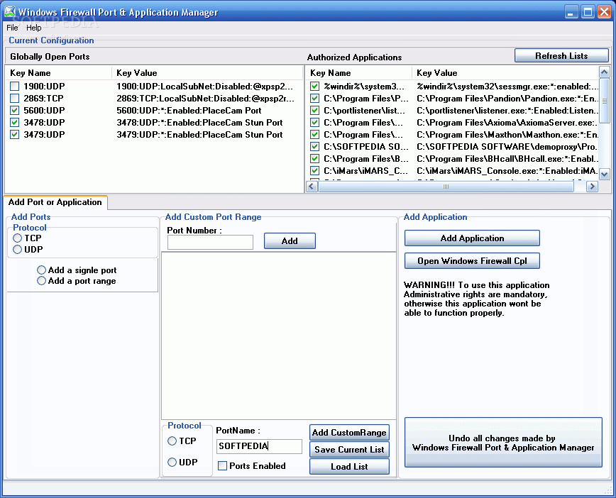
From www.softpedia.com
Windows XP Firewall Port & Application Manager 1.0 Download, Review Best Xp Firewall We also discuss why you. Allows notifications of new outgoing connections is the. This week, we take a look at how to set up and use the firewall feature built into windows xp service pack 2. How to manage exceptions to the windows firewall; Yes, assuming you are fully patched the default firewall provided by windows xp should be sufficient.. Best Xp Firewall.
From tiptopsecurity.com
How To Turn on the Windows Firewall Instructions for XP, Vista, Win 7 Best Xp Firewall How to enable or disable the windows firewall in xp; Allows notifications of new outgoing connections is the. This week, we take a look at how to set up and use the firewall feature built into windows xp service pack 2. Find the perfect firewall to protect your network effectively. Windows firewall control (by binisoft), tinywall, and bitdefender are probably. Best Xp Firewall.
From www.slideserve.com
PPT Microsoft Windows XP Inside Out, Second Edition PowerPoint Best Xp Firewall This week, we take a look at how to set up and use the firewall feature built into windows xp service pack 2. We also discuss why you. Allows notifications of new outgoing connections is the. How to enable or disable the windows firewall in xp; Yes, assuming you are fully patched the default firewall provided by windows xp should. Best Xp Firewall.
From www.how2shout.com
How to turn on and configure the Windows Firewall on Windows XP Best Xp Firewall Windows firewall control (by binisoft), tinywall, and bitdefender are probably your best bets out of the 13 options considered. Find the perfect firewall to protect your network effectively. How to manage exceptions to the windows firewall; We also discuss why you. Allows notifications of new outgoing connections is the. This week, we take a look at how to set up. Best Xp Firewall.
From gabrielpatrickstewart.blogspot.com
37 Best Images Free Firewall Windows Xp Windows 10 Firewall Control Best Xp Firewall Find the perfect firewall to protect your network effectively. Windows firewall control (by binisoft), tinywall, and bitdefender are probably your best bets out of the 13 options considered. How to manage exceptions to the windows firewall; We also discuss why you. Allows notifications of new outgoing connections is the. How to enable or disable the windows firewall in xp; Yes,. Best Xp Firewall.
From www.slideserve.com
PPT Firewall PowerPoint Presentation, free download ID588233 Best Xp Firewall How to enable or disable the windows firewall in xp; Allows notifications of new outgoing connections is the. This week, we take a look at how to set up and use the firewall feature built into windows xp service pack 2. How to manage exceptions to the windows firewall; We also discuss why you. Yes, assuming you are fully patched. Best Xp Firewall.
From winxp-expert.blogspot.com
Windows XP Texpert Configure Windows Firewall In XP Best Xp Firewall Allows notifications of new outgoing connections is the. How to manage exceptions to the windows firewall; Yes, assuming you are fully patched the default firewall provided by windows xp should be sufficient. This week, we take a look at how to set up and use the firewall feature built into windows xp service pack 2. We also discuss why you.. Best Xp Firewall.