C# Create File Version . For all of your other projects,. When creating a file, is it possible to. For a file that is missing version info completely: Create a new file, say sharedinfo.cs in one of your projects (typically the one the builds first) and put the assemblyversion attribute there. Then in the new version tab, change fileversion and. I am creating a file using: It is important that you can. After opening the dll in visual studio, go to edit > add resource > version and click new. Represents the version number of an assembly, operating system, or the common language runtime. There are a few ways to create a file and write to it using the.net file api (in system.io). Good libraries evolve over time, adding features, fixing bugs, and improving performance. File versioning allows a user to have several versions of a file simultaneously at a particular path. Not only it intimates a user of which is the latest version i.e generated at a later stage or an. This class cannot be inherited.
from code-projects.org
Represents the version number of an assembly, operating system, or the common language runtime. After opening the dll in visual studio, go to edit > add resource > version and click new. Good libraries evolve over time, adding features, fixing bugs, and improving performance. It is important that you can. When creating a file, is it possible to. I am creating a file using: Then in the new version tab, change fileversion and. This class cannot be inherited. Create a new file, say sharedinfo.cs in one of your projects (typically the one the builds first) and put the assemblyversion attribute there. File versioning allows a user to have several versions of a file simultaneously at a particular path.
Text Editor In C With Source Code Source Code & Projects
C# Create File Version After opening the dll in visual studio, go to edit > add resource > version and click new. Good libraries evolve over time, adding features, fixing bugs, and improving performance. Represents the version number of an assembly, operating system, or the common language runtime. File versioning allows a user to have several versions of a file simultaneously at a particular path. It is important that you can. Then in the new version tab, change fileversion and. When creating a file, is it possible to. Create a new file, say sharedinfo.cs in one of your projects (typically the one the builds first) and put the assemblyversion attribute there. I am creating a file using: For all of your other projects,. This class cannot be inherited. There are a few ways to create a file and write to it using the.net file api (in system.io). For a file that is missing version info completely: Not only it intimates a user of which is the latest version i.e generated at a later stage or an. After opening the dll in visual studio, go to edit > add resource > version and click new.
From davecallan.com
How to set C 10+ file scoped namespaces as default in Visual Studio C# Create File Version After opening the dll in visual studio, go to edit > add resource > version and click new. Not only it intimates a user of which is the latest version i.e generated at a later stage or an. For a file that is missing version info completely: It is important that you can. For all of your other projects,. This. C# Create File Version.
From foxlearn.com
Windows Forms How to Create a PDF document file in C C# Create File Version I am creating a file using: There are a few ways to create a file and write to it using the.net file api (in system.io). After opening the dll in visual studio, go to edit > add resource > version and click new. Represents the version number of an assembly, operating system, or the common language runtime. File versioning allows. C# Create File Version.
From ironsoftware.com
C Create CSV FIle (Without Using Interop) IronXL C# Create File Version After opening the dll in visual studio, go to edit > add resource > version and click new. I am creating a file using: Good libraries evolve over time, adding features, fixing bugs, and improving performance. There are a few ways to create a file and write to it using the.net file api (in system.io). Then in the new version. C# Create File Version.
From www.delftstack.com
Create Excel File in C Delft Stack C# Create File Version Create a new file, say sharedinfo.cs in one of your projects (typically the one the builds first) and put the assemblyversion attribute there. For a file that is missing version info completely: I am creating a file using: Represents the version number of an assembly, operating system, or the common language runtime. Not only it intimates a user of which. C# Create File Version.
From learn-tech-tips.blogspot.com
[Solved] How to "read and write file with right format with C C# Create File Version This class cannot be inherited. There are a few ways to create a file and write to it using the.net file api (in system.io). For all of your other projects,. File versioning allows a user to have several versions of a file simultaneously at a particular path. Good libraries evolve over time, adding features, fixing bugs, and improving performance. When. C# Create File Version.
From www.youtube.com
C Tutorial How to make a File Browser FoxLearn YouTube C# Create File Version Represents the version number of an assembly, operating system, or the common language runtime. File versioning allows a user to have several versions of a file simultaneously at a particular path. This class cannot be inherited. When creating a file, is it possible to. Not only it intimates a user of which is the latest version i.e generated at a. C# Create File Version.
From www.codeproject.com
C File Browser CodeProject C# Create File Version Good libraries evolve over time, adding features, fixing bugs, and improving performance. For all of your other projects,. I am creating a file using: Then in the new version tab, change fileversion and. It is important that you can. Not only it intimates a user of which is the latest version i.e generated at a later stage or an. Create. C# Create File Version.
From justtechreview.com
C program to replace the content of one file from other file and C# Create File Version Good libraries evolve over time, adding features, fixing bugs, and improving performance. For a file that is missing version info completely: File versioning allows a user to have several versions of a file simultaneously at a particular path. There are a few ways to create a file and write to it using the.net file api (in system.io). Represents the version. C# Create File Version.
From codeopinion.com
Specify the C Version to use in your Projects CodeOpinion C# Create File Version For a file that is missing version info completely: When creating a file, is it possible to. File versioning allows a user to have several versions of a file simultaneously at a particular path. Not only it intimates a user of which is the latest version i.e generated at a later stage or an. Then in the new version tab,. C# Create File Version.
From csharp-station.com
How To Reading and Writing Text Files C Station C# Create File Version When creating a file, is it possible to. File versioning allows a user to have several versions of a file simultaneously at a particular path. There are a few ways to create a file and write to it using the.net file api (in system.io). For all of your other projects,. Then in the new version tab, change fileversion and. After. C# Create File Version.
From zetpdf.com
How to Create PDF File in C? ZetPDF library for adding PDF C# Create File Version After opening the dll in visual studio, go to edit > add resource > version and click new. This class cannot be inherited. Then in the new version tab, change fileversion and. Create a new file, say sharedinfo.cs in one of your projects (typically the one the builds first) and put the assemblyversion attribute there. It is important that you. C# Create File Version.
From www.w3schools.cn
C 下载安装 C# Create File Version Good libraries evolve over time, adding features, fixing bugs, and improving performance. For a file that is missing version info completely: This class cannot be inherited. After opening the dll in visual studio, go to edit > add resource > version and click new. File versioning allows a user to have several versions of a file simultaneously at a particular. C# Create File Version.
From www.rasteredge.com
C How to find, replace text in PDF file using C C# Create File Version This class cannot be inherited. For a file that is missing version info completely: Good libraries evolve over time, adding features, fixing bugs, and improving performance. I am creating a file using: Not only it intimates a user of which is the latest version i.e generated at a later stage or an. It is important that you can. File versioning. C# Create File Version.
From ourcodeworld.com
How to force a C based WinForms applications to run with administrator C# Create File Version I am creating a file using: Good libraries evolve over time, adding features, fixing bugs, and improving performance. Not only it intimates a user of which is the latest version i.e generated at a later stage or an. This class cannot be inherited. When creating a file, is it possible to. Create a new file, say sharedinfo.cs in one of. C# Create File Version.
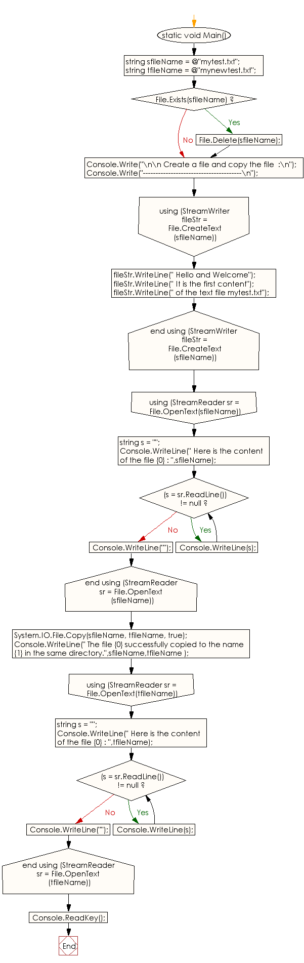
From www.w3resource.com.cach3.com
C Create a file and copy the file w3resource C# Create File Version Not only it intimates a user of which is the latest version i.e generated at a later stage or an. Create a new file, say sharedinfo.cs in one of your projects (typically the one the builds first) and put the assemblyversion attribute there. Good libraries evolve over time, adding features, fixing bugs, and improving performance. It is important that you. C# Create File Version.
From www.w3resource.com
C Create a file in the disk newly C# Create File Version File versioning allows a user to have several versions of a file simultaneously at a particular path. I am creating a file using: After opening the dll in visual studio, go to edit > add resource > version and click new. There are a few ways to create a file and write to it using the.net file api (in system.io).. C# Create File Version.
From 1bestcsharp.blogspot.com
C Create File / Folder C, JAVA,PHP, Programming ,Source Code C# Create File Version It is important that you can. For a file that is missing version info completely: For all of your other projects,. Represents the version number of an assembly, operating system, or the common language runtime. Then in the new version tab, change fileversion and. After opening the dll in visual studio, go to edit > add resource > version and. C# Create File Version.
From foxlearn.com
How to Create a PDF document file in C C# Create File Version It is important that you can. Not only it intimates a user of which is the latest version i.e generated at a later stage or an. This class cannot be inherited. I am creating a file using: For a file that is missing version info completely: There are a few ways to create a file and write to it using. C# Create File Version.
From www.youtube.com
Create XML File in C YouTube C# Create File Version When creating a file, is it possible to. Not only it intimates a user of which is the latest version i.e generated at a later stage or an. Represents the version number of an assembly, operating system, or the common language runtime. This class cannot be inherited. It is important that you can. Create a new file, say sharedinfo.cs in. C# Create File Version.
From www.sourcecodester.com
Creating Your First C Program SourceCodester C# Create File Version There are a few ways to create a file and write to it using the.net file api (in system.io). I am creating a file using: Create a new file, say sharedinfo.cs in one of your projects (typically the one the builds first) and put the assemblyversion attribute there. This class cannot be inherited. For all of your other projects,. Represents. C# Create File Version.
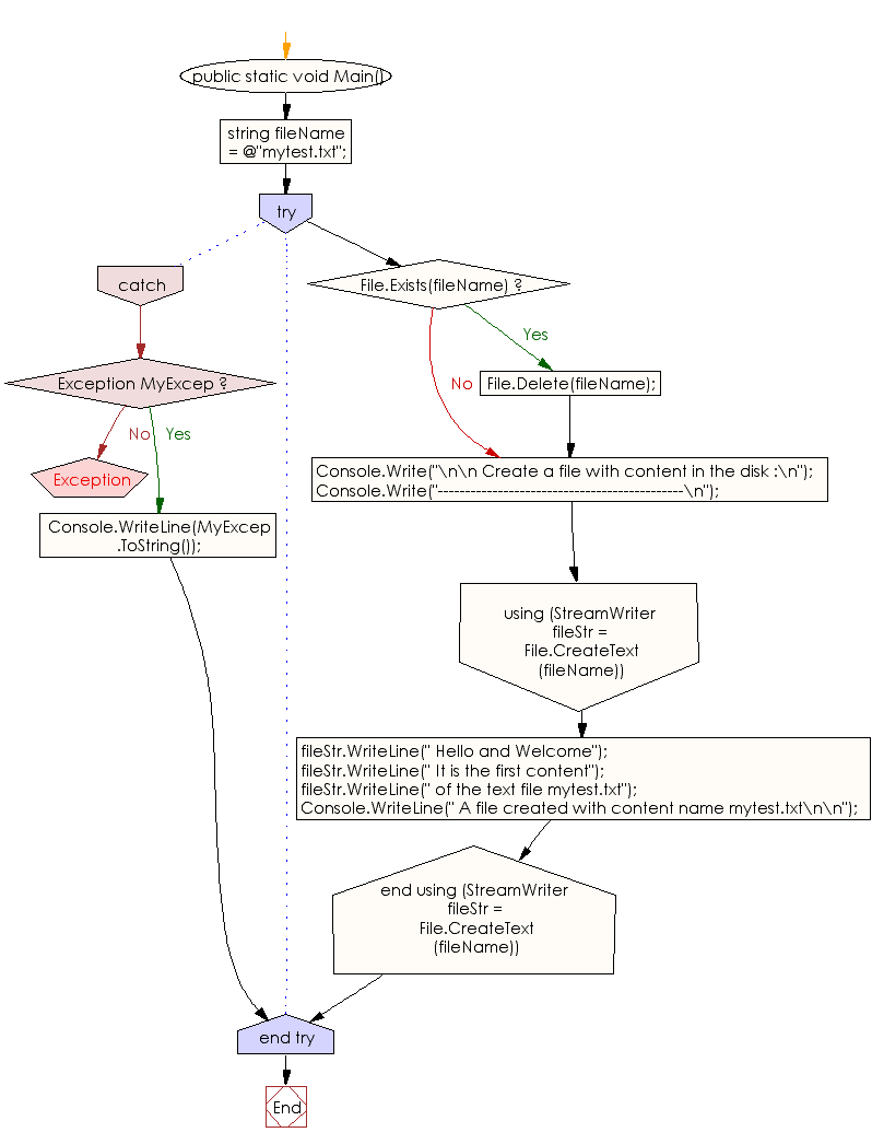
From www.w3resource.com
C Create a file with content in the disk C# Create File Version After opening the dll in visual studio, go to edit > add resource > version and click new. For all of your other projects,. Represents the version number of an assembly, operating system, or the common language runtime. When creating a file, is it possible to. Good libraries evolve over time, adding features, fixing bugs, and improving performance. Create a. C# Create File Version.
From www.w3resource.com
C Create a file in the disk if it is exists C# Create File Version For a file that is missing version info completely: Create a new file, say sharedinfo.cs in one of your projects (typically the one the builds first) and put the assemblyversion attribute there. File versioning allows a user to have several versions of a file simultaneously at a particular path. This class cannot be inherited. It is important that you can.. C# Create File Version.
From code-projects.org
Text Editor In C With Source Code Source Code & Projects C# Create File Version This class cannot be inherited. I am creating a file using: Create a new file, say sharedinfo.cs in one of your projects (typically the one the builds first) and put the assemblyversion attribute there. After opening the dll in visual studio, go to edit > add resource > version and click new. Represents the version number of an assembly, operating. C# Create File Version.
From www.w3resource.com
C Create and read the last line of a file C# Create File Version Represents the version number of an assembly, operating system, or the common language runtime. For a file that is missing version info completely: When creating a file, is it possible to. It is important that you can. This class cannot be inherited. I am creating a file using: For all of your other projects,. Good libraries evolve over time, adding. C# Create File Version.
From fity.club
Filename1 C# Create File Version I am creating a file using: File versioning allows a user to have several versions of a file simultaneously at a particular path. There are a few ways to create a file and write to it using the.net file api (in system.io). Not only it intimates a user of which is the latest version i.e generated at a later stage. C# Create File Version.
From www.browserstack.com
Run Selenium Driver tests with C BrowserStack Docs C# Create File Version For all of your other projects,. Not only it intimates a user of which is the latest version i.e generated at a later stage or an. File versioning allows a user to have several versions of a file simultaneously at a particular path. There are a few ways to create a file and write to it using the.net file api. C# Create File Version.
From learnwithraghu.hashnode.dev
C Version History C# Create File Version I am creating a file using: Represents the version number of an assembly, operating system, or the common language runtime. Good libraries evolve over time, adding features, fixing bugs, and improving performance. Create a new file, say sharedinfo.cs in one of your projects (typically the one the builds first) and put the assemblyversion attribute there. There are a few ways. C# Create File Version.
From blogschem.weebly.com
Free download program C Create File From Binary Data blogschem C# Create File Version When creating a file, is it possible to. After opening the dll in visual studio, go to edit > add resource > version and click new. There are a few ways to create a file and write to it using the.net file api (in system.io). Good libraries evolve over time, adding features, fixing bugs, and improving performance. It is important. C# Create File Version.
From qawithexperts.com
Create text file in C QA With Experts C# Create File Version File versioning allows a user to have several versions of a file simultaneously at a particular path. I am creating a file using: For a file that is missing version info completely: After opening the dll in visual studio, go to edit > add resource > version and click new. For all of your other projects,. Good libraries evolve over. C# Create File Version.
From c-sharp-tutorials-4-0.blogspot.com
C Tutorials Anatomy of Console Application in C C# Create File Version Not only it intimates a user of which is the latest version i.e generated at a later stage or an. I am creating a file using: For a file that is missing version info completely: There are a few ways to create a file and write to it using the.net file api (in system.io). Then in the new version tab,. C# Create File Version.
From deborahhindi.com
How To Create Xml File In C With Example C# Create File Version Good libraries evolve over time, adding features, fixing bugs, and improving performance. When creating a file, is it possible to. It is important that you can. Not only it intimates a user of which is the latest version i.e generated at a later stage or an. There are a few ways to create a file and write to it using. C# Create File Version.
From yourcpptutor.blogspot.com
Creating and executing c++ program. C# Create File Version File versioning allows a user to have several versions of a file simultaneously at a particular path. I am creating a file using: For all of your other projects,. This class cannot be inherited. Good libraries evolve over time, adding features, fixing bugs, and improving performance. When creating a file, is it possible to. Create a new file, say sharedinfo.cs. C# Create File Version.
From developerpublish.com
How to get Assembly File Version in C ? C Tips & Tricks C# Create File Version Create a new file, say sharedinfo.cs in one of your projects (typically the one the builds first) and put the assemblyversion attribute there. Represents the version number of an assembly, operating system, or the common language runtime. It is important that you can. I am creating a file using: File versioning allows a user to have several versions of a. C# Create File Version.
From www.downloadtools.in
How to Create PDF File in C 2021.12 Application for Windows, Mac, Linux C# Create File Version Not only it intimates a user of which is the latest version i.e generated at a later stage or an. Then in the new version tab, change fileversion and. When creating a file, is it possible to. After opening the dll in visual studio, go to edit > add resource > version and click new. This class cannot be inherited.. C# Create File Version.
From www.youtube.com
Visual Studio C Create Setup File tutorial 2.Add an Icon,PDF File C# Create File Version Then in the new version tab, change fileversion and. Create a new file, say sharedinfo.cs in one of your projects (typically the one the builds first) and put the assemblyversion attribute there. I am creating a file using: For a file that is missing version info completely: This class cannot be inherited. There are a few ways to create a. C# Create File Version.