Dimension Text Size Inventor . A dimension style is a named group of dimension settings. Set a larger value for annotation. What you need to do is create a new font style. The dimensions automatically align as you place them. This is where you attach your text. Inventor dimension text may be displayed very small on a high resolution screen. You can also hide the dimension value and display documentation. Individual ordinate dimensions provide support for imported autocad drawings that contain ordinate dimensions. You can add or edit text to a dimension notation to further clarify documentation. Go to application options > general. To me it sounds like you are changing the text style which will. When you apply a style to an object, the setting determines the format of that object. Add the new font to the dimension style and then only your dimensions will be affected. Are you changing the overall text style or the individual text height? The style drives all dimensions of the same style.
from forums.autodesk.com
What you need to do is create a new font style. A dimension style is a named group of dimension settings. If you want a dimensional specific text size, you need to either change note text style (the referenced text style) or create a new text style and have the dimension style. To me it sounds like you are changing the text style which will. Go to application options > general. Inventor dimension text may be displayed very small on a high resolution screen. The additional text attached to dimension text is. Add the new font to the dimension style and then only your dimensions will be affected. You can add or edit text to a dimension notation to further clarify documentation. Set a larger value for annotation.
Solved Inventor Font size, use text length for a driven dimension
Dimension Text Size Inventor What you need to do is create a new font style. When you apply a style to an object, the setting determines the format of that object. You can add or edit text to a dimension notation to further clarify documentation. The style drives all dimensions of the same style. This is where you attach your text. Inventor dimension text may be displayed very small on a high resolution screen. The dimensions automatically align as you place them. Go to application options > general. To me it sounds like you are changing the text style which will. The additional text attached to dimension text is. You can also hide the dimension value and display documentation. Are you changing the overall text style or the individual text height? If you want a dimensional specific text size, you need to either change note text style (the referenced text style) or create a new text style and have the dimension style. What you need to do is create a new font style. A dimension style is a named group of dimension settings. Individual ordinate dimensions provide support for imported autocad drawings that contain ordinate dimensions.
From forums.autodesk.com
Solved Inventor Font size, use text length for a driven dimension Dimension Text Size Inventor This is where you attach your text. Set a larger value for annotation. Go to application options > general. Inventor dimension text may be displayed very small on a high resolution screen. A dimension style is a named group of dimension settings. The additional text attached to dimension text is. You can add or edit text to a dimension notation. Dimension Text Size Inventor.
From www.youtube.com
Inventor How To Change Dimension Text Size Tutorials YouTube Dimension Text Size Inventor The additional text attached to dimension text is. When you apply a style to an object, the setting determines the format of that object. The style drives all dimensions of the same style. You can add or edit text to a dimension notation to further clarify documentation. If you want a dimensional specific text size, you need to either change. Dimension Text Size Inventor.
From www.autodesk.com
Autodesk® Inventor® Changing ordinate dimension text orientation Dimension Text Size Inventor The style drives all dimensions of the same style. Individual ordinate dimensions provide support for imported autocad drawings that contain ordinate dimensions. Add the new font to the dimension style and then only your dimensions will be affected. If you want a dimensional specific text size, you need to either change note text style (the referenced text style) or create. Dimension Text Size Inventor.
From designandmotion.net
Autodesk inventor 2013 change text size in sketch Dimension Text Size Inventor This is where you attach your text. Are you changing the overall text style or the individual text height? The additional text attached to dimension text is. What you need to do is create a new font style. The style drives all dimensions of the same style. To me it sounds like you are changing the text style which will.. Dimension Text Size Inventor.
From cadsetterout.com
How to Measure, Dimension and Specify Arc Length In Inventor Sketches Dimension Text Size Inventor Are you changing the overall text style or the individual text height? The dimensions automatically align as you place them. Individual ordinate dimensions provide support for imported autocad drawings that contain ordinate dimensions. A dimension style is a named group of dimension settings. When you apply a style to an object, the setting determines the format of that object. You. Dimension Text Size Inventor.
From autocadprojects.com
How to change the dimension text size in AutoCAD? (98 Work) Dimension Text Size Inventor This is where you attach your text. When you apply a style to an object, the setting determines the format of that object. Add the new font to the dimension style and then only your dimensions will be affected. You can also hide the dimension value and display documentation. Are you changing the overall text style or the individual text. Dimension Text Size Inventor.
From www.youtube.com
AutoCAD How To Increase Dimension Text Size YouTube Dimension Text Size Inventor You can also hide the dimension value and display documentation. You can add or edit text to a dimension notation to further clarify documentation. A dimension style is a named group of dimension settings. Individual ordinate dimensions provide support for imported autocad drawings that contain ordinate dimensions. This is where you attach your text. When you apply a style to. Dimension Text Size Inventor.
From knowledge.autodesk.com
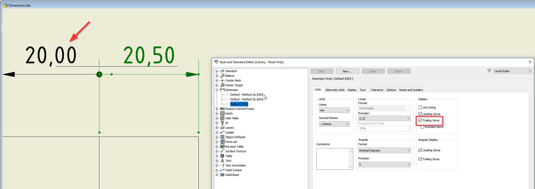
Inconsistent gap between dimension line and text for comma separated Dimension Text Size Inventor If you want a dimensional specific text size, you need to either change note text style (the referenced text style) or create a new text style and have the dimension style. Add the new font to the dimension style and then only your dimensions will be affected. Are you changing the overall text style or the individual text height? The. Dimension Text Size Inventor.
From www.youtube.com
How to setup the dimension text size and text size in Solid Edge. YouTube Dimension Text Size Inventor The dimensions automatically align as you place them. What you need to do is create a new font style. Are you changing the overall text style or the individual text height? This is where you attach your text. Add the new font to the dimension style and then only your dimensions will be affected. The additional text attached to dimension. Dimension Text Size Inventor.
From www.autodesk.com
Creating Inventor dimension text to be above the dimension line for Dimension Text Size Inventor To me it sounds like you are changing the text style which will. You can also hide the dimension value and display documentation. Add the new font to the dimension style and then only your dimensions will be affected. What you need to do is create a new font style. When you apply a style to an object, the setting. Dimension Text Size Inventor.
From campolden.org
How To Change Dimensions Font Size In Autocad Templates Sample Printables Dimension Text Size Inventor A dimension style is a named group of dimension settings. You can add or edit text to a dimension notation to further clarify documentation. The additional text attached to dimension text is. Set a larger value for annotation. What you need to do is create a new font style. This is where you attach your text. Go to application options. Dimension Text Size Inventor.
From www.youtube.com
Autodesk Inventor, Edit Dimension Font size and color YouTube Dimension Text Size Inventor The style drives all dimensions of the same style. You can add or edit text to a dimension notation to further clarify documentation. The dimensions automatically align as you place them. What you need to do is create a new font style. This is where you attach your text. You can also hide the dimension value and display documentation. A. Dimension Text Size Inventor.
From community.adobe.com
Solved How to determine a text size by actual print measu... Adobe Dimension Text Size Inventor Are you changing the overall text style or the individual text height? The dimensions automatically align as you place them. Add the new font to the dimension style and then only your dimensions will be affected. Set a larger value for annotation. You can also hide the dimension value and display documentation. The style drives all dimensions of the same. Dimension Text Size Inventor.
From ar.inspiredpencil.com
Autodesk Inventor Drawings With Dimensions Dimension Text Size Inventor Go to application options > general. You can also hide the dimension value and display documentation. The dimensions automatically align as you place them. If you want a dimensional specific text size, you need to either change note text style (the referenced text style) or create a new text style and have the dimension style. Set a larger value for. Dimension Text Size Inventor.
From designandmotion.net
Autodesk Inventor Sketch Text Style Tip Dimension Text Size Inventor If you want a dimensional specific text size, you need to either change note text style (the referenced text style) or create a new text style and have the dimension style. The additional text attached to dimension text is. This is where you attach your text. The style drives all dimensions of the same style. What you need to do. Dimension Text Size Inventor.
From forums.autodesk.com
Edit dimension text size Autodesk Community Dimension Text Size Inventor To me it sounds like you are changing the text style which will. The additional text attached to dimension text is. Add the new font to the dimension style and then only your dimensions will be affected. Are you changing the overall text style or the individual text height? If you want a dimensional specific text size, you need to. Dimension Text Size Inventor.
From www.autodesk.com
Is it possible to reference a parameter name in a dimension text in an Dimension Text Size Inventor Are you changing the overall text style or the individual text height? To me it sounds like you are changing the text style which will. Set a larger value for annotation. The style drives all dimensions of the same style. You can add or edit text to a dimension notation to further clarify documentation. The additional text attached to dimension. Dimension Text Size Inventor.
From www.youtube.com
Adding Dimensions to Inventor Part Files YouTube Dimension Text Size Inventor The dimensions automatically align as you place them. When you apply a style to an object, the setting determines the format of that object. What you need to do is create a new font style. A dimension style is a named group of dimension settings. Individual ordinate dimensions provide support for imported autocad drawings that contain ordinate dimensions. You can. Dimension Text Size Inventor.
From autocadprojects.com
How to change the dimension text size in AutoCAD? (98 Work) Dimension Text Size Inventor If you want a dimensional specific text size, you need to either change note text style (the referenced text style) or create a new text style and have the dimension style. Are you changing the overall text style or the individual text height? This is where you attach your text. Set a larger value for annotation. The style drives all. Dimension Text Size Inventor.
From www.youtube.com
TutorialByRequest 007 Dimension Text Orientation in Drawing [Autodesk Dimension Text Size Inventor What you need to do is create a new font style. Are you changing the overall text style or the individual text height? If you want a dimensional specific text size, you need to either change note text style (the referenced text style) or create a new text style and have the dimension style. Inventor dimension text may be displayed. Dimension Text Size Inventor.
From kawevgold.weebly.com
How To Change Dimension Text Size Inventor kawevgold Dimension Text Size Inventor Individual ordinate dimensions provide support for imported autocad drawings that contain ordinate dimensions. Inventor dimension text may be displayed very small on a high resolution screen. Go to application options > general. To me it sounds like you are changing the text style which will. What you need to do is create a new font style. The dimensions automatically align. Dimension Text Size Inventor.
From forums.autodesk.com
Solved Inventor Font size, use text length for a driven dimension Dimension Text Size Inventor This is where you attach your text. A dimension style is a named group of dimension settings. Set a larger value for annotation. The dimensions automatically align as you place them. What you need to do is create a new font style. The style drives all dimensions of the same style. Add the new font to the dimension style and. Dimension Text Size Inventor.
From www.autodesk.com
Break dimension or leader text lines lines on text fields in Inventor Dimension Text Size Inventor Inventor dimension text may be displayed very small on a high resolution screen. What you need to do is create a new font style. The additional text attached to dimension text is. Individual ordinate dimensions provide support for imported autocad drawings that contain ordinate dimensions. The style drives all dimensions of the same style. To me it sounds like you. Dimension Text Size Inventor.
From ketiv.com
How to Change Dimensions in Inventor Dimension Text Size Inventor You can also hide the dimension value and display documentation. Add the new font to the dimension style and then only your dimensions will be affected. To me it sounds like you are changing the text style which will. This is where you attach your text. The dimensions automatically align as you place them. Are you changing the overall text. Dimension Text Size Inventor.
From www.youtube.com
How to increase font size in Autodesk Inventor YouTube Dimension Text Size Inventor The dimensions automatically align as you place them. The additional text attached to dimension text is. Are you changing the overall text style or the individual text height? Set a larger value for annotation. Inventor dimension text may be displayed very small on a high resolution screen. You can add or edit text to a dimension notation to further clarify. Dimension Text Size Inventor.
From www.youtube.com
Making a Technical Drawing and Changing Dimension Text size in Autodesk Dimension Text Size Inventor To me it sounds like you are changing the text style which will. You can add or edit text to a dimension notation to further clarify documentation. When you apply a style to an object, the setting determines the format of that object. Go to application options > general. This is where you attach your text. The additional text attached. Dimension Text Size Inventor.
From www.youtube.com
Changing Dimension Text size on Inventor YouTube Dimension Text Size Inventor Inventor dimension text may be displayed very small on a high resolution screen. The dimensions automatically align as you place them. Set a larger value for annotation. Go to application options > general. You can add or edit text to a dimension notation to further clarify documentation. The additional text attached to dimension text is. Are you changing the overall. Dimension Text Size Inventor.
From www.youtube.com
How to Change Dimension Text Size, Color/Leader Size, Color in Autodesk Dimension Text Size Inventor The dimensions automatically align as you place them. Individual ordinate dimensions provide support for imported autocad drawings that contain ordinate dimensions. When you apply a style to an object, the setting determines the format of that object. You can add or edit text to a dimension notation to further clarify documentation. You can also hide the dimension value and display. Dimension Text Size Inventor.
From www.youtube.com
Inventor How To Change Dimension Text Size Tutorial YouTube Dimension Text Size Inventor Add the new font to the dimension style and then only your dimensions will be affected. The style drives all dimensions of the same style. The additional text attached to dimension text is. What you need to do is create a new font style. Inventor dimension text may be displayed very small on a high resolution screen. Are you changing. Dimension Text Size Inventor.
From campolden.org
How To Change Dimension Text Size In Autocad Templates Sample Printables Dimension Text Size Inventor Inventor dimension text may be displayed very small on a high resolution screen. If you want a dimensional specific text size, you need to either change note text style (the referenced text style) or create a new text style and have the dimension style. Add the new font to the dimension style and then only your dimensions will be affected.. Dimension Text Size Inventor.
From knowledge.autodesk.com
How to set default dimension style in Inventor drawing Inventor Dimension Text Size Inventor Individual ordinate dimensions provide support for imported autocad drawings that contain ordinate dimensions. When you apply a style to an object, the setting determines the format of that object. Go to application options > general. Inventor dimension text may be displayed very small on a high resolution screen. The style drives all dimensions of the same style. If you want. Dimension Text Size Inventor.
From forums.autodesk.com
Solved Dimension font size in a drawing Autodesk Community Dimension Text Size Inventor Set a larger value for annotation. To me it sounds like you are changing the text style which will. A dimension style is a named group of dimension settings. You can add or edit text to a dimension notation to further clarify documentation. The style drives all dimensions of the same style. Individual ordinate dimensions provide support for imported autocad. Dimension Text Size Inventor.
From www.inventortales.com
Changing dimension style from the annotation tab. Dimension Text Size Inventor A dimension style is a named group of dimension settings. If you want a dimensional specific text size, you need to either change note text style (the referenced text style) or create a new text style and have the dimension style. This is where you attach your text. The style drives all dimensions of the same style. Set a larger. Dimension Text Size Inventor.
From www.jigsawcad.com
Let the experts talk about How do you change dimension size in Dimension Text Size Inventor You can also hide the dimension value and display documentation. The additional text attached to dimension text is. If you want a dimensional specific text size, you need to either change note text style (the referenced text style) or create a new text style and have the dimension style. This is where you attach your text. Are you changing the. Dimension Text Size Inventor.
From forums.autodesk.com
Solved How to change drawing dimension font size? Autodesk Community Dimension Text Size Inventor Are you changing the overall text style or the individual text height? The style drives all dimensions of the same style. Set a larger value for annotation. Go to application options > general. You can add or edit text to a dimension notation to further clarify documentation. The dimensions automatically align as you place them. Inventor dimension text may be. Dimension Text Size Inventor.