Use Alter Table In Sql . The alter table statement allows you to perform the following. The sql alter table statement lets you change a table that has already been created. When i’m faced with the task of altering database tables, i often turn to the alter table command. You can use alter table to alter, add, or drop. In sql, the alter table statement modifies the definition of an existing table. To modify the structure of a table, you use the alter table statement. It’s a powerful tool for anyone. Using the create table statement lets you create a table, but using alter table lets. Learn how the alter table statement in sql streamlines your database management by simplifying modifications to a table's structure. The alter table statement in sql is used to add, remove, or modify columns in an existing table. The alter command is a ddl command to modify the structure of existing tables in the database by adding, modifying, renaming, or.
from www.youtube.com
The sql alter table statement lets you change a table that has already been created. The alter table statement in sql is used to add, remove, or modify columns in an existing table. To modify the structure of a table, you use the alter table statement. When i’m faced with the task of altering database tables, i often turn to the alter table command. In sql, the alter table statement modifies the definition of an existing table. It’s a powerful tool for anyone. The alter table statement allows you to perform the following. Using the create table statement lets you create a table, but using alter table lets. Learn how the alter table statement in sql streamlines your database management by simplifying modifications to a table's structure. The alter command is a ddl command to modify the structure of existing tables in the database by adding, modifying, renaming, or.
Alter Table Statement How to Alter Table in SQL SQL Server Alter
Use Alter Table In Sql The alter command is a ddl command to modify the structure of existing tables in the database by adding, modifying, renaming, or. The sql alter table statement lets you change a table that has already been created. Learn how the alter table statement in sql streamlines your database management by simplifying modifications to a table's structure. The alter command is a ddl command to modify the structure of existing tables in the database by adding, modifying, renaming, or. In sql, the alter table statement modifies the definition of an existing table. To modify the structure of a table, you use the alter table statement. When i’m faced with the task of altering database tables, i often turn to the alter table command. The alter table statement in sql is used to add, remove, or modify columns in an existing table. You can use alter table to alter, add, or drop. The alter table statement allows you to perform the following. Using the create table statement lets you create a table, but using alter table lets. It’s a powerful tool for anyone.
From javarevisited.blogspot.it
How to add Columns to an Existing table in SQL Server Use Alter Table In Sql The alter table statement in sql is used to add, remove, or modify columns in an existing table. The sql alter table statement lets you change a table that has already been created. The alter command is a ddl command to modify the structure of existing tables in the database by adding, modifying, renaming, or. It’s a powerful tool for. Use Alter Table In Sql.
From trainings.internshala.com
Explore What is SQL ALTER TABLE Command with Examples Use Alter Table In Sql You can use alter table to alter, add, or drop. The alter command is a ddl command to modify the structure of existing tables in the database by adding, modifying, renaming, or. When i’m faced with the task of altering database tables, i often turn to the alter table command. In sql, the alter table statement modifies the definition of. Use Alter Table In Sql.
From calistocode.com
How to Use Alter Table Modify Statement in SQL Calisto Code Use Alter Table In Sql It’s a powerful tool for anyone. In sql, the alter table statement modifies the definition of an existing table. Using the create table statement lets you create a table, but using alter table lets. The alter command is a ddl command to modify the structure of existing tables in the database by adding, modifying, renaming, or. The alter table statement. Use Alter Table In Sql.
From www.slideserve.com
PPT Lecture 1 SQL DDL & DML PowerPoint Presentation, free download Use Alter Table In Sql The alter command is a ddl command to modify the structure of existing tables in the database by adding, modifying, renaming, or. Learn how the alter table statement in sql streamlines your database management by simplifying modifications to a table's structure. The sql alter table statement lets you change a table that has already been created. Using the create table. Use Alter Table In Sql.
From quickboosters.com
HOW TO ALTER TABLE IN SQL QuickBoosters Use Alter Table In Sql Learn how the alter table statement in sql streamlines your database management by simplifying modifications to a table's structure. Using the create table statement lets you create a table, but using alter table lets. To modify the structure of a table, you use the alter table statement. When i’m faced with the task of altering database tables, i often turn. Use Alter Table In Sql.
From www.youtube.com
How to Rename Table /Column using Alter command in MySQL Workbench 8.0. Use Alter Table In Sql It’s a powerful tool for anyone. Learn how the alter table statement in sql streamlines your database management by simplifying modifications to a table's structure. In sql, the alter table statement modifies the definition of an existing table. When i’m faced with the task of altering database tables, i often turn to the alter table command. Using the create table. Use Alter Table In Sql.
From www.learnwebtech.in
Mysql Alter table Add column in mysql table MySQL alter commands Use Alter Table In Sql You can use alter table to alter, add, or drop. To modify the structure of a table, you use the alter table statement. The alter command is a ddl command to modify the structure of existing tables in the database by adding, modifying, renaming, or. The alter table statement allows you to perform the following. When i’m faced with the. Use Alter Table In Sql.
From www.geeksforgeeks.org
SQL Query to Add Foreign Key Constraints Using ALTER Command Use Alter Table In Sql In sql, the alter table statement modifies the definition of an existing table. The alter command is a ddl command to modify the structure of existing tables in the database by adding, modifying, renaming, or. Learn how the alter table statement in sql streamlines your database management by simplifying modifications to a table's structure. When i’m faced with the task. Use Alter Table In Sql.
From www.youtube.com
59 ALTER TABLE ADD & DROP Microsoft SQL Server YouTube Use Alter Table In Sql The alter command is a ddl command to modify the structure of existing tables in the database by adding, modifying, renaming, or. You can use alter table to alter, add, or drop. The alter table statement in sql is used to add, remove, or modify columns in an existing table. Learn how the alter table statement in sql streamlines your. Use Alter Table In Sql.
From www.youtube.com
Alter Table Statement How to Alter Table in SQL SQL Server Alter Use Alter Table In Sql To modify the structure of a table, you use the alter table statement. It’s a powerful tool for anyone. Learn how the alter table statement in sql streamlines your database management by simplifying modifications to a table's structure. You can use alter table to alter, add, or drop. In sql, the alter table statement modifies the definition of an existing. Use Alter Table In Sql.
From www.sqlmvp.org
Updated New TSQL Features In SQL Server 2016 Use Alter Table In Sql The alter table statement allows you to perform the following. It’s a powerful tool for anyone. The alter command is a ddl command to modify the structure of existing tables in the database by adding, modifying, renaming, or. The alter table statement in sql is used to add, remove, or modify columns in an existing table. Learn how the alter. Use Alter Table In Sql.
From awesomehome.co
Alter Table Add Column Sql Server Awesome Home Use Alter Table In Sql The sql alter table statement lets you change a table that has already been created. The alter table statement allows you to perform the following. To modify the structure of a table, you use the alter table statement. Using the create table statement lets you create a table, but using alter table lets. When i’m faced with the task of. Use Alter Table In Sql.
From www.educba.com
PL/SQL ALTER TABLE How does an alter table work in PL/SQL? Use Alter Table In Sql The alter table statement in sql is used to add, remove, or modify columns in an existing table. When i’m faced with the task of altering database tables, i often turn to the alter table command. It’s a powerful tool for anyone. The sql alter table statement lets you change a table that has already been created. In sql, the. Use Alter Table In Sql.
From www.youtube.com
Using the Alter Table Function in SQL YouTube Use Alter Table In Sql Learn how the alter table statement in sql streamlines your database management by simplifying modifications to a table's structure. When i’m faced with the task of altering database tables, i often turn to the alter table command. It’s a powerful tool for anyone. Using the create table statement lets you create a table, but using alter table lets. In sql,. Use Alter Table In Sql.
From www.youtube.com
ALTER COMMAND IN MY SQL YouTube Use Alter Table In Sql In sql, the alter table statement modifies the definition of an existing table. The alter table statement in sql is used to add, remove, or modify columns in an existing table. The alter command is a ddl command to modify the structure of existing tables in the database by adding, modifying, renaming, or. When i’m faced with the task of. Use Alter Table In Sql.
From www.goskills.com
ALTER TABLE Introduction to SQL GoSkills Use Alter Table In Sql The alter table statement in sql is used to add, remove, or modify columns in an existing table. When i’m faced with the task of altering database tables, i often turn to the alter table command. You can use alter table to alter, add, or drop. The alter command is a ddl command to modify the structure of existing tables. Use Alter Table In Sql.
From www.youtube.com
SQL tutorial 21 How To Rename Table in SQL using ALTER TABLE statement Use Alter Table In Sql The alter table statement allows you to perform the following. The sql alter table statement lets you change a table that has already been created. The alter table statement in sql is used to add, remove, or modify columns in an existing table. To modify the structure of a table, you use the alter table statement. When i’m faced with. Use Alter Table In Sql.
From www.learnwebtech.in
Mysql Alter table Add column in mysql table MySQL alter commands Use Alter Table In Sql You can use alter table to alter, add, or drop. In sql, the alter table statement modifies the definition of an existing table. Using the create table statement lets you create a table, but using alter table lets. The sql alter table statement lets you change a table that has already been created. The alter command is a ddl command. Use Alter Table In Sql.
From www.youtube.com
SQL 3) Alter table YouTube Use Alter Table In Sql Learn how the alter table statement in sql streamlines your database management by simplifying modifications to a table's structure. Using the create table statement lets you create a table, but using alter table lets. You can use alter table to alter, add, or drop. The sql alter table statement lets you change a table that has already been created. To. Use Alter Table In Sql.
From powerbidocs.com
SQL ALTER Table Statement Power BI Docs Use Alter Table In Sql To modify the structure of a table, you use the alter table statement. When i’m faced with the task of altering database tables, i often turn to the alter table command. The alter table statement in sql is used to add, remove, or modify columns in an existing table. It’s a powerful tool for anyone. The sql alter table statement. Use Alter Table In Sql.
From www.youtube.com
The SQL Alter Table Statement YouTube Use Alter Table In Sql Learn how the alter table statement in sql streamlines your database management by simplifying modifications to a table's structure. The alter command is a ddl command to modify the structure of existing tables in the database by adding, modifying, renaming, or. The alter table statement allows you to perform the following. When i’m faced with the task of altering database. Use Alter Table In Sql.
From www.youtube.com
SQL Server Table CREATE, ALTER, DROP With Example YouTube Use Alter Table In Sql The sql alter table statement lets you change a table that has already been created. To modify the structure of a table, you use the alter table statement. The alter command is a ddl command to modify the structure of existing tables in the database by adding, modifying, renaming, or. Learn how the alter table statement in sql streamlines your. Use Alter Table In Sql.
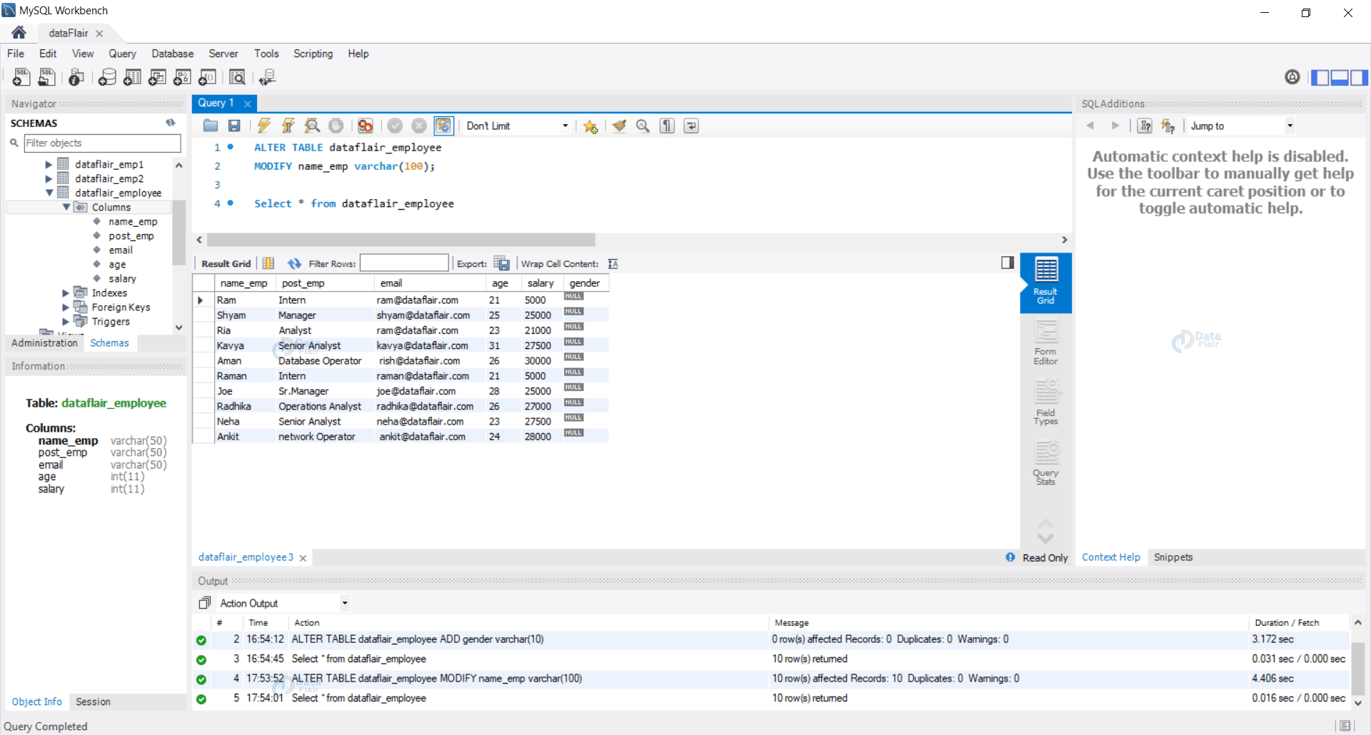
From data-flair.training
Alter Command In SQL Truncate Table In SQL DataFlair Use Alter Table In Sql To modify the structure of a table, you use the alter table statement. Learn how the alter table statement in sql streamlines your database management by simplifying modifications to a table's structure. Using the create table statement lets you create a table, but using alter table lets. The alter table statement in sql is used to add, remove, or modify. Use Alter Table In Sql.
From www.geekster.in
SQL ALTER TABLE Geekster Article Use Alter Table In Sql The sql alter table statement lets you change a table that has already been created. In sql, the alter table statement modifies the definition of an existing table. Learn how the alter table statement in sql streamlines your database management by simplifying modifications to a table's structure. When i’m faced with the task of altering database tables, i often turn. Use Alter Table In Sql.
From klaszvbzw.blob.core.windows.net
Mysql Alter Table Change Column If Exists at Neil Hugley blog Use Alter Table In Sql The alter table statement allows you to perform the following. To modify the structure of a table, you use the alter table statement. Using the create table statement lets you create a table, but using alter table lets. Learn how the alter table statement in sql streamlines your database management by simplifying modifications to a table's structure. You can use. Use Alter Table In Sql.
From www.guru99.com
SQL Server CREATE, ALTER, DROP Table [TSQL Examples] Use Alter Table In Sql You can use alter table to alter, add, or drop. The alter command is a ddl command to modify the structure of existing tables in the database by adding, modifying, renaming, or. Learn how the alter table statement in sql streamlines your database management by simplifying modifications to a table's structure. It’s a powerful tool for anyone. To modify the. Use Alter Table In Sql.
From www.youtube.com
SQL Tutorial How to change the order of columns in a table using Use Alter Table In Sql To modify the structure of a table, you use the alter table statement. It’s a powerful tool for anyone. The alter command is a ddl command to modify the structure of existing tables in the database by adding, modifying, renaming, or. In sql, the alter table statement modifies the definition of an existing table. The alter table statement allows you. Use Alter Table In Sql.
From data-flair.training
SQL Create Table SQL Alter and Drop Table DataFlair Use Alter Table In Sql To modify the structure of a table, you use the alter table statement. You can use alter table to alter, add, or drop. The alter table statement allows you to perform the following. The alter command is a ddl command to modify the structure of existing tables in the database by adding, modifying, renaming, or. In sql, the alter table. Use Alter Table In Sql.
From morioh.com
SQL ALTER TABLE Example How To Alter Table in SQL Use Alter Table In Sql The alter command is a ddl command to modify the structure of existing tables in the database by adding, modifying, renaming, or. The alter table statement allows you to perform the following. It’s a powerful tool for anyone. You can use alter table to alter, add, or drop. To modify the structure of a table, you use the alter table. Use Alter Table In Sql.
From www.youtube.com
ALTER TABLE Command in SQL Lesson 41 DBMS Learning Monkey Use Alter Table In Sql It’s a powerful tool for anyone. Learn how the alter table statement in sql streamlines your database management by simplifying modifications to a table's structure. When i’m faced with the task of altering database tables, i often turn to the alter table command. The alter command is a ddl command to modify the structure of existing tables in the database. Use Alter Table In Sql.
From lets-viz.com
SQL ALTER TABLE (ADD/DROP/MODIFY) Command Lets Viz technologies Top Use Alter Table In Sql To modify the structure of a table, you use the alter table statement. Using the create table statement lets you create a table, but using alter table lets. The alter table statement in sql is used to add, remove, or modify columns in an existing table. The alter table statement allows you to perform the following. Learn how the alter. Use Alter Table In Sql.
From javarevisited.blogspot.com
How to add new columns to an existing table in SQL Server database Use Alter Table In Sql Using the create table statement lets you create a table, but using alter table lets. You can use alter table to alter, add, or drop. It’s a powerful tool for anyone. The alter table statement in sql is used to add, remove, or modify columns in an existing table. Learn how the alter table statement in sql streamlines your database. Use Alter Table In Sql.
From sqlserverguides.com
How to ALTER TABLE in SQL Server SQL Server Guides Use Alter Table In Sql The sql alter table statement lets you change a table that has already been created. The alter table statement in sql is used to add, remove, or modify columns in an existing table. The alter table statement allows you to perform the following. In sql, the alter table statement modifies the definition of an existing table. It’s a powerful tool. Use Alter Table In Sql.
From printableformsfree.com
Add Multiple Columns Using Alter Table In Sql Server Printable Forms Use Alter Table In Sql Learn how the alter table statement in sql streamlines your database management by simplifying modifications to a table's structure. To modify the structure of a table, you use the alter table statement. You can use alter table to alter, add, or drop. When i’m faced with the task of altering database tables, i often turn to the alter table command.. Use Alter Table In Sql.
From www.bestprog.net
Бази даних. SQL. Модифікація таблиць. Оператор ALTER TABLE BestProg Use Alter Table In Sql In sql, the alter table statement modifies the definition of an existing table. The alter table statement in sql is used to add, remove, or modify columns in an existing table. It’s a powerful tool for anyone. The sql alter table statement lets you change a table that has already been created. Using the create table statement lets you create. Use Alter Table In Sql.